I-03 Prístup k projektu (pristup_k_projektu)

Naposledy upravil Lucia Lelkes 2025/10/10 11:35

PRÍSTUP K PROJEKTU
Vzor pre manažérsky výstup I-03
podľa vyhlášky MIRRI č. 401/2023 Z. z.

Povinná osobaMesto Košice
Názov projektuInteligentné mesto Košice
Zodpovedná osoba za projektMgr. Tomáš Vrbovský / vedúci oddelenia dopravy Magistrátu mesta Košice
Realizátor projektuMesto Košice
Vlastník projektuMesto Košice
Schvaľovanie dokumentu
PoložkaMeno a priezviskoOrganizáciaPracovná pozíciaDátum

Podpis
(alebo elektronický súhlas)

VypracovalIng. Juraj Till, PhD., MBA.Metec Consulting s.r.o.konateľ9.6.2025 
RevidovalIng. Gabriela HajdukováMesto KošiceVedúca referátu dátovej politiky a analýz13.6.2025 
RevidovalIng. Štefan Demčák, PhD.Mesto Košicereferent referátu energií13.6.2025
RevidovalIng. Ivan FričMesto KošiceVedúci referátu transformácie IT infraštruktúry6.7.2025 
SchválilMgr. Tomáš Vrbovský

Mesto Košice

Vedúci oddelenia dopravy23.9.2025 

1.História dokumentu

VerziaDátumZmenyMeno
1.09.6.2025Prvá verzia dokumentuIng. Juraj Till, PhD., MBA.
1.18.8.2025Druhá verzia dokumentu (so zapracovaním pripomienok)Ing. Juraj Till, PhD., MBA.
1.28.9.2025Tretia verzia dokumentu (zapracovanie pripomienok Slovensko.Digital)Ing. Juraj Till, PhD., MBA.
1.323.9.2025Štvrtá verzia dokumentu (zapracovanie zmien po zmene šablóny CBA)Ing. Juraj Till, PhD., MBA.

2.Účel dokumentu

Dokument I-03 Prístup k projektu je vypracovaný v súlade s Vyhláškou 401/2023 Z. z. o riadení projektov a poskytuje podrobný opis navrhovaného riešenia a prístupu k projektu „Inteligentné mesto Košice“. Tento dokument rozpracúva:

  • Aktuálny a budúci stav (AS-IS, TO-BE)
  • Podrobnú architektúru (biznis vrstva, aplikačná vrstva, dátová vrstva, technologická vrstva, infraštruktúra, bezpečnosť)
  • Špecifikáciu spracovaných údajov (vrátane čistenia dát a integrácií)
  • Prevádzku a údržbu výstupov (zabezpečenie, SLA, podpora, monitorovanie)
  • Prevádzkové požiadavky (L1–L3 podpora, reakčné časy, zálohovanie, obnova)
  • Požiadavky na zdrojové kódy (spôsob preberania, archivácie, prevencia vendor lock-in)
  • Opis implementácie (harmonogram, preberacie postupy, fakturačné míľniky)

Krátke manažérske zhrnutie obsahu (podľa priloženého dokumentu)

Motivácia a ciele projektu:

  • Zlepšiť mestské služby a infraštruktúru v Košiciach pomocou digitálnych technológií a IoT.
  • Zvýšiť transparentnosť (Open Data), inovovať dopravný systém (smart semafory, inteligentné parkovanie).

Projekt „Inteligentné mesto Košice“ je zasadený do celkovej architektúry informačných systémov mesta Košice a je priamym implementačným krokom k napĺňaniu Koncepcie rozvoja informačných technológií mesta Košice (KRIT 2024–2030).

  • Na aplikačnej úrovni je projekt integrovaný do existujúceho IS mesta – jednotlivé moduly sú prehľadne zobrazené v architektonickej vrstve (Application Layer). Smart City platforma (ISVS_10383) funguje ako nadradený integračný komponent, pod ktorý patria nové moduly projektu (Inteligentný dopravný systém, Dynamické riadenie križovatiek, Monitoring stavu komunikácií, Systém údržby komunikácií, Monitorovací kamerový systém).
  • Na technologickej úrovni projekt využíva mestský dátový sklad (ISVS_11074), analytický nástroj mesta (ISVS_11075) a API Gateway, čím realizuje KRIT prioritu jednotnej dátovej architektúry.
  • Na biznis úrovni sú procesy definované v ArchiMate modeloch (aktéri, služby, procesy, udalosti). Tieto modely poskytujú rámcové procesné mapovanie v súlade s vyhl. 401/2023 Z.z. Detailné BPMN workflow pre životné situácie a elektronické služby budú spracované v Realizačnej fáze (R1-1 Detailný návrh riešenia).

Projekt tak preukázateľne napĺňa reformný zámer v oblasti samosprávy – integruje legacy systémy a nové moduly do jednotnej architektúry, odstraňuje fragmentáciu procesov a zvyšuje efektívnosť služieb v súlade s KRIT.

Tabuľka prepojenia: Legacy systém → Nový modul projektu → Reformný cieľ

Legacy systém / súčasný stavNový modul projektu (TO-BE)Väzba na reformný cieľ KRIT / NKIVS
LCS Noris, Helios Green, IIS KE – oddelené evidencie, duplicity, manuálne procesyDátový sklad mesta (ISVS_11074) + Analytický nástroj mesta (ISVS_11075)KRIT: konsolidácia dát, jednotný dátový model mesta; NKIVS: dátová transformácia, princíp „jedenkrát a dosť“
GISPLAN – GIS mesta Košice, integrovaný s ERP systémomSmart City platforma (ISVS_10383) – integračná vrstvaKRIT: jednotná dátová architektúra; NKIVS: opätovná použiteľnosť údajov, otvorené API
Dopravná infraštruktúra bez centrálneho riadenia (len statické programy semaforov)Inteligentný dopravný systém (ISVS_14568) + Systém dynamického riadenia (ISVS_11073)KRIT: adaptívne križovatky, preferencia MHD a IZS; NKIVS: služby pre občanov a podnikateľov, digitalizácia procesov
Manuálne a elektronické hlásenia porúch ciest a infraštruktúry (telefonicky, e-služby)Monitoring stavu komunikácií (ISVS_14570)KRIT: prediktívna údržba infraštruktúry; NKIVS: digitálny úrad, eliminácia administratívnej záťaže
Manuálna evidencia zásahov a zimnej údržbySystém údržby komunikácií (ISVS_15193)KRIT: digitalizácia a optimalizácia procesov mesta; NKIVS: efektívnejšia a používateľsky prívetivá verejná správa
Mestská polícia – manuálne vyhľadávanie záznamov z kamierMonitorovací kamerový systém (ISVS_14562) s videoanalytikouKRIT: bezpečné a odolné mesto; NKIVS: bezpečné informačné systémy VS
Fragmentované e-služby mesta (staršie moduly, IIS KE)Open Data portál (ISVS_11079) + Elektronické formuláre (ISVS_5737) + Konto Košičana (ISVS_11077)KRIT: transparentnosť, participácia, digitalizácia služieb; NKIVS: služby podľa životných situácií, multikanálový prístup

Architektúra riešenia

  • Biznis vrstva: Definuje kľúčové procesy (elektronické služby občanom, správa majetku, dopravné riadenie, údržba infraštruktúry).
  • Aplikačná vrstva: Digitálny asistent, inteligentný dopravný systém, updated ERP a integrácia s IoT platformou.
  • Dátová vrstva: Centralizovaný dátový sklad a Open Data.
  • Technologická a infraštruktúrna vrstva: Hybridný prístup (mestské datacentrum + cloud), IoT siete (LoRaWAN, NB-IoT) pre senzory, edge computing pre dopravné uzly, kyberbezpečnosť (SIEM, IAM).

Čistenie a spracovanie údajov

  • Plánované ETL/ELT procesy do mestského dátového skladu, kontrola kvality a deduplikácia.

Prevádzka a údržba

  • Definované 3 úrovne podpory (L1, L2, L3) so špecifickými SLA (reakčné časy, doba vyriešenia).
  • AS-IS: Minimálna úroveň integrácií, manuálna správa, roztrieštené dohody.
  • TO-BE: Centrálna správa (Help Desk + SLA L3: 8×5), podpora pre dôležité aplikácie 8×5 / 24×7 podľa kritickosti.

Požiadavky na zdrojové kódy

  • Nadväznosť na legislatívu (Zákon o ITVS, Metodické usmernenia MIRRI).
  • Zamedzenie vendor-lock-in (otvorený kód alebo aspoň prenositeľný, definované míľniky, odovzdávanie pri údržbe).
  • Periodické odovzdávanie/dostupnosť zdrojových kódov pri fakturačných míľnikoch, archivácia v repozitári.

Implementácia a preberanie výstupov

  • Časový harmonogram s definovanými míľnikmi.
  • Požiadavky na testovacie a pilotné prevádzky.
  • Plán školení zamestnancov, dokumentácia k nasadeniu.

Manažérske prínosy

  • Celková modernizácia mestských služieb (G2C, G2B, G2G).
  • Lepšia transparentnosť a efektívnejšie hospodárenie.
  • Vyššia bezpečnosť vďaka centralizovaným riešeniam a SIEM.

Projekt „Inteligentné mesto Košice“ je v súlade nielen s Koncepciou rozvoja informačných technológií mesta Košice (KRIT 2024 – 2030), ale aj s národnými strategickými dokumentmi informatizácie verejnej správy, najmä s Národnou koncepciou informatizácie verejnej správy 2025 (NKIVS) a Akčným plánom inteligentných miest a regiónov na roky 2023 – 2026.

  • Služby pre občanov a podnikateľov (NKIVS priorita 1): Projekt zavádza nové digitálne služby a rozhrania (napr. Open Data API, Konto Košičana), čím podporuje NKIVS cieľ transformovať služby na model organizovaný podľa životných situácií, dostupný multikanálovo a v mobilnom prostredí.
  • Využívanie hodnoty v údajoch – dátová transformácia (NKIVS priorita 2): Zriadenie mestského dátového skladu (ISVS_11074) a analytického nástroja (ISVS_11075) napĺňa národný cieľ budovať centrálny dátový model, implementovať princíp „jedenkrát a dosť“ a rozvíjať analytické kapacity pre rozhodovanie.
  • Digitálny úrad (NKIVS priorita 3): Projekt digitalizuje vnútorné procesy mesta (automatizácia údržby komunikácií, prediktívny monitoring, workflow a SLA), čo priamo prispieva k NKIVS cieľu efektívnej verejnej správy postavenej na digitalizácii a automatizácii procesov.
  • Technologická infraštruktúra a prevádzka (NKIVS priorita 4): Projekt využíva IoT, cloudové riešenia a integračnú platformu (ISVS_10383), čo je v súlade s NKIVS zámerom budovať modernú, škálovateľnú a bezpečnú technologickú infraštruktúru.
  • Kybernetická a informačná bezpečnosť (NKIVS priorita 5): Implementácia IAM a SIEM posilňuje kybernetickú odolnosť a je v súlade s NKIVS cieľom zaviesť jednotný bezpečnostný rámec a centralizovaný monitoring incidentov.

Projekt zároveň napĺňa princípy NKIVS: orientácia na používateľa, prirodzene digitálna verejná správa, údaje ako aktíva, opätovná použiteľnosť a bezpečnosť.

Okrem NKIVS projekt podporuje aj ciele Akčného plánu inteligentných miest a regiónov 2023 – 2026, najmä v oblastiach integrácie služieb, participácie občanov, využitia dát pre rozhodovanie a rozvoja udržateľnej mobility.

Projekt tak zapadá do viacúrovňovej hierarchie informatizácie verejnej správy: nadväzuje na NKIVS ako národný rámec a zároveň podporuje sektorové politiky v oblasti inteligentnej mobility, energetiky a bezpečnosti, čím posilňuje prepojenie medzi národnou a mestskou úrovňou digitalizácie.

2.1Použité skratky a pojmy

SKRATKA/POJEMPOPIS
APIApplication Programming Interface – rozhranie pre komunikáciu medzi systémami
BIBusiness Intelligence – analytický nástroj pre rozhodovanie na základe dát
CRMCustomer Relationship Management – systém na riadenie vzťahov so zákazníkmi
EUPLEuropean Union Public Licence – licencia Európskej únie pre softvér
ERPEnterprise Resource Planning – ekonomický a administratívny informačný systém
ESBEnterprise Service Bus – integračná platforma pre rôzne aplikácie a systémy
GISGeografický informačný systém
G2CGovernment to Citizen – služby poskytované občanom
G2BGovernment to Business – služby poskytované podnikateľským subjektom
G2GGovernment to Government – služby medzi verejnými inštitúciami
G2EGovernment to Employees – služby pre zamestnancov verejnej inštitúcie
IoTInternet of Things – internet vecí (inteligentné zariadenia)
ISInformačný systém
ISVSInformačný systém verejnej správy
ITILInformation Technology Infrastructure Library – rámec osvedčených postupov v IT službách
KPIKey Performance Indicator – kľúčový ukazovateľ výkonnosti
MetaISMetainformačný systém verejnej správy
SLAService Level Agreement – dohoda o úrovni poskytovaných služieb
SIEMSecurity Information and Event Management – systém riadenia bezpečnostných informácií a udalostí
SSOSingle Sign-On – jednotné prihlasovanie do viacerých systémov
UXUser Experience – používateľská skúsenosť pri práci so systémom
L1, L2, L3Úrovne podpory pre riešenie incidentov podľa ich zložitosti a naliehavosti
ETLExtract, Transform, Load – proces extrakcie, transformácie a načítavania dát do dátového skladu
DKVIDoba konečného vyriešenia incidentu
DPMKDopravný podnik mesta Košice
TEHOTeplárenský podnik mesta Košice
K13Mestská organizácia zabezpečujúca kultúrne aktivity v Košiciach
ID-SKJednotný štátny dizajn manuál pre elektronické služby verejnej správy Slovenskej republiky
Open DataVerejne dostupné dáta, ktoré môžu byť voľne používané, modifikované a zdieľané
Vendor lock-inZávislosť od jedného dodávateľa, ktorý obmedzuje možnosť výmeny či integrácie riešení
MetaISMetainformačný systém verejnej správy, register informačných systémov a elektronických služieb
IS Solution managerSystém na správu incidentov, zmien a požiadaviek používateľov
Konto KošičanaCentrálne digitálne konto pre prístup občanov k elektronickým službám mesta Košice
IDSInteligentný dopravný systém

2.2Konvencie pre typy požiadaviek (príklady)

Funkcionálne (používateľské) požiadavky majú nasledovnú konvenciu:

FRxx

  • U             – užívateľská požiadavka
  • R             – označenie požiadavky
  • xx           – číslo požiadavky

Nefunkčné (kvalitatívne, výkonové – Non Functional Requirements – NFR) požiadavky majú nasledovnú konvenciu:

NRxx

  • N             – nefunkčná požiadavka (NFR)
  • R             – označenie požiadavky
  • xx           – číslo požiadavky

Ostatné typy požiadaviek môžu byť ďalej definované objednávateľom/PM.

3.Popis navrhovaného riešenia

Preferovaný variant predstavuje komplexné riešenie – modulárny ekosystém aplikácií pokrývajúci všetky kľúčové funkcionality inteligentného riadenia dopravy definované v projekte Inteligentné mesto Košice. Všetky systémy sú vzájomne prepojené cez centrálnu integračnú platformu, čo umožňuje synergické využitie dát a koordinované riadenie procesov v doprave. Táto alternatíva predpokladá nasadenie viacerých špecializovaných modulov, ktoré spolu tvoria jednotnú aplikačnú vrstvu pre Smart City. Hlavné aplikácie a moduly v rozšírenom (preferovanom) variante zahŕňajú:

  • Inteligentný systém riadenia dopravy (IDS centrum): Pokročilý centrálny dopravný systém, ktorý dynamicky riadi a optimalizuje dopravné toky v meste v reálnom čase. Spracúva dáta z rôznych dopravných senzorov (sčítače vozidiel, dopravné video analytické detektory s automatickou detekciou) a podľa nich prispôsobuje riadenie svetelnej signalizácie na križovatkách. Tento systém zahŕňa adaptívne riadenie križovatiek (vrátane koordinácie semaforov v sieťach križovatiek a preferencie vozidiel verejnej dopravy (MHD) a poskytuje dispečerom prehľad o premávke aj nástroje na zásah pri mimoriadnych udalostiach. Napríklad pri zistení nehody alebo zápchy dokáže systém automaticky upraviť signalizačné plány a informovať zložky mesta.
  • IoT senzorická sieť s video analytickými detektormi: Rozsiahla sieť koncových zariadení na zber dopravných dát. Zahŕňa stacionárne IoT senzory (detektory vozidiel, meteorologické senzory pri cestách, čidlá intenzity premávky), mobilné senzory (napr. GPS jednotky vo vozidlách údržby, prípadne dopravné senzory na vozidlách MHD) a video analytické detektory rozmiestnené na kľúčových úsekoch. Video analytické detektory s funkciami počítačového videnia automaticky deteguje dopravné incidenty, nehodové situácie alebo nebezpečné správanie (napr. vodiča v protismere) a zasiela tieto podnety do dopravného centra. V rámci senzorickej infraštruktúry sa využíva aj V2X komunikácia (vozidlo-infraštruktúra), ktorá umožňuje získavať údaje priamo z vozidiel a vysielať vybrané informácie (napr. o preferencii MHD priamo do riadiacich jednotiek semaforov.
  • Inteligentný systém správy a údržby ciest: Modul zameraný na zimnú aj bežnú údržbu komunikácií. Zbiera dáta o stave vozoviek z IoT senzorov (napr. teplota a vlhkosť vozovky z meteostaníc kvôli tvorbe poľadovice) a z mobilných video-analitických zariadení (videozáznam z vozidiel údržby analyzovaný AI na detekciu poškodenia). Na základe týchto dát systém generuje výstrahy a odporúčania pre zásah (napr. posyp vozovky, opravu úseku) a podporuje prediktívne plánovanie údržby. Umožňuje efektívnejšie plánovať zimnú údržbu (nasadenie posypových vozidiel podľa aktuálnych podmienok) aj dlhodobé opravy ciest skôr, než dôjde k haváriám. Tento modul zároveň eviduje vykonané zásahy a integruje sa s centrálnou platformou, aby mohol zdieľať údaje (napr. uzávierky ciest či stav vozovky) aj s dopravným riadiacim centrom.
  • Centrálna dátová platforma a analytika: Univerzálna integračná platforma (Smart City data platforma), ktorá prepája všetky uvedené moduly a konsoliduje dáta o doprave na jednom mieste. Slúži ako jednotné úložisko dát a poskytuje nástroje Business Intelligence (BI) a AI pre pokročilú analýzu. V preferovanom variante táto platforma umožňuje v reálnom čase vyhodnocovať dopravné ukazovatele a generovať predikcie – napríklad predpovedať tvorbu kolón, identifikovať rizikové miesta na základe dát z incidentov, alebo odhadovať potrebu údržby vozoviek. Analytické výstupy pomáhajú vedeniu mesta pri strategických rozhodnutiach (napr. plánovanie dopravných opatrení či investícií do infraštruktúry) a zvyšujú efektívnosť riadenia dopravy. Platforma zároveň vytvára priestor pre budúce rozšírenia – v prípade potreby je možné na ňu napojiť ďalšie domény Smart City (napríklad verejné osvetlenie, energetický manažment budov alebo služby pre občanov ako otvorené dáta a dopravné infoaplikácie).

Integrácia prostredníctvom štandardizovaných aplikačných služieb zabezpečí interoperabilnú výmenu údajov medzi GIS systémom a internými a externými ISVS, čím sa posilní kvalita a využiteľnosť dát.

Rozšírený variant aplikačnej architektúry si vyžaduje najväčšie investície a zásadnú modernizáciu softvérového portfólia mesta, avšak prináša aj najvyšší úžitok. Integrovaný ekosystém dopravných aplikácií dokáže výrazne zlepšiť plynulosť a bezpečnosť cestnej premávky v Košiciach, skrátiť reakčné časy na dopravné incidenty a optimalizovať výkony údržby ciest. Zároveň vytvára dátové základy, na ktorých možno stavať ďalšie inovácie Smart City v budúcnosti. Táto preferovaná alternatíva napĺňa víziu projektu Inteligentné mesto Košice v oblasti dopravy a pripravuje mesto na ďalší rozvoj inteligentných služieb v nadchádzajúcich rokoch.

V rámci predprojektovej fázy bola posudzovaná aj alternatíva riešenia formou Open Source (použitie SW s otvoreným zdrojovým kódom), avšak vzhľadom na existujúce technologické zázemie mesta Košice, potrebu integrácií a minimalizáciu rizík pri implementácii, Mesto sa rozhodlo túto alternatívu nezvažovať v rámci prípravy projektu. Projekt však počíta s maximálnym využitím otvorených štandardov, interoperabilných rozhraní (REST API) a publikovaním dát vo forme Open Data, čím reflektuje princípy otvoreného a zodpovedného vládnutia.

Výsledky CBA

1758700280775-515.png

Interpretácia výsledkov CBA

Finančná perspektíva

Investičné náklady na digitalizáciu (5,37 mil. € s DPH) sú významné, no v plne digitalizovanom stave sa výrazne znižujú prevádzkové náklady a zvyšujú príjmy z efektívnejších procesov. Kladná BCR (2,78) dokazujú, že projekt je ekonomicky životaschopný – z prínosov je možné pokryť investíciu a priniesť mestu prebytok.

Ekonomická perspektíva

Z ekonomického hľadiska sú najväčším prínosom úspory času úradníkov (až 19,5 h na jedno podanie pri kamerových systémoch) a občanov (0,2 – 0,5 h na podanie). Tieto úspory boli prepočítané na eurá podľa priemernej mzdy v regióne. Vďaka digitalizácii dokáže mesto ušetriť tisíce hodín ročne a uvoľnené kapacity presmerovať do kvalitnejších služieb. ENPV 9,53 mil. € a EIRR 66,6 % svedčia o tom, že spoločenská návratnosť investície je vysoká a výrazne prevyšuje štandardné diskontné sadzby.

Kvalitatívne prínosy

Okrem kvantifikovateľných úspor prináša projekt aj nehmotné benefity:

  • Vyššia plynulosť dopravy – adaptívne riadenie križovatiek a centrálny dopravný dispečing skracujú meškania a zápchy.  Hodnota týchto benefitov narastá z 500 000 € v t3 na 2 mil. € v t10.
  • Zlepšená bezpečnosť a kvalita ciest – monitoring a údržba komunikácií znižujú nehodovosť a škody na vozidlách; prínosy rastú z 10 000 € na 50 000 € ročne na modul.
  • Vyššia bezpečnosť a nižšia kriminalita – inteligentný kamerový systém prispieva k prevencii kriminality; odhadované prínosy sa zvyšujú z 50 000 € na 250 000 € ročne.
  • Lepší manažment dát – centrálna platforma umožňuje zdieľanie IoT dát a publikovanie dát na open‑data portál; prínos sa postupne zvyšuje z 25 000 € na 160 000 €.

Tieto benefity sa premietajú do vyššej kvality života obyvateľov a dlhodobého ekonomického rozvoja Košíc. Aj keď sú čiastočne monetizované, mnoho z nich má charakter nevyčísliteľného spoločenského prínosu (napr. pocit bezpečia, transparentnosť a dôvera vo verejné inštitúcie).

Zhrnutie

Počet podaní/volaní:  Zreálnené AS‑IS hodnoty vychádzajú z existujúcich evidencií a odhadov pracovníkov magistrátu.  Pre monitoring a údržbu komunikácií boli zahrnuté všetky hlásenia (desiatky tisíc ročne), čo vysvetľuje vysoké čísla v AS‑IS.  Digitalizácia odstráni duplicity a prinesie automatizovaný zber dát, takže TO‑BE hodnoty sú podstatne nižšie – rozdiely dosahujú desiatky tisíc podaní ročne.

Materiálové a administratívne náklady:  Papierové podania stoja 3–5 € na kus; digitalizácia znižuje náklady na 1–2 €.  Administratívne poplatky sú regulované a zostávajú nezmenené.

Čas úradníkov:  Manuálne spracovanie jednej žiadosti dnes trvá 1–20 hodín v závislosti od modulu.  Elektronické workflow skracujú tento čas na 0,1–1 hodinu, čo predstavuje úsporu 4–20 hodín na podanie a vedie k desiatkam tisíc ušetrených hodín ročne.

Čas občanov:  Hlásenie problému osobne alebo telefonicky zaberie 30–45 minút; online formulár trvá 5–15 minút.  Úspora na podanie je 0,2–0,5 h, spolu tisíce hodín ročne.

Kvalitatívne prínosy:  Finančne oceniteľné benefity (plynulá doprava, kvalitnejšie cesty, bezpečnosť, lepší manažment dát) sa začínajú prejavovať od tretieho roku a rastú na 2,51 mil. € ročne v t10.  Ide o konzervatívny odhad prínosov, ktoré nie sú zachytené v časových a nákladových parametroch. Model cost‑benefit analýzy (CBA) pre projekt Inteligentné mesto Košice vychádza z kombinácie interných údajov magistrátu, odborných odhadov a dostupných benchmarkov.  V jednej tabuľke sú pre všetky moduly (Systém riadenia križovatiek, Monitoring stavu pozemných komunikácií, Systém údržby pozemných komunikácií, Monitorovací kamerový systém, Centrálna dátová platforma a analytická vrstva) uvedené kľúčové vstupné parametre v dvoch stavoch:

  • AS‑IS – dnešný stav, keď väčšina činností prebieha manuálne.
  • TO‑BE – budúci stav po zavedení inteligentných technológií.

Kapitola podrobne vysvetľuje, z akých zdrojov a úvah jednotlivé čísla pochádzajú a ako sa interpretujú v rámci CBA.  Pre lepšiu prehľadnosť sú parametre rozdelené do samostatných podsekcií: počet podaní/volaní, materiálové náklady, administratívne poplatky, čas potrebný na spracovanie podania (úradník), čas potrebný na vypracovanie podania (používateľ) a kvalitatívne prínosy.  Čísla v zátvorkách odkazujú na pôvodnú tabuľku v hárku „Parametre – Agendové IS“.

Počet podaní/volaní (počet/rok)

Tento parameter určuje, koľko podnetov (hlásení, incidentov alebo interných požiadaviek) sa v jednotlivých moduloch rieši počas roka.  Pre každý modul nižšie sú uvedené východiskové počty podaní (AS‑IS) a očakávané počty po digitalizácii (TO‑BE) v rokoch t3 až t10.  Rozdiel medzi TO‑BE a AS‑IS ilustruje, ako digitalizácia mení objem manuálnej práce.

Systém riadenia križovatiek

  • AS‑IS: Manuálne riadenie pozostáva najmä z úprav signálnych plánov a spracovania hlásení o poruchách. V Košiciach je dnes približne 58 svetelných križovatiek a ročný počet podnetov zostáva stabilný. Preto sú pre všetky roky t3–t10 stanovené AS‑IS hodnoty 50 → 66 podaní (t3: 50, t4: 52, t5: 54, t6: 56, t7: 58, t8: 61, t9: 63, t10: 66).
  • TO‑BE: adaptívne riadenie bude zaznamenávať aj automatické zmeny signálneho plánu, preto počet záznamov mierne stúpne z 50 v t3 na 66 v t10 (t3: 50, t4: 52, t5: 54, t6: 56, t7: 58, t8: 61, t9: 63, t10: 66).
  • Rozdiel: 0, +2, +4, +6, +8, +11, +13, +16 – digitalizácia teda síce zvýši počet evidovaných úprav, ale len o niekoľko jednotiek ročne.

Monitoring stavu pozemných komunikácií

  • AS‑IS:  Podnety zahŕňajú hlásenia výtlkov, poškodených ciest, dopravného značenia a porúch senzorov. Ručné hlásenia výtlkov, poškodených ciest či dopravného značenia sú 1 500 v t3, 1 540 v t4, potom rastú na 1 580, 1 620, 1 660, 1 700, 1 740, 1 780 v t5–t10. Tieto počty reflektujú súčasnú záťaž technických a dopravných oddelení, ktorá rastie so zvyšujúcou sa premávkou a opotrebovaním ciest.
  • TO‑BE: Po nasadení senzorov a mobilných aplikácií sa väčšina incidentov zaznamená automaticky; manuálnych hlásení bude menej, klesajú manuálne hlásenia na 1 000, 1 030, 1 061, 1 093, 1 125, 1 159, 1 194 a 1 230. vyjadrujú, o koľko menej manuálnych hlásení musí úrad riešiť – digitalizácia teda odstraňuje približne 90 % súčasných podaní a nahrádza ich automatickým zberom dát.
  • Rozdiel: –500, –510, –519, –527, –535, –541, –546, –550 – digitalizácia teda znižuje manuálne podania približne o tretinu.

Systém údržby pozemných komunikácií

  • AS‑IS:  Zahŕňa interné požiadavky na opravy výtlkov, zimnú údržbu a údržbu dopravného značenia. Interné požiadavky na údržbu ciest sú 1 200 v t3, potom stúpajú približne o 50 ročne na 1 250, 1 300, 1 350, 1 400, 1 450, 1 500 a 1 550 v t10.), čo odráža starnutie infraštruktúry.
  • TO‑BE: Inteligentný systém generuje úlohy na základe senzorových údajov a nahlásení, takže počet evidovaných úloh je nižší ako manuálnych hlásení. Digitalizovaný systém generuje evidované úlohy 1 500, 1 530, 1 560, 1 591, 1 623, 1 655, 1 688 a 1 722.
  • Rozdiel ukazuje, že digitalizácia zníži počet manuálnych záznamov zhruba o 70 % – systém bude proaktívne plánovať zásahy a odstráni duplicity v podaniach. +300, +280, +260, +241, +223, +205, +188, +172 – počet evidovaných úloh mierne rastie vďaka presnejšiemu plánovaniu (systém konsoliduje duplicity a prioritizuje úlohy).

Monitorovací kamerový systém

  • AS‑IS:  Mestská polícia žiada o záznamy pri incidentoch (priestupky, nehody). Žiadosti o záznamy sú 1 000 v t3, 1 050 v t4, 1 100 v t5, 1 150 v t6, 1 200 v t7, 1 250 v t8, 1 300 v t9, 1 350 v t10.
  • TO‑BE: Po nasadení inteligentnej videoanalýzy generuje systém záznam pri každom zistenom incidente. Inteligentná videoanalýza generuje záznam pri každom incidente, preto sú čísla 1 500, 1 530, 1 560, 1 591, 1 623, 1 655, 1 688, 1 722.
  • Rozdiel: +500, +480, +460, +441, +423, +405, +388, +372 – systém generuje viac podaní, ale väčšinu spracuje automaticky.

Centrálna dátová platforma a analytická vrstva

  • AS‑IS:  Košice dnes nemajú jednotnú IoT platformu; zber dát je manuálny a nesystémový. Preto je v tabuľke AS‑IS počet podaní označený pomlčkou (0).  Úradníci získavajú údaje na požiadanie, čo sa nepočíta medzi automatizované volania.
  • TO‑BE: Po nasadení platformy sa predpokladá prudký nárast automatických dátových udalostí: Po nasadení platformy vznikne 5 000 volaní v t3, postupne rastúce na 5 250, 5 512, 5 788, 6 078, 6 381, 6 700, 7 036 v t10. Tieto volania sú síce početné, ale nepredstavujú prácu pre úradníka; sú základom pre ďalšie rozhodovanie a pohodlie občanov (open‑data portál).
  • Rozdiel: Zhodné s hodnotami TO‑BE (keďže AS‑IS = 0); ide však o automatické IoT udalosti, nie manuálne podania.

Spolu (súhrn podaní)

  • V t3 je celkový počet manuálnych podaní 19 120, čo sa skladá z vyššie uvedených AS‑IS hodnôt. Po digitalizácii klesne celkový počet podaní na 9 050, pretože väčšina hlásení v moduloch 2 a 3 zanikne alebo sa nahradí automatickým zberom.  Rozdiel v t3 je –10 070 (TO‑BE – AS‑IS).
  • Celkový počet podaní v AS‑IS zostáva do t9 na úrovni 19–22 tisíc ročne a v t10 rastie na 28 600 (zohľadňuje nárast dopravného zaťaženia a staršie infraštruktúry). Naopak, v TO‑BE rastie len mierne na 11 776 v t10, keďže digitalizované volania nevytvárajú novú administratívnu záťaž. V poslednom roku je rozdiel –16 824, čo ukazuje dramatický pokles manuálnej práce.

Materiálové náklady na 1 podanie

Materiálové náklady zahŕňajú papier, tlač, obálku a poštovné pri listinných podaniach.  Východiskové (AS‑IS) hodnoty a digitalizované (TO‑BE) hodnoty sú:

  • Riadenie križovatiek a monitoring/údržba ciest: 5 €/podanie v AS‑IS stave (listinné rozhodnutie), po digitalizácii 2 €/podanie (symbolické potvrdenie a archív).  Úspora je 3 €.
  • Údržba komunikácií: 3 €/podanie (AS‑IS) → 1 € (TO‑BE); úspora 2 €.
  • Monitorovací kamerový systém a centrálna platforma: materiálne náklady sú zanedbateľné, keďže všetky dokumenty sa elektronicky archivujú.

Tieto náklady sú rovnaké vo všetkých rokoch t3–t10 a predpokladáme, že po digitalizácii už nedôjde k ďalšiemu poklesu materiálnych výdavkov.

Administratívny poplatok za podanie

Administratívny poplatok (správny poplatok) vyplýva zo zákona a digitalizácia ho neovplyvňuje. V moduloch sa poplatok nevyberá a keďže poplatok je rovnaký v AS‑IS aj TO‑BE, v tabuľke nevzniká rozdiel a priamo neovplyvňuje CBA.

Trvanie spracovania podania – úradník

Na základe rozhovorov so zamestnancami magistrátu a odborných benchmarkov (napríklad odporúčania federálnej diaľničnej správy USA o údržbe semaforov) sme stanovili realistické časy na spracovanie jedného podania v AS‑IS stave a po digitalizácii (TO‑BE).  Rozdiel predstavuje ušetrený čas úradníkov.  Hodnoty sú fixné naprieč všetkými rokmi, keďže ďalšie skrátenie sa neočakáva.

ModulAS‑IS (hod./podanie)TO‑BE (hod./podanie)Úspora
Riadenie križovatiek1,000,100,90 h
Monitoring stavu komunikácií5,001,004,00 h
Systém údržby komunikácií9,001,008,00 h
Monitorovací kamerový systém20,000,5019,50 h
Centrálna analytická vrstva8,500,508,00 h

Digitálne workflow skracujú spracovanie podania z niekoľkých hodín na desiatky minút. Priemerná časová úspora vo výške 8,08 hodiny na jedno podanie výrazne zvyšuje efektivitu práce zamestnancov.

Čas potrebný na vypracovanie a doručenie podania – používateľ

Elektronické služby skracujú čas, ktorý musí občan alebo podnikateľ investovať do nahlásenia problému.  Odhady vychádzajú z denného fungovania úradov a z projektov digitalizácie v iných mestách.

ModulAS‑IS (hod./podanie)TO‑BE (hod./podanie)Úspora
Riadenie križovatiek0,300,100,20 h
Monitoring stavu a údržby komunikácií0,750,250,50 h
Monitorovací kamerový systém0,750,250,50 h
Centrálna analytická vrstva0,500,250,25 h

V AS‑IS stave trvá nahlásenie výtlku alebo poruchy semafora približne 30–45 minút vrátane cesty na úrad alebo telefonického hovoru.  Po digitalizácii sa dá podanie vybaviť online za 5–15 minút.  Úspora 15–30 minút na jedno podanie sa premieta do tisícok hodín ušetrených občanom. občanmi.

Kvalitatívne prínosy (EUR/rok)

Kvalitatívne prínosy zachytávajú benefity, ktoré nemožno priamo merať časom či nákladmi – napr. vyššia plynulosť dopravy, spokojnosť občanov, nižšia kriminalita, lepší manažment dát.  V hárku sa prínosy začínajú počítať až v t3 (prvé dva roky sú implementačné) a rastú lineárne do t10:

RokRiadenie križovatiekMonitoring/Údržba komunikáciíMonitorovací kamerový systémCentrálny analytický systémSpolu
t3500 000 €10 000 € + 10 000 €50 000 €25 000 €595 000 €
t4710 000 €15 000 € + 15 000 €75 000 €45 000 €860 000 €
t5920 000 €20 000 € + 20 000 €100 000 €65 000 €1 125 000 €
t61 130 000 €25 000 € + 25 000 €125 000 €85 000 €1 390 000 €
t71 340 000 €30 000 € + 30 000 €150 000 €105 000 €1 655 000 €
t81 550 000 €35 000 € + 35 000 €175 000 €125 000 €1 920 000 €
t91 760 000 €40 000 € + 40 000 €200 000 €145 000 €2 185 000 €
t102 000 000 €50 000 € + 50 000 €250 000 €160 000 €2 510 000 €

Hodnoty pre modul riadenia križovatiek vychádzajú z odhadov úspory cestovného času a zníženia emisií vďaka adaptívnym semaforom; séria (500 000 € → 2 000 000 €) odráža postupné rozširovanie smart riadenia.  Prínosy monitoringu a údržby ciest (10 000 → 50 000 € každého) zahŕňajú zvýšenú bezpečnosť a nižšie náklady na opravy ciest; prínosy kamerového systému (50 000 → 250 000 €) vyjadrujú menšiu kriminalitu a rýchlejšie vyriešenie incidentov.  Centrálna platforma prináša 25 000 € v t3 až 160 000 € v t10 vďaka lepšiemu manažmentu dát a novým službám (open data).

Overiteľnosť vstupov a alternatívne scenáre

Model cost-benefit analýzy (CBA) pre projekt „Inteligentné mesto Košice“ vychádza z overiteľných vstupov – interných údajov mesta (počet podaní, čas spracovania, materiálne náklady), odborných benchmarkov (napr. odporúčania federálnej diaľničnej správy USA pre údržbu križovatiek, štúdie o plynulosti dopravy a dopravných kongesciách) a dostupných analytických zdrojov (projekty OPII, výskumné publikácie).

CBA porovnáva dva základné scenáre:

  • AS-IS scenár (nulová alternatíva): pokračovanie súčasného stavu manuálneho spracovania, ktoré vedie k rastu počtu podaní (z ~4 tis. na ~12 tis. ročne v horizonte t10) a zvyšovaniu administratívnej záťaže.
  • TO-BE scenár (projekt): implementácia integrovaného inteligentného systému, ktorá znižuje manuálne podania na ~9,1 tis. (t3) až ~11,8 tis. (t10), skracuje čas spracovania (priemerne 8,08 h na podanie) a prináša ročné prínosy v t10 ~4,3 mil. € (≈ 2,51 mil. € kvalitatívne + ~1,78 mil. € prevádzkové a časové úspory).

Okrem toho boli vyhodnotené alternatívne varianty:

  • čiastočná modernizácia bez integrácie (systémy by fungovali izolovane),
  • postupné zavádzanie jednotlivých modulov bez centrálnej dátovej platformy.

Obe alternatívy by znamenali vyššie prevádzkové náklady a nižšie prínosy, keďže by nevznikla synergia medzi modulmi (napr. monitoring vozoviek by nebol prepojený s údržbou a dátovou analytikou). Z tohto dôvodu bola ako optimálne riešenie zvolená integrovaná architektúra podľa projektu.

4.Architektúra riešenia projektu

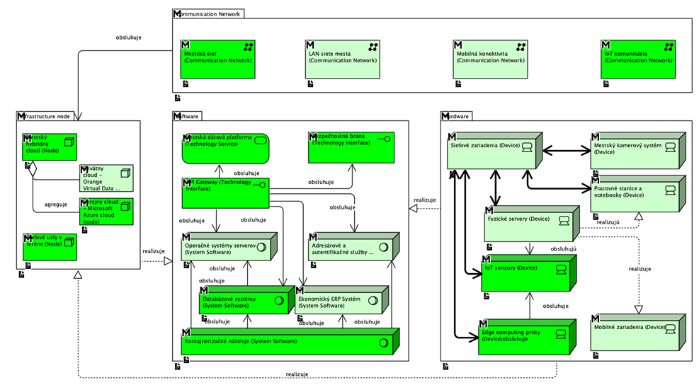
Architektúra riešenia projektu Inteligentné mesto Košice je navrhnutá v členení podľa vrstiev ArchiMate – zahŕňa biznis, aplikačnú a technologickú vrstvu. Takéto rozdelenie umožňuje prepojiť strategické ciele a požiadavky mesta s konkrétnymi IT systémami a infraštruktúrou. V ďalšom texte sú predstavené jednotlivé vrstvy architektúry a ich komponenty, spolu s interpretáciou významu týchto prvkov pre projekt. Architektúra reflektuje požiadavky vyhlášky 401/2023 Z.z., je v súlade s cieľmi definovanými v projektovom zámere (I-02) a podporuje štyri hlavné podaktivity projektu – inteligentnú údržbu, križovatky, riadiacu centrálu a IoT pre dopravné inžinierstvo. Zároveň počíta s evidenciou nových komponentov v MetaIS (výstup M-06) a s budúcou integráciou so spoločnými modulmi verejnej správy.

1755516351663-824.png

Biznis vrstva

Inteligentná údržba komunikácií: Prepojením systému zimnej a bežnej údržby ciest s digitálnou pasportizáciou (nie je predmetom projektu, je riešená v projekte_3051 Pasportizácia mestskej infraštruktúry a zelene mesta Košice) a mapou mesta sa dosiahne efektívnejšie a včasné udržiavanie komunikácií. Senzory a výstupy dispečingu automaticky zaznamenávajú a zobrazujú stav ciest a vykonané zásahy a aktuálne podmienky (napr. posypané úseky). Táto inteligentná správa majetku uľahčuje plánovanie opráv, zvyšuje bezpečnosť premávky v zime aj počas roka a zaručuje, že údaje o cestnej sieti sú vždy aktuálne. Zároveň majú občania k dispozícii informácie o zjazdnosti a údržbe (cez otvorené dáta), čo zvyšuje transparentnosť.

Adaptívne riadenie križovatiek: Modernizácia približne 13 svetelne riadených križovatiek (presný počet bude upresnený v neskoršej fáze) nasadením adaptívnych radičov, detektorov vozidiel a komunikačných jednotiek umožňuje dynamicky meniť signálne plány podľa aktuálnej dopravnej situácie a preferencií MHD. Tým sa znižujú dopravné zápchy a emisie a zvyšuje sa priepustnosť križovatiek. Toto inteligentné riadenie zlepšuje plynulosť a bezpečnosť premávky pre všetkých účastníkov (motoristov, verejnú dopravu, cyklistov, chodcov).

Centrálna dopravná riadiaca centrála: Zriadenie centrálnej dopravnej riadiacej centrály (dispečingu) umožňuje monitorovať a riadiť dopravu v celom meste z jedného miesta. Hardvér a softvér centrály integruje dáta z križovatiek, senzorov a video-analytických zariadení do jednotného systému riadenia dopravy. Operátori tak môžu v reálnom čase sledovať dopravnú situáciu, vzdialene upravovať nastavenia semaforov a promptne reagovať na incidenty. Centrála zahŕňa aj nadstavbové moduly, ako je cestná meteorológia (prepojená so zimnou údržbou), V2X komunikácia či analýza videa z dopravných video-analytických zariadení. Tým zabezpečuje adaptívne riadenie premávky na úrovni celého mesta a zvyšuje odolnosť dopravného systému voči nehodám a nečakaným udalostiam.

Dátovo riadené plánovanie dopravy: Nasadenie širokej siete dopravných senzorov (IoT) prináša detailné dáta o intenzite a zložení dopravy počas celého roka. Zozbierané údaje (počty a typy vozidiel, časové rozstupy medzi vozidlami) umožnia presnejšiu kalibráciu dopravných modelov podľa aktuálnych noriem (napr. STN 73 6110:2024) a tým aj kvalitnejšie dopravné plánovanie. Mesto môže na základe dát prijímať informované rozhodnutia o investíciách do infraštruktúry (tzv. evidence-based prístup). Integrované údaje zároveň slúžia ďalším mestským systémom, ako je BI analytika či open data portál, čo znásobuje prínosy projektu.

Zapojenie občanov a transparentnosť: Projekt zvyšuje aj zapojenie občanov a transparentnosť poskytovaním nových služieb. Obyvatelia získavajú prístup k aktuálnym informáciám o doprave (napr. hlásenia o incidentoch) formou otvorených dát a API, čo podporuje transparentnosť a umožňuje tretím stranám vytvárať vlastné aplikácie či analýzy nad mestskými dátami. Takéto sprístupnenie informácií napĺňa strategické ciele mesta v oblasti otvorených dát a zvyšuje dôveru občanov v nové riešenia.

Aplikačná vrstva

Centrálny dopravný dispečing: Hlavná aplikačná platforma (systém dopravnej centrály) zjednocuje ovládanie a monitoring križovatiek a dopravných zariadení v rámci celého mesta. Poskytuje užívateľské rozhranie pre operátorov s prehľadnou vizualizáciou premávky v reálnom čase (vrátane živých obrazov z dopravných video-analytických zariadení na mapovom podklade) a umožňuje priame zásahy, ako úpravu signálnych plánov semaforov. Súčasťou dispečingu je aj modul preferencie MHD, ktorý na základe polohy vozidiel dokáže dynamicky uprednostniť tieto vozidlá v riadení križovatiek. Systém centrály taktiež vyhodnocuje alarmy z terénnych detektorov (napr. prekročená intenzita dopravy, porucha semaforu) a automaticky upozorňuje zodpovedný personál na potrebu zásahu. Centralizáciou riadenia premávky táto aplikácia zabezpečuje koordinovaný dohľad nad dopravou a rýchle reakcie na incidenty, čo výrazne prispieva k plynulosti a bezpečnosti dopravy v meste.

Systém inteligentných semaforov: Softvérová platforma pre centrálne manažovanie siete adaptívnych radičov na križovatkách. Umožňuje vzdialenú konfiguráciu a správu jednotlivých semaforov, prijíma dáta z lokálnych detektorov (video analytické detektory, indukčné slučky) a počíta optimálne časovanie „zelenej vlny“ pomocou pokročilých algoritmov adaptívneho riadenia (pri zmenách dopravného toku prepočítava fázy signalizácie v reálnom čase). Systém si nepretržite vymieňa dáta a príkazy s centrálnym dispečingom, aby boli lokálne riadiče a centrálne rozhodovanie zosúladené. Súčasťou riešenia je aj archív historických záznamov o činnosti svetelnej signalizácie na analytické účely (pre dopravných inžinierov či audity). Takýto systém zabezpečuje, že semafory na križovatkách sa automaticky prispôsobujú premávke, čím minimalizujú zdržania a maximalizujú priepustnosť kritických uzlov.

Systém údržby komunikácií (zimná a letná údržba): Aplikácia na plánovanie a evidenciu údržby mestských ciest. Obsahuje modul zimnej údržby, ktorý prijíma údaje z cestných meteorologických staníc a senzorov na vozidlách o stave vozovky a počasia a na základe predikčných modelov navrhuje dispečerom optimálne nasadenie posypových vozidiel a pluhov na kritické úseky (vrátane generovania výstrah, napr. riziko poľadovice na konkrétnej ulici). Modul bežnej (letnej) údržby eviduje podnety na opravy (zistené videoanalýzou a plánuje harmonogram ich odstránenia, pričom sleduje realizáciu zásahov. Systém pri každom vykonanom zásahu automaticky aktualizuje stav príslušnej komunikácie a zariadení v evidencii majetku. Riešenie poskytuje aj manažérske prehľady o výkonnosti údržby a spotrebe materiálu, čo vedeniu umožňuje lepšie vyhodnocovať efektivitu. Digitalizácia procesu údržby tak zvyšuje efektívnosť zásahov a zaručuje vždy aktuálne informácie o stave infraštruktúry.

IoT integračná platforma: Middleware vrstva pre správu IoT zariadení a zber dát v meste. Zabezpečuje komunikáciu s terénnymi senzormi (cestné meteostanice, sčítače dopravy, parkovacie senzory a pod.) cez rôzne protokoly a siete (LoRaWAN, NB-IoT, LTE, 5G) a odosiela ich údaje do centrálnej dátovej platformy. Zabezpečuje tiež centrálnu evidenciu IoT zariadení, ich vzdialenú konfiguráciu a správu. V rámci dopravných riešení umožňuje v reálnom čase prenášať údaje, ako počty vozidiel či teploty, do dispečingu a analytických systémov. Integrácia všetkých IoT prvkov v jednotnej platforme znižuje prevádzkové náklady a umožňuje opätovné využitie senzorickej infraštruktúry aj pre iné oblasti (napr. monitoring kvality ovzdušia či verejné osvetlenie).

Mestská dátová platforma: Centrálne dátové úložisko a integračná vrstva, ktorá zhromažďuje údaje zo všetkých dopravných subsystémov (údržba ciest, semafory, senzory atď.). Platforma zabezpečuje dátovú integráciu – informácie z rôznorodých zdrojov sa agregujú a prepájajú do jednotného modelu. Dáta sú spravované v súlade s princípmi Data Governance (vedú sa k nim metadáta, kontroluje sa kvalita, nastavené prístupové práva) a sprístupnené pre nadstavbové služby, ako analytika, digitálna dvojička či otvorené API. Táto jednotná dátová základňa odstraňuje dátové silá; všetky relevantné informácie o doprave a infraštruktúre sú konsolidované, čo umožňuje komplexné analýzy a jednotný „zdroj pravdy“ pre rozhodovanie.

BI a analytické nástroje: Business Intelligence platforma a analytické modely využívajú zhromaždené dáta na podporu rozhodovania. K dispozícii sú interaktívne dashboardy a reporty zobrazujúce napr. aktuálny stav dopravy, výkonnosť zimnej údržby či vývoj intenzít premávky, ako aj prediktívne analýzy (predpoveď dopravného zaťaženia, identifikácia rizikových úsekov). Tieto nástroje pomáhajú lepšie plánovať kapacity MHD, optimalizovať trasy údržby a vyhodnocovať dopady opatrení (napr. zmeny signalizácie) na premávku. Prepojením analytických výstupov s rozhodovacími procesmi sa zabezpečí, že riadenie dopravy bude skutočne dátovo podložené a prognózy a štatistiky sa premietnu do strategických rozhodnutí.

Open Data portál a API: Webová aplikácia poskytujúca otvorené datasety a API pre verejnosť. Publikuje aktuálne aj historické údaje o doprave (napr. dĺžky zdržania, intenzity premávky, dopravné nehody), dáta o zimnej údržbe (napr. polohy a časy posypov) a ďalšie údaje generované projektom. Umožňuje občanom i firmám jednoduchý prístup k mestským dátam a ich využitie, podporujúc tak transparentnosť a inovácie. Portál je navrhnutý v súlade s národnými štandardmi pre otvorené dáta (DCAT-AP, INSPIRE) a poskytuje údaje v strojovo spracovateľných formátoch (napr. JSON, CSV, XML, GeoJSON).

Technologická vrstva

Senzory a IoT zariadenia: Široká sieť terénnych senzorov zbiera dáta a umožňuje riadenie dopravy v reálnom čase. Na križovatkách sú inštalované dopravné detektory – indukčné slučky vo vozovke na sčítavanie áut, Bluetooth/WiFi senzory na meranie cestovných časov a inteligentné video analytické detektory s AI na detekciu dopravných situácií (napr. tvorba kolóny, nehoda). Mimo križovatiek zabezpečujú celoplošný zber dopravných údajov samostatné sčítače na stĺpoch alebo video analytické detektory na vstupoch do mesta. Okrem toho cestné meteorologické stanice a senzory na vozidlách údržby monitorujú stav vozovky a počasie, čo je kľúčové pre zimnú údržbu. Všetky tieto IoT zariadenia priebežne odosielajú dáta do centrálnych systémov, čím výrazne zlepšujú prehľad o dopravnej situácii a umožňujú automatizované riadenie (adaptívne semafory, prediktívna údržba a pod.).

Dopravné riadiace jednotky (semafory a tabule): Na vybraných križovatkách sú nasadené moderné adaptívne radiče semaforov. Tieto jednotky používajú vstupy z lokálnych senzorov na dynamické prispôsobovanie dĺžok signálnych fáz podľa intenzity premávky a nastavených priorít (uprednostnenie vozidiel MHD). S centrálnym dispečingom komunikujú buď po mestskej optickej sieti, alebo cez zabezpečené bezdrôtové spojenie (mobilné 4G/5G, resp. nízkoenergetické siete LPWAN tam, kde nie je dostupná káblová infraštruktúra). Všetky tieto terénne prvky dodržiavajú jednotnú bezpečnostnú architektúru – komunikácia je šifrovaná a zariadenia sú vzdialene spravovateľné v rámci centrálneho systému (integrované do IAM). Táto inteligentná fyzická infraštruktúra tvorí základ pre efektívne riadenie dopravy v meste.

Komunikačná infraštruktúra: Riešenie využíva existujúcu mestskú optickú sieť pre vysokorýchlostné a spoľahlivé prepojenie kľúčových prvkov (semafory, video analytické detektory, dátové centrá). Tam, kde nie je dostupné káblové spojenie, sú nasadené bezdrôtové siete: mobilné 4G/5G prenosy pre vysoké dátové toky (napr. video z video-analytických zariadení, komunikácia s radičmi) a nízkoenergetické siete LPWAN (LoRaWAN, NB-IoT) pre batériovo napájané senzory a čidlá. Táto hybridná komunikačná architektúra zabezpečuje pokrytie celého mesta a neprerušovaný zber dát v reálnom čase. Všetka komunikácia je pritom riadne zabezpečená – využívajú sa šifrované prenosy a silná autentifikácia zariadení, aby sa zabránilo neoprávnenému prístupu alebo narušeniu. Kombinácia viacerých komunikačných kanálov zvyšuje odolnosť systému a umožňuje plynulú prevádzku aj pri výpadku jedného typu siete.

Výpočtová a úložná infraštruktúra: Aplikačné komponenty a dátová platforma sú prevádzkované na škálovateľnej IT infraštruktúre. Môže ísť o mestské dátové centrum alebo cloudové služby, v závislosti od toho, čo zabezpečí optimálnu kapacitu a dostupnosť. Táto infraštruktúra hostí centrálny dispečerský softvér, databázy (napr. PostgreSQL s CKAN DataStore pre úložisko datasetov otvorených dát), integračný middleware aj analytické nástroje. Architektúra počíta s virtualizáciou aplikácií, čo umožňuje flexibilné škálovanie výkonu pri narastajúcom objeme dát. Zároveň spĺňa všetky bezpečnostné a prevádzkové štandardy verejnej správy (napr. požiadavky zákona o IT VS a vyhlášky o kyberbezpečnosti). Samozrejmosťou sú pravidelné zálohy, mechanizmy obnovy po havárii a redundancia kľúčových komponentov, aby bola zabezpečená kontinuita týchto kritických mestských služieb aj v prípade výpadkov.

Bezpečnostná architektúra: Celé riešenie je navrhnuté s dôrazom na kybernetickú bezpečnosť a riadenie prístupov. Prístupy používateľov (operátorov centrály, správcov) sú centrálne riadené cez mestský IAM (Identity and Access Management). Je možná aj integrácia s národnými identitnými službami (eID) pre silnú autentifikáciu. Všetky komunikačné toky (senzorové dáta, povely riadiacim jednotkám) sú šifrované a autentifikované, aby sa zabránilo neoprávnenému odpočúvaniu či zásahom. Sieťová architektúra je segmentovaná a citlivé prvky dopravného riadenia sú oddelené v zabezpečenej zóne chránenej firewallmi. Riešenie spĺňa požiadavky zákona o kybernetickej bezpečnosti – v riadiacej centrále je zavedený monitoring bezpečnostných udalostí a pripravené postupy na reakciu v prípade incidentu. Bezpečnosť je teda zabudovaná už od návrhu architektúry, čo minimalizuje riziká v prostredí s množstvom prepojených IoT prvkov.

Štandardy a interoperabilita: Technologický návrh kladie dôraz na používanie otvorených štandardov, čo zaručuje jednoduchú integráciu a rozšíriteľnosť do budúcna. Geografické a mapové údaje sú poskytované v súlade so štandardmi ako WMS/WFS či CityGML, čím je zabezpečená kompatibilita s GIS platformami. Údaje pre externé API a otvorené dáta sú k dispozícii v štandardných formátoch (napr. JSON, XML, CSV, GeoJSON) a metadátovo popísané podľa zavedených schém (DCAT-AP pre katalóg dát, INSPIRE pre priestorové údaje). Pre komunikáciu IoT senzorov sa využívajú bežne podporované protokoly (MQTT, HTTP(S), a už spomenuté LPWAN štandardy), čo umožňuje pripojiť rôznorodé zariadenia. Dodržiavanie otvorených štandardov nielen spĺňa technické požiadavky (napr. súlad s INSPIRE a NIPI pre priestorové dáta a národnými smernicami pre otvorené údaje), ale aj zaručuje, že systém Inteligentné mesto Košice bude pripravený na prepojenie so spoločnými modulmi verejnej správy či inými externými systémami podľa potreby. Otvorená architektúra tak zvyšuje trvácnosť investície a umožní postupné dopĺňanie ďalších smart city funkcií.

Súlad s vyhláškou 401/2023 Z.z. a integrácia eGovernmentu

Návrh architektúry rešpektuje požiadavky vyhlášky 401/2023 Z.z. o riadení IT projektov verejnej správy, ktorá kladie dôraz na jednoznačne štruktúrovanú architektúru riešenia a jej väzbu na strategické ciele. Architektúra projektu je zdokumentovaná podľa metodiky ArchiMate v jednotlivých vrstvách, čo zabezpečuje prepojenie dlhodobých priorít mesta s konkrétnymi IT komponentmi a ich praktickým prínosom pre verejné služby. Z toho dôvodu je kapitola architektúry rozčlenená na biznis, aplikačnú a technologickú vrstvu so stručnou interpretáciou výstupov modelovacej dokumentácie. Všetky novovytvorené komponenty informačného systému verejnej správy (ISVS) v rámci projektu budú zároveň riadne evidované v centrálnom registri MetaIS (výstup M-06). Pre každý modul riešenia (napr. dopravný dispečing, údržbový systém, IoT platforma, open data portál) sa v MetaIS zaznamenajú jeho identifikačné údaje, vzťahy na ostatné komponenty a relevantné technické parametre, čím bude zaistená kontinuita architektonickej dokumentácie počas celého životného cyklu systému.

Architektúra je navrhnutá s ohľadom na súlad s existujúcimi spoločnými modulmi verejnej správy a budúce prepojenia. Napríklad pre autentifikáciu a autorizáciu používateľov je systém pripravený na napojenie na centrálny modul identít (IAM) štátu, ak by mesto v budúcnosti využilo národné eID služby namiesto lokálneho prihlasovania. Oblasť otvorených dát nadväzuje na národné štandardy a umožňuje publikovanie datasetov aj na centrálne portály (ako data.slovensko.sk) v súlade s jednotnou dátovou politikou. Riešenie je taktiež kompatibilné s vládnou integračnou platformou, čo v prípade potreby uľahčí výmenu údajov či služieb s inými systémami verejnej správy. Tým je zabezpečené, že nové riešenie Inteligentné mesto Košice nielen napĺňa vlastné ciele definované v projektovom zámere (I-02) pre štyri podaktivity (inteligentná údržba, riadenie križovatiek, centrálny dispečing, IoT pre dopravné inžinierstvo), ale je aj plne v súlade s rámcom digitálnej verejnej správy SR. Výsledná architektúra vytvára jednotnú platformu, ktorá umožní nielen realizáciu týchto podaktivít, ale aj budúce rozširovanie a integráciu ďalších smart city komponentov v duchu moderného eGovernmentu a udržateľného rozvoja mesta.

4.1Biznis vrstva

Súčasný stav biznis vrstvy služieb v Košiciach

Aktéri a role:

Zimnú údržbu komunikácií v meste Košice riadi centrálny dispečing referátu správy a údržby ciest Magistrátu mesta Košice (MMK). Tento dispečing priamo usmerňuje dispečerov spoločnosti KOSIT a.s., ktorí zabezpečujú výkon zimnej údržby. V rámci koordinácie zimných činností dispečing MMK spolupracuje s ďalšími dispečingami – najmä s dispečingom Dopravného podniku mesta Košice (DPMK), zodpovedným za zimnú údržbu električkových tratí. Spolupracuje sa aj s Mestskou políciou a Krajským riaditeľstvom PZ, najmä pri dopravných nehodách alebo mimoriadnych situáciách.

Dispečer MMK:

  • Koordinuje dispečerské služby všetkých partnerov (KOSIT, DPMK),
  • Sleduje predpovede a výstrahy SHMÚ, informuje nadriadených o vývoji počasia,
  • Nariaďuje výjazdy mechanizmov podľa aktuálnych podmienok,
  • Zaznamenáva hlásenia,
  • Reaguje na hlásenia občanov a pripomienky polície či dopravnej centrály.

Dispečeri DPMK a KOSIT zaisťujú operatívne vykonanie opatrení v teréne, organizáciu výjazdov, nasadenie posádok a vozidiel.

Občania:

  • Slúžia ako zdroj podnetov (napr. zľadovatené úseky, snehové prekážky), avšak hlásenia sa realizujú iba telefonicky – v súčasnosti chýba vhodný elektronický kanál na ich nahlasovanie. Mesto Košice disponuje elektronickými službami z projektu Elektronizácia služieb mesta Košice pre nahlasovanie porúch týkajúcich sa miestnych ciest, chodníkov, verejného osvetlenia a cestnej svetelnej signalizácie. Pre potreby tohto projektu uvažuje s rozšírením pokrytia e-služieb aj pre účely nahlasovania zľadovatených úsekov či snehových prekážok.

Súčasné procesy a služby:

Výkon zimnej údržby je v praxi riadený reaktívne, na základe vývoja počasia alebo hlásení z terénu. Existuje harmonogram rajonizácie s prioritami (I.–III. poradie), no nasadenie síl sa určuje na základe rozhodnutia dispečera, nie automatizovaného algoritmu. Výjazdy sú koordinované telefonicky alebo cez rádiové spojenie .

Výjazd musí byť zahájený do 60 minút od zhoršenia podmienok, zjazdnosť v jednom jazdnom pruhu má byť zabezpečená do 3 hodín, úplná zjazdnosť do 12 hodín (v I. poradí). Pri mimoriadnych podmienkach (napr. kalamita) sa spúšťa kalamitný režim a riadenie preberá riaditeľ MMK .

Bežná (letná) údržba zostáva prevažne v kompetencii dodávateľskej spoločnosti, prebieha reaktívne na základe hlásení alebo vizuálnych kontrol.

Používané technológie a dáta:

Dispečing MMK používa elektronický dispečérsky denník denník zimnej údržby ako hlavný nástroj evidencie výjazdov a rozhodnutí. Tento denník je vedený elektronicky v systéme ROIS (Softec), slúži ako úradný dokument a podlieha kontrole vedenia MMK.

Komunikácia medzi dispečermi prebieha cez rádiostanicu, telefón a e-mail, no chýba centralizovaný dispečerský softvér alebo online vizualizácia výkonu. Nie sú zavedené IoT senzory, ktoré by poskytovali dáta o teplote vozovky, vrstve snehu či vlhkosti . Predpovede sa sledujú cez SHMÚ, RTVS a iné verejné zdroje.

Informácie o stave komunikácií sa získavajú aj cez kontroly zjazdnosti, ktoré dispečeri vykonávajú osobne (napr. medzi 01:00–03:00 a 13:00–15:00) . Senzorická podpora rozhodovania v teréne neexistuje.

Pasport ciest je predmetom podávaného projektu_3051 Pasportizácia mestskej infraštruktúry a zelene mesta Košice, ktorý má za cieľ vytvorenie digitálneho pasportu infraštruktúry a zelene mesta Košice s dôrazom na priestorovú a atribútovú časť záznamov s ich integráciou do GIS platformy mesta pre potreby inteligentného riadenia a podpory mesta Košice a jeho regiónu. Synergia týchto dvoch projektov prispeje k naplneniu základného cieľa výzvy, ktorým je podpora rozvoja tvorby, spracovania, využívania a prepájania dát v rámci verejnej správy pre inteligentné rozhodovanie, plánovanie a správu.

Integrácia a výmena informácií:

Spolupráca medzi MMK, DPMK a KOSIT je formálne koordinovaná cez telefón a e-mail, ale chýba dátové prepojenie alebo spoločná platforma. Informácie o výjazdoch, stave komunikácií, prioritách, dopravných obmedzeniach alebo nehode nie sú zdieľané v reálnom čase.

DPMK sa napríklad o údržbe električkových tratí dozvedá individuálne, čím vzniká riziko nesúladu s plánmi MHD.

Bežné praktiky a problémy:

  1. Manuálny zber údajov: všetko sa zapisuje do denníka (meškania, výjazdy, nehody) ručne.
  2. Obmedzené predikčné schopnosti: predpovede sa nespracovávajú analyticky.
  3. Digitálne kanály pre občanov síce existujú, ale nepokrývajú všetky potrebné oblasti – niektoré podnety sú prijímané len telefonicky.
  4. Nízka automatizácia riadenia a neexistencia KPI dashboardov: chýbajú prehľady o aktuálnej zjazdnosti, stave techniky, výkone posádok.
  5. Žiadna mobilná aplikácia pre operatívne riadenie výjazdov alebo monitorovanie stavu.
  6. Chýba prepojenie s dopravným dispečingom MHD –  uzávierky sa plánujú bez vedomia DPMK.
  7. Rozptýlenosť kompetencií – jednotlivé dispečingy (MMK, DPMK, KOSIT) pracujú separátne, koordinácia je náročná.

Záver (Zhrnutie AS-IS):

Súčasný stav zimnej a bežnej údržby komunikácií v meste Košice je formálne organizovaný, ale digitálne neintegrovaný. Dispečeri majú presne definované kompetencie, no rozhodovanie je manuálne, závislé od ľudského úsudku a základnej evidencie. Údaje o zjazdnosti a stave ciest nie sú podporené senzormi, analytickým vyhodnocovaním ani online platformou.

Chýba digitálny systém pre koordináciu, vizualizáciu a vyhodnocovanie výjazdov. Zrealizované elektronické služby pre občanov nepokrývajú celý rozsah agendy. Tým dochádza k strate potenciálu efektívneho riadenia, ktoré by vychádzalo z dát a umožnilo prediktívnu údržbu, okamžitú reakciu a zníženie nákladov.

Súčasný stav biznis vrstvy služieb v Košiciach

Prehľad aktérov a fragmentácie: V oblasti dopravy dnes pôsobí viacero mestských subjektov s rozdelenými kompetenciami. Kľúčovými aktérmi sú Dopravný podnik mesta Košice (DPMK) – zodpovedný za verejnú MHD a čiastočne aj za mestskú dopravnú ústredňu. Dôležitú úlohu má aj magistrát (oddelenie dopravy) a Mestská polícia (dohľad nad premávkou a riešenie nehôd). V súčasnosti však medzi týmito zložkami prevažuje izolovanosť a dátová neprepojenosť – každá organizácia používa vlastné systémy a evidencie, ktoré nie sú centralizované ani zdieľané v reálnom čase. Dopravné dáta o premávke, nehodách, MHD či parkovaní sú roztrúsené v samostatných systémoch a chýba jednotná dátová platforma na ich prepojovanie. Táto fragmentácia spôsobuje duplicitné evidencie, manuálnu komunikáciu a oneskorenia v výmene informácií medzi magistrátom, DPMK, políciou. Nasledujúce podsekcie opisujú detailný AS-IS stav štyroch kľúčových oblastí dopravných služieb v meste – zimná/bežná údržba ciest, riadenie križovatiek, dopravná centrála s optickými senzormi a IoT v doprave – s dôrazom na aktuálne roly, procesy, technológie a obmedzenia.

1. Zimná a bežná údržba pozemných komunikácií (AS-IS)

Aktéri a roly: Údržbu mestských ciest v Košiciach zabezpečuje dispečing referátu správy a údržby ciest - Magistrátu mesta Košice. Táto zložka má na starosti zimnú údržbu (odhŕňanie snehu, posyp vozoviek). Opravy komunikácií a dopravného značenia zabezpečuje priamo referát správy a údržby ciest. Dispečing MMK eviduje poškodenia dopravného značenia, výtlky, prekopávky a pod. do dispečerského denníka. Mestská polícia monitoruje bezpečnosť a v prípade nebezpečných stavov (napr. poľadovica, nehoda) informuje dispečing údržby. Občania a firmy sú v súčasnosti často zdrojom podnetov – nefunkčné semafory či zničené značky sa hlásia prevažne telefonicky alebo osobne, aj keď existuje e-služba na nahlasovanie týchto problémov. Magistrát mesta Košice (oddelenie dopravy) zohráva metodickú úlohu pri plánovaní väčších opráv a rozdeľovaní rozpočtu, operatívne riadenie bežnej údržby zabezpečuje referát správy a údržby ciest, operatívne riadenie zimnej údržby koordinuje dispečing MMK..

Súčasné procesy a služby: Údržba komunikácií prebieha prevažne reaktívnym spôsobom – zásahy sa realizujú až po vzniku problému. Zimná údržba sa riadi predpoveďou počasia a ad-hoc hláseniami z terénu; v prípade sneženia alebo poľadovice zvoláva dispečer dodávateľskej spoločnosti posádky posýpacích vozidiel a pluhov. Koordinácia výjazdov sa deje manuálne (telefonickými pokynmi alebo cez rádiové spojenie) a často izolovane od iných mestských zložiek. Bežná (letná) údržba ciest – napr.  výmena dopravných značiek, údržba semaforov – je taktiež plánovaná podľa vizuálnych obhliadok a občianskych podnetov, skôr než na základe dát. Preventívne prehliadky sa robia v obmedzenom rozsahu; väčšina opráv reaguje na havarijný stav. Táto situácia vyplýva z nedostatočnej digitálnej evidencie a chýbajúcich senzorov, ktoré by včas upozornili na zhoršujúci sa stav ciest či zariadení. Namiesto prediktívneho plánovania sa údržba často rieši „po udalosti“, čo znižuje efektívnosť a zvyšuje náklady (havarijné opravy bývajú drahšie).

Používané technológie a dáta: V súčasnosti chýba inteligentný systém na podporu údržby ciest. Dodávateľská spoločnosť využívajú štandardnú mechanizáciu (sypače, snežné pluhy, vozidlá údržby) a základné IT nástroje na evidenciu (pravdepodobne jednoduché databázy alebo tabuľky). Mesto nemá plošne nasadené cestné meteostanice ani IoT čidlá na vozovkách; ak existujú, tak len v malom počte. Dátová podpora rozhodovania je obmedzená – nevyužívajú sa online senzory počasia či stavu vozovky, ktoré by dispečingu hlásili napríklad teplotu vozovky či vlhkosť v reálnom čase. Údaje o komunikáciách (pasport ciest, mostov, značiek) sú vedené v GIS a interných evidenciách, avšak nie sú prepojené s reálnymi dátami z terénu. To znamená, že digitálny „obraz“ siete ciest sa neaktualizuje automaticky na základe skutočných zásahov. Chýbajú tiež analytické nástroje na predikciu porúch – napríklad systém nevyhodnocuje, kde by mohlo vzniknúť poškodenie vozovky na základe záťaže dopravy, lebo potrebné dáta nie sú k dispozícii. Celkovo je prehľad o stave infraštruktúry nedostatočný, čo sťažuje manažérom údržby prijímať proaktívne rozhodnutia.

Integrácia a výmena informácií: Prepojenie údržby s inými mestskými službami je veľmi slabé. Dodávateľská spoločnosť a Správa komunikácií vedú čiastkové evidencie o opravách, uzávierkach a zásahoch, no tieto informácie sa automaticky nezdieľajú s ďalšími aktérmi. Napríklad plánovaná uzávierka ulice kvôli oprave sa nepropaguje v jednotnom systéme: DPMK sa to často dozvie oddelene (formálne oznámenie) namiesto priameho dátového prepojenia, čo komplikuje operatívne odklony MHD liniek. Rovnako pri kalamitnom snežení neexistuje online platforma, kde by si ostatné zložky pozreli, ktoré úseky už boli posypané a ktoré sú ešte neudržiavané – tieto informácie zostávajú na dispečingu zimnej údržby a odovzdávajú sa len telefonicky či e-mailom. Mestské systémy sú izolované, takže dopravné dáta (napr. intenzita áut na určitej ulici) sa nevyužívajú na okamžité prispôsobenie údržby alebo nasadenie posýpačov. Integrácia so štátnymi systémami absentuje – mesto nemá automatický prístup napríklad k dátam z krajskej cestnej správy či centrálnych registrov, čo by mohlo pomôcť pri komplexnom plánovaní údržby.

Bežné praktiky a problémy: V dôsledku uvedeného je výmena informácií pomalá a prevažne manuálna. Počas tohto procesu nie sú ostatné inštitúcie (napr. dopravný dispečing MHD alebo polícia) informované, čo môže viesť k nekoordinovanosti . Fragmentácia služieb znamená aj duplicitu – napríklad Správa komunikácií i Dodávateľská spoločnosť vedú paralelné zoznamy poškodených úsekov. Absentuje centrálny dashboard alebo jednotný pohľad, kde by bolo vidno stav ciest a priebeh údržby naprieč organizáciami. To všetko vedie k neefektívnosti: zásahy často nie sú načas koordinované, preventívna údržba je minimálna a problémy sa riešia neskoro. Mesto tak vynakladá prostriedky reaktívne namiesto toho, aby predchádzalo škodám – čo potvrdzuje, že údržba je dnes nákladná a neadresuje problémy skôr, než prerastú do havárií.

2. Inteligentné riadenie križovatiek (AS-IS)

Aktuálny stav riadenia semaforov: Riadenie svetelnej signalizácie v Košiciach je v súčasnosti prevažne statické. Väčšina svetelných križovatiek funguje podľa pevne nastavených časových plánov, ktoré sa menia len podľa fixného rozvrhu (napr. iný cyklus v špičke, iný v noci), nie dynamicky podľa premávky. Adaptívne prvky sú využívané minimálne – aktuálne (2024) je inteligentným, dynamickým riadením vybavených len zopár križovatiek v rámci pilotných projektov, ak vôbec. To znamená, že semafory vo väčšine uzlov nereagujú na aktuálne dopravné podmienky (napr. vznik kolóny či meškanie autobusu), ale pokračujú podľa vopred daného programu. Preferencia MHD na križovatkách zatiaľ nie je systematicky zavedená – električky a autobusy nemajú automatickú prednosť mimo vyhradených bus pruhov, keďže chýba komunikácia medzi vozidlami a riadiacimi jednotkami (V2X). Podobne nie je riešená preferencia vozidiel záchrannej služby okrem tradičného prerušovania signálu sirénou.

Technické prostriedky: Svetelné križovatky sú vybavené staršími riadiacimi jednotkami semaforov, ktoré často nemajú pripojenie do centrálneho systému. Niektoré frekventované križovatky majú detektory vozidiel (indukčné slučky v vozovke alebo jednoduché video analytické čidlá) na lokálne vyhodnocovanie prítomnosti áut – typicky na vedľajších ramenách kvôli priradeniu zelenej, alebo na tlačidlá pre chodcov. Tieto detektory však nie sú globálne prepojené: dáta z nich sa nepoužívajú na širšiu optimalizáciu dopravných tokov v meste. Navyše, značná časť detektorov je zastaraná alebo nefunkčná, čo vedie k tomu, že križovatky bežia v fixnom režime. Modernizácia riadiacich jednotiek zatiaľ neprebehla vo veľkom rozsahu – plánuje sa výmena radičov na vybraných križovatkách up(podľa projektového zámeru), no východiskový stav je, že ide zväčša o legacy zariadenia. Dohľad nad semaformi prebieha len čiastočne: ak dôjde k poruche signalizácie, mesto sa to dozvie často až na základe hlásenia od polície alebo vodičov, keďže chýba automatický monitoring porúch.

Služby a procesy riadenia premávky: V praxi to znamená, že plynulosť dopravy je suboptimálna – riadenie križovatiek nevie reagovať napríklad na neočakávané zápchy alebo mimoriadne situácie. Počas dopravnej špičky dochádza k preťaženiu niektorých ťahov a tvorbe kolón, no semafory na to nereagujú predĺžením zelenej či inými úpravami cyklu. Výsledkom sú časté dopravné zápchy v exponovaných časoch. Bez inteligentných algoritmov mesto nedokáže napr. dynamicky meniť koordináciu (tzv. zelenú vlnu) podľa aktuálnej intenzity – všetko je prednastavené staticky. Bezpečnosť premávky takisto nie je ideálna: pevné signálne plány nedokážu zvýrazniť rizikové situácie. V minulosti došlo k nehodám na križovatkách a priechodoch, kde by smart technológie mohli pomôcť predísť kolíziám – napríklad včasným varovaním alebo dočasnou úpravou signalizácie. V prípade výpadku semaforu alebo dopravnej nehody je bežnou praxou, že premávku riadi manuálne polícia priamo na mieste (tzv. policajt v križovatke), keďže centrálny zásah na diaľku nie je možný. Táto situácia ilustruje nízku úroveň automatizácie – mesto nemá možnosť rýchlo prepnúť semafory do špeciálneho režimu na diaľku, ani globálne skoordinovať obchádzkové trasy cez centrálny systém.

Integračné obmedzenia: Izolovanosť riadenia križovatiek od ostatných systémov je výrazná. Dopravné údaje z iných zdrojov (ako sú sčítače dopravy, video analytické detektory či dáta z MHD) nie sú napojené na riadenie svetiel. Napríklad, aj keď DPMK má informácie o meškajúcich spojoch, tieto sa nepretavia do úpravy semaforov, pretože neexistuje integračný mechanizmus. Rovnako údaje o dopravných nehodách alebo uzávierkach sa nedostanú včas k správcovi semaforov – semafory fungujú aj vtedy, keď je ulica zablokovaná. Tento nedostatok prepojenia znižuje efektivitu: napr. údaje o intenzite dopravy sa momentálne nevyužívajú na okamžité prispôsobenie dĺžky zelených či iných parametrov signalizácie. Z technického hľadiska chýba jednotná riadiaca platforma, do ktorej by boli všetky radiče pripojené – semafory tak fungujú skôr ako samostatne riadené uzly . Komunikácia medzi organizáciami v oblasti riadenia premávky preto prebieha operatívne: DPMK alebo polícia ak zistia problém, volajú na príslušné pracovisko (napr. správcu semaforov) namiesto toho, aby mali prístup k spoločnému online nástroju. Integrácia na nadradené štátne systémy takisto neexistuje (napr. dopravné informácie z Národného systému riadenia dopravy sa priamo nepretavujú do miestnych semaforov). Všetky uvedené obmedzenia prispievajú k neefektívnej výmene informácií – mesto nemá v reálnom čase jednotný prehľad, čo sa na križovatkách deje a nedokáže na základe dát robiť okamžité zásahy.

Dôsledky a prevádzkové praktiky: Aktuálny model riadenia križovatiek v Košiciach je zastaralý a málo efektívny. Fragmentácia kompetencií (semafory vs. MHD vs. polícia) bez jednotného systému vedie k tomu, že každá zložka rieši len „svoj“ aspekt. Plynulosť dopravy tým trpí – napríklad ak sa na hlavnom ťahu tvorí kolóna, semafory na vedľajších uliciach to nezohľadňujú a ďalej púšťajú autá, ktoré už nemajú kam ísť. Taktiež preferencia MHD nie je využitá, takže verejná doprava mešká v rovnakých kolónach ako individuálna doprava, hoci existuje potenciál to zlepšiť. Manuálne zásahy (napr. policajné riadenie križovatky) sú síce účinné ako núdzové riešenie, ale vyžadujú ľudské kapacity a nie sú dlhodobo udržateľné ani optimálne. Bez centralizácie a dátového riadenia mesto prichádza o možnosti adaptívne ovplyvňovať premávku v prospech plynulosti aj bezpečnosti. Výsledkom sú zápchy v špičkách a vyššie riziko nehôd, čo potvrdzuje analýza – Košice zaznamenávajú dopravné zápchy práve kvôli pevne nastaveným semaforom bez ohľadu na intenzitu dopravy. Tento status quo poukazuje na potrebu inteligentného riadenia, ktoré však v súčasnom stave chýba.

Budúci stav biznis vrstvy služieb v Košiciach

1755516624272-931.jpeg

Aktéri a roly

  • Zavedenie štyroch nových dopravných podaktivít rozširuje spektrum aktérov a rolí v biznis vrstve Inteligentné mesto Košice. V rámci zimnej a bežnej údržby ciest pribúda úloha mesta (resp. externého dodávateľa údržby komunikácií) ako poskytovateľa tejto služby, ktoré zodpovedajú za operatívne nasadenie vozidiel údržby, monitoring stavu vozoviek a realizáciu opráv; úzko spolupracujú s dispečingom zimnej údržby. Súčasťou riešenia je aj analytický tím mesta (oddelenie dopravy a IT), ktorý spravuje prediktívne modely pre údržbu ciest a vyhodnocuje dáta z IoT senzorov. Na strane používateľov výstupov tejto služby sú jednak samotné mestské organizácie (získavajú prehľad o stave komunikácií a efektívnejšie plánovanie zdrojov), ako aj občania – tí profitujú z bezpečnejších a kvalitnejších ciest.
  • V inteligentnom riadení dopravy sa ako kľúčový aktér profiluje dopravná riadiaca centrála mesta. Táto centrála slúži ako centrálne pracovisko, kde dispečeri dopravy (personál mesta, príp. mestská polícia) dohliadajú na situáciu v premávke a zasahujú v reálnom čase. Centrála integruje vstupy z dopravných senzorov a video-analytických zariadení a koordinuje činnosti – napríklad úpravu semaforov pri incidente. DPMK (dopravný podnik) a Mestská polícia tu vystupujú v rolách spolupracujúcich partnerov: DPMK poskytuje údaje o MHD a využíva preferenciu na semaforoch, polícia zase rieši dopravné nehody a bezpečnosť. Vďaka V2X komunikácii môžu do riadenia vstupovať aj samotné vozidlá MHD – napríklad hlásením svojej polohy pre preferenčné riadenie križovatiek. Ďalším novým aktérom sú IoT zariadenia v teréne (dopravné senzory, inteligentné video analytické detektory), ktoré vystupujú ako zdroje dát v reálnom čase. Ich prevádzku zastrešuje buď interný útvar (správa mestských senzorov v gescii IT oddelenia), alebo externý poskytovateľ IoT siete na základe zmluvy. V neposlednom rade sa posilňuje rola občanov a podnikateľov ako koncových užívateľov dát – či už pasívne (prijímajú informácie o doprave, využívajú otvorené dáta) alebo aktívne (hlásia podnety, spoluvytvárajú údaje). Občania interagujú so systémom cez používateľské rozhrania, kde môžu sledovať dopravnú situáciu, dostávať upozornenia a nahlasovať problémy. Podnikatelia (napr. vývojári dopravných aplikácií) zase vystupujú ako odberatelia otvorených dát cez Open Data API portál.

Poskytované služby

Implementácia uvedených podaktivít rozširuje portfólio biznis služieb v TO-BE stave. Nové alebo vylepšené služby zahŕňajú:

  • Inteligentná zimná a bežná údržba komunikácií – Nová služba proaktívnej správy mestských ciest v zimnom aj letnom období. Jej cieľom je udržiavať zjazdnosť a kvalitu cestnej siete pomocou IoT senzorov, dátovej analytiky a koordinácie zásahov. Táto služba nadväzuje na koncept Prediktívnej údržby infraštruktúry, aplikovaný na cestnú sieť. Využíva kontinuálne dáta o stave vozoviek (teplota, vlhkosť, výskyt poľadovice) a prediktívne modely na plánovanie zásahov skôr, než dôjde k vážnym poškodeniam vozovky. Službu poskytuje zazmluvnený dodávateľ údržby a jej adresátmi sú obyvatelia (bezpečné cesty, rýchle odhrnutie snehu) aj mesto samotné (dlhšia životnosť komunikácií, optimalizované náklady). Realizácia služby prebieha v spolupráci viacerých zložiek: monitoring stavu vozoviek (realizovaný IoT senzormi a modulom Monitoring stavu vozoviek isvs_14570) poskytuje vstupy, analytická platforma (mestský BI a AI nástroj isvs_11075) spracúva dáta a generuje odporúčania a dispečing údržby vykonáva samotné zásahy.
  • Adaptívne riadenie dopravy na križovatkách – Ide o rozšírenie služby Inteligentné riadenie dopravy a mobility o podslužbu dynamického riadenia svetelnej signalizácie. Systém inteligentných semaforov v meste prispôsobuje signálne plány aktuálnej dopravnej situácii v reálnom čase. Patria sem funkcie ako adaptívne riadenie križovatiek (semafory automaticky reagujú na intenzitu dopravy) a preferencia vozidiel MHD (uprednostnenie električiek, autobusov či hasičov na signále). Služba je realizovaná integrovaným Inteligentným dopravným systémom (isvs_14568) v spojení s IoT senzormi (detektory vozidiel, dopplerovské radary, video analytické detektory) rozmiestnenými na kľúčových uzloch. Dopravná riadiaca centrála priebežne vyhodnocuje dáta zo senzorov a podľa potreby upravuje semafory tak, aby minimalizovala zdržania. Výsledkom je plynulejšia premávka a zníženie tvorby kolón (čo sekundárne prispieva k ekologickým cieľom znížením emisií). Služba adaptívnych križovatiek je logicky prepojená aj s ďalšími dopravnými službami – napríklad nadväzuje na manažment dopravných incidentov (pri nehode v križovatke systém upraví okolitú signalizáciu). Implementácia tejto podslužby v rámci projektu prináša plnšie využitie architektonickej komponenty Riadenie dopravy a prepája sa s ňou na úrovni biznis procesov.
  • Dopravný dohľad a informačné služby v reálnom čase – Nová služba poskytovaná dopravnou centrálnou, zameraná na monitoring dopravnej situácie v meste a informovanie relevantných aktérov. Centrála zhromažďuje reálne časové dopravné metadáta z rozsiahlej senzorickej siete (údaje o intenzite premávky, detekované incidenty, stav semaforov). Na základe týchto údajov služba zabezpečuje manažment dopravných udalostí: v prípade nehody či kolapsu premávky dispečeri spolu s políciou koordinujú obchádzkové trasy, vysielajú výstrahy. Zároveň služba zahŕňa informačný servis pre verejnosť – napríklad prostredníctvom mobilných notifikácií upozorňuje vodičov na dopravné obmedzenia a navrhuje alternatívne trasy. Táto služba je čiastočne automatizovaná (niektoré incidenty detegujú a avizujú priamo systémy pomocou AI ) a čiastočne operatívna (zásahy riadi človek). Rovnako je previazaná na Open Data služby – vybrané metadáta (napr. poloha dopravných senzrov, štatistiky intenzít, historické záznamy o nehodách) sa publikujú otvorene, čo zvyšuje transparentnosť a umožňuje tvorbu nadstavbových aplikácií.
  • IoT dopravná analytika a predikcie – Táto podslužba dopĺňa vyššie uvedené tým, že využíva zozbierané dáta pre pokročilú analytiku a predikciu dopravy. Zahŕňa spracovanie historických dát o doprave, strojové učenie a AI modely na predvídanie budúcich stavov (napr. predikcia tvorby kolóny, odhad doby do vyčerpania parkovacích kapacít a pod.). Výstupy analytiky – napr. predpovede dopravného zaťaženia na určitých ťahoch – slúžia ako podklad pre strategické rozhodovanie mesta (dopravné plánovanie, investície) aj pre operatívne riadenie (napr. preventívne rozšírenie MHD kapacity pri očakávanom nápore). Rovnako sem patrí analytika pre údržbu: AI modely predikujú vznik poľadovice a odporúčajú zásahy vopred, čím posúvajú službu údržby do prediktívneho režimu. Táto služba stojí na integrácii viacerých systémových komponentov (dátový sklad, analytický nástroj, IoT integrácie) a prepája Prediktívnu údržbu s Riadením dopravy. Pre občanov a vývojársku komunitu prináša hodnotu prostredníctvom zverejnených datasetov – napr. dataset intenzít dopravy a dataset zimnej údržby na Open Data portáli – čím podporuje vznik inovatívnych služieb (napr. mobilné aplikácie upozorňujúce na stav ciest). Celkovo táto podslužba zabezpečuje, že mesto využíva dáta ako aktívum – zhromaždené informácie pretavuje do poznatkov a predikcií, ktoré zlepšujú ostatné služby v ekosystéme Smart City.

Biznis procesy, funkcie a výstupy

Rozpracovanie uvedených služieb do biznis procesov a funkcií prináša viacero nových procesných krokov a výstupných biznis objektov v TO-BE modeli:

  • Procesy v údržbe komunikácií: Zavádza sa proces zimnej údržby ciest, ktorý prebieha cyklicky počas chladnej sezóny. Jeho iniciačným bodom sú buď meteorologické údaje (napr. pokles teploty a vlhký povrch – hrozba poľadovice), alebo hlásenia o zhoršení zjazdnosti (snehová pokrývka). Dispečer zimnej údržby využíva nové IoT dáta – systém zimnej údržby prijíma online informácie z poveternostných staníc a zo senzorov na údržbových vozidlách (teplota vozovky, sneh, posyp). Na základe týchto údajov a predikčných modelov počasia a tvorby poľadovice generuje systém odporúčania, kam a kedy vyslať posypovú techniku. Dispečer vyhodnotí návrhy a spustí operáciu posypu – vyšle vozidlá na konkrétne trasy. Počas zásahu vozidlá cez senzory hlásia späť údaje (GPS trasu, vykonané posypy), ktoré sa ukladajú do systému. Následne proces zahŕňa vyhodnotenie – systém zaznamená pokrytie posypom, spotrebu materiálu a čas zásahu, čo slúži ako výstupný ukazovateľ výkonnosti údržby (KPI). Analogicky pre teplé obdobie roka beží proces bežnej údržby ciest zameraný na opravy a údržbu značení. Spúšťačom sú podnety na opravu – buď automaticky zistené (IoT video analytické detektory a AI) alebo nahlásené občanom. Tieto podnety vstupujú do modulu plánovania opráv, ktorý ich zaeviduje, priradí prioritu a navrhne harmonogram opráv. Zodpovedný pracovník (manažér údržby) harmonogram schváli a zabezpečí vyslanie pracovníkov na miesto. Po vykonaní opravy sa v systéme aktualizuje stav daného úseku cesty (opravené, dátum zásahu) – tento výstupný objekt (záznam o oprave), aby sa história údržby prejavila v evidencii majetku. Výstupom procesu bežnej údržby sú tiež reporty pre manažment – napr. mesačný prehľad počtu opráv, priemerný čas od nahlásenia po opravu, a pod., čo umožňuje hodnotiť kvalitu služby.
  • Procesy v riadení dopravy: Stredobodom je proces dohľadu nad premávkou v reálnom čase, ktorý prebieha nepretržite na dopravnej centrále. Jeho hlavnou funkciou je monitorovanie dopravných tokov – centrálna aplikácia prijíma kontinuálne dáta z dopravných senzorov (sčítače áut, detektory, video analytické detektory s AI detekciou) rozmiestnených po meste. Tieto dáta sú v systéme vizualizované (napr. ako mapa hustoty dopravy) a zároveň vyhodnocované pomocou definovaných pravidiel a AI modelov. Ak systém alebo operátor zistí incident (napr. dopravnú nehodu, kolónu, neobvykle hustú premávku), spustí sa proces manažmentu dopravného incidentu. V jeho rámci dispečer vyhodnotí závažnosť situácie a iniciuje potrebné kroky. Tento proces je často časovo kritický, preto architektúra počíta s automatizovanými detekciami – napr. inteligentné video analytické detektory môžu samy vydať udalosť “nehoda zistená” ak identifikujú kolíziu vozidiel. Ďalším kontinuálnym procesom je adaptívne ovládanie semaforov, ktorý priebežne optimalizuje signálne plány. V krátkych cykloch (rádovo sekundy) vyhodnocuje aktuálne počty vozidiel čakajúcich na každom smere a podľa nastavených algoritmov mení dĺžky zelených fáz. Ide o automatizovanú funkciu systému Inteligentný dopravný systém (bežiacu bez priameho zásahu človeka), pričom dispečer má možnosť do procesu vstúpiť v prípade potreby (napr. manuálne nastaviť “vlnu” zelenej pre evakuáciu, atď.). Funkcia preferencie MHD je súčasťou tohto procesu – ak senzory alebo V2X komunikácia indikujú blížiaci sa autobus alebo sanitku, systém upraví semafor tak, aby dotyčné vozidlo minimalizovalo zdržanie. Výstupmi z procesov riadenia dopravy sú aktuálne optimalizované nastavenia dopravy (časové plány semaforov), informácie o stave dopravy (ktoré môžu byť ďalej publikované) a záznamy o incidentoch a zásahoch (napr. incident XY vyriešený v T čase, uzávierka ulice Y od-do).
  • Procesy dátovej integrácie a analýzy: Popri operatívnych procesoch prebiehajú aj podporné procesy dátového spracovania. Sem patrí proces zberu a ukladania dopravných dát, ktorý automaticky beží na pozadí – všetky údaje zo senzorov a systémov sa ukladajú do centrálnej dátovej platformy (dátový sklad) pre ďalšie využitie. V definovaných intervaloch (napr. denne) sa spúšťa proces analytického vyhodnotenia: BI/analytický nástroj spracuje nové dáta, aktualizuje prediktívne modely a vygeneruje reporty a predikcie. Napríklad každý deň môže systém vytvoriť predpoveď dopravnej záťaže na nasledujúci deň pre hlavné ťahy, alebo predikciu tvorby námrazy na cestách počas nastávajúcej noci. Tieto predikčné výstupy (biznis objekty) sú následne využité v iných procesoch: predpoveď záťaže sa odovzdá dispečingu dopravy (ktorý podľa nej upraví plány, napr. posilní spoje MHD alebo pripraví obchádzky), predikcia poľadovice sa odovzdá dispečerom údržby (ktorí na základe nej pre istotu vykonajú preventívny posyp). Do tejto kategórie patrí aj proces publikovania otvorených dát – zberné dopravné a údržbové dáta sa po anonymizácii a agregácii periodicky zverejňujú na Open Data portáli vo forme datasetov a API služieb. Tento proces zabezpečuje, že externí záujemcovia (občania, firmy) majú vždy prístup k aktuálnym aj historickým dátam, čo podporuje princíp transparentnosti a otvorenosti údajov.

Každý modul projektu je priamo previazaný na procesnú zmenu:

  • Monitoring stavu vozoviek (ISVS_14570) – mení proces rozhodovania dispečera z reaktívneho (telefonické hlásenia, manuálne obhliadky) na prediktívny (automatické hlásenia zo senzorov).
  • Systém údržby komunikácií (ISVS_15193) – zavádza elektronickú evidenciu zásahov, plánovanie údržby a nové KPI, ktoré sa stanú podkladom pre aktualizáciu interných smerníc o správe majetku.
  • Inteligentný dopravný systém (ISVS_14568) – umožňuje adaptívne riadenie križovatiek, čo vyžaduje rozšírenie kompetencií dopravnej centrály.
  • Open Data portál (ISVS_11079) – generuje nové povinnosti publikovať údaje denne, v súlade s vyhl. č. 78/2020 Z.z. o štandardoch ITVS.
  • Smart City platforma a dátový sklad (ISVS_10383, ISVS_11074) – zavádzajú jednotný dátový model, ktorý sa premietne do procesov plánovania mesta.

Rozhrania, reprezentácie a interakcie

Rozšírená biznis architektúra zahŕňa aj nové rozhrania a interakcie medzi aktérmi a službami, ktoré zabezpečujú plynulý tok informácií:

  • Rozhranie dopravná centrála – IoT senzory a semafory: Aby mohla služba inteligentného riadenia fungovať, existuje priame prepojenie medzi centrálnym dopravným systémom a terénnymi zariadeniami. IoT dopravné senzory (sčítače vozidiel, radarové detektory, video analytické detektory) neustále posielajú dáta cez komunikačnú sieť do centrálnej platformy. Na druhej strane, dopravná centrála cez toto rozhranie vysiela riadiace pokyny k semaforom – buď priamo (v prípade, že centrála má na starosti všetky regulátory križovatiek), alebo cez nadradený systém dopravného riadenia (isvs_14568), ktorý komunikuje s radičmi svetelnej signalizácie. V rámci projektu boli tieto rozhrania posilnené zavedením V2X (vehicle-to-infrastructure) komunikácie – ide o špeciálny kanál, kde si vozidlá (najmä vozidlá MHD vybavené palubnými jednotkami) vymieňajú dáta so semaformi a centrálou. Táto interakcia umožňuje napríklad, aby sa blížiaca električka „ohlásila“ semaforu a ten jej včas zabezpečil voľný prejazd. Rozhranie je obojsmerné: centrála prijíma dáta o polohe/zdržaní vozidla a odosiela späť napr. príkaz na predĺženie zelenej. Z technického pohľadu toto vyžaduje integráciu do mestského IoT ekosystému (sieťové uzly v teréne, konektivitu), no z biznis pohľadu to predstavuje novú formu interakcie medzi mestom (jeho dopravným systémom) a užívateľmi dopravnej infraštruktúry (vozidlami).
  • Open Data API a externé interakcie: Poskytovanie otvorených dát vytvára nové rozhranie smerom navonok k externým používateľom údajov. Open Data portál sprístupňuje viaceré API rozhrania a datasety týkajúce sa dopravy a údržby – napr. API pre aktuálne dopravné intenzity, dataset historických nehôd, dataset zimných posypov a pod.. Externí vývojári či analytici tak môžu interagovať s dátovou platformou mesta bez nutnosti priamej komunikácie s internými systémami – stačí im volanie príslušného API. Táto interakcia prebieha na úrovni dátových služieb a je riadená pravidlami otvoreného prístupu (registrácia API kľúča, dodržiavanie licenčných podmienok). V biznis architektúre predstavuje Open Data rozhranie prostriedok, ktorým mesto deleguje časť využitia dát na komunitu – napr. firma môže na základe otvorených dát vytvoriť navigačnú aplikáciu pre vodičov, čo v konečnom dôsledku zvyšuje hodnotu pôvodných služieb riadenia dopravy. Táto externá interakcia je podporená aj reprezentačnými vrstvami: okrem API sú dáta dostupné aj cez webovú stránku portálu (CSV/XLS súbory, grafy) pre menej technických užívateľov, čo zaisťuje inkluzívnosť prístupu k informáciám.

Udalosti a zmluvy

Implementácia dopravných podaktivít prináša do biznis vrstvy aj nové biznis udalosti a zmluvné vzťahy (kontrakty), ktoré ovplyvňujú poskytovanie služieb:

  • Kľúčové biznis udalosti:
    • „Predpokladaná poľadovica“ – Udalosť generovaná prediktívnym modulom údržby, keď kombinácia teplotných senzorov a meteorologickej predpovede indikuje tvorbu námrazy na vozovkách. Ide o varovnú udalosť, ktorá spúšťa proces preventívneho posypu: systém upozorní dispečerov zimnej údržby a tí vyšlú vozidlá skôr, než vozovka skutočne namrzne. Táto udalosť sa takisto môže prejaviť notifikáciou pre občanov (výstraha v aplikácii). Nadväzuje na ňu zmluvný mechanizmus – ak má mesto kontrakt s externou firmou na posyp, udalosť aktivuje podmienky SLA o rýchlom zásahu (viď nižšie).
    • „Dopravná nehoda“ – Táto udalosť bola v architektúre už identifikovaná, no nové systémy ju vedia detegovať automaticky a reagovať koordinovanejšie. Udalosť vznikne buď AI detekciou (videoanalitické čidlá rozpoznali kolíziu alebo stoj vozidiel), alebo nahlásením (112, aplikácia). V biznis vrstve spúšťa incident management proces: mestská polícia a dopravný dispečing začínajú riešiť situáciu, čo predstavuje collaboration viacerých biznis rolí (polícia, DPMK, záchranári). Súbežne sa generuje aj notifikácia pre vodičov (udalosť vstupuje do služby dopravného informačného servisu). Táto udalosť je kľúčová pre službu Riadenia dopravy – o jej výskyte sa opierajú rozhodnutia centrály v reálnom čase.
    • „Extrémne sneženie“ – Udalosť signalizujúca výnimočnú situáciu v zimnej údržbe (napr. husté sneženie > 20 cm za noc). Hoci bežné sneženie sa rieši rutinne, extrémna snehová nádielka sa modeluje ako biznis udalosť, ktorá môže vyvolať krízový scenár: mesto aktivuje okrem dodávateľských služieb aj krízový štáb, koordinuje sa s políciou (uzatvorenie kritických úsekov) a informuje široko verejnosť o obmedzeniach. Udalosť “Extrémne sneženie” tak prepája dopravnú doménu s procesmi krízového riadenia mesta (civilná ochrana). Zmluvne môže znamenať stav vyššej moci, kde niektoré SLA dohodnuté časy zásahu nemusia platiť, ak sú podmienky na cestách neovplyvniteľné.
    • (Okrem uvedených môže biznis vrstva zahŕňať aj ďalšie udalosti ako „Dopravný kolaps“ bez nehody, „Plánovaný výpadok (uzávierka)“ vopred avizovaný, či periodické triggery typu „Začiatok zimnej sezóny“ – posledný menovaný napr. každoročne iniciuje preventívne kontroly cestárov a techniky.)
  • Kľúčové zmluvy a dohody:
    • Zmluva o údržbe komunikácií (zimná a letná) – Mesto Košice má uzavretú zmluvu s poskytovateľom zimnej údržby ciest (prípadne so svojím vlastným mestským podnikom) definujúcu parametre služby. Táto business contract stanovuje podmienky ako: maximálny reakčný čas na výzvu posypu pri snežení, časový limit na odhrnutie všetkých hlavných ťahov od ukončenia sneženia, kvalitu použitého posypového materiálu, či sankcie za nesplnenie požiadaviek. Udalosti ako „Predpokladaná poľadovica“ alebo „Extrémne sneženie“ sú s touto zmluvou prepojené – ak nastanú, zmluva zaväzuje dodávateľa k posilnenému zásahu. V architektonickom modeli ArchiMate je táto zmluva asociovaná so službou inteligentnej údržby komunikácií a príslušnými biznis udalosťami analogicky, ako bola uvedená zmluva na údržbu osvetlenia naviazaná na udalosť “Porucha lampy”.
    • Zmluva o dodávke a servise dopravných technológií – Keďže projekt zahŕňa nasadenie inteligentných semaforov, videoanalytických čidiel a senzorov, existujú kontrakty s technologickými dodávateľmi. Tieto zmluvy pokrývajú servis hardvéru a softvéru: napr. zmluva na údržbu systému stanovuje, že dodávateľ zabezpečí funkčnosť video analytických čidiel a serverov, opraví poruchy do X hodín. Podobne zmluva na inteligentné semafory môže obsahovať záväzky pravidelnej kalibrácie a aktualizácie firmware. Tieto dohody garantujú, že infraštruktúra potrebná pre poskytovanie dopravných služieb bude spoľahlivá. V biznis vrstve vystupuje mesto ako objednávateľ (business role) a dodávateľ IoT/IT technológií ako poskytovateľ služby. Zmluvy môžu obsahovať aj SLA pre IoT platformu a konektivitu – napr. garantovaná dostupnosť siete senzorov 99%, maximálna prípustná latencia prenosu údajov atď. – čo zabezpečuje kvalitu dátových vstupov pre vyššie opísané biznis procesy. Nedodržanie týchto SLA (napr. výpadok senzorickej siete počas kritickej dopravnej špičky) by predstavovalo riziko pre plynulé riadenie mesta, preto sú v zmluvách ošetrené aj sankcie a postupy pri zlyhaní.
    • Memorandum o spolupráci s DPMK – Keďže efektívne riadenie dopravy vyžaduje súčinnosť mestskej hromadnej dopravy, mesto uzatvorilo dohody o spolupráci s týmito partnermi. V prípade DPMK ide o dohodu, že dopravný podnik bude poskytovať údaje (GPS polohy vozidiel, meškania spojov) do mestského systému a na oplátku mesto zabezpečí preferenciu MHD na semaforoch. Tieto dohody nie sú zmluvami v obchodnom zmysle, ale skôr partnerskými rámcami – v modeli ich môžeme reprezentovať ako spoluprácu biznis rolí alebo interné smernice. Sú však dôležité, lebo definujú pravidlá interakcie medzi mestom a kľúčovými stakeholdermi v doprave, čím podporujú napĺňanie služby riadenia dopravy (napr. bez údajov od DPMK by centrála nemohla plne optimalizovať tok MHD).
    • Týmto doplnkom sa existujúca kapitola biznis vrstvy rozšírila o konkrétne prvky súvisiace s dopravnými podaktivitami projektu. Nové služby, procesy, aktéri, interakcie i udalosti boli zasadené do kontextu ArchiMate modelu tak, aby nadväzovali na už definované komponenty (Prediktívna údržba, Inteligentné riadenie dopravy, Geoportál, Open Data a pod.) a poskytli ucelený obraz TO-BE stavu – budúcej vízie fungovania mesta Košice v oblasti smart dopravnej infraštruktúry.

4.1.1Prehľad koncových služieb – budúci stav:

Nasledujúca tabuľka predstavuje prehľad koncových služieb (KS) v budúcom stave, tak ako sa očakáva po zavedení riešenia „Inteligentné mesto Košice“. Vzorová tabuľka obsahuje základné stĺpce:

  • Kód KS (z MetaIS) – Kód konkrétnej koncovej služby (ak je už zavedená v MetaIS).
  • Názov KS – Názov koncovej služby (napr. „Žiadosť o parkovacie povolenie“, „Nahlásenie poruchy cesty“, atď.).
  • Používateľ KS (G2C/G2B/G2G/G2E) – Typ cieľovej skupiny:
    • G2C: služby pre občanov (Government to Citizen)
    • G2B: služby pre podnikateľov/firmy (Government to Business)
    • G2G: služby medzi verejnými inštitúciami (Government to Government)
    • G2E: služby medzi verejnou inštitúciou a jej zamestnancami(Government to Employees)
  • Životná situácia (+ kód z MetaIS) – Životná situácia, do ktorej táto služba patrí (napr. „Narodenie dieťaťa“, „Podnikanie v meste“, „Stavebné konanie“). Ak je v MetaIS definovaný konkrétny kód danej životnej situácie, vyplní sa.
  • Úroveň elektronizácie KS – Vyberte stupeň podľa platnej metodiky (napr. 1–5 podľa metodiky MIRRI SR, alebo skrátené označenie: „(1) len informácie, (2) jednostranná komunikácia, (3) obojsmerná komunikácia, (4) predvyplnené formuláre, (5) plne automatizované/proaktívne“).

Poznámka: Konkrétne kódy KS a kódy životných situácií budú doplnené pri evidencii v MetaIS, prípadne po dohode so správcom MetaIS.

Tabuľka: Prehľad koncových služieb (KS) – budúci stav zosúladený so stavom v MetaIS

Kód KS

(z MetaIS)

Názov KS

Používateľ KS

(G2C/G2B/G2G/G2A)

Životná situácia (+ kód z MetaIS)Úroveň elektronizácie KS
ks_350520Poskytovanie údajov o dopravnej situáciiG2C, G2BDoprava a mobilita v meste (LS_055)5 – plne elektronická služba
ks_381627Poskytovanie údajov o údržbe pozemných komunikáciíG2C, G2B

Transparentnosť správy mesta (LS_057)

Open Data v doprave a infraštruktúre (LS_058)

5 – plne elektronická služba
ks_379642Poskytovanie údajov o stave pozemných komunikáciíG2C, G2B

Transparentnosť správy mesta (LS_057)

Open Data v doprave a infraštruktúre (LS_058)

5 – plne elektronická služba
ks_339272Zobrazovanie obrazu z kamier (iba pre autorizované osoby)G2E - iba autorizovaní zamestnanci MSP a KDI

Bezpečnosť na cestách v zime (LS_060)

Doprava a mobilita v meste (LS_055)

5 – plne elektronická služba
ks_379643Poskytovanie údajov z dátových zariadeníG2E, po spracovaní aj G2B, G2C

Bezpečnosť na cestách v zime (LS_060)

Doprava a mobilita v meste (LS_055)

5 – plne elektronická služba
ks_339274Manažment pripojených IoT zariadení cez centrálny dispečingG2E

Bezpečnosť na cestách v zime (LS_060)

Doprava a mobilita v meste (LS_055)

5 – plne elektronická služba

sluzba_egov_7019,

sluzba_egov_7086,

sluzba_egov_7018

Hlásenie incidentov a porúch dopravnej infraštruktúry (napr. semafory, značenie)G2C, G2B – využiť existujúcu eSlužbu KEZávady na dopravnej infraštruktúre (LS_061)4 – predvyplnené formuláre
ks_381678Prístup k historickým údajom o dopravných incidentochG2EDoprava a mobilita v meste (LS_055)5 – plne elektronická služba
ks_381679Zasielanie výstrah o poľadovici a zhoršenej zjazdnostiG2C – integrovať do budúcej MA Konto Košičana, riziko neúspechu projektu Konto KošičanaBezpečnosť na cestách v zime (LS_060)5 – automatizované upozornenia

Vysvetlivky k úrovni elektronizácie (ilustratívne príklady):

  • 1 – Iba informácie: používateľ si môže na webe prečítať informácie o službe, ale žiadosť sa podáva osobne/papierovo.
  • 2 – Jednostranná komunikácia: je k dispozícii online formulár na stiahnutie, no občan ho musí vytlačiť a priniesť.
  • 3 – Obojsmerná komunikácia (interaktívny online formulár): žiadosť sa dá podať elektronicky a sledovať jej stav, no údaje nie sú predvyplnené.
  • 4 – Predvyplnené formuláre (čiastočne automatizované): systém predvyplní údaje o žiadateľovi, integruje sa s registračnými údajmi (napr. Register obyvateľov), ale finálne potvrdenie služby je ešte čiastočne manuálne.
  • 5 – Plne elektronický proces (automatizovaný, proaktívny): služba je integrovaná s referenčnými údajmi, automaticky rieši všetky kroky a žiadateľ dostáva výsledok bez nutnosti navštíviť úrad (ideálne i proaktívna služba, ktorú mesto ponúkne samo pri splnení podmienok).

4.1.2Jazyková podpora a lokalizácia

Dodávané riešenie musí mať slovenskú jazykovú lokalizáciu. Ďalšie lokalizácie nie sú požadované.

4.2Aplikačná vrstva

1755517064344-608.png

Aplikačná vrstva v architektúre Inteligentné mesto Košice predstavuje softvérové systémy (ISVS) mesta a vzájomné vzťahy medzi nimi i voči externým prostrediam. Hlavným cieľom je:

  • Podporiť biznis procesy (životné situácie, služby mesta) efektívnymi a interoperabilnými IT riešeniami.
  • Zabezpečiť modernizáciu existujúcich (legacy) systémov (AS-IS) a vybudovanie nových, inteligentných riešení (TO-BE) v rámci digitálnej transformácie mesta.
  • Prepojiť aplikácie (prostredníctvom integračných služieb a API) tak, aby sa odstránila doterajšia fragmentácia a zlepšila dostupnosť koncových služieb pre občanov, podnikateľov a mestské organizácie.

V zmysle metodiky ArchiMate a evidencie eGovernment komponentov v MetaIS je potrebné zamerať sa na:

  • AS-IS stav aplikačnej vrstvy: existujúce IS, aplikačné moduly, ich integrácie a podpora reálnych služieb.
  • TO-BE stav aplikačnej vrstvy: nové/modernizované ISVS, modulárna architektúra, vzťahy na biznis procesy a technologickú platformu.

Aplikačná architektúra – AS-IS stav

Kľúčové existujúce ISVS (Legacy)

Mesto Košice prevádzkuje viacero starších (legacy) IS, ktoré vznikali v rôznych obdobiach bez hlbšej integrácie. Medzi hlavné patria:

  • Integrovaný informačný systém mesta Košice (IIS KE) – isvs_5754
    • Integrovaný informačný systém mesta Košice pozostáva z nasledovných hlavných modulov a súčastí: Webový portál, Ekonomický a administratívny informačný systém, Geografický informačný systém, Open Data portál a Elektronické služby
    • Zastrešuje kompletnú elektronickú komunikáciu, v súčasnosti poskytuje 131 elektronických služieb a integrácie na registre štátu prostredníctvom CSRÚ.
       
  • Ekonomický a administratívny IS (isvs_10074)
    • Modulárny systém v súčasnosti zabezpečujúci výkon vnútorných ekonomických, evidenčných (majetok, zmluvy, objednávky, sklad, dane a poplatky, mzdy) a registratúrnych služieb.
    • Moduly sú medzi sebou prepojené, využíva staršie technológie
    • Čiastočne integrovaný na ostatné IS, v niektorých prípadoch manuálne prenosy dát.
       
  • Geografický informačný systém (GIS) – isvs_5733
    • Systém GISPLAN je budovaný ako súčasť informačného systému mesta, v rámci ktorého je veľmi dôležitá centralizácia a zdieľanie informácií: https://gisplan.kosice.sk/
    • Obsahuje pasporty, mapové a agendové aplikácie vrátane integrácií na kataster nehnuteľností, ekonomický a administratívny IS a ďalšie IS (WEBLES, eSlužby).
    • Pasport komunikácií je zrealizovaný pilotne pre Mestskú časť Západ, ostatné mestské časti chýbajú. Chýbajúce pasportizačné dáta z dopravy budú riešené v rámci projektu_3051 Pasportizácia mestskej infraštruktúry a zelene mesta Košice.
       
  • Open Data portál (isvs_11079)
    • Portál nadväzuje na jednotlivé informačné systémy Mesta Košice, z ktorých buď automatizovaným procesom, alebo s manuálnou podporou získava zdrojové dáta, ktoré sú určené na verejné publikovanie vo forme otvorených údajov https://opendata.kosice.sk/.
    • Mesto Košice na portáli publikuje datasety z oblasti fungovania samotnej samosprávy, ale aj z oblastí školstva, kultúry, životného prostredia, ako aj dáta týkajúce sa obyvateľstva, dopravy, infraštruktúry a športu.
    • Portál v súčasnosti obsahuje 80 datasetov a disponuje natívnym API rozhraním.
       
  • Mestské webové portály
    • Webový portál mesta Košice https://www.kosice.sk slúži na informovanie verejnosti. Obsah webového portálu je spravovaný zamestnancami magistrátu, pričom prevádzka a údržba je zabezpečená dodávateľsky.
    • Webový portál je integrovaný s inými webovými portálmi, napríklad Verejné obstarávania zo systému Josephine: https://www.kosice.sk/obcan/verejne-obstaravania či pracovné ponuky z portálu Profesia pre mesto aj všetky mestské podniky: https://www.kosice.sk/mesto/pracovne-ponuky.  
    • Mesto buduje aj personalizované Konto Košičana: https://konto.kosice.sk/. Ďalší rozvoj a vytvorenie nových funkcionalít tohto systému je plánovaný v rámci projektu_1665 Konto Košičana.
       
  • Kamerový systém (isvs_14562)
    • Prevádzkovaný mestskou políciou, väčšinou pasívny monitoring.
    • Existujúca licencia kamier neumožňuje AI funkcionality, pričom infraštruktúra to podporuje.
    • Chýba integrácia s dopravným dispečingom.

Aplikačné služby a toky dát v AS-IS

  • Dispečing MHD (DPMK) funguje separovane, mestu poskytuje len obmedzené reporty o polohe vozidie
  • Pasportizácia mestských aktív (cesty, zelene) je realizovaná v systéme GISPLAN. Chýbajúce pasportizačné dáta z dopravy budú riešené v rámci projektu_3051 Pasportizácia mestskej infraštruktúry a zelene mesta Košice.
  • Životné situácie (napr. dopravný incident) sú spracované prevažne offline (telefonáty, maily), čiastočne prostredníctvom elektronických služieb mesta, dáta sa nedostávajú do integračnej platformy.
  • Integrácie medzi IS sú point-to-point alebo manuálne, neexistuje robustná integračná alebo API brána.

Obmedzenia v AS-IS stave

  • Silo prístup – každá organizácia (DPMK, mestská polícia, dodávatelia) má samostatné aplikácie.
  • Slabá interoperabilita – nejednotné formáty dát, slabé API, manuálne prenosy.
  • Obmedzené využívanie digitalizácie – e-služby pre občanov nie sú dostatočne využívané.

Aplikačná architektúra – TO-BE stav

1755517099282-295.png

Aplikačná vrstva Inteligentného mesta Košice predstavuje integrovaný systém aplikácií a služieb navrhnutý v súlade s metodikou ArchiMate, pričom presne reflektuje potreby digitalizácie, interoperability a integrácie s biznis procesmi mesta. Hlavným cieľom navrhnutej aplikačnej vrstvy je eliminovať izolovanosť existujúcich systémov (AS-IS) a zabezpečiť škálovateľnosť, modularitu a inteligentné riadenie kľúčových procesov mesta.

Portály a aplikácie

ISVS_11079 – Open Data portál

  • Funkcionalita: Centrálne sprístupňovanie otvorených datasetov mesta (napr. dopravné, environmentálne údaje) v štandardizovaných formátoch (JSON, CSV, REST API).
  • Biznis väzba: Transparentnosť a podpora participácie občanov, podnikateľov a akademického sektora.
  • Dátová vrstva: Integrácia na Centrálny dátový sklad mesta (ISVS_11074).
  • Technologická vrstva: Azure Open Data Platform, REST API, integrácia na SMART CITY platformu (ISVS_10383).

Webový portál a ISVS_11077 Konto Košičana

  • Funkcionalita: Zjednotené používateľské rozhranie pre občanov a podnikateľov, personalizované notifikácie, elektronické formuláre a digitálne služby (napr. nahlasovanie incidentov, zimnej údržby). Mesto Košice má vybudovaný vlastný Portál elektronických služieb mesta: www.esluzbykosice.sk z projektov Elektronizácia služieb mesta Košice a Malé zlepšenia eGov služieb mesta Košice, v rámci ktorého ponúka 131 elektronických služieb určených pre občanov a podnikateľov. Mesto má v portfóliu služieb aj nahlasovanie porúch týkajúcich sa miestnych ciest, chodníkov, verejného osvetlenia a cestnej svetelnej signalizácie. Pre potreby projektu Inteligentné mesto Košice uvažuje s rozšírením pokrytia e-služieb aj pre účely nahlasovania zľadovatených úsekov či snehových prekážok. Tým prispeje k naplneniu základného cieľa výzvy, ktorým je podpora rozvoja tvorby, spracovania, využívania a prepájania dát v rámci verejnej správy pre inteligentné rozhodovanie, plánovanie a správu.
  • Biznis väzba: Podpora interakcie občan-mesto (služby „Zimná údržba“, „Nahlasovanie incidentov“).
  • Dátová vrstva: Integrácia s dátami incidentov, údržby, údajmi z kamerového systému a GIS (ISVS_5733).
  • Technologická vrstva: Azure App Services, Azure AD autentifikácia (IAM), prepojenie s dátovým skladom a analytikou (ISVS_11075).

ISVS_5737 Elektronické formuláre

  • Funkcionalita: Digitalizácia a automatizácia spracovania životných situácií občanov (žiadosť o služby, podnety).
  • Biznis väzba: Podpora služby digitálnej interakcie občanov s úradom.
  • Dátová vrstva: Dáta občianskych podnetov, integrácia na incident manažment (ISVS_14568).
  • Technológie: Power Platform, Azure Integration Services, REST API.

Integračná vrstva

ISVS_10383 SMART CITY platforma

  • Funkcionalita: Centralizovaná výmena a orchestrácia dát medzi všetkými aplikačnými komponentmi (údržba, doprava, IoT senzory).
  • Biznis väzba: Kľúčový integrátor pre služby „Zimná a bežná údržba ciest“, „Dopravný monitoring“, „Incident manažment“.
  • Dátová vrstva: Riadenie dátových tokov, zabezpečuje integráciu senzorických údajov (ISVS_14570, IoT platforma), analytickej platformy (ISVS_11075) a dátového skladu mesta (ISVS_11074).
  • Technológie: Azure Integration Services, MQTT, REST API, Azure IoT Hub, Azure API Management.

Aplikácie inteligentnej dopravy

ISVS_14568 – Inteligentný dopravný systém mesta Košice

  • Funkcionalita: Hlavný systém adaptívneho riadenia dopravy. Integruje údaje zo senzorov, AI videoanalytiku, aktívnu správu križovatiek a riadenie preferencie vozidiel MHD/IZS.

Podkomponenty:

  • ISVS_11073 Systém dynamického riadenia križovatiek – adaptívne semafory.
    • Preferencia MHD (V2X komunikácia).
    • Automatická detekcia incidentov (AI videoanalytika).
    • Modul vzdialenej konfigurácie, správy a manažmentu IoT senzorov – centralizované riadenie všetkých senzorických zariadení mesta.
    • Biznis väzba: Podpora pre procesy adaptívneho riadenia dopravy, incident manažment a krízové riadenie.
    • Dátová vrstva: Dáta dopravných tokov, senzorické údaje (klimatické, dopravné, obrazové), integrácia s dátovým skladom a analytikou (ISVS_11074, ISVS_11075).
    • Technológie: Azure IoT Central, Azure IoT Edge, Azure Video Analyzer, MQTT, OPC UA.
  • ISVS_14570 – Monitoring stavu pozemných komunikácií
    • Funkcionalita: Systém kontinuálneho monitorovania stavu ciest (stav povrchu, teplota vozovky, koncentrácia posypu).
    • Biznis väzba: Kľúčové vstupy pre zimnú údržbu, plánovanie opráv a preventívne zásahy.
    • Dátová vrstva: Zber dát zo senzorov, integrácia na dátový sklad (ISVS_11074).
    • Technológie: Azure IoT Edge, Azure Data Factory, Azure ML.
  • ISVS_15193 – Systém údržby pozemných komunikácií
    • Funkcionalita: Plánovanie a riadenie výjazdov údržby (zimná/letná údržba), automatická aktualizácia stavu ciest, sledovanie vozidiel cez GPS.
    • Biznis väzba: Operatívne zabezpečenie procesov údržby komunikácií.
    • Dátová vrstva: Evidencia zásahov, integrácia so senzorickými dátami, aktualizácia GIS dát.
    • Technológie: Power Platform, Azure Maps, Azure IoT Edge, Azure Databricks.
  • ISVS_14562 – Monitorovací kamerový systém
    • Funkcionalita: Aktívny monitoring bezpečnosti a dopravných udalostí pomocou AI videoanalýzy (incidenty, objekty na vozovke, dopravné priestupky).
    • Biznis väzba: Bezpečnostné procesy (mestská polícia), incident manažment v doprave.
    • Dátová vrstva: Integrácia s analytickou platformou a systémom riadenia incidentov.
    • Technológie: napr.BOSCH IVA/IVA PRO.

Centrálna dátová platforma a analytická vrstva

ISVS_11074 – Dátový sklad mesta Košice

  • Funkcionalita: Centralizované úložisko dát zo všetkých mestských aplikácií, IoT zariadení, senzorov a GIS dát.
  • Biznis väzba: Základ pre manažérske rozhodovanie a Open Data publikovanie.
  • Technológie: Azure Data Lake Storage, Azure Cosmos DB, Azure SQL Database.

ISVS_11075 – Analytický nástroj mesta Košice

  • Funkcionalita: Pokročilé analytické nástroje (AI, ML) na predikciu a optimalizáciu mestských služieb (doprava, údržba, bezpečnosť).
  • Biznis väzba: Základ pre proaktívne rozhodovanie v procesoch dopravy a údržby.
  • Technológie: Azure ML, Azure Databricks, Azure Stream Analytics.

ISVS_5733 – Geografický informačný systém (GIS)

  • Funkcionalita: Centrálny systém pre správu a vizualizáciu priestorových dát mesta (mapy, pasporty infraštruktúry).
  • Biznis väzba: Podpora územného plánovania, pasportizácie a riadenia infraštruktúry
  • Technológie: ESRI ArcGIS, Azure Maps, prepojenie na dátový sklad.
Aplikačný modul (Application Layer)Biznis procesy a funkcieVýstupné objekty
ISVS_10383 SMART CITY platformaIntegrácia dát medzi aplikáciami a senzorickými systémami, orchestrácia udalostí ako „poľadovica“, „incident“Integrované dátové toky, udalosti, notifikácie, dátové správy pre analytiku a dispečing
ISVS_5754 IIS Mesta KošiceInterakcia občan – mesto, nahlasovanie závad, sledovanie stavu ciest a incidentovPodnety občanov, notifikácie, prístup k dopravným vizualizáciám, API výstupy
funkcionalita modulu pre údržbuInterné plánovanie výjazdov, riadenie údržby a incidentov, generovanie interných KPIPracovné výkazy, denník údržby, interné rozhodnutia, výstupy pre manažment
ISVS_14568 – Inteligentný dopravný systémAdaptívne riadenie križovatiek, preferencia MHD, automatické rozpoznávanie incidentovÚpravy semaforov, záznamy incidentov, vizualizácie dopravného toku, logy zásahov
ISVS_14570 – Monitoring stavu pozemných komunikáciíZber senzorických údajov z ciest, detekcia poľadovice a stavu vozoviekTeplotné profily, rizikové úseky, vstupy do plánovania zásahov
ISVS_15193 – Systém údržby pozemných komunikáciíPlánovanie a evidencia výjazdov, vykonanie zásahov zimnej/letnej údržbyPlány údržby, výstupy z GPS vozidiel, hlásenia o pokrytí
ISVS_11073 – Systém dynamického riadenia križovatiekPreferencia MHD (V2X komunikácia), automatická detekcia incidentov (AI videoanalytika), modul vzdialenej konfigurácie, správy a manažmentu IoT senzorov – centralizované riadenie všetkých senzorických zariadení mesta.Súbory dát o časovaní semaforov (napr. dĺžku zelenej, žltej) na základe aktuálnej hustoty dopravy zozbieranej IoT senzormi a komunikačnými jednotkami, upozornenia na incidenty a dopravné udalosti.
ISVS_14562 – Monitorovací kamerový systémAktívny monitoring bezpečnosti a dopravných udalostí pomocou AI videoanalýzy (incidenty, objekty na vozovke, dopravné priestupky).

Generované reporty obsahujúce dáta o vozidlách, smere jazdy a miere vyťaženosti jednotlivých úsekov, vizuálna evidencia dopravných udalostí.

ISVS_11075 Analytický nástroj mesta KošicePrediktívna analytika, tvorba výstrah a rozhodovacích odporúčaníPredikcie kolón, poľadovice, prehľady o dopravnom zaťažení, manažérske reporty
ISVS_11074 Dátový sklad mesta KošiceKonsolidácia údajov z IoT, dopravy, údržby a ich sprístupnenie BI platforme a Open DataDátové sety, exporty do dashboardov, Open Data API, zálohované historické údaje
IoT senzory – klimatické veličiny a detekcia objektovSledovanie meteorologických podmienok a dopravných udalostíZáznamy o teplote, výskyte snehu, poľadovici, detekované incidenty
Manažment IoT sieteMonitoring prevádzky senzorov, konfigurácia, alarmy pri výpadkochStavové hlásenia, profily zariadení, technické alerty pre správu siete
Modul vzdialenej konfigurácie a zberu IoT dátZber a normalizácia údajov z IoT zariadení, vzdialená správaNormalizované záznamy o stave vozoviek, online vstupy do analytiky
Identity and Access Management (IAM)Riadenie prístupových práv a autentifikácia používateľovAutentifikačné logy, prístupové oprávnenia, auditné záznamy
SIEM (bezpečnostný monitoring)Zaznamenávanie a spracovanie kybernetických incidentovBezpečnostné incidenty, systémové alerty, notifikácie operátorom
Modul ochrany citlivých údajovZabezpečenie dát pri prenose a v úložisku, sieťová segmentáciaŠifrované záznamy, definované bezpečnostné politiky, logika prístupu
Súlad s reguláciami a evidencia ISVS v MetaISSpráva registrácie ISVS, zabezpečenie súladu s GDPR a zákonmiZáznamy o súlade, výstupy pre kontrolné orgány, MetaIS evidencia

Základné zmeny v aplikačnej architektúre

  • Transformácia od monolitických a neprepojených IS k modulárnej architektúre založenej na mikroslužbách a integračnej vrstve
  • (ESB): Nová architektúra nahrádza izolované legacy systémy flexibilnou vrstvou aplikácií a komponentov, ktoré komunikujú cez štandardizované API. Využívanie mikroslužbovej logiky zvyšuje škálovateľnosť, umožňuje rýchle nasadzovanie funkcií a modularitu systému v čase.
  • Zavedenie centrálnej Smart City platformy (ISVS_10383) ako integračného a dátového jadra mesta: Platforma zabezpečuje orchestráciu medzi všetkými aplikačnými komponentmi (údržba, doprava, analytika, portály), spracováva udalosťami riadené procesy ako „poľadovica“, “incident“ a integruje vstupy z IoT senzorov, dopravnej infraštruktúry a analytických služieb.
  • Modernizácia digitálneho obrazu cestnej infraštruktúry: stav ciest, semaforov či dopravného značenia sa automaticky aktualizuje na základe údajov z IoT a výjazdov údržby. Vizualizácia pomocou digitálneho obrazu umožňuje plánovanie a simulácie zásahov „čo ak“.
  • Rozšírenie používateľských rozhraní – webový portál: Vzniká jednotné prístupové miesto pre občanov, podnikateľov aj interné role (dispečeri, údržbári, analytici). Portál umožňujú nahlasovanie porúch, zobrazovanie notifikácií, personalizovaný prístup a prácu s dopravnými dátami. Intranet zabezpečuje koordináciu výjazdov, aktualizáciu stavu a operatívne riadenie.
  • Prepojenie na dopravnú riadiacu centrálu s podporou V2X, videoanalýzy, diaľkového riadenia semaforov a preferencie MHD: Nový komponent ISVS_14568 (Inteligentný dopravný systém) zabezpečuje adaptívne riadenie križovatiek, detekciu incidentov a správu signálnych plánov v reálnom čase. Podporuje zásahy dispečerov aj autonómne algoritmy.
  • IoT ako základ pre data-driven rozhodovanie v údržbe aj doprave: Rozsiahla sieť klimatických a vizuálnych senzorov (na cestách, vozidlách a križovatkách) dodáva údaje o stave vozoviek, dopravnej intenzite, incidentoch a počasí. Tieto dáta sa spracovávajú cez analytickú platformu, ktorá poskytuje predikcie, výstrahy a rozhodovaciu podporu v reálnom čase.
  • Zavedenie analytickej vrstvy (BI/AI platforma, dátový sklad, streamová analytika) ako základ pre prediktívne riadenie služieb: Systém generuje predikcie o vzniku poľadovice, dopravných kolón, záťaži na úsekoch alebo potrebe údržby. Predikcie sú prepojené na operatívne systémy (napr. výjazdy posýpačov) aj manažérske rozhodovanie (napr. investície do dopravy).
  • Publikovanie otvorených údajov prostredníctvom Open Data portálu mesta Košice: Agregované výstupy z monitoringu a analytiky sú sprístupňované pre vývojárov, podnikateľov a verejnosť. Portál poskytuje API a strojovo spracovateľné datasety (napr. zimná údržba, dopravné toky, incidenty).

Takto navrhnutá aplikačná architektúra (AS-IS → TO-BE) reflektuje potreby digitálnej transformácie Košíc. Pomocou moderných ISVS modulov, mikroslužbovej integrácie a dôsledného zapojenia IoT a AI riešení sa zabezpečí plynulá realizácia biznis služieb (životných situácií) a plnenie cieľov projektu (inteligentná doprava, prediktívna údržba, otvorené dáta, e-služby pre občanov). Tým mesto získa aplikačné prostredie pripravené na ďalšie inovačné projekty Smart City.

4.2.1Rozsah informačných systémov – AS IS

Kód ISVS (z MetaIS)Názov ISVSModul ISVS (zaškrtnite ak ISVS je modulom)Stav IS VSTyp IS VSKód nadradeného ISVS (v prípade zaškrtnutého checkboxu pre modul ISVS)
isvs_14562Monitorovací kamerový systémVyberte jednu z možností
c_stav_isvs.2
Vyberte jednu z možností
c_typ_isvs.1
  
isvs_5733Geografický informačný systémVyberte jednu z možností
c_stav_isvs.2
Vyberte jednu z možností
c_typ_isvs.1
  
isvs_11079Open Data portálVyberte jednu z možností
c_stav_isvs.2
Vyberte jednu z možností
c_typ_isvs.2
  

4.2.2Rozsah informačných systémov – TO BE

Rozsah dotknutých ISVS z pohľadu ich ďalšej prevádzky po realizácii projektu – TO BE stav

Kód ISVS (z MetaIS)Názov ISVSModul ISVS (zaškrtnite ak ISVS je modulom)Stav IS VSTyp IS VSKód nadradeného ISVS (v prípade zaškrtnutého checkboxu pre modul ISVS)
isvs_14562Monitorovací kamerový systémVyberte jednu z možností
c_stav_isvs.2
Vyberte jednu z možností
c_typ_isvs.1

isvs_14568Inteligentný dopravný systém mesta KošiceVyberte jednu z možností
c_stav_isvs.3
Vyberte jednu z možností
c_typ_isvs.3

isvs_15193Systém údržby pozemných komunikáciíVyberte jednu z možností
c_stav_isvs.3
Vyberte jednu z možností
c_typ_isvs.1

isvs_5733Geografický informačný systémVyberte jednu z možností
c_stav_isvs.2
Vyberte jednu z možností
c_typ_isvs.1

isvs_10383SMART CITY platformaVyberte jednu z možností
c_stav_isvs.3
Vyberte jednu z možností
c_typ_isvs.3

isvs_11079Open Data portálVyberte jednu z možností
c_stav_isvs.2
Vyberte jednu z možností
c_typ_isvs.2

isvs_11074Dátový sklad mesta KošiceVyberte jednu z možností
c_stav_isvs.3
Vyberte jednu z možností
c_typ_isvs.1

isvs_11075Analytický nástroj mesta KošiceVyberte jednu z možností
c_stav_isvs.3
Vyberte jednu z možností
c_typ_isvs.1

isvs_11073Systém dynamického riadenia križovatiekVyberte jednu z možností
c_stav_isvs.3
Vyberte jednu z možností
c_typ_isvs.1

isvs_14570Monitoring stavu pozemných komunikáciíVyberte jednu z možností
c_stav_isvs.3
Vyberte jednu z možností
c_typ_isvs.1

Kód ISVS (z MetaIS)Názov ISVSModul ISVS (zaškrtnite ak ISVS je modulom)Stav IS VSTyp IS VSKód nadradeného ISVS (v prípade zaškrtnutého checkboxu pre modul ISVS)
isvs_14562Monitorovací kamerový systémVyberte jednu z možností
c_stav_isvs.2
Vyberte jednu z možností
c_typ_isvs.1
  
isvs_14568Inteligentný dopravný systém mesta KošiceVyberte jednu z možností
c_stav_isvs.3
Vyberte jednu z možností
c_typ_isvs.3
  
isvs_15193Systém údržby pozemných komunikáciíVyberte jednu z možností
c_stav_isvs.3
Vyberte jednu z možností
c_typ_isvs.1
  
isvs_5733Geografický informačný systémVyberte jednu z možností
c_stav_isvs.2
Vyberte jednu z možností
c_typ_isvs.1
  
isvs_10383SMART CITY platformaVyberte jednu z možností
c_stav_isvs.3
Vyberte jednu z možností
c_typ_isvs.3
  
isvs_11079Open Data portálVyberte jednu z možností
c_stav_isvs.2
Vyberte jednu z možností
c_typ_isvs.2
  
isvs_11074Dátový sklad mesta KošiceVyberte jednu z možností
c_stav_isvs.3
Vyberte jednu z možností
c_typ_isvs.1
  
isvs_11075Analytický nástroj mesta KošiceVyberte jednu z možností
c_stav_isvs.3
Vyberte jednu z možností
c_typ_isvs.1
  
isvs_11073Systém dynamického riadenia križovatiekVyberte jednu z možností
c_stav_isvs.3
Vyberte jednu z možností
c_typ_isvs.1
  
isvs_14570Monitoring stavu pozemných komunikáciíVyberte jednu z možností
c_stav_isvs.3
Vyberte jednu z možností
c_typ_isvs.1
  
Kód ISVS (z MetaIS)Názov ISVSModul ISVS (zaškrtnite ak ISVS je modulom)Stav IS VSTyp IS VSKód nadradeného ISVS (v prípade zaškrtnutého checkboxu pre modul ISVS)
isvs_14562Monitorovací kamerový systémVyberte jednu z možností
c_stav_isvs.2
Vyberte jednu z možností
c_typ_isvs.1
  
isvs_14568Inteligentný dopravný systém mesta KošiceVyberte jednu z možností
c_stav_isvs.3
Vyberte jednu z možností
c_typ_isvs.3
  
isvs_15193Systém údržby pozemných komunikáciíVyberte jednu z možností
c_stav_isvs.3
Vyberte jednu z možností
c_typ_isvs.1
  
isvs_5733Geografický informačný systémVyberte jednu z možností
c_stav_isvs.2
Vyberte jednu z možností
c_typ_isvs.1
  
isvs_10383SMART CITY platformaVyberte jednu z možností
c_stav_isvs.3
Vyberte jednu z možností
c_typ_isvs.3
  
isvs_11079Open Data portálVyberte jednu z možností
c_stav_isvs.2
Vyberte jednu z možností
c_typ_isvs.2
  
isvs_11074Dátový sklad mesta KošiceVyberte jednu z možností
c_stav_isvs.3
Vyberte jednu z možností
c_typ_isvs.1
  
isvs_11075Analytický nástroj mesta KošiceVyberte jednu z možností
c_stav_isvs.3
Vyberte jednu z možností
c_typ_isvs.1
  
isvs_11073Systém dynamického riadenia križovatiekVyberte jednu z možností
c_stav_isvs.3
Vyberte jednu z možností
c_typ_isvs.1
  
isvs_14570Monitoring stavu pozemných komunikáciíVyberte jednu z možností
c_stav_isvs.3
Vyberte jednu z možností
c_typ_isvs.1
  
Kód ISVS (z MetaIS)Názov ISVSModul ISVS (zaškrtnite ak ISVS je modulom)Stav IS VSTyp IS VSKód nadradeného ISVS (v prípade zaškrtnutého checkboxu pre modul ISVS)
isvs_14562Monitorovací kamerový systémVyberte jednu z možností
c_stav_isvs.2
Vyberte jednu z možností
c_typ_isvs.1
  
isvs_14568Inteligentný dopravný systém mesta KošiceVyberte jednu z možností
c_stav_isvs.3
Vyberte jednu z možností
c_typ_isvs.3
  
isvs_15193Systém údržby pozemných komunikáciíVyberte jednu z možností
c_stav_isvs.3
Vyberte jednu z možností
c_typ_isvs.1
  
isvs_5733Geografický informačný systémVyberte jednu z možností
c_stav_isvs.2
Vyberte jednu z možností
c_typ_isvs.1
  
isvs_10383SMART CITY platformaVyberte jednu z možností
c_stav_isvs.3
Vyberte jednu z možností
c_typ_isvs.3
  
isvs_11079Open Data portálVyberte jednu z možností
c_stav_isvs.2
Vyberte jednu z možností
c_typ_isvs.2
  
isvs_11074Dátový sklad mesta KošiceVyberte jednu z možností
c_stav_isvs.3
Vyberte jednu z možností
c_typ_isvs.1
  
isvs_11075Analytický nástroj mesta KošiceVyberte jednu z možností
c_stav_isvs.3
Vyberte jednu z možností
c_typ_isvs.1
  
isvs_11073Systém dynamického riadenia križovatiekVyberte jednu z možností
c_stav_isvs.3
Vyberte jednu z možností
c_typ_isvs.1
  
isvs_14570Monitoring stavu pozemných komunikáciíVyberte jednu z možností
c_stav_isvs.3
Vyberte jednu z možností
c_typ_isvs.1
  
Kód ISVS (z MetaIS)Názov ISVSModul ISVS (zaškrtnite ak ISVS je modulom)Stav IS VSTyp IS VSKód nadradeného ISVS (v prípade zaškrtnutého checkboxu pre modul ISVS)
isvs_14562Monitorovací kamerový systémVyberte jednu z možností
c_stav_isvs.2
Vyberte jednu z možností
c_typ_isvs.1
  
isvs_14568Inteligentný dopravný systém mesta KošiceVyberte jednu z možností
c_stav_isvs.3
Vyberte jednu z možností
c_typ_isvs.3
  
isvs_15193Systém údržby pozemných komunikáciíVyberte jednu z možností
c_stav_isvs.3
Vyberte jednu z možností
c_typ_isvs.1
  
isvs_5733Geografický informačný systémVyberte jednu z možností
c_stav_isvs.2
Vyberte jednu z možností
c_typ_isvs.1
  
isvs_10383SMART CITY platformaVyberte jednu z možností
c_stav_isvs.3
Vyberte jednu z možností
c_typ_isvs.3
  
isvs_11079Open Data portálVyberte jednu z možností
c_stav_isvs.2
Vyberte jednu z možností
c_typ_isvs.2
  
isvs_11074Dátový sklad mesta KošiceVyberte jednu z možností
c_stav_isvs.3
Vyberte jednu z možností
c_typ_isvs.1
  
isvs_11075Analytický nástroj mesta KošiceVyberte jednu z možností
c_stav_isvs.3
Vyberte jednu z možností
c_typ_isvs.1
  
isvs_11073Systém dynamického riadenia križovatiekVyberte jednu z možností
c_stav_isvs.3
Vyberte jednu z možností
c_typ_isvs.1
  
isvs_14570Monitoring stavu pozemných komunikáciíVyberte jednu z možností
c_stav_isvs.3
Vyberte jednu z možností
c_typ_isvs.1
  
Kód ISVS (z MetaIS)Názov ISVSModul ISVS (zaškrtnite ak ISVS je modulom)Stav IS VSTyp IS VSKód nadradeného ISVS (v prípade zaškrtnutého checkboxu pre modul ISVS)
isvs_14562Monitorovací kamerový systémVyberte jednu z možností
c_stav_isvs.2
Vyberte jednu z možností
c_typ_isvs.1
  
isvs_14568Inteligentný dopravný systém mesta KošiceVyberte jednu z možností
c_stav_isvs.3
Vyberte jednu z možností
c_typ_isvs.3
  
isvs_15193Systém údržby pozemných komunikáciíVyberte jednu z možností
c_stav_isvs.3
Vyberte jednu z možností
c_typ_isvs.1
  
isvs_5733Geografický informačný systémVyberte jednu z možností
c_stav_isvs.2
Vyberte jednu z možností
c_typ_isvs.1
  
isvs_10383SMART CITY platformaVyberte jednu z možností
c_stav_isvs.3
Vyberte jednu z možností
c_typ_isvs.3
  
isvs_11079Open Data portálVyberte jednu z možností
c_stav_isvs.2
Vyberte jednu z možností
c_typ_isvs.2
  
isvs_11074Dátový sklad mesta KošiceVyberte jednu z možností
c_stav_isvs.3
Vyberte jednu z možností
c_typ_isvs.1
  
isvs_11075Analytický nástroj mesta KošiceVyberte jednu z možností
c_stav_isvs.3
Vyberte jednu z možností
c_typ_isvs.1
  
isvs_11073Systém dynamického riadenia križovatiekVyberte jednu z možností
c_stav_isvs.3
Vyberte jednu z možností
c_typ_isvs.1
  
isvs_14570Monitoring stavu pozemných komunikáciíVyberte jednu z možností
c_stav_isvs.3
Vyberte jednu z možností
c_typ_isvs.1
  
Kód ISVS (z MetaIS)Názov ISVSModul ISVS (zaškrtnite ak ISVS je modulom)Stav IS VSTyp IS VSKód nadradeného ISVS (v prípade zaškrtnutého checkboxu pre modul ISVS)
isvs_14562Monitorovací kamerový systémVyberte jednu z možností
c_stav_isvs.2
Vyberte jednu z možností
c_typ_isvs.1
  
isvs_14568Inteligentný dopravný systém mesta KošiceVyberte jednu z možností
c_stav_isvs.3
Vyberte jednu z možností
c_typ_isvs.3
  
isvs_15193Systém údržby pozemných komunikáciíVyberte jednu z možností
c_stav_isvs.3
Vyberte jednu z možností
c_typ_isvs.1
  
isvs_5733Geografický informačný systémVyberte jednu z možností
c_stav_isvs.2
Vyberte jednu z možností
c_typ_isvs.1
  
isvs_10383SMART CITY platformaVyberte jednu z možností
c_stav_isvs.3
Vyberte jednu z možností
c_typ_isvs.3
  
isvs_11079Open Data portálVyberte jednu z možností
c_stav_isvs.2
Vyberte jednu z možností
c_typ_isvs.2
  
isvs_11074Dátový sklad mesta KošiceVyberte jednu z možností
c_stav_isvs.3
Vyberte jednu z možností
c_typ_isvs.1
  
isvs_11075Analytický nástroj mesta KošiceVyberte jednu z možností
c_stav_isvs.3
Vyberte jednu z možností
c_typ_isvs.1
  
isvs_11073Systém dynamického riadenia križovatiekVyberte jednu z možností
c_stav_isvs.3
Vyberte jednu z možností
c_typ_isvs.1
  
isvs_14570Monitoring stavu pozemných komunikáciíVyberte jednu z možností
c_stav_isvs.3
Vyberte jednu z možností
c_typ_isvs.1
  
Kód ISVS (z MetaIS)Názov ISVSModul ISVS (zaškrtnite ak ISVS je modulom)Stav IS VSTyp IS VSKód nadradeného ISVS (v prípade zaškrtnutého checkboxu pre modul ISVS)
isvs_14562Monitorovací kamerový systémVyberte jednu z možností
c_stav_isvs.2
Vyberte jednu z možností
c_typ_isvs.1
  
isvs_14568Inteligentný dopravný systém mesta KošiceVyberte jednu z možností
c_stav_isvs.3
Vyberte jednu z možností
c_typ_isvs.3
  
isvs_15193Systém údržby pozemných komunikáciíVyberte jednu z možností
c_stav_isvs.3
Vyberte jednu z možností
c_typ_isvs.1
  
isvs_5733Geografický informačný systémVyberte jednu z možností
c_stav_isvs.2
Vyberte jednu z možností
c_typ_isvs.1
  
isvs_10383SMART CITY platformaVyberte jednu z možností
c_stav_isvs.3
Vyberte jednu z možností
c_typ_isvs.3
  
isvs_11079Open Data portálVyberte jednu z možností
c_stav_isvs.2
Vyberte jednu z možností
c_typ_isvs.2
  
isvs_11074Dátový sklad mesta KošiceVyberte jednu z možností
c_stav_isvs.3
Vyberte jednu z možností
c_typ_isvs.1
  
isvs_11075Analytický nástroj mesta KošiceVyberte jednu z možností
c_stav_isvs.3
Vyberte jednu z možností
c_typ_isvs.1
  
isvs_11073Systém dynamického riadenia križovatiekVyberte jednu z možností
c_stav_isvs.3
Vyberte jednu z možností
c_typ_isvs.1
  
isvs_14570Monitoring stavu pozemných komunikáciíVyberte jednu z možností
c_stav_isvs.3
Vyberte jednu z možností
c_typ_isvs.1
  
Kód ISVS (z MetaIS)Názov ISVSModul ISVS (zaškrtnite ak ISVS je modulom)Stav IS VSTyp IS VSKód nadradeného ISVS (v prípade zaškrtnutého checkboxu pre modul ISVS)
isvs_14562Monitorovací kamerový systémVyberte jednu z možností
c_stav_isvs.2
Vyberte jednu z možností
c_typ_isvs.1
  
isvs_14568Inteligentný dopravný systém mesta KošiceVyberte jednu z možností
c_stav_isvs.3
Vyberte jednu z možností
c_typ_isvs.3
  
isvs_15193Systém údržby pozemných komunikáciíVyberte jednu z možností
c_stav_isvs.3
Vyberte jednu z možností
c_typ_isvs.1
  
isvs_5733Geografický informačný systémVyberte jednu z možností
c_stav_isvs.2
Vyberte jednu z možností
c_typ_isvs.1
  
isvs_10383SMART CITY platformaVyberte jednu z možností
c_stav_isvs.3
Vyberte jednu z možností
c_typ_isvs.3
  
isvs_11079Open Data portálVyberte jednu z možností
c_stav_isvs.2
Vyberte jednu z možností
c_typ_isvs.2
  
isvs_11074Dátový sklad mesta KošiceVyberte jednu z možností
c_stav_isvs.3
Vyberte jednu z možností
c_typ_isvs.1
  
isvs_11075Analytický nástroj mesta KošiceVyberte jednu z možností
c_stav_isvs.3
Vyberte jednu z možností
c_typ_isvs.1
  
isvs_11073Systém dynamického riadenia križovatiekVyberte jednu z možností
c_stav_isvs.3
Vyberte jednu z možností
c_typ_isvs.1
  
isvs_14570Monitoring stavu pozemných komunikáciíVyberte jednu z možností
c_stav_isvs.3
Vyberte jednu z možností
c_typ_isvs.1
  
Kód ISVS (z MetaIS)Názov ISVSModul ISVS (zaškrtnite ak ISVS je modulom)Stav IS VSTyp IS VSKód nadradeného ISVS (v prípade zaškrtnutého checkboxu pre modul ISVS)
isvs_14562Monitorovací kamerový systémVyberte jednu z možností
c_stav_isvs.2
Vyberte jednu z možností
c_typ_isvs.1
  
isvs_14568Inteligentný dopravný systém mesta KošiceVyberte jednu z možností
c_stav_isvs.3
Vyberte jednu z možností
c_typ_isvs.3
  
isvs_15193Systém údržby pozemných komunikáciíVyberte jednu z možností
c_stav_isvs.3
Vyberte jednu z možností
c_typ_isvs.1
  
isvs_5733Geografický informačný systémVyberte jednu z možností
c_stav_isvs.2
Vyberte jednu z možností
c_typ_isvs.1
  
isvs_10383SMART CITY platformaVyberte jednu z možností
c_stav_isvs.3
Vyberte jednu z možností
c_typ_isvs.3
  
isvs_11079Open Data portálVyberte jednu z možností
c_stav_isvs.2
Vyberte jednu z možností
c_typ_isvs.2
  
isvs_11074Dátový sklad mesta KošiceVyberte jednu z možností
c_stav_isvs.3
Vyberte jednu z možností
c_typ_isvs.1
  
isvs_11075Analytický nástroj mesta KošiceVyberte jednu z možností
c_stav_isvs.3
Vyberte jednu z možností
c_typ_isvs.1
  
isvs_11073Systém dynamického riadenia križovatiekVyberte jednu z možností
c_stav_isvs.3
Vyberte jednu z možností
c_typ_isvs.1
  
isvs_14570Monitoring stavu pozemných komunikáciíVyberte jednu z možností
c_stav_isvs.3
Vyberte jednu z možností
c_typ_isvs.1
  
Kód ISVS (z MetaIS)Názov ISVSModul ISVS (zaškrtnite ak ISVS je modulom)Stav IS VSTyp IS VSKód nadradeného ISVS (v prípade zaškrtnutého checkboxu pre modul ISVS)
isvs_14562Monitorovací kamerový systémVyberte jednu z možností
c_stav_isvs.2
Vyberte jednu z možností
c_typ_isvs.1
  
isvs_14568Inteligentný dopravný systém mesta KošiceVyberte jednu z možností
c_stav_isvs.3
Vyberte jednu z možností
c_typ_isvs.3
  
isvs_15193Systém údržby pozemných komunikáciíVyberte jednu z možností
c_stav_isvs.3
Vyberte jednu z možností
c_typ_isvs.1
  
isvs_5733Geografický informačný systémVyberte jednu z možností
c_stav_isvs.2
Vyberte jednu z možností
c_typ_isvs.1
  
isvs_10383SMART CITY platformaVyberte jednu z možností
c_stav_isvs.3
Vyberte jednu z možností
c_typ_isvs.3
  
isvs_11079Open Data portálVyberte jednu z možností
c_stav_isvs.2
Vyberte jednu z možností
c_typ_isvs.2
  
isvs_11074Dátový sklad mesta KošiceVyberte jednu z možností
c_stav_isvs.3
Vyberte jednu z možností
c_typ_isvs.1
  
isvs_11075Analytický nástroj mesta KošiceVyberte jednu z možností
c_stav_isvs.3
Vyberte jednu z možností
c_typ_isvs.1
  
isvs_11073Systém dynamického riadenia križovatiekVyberte jednu z možností
c_stav_isvs.3
Vyberte jednu z možností
c_typ_isvs.1
  
isvs_14570Monitoring stavu pozemných komunikáciíVyberte jednu z možností
c_stav_isvs.3
Vyberte jednu z možností
c_typ_isvs.1
  
Kód ISVS (z MetaIS)Názov ISVSModul ISVS (zaškrtnite ak ISVS je modulom)Stav IS VSTyp IS VSKód nadradeného ISVS (v prípade zaškrtnutého checkboxu pre modul ISVS)
isvs_14562Monitorovací kamerový systémVyberte jednu z možností
c_stav_isvs.2
Vyberte jednu z možností
c_typ_isvs.1
  
isvs_14568Inteligentný dopravný systém mesta KošiceVyberte jednu z možností
c_stav_isvs.3
Vyberte jednu z možností
c_typ_isvs.3
  
isvs_15193Systém údržby pozemných komunikáciíVyberte jednu z možností
c_stav_isvs.3
Vyberte jednu z možností
c_typ_isvs.1
  
isvs_5733Geografický informačný systémVyberte jednu z možností
c_stav_isvs.2
Vyberte jednu z možností
c_typ_isvs.1
  
isvs_10383SMART CITY platformaVyberte jednu z možností
c_stav_isvs.3
Vyberte jednu z možností
c_typ_isvs.3
  
isvs_11079Open Data portálVyberte jednu z možností
c_stav_isvs.2
Vyberte jednu z možností
c_typ_isvs.2
  
isvs_11074Dátový sklad mesta KošiceVyberte jednu z možností
c_stav_isvs.3
Vyberte jednu z možností
c_typ_isvs.1
  
isvs_11075Analytický nástroj mesta KošiceVyberte jednu z možností
c_stav_isvs.3
Vyberte jednu z možností
c_typ_isvs.1
  
isvs_11073Systém dynamického riadenia križovatiekVyberte jednu z možností
c_stav_isvs.3
Vyberte jednu z možností
c_typ_isvs.1
  
isvs_14570Monitoring stavu pozemných komunikáciíVyberte jednu z možností
c_stav_isvs.3
Vyberte jednu z možností
c_typ_isvs.1
  

4.2.3Využívanie nadrezortných a spoločných ISVS – AS IS

V rámci projektu nebudú využívané nadrezortné a spoločné centrálne bloky.

4.2.4Prehľad plánovaných integrácií ISVS na nadrezortné ISVS – spoločné moduly podľa zákona č. 305/2013 e-Governmente – TO BE

V projekte neplánujeme integrácie na nadrezortné centrálne bloky. Systém bude exportovať údaje na Open Data portál mesta Košice, pričom na https://data.slovensko.sk bude vytvorený katalógový záznam o metadátach.

4.2.5Prehľad plánovaného využívania iných ISVS (integrácie) – TO BE

Prehľad plánovaného využívania iných ISVS (integrácie) – TO BE

V navrhovanom riešení (TO BE) sa ráta s viacerými integráciami na ďalšie ISVS. V nasledujúcej tabuľke je uvedený prehľad plánovaných integrácií:

Kód ISVS
(z MetaIS)

Názov ISVS

Kód integrovaného ISVS
(z MetaIS)

Názov integrovaného ISVS
10383Smart City platforma mesta Košice (IIS_10383)64562Monitorovací kamerový systém (isvs_14562)
10383Smart City platforma mesta Košice (IIS_10383)5733Geografický informačný systém (isvs_5733)
10383Smart City platforma mesta Košice (IIS_10383)11079Open Data portál (isvs_11079)
14568Inteligentný dopravný systém (isvs_14568)11074Dátový sklad mesta Košice (isvs_11074)
14568Inteligentný dopravný systém (isvs_1456811075Analytický nástroj mesta Košice (isvs_11075) pre analýzy dopravných dát

Doplňujúce informácie k integráciám:

  • Smart City platforma mesta Košice (isvs_10383): Bude plniť úlohu integračnej brány a dátovej platformy pre viaceré interné systémy mesta a taktiež pre externých partnerov cez Open Data a publikované API.
  • Monitorovací kamerový systém (isvs_14562): Integrácia na Smart City platformu umožní zdieľanie metadát a AI videoanalýzu (napr. incidenty, nelegálne skládky).
  • Dátový sklad (isvs_11074) a Analytický nástroj mesta Košice (isvs_11075): Kľúčové pre zber a analýzu dát z IoT senzorov.

Tento prehľad slúži ako základná informácia pre evidenciu v MetaIS a pre koordináciu integračných aktivít v projekte Inteligentné mesto Košice. 

4.2.6Aplikačné služby pre realizáciu koncových služieb – TO BE

Aplikačné služby pre realizáciu koncových služieb – TO BE

Uvedené aplikačné služby sú definované v súlade s MetaIS a realizujú príslušné koncové služby podľa projektového zámeru Inteligentné mesto Košice. V nasledujúcej tabuľke sú uvedené navrhované aplikačné služby, ktoré budú evidované v centrálnom metainformačnom systéme verejnej správy (MetaIS):

Kód AS (z MetaIS)Názov ASISVS / modul ISVS (kód z MetaIS)Aplikačná služba realizuje KS (kód KS z MetaIS)
as_60268Manažment Smart Cityisvs_10383 SMART CITY platformaks_339274 Manažment pripojených IoT zariadení cez centrálny dispečing
as_65921Monitorovanie stavu pozemných komunikáciíisvs_14570 Monitoring stavu pozemných komunikáciíks_379642 Poskytovanie údajov o stave pozemných komunikácií
as_67539Manažment údržby pozemných komunikáciíisvs_15193 Systém údržby pozemných komunikáciíks_381627 Poskytovanie údajov o údržbe pozemných komunikácií
as_61991Dynamické riadenie križovatiek v meste Košiceisvs_11073 Systém dynamického riadenia križovatiekks_350520 Poskytovanie údajov o dopravnej situácii
as_65920Zber a analýza dát z dátových zariadeníisvs_14562 Monitorovací kamerový systémks_379643 Poskytovanie údajov z dátových zariadení
as_60435Snímanie a analýza obrazu z kamier (iba pre autorizované osoby)isvs_14562 Monitorovací kamerový systémks_339272 Zobrazovanie obrazu z kamier

4.2.7Aplikačné služby na integráciu – TO BE

Pre informáciu je v nasledujúcej tabuľke prehľad AS na externú integráciu Spoločných modulov podľa § 10 zákona 305/2013 Zz.

AS (kód MetaIS)Názov AS

Realizuje ISVS
(kód MetaIS)

Poskytovaná alebo KonzumujúcaIntegrácia s IS tretích stránSaaSIntegrácia na AS poskytovateľa (kód MetaIS)
as_67237Poskytovanie metadát do Národného katalógu otvorených dátisvs_11079Poskytovanáánonieáno, sluzba_is_48063
as_67664Poskytovanie údajov z IDS pre Open Data portálisvs_14568Poskytovanánienienie
as_67665Poskytovanie údajov z IDS pre Geografický informačný systémisvs_14568Poskytovanánienienie

4.2.8Poskytovanie údajov z ISVS do IS CSRÚ – TO BE

ISVS nebude priamo poskytovať údaje do IS CSRÚ ale v prípade potreby je pripravený ich poskytovať v budúcnosti cez rozhranie REST API.

4.2.9Konzumovanie údajov z IS CSRU – TO BE

ISVS nebude konzumovať údaje z IS CSRÚ.

4.3Dátová vrstva

Aktuálny stav dátovej architektúry (AS IS)

Súčasné dátové zdroje a systémy: V prostredí mesta Košice v súčasnosti existuje viacero samostatných evidenčných systémov a databáz, ktoré obsahujú údaje relevantné pre smart city domény (doprava, infraštruktúra, údržba, plánovanie atď.). Mestské dáta sú však roztrieštené v samostatných systémoch jednotlivých oddelení a chýba ich centralizácia. Existujú čiastkové evidencie ako pasportizácia komunikácií, zelene či mestského majetku, údaje o semaforoch a dopravnom značení v GIS systéme a dáta z video analytických zariadení v  Monitorovacom kamerovom systéme. Tieto systémy dnes fungujú izolovane, bez jednotnej dátovej platformy. Okrem interných systémov mesto využíva aj externé autoritatívne registre (napr. katastrálne údaje o parcelách a stavbách, registre adries, údaje o obyvateľoch či podnikateľoch), avšak integrácia týchto referenčných údajov je len čiastočná a často manuálna. Open Data portál mesta (ISVS_11079) už poskytuje niektoré datasety verejnosti, avšak nie je napojený na všetky mestské evidencie, takže mnoho údajov (napr. aktuálne dopravné dáta) nie je otvorene dostupných.

Kvalita a dostupnosť údajov: Vzhľadom na historicky oddelenú správu dát sa vyskytujú problémy s aktuálnosťou a kvalitou údajov. Údaje o dopravnej infraštruktúre (cesty, semafory, značenie) nie sú kompletne digitalizované ani jednotne spravované, čo sťažuje údržbu – tá je reaktívna a nákladná namiesto preventívnej. Napríklad informácie o technickom stave ciest či mostov sa aktualizujú len pri manuálnych kontrolách, chýba systematický zber dát o poruchách. Taktiež chýbajú senzory a prediktívne modely, ktoré by včas upozornili na vznikajúce problémy (napr. poškodenia vozovky, poruchy svetelnej signalizácie). Údaje o zimnej údržbe (posyp ciest, odhŕňanie snehu) sú evidované len operatívne a ex post, nie v reálnom čase. Výmena dát medzi mestskými systémami a externými zdrojmi je minimálna – izolovanosť mestských IT systémov (dopravný dispečing, systémy MHD, parkovací systém, atď.) znamená, že informácie sa nezdieľajú naprieč platformami. Celkovo sú teda dáta neprepojené, redundantné a ich kvalita je nejednotná (rôzne formáty, chýbajúce atribúty, nejednoznačné identifikátory v rôznych evidenciách). Toto všetko limituje schopnosť mesta plánovať dopravu a údržbu na základe dát a poskytovať pokročilé digitálne služby.

Chýbajúce pasportizačné dáta z dopravy sú predmetom podávaného projektu_3051 Pasportizácia mestskej infraštruktúry a zelene mesta Košice, ktorý má za cieľ vytvorenie digitálneho pasportu infraštruktúry a zelene mesta Košice s dôrazom na priestorovú a atribútovú časť záznamov s ich integráciou do GIS platformy mesta pre potreby inteligentného riadenia a podpory mesta Košice a jeho regiónu. Synergia s projektom Inteligentné mesto Košice prispeje k naplneniu základného cieľa výzvy, ktorým je podpora rozvoja tvorby, spracovania, využívania a prepájania dát v rámci verejnej správy pre inteligentné rozhodovanie, plánovanie a správu.

Cieľový stav dátovej architektúry (TO BE)

Návrh dátovej vrstvy

Návrh dátovej vrstvy pre projekt Inteligentné mesto Košice jasne vymedzuje kľúčové dátové objekty (objekty evidencie) a doménové prvky v mestskom dátovom ekosystéme. Nižšie uvedená tabuľka sumarizuje jednotlivé dátové domény, ich popis, prepojenie na biznis procesy/funkcie a výstupné objekty (informácie) definované v ArchiMate modeli:

Dátový objekt / DoménaPopis a hlavné dátové prvkySúvisiace biznis procesy / funkcieVýstupné (informačné) objekty v ArchiMate
Dopravné údaje z IoT senzorov (Dopravné dáta)Reálne-časové údaje z dopravných senzorov IoT rozmiestnených po meste. Zahŕňajú dáta o toku dopravy (počty áut, hustota), obsadenosti jazdných pruhov a detekciu incidentov (nehody, kolóny) pomocou smart video-analytických zariadení či čidiel. Tieto dáta slúžia aj na monitoring premávky a vstupy pre adaptívne riadenie semaforov na križovatkách.Dopravný monitoring premávky v reálnom čase; Adaptívne riadenie križovatiek podľa aktuálnej intenzity; Analýza dopravy a predikcie.Dopravné údaje – konsolidovaný záznam o stave dopravy (výstup z monitoringu) ; Dopravné hlásenia pre riadiace systémy semaforov.
Centrálny dopravný dispečing a incidenty (Dopravné incidenty)Údaje z centrálnej dopravnej centrály (dispečingu) o dopravných udalostiach a zásahoch. Eviduje sa záznam incidentu (napr. dopravná nehoda, prekážka na ceste) spolu s časom, polohou (križovatka, úsek) a kategóriou incidentu. Zaznamenáva tiež reakcie na incident – napr. vyslanie hliadky, úprava signalizácie či informovanie MHD dispečingu. Tieto dáta integrujú vstupy z video analytického dohľadu a senzorov v centrále.Monitoring incidentov (napr. z video analytického systému); Reakcia na incident (koordinačné postupy dispečera); Krízové riadenie dopravy (presmerovanie, informovanie zložiek).Záznam incidentu – detailný záznam udalosti (výstup z dohľadu) ; Bezpečnostný alert – upozornenie na vážny incident ; Report dispečingu – log zásahov a opatrení.
Údaje o zimnej a bežnej údržbe ciest (Údržba ciest)Komplexné informácie o údržbe komunikácií v zime aj v lete. Zahŕňa meteodáta (počasie, teplota vozovky, sneh, námraza) z meteorologických staníc a čidiel, ďalej podnety na opravy (zistené IoT, video analytikou alebo hlásené občanmi) a evidenciu zásahov údržby – napr. posypanie, pluhovanie. Systém plánuje harmonogram opráv a údržby, pričom každý zásah sa viaže na konkrétny úsek cesty. Údaje sa priebežne aktualizujú a poskytujú prehľad o stave ciest.Zimná údržba ciest (operatívne riadenie posypov a pluhov); Bežná údržba (plánovanie a vykonávanie opráv vozoviek); Prediktívna údržba (AI predikcia porúch a plánovanie zásahov).Plán údržby ciest – naplánované úlohy údržby (výstup z procesu plánovania) ; Záznam zásahu – protokol o vykonaní konkrétnej údržby (s dátumom, miestom); Stav vozovky – aktualizované údaje o stave cestnej siete po zásahu.

Pozn.: Názvy výstupných objektov vychádzajú z ArchiMate modelu. Tieto objekty evidencie sú ďalej využívané aplikáciami (aplikačná vrstva) ako dátové objekty a ukladané v dátovej platforme mesta.

Význam dátových objektov pre ekosystém, interoperabilitu a rozhodovanie

Krátko si priblížime, prečo sú uvedené dátové objekty kľúčové pre mestský dátový ekosystém a aký majú význam z hľadiska interoperability a podpory rozhodovania v smart city:

  • Dopravné dáta IoT senzorov: Predstavujú základ pre inteligentné riadenie mobility. V reálnom čase poskytujú prehľad o dopravnej situácii, čo umožňuje adaptívne riadenie križovatiek a znižovanie zápch. Využitím týchto dát môže mesto operatívne meniť nastavenie semaforov, informovať vodičov a predchádzať nehodám. Agregované dopravné dáta slúžia aj na strategické dopravné plánovanie (napr. kde pridať pruh, zmenu dopravného značenia) a zdieľajú sa s dopravným podnikom či políciou pre lepšiu koordináciu. Vďaka štandardizácii a integrácii dát z rôznych senzorov (dopravné detektory/senzor, video analytické detektory) sú interoperabilné a pripravené aj na publikovanie ako otvorené dáta o doprave.
  • Dáta z dopravného dispečingu (incidenty): Umožňujú efektívny mestský dohľad a reakciu na krízové situácie v premávke. Centrálna dopravná centrála zhromažďuje informácie o nehodách, výpadkoch semaforov či prekážkach a umožňuje rýchlu koordináciu zložiek (mestská polícia, hasiči, dispečeri MHD). Záznamy incidentov slúžia spätne na analýzu bezpečnosti – mesto vie identifikovať nebezpečné úseky a prijať opatrenia. Z hľadiska interoperability sú incidentné dáta prepojené s ostatnými systémami: napr. s údržbou (ak nehoda poškodí infraštruktúru), s navigačnými službami (informovanie vodičov) a s databázou kritických udalostí pre krízový manažment. To všetko podporuje rozhodovanie v reálnom čase aj strategické plánovanie v oblasti bezpečnosti dopravy.
  • Údržba ciest (zimná & bežná): Tieto údaje zabezpečujú bezpečnosť a kvalitu cestnej infraštruktúry. Vďaka integrácii meteodát a údajov o stave vozoviek vie mesto predvídať poľadovicu či snehové kalamity a včas nasadiť techniku. Záznamy o poškodeniach (z IoT video-analytických zariadení alebo hlásení občanov) umožňujú prioritizovať opravy – kritické miesta sa opravia skôr. Plán údržby, podporený AI predikciami, pomáha optimálne rozdeliť zdroje a naplánovať opravy mimo dopravnej špičky. Všetky tieto dáta prispievajú k informovanému rozhodovaniu o investíciách do ciest a predlžujú životnosť infraštruktúry. Z hľadiska dátového ekosystému sú úzko prepojené, čo zaručuje, že informácie o stave ciest sú zdieľané naprieč oddeleniami (dopravné, investičné, údržba) bez izolovaných “silo” systémov.

Väzby medzi entitami a využitie URI identifikátorov

V navrhovanej dátovej vrstve existuje množstvo väzieb medzi entitami, ktoré zabezpečujú jednotnosť a súvislosť celého ekosystému. Každý dátový objekt nie je izolovaný – je prepojený s ostatnými cez spoločné identifikátory a referencie:

  • Priestorové prepojenie: Dopravné senzory, incidenty, objekty sú navzájom zviazané lokalitou. Napríklad záznam incidentu obsahuje odkaz na ID úseku cesty, kde sa udalosť stala; meteostanice majú referenciu na lokalitu v GIS. Tým je zaručené, že všetky systémy hovoria o rovnakých miestach jednotným spôsobom.
  • Logické prepojenie: Údržba ciest a podnety občanov sú previazané – občiansky podnet sa stáva položkou v pláne údržby a po realizácii zásahu sa spätnou väzbou označí ako vybavený. Vzťahy medzi entitami umožňujú robiť pokročilé analýzy – napríklad zisťovať, či časté dopravné incidenty korelujú so zlým stavom cesty alebo nekvalitnou údržbou, alebo koľko podnetov občanov bolo vyriešených a aký to malo efekt na stav aktív.
  • Integrované služby: Všetky dáta sú spravované na centrálnej dátovej platforme mesta Košice (v súlade s cieľom vybudovať integrovanú dátovú architektúru ). Platforma zabezpečuje jednotné ukladanie, správu prístupových práv a zdieľanie údajov medzi systémami. Napríklad dispečerské centrum využíva dáta z IoT senzorov aj evidencie objektov súčasne; portál otvorených dát čerpá z centrálnej databázy overené datasety; Interoperabilita je tak vstavaná do návrhu – rôzne aplikácie komunikujú cez dohodnuté rozhrania a používajú spoločné dátové objekty namiesto duplicitných kópií.

Pre jednoznačnú identifikáciu entít a podporu prepojení sa v architektúre aplikuje princíp URI identifikátorov v zmysle referenčných údajov verejnej správy. Každý dôležitý objekt dostáva svoj globálne jednoznačný identifikátor (URI), ktorý sa používa naprieč systémami aj v externých referenčných registroch. Napríklad:

  • Každý objekt evidencie (ulica, objekt) môže mať URI založené na celonárodnom registri adries alebo na internom mestskom kóde, ktorý je však referencovateľný aj externe.
  • IoT senzor či video analitické čidlo môže mať URI v zmysle štandardu (napr. https://data.kosice.sk/sensor/12345), ktoré odkazuje na metadáta senzora.
  • Použitie URI identifikátorov zabezpečuje, že dáta z mesta Košice sú kompatibilné s národným modelom údajov. Každý referenčný register verejnej správy (napr. register adries, právnických osôb, či iné základné registre) poskytuje štandardizované URI pre entity, ktoré spravuje. Mesto tieto URI využíva všade, kde je to možné – namiesto lokálnych identifikátorov používa referenčné identifikátory (alebo aspoň ich mapovanie). Tým sa dosahuje vysoká miera interoperability: ak napr. pasport obsahuje URI adresy parcely podľa štátneho registra, môže si údaje jednoducho vymieňať s katastrálnym systémom či inými mestami.
  • Celkovo vzaté, aktualizovaný návrh dátovej vrstvy integruje všetky kľúčové dátové objekty do jednotného ekosystému, kde sú prepojené pomocou URI a referenčných údajov. Tento prístup umožňuje nielen efektívne interné procesy a kvalifikované rozhodovanie na základe dát, ale aj jednoduchú výmenu informácií naprieč verejnou správou a poskytovanie otvorených dát pre širšie využitie.

Súlad s metodikou MIRRI, ArchiMate a NKIVS

Navrhovaná dátová architektúra je pripravená v súlade s požiadavkami metodiky riadenia IT projektov verejnej správy (MIRRI) a dodržiava odporúčané postupy a štandardy:

  • Štruktúra AS IS/TO BE: Kapitola pokrýva opis aktuálneho stavu a cieľového stavu, čím spĺňa metodickú povinnosť analyzovať východiskovú a budúcu architektúru. Zohľadnené sú aj aspekty kvality údajov a rizík vyplývajúcich zo súčasného stavu.
  • ArchiMate model: Dátová vrstva je navrhnutá v súlade s ArchiMate metamodelom – využité sú koncepty Business Object (napr. Stavba, Projekt ako biznis objekty) a Data Object/Application Component pre ich implementáciu. Návrh doménového modelu vyššie korešponduje s architektonickými modelmi vypracovanými v ArchiMate v dokumente DT_KE (kap. 8 – Data Layer) a rozširuje ich o technické entity (Device, Network) v intenciách technologickej vrstvy ArchiMate. Toto zabezpečuje konzistenciu medzi slovným opisom a formálnym modelom architektúry.
  • NKIVS a dátové princípy: Návrh podporuje hlavné princípy Národnej koncepcie informatizácie VS. Zavedením referenčných údajov a využitím CSRÚ napĺňame princíp „jedenkrát a dosť“ (orgány si údaje zdieľajú, občan ich nedokladá duplicitne). Ďalej, dôraz na otvorené API a zapojenie Open Data portálu sú v súlade s NKIVS prioritou otvorených dát a transparentnosti. Prepojiteľnosť údajov cez URI identifikátory a ontológie prispieva k dátovej interoperabilite. Dôraz na dátovú kvalitu, kurátorov a centrálny model odzrkadľuje strategický cieľ NKIVS zlepšiť správu údajov naprieč celou VS.
  • Súlad s legislatívou: V návrhu sú zohľadnené požiadavky zákona o e-Governmente (305/2013 Z.z.) na referenčné registre a výmenu údajov (§ 10 a § 17), ako aj nové vyhlášky a metodické usmernenia (štandardy pre modelovanie údajov, vyhláška 78/2020 o standardoch VS, vyhl. 401/2023 o projektovom riadení atď.). Funkcia dátového kurátora je zavedená podľa aktuálnej právnej úpravy postavenia dátového kurátora vo VS.
  • Komplexné pokrytie potrieb projektu: Návrh dátovej vrstvy priamo podporuje projektové ciele definované v zámere – napr. dátová platforma pre integráciu dát (Cieľ 1) je navrhnutá doménovým modelom a integráciami; inteligentný systém zimnej a bežnej údržby (Cieľ 2) bude možný vďaka evidencii Dopravnej infraštruktúry, zariadení (senzorov) a prepojeniu na údaje o údržbe; dopravná riadiaca centrála s inteligentným riadením križovatiek (Cieľ 3) sa opiera o integráciu senzorických dát v reálnom čase a referenciu na jednotný model križovatiek v dátovej vrstve; IoT riešenia pre dopravné inžinierstvo (Cieľ 4) sú pokryté návrhom evidencie Zariadení a siete. Tým je zaistené, že dátová architektúra nie je samoúčelná, ale priamo umožňuje naplnenie očakávaných prínosov (plynulejšia a bezpečnejšia doprava, efektívna údržba, dátovo podložené plánovanie rozvoja a pod.).

Zhrnutie: Dátová vrstva v cieľovom stave poskytne mestu Košice robustnú dátovú základňu pre jeho inteligentné riešenia. Konsolidácia a integrácia dát z rôznych domén umožní automatizáciu a optimalizáciu mestských procesov (doprava, údržba, plánovanie), zvýši kvalitu údajov pre rozhodovanie a sprístupní cenné informácie aj verejnosti (napr. o dopravnej situácii či mestských projektoch). Návrh zároveň rešpektuje národné štandardy a metodiky, čím zabezpečí, že riešenie bude udržateľné, interoperabilné a v súlade s koncepciami verejnej správy.

Správa údajov, princíp „jedenkrát a dosť“ a migrácia údajov

Projekt „Inteligentné mesto Košice“ bude realizovaný v súlade s princípmi NKIVS a vyhláškou č. 78/2020 Z. z. o štandardoch pre ITVS. V rámci projektu sa zavádzajú nasledujúce záväzné opatrenia:

  • Princíp „jedenkrát a dosť“
    • všetky údaje, ktoré mesto Košice spracúva a ktoré sú dostupné v národných referenčných registroch (Register fyzických osôb, Register adries, Register právnických osôb, CSRÚ), budú čerpané prostredníctvom centrálnych integračných komponentov (CSRÚ, ÚPVS, API),
    • mesto nebude od občanov ani podnikateľov opakovane vyžadovať údaje, ktoré sú už evidované v štátnych registroch.
  • Správa údajov (Data Governance)
    • projekt zavádza centrálny mestský dátový sklad (ISVS_11074) a analytickú platformu (ISVS_11075), ktoré budú dodržiavať štandardy NKIVS pre manažment údajov,
    • budú implementované procesy správy dát (data stewardship, katalogizácia, kontrola kvality údajov),
    • všetky datasety budú evidované v Národnom katalógu otvorených dát v súlade s vyhl. 78/2020 Z.z.,
    • budú vytvorené mechanizmy pre sledovanie dátových tokov a ich kvality.
  • Migrácia zo súčasných systémov
    • projekt zabezpečí migráciu relevantných údajov z existujúcich systémov mesta do jednotnej dátovej platformy,
    • migrácia bude prebiehať podľa metodiky MIRRI v súlade s vyhl. 401/2023 Z. z. – so špecifikovaním:
      • zdrojových systémov a dátových štruktúr,
      • mapovania na nový dátový model mesta,
      • validačných mechanizmov (kontrola konzistencie, úplnosti, kvality údajov),
      • plánov kontinuity (minimálne výpadky služieb počas migrácie).
  • Opätovná použiteľnosť
    • všetky novo vytvorené komponenty budú evidované v MetaIS
    • užitočné dáta a služby budú poskytované cez otvorené API v súlade s NKIVS princípmi opätovnej použiteľnosti a transparentnosti.

4.3.1Údaje v správe organizácie

Súčasný stav (AS IS)

V súčasnosti sú údaje v správe organizácie mesta Košice evidované a spravované v izolovaných („siloizovaných“) informačných systémoch bez jednotného referenčného dátového modelu. Jednotlivé odbory mesta, ako je doprava, údržba ciest, parkovanie, energetika, alebo pasportizácia infraštruktúry, využívajú vlastné dátové štruktúry, ktoré nie sú vzájomne prepojené a majú rôznu úroveň kvality, konzistencie a interoperability. Tieto údaje sú čiastočne dostupné v strojovo-spracovateľnej podobe (napr. XLS, databázové exporty), ale bez jednotného metadátového štandardu či URI identifikátorov podľa národných referenčných registrov.

Najvýznamnejšie dátové entity v aktuálnom stave:

  • Dopravné údaje: Získavané prevažne manuálne a čiastočne automatizovane (jednotlivé senzory bez centralizácie).
  • Údaje zimnej údržby: Evidencia zásahov údržby vedená samostatne, neprepojená na dopravné a meteorologické údaje.
  • Pasportizačné údaje: Evidované v rôznych formátoch ( tabuľkové databázy).
  • Energetické údaje: Čiastočne dostupné ako izolované databázy, bez integrácie na úroveň mesta.
  • Údaje sú prevažne evidované na úrovni jednotlivých aplikácií bez štandardizovanej dátovej štruktúry a metadát, čo komplikuje ich ďalšie použitie a integráciu.

Logický dátový model AS IS

Diagram tried AS IS je roztrieštený podľa jednotlivých IS, pričom absentuje jednotný logický dátový model. Typické triedy a atribúty sú:

  • Incident (dopravný): ID, čas, miesto, popis, stav
  • Cesta: ID cesty, kategória, technický stav, GPS súradnice
  • Pasportný objekt: ID objektu, názov, typ, stav, súradnice
  • Energetický záznam: ID, typ energie, odberné miesto, spotreba, dátum
  • Podnet občana: ID podnetu, kategória, dátum prijatia, popis, stav riešenia
  • Tieto objekty nie sú medzi systémami vzájomne prepojené.

4.3.2Dátový rozsah projektu - Prehľad objektov evidencie - TO BE

V rámci projektu „Inteligentné mesto Košice“ bol vypracovaný doménový model dátovej vrstvy, ktorý definuje návrh dátových prvkov súvisiacich s predmetom projektu. Model je platformovo nezávislý, zjednodušene zobrazuje vzťahy a základné objekty evidencie relevantné pre oblasť dopravy, riadenia údržby a súvisiace oblasti inteligentnej správy mesta.

Doménový model je v súlade s Centrálnym modelom údajov verejnej správy a rešpektuje metodické pokyny MIRRI pre interoperabilitu a štandardizáciu údajov. V nasledujúcej tabuľke uvádzame a popisujeme jednotlivé objekty evidencie (OE) relevantné pre projekt:

ID OEObjekt evidencie – názovObjekt evidencie – popisReferencovateľný identifikátor URI
OE01Dopravné dátaDáta zo senzorov monitorujúce intenzitu dopravy a skladbu vozidiel.Nemá
OE02IncidentHlásenie a záznam o dopravných nehodách alebo mimoriadnych udalostiach na komunikáciách.Nemá
OE04Meteodáta zimnej údržbyÚdaje z meteorologických senzorov používané pre zimnú údržbu ciest (teplota, poľadovica, sneženie).Nemá
OE05Záznam o údržbe komunikáciíDetailný záznam o vykonaných údržbových zásahoch (opravy ciest, posypy).Nemá
OE06Dopravná infraštruktúraDetailný evidenčný systém ciest, mostov, chodníkov a ostatných dopravných objektov.Nemá
OE07Zariadenie (IoT)Evidencia senzorov a IoT zariadení nasadených v meste, zahŕňa údaje o type, stave a umiestnení zariadení.Nemá
OE08Komunikačná sieťEvidencia mestských komunikačných sietí (prístupové body, sieťové uzly a médiá).Nemá

Každý z uvedených objektov evidencie bude mať formálne definovaný dátový model, ktorý umožní jednoznačnú identifikáciu a referencovanie údajov naprieč systémami verejnej správy. Identifikátory URI budú definované v súlade s požiadavkami MetaIS a Centrálnym modelom údajov verejnej správy a budú slúžiť na jasnú identifikáciu a prepojenie jednotlivých objektov a ich atribútov naprieč mestskou dátovou platformou.

4.3.3Referenčné údaje

Referenčné údaje a centrálne registre

V zmysle platnej legislatívy o údajoch a NKIVS je potrebné určiť, ktoré dáta budú v novom systéme referenčnými údajmi. Referenčné údaje sú také, ktoré sa považujú za jedinečné, oficiálne a záväzné v rámci verejnej správy, pričom sa poskytujú ostatným orgánom pre použitie (princíp jedenkrát a dosť).

Pre projekt Inteligentné mesto Košice nenavrhujeme vyhlásiť za referenčné žiadne údaje o dopravnej infraštruktúre mesta.

Identifikácia údajov pre konzumovanie alebo poskytovanie údajov do/z CSRU

Konzumácia údajov cez CSRÚ: Aj keď projekt v aktuálnom rozsahu nepredpokladá priamu konzumáciu ani poskytovanie údajov prostredníctvom IS CSRÚ, architektúra mestskej dátovej platformy bude navrhnutá v súlade s princípmi interoperability verejnej správy. V budúcnosti tak bude možné systém rozšíriť o prepojenie na centrálne registre (napr. RFO, RPO, Register adries, kataster, Register vozidiel) prostredníctvom CSRÚ, čím sa zabezpečí využitie aktuálnych referenčných údajov bez potreby ich lokálneho uchovávania. Základom je rešpektovanie princípu „výmenný“, t. j. údaje sa v budúcnosti môžu čerpať z dôveryhodných štátnych zdrojov bez duplicitného spracovania. V rámci tohto projektu však takéto napojenie nebude implementované, len architektonicky podporené (napr. modulárnym návrhom a podporou bezpečných API rozhraní).

Mestská integračná platforma a otvorené API:

Dátová vrstva bude poskytovať údaje predovšetkým cez vlastné otvorené API rozhranie a Open Data portál, ktoré sú určené pre zdieľanie informácií. Toto poskytovanie údajov neprebieha cez CSRÚ, keďže ten je určený výhradne na výmenu údajov medzi subjektmi verejnej správy. Interná výmena údajov medzi mestskými systémami bude zabezpečená prostredníctvom integračných modulov (napr. procesná integrácia alebo messaging bus), bez závislosti na CSRÚ.

4.3.4Kvalita a čistenie údajov

Procesy riadenia životného cyklu správy údajov (AS IS)

Súčasné procesy manažmentu údajov sú fragmentované a nesystémové. Tvorba údajov sa vykonáva individuálne na úrovni odborov mesta bez centrálneho riadenia a bez jednotných pravidiel zberu, validácie, čistenia a archivácie. Nie sú implementované systematické metodológie štatistického vyhodnocovania ani jednotný kontextuálny rámec pre údaje.

Dátové zdroje sú prevažne interné, pričom absentuje jednotná metodika pre ich integráciu alebo referencovanie voči národným dátovým registrom.

Zavedenie systematického manažmentu údajov (TO BE)

V rámci projektu Inteligentné mesto Košice bude zavedený systematický manažment údajov podľa metodiky Ministerstva vnútra SR („Metodika identifikácie, vizualizácie a referencovania údajov pri dátovom modelovaní vo verejnej správe”). Kľúčové opatrenia zahŕňajú:

  • Implementácia jednotného centrálneho dátového modelu s definovanými objektmi evidencie.
  • Zavedenie centrálnej dátovej platformy pre integrované ukladanie, správu a publikovanie údajov.
  • Jednotné metadátové štandardy a využitie URI identifikátorov podľa Centrálneho modelu údajov verejnej správy.
  • Pravidlá pre kvalitu údajov (validácia, čistenie, štandardizácia) a zabezpečenie interoperability s externými národnými registrami.

Organizačná stránka – zavedenie dátového kurátora

Mesto Košice zavedie rolu dátového kurátora (dátový architekt), ktorý bude zodpovedný za:

  • Koordináciu implementácie systematického manažmentu údajov v súlade s národnými metodikami a štandardmi.
  • Vytvorenie rezortnej dátovej kancelárie, ktorá bude zodpovedná za zber, validáciu, publikáciu a správu údajov.
  • Komunikáciu so správcami referenčných registrov a zabezpečenie súladu mestských dátových objektov s národnými štandardmi a URI.
  • Dohľad nad kvalitou údajov a poskytovaním otvorených údajov pre občanov, podnikateľov a iné organizácie verejnej správy.
  • Tieto kroky povedú k dosiahnutiu cieľového stavu dátovej architektúry, ktorá umožní efektívne riadenie mesta na základe údajov a podporí princípy NKIVS (jedenkrát a dosť, interoperabilita, otvorené údaje).

Systémový manažment údajov a úloha dátového kurátora

Pre úspešné fungovanie dátovej vrstvy nestačí len technické riešenie; nevyhnutné je zaviesť aj systematický manažment údajov v súlade s metodikou MIRRI a požiadavkami vyhlášky 401/2023 Z.z. o riadení projektov VS. Mesto Košice ustanoví dátového kurátora (resp. tím dátových kurátorov) pre oblasť údajov Inteligentného mesta Košice. Úlohou dátového kurátora bude spravovať dátové zdroje počas celého životného cyklu – od návrhu dátového modelu, cez zber a ukladanie dát, zabezpečenie kvality, až po publikovanie a archiváciu údajov.

Kľúčové zodpovednosti dátového kurátora v kontexte tejto dátovej vrstvy:

  • Správa dátového modelu a slovníkov: Dátový kurátor dohliada na to, že všetky objekty evidencie majú jasne definované schémy, vlastnosti a väzby (ontológie centrálneho modelu). Bude priebežne aktualizovať dátový slovník v MetaIS, aby bol centrálny model údajov o meste aktuálny. Napríklad pri pridaní novej kategórie senzora do evidencie Zariadenie zabezpečí, že sa doplní aj do slovníka a číselníkov.
  • Kvalita údajov: Zodpovedá za nastavenie business pravidiel pre kvalitu dát (úplnosť, konzistentnosť, validita). Priebežne monitoruje kvalitu – napr. cez metadáta o kvalite uložené v systéme (systém bude uchovávať metaúdaje o zdrojoch, kvalite a štruktúre zbieraných údajov ). Dátový kurátor bude generovať výpisy kvality, identifikovať chyby (napr. chýbajúce hodnoty, zlé súradnice) a iniciovať ich nápravu.
  • Integrácie a interoperabilita: Zabezpečuje koordináciu napojenia na externé zdroje. Napr. ak sa mení štruktúra dát v katastri alebo inom zdroji, kurátor upraví mapovanie v mestskom systéme. Rovnako pri publikovaní otvorených dát dohliadne na dodržanie publikačného minima a štandardov otvorených údajov.
  • Bezpečnosť a súlad s GDPR: Keďže niektoré dáta (napr. údaje o používateľoch, záznamy video-analytických zariadení) môžu mať citlivý charakter, dátový kurátor v spolupráci s IT architektom a bezpečnostným manažérom dohliadne na správne klasifikovanie údajov, pseudonymizáciu/anonymizáciu tam, kde je treba, a nastavenie prístupových práv k údajom podľa zásady need-to-know.
  • Edukácia a podpora: Bude pôsobiť ako styčný bod pre dátovú problematiku – školí pracovníkov mesta v používaní dátových nástrojov, vysvetľuje význam referenčných údajov a správnych postupov (napr. aby všetky nové projekty vždy využívali centrálnu platformu namiesto zakladania excelov).

Úlohu dátového kurátora môže zastávať poverený zamestnanec mesta (napr. v rámci IT oddelenia alebo útvaru informatiky), pričom táto rola bude formálne zakotvená aj v zmysle právnej úpravy (MIRRI metodika vyžaduje určenie dátového kurátora pre každý informačný systém verejnej správy ). Mesto zváži aj vytvorenie dátovej rady alebo riadiaceho výboru pre dáta, kde by kurátor, architekti a zástupcovia odborných útvarov (doprava, údržba, urbanizmus) spoločne riešili strategické otázky správy údajov.

4.3.4.1Zhodnotenie objektov evidencie z pohľadu dátovej kvality

ID OE

Názov Objektu evidencie

(uvádzať OE z tabuľky v kap. 4.3.2)

Popis Objektu evidencie

Významnosť kvality

1 (malá) až 5 (veľmi významná)

Citlivosť kvality

1 (malá) až 5 (veľmi významná)

Priorita - poradie dôležitosti

(číslované od najdôležitejšieho)

OE05Dopravná infraštruktúraDetailný evidenčný systém ciest, mostov, chodníkov a ostatných dopravných objektov.531
OE01Dopravné dátaDáta zo senzorov monitorujúce intenzitu dopravy a skladbu vozidiel.432
OE02IncidentHlásenie a záznam o dopravných nehodách alebo mimoriadnych udalostiach na komunikáciách.543
OE04Záznam o údržbe komunikáciíDetailný záznam o vykonaných údržbových zásahoch (opravy ciest, posypy).434
OE06Zariadenie (IoT)Evidencia senzorov a IoT zariadení nasadených v meste, zahŕňa údaje o type, stave a umiestnení zariadení.335
OE03Meteodáta zimnej údržbyÚdaje z meteorologických senzorov používané pre zimnú údržbu ciest (teplota, poľadovica, sneženie).326
OE07Komunikačná sieťEvidencia mestských komunikačných sietí (prístupové body, sieťové uzly a médiá).227

4.3.4.2Roly a predbežné personálne zabezpečenie pri riadení dátovej kvality

RolaČinnostiPozícia zodpovedná za danú činnosť (správca ISVS / dodávateľ)
Dátový kurátorEvidencia požiadaviek na dátovú kvalitu, monitoring a riadenie procesuDátový kurátor správcu IS (odd. dopravy)
Data stewardČistenie a stotožňovanie voči referenčným údajomPracovník IT podpory
Databázový špecialistaAnalyzuje požiadavky na dáta, modeluje obsah procedúrDodávateľ
Dátový špecialista pre dátovú kvalituSpracovanie výstupov merania, interpretácie, zápis biznis pravidiel, hodnotiace správy z meraniaDátový špecialista pre dátovú kvalitu – nová interná pozícia v projekte
*Iná rola (doplniť)  

4.3.5Otvorené údaje

V tejto časti uvádzame otvorené údaje, ktoré budú publikované v rámci projektu. Vznikajúce dáta budú v kvalite 3, čo znamená automatizované publikovanie otvorených údajov. Všetky metadáta datasetov budú registrované v centrálnom katalógu otvorených údajov na data.slovensko.sk. Datasety budú publikované na portáli otvorených údajov mesta s referencovaním na data.slovensko.sk. Správca informačného systému bude voliť z celkovej množiny dát vybrané datasetov na publikáciu. Atribúty jednotlivých objektov evidencie sú v tabuľke v kapitole 4.3.6.

Zvyšovanie dátovej kvality nebude jednorazovou aktivitou, ale bude súčasťou celoživotného cyklu údajov – od zberu až po publikáciu. Kombináciou technologických nástrojov (etl – extract, transform, load, validácie), organizačných opatrení (školenia, data governance), ako aj analytických výstupov a spätnej väzby od používateľov sa zabezpečí, že systém bude poskytovať dôveryhodné a využiteľné údaje v súlade s cieľmi projektu a štandardmi pre inteligentnú verejnú správu.

Projekt neuvažuje s poskytovaním dát do centrálneho riešenia data smart hub. Mesto Košice si však vyhradzuje možnosť takúto integráciu zvážiť v budúcnosti, v závislosti od vývoja národných dátových platforiem, právneho rámca a technickej pripravenosti projektu.

Na lokálnej úrovni budú využívané nasledovné interné analytické nástroje:

  • Vizualizácia údajov v mapovom prostredí
  • Tvorba analytických vrstiev – napr. tematické mapy
  • Generovanie tabuľkových výstupov a export do formátov csv, xlsx pre ďalšie spracovanie v kancelárskych alebo analytických nástrojoch

Tabuľka objektov evidencie sprístupnených ako otvorené údaje:

Názov objektu evidencie / datasetuPožadovaná interoperabilitaPeriodicita publikovania
Dopravné dáta (tok dopravy z IoT senzorov)3★denne
Záznam o intenzite dopravy; štatistiky dopravy3★mesačne
Dáta zimnej údržby ciest (meteodáta, posypy)3★denne
Dáta bežnej údržby ciest (opravy)3★mesačne
Hlásenia dopravných incidentov3★mesačne

Zdôvodnenie:

  • Dopravné dáta z IoT senzorov sú publikované v úrovni 3★ interoperability, keďže obsahujú dynamické údaje vhodné na ďalšie automatizované spracovanie, analytiku a modelovanie dopravných situácií. Ich denné publikovanie je nevyhnutné pre aktuálnosť dopravných informácií a podporu dopravného riadenia.
  • Záznamy o intenzite dopravy a štatistiky sú agregované analytické dáta vhodné na publikovanie v úrovni 3★ pre jednoduchšiu integráciu a strojové spracovanie na mesačnej báze.
  • Dáta zimnej údržby ciest sú dôležité pre bezpečnosť cestnej premávky a včasné upozorňovanie na aktuálne poveternostné a cestné podmienky, preto sú publikované denne v kvalite 3★.
  • Dáta bežnej údržby ciest (opravy) majú vysokú hodnotu pre transparentnosť a kontrolu kvality údržby, z tohto dôvodu sú publikované mesačne v interoperabilite 3★.
  • Hlásenia dopravných incidentov (nehody, havárie) poskytujú občanom dôležité údaje pre plánovanie ciest a bezpečnosť dopravy, publikované sú v úrovni 3★ mesačne.

4.3.6Analytické údaje

V rámci projektu Inteligentné mesto Košice budú vybrané objekty evidencie sprístupnené pre analytické spracovanie, aby podporili rozhodovanie, plánovanie a prípravu mestských politík. Tieto údaje budú sprístupnené analytickým jednotkám, napríklad pre systém Konsolidovaná Analytická Vrstva (KAV).

Tabuľka nižšie sumarizuje zoznam objektov evidencie, ktoré sú v rámci projektu určené pre analytické účely:

IDNázov objektu evidencie pre analytické účelyZoznam atribútov objektu evidenciePopis a špecifiká objektu evidencie
1Dopravné dáta (tok dopravy z IoT senzorov)identifikátor_senzora; dátum_merania; čas_merania; počet_vozidiel; typ_vozidla; smer_jazdy; geografická_pozíciaDáta z dopravných senzorov, obsahujú údaje o intenzite dopravy v reálnom čase. Slúžia na analýzu tokov dopravy a identifikáciu problematických miest v dopravnej sieti mesta.
2Záznam o intenzite dopravy; štatistiky dopravyID_úseku; priemerná_intenzita; maximálna_intenzita; minimálna_intenzita; obdobie_merania; smer_jazdy; typ_vozidlaAgregované historické štatistiky dopravy, určené na analýzu dopravnej situácie, trendov a plánovanie dopravných opatrení.
4Dáta zimnej údržby ciestID_úseku_komunikácie; dátum_údržby; čas_údržby; typ_posypu; množstvo_posypového_materiálu; teplota_vozovky; stav_vozovky; geografická_pozíciaObsahuje údaje o vykonaných zásahoch zimnej údržby, ktoré sú kritické pre hodnotenie efektivity zimnej údržby a prediktívnu analýzu údržby komunikácií.
5Dáta bežnej údržby ciestID_úseku; dátum_opravy; typ_opravy; rozsah_opravy; stav_pred_opravou; stav_po_oprave; geografická_pozíciaObsahuje detailné záznamy o údržbových zásahoch na cestách, potrebné pre plánovanie a analýzu kvality a efektivity údržbových aktivít.
6Hlásenia incidentovID_incidentu; dátum; čas; typ_incidentu (nehoda, havária, porucha, udalosť); lokalita; závažnosť_incidentu; spôsobené_zdržanieDetailné informácie o incidentoch umožňujú analýzu bezpečnostných rizík a hodnotenie účinnosti bezpečnostných opatrení.

Popis spôsobu sprístupnenia údajov pre analytické jednotky

Uvedené objekty evidencie budú v rámci projektu sprístupnené pre analytické jednotky prostredníctvom integračnej vrstvy analytickej platformy projektu, ktorá zabezpečí kontinuálny prístup k dátam v reálnom čase alebo v pravidelných intervaloch (v závislosti od špecifikácie datasetu). Údaje budú konsolidované a harmonizované v súlade s metodickými pokynmi MIRRI pre analytické údaje a budú poskytované v strojovo-spracovateľných formátoch (CSV, JSON, RDF), čím sa zabezpečí ich okamžitá použiteľnosť v analytických nástrojoch verejnej správy.

Údaje budú priebežne aktualizované a ich kvalita bude garantovaná dátovou kanceláriou mesta, ktorá bude zodpovedná za správu a kvalitu údajov vrátane zavedenia pravidelného monitoringu a kontroly údajovej integrity a správnosti.

Každý objekt evidencie bude opatrený metadátami podľa štandardov Open Data a NKIVS (Národná koncepcia informatizácie verejnej správy), vrátane referencovateľného URI identifikátora, čo umožní interoperabilitu, jednoznačnú identifikáciu a dlhodobú udržateľnosť údajov v rámci analytickej platformy.

Sprístupnenie analytických údajov umožní efektívne vyhodnocovanie mestských procesov, operatívne a strategické plánovanie a podporu rozhodovania na všetkých úrovniach riadenia mesta Košice.

4.3.7Moje údaje

V rámci projektu Inteligentné mesto Košice nie sú identifikované údaje, ktoré spadajú do kategórie „moje údaje“. Ide o údaje viažuce sa k fyzickým alebo právnickým osobám (občanom alebo podnikateľom), ktoré sú predmetom evidencie a spracovávané povinným subjektom – mestom Košice.

4.3.8Prehľad jednotlivých kategórií údajov

Prehľad jednotlivých kategórií údajov (TO BE stav projektu)

IDRegister / Objekt evidencieReferenčné údajeMoje údajeOtvorené údajeAnalytické údaje
1Dopravná infraštruktúra (BO_DopravnaInfra)
2Zariadenie (Device)
3Komunikačná sieť (Network)
4Dopravné dáta (tok dopravy z IoT senzorov)
5Dopravný monitoring a adaptívne riadenie premávky
6Centrálne dopravné riadenie (dopravný dispečing)
7Hlásenie incidentu
8Dáta zimnej údržby ciest
9Dáta bežnej údržby ciest

Legenda:

☒ – objekt patrí do danej kategórie, ☐ – objekt nepatrí do danej kategórie

Všetky údaje uvedené v tabuľke sú definované v súlade s Centrálnym modelom údajov verejnej správy a budú spravované v jednotnom mestskom dátovom modeli (doménovom modeli) v rámci projektu Inteligentné mesto Košice.

4.4Technologická vrstva

1755525901086-271.png

4.4.1Prehľad technologického stavu - AS IS

Komunikačná sieť

Komunikačná sieť mesta Košice predstavuje technologickú infraštruktúru, ktorá umožňuje spoľahlivú a bezpečnú komunikáciu medzi jednotlivými organizáciami a útvarmi mesta, ako sú magistrát, mestská polícia, školy, mestské podniky, obchodné spoločnosti mesta a ďalšie mestské organizácie. Jej hlavnou úlohou je zabezpečiť efektívny a bezpečný prenos dát a informácií potrebných pre každodenné fungovanie mesta.

Sieť mesta Košice je v súčasnosti realizovaná predovšetkým prostredníctvom MPLS infraštruktúry, ktorá je poskytovaná externým operátorom (ISP). Táto infraštruktúra vytvára virtuálne privátne siete (VPN) medzi jednotlivými mestskými objektmi, pričom posledná míľa pripojenia do mestských lokalít využíva rôzne dostupné technológie, ako sú optické pripojenia (FO), mikrovlnné spoje (MW), ADSL alebo ďalšie dostupné riešenia podľa konkrétnej lokality.

Komunikačná sieť pozostáva z nasledujúcich hlavných komponentov:

  • Cloudová sieť poskytuje flexibilné a škálovateľné ukladanie a spracovanie veľkých objemov údajov v cloudovom prostredí. Umožňuje zamestnancom prístup k dôležitým údajom a aplikáciám odkiaľkoľvek, čo podporuje moderné pracovné metódy ako vzdialenú prácu či prácu v teréne.
  • Internetová konektivita je centrálne zabezpečená cez vysokorýchlostné a záložné internetové pripojenie poskytované ISP providerom. Tým je zabezpečená stabilná dostupnosť internetových služieb, ktoré využívajú mestské úrady a organizácie na komunikáciu, online služby občanom a digitálne procesy.
  • Mobilná konektivita (4G/LTE) poskytuje zamestnancom možnosť využívať interné systémy a aplikácie v teréne alebo mimo kanceláriu. Zamestnanci tak majú efektívny prístup k potrebným dátam priamo na mieste, kde ich potrebujú.
  • IoT komunikácia (LPWAN, NB-IoT, LoRaWAN) umožňuje efektívne pripojenie inteligentných zariadení a senzorov rozmiestnených po meste. Tieto senzory zbierajú dôležité dáta o prostredí, napríklad o kvalite ovzdušia, obsadenosti parkovacích miest, stave ciest, spotrebe energií, či bezpečnosti. Dáta z IoT zariadení sú centrálne zhromažďované a využívané na analytické a riadiace účely, čím podporujú rozhodovanie založené na dátach.
  • Lokálne LAN siete (Local Area Networks) sú siete v jednotlivých mestských budovách, vrátane magistrátu a 12 ďalších významných mestských organizácií (napríklad Dopravný podnik mesta Košice, Bytový podnik, TEHO, Zoologická záhrada, Knižnica pre mládež a ďalšie). LAN siete sú realizované prevažne pomocou štruktúrovanej kabeláže a ethernetových prepínačov, ktoré zabezpečujú prepojenie počítačov, tlačiarní, IP telefónov, bezpečnostných zariadení a lokálnych serverov. Súčasťou sú aj Wi-Fi prístupové body pre bezdrôtový prístup zamestnancov a návštevníkov.
  • Secure Access Service Edge (SASE) uzol predstavuje plánovaný modernizačný prvok komunikačnej infraštruktúry, ktorý má konsolidovať riadenie bezpečnosti a komunikácie – inbound (externý prístup do siete) aj outbound (prístup do internetu a cloudov). SASE uzol zahŕňa aj podporu cloudových bezpečnostných služieb, ako je Firewall as a Service (FWaaS). Tento prístup umožní jednotnú a flexibilnú správu bezpečnosti a efektívne prispôsobenie ochrany aktuálnym potrebám mesta.

Význam a prínosy aktuálnej komunikačnej infraštruktúry:

  • Komunikačná infraštruktúra mesta Košice predstavuje chrbticový systém, ktorý umožňuje efektívnu a bezpečnú komunikáciu naprieč všetkými mestskými organizáciami. Využitie MPLS technológie a cloudových služieb umožňuje flexibilnú, bezpečnú a spoľahlivú prevádzku všetkých mestských IT služieb. Zároveň predstavuje významný základ pre ďalší rozvoj mesta v oblasti inteligentných technológií (smart city) a digitálnych služieb.
  • Vďaka jednotnej komunikačnej infraštruktúre môže mesto Košice lepšie reagovať na potreby obyvateľov a zabezpečiť, že kritické služby (digitálne podania, online komunikácia, kamerové systémy, správa energetických systémov) sú vždy dostupné a efektívne prevádzkované.

Infraštruktúrne uzly (Infrastructure Node)

Hybridný mestský cloud

Hybridný mestský cloud predstavuje kombinované cloudové prostredie pozostávajúce z dvoch základných častí:

  • Privátny cloud (VDC - Virtual Data Centre) – virtuálna infraštruktúra umiestnená v dátovom centre externého poskytovateľa, ktorá je plne dedikovaná na potreby mesta Košice.
  • Verejný cloud (Microsoft Azure) – cloudové služby verejného providera Microsoft Azure, poskytujúce flexibilné služby a škálovateľnú infraštruktúru pre vybrané produkčné aplikácie, IoT riešenia a ďalšie moderné služby.

Tieto dve časti sú prepojené, čím vytvárajú hybridný model, ktorý kombinuje bezpečnosť, spoľahlivosť a stabilitu privátneho prostredia s flexibilitou, dostupnosťou a pokročilými cloudovými službami verejného prostredia.

1. Privátny cloud (VDC – Virtual Data Centre):

  • Virtuálna infraštruktúra je vo vlastníctve a plnej správe externého poskytovateľa, ktorý zabezpečuje:
    • Fyzické servery
    • Dátové úložiská (diskové polia)
    • Sieťovú infraštruktúru (LAN/WAN)
    • Fyzickú bezpečnosť a redundantné napájanie dátového centra
  • Virtualizačná platforma:
    • Virtualizácia je postavená na platforme VMware. Hypervisor, sieťové konfigurácie a úložiskové systémy sú kompletne riadené poskytovateľom.
    • V súčasnosti infraštruktúra neumožňuje pokročilú kontajnerizáciu (napr. Kubernetes), natívnu podporu Big Data ani stream processing.
    • Prevádzka kritických služieb prebieha tradične – bez horizontálneho škálovania a pokročilej redundancie.
  • Aplikácie a služby v Privátnom cloude:
  • Zastrešuje kľúčové mestské informačné systémy:
    • Administratívne a ekonomické informačné systémy (ERP)
    • Časť GIS systémov
    • Archívne systémy mesta
    • Základné infraštruktúrne služby (DHCP, DNS, AD doménové radiče)
  • Obmedzenia existujúceho Privátneho cloudu:
    • V súčasnosti neponúka natívne nasledovné služby a je nutné ich dopĺňať inými technológiami alebo prostredníctvom Verejného cloudu:
      • Big Data Warehousing
      • Big Data Processing
      • Data Lakes
      • Stream Processing
      • Managed BI (Business Intelligence)
      • IoT Platform
      • Edge Computing

2. Verejný cloud (Microsoft Azure):

  • Poskytovateľ: Microsoft Azure – verejný cloud so širokým portfóliom moderných služieb a infraštruktúry.
  • Mesto Košice využíva Azure cloud na:
    • Vybrané produkčné aplikácie (napr. webové portály, mobilné aplikácie)
    • IoT platformy a riešenia
    • Pokročilé dátové a analytické služby (big data, stream processing)
    • Obnovu po havárii a zálohovacie riešenia
  • Služby Microsoft Azure používané mestom:
    • Výpočtové a hostingové služby
      • Azure Virtual Machines (VMs)
      • Azure App Service & Function Apps
      • Azure Kubernetes Service (AKS)
    • Ukladanie a správa dát
      • Azure Storage Accounts
      • Azure Cosmos DB
      • Azure SQL Database
      • Azure Data Factory
    • Bezpečnosť a identita
      • Azure Key Vault
      • Microsoft Entra ID (Azure AD)
      • Azure Security
      • Azure Application Gateway (WAF)
    • Sieťové riešenia
      • Azure Virtual Network (VNet)
      • Azure Application Gateway & Load Balancer
      • Azure Private Link & DNS
    • Monitorovanie a automatizácia
      • Azure Monitor & Log Analytics
      • Azure Automation
      • Azure Smart Detector
      • Azure Application Insights
    • Obnova po havárii a zálohovanie
      • Azure Backup & Recovery Services
      • IoT a edge computing
      • Azure IoT Central
      • Azure Event Hubs
  • Integrácia s Privátnym cloudom (VDC):
    • Aktuálne je integrácia medzi privátnym VDC a Azure cloudom realizovaná len na úrovni základných VPN spojení bez dedikovanej expresnej linky (ExpressRoute). Zatiaľ nebola implementovaná ani pokročilá hybridná politika, čo obmedzuje možnosť využívať naplno hybridný potenciál oboch cloudových prostredí.

Transformácia IT infraštruktúry mesta Košice prebieha v dvoch hlavných fázach:

  • Fáza 1 (Lift and Shift):
    • Aktuálny stav, kedy sa väčšina aplikácií presúva do Privátneho cloudu bez zásadných úprav architektúry aplikácií.
    • Cieľom je konsolidovať a stabilizovať infraštruktúru, eliminovať lokálne on-premise servery a začať využívať cloudové prostredie.
  • Fáza 2 (Optimization & Modernization):
    • Po konsolidácii budú nasledovať kroky na optimalizáciu aplikácií a modernizáciu infraštruktúry:
    • Refactoring (úpravy kódu)
    • Replatforming (presun na moderné platformy)
    • Re-architecting (zmeny architektúry aplikácií)
    • Rebuild (úplné prepracovanie aplikácií na cloud-native modely, kontajnerizáciu, mikroservisnú architektúru)
  • Plánovaný ďalší rozvoj – SASE integrácia:
    • Ako súčasť ďalšieho rozvoja hybridnej cloudovej infraštruktúry je plánovaná implementácia Secure Access Service Edge (SASE) platformy, ktorá umožní:
    • Konsolidovať riadenie bezpečnosti komunikácie (inbound/outbound) na jednom mieste.
    • Poskytovať služby Firewall as a Service (FWaaS).
    • Umožní jednoduchšie, bezpečnejšie a flexibilnejšie riadenie prístupov k mestskej infraštruktúre, cloudovým aplikáciám a dátam.
    • SASE uzol tak bude kľúčovým prvkom budúcej infraštruktúry, ktorý zvýši úroveň bezpečnosti a efektívnosti riadenia mestskej IT infraštruktúry.

Sieťové uzly v teréne

Sieťové uzly v teréne tvoria kritickú súčasť distribuovanej infraštruktúry mesta Košice. Zabezpečujú spoľahlivú komunikáciu, lokálne spracovanie údajov (edge computing) a prepojenie terénnych IoT zariadení, kamier, dopravných systémov a ďalších inteligentných prvkov mesta s centrálnou cloudovou infraštruktúrou.

Podobne ako Hybridný mestský cloud, sieťové uzly kombinujú spoľahlivosť tradičných technológií s flexibilitou a škálovateľnosťou moderných prístupov k spracovaniu údajov.

Sieťové uzly predstavujú komunikačné a výpočtové body umiestnené strategicky v teréne (križovatky, parkoviská, budovy mestských organizácií), ktoré:

  • Poskytujú sieťovú konektivitu pre IoT zariadenia a senzory.
  • Realizujú lokálne (edge) spracovanie údajov, čím znižujú latenciu a sieťovú záťaž.
  • Zabezpečujú vzdialený monitoring a ovládanie zariadení v reálnom čase.

Technológie používané v uzloch zahŕňajú:

  • Komunikačné technológie:
    • Optické pripojenie (single-mode), ak je dostupné.
    • Mikrovlnné spoje (MW) – tam, kde optická infraštruktúra chýba.
    • Mobilné pripojenia 4G/LTE (Cisco, Teltonika) – zabezpečujú konektivitu v odľahlých lokalitách.
    • LoRaWAN IoT brány (MikroTik, TEKTELIC) – umožňujú efektívny zber dát z malých IoT senzorov.
  • Edge Computing a IoT zariadenia:
    • IoT Edge zariadenia (Advantech Edge Gateway, Cisco IoT Gateway).
    • Environmentálne senzory (Klimator RWIS Lite, Libelium).
    • Videoanalytické zariadenia (Axis, Hikvision) s lokálnou AI analýzou obrazu.
  • Dopravné systémy a inteligentné riadenie:
    • Inteligentné semaforové radiče (Siemens Mobility, Swarco) – adaptívne riadenie dopravy a preferencia MHD.
    • Dopravné senzory a kamery pre real-time monitoring premávky.
  • Bezpečnostné zariadenia:
    • Firewall zariadenia a VPN routery (Cisco, Palo Alto Networks) pre bezpečnú komunikáciu uzlov s centrálnymi systémami.

Každý uzol je robustne navrhnutý, odolný voči vonkajším vplyvom (počasiu, vandalizmu) a vybavený záložným napájaním (UPS).

Aktuálne využitie (AS-IS stav)

V súčasnosti mesto Košice prevádzkuje viacero pilotných projektov a samostatných riešení využívajúcich sieťové uzly v teréne:

  • Mestský kamerový systém – využíva distribuované komunikačné uzly prevažne cez rádiové spoje alebo LTE pripojenia na prenos obrazu z IP kamier. Väčšina uzlov je spravovaná manuálne bez pokročilej centralizácie a automatizácie.
  • Inteligentné dopravné systémy – sú nasadené na vybraných križovatkách a obsahujú radiče semaforov s pripojením k centrálnemu dispečingu. Aktuálne chýba pokročilé lokálne (edge) spracovanie a analýza dát priamo na uzloch.
  • Environmentálne a parkovacie senzory – nasadené v limitovanej miere, prevažne v pilotných projektoch v centre mesta. Chýba centralizovaná správa a plošné pokrytie pre širšie využitie dát zo senzorov.
  • IoT brány pre LPWAN senzory – čiastočne implementované, prevažne v okolí magistrátu a vybraných objektov mesta. Chýba jednotná mestská LPWAN infraštruktúra, ako aj centrálny IoT manažment pre celý systém.
  • Verejné Wi-Fi hotspoty – nachádzajú sa v niekoľkých verejných lokalitách, ale nie sú systematicky integrované do jednotnej mestskej siete a chýba im centrálna správa.

Plánované využitie (TO-BE stav)

V rámci projektu „Inteligentné mesto Košice“ sa plánuje rozsiahle rozšírenie a konsolidácia sieťových uzlov s využitím moderných technológií:

  • Centralizovaná IoT platforma (Azure IoT Central / Azure IoT Hub) – pre jednotný manažment a monitoring všetkých IoT zariadení v teréne.
  • Edge computing na uzloch – pokročilá lokálna analýza údajov (napr. real-time AI videoanalýza incidentov na kamerách).
  • Celoplošné pokrytie IoT senzormi – pre oblasti dopravy, životného prostredia, verejného osvetlenia, parkovania a inteligentných budov.
  • Integrácia s hybridným cloudom – jednotné bezpečné spojenie do privátneho a verejného cloudu (Azure).
  • Implementácia SASE (Secure Access Service Edge) pre jednotné riadenie bezpečnosti komunikácie medzi uzlami a centrálnou infraštruktúrou.

Tieto kroky umožnia mestu využívať efektívnejšie dáta, automatizovať spracovanie a dosiahnuť výrazné zlepšenie kvality a dostupnosti mestských služieb.

Funkčnosť a význam

Sieťové uzly v teréne sú kritickou infraštruktúrou pre Smart City aplikácie mesta Košice:

  • Real-time spracovanie dát – umožňujú rýchlejšiu odozvu na incidenty (napr. dopravné nehody, výpadky osvetlenia).
  • Redukcia záťaže centrálnej siete – vďaka lokálnemu predspracovaniu dát.
  • Škálovateľnosť a flexibilita – jednoduchá integrácia nových IoT zariadení do existujúcej siete bez veľkých infraštruktúrnych zásahov.
  • Vysoká dostupnosť a odolnosť – lokálne autonómne fungovanie uzlov aj pri výpadku spojenia s centrálou.

Sieťové uzly tak predstavujú nevyhnutný medzičlánok medzi fyzickým svetom (senzory, kamery, inteligentné zariadenia) a centrálnym cloudovým prostredím mesta, umožňujúci efektívne, bezpečné a flexibilné riadenie mestských služieb a infraštruktúry.

Plánovaný ďalší rozvoj

V ďalších fázach rozvoja sa plánuje:

  • Plošné nasadenie IoT a videoanalytických senzorov vo všetkých kľúčových oblastiach mesta.
  • Implementácia pokročilých technológií edge computingu na uzloch (embedded AI).
  • Konsolidácia správy uzlov prostredníctvom centralizovanej platformy v hybridnom cloude (Azure IoT a Edge služby).
  • Zavedenie bezpečnostných riešení SASE, ktoré zabezpečia jednotnú správu bezpečnosti a prístupu k infraštruktúre.
  • Uvedené technológie sú aktuálnymi odporúčaniami a môžu byť ďalej spresnené alebo upravené v ďalších fázach projektu na základe detailných technických analýz, potrieb mesta a výsledkov verejného obstarávania.

Systémový softvér

Softvérové komponenty technologickej vrstvy predstavujú kľúčové stavebné bloky, ktoré zabezpečujú spoľahlivý chod, bezpečnosť a efektívnu správu informačných systémov mesta Košice. Vrstva systémového softvéru umožňuje prevádzku aplikácií, uchovávanie a spracovanie dát, autentifikáciu používateľov a riadenie prístupov.

Aktuálna softvérová architektúra mesta Košice je postavená prevažne na tradičných operačných systémoch a databázach, pričom existujú rezervy v implementácii pokročilejších technológií, ako sú kontajnerizácia, real-time dátové spracovanie, či ucelené riešenia pre Big Data. Napriek dostupnosti modernej cloudovej infraštruktúry, mesto zatiaľ len čiastočne využíva tieto pokročilé nástroje.

Operačné systémy serverov

Aktuálnu serverovú infraštruktúru tvorí heterogénne prostredie založené na:

  • Windows Server (2019/2022) – prevažne aktuálne podporované verzie, ktoré zabezpečujú stabilnú a bezpečnú prevádzku hlavných aplikácií.
  • Linux (Debian GNU/Linux 11, Red Hat Enterprise Linux 8) – dominantné linuxové distribúcie využívané pre špecifické aplikácie a systémy.
  • Staršie operačné systémy sa stále nachádzajú na vybraných menej kritických systémoch, no ich používanie je postupne obmedzované. Existujúca heterogenita prináša zvýšené nároky na správu, avšak väčšina kritických služieb už beží na moderných a dlhodobo podporovaných OS platformách.

Databázové systémy

Mesto využíva viacero databázových systémov, pričom dominantné sú:

  • Microsoft SQL Server – hlavná databázová platforma pre kľúčové administratívne a ekonomické systémy.
  • Oracle Database – používaná prevažne pre staršie systémy, ich využívanie je postupne redukované.
  • PostgreSQL/MySQL – používané prevažne v menších aplikáciách a vybraných novších riešeniach.
  • Aktuálnym problémom je, že mnohé IS využívajú vlastné databázy, čím vznikajú dátové silá. Súčasne chýba robustná infraštruktúra pre spracovanie veľkoobjemových dát (Big Data Warehousing, Data Lakes) a pokročilé real-time analytické mechanizmy, ktoré by podporili dátovú integráciu naprieč celým mestom.

Kontajnerizačné nástroje

V súčasnom stave mesto Košice nevyužíva v rozsiahlej miere kontajnerizáciu (Docker/Kubernetes). Väčšina aplikácií je nasadená tradične na virtuálnych serveroch (VM), čo obmedzuje možnosti automatického škálovania, rýchlej integrácie (CI/CD pipeline) a flexibilného cloud-native prístupu. Plná implementácia kontajnerov a Kubernetes klastrov je plánovaná v rámci budúceho rozvoja infraštruktúry mesta.

Adresárové a autentifikačné služby

Mesto aktuálne využíva prevažne tradičné adresárové služby Microsoft Active Directory, ktoré zabezpečujú správu identít a autentifikáciu zamestnancov magistrátu a mestských organizácií. Chýba však pokročilý Identity & Access Management (IAM) pre IoT riešenia, ako aj pre externých partnerov a občanov. Autentifikácia občanov je čiastočne realizovaná cez základné účty, pričom plnohodnotná integrácia s eID (elektronickými občianskymi preukazmi) je zatiaľ obmedzená.

Ekonomický ERP systém

Ekonomický a administratívny ERP systém mesta Košice predstavuje tradičnú, prevažne on-premise aplikáciu, umiestnenú v Privátnom cloude (VDC). Aj keď niektoré moduly ERP už boli čiastočne presunuté do cloudu (hlavne testovacie a záložné prostredia), hlavný produkčný systém stále funguje v tradičnej infraštruktúre. Táto architektúra limituje možnosti škálovania, integrácie a flexibilného prístupu k systému. V ďalšej fáze transformácie je plánovaná modernizácia ERP systému, ktorá by umožnila flexibilnejšiu a robustnejšiu prevádzku v cloudových podmienkach.

Hardvér a zariadenia (Device)

Hardvérová vrstva zahŕňa všetky fyzické zariadenia nevyhnutné pre prevádzku informačných systémov, aplikácií a technologických služieb mesta Košice. Táto vrstva predstavuje technologický základ, ktorý umožňuje každodennú prácu zamestnancov, poskytuje kapacitu pre ukladanie a spracovanie dát, a zabezpečuje spoľahlivú komunikáciu medzi jednotlivými systémami a používateľmi.

Fyzické servery (Device)

  • V súčasnosti mesto Košice nemá vlastnú on-premise fyzickú serverovú infraštruktúru. Viac ako 95 % mestských informačných systémov je presunutých do Hybridného cloudového prostredia (Privátny cloud – VDC a Verejný cloud – Azure).
  • Servery sú spravované externe poskytovateľom infraštruktúry a nachádzajú sa v dátových centrách poskytovateľov cloudových služieb.
  • Virtualizačná vrstva využíva najmä platformu VMware, zabezpečujúcu základné virtualizačné služby bez pokročilej kontajnerizácie. Fyzické servery preto nie sú súčasťou aktuálnej referenčnej architektúry mestskej IKT infraštruktúry.

IoT senzory (Device)

  • Súčasné nasadenie IoT senzorov je obmedzené prevažne na pilotné projekty (napríklad parkovacie senzory, senzory kvality ovzdušia a senzorické riešenia pre environmentálne merania).
  • Existujúce riešenia sú implementované prevažne izolovane, bez jednotnej centrálnej správy (IoT Management Platform), čo komplikuje integráciu a bezpečnosť.
  • Chýba plošné nasadenie IoT senzoriky v kľúčových oblastiach ako je dopravná infraštruktúra, energetika a manažment budov.
  • Aktuálne sú dáta zo senzorov spracované čiastočne v prostredí verejného cloudu Microsoft Azure, avšak bez komplexnej stratégie pre IoT a edge computing.

Mestský videoanalytický systém (Device)

  • Využívané sú videoanalytické detektory (digitálne/analógové kamery) rozmiestnené vo verejnom priestore, prevažne však bez pokročilých AI funkcionalít.
  • Videoanalytický systém funguje izolovane, bez pokročilej integrácie na centrálny dátový systém mesta (data lake). Operátori mestského dohľadu spracúvajú dáta prevažne manuálne.
  • Chýba edge computing kapacita na miestach videoanalýzy, čo limituje možnosti real-time detekcie incidentov alebo dopravných situácií.
  • Zároveň absentuje komplexná stratégia, referenčná architektúra a governance model pre zavedenie a prevádzku služieb Video Surveillance as a Service (VSaaS).

Mobilné zariadenia (Device)

  • Magistrát a mestské organizácie využívajú prevažne štandardné notebooky, tablety a smartfóny na každodennú prácu.
  • Špecializované mobilné IoT brány a zariadenia pre edge computing (napríklad pre vozidlá údržby ciest) sú nasadzované zatiaľ len v pilotných projektoch, no ich plošné nasadenie nie je rozšírené.
  • V oblasti zimnej údržby alebo správy infraštruktúry existujú jednotlivé mobilné senzory, ich celková integrácia do centrálneho systému však stále chýba.

Pracovné stanice a notebooky (Device)

  • Zamestnanci magistrátu a mestských organizácií využívajú klasické klientske počítače (desktop) a notebooky na administratívne úlohy, komunikáciu a prístup k mestským informačným systémom.
  • Súčasťou moderného pracovného prostredia sú aj mobilné notebooky umožňujúce flexibilnú prácu mimo kancelárie.
  • Bezpečnostné opatrenia na pracovných staniciach (ako je šifrovanie diskov, antivírusová ochrana) sú aktuálne zavedené len čiastočne a chýba ich celoplošná konzistentná implementácia.
  • Moderný systém správy životného cyklu koncových zariadení (Microsoft Endpoint Configuration Manager / MECM a Microsoft Intune)
  • V meste Košice je zavedený moderný systém pre správu koncových zariadení na báze Microsoft Endpoint Configuration Manager (MECM) a Microsoft Intune, pokrývajúci približne 70 – 75 % zariadení.

Tento systém zabezpečuje:

  • Centralizovanú distribúciu softvéru (automatické nasadzovanie aplikácií a aktualizácií)
  • Šifrovanie údajov prostredníctvom BitLocker-u
  • Striktné prístupové politiky (vynútenie silných hesiel, firewall pravidiel)
  • Pravidelné bezpečnostné aktualizácie (patchovanie OS a aplikácií)
  • Komplexný monitoring a inventarizáciu zariadení
  • Vzdialenú správu a podporu (diagnostika a vzdialené riešenie problémov)

Pre mobilné zariadenia zabezpečuje systém:

  • Vynútenie compliance politík (Mobile Device Management – MDM)
  • Selektívne vzdialené vymazanie dát (remote wipe)
  • Centrálne riadenie aplikácií pre mobilné zariadenia (Mobile Application Management – MAM)

Mesto Košice disponuje prevažne modernou, no čiastočne nejednotnou hardvérovou infraštruktúrou. Hlavné mestské aplikácie sú dnes prevádzkované v externom hybridnom cloudovom prostredí (privátny a verejný cloud), pričom fyzické servery v on-premise režime už nie sú súčasťou referenčnej architektúry mesta.

Napriek tomu existujú významné rezervy, predovšetkým v oblasti:

  • Plošného nasadenia IoT senzoriky a edge computing riešení.
  • Integrácie videoanalytických systémov a implementácie pokročilej AI analýzy.
  • Jednotného prístupu k bezpečnosti a manažmentu všetkých pracovných zariadení.
  • Modernizácia, plánované plošné zavedenie pokročilých riešení ako kontajnerizácia, edge computing, IoT management a pokročilá bezpečnostná integrácia (SASE platforma) sú kroky, ktoré majú výrazne zvýšiť schopnosť mesta reagovať na nové technologické výzvy a podporovať efektívnu prevádzku smart city riešení.

Sieťové zariadenia

  • Mesto prevádzkuje štandardizované CE routre na pripojenie lokalít do Mestskej siete a firewallov, pričom LAN infraštruktúra zatiaľ zostáva čiastočne nekonsolidovaná – využívané sú switche najmä od výrobcov Cisco a HPE, prípadne ďalších vendorov. Niektoré kľúčové dopravné uzly zatiaľ nie sú plne napojené na mestskú optickú chrbticu a využívajú alternatívne pripojenia ako LTE, DSL či mikrovlnné spoje.
  • Aktuálne prebieha integrácia sieťovej infraštruktúry do jednotného systému centrálneho monitoringu a manažmentu, avšak VLAN a QoS manažment je zatiaľ nedostatočne centralizovaný. Aktívne sú využívané nástroje ako CheckMK (monitoring dostupnosti a výkonu), Cisco Meraki (cloudový manažment) a Cisco ISE (automatizácia sieťových politík).
  • Cieľom prebiehajúcej IT transformácie je plná konvergencia LAN sietí podľa jednotnej referenčnej architektúry. Mestská sieť je koncipovaná ako konvergovaná platforma podporujúca integráciu dátových služieb, hlasových a video služieb (VoIP, videokonferencie), ako aj IoT a edge computing aplikácií. Plánované rozšírenia zahŕňajú predovšetkým posilnenie QoS pre real-time aplikácie a zabezpečenie hladkej integrácie nových technológií.

Kľúčové výzvy a priority

  • Súčasná infraštruktúra mesta Košice čelí viacerým kľúčovým výzvam. Roztrieštená infraštruktúra je spôsobená rôznorodými dátovými centrami (on-premise, privátny cloud - VDC, Azure) bez jednotnej orchestrácie, čo komplikuje centralizovanú správu a škálovanie služieb. Pilotné IoT projekty sú často izolované a chýba im jednotná integračná platforma a ucelená IoT transportná vrstva, čo limituje ich širšie nasadenie.
  • Obmedzené sieťové pokrytie niektorých kľúčových lokalít (najmä v oblasti dopravy) a absencia celomestskej LPWAN siete (LoRaWAN/NB-IoT) výrazne komplikuje plošné nasadenie senzorov a efektívne využitie dát. Ďalšou výzvou je nedostatočná kapacita edge computingu v teréne, čo núti mesto prenášať veľké množstvá surových dát, čím vzniká vyššia záťaž siete a nižšia efektivita spracovania.
  • Staršie operačné systémy a databázy, nedostatočná úroveň kontajnerizácie a chýbajúce CI/CD nástroje navyše znižujú flexibilitu, bezpečnosť a efektívnosť IT prevádzky. Rastúce množstvo cloudových aplikácií a senzorov zároveň zvyšuje bezpečnostné riziká, pričom chýbajú pokročilé IAM riešenia pre IoT zariadenia a centralizovaná bezpečnostná platforma (napr. SASE).
  • Kľúčovými prioritami sú preto plné využitie existujúceho hybridného cloudu, implementácia otvorenej a štandardizovanej architektúry, ako aj dôsledná konsolidácia existujúcej IT infraštruktúry mesta do jednotnej platformy. Tým mesto zaistí škálovateľnosť, bezpečnosť a dlhodobú efektivitu všetkých smart city projektov.

4.4.2Požiadavky na výkonnostné parametre, kapacitné požiadavky – TO BE

Požiadavky na výkonnostné parametre, kapacitné požiadavky – TO BE

ParameterJednotkyPredpokladaná hodnotaPoznámka
Počet interných používateľovPočet150Zamestnanci magistrátu mesta Košice, pracovníci dopravného dispečingu, správy infraštruktúry a analytici
Počet súčasne pracujúcich interných používateľov v špičkovom zaťaženíPočet75Počas špičkovej prevádzky (napr. krízové situácie, dopravné incidenty, zimná údržba)
Počet externých používateľov (internet)Počet100 000Celkový počet registrovaných používateľov občanov a podnikateľov využívajúcich verejné služby
Počet externých používateľov používajúcich systém v špičkovom zaťaženíPočet5 000Odhad súčasne aktívnych používateľov pri výrazných udalostiach (napr. dopravné incidenty, nehody, výluky)
Počet transakcií (podaní, požiadaviek) za obdobiePočet/mesiac50 000Mesačný odhad celkového počtu transakcií, vrátane senzorických dát a občianskych podaní
Objem údajov na transakciuMB/transakcia1 MBPriemerný objem údajov na jednu transakciu (vrátane senzorických údajov, obrazových dát z IoT zariadení)
Objem existujúcich kmeňových dátTB20 TBCelkový počiatočný objem všetkých integrovaných údajov a historických dát
Denný objem generovaných senzorických údajovGB/deň100 GBDenne generované senzorické dáta zo všetkých IoT zariadení (dopravné dáta, meteodáta, videozáznamy)
Požadovaná rýchlosť siete (interná LAN / Govnet pripojenie)Gbit/s10 Gbit/sPožiadavka na vysokorýchlostné interné prepojenie dátového centra a dispečingov
Požadovaná rýchlosť siete pre IoT zariadeniaMbit/s100 Mbit/sMinimálna požadovaná kapacita prenosu pre IoT zariadenia (celková kapacita pripojenia)
Dostupnosť centrálnej dátovej platformy%99,9 %Požadovaná dostupnosť centrálnej platformy (ročne)
Čas odozvy pri práci interných používateľovsekundy< 2 sek.Požadovaná maximálna odozva systému pri práci interných používateľov
Čas odozvy verejného portálusekundy< 3 sek.Požadovaná maximálna odozva systému pri práci externých používateľov
Počet integrovaných IoT zariadeníPočet1 000Celkový počet integrovaných IoT zariadení (senzory dopravy, zimnej údržby, environmentálne senzory, video analytické detektory)

Ďalšie kapacitné a výkonové požiadavky:

  • Škálovateľnosť dátového skladu
    • Platforma musí byť škálovateľná, umožňujúca rozšírenie o ďalších minimálne 50 TB dát počas nasledujúcich 5 rokov.
  • Zálohovanie a obnova údajov
    • Vyžaduje sa denná záloha kritických dát s retenciou 30 dní, týždenná záloha všetkých údajov s retenciou 6 mesiacov.
  • Spracovanie analytických úloh
    • Analytická platforma musí podporovať paralelné spracovanie veľkých objemov údajov (až 1 TB na analytickú úlohu) s výstupmi do 1 hodiny od zadania požiadavky.
  • Podpora vysokého počtu súbežných prístupov k API
    • API platforma musí byť schopná spracovať minimálne 500 simultánnych požiadaviek v špičke.

Tieto kapacitné a výkonnostné parametre zabezpečia efektívne fungovanie riešenia, dostatočný výkon a pripravenosť pre ďalší rast a rozvoj infraštruktúry mesta Košice v rámci projektu Inteligentné mesto Košice.

4.4.3Návrh riešenia technologickej architektúry

Základné princípy architektúry

Technologická architektúra mesta Košice v TO-BE stave predstavuje ucelený a moderný koncept využívajúci existujúci hybridný cloud (Privátny cloud VDC + Microsoft Azure) ako primárnu platformu pre digitalizáciu a modernizáciu služieb. Architektúra je postavená na princípoch modularity, otvorenosti a interoperability (podpora MQTT, REST API, OPC UA), pričom využíva existujúcu mestskú komunikačnú sieť (MPLS infraštruktúra ISP providera) ako primárnu transportnú vrstvu.

Cloudová infraštruktúra (Hybridný cloud)

Privátny cloud (VDC)

Virtuálne dátové centrum umiestnené v dátovom centre externého poskytovateľa, využívajúce platformu VMware. Prevádzkuje najmä kritické administratívne, ekonomické a GIS systémy mesta.

  • Obmedzenia: Chýba natívna podpora pre Big Data, pokročilú kontajnerizáciu a real-time analytiku.

Verejný cloud (Azure)

Poskytuje moderné cloudové služby ako Azure IoT Hub, Azure Data Factory, Azure Kubernetes Service (AKS), Azure Stream Analytics a Azure ML. Určený najmä pre:

  • IoT platformy a riešenia (Azure IoT Central, Azure IoT Hub)
  • Big Data a analytické služby
  • Edge computing (Azure IoT Edge)

Sieťová infraštruktúra

  • MPLS infraštruktúra ISP providera ako primárne komunikačné riešenie mesta, s plánovaným rozšírením o špecializované IoT siete (LoRaWAN, NB-IoT, LTE) len v kritických prípadoch.
  • Centralizácia monitoringu (CheckMK, Cisco Meraki, Cisco ISE) pre celú infraštruktúru.
  • Implementácia SASE (Secure Access Service Edge) platformy pre jednotnú správu bezpečnosti (Firewall as a Service, Zero Trust bezpečnostný model).

Dátová platforma a analytická vrstva

  • Centrálny dátový sklad (Azure Data Lake, SQL Database, Cosmos DB) pre konsolidáciu všetkých dátových zdrojov mesta.
  • Real-time a batch analytika (Azure Stream Analytics, Databricks) na pokročilé dátové analýzy a rozhodovanie v reálnom čase.
  • Jednotný dátový model pre IoT zariadenia, mestské aplikácie a analytické služby.

Edge Computing a IoT vrstva

  • Plošné nasadenie edge computing uzlov (Azure IoT Edge, K3s runtime) v teréne pre lokálne spracovanie dát.
  • Zavedenie videoanalytických systémov s lokálnou AI analýzou incidentov a dopravných situácií (embedded AI).
  • Centrálna IoT platforma (Azure IoT Central, Azure IoT Hub) pre zjednotenú správu všetkých IoT zariadení.

Bezpečnostná architektúra

  • Zavedenie pokročilého Identity & Access Management (IAM) riešenia pre IoT a externé subjekty.
  • Automatizovaná správa zariadení (Azure Device Provisioning Service) s pravidelným auditom a aktualizáciami.
  • Šifrovanie dát (TLS 1.3, AES-256) a centralizovaný bezpečnostný monitoring (Azure Sentinel, CheckMK).
  • Implementácia SASE platformy pre centralizovanú správu bezpečnosti komunikácie medzi edge zariadeniami, aplikáciami a cloudovou infraštruktúrou.

Aplikačná integrácia a modernizácia systémov

  • Modulárna mikroslužbová architektúra – rozdelenie aplikácií do samostatných, škálovateľných mikroslužieb.
  • Postupná migrácia legacy aplikácií na kontajnerizované riešenia (Kubernetes, AKS).
  • API-first prístup pre všetky nové systémy s využitím spoločnej API brány (Azure API Management) pre integráciu s externými systémami a mestskými službami.

DevOps a Kontajnerizačné nástroje

  • Preferované použitie nástrojov Kubernetes (Azure AKS) pre nasadenie kontajnerizovaných aplikácií.
  • Zavedenie DevOps nástrojov pre CI/CD (GitLab CI, GitHub Actions, Azure DevOps) na automatizované nasadzovanie aplikácií.
  • Low-code nástroje (Power Platform) pre rýchly vývoj a nasadenie nových aplikácií pre interné procesy.

Prevádzkové prostredia

  • Vývojové prostredie (DEV) – menší Kubernetes klaster, automatizovaný CI/CD proces, bezpečný prístup pre vývojárov.
  • Testovacie prostredie (TEST) – oddelený, bezpečný Kubernetes klaster, anonymizované údaje, automatizované nasadzovanie aplikácií.
  • Produkčné prostredie (PROD) – vysoko dostupné Kubernetes klastry v hybridnom cloude, multi-zone architektúra, centrálny monitoring a robustné zabezpečenie.

Využitie služieb vládneho cloudu

  • Primárne využitie existujúceho hybridného cloudu (VDC + Azure) s možnosťou nasadenia do vládneho cloudu pri jasne preukázaných ekonomických alebo technologických výhodách.
  • Výber služieb z katalógu vládneho cloudu bude dôkladne evaluovaný a zdôvodnený v BC/CBA analýze, pričom preferované sú existujúce Azure služby pre Big Data, IoT a analytiku.

Požiadavky na HW, SW a licencie (detailne v BC/CBA)

  • HW: Kubernetes klastre v hybridnom cloude (Azure/VDC), fyzické edge zariadenia (Advantech Edge Gateway, Cisco IoT Gateway).
  • Softvér: PostgreSQL (open source), Azure Kubernetes Service, Azure IoT platforma, CI/CD nástroje (GitLab CI, Jenkins, ArgoCD).
  • Licencie: Azure licencie podľa využívaných cloudových služieb.

Kľúčové výzvy a strategické priority

  • Odstránenie fragmentácie a centralizácia IT infraštruktúry a aplikácií mesta.
  • Zavedenie plnohodnotnej IoT platformy a transportnej vrstvy (mestská LPWAN, LoRaWAN/NB-IoT).
  • Implementácia pokročilého edge computingu pre lokálne spracovanie dát v teréne.
  • Plná migrácia existujúcich legacy aplikácií na kontajnerovú architektúru s využitím existujúcich cloudových služieb.
  • Zavedenie jednotnej bezpečnostnej architektúry (Zero Trust, IAM, SASE) a dôsledné dodržiavanie štandardov a otvorených

Takto navrhnutá technologická architektúra (TO-BE stav) umožní mestu Košice dosiahnuť efektívnu digitálnu transformáciu, zlepšiť dostupnosť a kvalitu služieb občanom, zabezpečiť vysokú úroveň bezpečnosti a interoperability mestských systémov, a zároveň umožní efektívne využívanie existujúcich investícií do technologickej infraštruktúry. Návrh rešpektuje existujúce obmedzenia (AS-IS stav), precízne rieši uvedené pripomienky a plne podporuje strategické ciele mesta.

4.4.4Využívanie služieb z katalógu služieb vládneho cloudu

V realizovanom projekte neplánujeme využívať služby z katalógu vládneho cloudu.

4.5Bezpečnostná architektúra

AS IS stav bezpečnostnej architektúry

Súčasné riešenie kybernetickej a informačnej bezpečnosti v meste Košice je založené na čiastočne centralizovanej správe IT, pričom jednotlivé mestské organizácie uplatňujú nejednotné bezpečnostné opatrenia a politiky. Vo viacerých prípadoch existujú len základné kontrolné mechanizmy (firewally, antivírusové riešenia, bežné sieťové segmentovanie). Chýba dôsledná bezpečnostná dokumentácia zodpovedajúca aktuálnym predpisom (napr. vyhlášky o štandardoch a kybernetickej bezpečnosti).

Zálohovanie je realizované nejednotne – niektoré subsystémy majú denné zálohy, iné len adhoc riešenia. Auditné záznamy nie sú konsolidované v SIEM nástroji a mesto nevyužíva plne funkčné monitorovanie bezpečnostných udalostí.

Centralizovaný identitný a prístupový manažment (IAM)

  1. Jednotný autentifikačný mechanizmus pre celú IT infraštruktúru:
    • Všetky organizácie mesta využívajú integrované riešenie založené na:
      • Active Directory
      • Microsoft Entra ID
    • Vzájomne prepojené prostredie s federovanou autentifikáciou
  2. Komplexný identity store pre všetky typy identít:
    • Zamestnanci magistrátu a príspevkových organizácií
    • Externí partneri a dodávatelia
    • Guest používatelia (obmedzené prístupové práva)
    • Systémové a služobné účty
  3. Implementované bezpečnostné politiky:
    • Pravidlá pre silné heslá a multi-faktorovú autentifikáciu (MFA)
    • Podmienený prístup (Conditional Access) podľa rolí a rizika – plánovaná implementácia
    • Pravidelné audity a recertifikácia prístupov
    • Automatizovaná správa životného cyklu identít (onboarding/offboarding)

TO BE stav bezpečnostnej architektúry

Mesto plánuje zjednotiť bezpečnostnú politiku podľa požiadaviek zákona č. 69/2018 Z. z. o kybernetickej bezpečnosti a nadväzujúcich vyhlášok. Všetky kritické aj podporné IT systémy v rámci projektu „Inteligentné mesto Košice“ budú riadené spoločnými bezpečnostnými opatreniami. Integrovaný systém Identity & Access Management (IAM) poskytne centrálnu správu účtov, vrátane Single Sign-On a viacfaktorovej autentifikácie.

Pri riešení sa predpokladá:

  • Implementácia SIEM nástroja pre centralizované logovanie a detekciu incidentov,
  • Nasadenie vrstvenej ochrany (perimetrové firewally, WAF, IPS/IDS systémy),
  • Segmentácia mestskej siete na zóny (riadiaca, DMZ, IoT podsiete) s definovanými pravidlami,
  • Zabezpečenie IoT zariadení (certifikáty, kryptografické protokoly) a šifrovaná komunikácia,
  • Vytvorenie plánu kontinuity (BCP) a disaster recovery (DR) pre dôležité systémy.

Alternatívy zvažujú odlišnú mieru nasadenia cloudu a vlastných on-premise bezpečnostných nástrojov. Hlavnou preferenciou je hybridné riešenie – kritické systémy nasadené v Hybridnom cloude podľa požiadaviek riešenia, pričom bezpečnostná architektúra musí byť koncepčne jednotná.

Súlad s platnými právnymi a technickými normami

Navrhovaná bezpečnostná architektúra rešpektuje:

  • Zákon č. 95/2019 Z.z. o informačných technológiách vo verejnej správe: Integrovaná správa a metodická dokumentácia, schvaľovanie zmien, metodiky pre projektové riadenie,
  • Zákon č. 69/2018 Z.z. o kybernetickej bezpečnosti a súvisiace vyhlášky: Mestské systémy budú kategorizované, v prípade potreby zaradené do základných, pokročilých alebo špecifických bezpečnostných opatrení,
  • Zákon č. 45/2011 Z.z. o kritickej infraštruktúre: Ak by niektoré časti infraštruktúry spadali do kritickej infraštruktúry, zaistia sa osobitné opatrenia,
  • Vyhláška NBU č. 166/2018 Z.z., o podrobnostiach o technickom, technologickom a personálnom vybavení jednotky pre riešenie kybernetických bezpečnostných incidentov  
  • Vyhláška NBU č. 164/2018 Z.z., ktorou sa určujú identifikačné kritériá prevádzkovanej služby (kritériá základnej služby) 
  • Vyhláška NBU č. 362/2018 Z.z., ktorou sa ustanovuje obsah bezpečnostných opatrení, obsah a štruktúra bezpečnostnej dokumentácie a rozsah všeobecných bezpečnostných opatrení  
  • Vyhláška NBU č. 436/2019 Z.z., o audite kybernetickej bezpečnosti a znalostnom štandarde audítora 
  • Vyhláška č. 78/2020 Z. z. o štandardoch pre IT verejnej správy: Dodržiava štandardy pre kybernetickú bezpečnosť, IAM, formáty údajov, logovanie,
  • Vyhláška č. 179/2020 Z. z. (bezpečnostné opatrenia pre ITVS): Riešenie zavedie opatrenia zodpovedajúce výslednej kategorizácii,
  • Vyhláška č. 158/2018 Z. z. (postup pri posudzovaní vplyvu na ochranu osobných údajov): Pre oblasť spracúvania osobných údajov bude vykonaná DPIA (Data Protection Impact Assessment) vždy, keď riešenie prichádza do styku s osobitnými kategóriami údajov,
  • GDPR (Nariadenie (EÚ) 2016/679) a Zákon č. 18/2018 Z. z. o ochrane osobných údajov: Spracúvanie osobných údajov je založené na princípe minimalizácie, prísnej správe prístupov a transparentnom informovaní dotknutých osôb.

Postupy pre dosiahnutie požadovanej bezpečnosti (CIA triáda)

Dôvernosť (Confidentiality):

  • Centrálne IAM, viacfaktorová autentifikácia, segregácia rolí (RBAC), implementácia Tiering modelu,
  • Šifrovanie komunikácie (TLS), šifrovanie citlivých dát,
  • Dôsledné logovanie prístupov a kontrola prístupových práv.

Dostupnosť (Availability):

  • Redundantné servery a sieťová infraštruktúra,
  • Záložné napájanie, HA klastre,
  • Jasný incident management a definované RTO/RPO.

Integrita (Integrity):

  • Kontrola verzie softvérových komponentov, digitálne podpisy,
  • Hashovanie dôležitých databázových tabuliek,
  • Automatizované testy pre zmenové požiadavky a monitorovanie anomálií.

Požiadavky na realizáciu Bezpečnostného projektu

  • Vytvorenie bezpečnostnej politiky mesta Košice, ktorá pokrýva aj projekt „Inteligentné mesto Košice“.
  • Aktualizácia bezpečnostnej dokumentácie (zápisy o rizikách, kategorizácia ITVS, interné smernice).
  • Zavedenie SIEM riešenia na centralizované logovanie bezpečnostných udalostí, reporting a notifikácie.
  • Ochrana proti malvéru, DDoS, a nasadenie mechanizmov pre detekciu a prevenciu prienikov (IPS/IDS).
  • Vytvorenie a pravidelná aktualizácia plánu kontinuity (BCP) a obnovy po havárii (DR).

Požiadavky na používateľské role a správu prístupov

Interní používatelia:

  • Administrátori a pracovníci IT správy: Plný prístup k systémovým nastaveniam, logom, správu kont, s dôrazom na princíp minimálnych oprávnení.
  • Funkční používatelia (zamestnanci magistrátu, mestských organizácií): Prístup len k agendám, v ktorých pôsobia (napr. údržba, dispečing). Režim vychádza z definovaných rolí v IAM.
  • Prevádzka a podpora: Samostatná rola pre dohľad, odstraňovanie incidentov, bez prístupu k osobným údajom, ak to nie je nevyhnutné.

Externí používatelia (občania, podnikatelia, partneri):

  • Prístup cez zabezpečené verejné rozhrania (portály, open API),
  • Overovanie identity pomocou eID alebo iných dôveryhodných metód,
  • Obmedzenie oprávnení len na vopred definované transakcie (napr. podanie žiadosti, zobrazenie stavu, nahlásenie incidentu).

Legislatívne a regulačné dopady projektu

Projekt „Inteligentné mesto Košice“ si vyžiada doplnenie a zosúladenie s legislatívnym rámcom:

  1. Zákon č. 95/2019 Z. z. o ITVS – všetky nové ISVS (IDS, monitoring, údržba, dátový sklad) budú riadne evidované v MetaIS a zdrojové kódy budú odovzdané mestu v súlade s metodickým usmernením MIRRI č. 024077/2023.
  2. Vyhláška č. 401/2023 Z. z. – projekt sa riadi metodikou fázovania (I-03 → R1-1 → implementácia). Detailné BPMN procesy budú dopracované v realizačnej fáze, v súlade s požiadavkami MIRRI QA.
  3. Vyhláška č. 78/2020 Z. z. o štandardoch pre ITVS – projekt zabezpečí publikovanie otvorených dát (dopravné dáta, zimná údržba, incidenty) v úrovni 3★ interoperability, so zápisom do Národného katalógu otvorených dát.
  4. Zákon č. 69/2018 Z. z. o kybernetickej bezpečnosti – všetky nové systémy budú zaradené do kategórií podľa NBÚ, implementované budú opatrenia IAM, SIEM a segmentácia siete.
  5. Všeobecne záväzné nariadenia mesta (VZN) a interné smernice – projekt si vyžiada novelizáciu vybraných VZN (napr. k dopravnej obsluhe a MHD) a úpravu interných procesných predpisov o zimnej údržbe a evidencii zásahov.

Týmto prístupom sa zabezpečí, že projekt „Inteligentné mesto Košice“ bude v plnom súlade s aktuálnou legislatívou, že sa minimalizujú bezpečnostné riziká a že mestská infraštruktúra a údaje budú primerane chránené pri každej aktivite súvisiacej s digitálnou transformáciou.

5.Závislosti na ostatné ISVS / projekty

Tabuľka závislých projektov/IS v TO-BE architektúre Inteligentné mesto Košice:

Projekt plánuje čerpať pasportizačné dáta pre dopravu z projektu_3051 Pasportizácia mestskej infraštruktúry a zelene mesta Košice a plánuje využívať elektronický formulár pre potreby nahlasovanie porúch z oblasti dopravy z projektu_3049 Inovatívne elektronické formuláre mesta Košice.

StakeholderKód projektu/ISVSNázov projektu/ISVSTermín ukončeniaPopis závislosti (vzťah k projektu „Inteligentné mesto Košice“)
Mesto KošiceISVS_14568Inteligentný dopravný systém (IDS)12/2027 (plánované)Komplexný systém riadenia dopravy v Košiciach. Jeho jadrom bude centrálna dopravná ústredňa online napojená na všetky semafory, dopravné senzory, video analytické detektory aj systém MHD. V reálnom čase zbiera dáta o doprave a automaticky optimalizuje nastavenie svetelnej signalizácie podľa aktuálnej situácie, čím zvyšuje plynulosť a bezpečnosť premávky. Prevádzkovateľom bude mesto (dopravný dispečing). IDS je kľúčová súčasť projektu – poskytuje dopravné dáta ostatným modulom a priamo realizuje „smart“ riadenie dopravy.
Mesto KošiceISVS_10383SMART City integračná platforma12/2027 (plánované)Nová centrálna dátová a integračná platforma inteligentného mesta Košice. Predstavuje digitálne srdce riešenia – zhromažďuje údaje zo všetkých senzorov a systémov, spracúva ich a poskytuje jednotné služby vyššej úrovne. Platforma umožní integráciu rôznorodých smart riešení v reálnom čase; pod ňu spadajú komponenty ako doprava, parkovanie, verejné osvetlenie – všetky tieto moduly budú cez platformu prepojené a zdieľajú dáta. Súčasťou platformy je jednotné úložisko mestských dát (Data Lake/dátový sklad) a API rozhrania na prepojenie so súčasnými systémami aj externými zdrojmi. Bez tejto platformy by ostatné smart city systémy nemohli fungovať integrovane.
Mesto KošiceISVS_11074Dátový sklad mesta Košice12/2027 (plánované)Centrálna dátová platforma/úložisko na ukladanie, agregáciu a historizáciu údajov z rôznych zdrojov. V reálnom čase prijíma dáta z IoT senzorov (doprava, parkovanie, prostredie), z mestských IS (napr. dáta MHD z dispečingu, ekonomické údaje o údržbe) aj z externých systémov (napr. meteorologické údaje). Dátový sklad konsoliduje tieto dáta do jednotného formátu a sprístupňuje ich pre nadstavbové analytické nástroje, reporting a Open Data portál. Táto vrstva je základ pre dátovo riadené rozhodovanie – umožňuje analyzovať historické trendy (napr. vývoj dopravy v čase), kombinovať dáta (napr. nehody vs. osvetlenie ulíc) a tvoriť prediktívne modely. Pre projekt je nevyhnutné mať takéto centrálne úložisko, aby všetky nazbierané údaje boli spoľahlivo uchované a dostupné na analýzu.
Mesto KošiceISVS_11075BI platforma (Analytický nástroj mesta Košice)12/2027 (plánované)Súbor Business Intelligence nástrojov a umelej inteligencie na pokročilú analýzu mestských dát. Nad dátovým skladom umožňuje tvorbu interaktívnych dashboardov a reportov pre manažment mesta (napr. prehľad kľúčových dopravných ukazovateľov). Zároveň budú nasadené AI modely pre prediktívnu analytiku – napr. predikcia dopravných zápch podľa historických trendov a aktuálnych dát alebo odhaľovanie anomálií v doprave. Tieto analytické nástroje podporia dátovo riadené rozhodovanie vedenia mesta (simulácie dopadov opatrení, lepšie plánovanie údržby, atď.) a sú preto dôležitým prvkom projektu (smart city musí vedieť dáta aj využiť).
Mesto KošiceISVS_11079Open Data portálv prevádzkePortál pre zverejňovanie otvorených dát mesta Košice. Umožní občanom, vývojárom a podnikateľom voľný prístup k vybraným datasetom z mestského dátového úložiska cez prehľadný katalóg a API rozhrania. Portál bude prepojený aj s geoportálom (mapou), aby si používateľ mohol údaje pozrieť aj vizuálne na mape. Táto komponenta zvyšuje transparentnosť a vytvára podmienky pre vznik inovatívnych aplikácií komunitou, čo je jeden z cieľov smart city.
Mesto Košice, MIRRI SRISVS_5737Inovatívne elektronické formuláre mesta Košice12/2027 (plánované)Zavedenie inovatívnych elektronických formulárov k existujúcim eGovernment službám pre občanov – moderný webový portál s online formulármi a podaniami. Ide o rozšírenie mestských IS o modul elektronických formulárov, ktoré umožnia občanom digitálne podávať žiadosti, hlásenia porúch, petície a iné podania. Riešenie bude integrované s národnými systémami eGovernmentu (ÚPVS – slovensko.sk, elektronická schránka) a s internou registratúrou mesta, takže občan vybaví mestské agendy plne online v súlade s celonárodnými štandardmi. Táto závislosť je kritická, aby smart city projekt priniesol aj reálne digitálne služby (nielen senzory a dáta) a prepojil sa s existujúcim eGovernment ekosystémom SR.
Mesto Košice, Mestská políciaISVS_14562Monitorovací kamerový systém (senzory+AI)12/2027 (plánované)Modernizácia a rozšírenie mestského videoanalytického systému s prvkami umelej inteligencie. Projekt integruje existujúce dopravné a bezpečnostné video analytické detektory do jednotného dohľadu a doplní ich o AI analytický softvér. Video analytické detektory budú automaticky rozpoznávať EČV vozidiel na vjazdoch do mesta či v pešej zóne, detegovať dopravné incidenty (nehody, nelegálne zastavenie, tvorbu kolóny) a hlásiť tieto udalosti do dopravnej centrály. Súčasťou monitoringu sú aj IoT senzory v infraštruktúre – vibračné a teplotné senzory vo vozovke (ISVS_14570) na sledovanie stavu ciest, ktoré vedia včas odhaliť nadmerné zaťaženie. Všetky nazbierané dáta z video-analytických zariadení a senzorov tečú do dátového skladu, kde sa vyhodnocujú a využívajú na operatívne riadenie aj plánovanie údržby. Tento systém poskytuje kľúčové vstupy pre dopravné analýzy – umožní získavať štatistiky o pohybe v meste, čím výrazne prispieva k informačnej základni smart city.
Mesto Košice, MIRRI SRSIEM a IAM komponenty12/2027 (plánované)Bezpečnostné a identity manažment prvky potrebné pre prevádzku smart city ekosystému. SIEM (Security Information and Event Management) komponent zabezpečí centralizované logovanie a monitoring bezpečnostných udalostí zo všetkých modulov – systém bude zaznamenávať všetky operácie (zásahy do riadenia, prístupy k údajom) pre účely detekcie incidentov a auditu. IAM (Identity and Access Management) komponent zase zaistí jednotnú správu identít a prístupov – občania aj zamestnanci sa budú autentifikovať cez jednotné konto alebo cez národné eID, kde je to vyžadované. Tieto prvky sú závislosťou projektu, aby všetky nové integrácie boli bezpečné a v súlade s kyberbezpečnostnými štandardmi, a aby k smart city systémom mali prístup len oprávnené osoby.
Mesto KošiceISVS_5733Geografický informačný systém (GIS)12/2027 (modernizácia)Geografický informačný systém mesta Košice. V projekte zohrá významnú úlohu najmä pri pasportizácii dopravnej infraštruktúry a vizualizácii dát. Počíta sa s úzkou integráciou s ostatnými komponentmi. Obsahuje digitálne mapy ulíc, parciel, sietí, územného plánu a ďalších vrstiev, ktoré sa prepoja s databázami v Smart City platforme. Integrácia systému umožní zobrazovať dopravné dáta na mape – napr. aktuálny stav premávky na úsekoch, lokality porúch osvetlenia, polohu senzorov či video-analytických zariadení. Výstupom bude jednotná digitálna mapa so súčasnými informáciami o všetkých spravovaných aktívach (cesty, budovy, zeleň), využiteľná aj pre analytické nástroje a Open Data. Aktuálne a prepojené geografické údaje sú nevyhnutné pre kontext k dátam zo smart city (pri rozhodovaní aj pri publikácii údajov).

Pozn.: Všetky uvedené systémy a projekty tvoria súčasť cieľovej (TO-BE) architektúry programu „Inteligentné mesto Košice“ a vzájomne sa integrujú. Termíny ukončenia vychádzajú z plánovaného harmonogramu projektu (predpokladané ukončenie Q4/2027) alebo z aktuálneho stavu realizácie.

6.Zdrojové kódy

Pri príprave a realizácii projektu „Inteligentné mesto Košice“ je dôležité, aby dodávateľ odovzdal mestu Košice všetky zdrojové kódy vyvíjaných a modifikovaných softvérových komponentov, a to v takej forme a štruktúre, ktorá umožní nezávislý rozvoj, údržbu a prevádzku týchto riešení v súlade so Zákonom o informačných technológiách vo verejnej správe (Zákon č. 95/2019 Z. z.) a vyhláškou č. 401/2023 Z. z. (o riadení projektov).

Mesto Košice plánuje pri obstarávaní postupovať v zmysle vzoru Zmluvy o dielo.

Usmernenia pre oblasť zdrojových kódov:

Rozsah a forma zdrojových kódov

Zdrojové kódy všetkých nových modulov vyvinutých v projekte:

  • Ucelený a skompilovateľný zdrojový kód (buildovateľný projekt), vrátane všetkých knižníc a závislostí (dependencies).
  • Súčasťou musí byť aj dokumentácia build procesu (napr. README.md, konfiguračné skripty, Dockerfile, CI/CD skripty), aby bolo možné kód znova zostaviť v identickej verzii.
  • Dodávateľ je povinný dodať aj súvisiace „testovacie kódy“ (unit testy, integračné testy).

Zdrojové kódy (príp. konfiguračné skripty) k úpravám existujúcich IS (ak dôjde k modifikácii mestského ERP, a pod.):

  • V prípade, že ide o úpravy proprietárneho systému, ktorého autorské práva vlastní tretia strana, dodávateľom sa doručujú aspoň tie časti kódu (pluginy, moduly, integračné rozhrania, skripty), ktoré vytvoril alebo upravil.
  • Zmeny a prípadné zákaznícke patch-e treba dodať samostatne tak, aby sa dali aplikovať na referenčnú verziu daného softvéru.

Knižnice, manuály, šablóny a ďalšie podpurné artefakty:

  • Šablóny pre e-formuláre, UI komponenty, ID-SK témy (ak sa modifikovali) musia byť takisto odovzdané.
  • V prípade použitia open-source komponentov sa vyžaduje dokumentácia licencií a prípadná modifikácia týchto knižníc.

Licenčné nastavenie – EUPL:

  • Zdrojové kódy vyvinuté v rámci projektu, ktoré sú hradené z verejných zdrojov, budú dodané pod otvorenou licenciou EUPL (European Union Public Licence) alebo licenciou zlučiteľnou so zákonom o ITVS.
  • Všetky časti, ktoré z technologických alebo právnych dôvodov nie je možné dodať pod EUPL (napr. integrácie na proprietárne systémy) bude potrebné špeciálne upraviť v zmluve a zdôvodniť ich licenčný režim.

Spôsob odovzdávania a periodicita

Priebežné verzovanie:

  • Zdrojové kódy (vrátane verzií) sa ukladajú v systéme na správu verzií, napr. Git.
  • Mesto Košice bude mať prístup read-only do tohto repozitára priebežne, aby mohlo sledovať vývoj a vykonávať kontrolu.

Míľnikové odovzdania:

  • Pri dosiahnutí dohodnutých fázy (napr. ukončenie analýzy, ukončenie implementácie konkrétneho modulu, pilotné spustenie, finálna akceptácia) dodávateľ vždy uloží (tzv. release tag) príslušnú verziu kódu a odovzdá ju objednávateľovi.
  • Fakturácia za danú míľnikovú etapu bude podmienená kompletným doručením zdrojových kódov a schválením obsahu mestu Košice (akceptačný protokol).

Záverečné odovzdanie:

  • Po finálnej akceptácii projektu bude dodávateľ povinný odovzdať kompletný, finálny stav zdrojových kódov (vrátane všetkých dokumentačných súborov a manuálov) aj v offline podobe (napr. archív.zip/.tar, odovzdaný na DVD/USB kľúči s kontrolným hash kódom).
  • Táto verzia bude archivovaná ako „Produkčná verzia 1.0“ v rámci mestského úložiska.

Pravidlá pre preberanie, správu a archiváciu zdrojových kódov

Zmluva o dielo / SLA:

  • V Zmluve o dielo (ZoD) a/alebo SLA musí byť uvedené, že všetky zdrojové kódy vyvinuté či modifikované v rámci projektu budú odovzdané mestu Košice najneskôr pri uzavretí konkrétnej vývojovej etapy a následne pri finálnom ukončení projektu.
  • Musí byť definované, že mesto Košice má trvalé a neobmedzené právo nakladať so zdrojovými kódmi (vrátane práva na úpravu, kopírovanie a ďalší vývoj).

Preberací protokol:

Dodávateľ vždy odovzdá mestu tzv. preberací protokol obsahujúci:

  • špecifikáciu, ktorú časť kódu alebo modul odovzdáva,
  • verziu/commit ID,
  • krátky popis zmenených funkcionalít,
  • licenčné informácie (použité open-source knižnice) a spôsob ich integrácie.
  • Až po podpise preberacieho protokolu a úspešnom overení build/kompatibility (t. j. sprievodná kontrola, či je kód v stave buildovateľnom a testovateľnom) je možné pristúpiť k fakturácii danej etapy.

Archivácia:

  • Mesto Košice bude archivovať všetky verzie zdrojových kódov, ktoré boli oficiálne odovzdané, v mestskom repozitári (napr. Gitlab/Bitbucket) s nastavenými prístupovými právami a verzioningom.
  • Archivácia musí byť zabezpečená minimálne na 5 rokov od ukončenia projektu alebo podľa osobitných predpisov o archivačnej lehote.
  • Pri ukončení SLA (podpory) alebo pri prechode na iného dodávateľa sa zdrojový kód (posledná produkčná verzia + všetky relevantné predchádzajúce) považuje za finálne archivovaný a sprístupnený novému dodávateľovi.

Opatrenia na elimináciu vendor lock-in a záväzok k open source

Projekt Inteligentné mesto Košice bude realizovaný v súlade so zákonom č. 95/2019 Z. z. o informačných technológiách vo verejnej správe a vyhláškou č. 401/2023 Z. z., ktoré ukladajú povinnosť zabezpečiť otvorenosť a opätovnú použiteľnosť riešení.

Na elimináciu rizika vendor lock-in sa uplatnia tieto záväzné opatrenia:

  1. Zdrojové kódy a dokumentácia
    • všetky vyvinuté softvérové komponenty budú odovzdané mestu Košice vrátane kompletného zdrojového kódu, konfiguračných súborov, build skriptov a technickej dokumentácie,
    • každá dodaná časť bude obsahovať inštrukcie pre zostavenie (napr. maven/gradle, docker, npm) a popis závislostí,
    • odovzdávanie bude prebiehať priebežne pri jednotlivých míľnikoch, aby sa eliminovalo riziko závislosti od pôvodného dodávateľa.
       
  2. Licenčné podmienky a open source
    • preferovaným licenčným modelom je EUPL (alebo iná kompatibilná OSS licencia),
    • v prípade komerčných komponentov sa budú obstarávať perpetual licence s právom na úpravy a ďalší rozvoj, pokiaľ to bude technicky možné a ekonomicky výhodné,
    • mesto Košice bude mať plné právo softvér používať, rozvíjať interne alebo prostredníctvom iného IT partnera.
       
  3. Sprístupnenie a opätovná použiteľnosť
    • všetky vyvinuté komponenty budú zapísané v MetaIS,
    • pri open-source častiach bude možnosť zverejniť kód (napr. GitHub/GitLab) a umožniť tak príspevky aj od iných dodávateľov.
       
  4. Otvorené štandardy a API-first prístup
    • integračné rozhrania budú implementované na báze otvorených štandardov (REST/JSON, OGC API, CityGML),
    • API rozhrania budú sprístupnené cez mestský API Gateway, čo umožní jednoduchú integráciu ďalších systémov.
       
  5. Možnosť zmeny dodávateľa
    • v zmluve bude zakotvená povinnosť dodávateľa odovzdať zdrojové kódy, dokumentáciu, konfiguračné skripty a administrátorské prístupy,
    • tým sa zabezpečí možnosť preniesť údržbu a rozvoj na iného dodávateľa bez prerušenia prevádzky.

7.Prevádzka a údržba

AS IS stav zabezpečenia prevádzky a údržby

Zabezpečenie prevádzky

  • Serverová infraštruktúra: V súčasnosti mestské informačné systémy (napr. ekonomický IS, GIS) bežia infraštruktúre Hybridného cloudu mesta.
  • Podpora a dohľad: Mesto má základné dohľadové procesy – monitoring niektorých kľúčových služieb (napr. databáz, sietí) beží prostredníctvom open-source nástrojov(CheckMK, Azure Monitor, Log Analytics, Application Insights, Azure Resource Health, VMware vCenter Server). Avšak nie všetky systémy sú zapojené do centrálneho monitoringu, SLA úroveň nie je jednotne definovaná.
    • Service Desk mesta Košice
    • Jednotný kontaktný bod pre IT služby, Service Desk mesta Košice poskytuje centralizovanú podporu pre všetky IT služby magistrátu a pripojených organizácií. Je založený na ITIL osvedčených postupoch a zabezpečuje efektívnu správu požiadaviek a incidentov. Sú implementované Incident Management (IM), Change Management (ChM), Problem Management, Request Fulfillment, Service Catalog. SLA sú nastavené pre vybrané kritické služby (napr. dostupnosť systémov, čas reakcie na incidenty), je implementované monitorovanie dodržiavania SLA. Realizujeme podporu cloudových služieb (Microsoft 365, Azure)
  • Incident manažment: Podpora L1 je prevažne v rukách IT oddelenia mesta; L2 a L3 zabezpečujú externí dodávatelia (avšak dohody o SLA nie sú vždy formálne ošetrené).
  • Údržba a aktualizácie: Chýba dlhodobý plán verzií a rebríček priorít pre údržbu. Mesto Košice udržiava aktualizácie serverových a desktopových operačných systémov a bezpečnostných záplat prostredníctvom automatizovaných a poloautomatizovaných procesov, čím zabezpečuje stabilitu a bezpečnosť IT infraštruktúry.

Úroveň poskytovaných služieb (SLA)

  1. Formálne definované SLA sú len v niektorých projektoch (napr. v zmluve o ekonomickom systéme). V iných oblastiach SLA definované nie sú, prípadne len stručne v zmluvách s externými firmami. SLA sú definované aj pre tieto ćasti IT infraśtruktúry
  • Hybridný cloud
  • Tlačové služby
  • Podpora prevádzky IKT infraštruktúry
  • Mestská sieť
  1. Typicky sa uvádza dostupnosť systémov v pracovných hodinách (8x5) a všeobecná doba odozvy do niekoľkých hodín až dní. Odstraňovanie vážnych porúch funguje ad-hoc s neurčitými lehotami.
  2. IT organizácia nie je pripravená na poskytovanie SLA služieb podľa požiadaviek organizácie. SLA služby nie sú reálne pokryté IT tímov s požadovanými znalosťami a dostupnosťou počas SLA.
  3. Eskalácia problémov: Pre väčšinu IS neexistuje jasná eskalačná matica (kedy eskalovať dodávateľovi, kedy vedeniu, atď.).

Zhrnutie AS IS:

Prevádzka je zabezpečená relatívne funkčne, ale nejednotne. Neexistujú jasné SLA a údržba je často reaktívna. Systémy sa monitorujú čiastočne.

Nedostatky v súčasnom stave:

  • Chýbajúca CMDB (Configuration Management Database):
    • Absencia centralizovanej evidencie IT aktív (CI) obmedzuje efektívne riadenie IT
    • Znemožňuje komplexnú analýzu dopadov a vzťahov medzi systémami
    • Bráni implementácii plnohodnotného IT asset managementu
  • Nefunkčné SLA (Service Level Agreements):
    • Existujúce SLA nie sú v súlade s reálnymi možnosťami IT tímu
    • Požiadavky organizácií (zákazníkov) nie sú transformované do realizovateľných metrík
    • Chýba prepojenie medzi business požiadavkami a IT kapacitami, skúsenosťami

TO BE stav zabezpečenia prevádzky a údržby

V cieľovom stave „Inteligentného mesta Košice“ sa predpokladá profesionálnejšie a jednotnejšie zabezpečenie prevádzky a údržby, naprieč všetkými novými i modernizovanými systémami. Cieľ je vytvoriť efektívnu modernú IT organizáciu v meste Košice, orientovanú na poskytovanie IT služieb, nie len technickú podporu.

IT ORGANIZÁCIA

Budovanie centrálnej IT organizácie mesta Košice ako poskytovateľa služieb pre všetky organizácie v jeho zriaďovateľskej pôsobnosti. Definovanie jasného modelu riadenia (IT governance), organizačnej štruktúry, kompetencií, procesov a SLA.

Komplexná správa IT služieb (ITSM)

  • Budú definované jasné SLA parametre (doba odozvy, doba riešenia) pre jednotlivé kategórie incidentov.
  • Mesto implementuje model, jedného dodávateľa SLA služieb pre podporu poskytovania IT služieb mesta Košice v súvislosti s IKT infraštruktúrou, pre všetky organizácia a obchodné spoločnosti mesta Košice

Formálne SLA

  • Zavedenie formálnych SLA v zmluvách s kľúčovými dodávateľmi. Napr. dostupnosť 99,5 % pri produkčnom režime (24x7) pre kritické riešenia (dopravné riadenie, Kontá Košičana), 8x5 s reakciou do 1 h pre iné systémy.
  • Mesto Košice bude priebežne vyhodnocovať plnenie SLA formou mesačných alebo kvartálnych reportov (z helpdesku). Porušenie SLA môže byť spojené so sankciami, definovanými v zmluve.

Proaktívna údržba

  • Budú nastavené procesy pre pravidelné plánované odstávky (napr. bezpečnostné záplaty, inštalácia minor verzií) a pre prediktívnu údržbu (na základe monitoringu). Skvalitnenie existúceho procesu riadenia zmien v IT infraštruktúre.
  • Pre IoT riešenia (smart doprava, smart osvetlenie) sa vybuduje dispečing s možnosťou vzdialených diagnostík a dispečeri budú mať definované reakčné časy na poruchy.

Vylepšená podpora inovácií

  • Systémy budú navrhnuté modulárne, takže ak bude treba rozširovať funkcionalitu, nebude ohrozená bežná prevádzka. Rovnako sa zavedú testovacie a vývojové prostredia, aby do produkcie nešli neschválené zmeny.

Zhrnutie TO BE:

Prevádzka a údržba budú profesionálne riadené, s formálne definovanou SLA, jednotným helpdeskom a monitorovaním. Kritické systémy (napr. dopravná centrála) budú mať vyššiu dostupnosť a reakčné časy, bežné moduly budú mať garantovaný 8x5 režim podpory. Pre zníženie rizík sa uplatní proaktívny monitoring a jednotné riadenie zmien (Change Management).

7.1Prevádzkové požiadavky

Prehľad požiadaviek na prevádzku a údržbu cieľového riešenia

Disponibilita a SLA

  • Kľúčové systémy (dopravné riadenie, IoT platforma) musia bežať 24×7 s vysokou dostupnosťou (napr. 99,5 % ročne).
  • Nekritické moduly (napr. interná správa dokumentov, archivácia) budú prevádzkované v režime 8×5 (dostupné v pracovných dňoch), s reakčnou dobou do 2 hod.
  • Plánované odstávky na údržbu sa vykonávajú mimo špičkové hodiny, vopred oznámené (min. 48 h).

Help Desk a podpora (L1, L2, L3)

  • L1 – primárne call centrum / Service Desk mesta preberá a triedi hlásenia používateľov, rieši jednoduché problémy (reset hesla, nastavenia).
  • L2 – špecializovaní zamestnanci verejného obstarávateľa (garanti IS) vyhodnocujú eskalované incidenty, majú detailnejšie znalosti, riešia pokročilejšie problémy.
  • L3 – externý dodávateľ (resp. autori a vývojári systému), poskytujú najvyššiu úroveň odbornosti pri vážnych poruchách, bug-fixoch a hĺbkových analýzach.
  • Je potrebné zabezpečiť realizáciu predpokladov pre delivery IT služieb, IT stuff, odbornosť, dostupnosť, kompetencie, governance, procesy.

Monitorovanie a logovanie

  • Automatizovaný zber logov zo systémov do centrálneho dohľadového nástroja (SIEM).
  • Definované alarmy pri výpadku služby, pri chybách a pri preťažení infraštruktúry.
  • Pre IoT zariadenia real-time monitoring stavu a varovanie pri strate komunikácie.

Zálohovanie a obnova (DR, BCP)

  • Pravidelné denné zálohy kritických databáz do oddeleného úložiska (on-premise aj cloud).
  • Mesačné offline zálohy (dlhodobá archivácia).
  • Spracovaný disaster recovery plán s definovanými cieľmi (RPO, RTO) pre obnovenie kľúčových služieb.

Správa a inštalácia patchov / nových verzií

  • Definovaný release management – testovanie patchov v test/prostredí, až potom nasadenie do produkcie.
  • Minimálne raz za štvrťrok bezpečnostné aktualizácie.
  • Každý majoritný upgrade je vopred komunikovaný so zainteresovanými cez Change Advisory Board (CAB).

Školenia a dokumentácia

  • Pre L1 a L2 podporu sa organizujú pravidelné školenia, aby vedeli efektívne riešiť najčastejšie problémy.
  • Dodávateľ L3 odovzdá technickú a administrátorskú dokumentáciu (vrátane popisu architektúry, DB schém, manuálov k modulom).
  • Je potrebné vybudovať kompetencie IT tímu pre zabezečenie dodávky IT služieb Hybridného Cloudu.
  • Je potrebné vybudovať a zabezpečiť udržiavanie CMDB CI pre všetky IT CI.

7.1.1Úrovne podpory používateľov

Prevádzkové požiadavky – úrovne podpory

Nižšie uvádzame základný popis L1, L2 a L3 podpory a definované reakčné / riešiace časy (SLA).

  • Úroveň L1 (Help Desk)
  • Charakter: Priamy kontakt používateľov (interných aj externých) s mestom.
    • Rozsah podpory:
      • Jednoduché požiadavky (reset hesla, inštruktáž, základná diagnostika).
      • Evidencia incidentov a požiadaviek, ich kategorizácia, priradenie priority.
      • Eskalácia na L2 alebo L3, ak problém presahuje základné kompetencie.
    • Čas dostupnosti: typicky 8×5 (pracovné dni, 8:00 – 16:00), s možnosťou pohotovosti pri kritických systémoch.
    • Reakčný čas: Pri prijatí incidentu do 1 hodiny vytvoriť záznam a potvrdiť prijatie.
  • Úroveň L2 (podpora 2. stupňa)
    • Charakter: Skúsení interní garanti systémov a vybraní špecialisti s hĺbkovou znalosťou aplikácií.
    • Rozsah podpory:
      • Riešenie zložitejších chýb, analýza logov, kontrola konfigurácie systémov.
      • Prípadné drobné opravy alebo workaroundy.
      • Eskalácia na L3, ak ide o programovú chybu vyžadujúcu zásah pôvodného vývojára.
    • Čas dostupnosti: zvyčajne 8×5, v prípade kritických incidentov (priorita 1) L2 reaguje aj mimo bežnú dobu (podľa dohody).
    • Reakčný čas: do 2 hodín od eskalácie (z L1) začať riešenie; cieľ riešenia menších chýb do 1 pracovného dňa.
  • Úroveň L3 (podpora 3. stupňa)
    • Charakter: Externý alebo interný vývojársky tím s najhlbšou znalosťou kódu a architektúry.
    • Rozsah podpory:
      • Odstraňovanie komplexných vád v kóde, vývoj nových patchov, nasadzovanie a testovanie fixov.
      • Aplikačná integrácia, hĺbkové analýzy a performance tuning.
    • Čas dostupnosti: Minimálne 8×5, s možnosťou dohody o 24×7 pre kritické aplikácie (napr. dopravné riadenie).
    • Doba reakcie: do 4 hodín pri najvyššej priorite (incident P1 = výpadok kritických funkcií).
    • Cieľová doba odstránenia kritickej chyby: najneskôr 2 pracovné dni (alebo podľa zmluvy).

Štandardný čas podpory, rýchlosť odstraňovania vád, dostupnosť systému a zálohovanie

  • Help Desk (L1)

    • Dostupnosť: 8×5 (pracovné dni 8:00 – 16:00).
    • Registrácia incidentov do 1 hodiny.
    • Kategorizácia incidentov na P1 (kritický, výpadok služby), P2 (závažná chyba, ale čiastočná prevádzka možná), P3 (bežná chyba / otázka).
  • SLA na L3 podporu
  • Dostupnosť: 8×5 pri bežných incidentoch.
  • Pri kritických systémoch (dopravná riadiaca centrála) možná 24×7 pohotovosť, definovaná v zmluve.
  • Odstraňovanie kritických chýb (P1): začiatok riešenia do 4 hodín, cieľ vyriešiť do 2 pracovných dní.
  • Odstraňovanie menej závažných chýb (P2): začiatok riešenia do 1 pracovného dňa, vyriešenie do 5 pracovných dní alebo podľa dohody.
  • Dostupnosť systému
  • Pre strategické moduly (dopravný systém) sa očakáva dostupnosť 99,5 % ročne (24×7).
  • Pre ostatné systémy 98 % (najmä ak sú bežne prístupné len v pracovných hodinách).
  • Zálohovanie a plán obnovy
  • Zálohovanie: minimálne denne (incremental), týždenne plné zálohy. Kritické databázy môžu mať replikáciu real-time (HA klaster).
  • Test obnovy: aspoň raz ročne vykonať cvičnú obnovu dôležitých systémov, dokumentovať čas a priebeh (povinnosť definovaná v SLA).
  • Obnova po havárii: do 24 hodín (RTO) pre najdôležitejšie služby, RPO max. 4 hod.

Požadované SLA na služby systémovej a aplikačnej podpory

Nižšie uvádzame prehľad vybraných parametrov SLA, ktoré sú záväzné pre produkčné aj testovacie prostredie informačných systémov.

Parameter SLAKritické systémyBežné systémy
Čas dostupnosti24 × 7(plánované odstávky dohodou)8 × 5(počas prac. dní 8:00 – 16:00)
Cieľová dostupnosť99,5 % ročne98 % ročne
Kritický incident (P1)Reakcia do 1–4 hOprava max do 2 prac. dníReakcia do 8 hOprava max do 5 prac. dní
Stredný incident (P2)Reakcia do 1 prac. dňaOprava do 5 prac. dníReakcia do 2 prac. dníOprava do 10 dní
Drobné chyby (P3)Oprava v najbližšom release windowOprava v najbližšom release window
ZálohovanieDenné + replikácia v reálnom časeDenné
Testovacie prostredieDostupné 8 × 5, reakcia do 2 dní pri P1Dostupné 8 × 5, reštaurácia max do 5 dní

Pozn.: Konkrétne časy a hodnoty budú spresnené podľa dôležitosti a zmluvných dohôd v SLA. Tabuľka je ilustračná.

7.1.2Riešenie incidentov – SLA parametre

Definícia incidentu

  • Za incident sa považuje chyba informačného systému (IS), ktorá spôsobuje správanie v rozpore s prevádzkovou alebo používateľskou dokumentáciou IS.
  • Nie je považované za incident, ak sa príčina chyby nachádza mimo prostredia IS (napr. výpadok služby vo Vládnom cloude, komunikačnej infraštruktúry alebo iných externých komponentov).

Označenie naliehavosti incidentu

Naliehavosť popisuje, ako rýchlo je potrebné začať incident riešiť. Označuje sa stupňom A–D:

Označenie naliehavostiZávažnosťPopis
AKritickáÚplné zlyhanie systému alebo nie je možné používať žiadnu jeho časť. Nie je možné poskytnúť požadovaný výstup z IS.
BVysokáČiastočné zlyhanie systému, ktoré neumožňuje používať podstatnú časť systému.
CStrednáChyby a nedostatky, ktoré spôsobia čiastočné obmedzenia používania systému.
DNízkaKozmetické a drobných chyby (t. j. nebránia použitiu systému, majú iba malý dopad).

Možný dopad

Dopad popisuje, ako silno incident zasiahne fungovanie mesta, užívateľov a celkové prevádzkové procesy. Označuje sa stupňom 1–3:

Označenie dopaduPopis dopadu
1 – katastrofickýVeľmi vážny, až katastrofický dopad, priamy finančný dopad, výrazná strata dát alebo nefunkčnosť kritickej služby.
2 – značnýZnačný dopad alebo strata dát, komplikuje bežné prevádzkové činnosti.
3 – malýMalý dopad, zvyčajne nebráni základnému fungovaniu, môže znamenať menšiu stratu dát.

Výpočet priority incidentu (matica)

Priorita incidentu vychádza z kombinácie dopadu (1–3) a naliehavosti (A–D) podľa nasledujúcej matice:

 Kritická (A)Vysoká (B)Stredná (C)Nízka (D)
Dopad 1 – katastrofickýP1P2P2P3
Dopad 2 – značnýP2P3P3P4
Dopad 3 – malýP3P3P4P4

Legenda k matici:

  • P1 – najvyššia priorita (kritický incident), ktorý je treba riešiť okamžite.
  • P2, P3, P4 – postupne nižšie priority, s odlišnými požiadavkami na reakčný čas a doba vyriešenia.

Poznámka: Niektoré polia v matici majú rovnaké označenie (napr. P2 / P3). Presné určenie je v kompetencii L2 podpory v spolupráci s nahlasujúcim, pričom vždy sa prihliada na reálnu situáciu a možné následky incidentu.

Vyžadované reakčné doby

Nižšie je uvedená tabuľka so základnými SLA parametrami pre reakčné časy a časy konečného vyriešenia (DKVI). Tieto platia pre incidenty nahlásené na help desk L3 (priamy kanál s úspešným uchádzačom), pričom v praxi sa však incidenty obvykle najprv nahlasujú na L1 (mesto) a eskalujú sa na L2/L3 podľa potreby.

PrioritaReakčná doba (1)Doba konečného vyriešenia (DKVI) (2)Spoľahlivosť (3) (max incidentov/mes.)
10,5 hod. od nahlásenia4  hod.1
21 hod.12 hod.2
31 hod.24 hod.10
41 hod.V rámci plánovaných releasov– (v 3 mesiace, resp. dohodou)

Vysvetlivky k tabuľke:

  • Reakčná doba: Čas od nahlásenia incidentu (priamo na L3) po prevzatie incidentu na riešenie.
  • DKVI – doba konečného vyriešenia: Čas medzi nahlásením a obnovením plnej funkčnosti IS. Po jej uplynutí musí byť systém plne prevádzkyschopný. Do DKVI nie je zahrnutý čas, počas ktorého je potrebná nevyhnutná súčinnosť verejného obstarávateľa (napr. schvaľovanie riešenia, poskytnutie prístupu).
  • Spoľahlivosť: Maximálny počet incidentov danej priority, ktorý môže mesačne nastať bez penalizácie. Každý ďalší incident nad limit sa počíta ako deň omeškania.
  • Incidenty v testovacom prostredí majú spravidla prioritu 3 alebo 4 a nevzťahujú sa na ne prísne lehoty pre produkčné systémy.

Poznámky a výnimky zo SLA

  • Incidenty mimo prostredia IS
    • Ak výpadok spôsobí napr. komunikačná infraštruktúra, Vládny cloud, alebo iný externý faktor, riešenie nemôže byť braná ako zodpovednosť za incident voči úspešnému uchádzačovi.
  • Duplicita / technická príbuznosť
    • Duplicitné alebo technicky súvisiace incidenty nahlásené v rovnakom časovom intervale (napr. v daný pracovný deň) sa považujú za jeden incident z hľadiska SLA.
  • Služby na požiadanie, legislatívne zmeny
    • Tieto SLA parametre neplatia pre špeciálne služby (napr. iné aplikačné úpravy nad rámec paušálu, legislatívne zmeny). Pre ne sa definujú osobitné podmienky dodania a časové lehoty.
  • Plánované releasy
    • Pre prioritu 4 (nízka, kozmetická chyba) je obvykle dohodnuté, že sa rieši a nasadzuje v rámci plánovaných balíčkov (releasov), ktoré môžu prebiehať napr. mesačne alebo štvrťročne.
  • Dostupnosť L3 podpory
    • Štandardne 8×5, avšak pri prioritných systémoch (napr. dopravná riadiaca centrála) môže byť dohodnutá 24×7 pohotovosť.

7.2Požadovaná dostupnosť IS:

PopisParameterPoznámka
Prevádzkové hodiny12 hodínod 6:00 hod. - do 18:00 hod. počas pracovných dní
Servisné okno10 hodínod 19:00 hod. - do 5:00 hod. počas pracovných dní
24 hodín

od 00:00 hod. - 23:59 hod. počas dní pracovného pokoja a štátnych sviatkov
Servis a údržba sa bude realizovať mimo pracovného času.

Dostupnosť produkčného prostredia IS98,5%

98,5% z 24/7/365 t.j. max ročný výpadok je 66 hod.
Maximálny mesačný výpadok je 5,5 hodiny.
Vždy sa za takúto dobu považuje čas od 0.00 hod. do 23.59 hod. počas pracovných dní v týždni.
Nedostupnosť IS sa počíta od nahlásenia incidentu Zákazníkom v čase dostupnosti podpory Poskytovateľa (t.j. nahlásenie incidentu na L3 v čase od 6:00 hod. - do 18:00 hod. počas pracovných dní). Do dostupnosti IS nie sú započítavané servisné okná a plánované odstávky IS.
V prípade nedodržania dostupnosti IS bude každý ďalší začatý pracovný deň nedostupnosti braný ako deň omeškania bez odstránenia vady alebo incidentu.

7.2.1Dostupnosť (Availability)

Dostupnosť (Availability) je pojem z oblasti riadenia bezpečnosti v organizácii. Dostupnosť znamená, že dáta sú prístupné v okamihu jej potreby. Narušenie dostupnosti sa označuje ako nežiaduce zničenie (destruction) alebo nedostupnosť. Dostupnosť je zvyčajne vyjadrená ako percento času v danom období, obvykle za rok. Orientačný zoznam dostupnosti je uvedený v nasledovnom prehľade:

  • 90% dostupnosť znamená výpadok 36,5 dňa
  • 95% dostupnosť znamená výpadok 18,25 dňa
  • 98% dostupnosť znamená výpadok 7,30 dňa
  • 99% dostupnosť znamená výpadok 3,65 dňa
  • 99,5% dostupnosť znamená výpadok 1,83 dňa
  • 99,8% dostupnosť znamená výpadok 17,52 hodín
  • 99,9% (“tri deviatky”) dostupnosť znamená výpadok 8,76 hodín
  • 99,99% (“štyri deviatky”) dostupnosť znamená výpadok 52,6 minút
  • 99,999% (“päť deviatok”) dostupnosť znamená výpadok 5,26 minút
  • 99,9999% (“šesť deviatok”) dostupnosť znamená výpadok 31,5 sekúnd

Hoci je obvyklé uvádzať dostupnosť v percentách, presnejšie ukazovatele sú vyjadrením doby obnovenia systému a na množstvo dát, o ktoré môžeme prísť:

Riešenie dostupnosti v praxi: Nedostupnosť dát je jedným z rizík, ktorý môže postihnúť každú organizáciu. Dostupnosť je jedným s kľúčových požiadaviek na každý dôležitý informačný systém a vplyv na dostupnosť má mnoho faktorov, napríklad:

V prípade, že je časť softvér alebo infraštruktúra zabezpečovaná externe (napr. hosting, webhosting), prenáša sa zodpovednosť za dostupnosť týchto komponentov na dodávateľa. Potom je potrebné mať vhodným spôsobom ošetrenú úroveň dostupnosti, ktorú musí dodávateľ dodržať. Zvyčajne je dostupnosť súčasťou dohody o úrovni poskytovaných služieb (SLA).

7.2.2RTO (Recovery Time Objective)

Recovery Time Objective (zvyčajne sa požíva skratka RTO) je jeden z ukazovateľov dostupnosti dát. RTO vyjadruje množstvo času potrebné pre obnovenie dát a celej prevádzky nedostupného systému (softvér). Môže byť, v závislosti na použitej technológii, vyjadrené v sekundách, hodinách či dňoch.
Využitie RTO v praxi: Ukazovateľ RTO sa z pohľadu zákazníka využíva pre vyjadrenie doby pre obnovu dát. (napr. formou SLA). Na druhú stranu poskytovatelia dnes môžu voliť rôzne technológie zálohovanie, respektíve replikovanie dát a dobu obnovy dát znížiť až k nulovému výpadku. Existujúce technológie sa delia zhruba nasledovne:

  • Tradičné zálohovanie - výpadok a obnova trvá cca hodiny až dni
  • Asynchrónne replikácie dát - výpadok a obnova v poriadku sekúnd až minút
  • Synchrónny replikácie dát - nulový výpadok

7.2.3RPO (Recovery Point Objective)

Recovery Point Objective (zvyčajne sa požíva skratka RPO) je jeden z ukazovateľov dostupnosti dát. RPO vyjadruje, do akého stavu (bodu) v minulosti možno obnoviť dáta. Inými slovami množstvo dát, o ktoré môže organizácia prísť.
Využitie RPO v praxiUkazovateľ RPO sa z pohľadu zákazníka využíva pre vyjadrenie množstva obnoviteľných dát. (napr. formou SLA). Na druhú stranu poskytovatelia dnes môžu voliť rôzne technológie zálohovanie, respektíve replikovanie dát a bod obnovy dát znížiť až k nulovej strate. Existujúce technológie sa delia zhruba nasledovne:

  • Tradičné zálohovanie - výpadok a obnova trvá cca hodiny až dni
  • Asynchrónne replikácie dát - výpadok a obnova v poriadku sekúnd až minút, strata sa blíži k nule
  • Synchrónny replikácie dát - nulová strata

8.Požiadavky na personál

V rámci prípravnej a realizačnej fázy projektu sa očakáva, že dodávateľ aj verejný obstarávateľ budú participovať prostredníctvom nasledujúcich rolí(v zmysle vyhlášky 401/2023):

BIZNIS VLASTNÍK (verejného obstarávateľa)

  • zodpovedá za proces - jeho výstupy i celkový priebeh poskytnutia služby alebo produktu konečnému užívateľovi. Kľúčová rola na strane zákazníka (verejného obstarávateľa), ktorá schvaľuje biznis požiadavky a zodpovedá za výsledné riešenie, prínos požadovanú hodnotu a naplnenie merateľných ukazovateľov. Úlohou tejto roly je definovať na užívateľa orientované položky (user-stories), ktoré budú zaradzované a prioritizované v produktovom zásobníku. Zodpovedá za priebežné posudzovanie vecných výstupov dodávateľa v rámci analýzy, návrhu riešenia vrátane DNR z pohľadu analýzy a návrhu riešenia aplikácii IS.
  • zodpovedný za schválenie funkčných a technických požiadaviek, potreby, obsahu, kvalitatívnych a kvantitatívnych prínosov projektu. Definuje očakávania na kvalitu projektu, kvalitu projektových produktov, prínosy pre koncových používateľov a požiadavky na bezpečnosť. Definuje merateľné výkonnostné ukazovatele projektov a prvkov. Vlastník procesov schvaľuje akceptačné kritériá, rozsah a kvalitu dodávaných projektových výstupov pri dosiahnutí platobných míľnikov, odsúhlasuje spustenie výstupov projektu do produkčnej prevádzky a dostupnosť ľudských zdrojov alokovaných na realizáciu projektu.

Odborník pre IT dohľad/ Quality Assurance (verejného obstarávateľa)

  • zodpovedá za priebežné vyžadovanie, hodnotenie a kontrolu kvality (vecnej aj formálnej) počas celého projektu. Je zodpovedný za úvodné nastavenie pravidiel riadenia kvality a za následné dodržiavanie a kontrolu kvality jednotlivých projektových výstupov. Sleduje a hodnotí kvalitatívne ukazovatele projektových výstupov a o zisteniach informuje projektového manažéra objednávateľa formou pravidelných alebo nepravidelných správ/záznamov.
  • plánuje, koordinuje, riadi a kontroluje systém manažérstva kvality, monitoruje a meria procesy a identifikuje príležitosti na trvalé zlepšovanie systému manažérstva kvality v organizácii v súlade s platnými normami. Zabezpečuje tvorbu cieľov a koncepcie kvality, vrátane kontroly ich plnenia a vykonáva interné a externé audity kvality v súlade s plánom.
  • Počas celej doby realizácie projektu zabezpečuje zhodu kvality projektových výstupov s požiadavkami. Realizuje postupy riadenia kvality tak, aby výsledkom boli projektové výstupy spĺňajúce požiadavky objednávateľa. Kontroluje, či sa riadenie a proces zabezpečenia kvality vykonáva správnym spôsobom, v správnom čase a správnymi osobami.

IT ANALYTIK (verejného obstarávateľa)

  • zodpovedá za zber a analyzovanie funkčných požiadaviek, analyzovanie a spracovanie dokumentácie z pohľadu procesov, metodiky, technických možností a inej dokumentácie. Podieľa sa na návrhu riešenia vrátane návrhu zmien procesov v oblasti biznis analýzy a analýzy softvérových riešení. Zodpovedá za výkon analýzy IS, koordináciu a dohľad nad činnosťou SW analytikov.
  • analyzuje požiadavky na informačný systém/softvérový systém, formálnym spôsobom zaznamenáva činnosti/procesy, vytvára analytický model systému, okrem analýzy realizuje aj návrh systému, ten vyjadruje návrhovým modelom.
  • pripravuje špecifikáciu cieľového systému od procesnej až po technickú rovinu. Mapuje a analyzuje existujúce podnikateľské a procesné prostredie, analyzuje biznis požiadavky na informačný systém, špecifikuje požiadavky na informačnú podporu procesov, navrhuje koncept riešenia a pripravuje podklady pre architektov a vývojárov riešenia, participuje na realizácii zmien, dohliada na realizáciu požiadaviek v cieľovom riešení, spolupracuje pri ich preberaní (akceptácie) používateľom.
  • Pri návrhu IT systémov využíva odbornú špecializáciu IT architektov a projektantov. Študuje a analyzuje dokumentáciu, požiadavky klientov, legislatívne a technické podmienky a možnosti zvyšovania efektívnosti a výkonnosti riadiacich a informačných procesov. Navrhuje a prerokúva koncepcie riešenia informačných systémov a analyzuje ich efekty a dopady. Zabezpečuje spracovanie analyticko-projektovej špecifikácie s návrhom dátových a objektových štruktúr a ich väzieb, užívateľského rozhrania a ostatných podkladov pre projektovanie nových riešení.
  • Spolupracuje na projektovaní a implementácii návrhov. Môže tiež poskytovať poradenstvo v oblasti svojej špecializácie. Zodpovedá za návrhovú (design) časť IT - pôsobí ako medzičlánok medzi používateľmi informačných systémov (biznis pohľad) a ich realizátormi (technologický pohľad).

MANAŽER KYBERNETICKEJ BEZPEČNOSTI (KIB) (verejného obstarávateľa)

  • zodpovedá za dodržanie princípov a štandardov na kybernertickú a IT bezpečnosť, za kontrolu a audit správnosti riešenia v oblasti bezpečnosti.
  • koordinuje a riadi činnosť v oblasti bezpečnosti prevádzky IT, spolupracuje na projektoch, na rozvoji nástrojov a postupov k optimalizácii bezpečnostných systémov a opatrení. Stanovuje základné požiadavky, podmienky a štandardy pre oblasť bezpečnosti programov, systémov, databázy či sieti. Spracováva a kontroluje príslušné interné predpisy a dohliada nad plnením týchto štandardov a predpisov. Kontroluje a riadi činnosť nad bezpečnostnými testami, bezpečnostnými incidentmi v prevádzke IT. Poskytuje inštrukcie a poradenstvo používateľom počítačov a informačných systémov pre oblasť bezpečnosti.

PODMIENKY SPRÁVNEHO a EFEKTÍVNEHO VÝKONU ČINNOSTI role Manažér KIB a ITB:

  1. neobmedzený aktívny prístup ku všetkým projektovým dokumentom, nástrojom a výstupom projektu, v ktorých sa opisuje predmet projektu z hľadiska jeho architektúry, funkcií, procesov, manažmentu informačnej bezpečnosti a spôsobov spracúvania dát, ako aj dát samotných.
  2. rola manažér Kybernetickej a IT bezpečnosti si vyžaduje mať sprístupnené všetky informácie o bezpečnostných opatreniach zavádzaných projektom v zmysle:
  • § 20 zákona č.69/2018 Z. z. o kybernetickej bezpečnosti a o zmene a doplnení niektorých zákonov
  • ustanovení zákona č. 95/2019 Z. z. o informačných technológiách vo verejnej správe a o zmene a doplnení niektorých zákonov

Projektový manažér (dodávateľa)

  • Zodpovednosť: Riadenie realizácie projektu podľa schválenej metodiky (napr. PRINCE2 alebo ekvivalent). Plánovanie, koordinácia a monitoring termínov, rozpočtu a komunikácia s verejným obstarávateľom.
  • Požadované kompetencie:
    • Prax s vedením IT projektov min. 3 roky
    • Certifikát PRINCE2 Practitioner / IPMA / PMI (výhodou)
    • Skúsenosti s koordináciou tímu 5+ ľudí
  • Zodpovednosť v projekte: Vedenie projektovej dokumentácie, organizácia míľnikov, reporting.

Projektový manažér (verejného obstarávateľa)

  • Zodpovednosť: Vnútorná koordinácia medzi odbormi mesta (IT, doprava, finančné), zabezpečenie dostupnosti kľúčových používateľov a rozhodnutí manažmentu.
  • Požadované kompetencie:
    • Znalosť vnútorných procesov samosprávy
    • Prax s projektmi verejnej správy výhodou
    • Orientácia v oblasti delivery riešení IT infraštruktúry-cloud je výhodou
  • Zodpovednosť v projekte: Odsúhlasovanie čiastkových výstupov dodávateľa, zabezpečovanie súčinnosti mestských odborov.

IT architekt / Systémový architekt (dodávateľa)

  • Zodpovednosť: Tvorba cieľovej architektúry (aplikačnej, dátovej, technologickej), návrh integračnej platformy, dohľad nad technickým dizajnom riešenia.
  • Požadované kompetencie:
    • Prax s návrhom informačných systémov min. 3 roky
    • Znalosť integračných technológií (ESB, API manažment, Microservices)
    • Znalosť noriem a metodík (napr. TOGAF, ArchiMate výhodou)
  • Zodpovednosť v projekte: Vypracovanie technického dizajnu, spolupráca s biznis analytikmi, koordinácia vývojového tímu a dohľad nad implementáciou.

IT architekt / Systémový architekt (verejný obstarávateľ)

  • Zodpovednosť: Analýza funkčných a nefunkčných požiadaviek od mesta, spolupráca s kľúčovými používateľmi pri definovaní procesov, tvorba use-case scenárov a biznis špecifikácií.
  • Požadované kompetencie:
    • Skúsenosti s analytickými technikami (BPMN, UML)
    • Prax v IT/business analýzach min. 2 roky
  • Zodpovednosť v projekte: Spracovanie detailnej analýzy požiadaviek, návrh procesov TO-BE, tvorba podkladov pre vývoj.

Vedúci vývojového tímu / Technický líder (dodávateľa)

  • Zodpovednosť: Riadenie vývojárov (programátorov), prideľovanie úloh, dohľad na kvalitu kódu a integrácií.
  • Požadované kompetencie:
    • Senior vývojárska prax 3+ roky
    • Schopnosť vedenia menšieho tímu 3–5 ľudí
  • Zodpovednosť v projekte: Zabezpečenie dodržania technických štandardov, riešenie komplexných technických problémov.

Vývojári (dodávateľa)

  • Zodpovednosť: Implementácia aplikačných modulov, tvorba integrácií a databázových skriptov, príprava testov a nasadenie do prostredí.
  • Požadované kompetencie:
    • Znalosť požadovaných technológií (napr. Java,.NET, JavaScript, DB, ESB, apod.)
    • Znalosti DevOps nástrojov (CI/CD) výhodou

Test manažér (dodávateľa)

  • Zodpovednosť: Plánovanie, príprava a vedenie testovania (funkčné, integračné, výkonnostné, bezpečnostné testy).
  • Požadované kompetencie:
    • Prax s riadením testov aspoň 2 roky
    • ISTQB certifikácia výhodou
  • Zodpovednosť v projekte: Tvorba test plánu, koordinácia testerov, definovanie testovacích scenárov, reporting výsledkov.

Key users / Kľúčoví používatelia (verejný obstarávateľ)

  • Zodpovednosť: Poskytovať detailné znalosti agendy a procesov, spolupracovať pri analýze a testovaní (akceptačnom testovaní).
  • Požadované kompetencie:
    • Dobrá znalosť fungovania príslušného mestského odboru (napr. doprava, ekonomika, styk s občanmi)
    • Ochota zapojiť sa do testovacej fázy a dávať spätnú väzbu
  • Zodpovednosť v projekte: Overiť, či implementované riešenie vyhovuje reálnym potrebám.

Špecialista na integráciu / IoT (dodávateľa) (podľa potreby)

  • Zodpovednosť: Implementácia IoT častí, integrácia senzorov a zariadení, spracovanie real-time dát, prípadne správa LPWAN/5G sietí.
  • Požadované kompetencie:
    • Skúsenosti s IoT platformami, protokolmi (MQTT, LoRaWAN, NB-IoT)
    • Integračné techniky (API, message brokery)

Špecialista na integráciu / Hybridný cloud (dodávateľa)

Špecialista na integráciu / Service Desk (dodávateľa)

Špecialista na integráciu / IT prevádzka (dodávateľa)

Rámcové požiadavky na obsadenie TO-BE procesu

Po skončení implementácie a prechode do ostrej prevádzky bude potrebná kapacita na:

  • Prevádzka a podpora L1 (magistrát / mestské organizácie)
    • Minimálne 1–2 dedikovaní pracovníci magistrátu (Help Desk L1) – prijímajú podnety od používateľov a občanov, základná diagnostika, eskalácia na L2.
    • Kľúčoví používatelia (Key Users) na jednotlivých odboroch mesta – zodpovední za dohľad nad bežnou agendou, rola tzv. „super-user“ pri akceptácií menších zmien.
  • Prevádzka a podpora L2 (verejný obstarávateľ)
    • Interný IT tím zložený z aspoň 2–3 špecialistov:
    • Špecialista na ERP (ekonómia, rozpočty)
    • Špecialista na dopravu/IoT (pre inteligentný dopravný systém)
    • Špecialista na integrácie a sieťovú infraštruktúru
  • Podpora L3 (dodávateľ)
    • Na základe zmluvy o podpore (SLA) bude projektový tím dodávateľa alebo vybraný service-desk riešiť kritické incidenty, technicky zložité problémy, väčšie legislatívne zmeny.
    • Vyžaduje sa, aby mal dodávateľ zabezpečenú službu 8×5 (prípadne 24×7 pre vybrané systémy) a reagoval podľa dohodnutých termínov.
  • Administrátor IoT a senzorickej siete (môže byť interný alebo externý):
    • Zodpovedný za monitoring stavu senzorov (parkovisko, semafory, lampy) a sieťových prvkov.
    • Rieši výpadky, menšie servisné zásahy a koordinuje s dodávateľom väčšie opravy.
  • Administrátor IS a databáz (interný):
    • Zodpovedný za správu OS, databáz a zálohovania, udržiavanie parametrov výkonnosti, reštart služieb po výpadkoch atď.
    • Vyžaduje sa základná znalosť SQL, virtualizačných platforiem, kontajnerových riešení.

Požiadavky na školenia a certifikáty

  • Školenia pre interný IT personál (L1/L2)
    • Administratívne a technické školenie k novým aplikáciám: správa používateľov, základné nastavenia, diagnostika chýb.
    • Integrácie a IoT: oboznámiť sa s IoT platformou, prehľad protokolov, aké denníky a monitoring je k dispozícii.
  • Školenia pre kľúčových používateľov
    • Zaškolenie v používaní nových modulov.
    • Praktické ukážky, testovacie scenáre a e-learning materiály.
  • Školenia pre koncových používateľov (administratívni pracovníci, referenti)
    • Krátke praktické kurzy pri zavedení nových e-služieb.
    • On-line návody, video tutoriály (výhodou).
  • Certifikáty a odborné predpoklady
    • Projektový manažér – odporúčaný certifikát PRINCE2, IPMA, PMI.
    • Architekt, analytik – vhodná znalosť TOGAF, UML/BPMN, ArchiMate.
    • Test manažér – ISTQB Foundation / Advanced.
    • Pracovníci zodpovední za bezpečnosť – certifikácie v oblasti kyberbezpečnosti (CEH, CISSP) výhodou.
    • DevOps a infraštruktúra – certifikácie na platformy (Azure, VM, Kubernetes) sú plus.
  • Periodicita doškoľovania
    • Pri každom väčšom upgrade alebo releasu novej verzie aplikácií je odporúčané vykonať krátke doškolenie pre príslušné roly (najmä L2 administrátori, kľúčoví používatelia), aby sa zabezpečila plynulá adaptácia na nové funkcionality.

9.Implementácia a preberanie výstupov projektu

Projekt bude v zmysle Vyhlášky 401/2023 Z. z. o riadení projektov a zmenových požiadaviek v prevádzke informačných technológií verejnej správy realizovaný́ metódou waterfall.

V zmysle vyhlášky 401/2023 Z. z. o riadení projektov a zmenových požiadaviek v prevádzke informačných technológií verejnej správy je možné pristupovať k realizácii projektu prostredníctvom čiastkových plnení, t. j. inkrementov. V projekte je definovaný́ jeden inkrement na obdobie hlavných aktivít.

Projekt bude realizovaný v 1 inkremente. Mesto Košice zvažovalo v rámci prípravy aj rozdelenie projektu na inkrementy, avšak vzhľadom na ekonomickú nevýhodnosť (časové hľadisko realizácie a prislúchajúce možné ekonomické dopady na Magistrát mesta Košice súvisiace s posunom využívania dát, duplicita zapojenosti interných zamestnancov a náklady na zapojenosť týchto zamestnancov) rozdelenia projektu a tiež možné technické obmedzenia systému (súvisiace s realizáciou úprav systému, príprav integrácií, nedostupnosťou systému)  bola zvolená realizácia projektu formou jedného inkrementu. Taktiež, v zmysle Vyhlášky č. 401/2023 o riadení projektov a zmenových požiadaviek v prevádzke informačných technológií verejnej správy, ktorý definuje povinnosť doručenia inkrementu, jeho nasadenia do produkčného prostredia a následne možnosť pokračovať ďalším inkrementom, táto možnosť je vzhľadom na charakter, obsah a časový harmonogram projektu vylúčená. Realizácia jednotlivých modulov bude prebiehať súčasne, nie postupne.

Harmonogram implementácie s míľnikmi

Rok / štvrťrokKľúčové aktivityVýstupy (míľniky)
2025 – Q3/Q4Finalizácia projektovej dokumentácie, obstarávanie dodávateľaSchválený projekt, podpísaná ZoD
2026 – Q1/Q2Detailný návrh riešenia (R1-1), procesná analýza, návrh legislatívnych zmien (VZN, interné smernice)Dokument Detailný návrh riešenia, návrh legislatívnych úprav, BPMN modely procesov
2026 – Q3/Q4Vývoj a integrácia: pilotná dopravná centrála, adaptívne križovatky (5 uzlov), testovacia prevádzka údržbového systémuPilotná prevádzka IDS a systému údržby
2027 – Q1/Q2Rozšírenie systému na celé mesto (20+ križovatiek, IoT senzory, videoanalýza), napojenie na Open Data portálIntegrované moduly IDS, údržba, monitoring, open data
2027 – Q3Testovanie, bezpečnostné audity, SLA nastavenia, školenia dispečerov a údržbyUkončené funkčné a bezpečnostné testy, vyškolený personál
2027 – Q4Spustenie do produkčnej prevádzky, akceptačné konanieAkceptačný protokol, plná prevádzka systému

10.Prílohy

Dokument neobsahuje prílohy.