I-03 Prístup k projektu (pristup_k_projektu)
PRÍSTUP K PROJEKTU
Vzor pre manažérsky výstup I-03
podľa vyhlášky MIRRI č. 401/2023 Z. z.
Povinná osoba | Ministerstvo cestovného ruchu a športu |
Názov projektu | Vybudovanie systému eVisitor, pre zber, spracovanie a poskytovanie komplexných údajov o cestovnom ruchu v SR |
Zodpovedná osoba za projekt | Meno a priezvisko fyzickej osoby, ktorá predloží dokumenty pre prípravnú/ iniciačnú fázu projektu –zamestnanec /Projektový manažér |
Realizátor projektu | Ministerstvo cestovného ruchu a športu |
Vlastník projektu | Meno a priezvisko fyzickej osoby, ktorá zodpovedá za projekt a schvaľuje predložené dokumenty |
Schvaľovanie dokumentu
Položka | Meno a priezvisko | Organizácia | Pracovná pozícia | Dátum | Podpis (alebo elektronický súhlas) |
Vypracoval |
- História dokumentu
Verzia | Dátum | Zmeny | Meno |
0.1 | 15.12.2024 | Pracovný návrh | |
0.2 | 28.2.2025 | Detailizovaný pracovný návrh | |
- Účel dokumentu
V súlade s Vyhláškou 401/2023 Z. z. o riadení projektov - je dokument Prístup k projektu pre iniciačnú fázu určený na rozpracovanie detailných informácií prípravy projektu „Vybudovanie systému eVisitor, pre zber, spracovanie a poskytovanie komplexných údajov o cestovnom ruchu v SR“, z pohľadu budúceho riešenia.
Obsahuje opis navrhovaného riešenia, architektúru riešenia projektu na úrovni biznis vrstvy, aplikačnej vrstvy, dátovej vrstvy, technologickej vrstvy, infraštruktúry navrhovaného riešenia, bezpečnostnej architektúry, špecifikáciu údajov spracovaných v projekte, čistenie údajov, prevádzku a údržbu výstupov projektu, prevádzkové požiadavky, požiadavky na zdrojový kód. Dodávané riešenie musí
-
- Použité skratky a pojmy
SKRATKA/POJEM | POPIS |
Agilné riadenie projektov | Iteratívny prístup k riešeniu projektu počas celého životného cyklu, Iteratívne alebo agilné životné cykly pozostávajú z viacerých iterácií alebo inkrementácií smerujúcich k dokončeniu projektu. |
Aktivity | Cieľavedomé koordinované činnosti, ktoré sledujú rovnaký, alebo podobný cieľ |
API | Aplikačné rozhranie (application programming interface) |
APV | Aplikačné Programové Vybavenie |
Big data | Údaje, ktoré sú príliš veľké alebo zložité na to, aby sa dali spracovávať pomocou tradičných aplikačných programov na spracovanie údajov. |
Centrálna API | Informaćný systém poskytujúci centrálne služby orchestrácie |
Centrálny metainformačný systém | Je najmä evidenčným portálom, ktorý obsahuje údaje a správu životného cyklu údajov o službách, informačných systémoch, číselníkoch, referenčných registroch a referencovateľných identifikátoroch, licenciách ako aj ďalších komponentoch eGovernmentu na Slovensku |
CR | Cestovný ruch |
CSRÚ | Centrálna správa referenčných údajov |
DataWarehouse | Digitálny úložný systém, ktorý spája a harmonizuje veľké množstvo dát z rôznych zdrojov. Je využívaný na analýzu a reporting nad štruktúrovanými a pološtruktúrovanými dátami |
DDoS | Distributed Denial of Service - útok, pri ktorom viacero zariadení zahltí sieť alebo server požiadavkami, aby ho vyradili z prevádzky. |
DWh | Skratka APV DataWarehouse |
eDesk | Modul ÚPVS pre elektronické komunikačné schránky |
eGov | eGovernment |
EK | Európska komisia |
FO | Fyzická osoba |
GIS | Geografický Informačný Systém |
Hosť | Fyzická osoba, ktorá je ubytovaná v Jednotke |
Hostiteľ | Fyzická alebo Právnická osoba, ktorá poskytuje alebo má v úmysle pravidelne alebo dočasne poskytovať služby krátkodobého prenájmu ubytovania za odmenu na profesionálnom alebo neprofesionálnom základe prostredníctvom online platformy pre krátkodobé prenájmy |
IDS | Intrusion Detection System - bezpečnostný systém, ktorý sleduje sieťovú prevádzku a upozorňuje správcov na podozrivé aktivity alebo hrozby. |
IKT | Informačno komunikačné technológie |
IPS | Intrusion Prevention System - bezpečnostný nástroj, ktorý sleduje sieťovú aktivitu a v reálnom čase blokuje škodlivé hrozby. |
IS | Informačný systém |
IS VS | Informačný systém Verejnej správy |
Jazyk Archimate (ArchiMate ®) | Modelovací jazyk - otvorený a nezávislý Enterprise Architecture štandard, ktorý podporuje popis, analýzu a vizualizáciu v rámci rôznych oblastí činnosti a naprieč nimi. |
Ubytovacia jednotka | Je zariadené ubytovanie nachádzajúce sa v Únii, ktoré je predmetom poskytovania služby krátkodobého prenájmu ubytovania, s výnimkou hotelov a podobných ubytovaní vrátane rekreačných hotelov, apartmánových alebo bytových hotelov, motelov a hostelov |
JDKM | Jednotné digitálne kontaktné miesto |
MCRaŠ | Ministerstvo cestovného ruchu a športu |
Mockup | Iniciálny grafický návrh, ktorý je výstupom iniciačnej fázy projektu a je predmetom ďalšieho spracovania v realizačnej fáze projektu, |
mTLS | Mutual Transport Layer Security - bezpečnostný protokol, pri ktorom si klient aj server navzájom overujú identitu pomocou certifikátov. |
MVSR | Ministerstvo vnútra SR |
My Data | Sprístupnenie údajov, ktoré o osobe vedie a spracováva inštitúcia VS. Tieto údaje sú prístupné len osobe, ktorej sa týkajú. |
NBAD | Network Behavior Anomaly Detection - technológia, ktorá sleduje sieťové správanie a identifikuje nezvyčajné aktivity naznačujúce potenciálne hrozby. |
NKIVS | Národná koncepcia informatizácie VS |
Obec | Lokálna administratívna jednotka (LAU) v zmysle článku 4 nariadenia Európskeho parlamentu a Rady (ES) č. 1059/2003 |
Online platforma | Online platforma v zmysle článku 3 písm. i) nariadenia (EÚ) 2022/2065, ktorá umožňuje hosťom uzatvárať s hostiteľmi zmluvy na diaľku o poskytovaní služieb krátkodobého prenájmu ubytovania; on line platformou je myslená digitálna platforma prevádzkovaná operátorom, ktorý v súlade s §49a ods. 5 zákona o dani z príjmov má registrovanú stálu prevádzkareň a /alebo platforma, ktorá sprostredkúva ubytovanie na základe zmluvy o ubytovaní. |
Oped Data | Informácie alebo údaje voľne a bezplatne dostupné pre každého za rovnakých podmienok |
Orchestrácia | Poskytuje procesnú a aplikačnú podporu pre procesy, ktoré vyžadujú viac ako jeden úkon |
Otvorený zdrojový kód | Zdrojový kód (programu) ktorý je voľne dostupný a možno ho modifikovať a redistribuovať |
PMS | Property mangement system |
Postup registrácie | Akýkoľvek postup, ktorým musia hostitelia a ubytovatelia poskytnúť príslušným orgánom konkrétne informácie a dokumentáciu s cieľom získať registračné číslo, ktoré im umožní ponúkať služby krátkodobého prenájmu ubytovania prostredníctvom online platforiem pre krátkodobé prenájmy |
PO | Právnická osoba |
Príslušný orgán | Vnútroštátny, regionálny alebo miestny orgán členského štátu EÚ, ktorý je príslušný riadiť alebo presadzovať postupy registrácie alebo zbierať údaje o službách krátkodobého prenájmu ubytovania, alebo je zodpovedný za zabezpečenie súladu s uplatniteľnými pravidlami členských štátov týkajúcimi sa prístupu k službám krátkodobého prenájmu ubytovania a ich poskytovania |
Registračné číslo | Jedinečný identifikátor vydaný príslušným orgánom, ktorý identifikuje jednotku |
Responzívny dizajn | Prístup návrhu grafického používateľského rozhrania, ktorý sa používa na to, aby sa obsah hladko prispôsobil obrazovkám rozličných veľkostí |
RFO | Register Fyzických osôb |
RPO | Register Právnických osôb |
SIEM | Security Information and Event Management - systém, ktorý zhromažďuje a analyzuje bezpečnostné údaje zo siete na odhalenie hrozieb a správu incidentov. |
ST | SLOVAKIA TRAVEL |
STR | Short Term Rental – služba krátkodobého prenájmu, je krátkodobý pravidelný alebo dočasný prenájom jednotky poskytovaný za odmenu, či už na profesionálnom alebo neprofesionálnom základe[1], |
ŠÚ SR | Štatistický úrad SR |
UAA | User Account and Authentication |
UC | UseCase (prípad použitia) |
UML | Unified Modeling Language |
údaje o činnosti | Počet nocí, na ktoré je jednotka prenajatá, a počet hostí, ktorým je jednotka prenajatá na noc, spolu s krajinou pobytu každého hosťa v súlade s nariadením (EÚ) č. 692/2011 |
ÚPVS | Ústredný portál VS |
Vendor lock | Situácia, keď zákazník nemôže prestať používať product alebo služby jedného poskytovateľa a prejsť k druhému, lebo by to pre neho bolo ekonomicky nevýhodné |
Vládny cloud | Cloud computing podľa štandardov informačných systémov verejnej správy, |
VZN | Všeobecno záväzné rozhodnutie |
VS | Verejná správa |
WAF | Web Application Firewall - bezpečnostný nástroj, ktorý chráni webové aplikácie filtrovaním a blokovaním škodlivého prenosu. |
WS | Webová služba |
- Popis navrhovaného riešenia
Navrhované riešenie bude novým IS v správe a prevádzke MCRaS.
Jadrom tohto systému bude modul Register eVisitor, ktorý bude spravovať:
- registračné údaje subjektu CR poskytujúceho služby v tejto oblasti získané v procese registrácie, ktoré sa budú týkať najmä:
- identifikačných a osobných údajov registrovaného subjektu
- prevádzok subjektu CR
- ubytovacích jednotiek a ich kapacity
- typu a parametrov poskytovaných služieb
- oprávnení poskytovať služby.
- Registračné údaje organizácie CR získané procesom jej registrácie, v rozsahu „metodického usmernenia MCRaS SR č. 1/2024“.
- Údaje od registrovaných subjektov CR poskytujúcich služby v oblasti CR , ktoré budú získané integráciou IS registrovanej osoby, ktorý údaje vedie a spracováva, alebo získané využitím koncových služieb systému eVisitor v prostredí portálu eVisitor a mobilná aplikácia eVisitor. Tieto sa budú týkať:
- evidovaných hostí/návštevníkov
- typu a množstva využitých služieb.
- On line platformy v prevádzke sprostredkovateľa ubytovania na území SR pre účely CR, ktorá bude:
- poskytovať údaje o sprostredkovaných a zaplatených službách v podobe rezervácie služieb
- Údaje subjektu VS – mesta/obce,
- identifikácia subjektu VS pre oprávnenie prístupu k službám
- parametre miestnej dane za ubytovanie
Register eVisitor bude údaje poskytovať na:
- účely tvorby registra organizácií CR
- účely registra subjektov CR sprístupneného službami IS CSRÚ
- účely overenia registrácie pre:
- subjekt VS
- on line platformu
- získanie informácie o ubytovanej osobe pre:
- Cudzineckú políciu SR o pobyte cudzinca na území SR
- Policajný zbor SR o pobyte osoby v ubytovacom zariadení
- kontrolu činnosti registrovaného subjektu CR pre:
- mesto a obec
- iný subjekt VS
- analytické účely a poskytovanie dát vo forme OpenData
- sprístupnenie služby MyData
Koncové služby pre používateľov systému eVisitor budú sprístupnené modulom Portál eVisitor a vybrané koncové služby modulom Mobilná aplikácia eVisitor. Portál eVisitor umožní používateľovi:
- registračným procesom získať autentifikačné údaje, pre prístup k službám registrovaného subjektu
- žiadosťou iniciovať proces registrácie, aktualizácie registračných údajov a súvisiacich dokumentov
- pozastaviť alebo zrušiť registráciu subjektu VS
- viesť tzv knihu ubytovaných určenú pre tvorbu záznamov o činnosti ubytovacej jednotky a záznamov o ubytovaných osobách zadaných do systému manuálne resp. s podporou OCR mechanizmu
- zadať spätnú väzbu používateľa systému eVisitor o spokojnosti s poskytnutými koncovými službami a publikovaným informačným obsahom
- získať informáciu o činnosti jednotky
- publikovať informácie o CR v SR
Projektom bude realizované
- vytvorenie registra subjektov CR v SR (ubytovacie zariadenia, poskytovatelia krátkodobého ubytovania, zariadenia ostatných služieb CR)
- vytvorenie portálu eVisitor a mobilnej aplikácie eVisitor
- sprístupnenie služieb jednotného digitálneho kontaktného pre overovanie registrácie subjektu CR a poskytovanie informácií o rezerváciách ubytovacích jednotiek a súvisiacich službách pre on line platformu sprostredkovateľa služieb CR
- digitalizáciu procesov súvisiacich s registračnými a oznamovacími povinnosťami ubytovateľov
- vytvorenie aktuálnej údajovej základne o CR
- analytické a reportovacie nástroje pre tvorbu výstupov na podporu riadenia segmentu CR
- poskytovanie on line služieb pre dotknuté OVM
- poskytovanie údajov tretím stranám (OVM, mestá a obce, ŠÚ SR, organizácie CR, ...).
Projektom budú realizované hlavné aplikačné moduly IS eVisitor:
- portál eVisitor
- register eVisitor
- analytický modul
- mobilná aplikácia eVisitor
- modul GIS
Systém bude svojimi funkcionalitami podporovať biznis procesy týkajúce sa:
- Registrácie jednotky CR do centrálneho registra CR eVisitor
- Informovania o činnosti jednotky (počte ubytovaných a strávených nocí) pre oprávnená subjekty
- Poskytnutie údajov o činnostiach hostiteľov od online platformy pre krátkodobé prenájmy , pre MCRaŠ systému eVisitor
- Evidovania ubytovaných v systéme eVisitor
- Spätnej väzby používateľa e-služieb systému eVisitor
- Poskytovania informácií o ubytovaných pre oprávnené subjekty
- Poskytovania údajov za účelom štatistického zisťovania
Zavedenie systému eVisitor do prevádzky bude vyžadovať legislatívne úpravy a vytvorenie nových legislatívnych aktov, ktoré:
- stanovia povinnosť registrácie poskytovateľov krátkodobého ubytovania a ubytovacích zariadení, vrátane podmienok pridelenia jedinečného registračného čísla
- stanovenie povinnosti registrácie vybraných subjektov CR a povinnosti poskytovania dát o ubytovaných do centrálneho systému IS eVisitor
- podmienok sprístupnenia údajov registra eVisitor pre OVM, najmä FS SR, PZ SR, a CP SR.
- podmienok poskytovania údajov pre správcov miestnych daní (daň za ubytovanie) a ŠÚ SR
Projektom budú dotknuté legislatívne
- Zákon č. 455/1991 Zb. o živnostenskom podnikaní (živnostenský zákon)
- Zákon č. 404/2011 Z. z. o pobyte cudzincov a o zmene a doplnení niektorých zákonov
- Zákon č. 582/2004 Z. z. o miestnych daniach a miestnom poplatku za komunálne odpady a drobné stavebné odpady
- Zákon č. 540/2001 Z. z. o štátnej štatistike
- Zákon č. 69/2018 Z. z. o kybernetickej bezpečnosti a o zmene a doplnení niektorých zákonov
- NARIADENIE EURÓPSKEHO PARLAMENTU A RADY (EÚ) 2024/1028 z 11. apríla 2024 o zbere a poskytovaní údajov týkajúcich sa služieb krátkodobého prenájmu ubytovania a o zmene nariadenia (EÚ) 2018/1724
Projekt bude vyžadovať prípravu nového zákona
- „Návrh zákona o poskytovateľoch ubytovania a niektorých podmienkach podnikania“.
Výstupy projektu sú určené pre subjekty:
- Ministerstvo Cestovného ruchu a Športu
- Občan
- FO poskytujúca služby STR
- FO podnikajúca, alebo vykonávajúca inú samostatnú zárobkovú činnosť v oblasti CR
- Podnikateľ v segmente HoReCa
- Cudzinecká polícia SR
- Policajný zbor
- Finančná správa
- Štatistický úrad SR
- Ministerstvo investícií, regionálneho rozvoja a informatizácie SR
- SLOVAKIA TRAVEL
- Subjekt VS
- Organizácie CR
- Samosprávy
Systém eVisitor bude poskytovať koncové služby:
- KS1_ Registrácia subjektu CR
- KS2_ Vydanie oznámenia o registrácii subjektu / plánujem vybudovať
- KS3_ sluzba_egov_7432_ Registrácia organizácie CR/plánujem rozvíjať
- KS4_ Evidencia ubytovaných
- KS5_Spätná väzba používateľa systému eVisitor
- KS6_Poskytnutie informácie o registrovanej jednotke a ubytovaných osobách/ plánujem vybudovať
- KS7_Informovanie o činnosti jednotky/plánujem vybudovať
- KS8_ Publikovanie informácií v cestovnom ruchu_sluzba_egov_7433/plánujem rozvíjať
Hlavné a Podporné aktivity projektu budú realizované v období 03/2025 – 12/2027.
- Architektúra riešenia projektu
Obrázok 1 Architektúra riešenia
Projektom bude realizovaný nový IS eVisitor v správe MCRaS. Projekt bude realizovať:
- Vybudovanie verejnej časti systému eVisitor vo forme grafického používateľského rozhrania určeného koncovému používateľovi. Používateľské rozhranie bude v súlade s ID-SK Frontend – Jednotným dizajn manuálom elektronických služieb a webových sídiel.
- Zavedenie a automatizovaná podpora nových procesov registrácie subjektov CR do nového centrálneho registra eVisitor v správe MCRaS
- Sprístupnenie nových koncových služieb systému eVisitor pre subjekty CR, mestá a obce, subjekty VS, prevádzkovateľov online platforiem a ostatnú verejnosť umožňujúce realizovať:
- koncové služby v prostredí portálu eVisitor a mobilnej aplikácii eVisitor pre autorizovaného a neautorizovaného používateľa
- koncové služby JDKM pre sprostredkovateľov ubytovania (prevádzkovateľa on line platformy) v používateľskom rozhraní tejto služby
- registráciu subjektu CR a overiť jeho registráciu
- získať a vyhľadať nevyhnutné informácie o CR v SR a poskytovateľoch služieb v CR z registra eVisitor, resp. publikovaných MCRaS
- spätnú väzbu používateľa služieb systému eVisitor pre zlepšovanie ich kvality
- Automatizáciu procesov registrácie do registra eVisitor
- Konsolidovanie dátového obsahu registra eVisitor, ktorý dátové entity subjektu CR, ubytovacej jednotky a hosťa spravuje a publikuje.
- Sprístupnenie funkcionalít IS eVisitor zamestnancom MCRaS podľa im priradených používateľských rolí
- Integrácie IS eVisitor za účelom konzumácie a poskytovania dát pre oprávnené subjekty VS v podobe konsolidovaných dát, alebo mikrodát.
- Integrácie IS eVisitor na automatizované systémy ubytovateľov určených na evidenciu hostí a návštevníkov zariadenia (PMS systémy) prostredníctvom vystavenia unifikovaného aplikačného rozhrania.
- Spracovanie veľkých dátových objektov (big data) od poskytovateľov služieb (napr. telekomunikačných) za účelom vytvorenia údajovej základne pre analytický modul systému eVisitor s cieľom tvorby analytických výstupov pre podporu stratégie rozvoja sektoru CR
- Sprístupnenie analytických dát pre používateľov systému a ich vizualizácie v GIS
- Poskytovanie OpenData v požadovanej dátovej kvalite.
- Poskytovanie MyData ?
- Poskytnutie integračných služieb pre PZ SR na overenie prítomnosti hosťa podľa evidencie v registri
- Poskytnutie integračných služieb pre CP SR na informovanie CP o pobyte cudzinca v ubytovacom zariadení
- Poskytnutie integračných služieb pre on line platformu umožňujúcu automatizované overenie registrácie subjektu CR a poskytnutie dát a rezerváciách jednotiek registrovaného subjektu
- Poskytnutie funkcionality tzv „knihy ubytovaných“, najmä pre „malých“ ubytovateľov, ktorým vyplýva zo zákona povinnosť evidovať návštevníka ubytovacej jednotky
- Integrácie služieb registra na IS ŠÚ za účelom poskytovania údajov pre štatistické zisťovania
- Integrácie služieb ÚPVS za účelom elektronickej komunikácie so subjektom CR prostredníctvom el. schránky ÚPVS a poskytnutia služby autentifikácie a služieb e-form
- Poskytovania údajov registra do systému IS CSRÚ
-
- Biznis vrstva
Popis As Is stavu
Z hľadiska existujúceho stavu je možné hovoriť o doteraz neriešenej elektronizácii procesov v oblasti CR, nakoľko ako novovzniknutý OVM MCRaS týmto projektom buduje svoj základný agendový IS pre oblasť CR a navrhuje digitalizáciu nových procesov resp. nový prístup k digitalizácii procesov, ktoré sú v gescii iných OVM.
V oblasti CR bol doteraz realizovaný jediný proces registrácie organizácie cestovného ruchu, ktorý ale prebiehal v čisto papierovej podobe a register je publikovaný v podobe PDF dokumentov, ktoré neumožňujú ďalšie použitie obsiahnutých údajov bez nutnosti ich prepisu. Register je distribuovaný ako Register krajských organizácií CR a oblastných organizácií CR. Zároveň tento register netvorí hlavnú problematickú oblasť, ktorú navrhovaný projekt rieši.
Problematiky CR sa týka aj evidencia turistov, kde je stanovená ohlasovacia povinnosť v prípade zahraničných turistov. Za účelom zlepšenia podmienok pre nahlasovanie cudzincov pre CP SR boli sprístupnené elektronické služby v gescii MVSR umožňujúce túto povinnosť realizovať formou aplikácie knihy ubytovaných, ktorá umožňuje manuálne zadanie údajov návštevníkov prostredníctvom publikovaného používateľského rozhrania, alebo importom údajov v predpísanej podobe z tzv PMS systému v správe ubytovateľa.
Súčasnému stavu odpovedá evidenčný proces ubytovaného cudzinca.
Obrázok 2Proces evidencie cudzinca AsIs
Proces zberu štatistických údajov v oblasti CR je realizovaný prostredníctvom tzv Mesačného výkazu o činnosti ubytovacieho zariadenia (CR 1-12) dostupného ako elektronická služba. Vybraný subjekt CR – ubytovateľ je na základe oslovenia zo strany ŠÚ SR a jeho zaradení do zberu štatistických údajov tento výkaz vyplniť v elektronickej podobe a odoslať ŠÚ SR prostredníctvom sprístupnených e služieb. Zároveň ŠÚ SR poskytuje aplikačné rozhranie, ktoré integráciu na PMS systém ubytovateľa realizuje túto povinnosť prostredníctvom automatizovaného zasielania údajov. Realizácia projektu sa bude dotýkať najmä životnej situácie ŽS5 Administratívny chod podniku.
Popis To Be stavu
Projektom bude riešená nasledujúca množina biznis procesov:
- Registrácie jednotky CR do centrálneho registra CR eVisitor
- Informovania o činnosti jednotky (počte ubytovaných a strávených nocí) pre oprávnená subjekty
- Poskytnutie údajov o činnostiach hostiteľov od online platformy pre krátkodobé prenájmy[2], pre MCRaŠ systému eVisitor
- Evidovania ubytovaných v systéme eVisitor
- Spätnej väzby používateľa e-služieb systému eVisitor
- Poskytovania informácií o ubytovaných pre oprávnené subjekty
- Poskytovania údajov za účelom štatistického zisťovania
Projekt sa venuje nasledovným agendám na úsekoch VS
- U00059 Cestovný ruch
- A0000769 Propagácia a marketing cestovného ruchu
- A0000770 Medzinárodná spolupráca v oblasti cestovného ruchu
- A0000771 Registrácia organizácií cestovného ruchu
- A0000772 Podpora rozvoja cestovného ruchu
- U00024 Dane a poplatky
- A0000224 Rozhodovanie vo veciach miestnych daní, miestnych poplatkov, verejnej dávky, prijatia úveru alebo pôžičky a vykonávanie ich správy
- U00194 Štátna štatistika
- A0002755 Zhromažďovanie a spracúvanie štatistických údajov
Projekt je zameraný na rozsiahlu množinu subjektov, ktoré budú využívať jeho výstupy vo forme služieb IS eVisitor, resp. integrácií, ktoré tento systém pre externé systémy VS bude poskytovať, resp. ich bude využívať pre zabezpečenie základných princípov eGov systémov. Údaje, ktoré bude systém zhromažďovať a spracovávať bude poskytovať ostatným subjektom VS, alebo vo forme OpenData sprístupní verejnosti.
ID | SUBJEKT | Informačný systém |
(názov / skratka) | (MetaIS kód a názov ISVS) | |
1 | MCRaS | IS eVisitor (isvs_xxxxx), isvs_11696 Systém služieb krátkodobého ubytovania |
2 | Hosť/Návštevník (občan SR, EÚ, mimo EÚ) | IS eVisitor (isvs_xxxxx) |
3 | Občan | IS eVisitor (isvs_xxxxx) |
4 | Občan – FO podnikateľ (hostiteľ) | IS eVisitor (isvs_xxxxx), vlastný PMS systém |
5 | Právnická osoba (hostiteľ, poskytovateľ iných ako ubytovacích služieb) | IS eVisitor (isvs_xxxxx), vlastný PMS systém |
6 | Cudzinecká polícia / CP SR | isvs_189 evidencia cudzincov |
7 | Policajný zbor SR / CP | isvs_235 Elektronické služby informačných systémov MV SR na úseku policajného zboru |
8 | Finančná správa SR / FS | isvs_8375 Centrálny register finančnej správy (CRFS) |
9 | Štatistický úrad / ŠÚSR | isvs_420 Register právnických osôb, podnikateľov a orgánov verejnej moci, isvs_411 Integrovaný štatistický informačný systém |
10 | MIRRI | isvs_9342 Modul Otvorené dáta, isvs_8848 Modul elektronických formulárov, isvs_8847 Modul elektronických schránok, isvs_8846 Autentifikačný modul – komunikačná časť, isvs_8705 IS MOU (Manažment osobných údajov), isvs_11776 CSRU Middleware? |
12 | Mesto/Obec | IS miest a obcí, |
13 | Prevádzkovateľ On line platformy | on line platforma pre poskytovanie ubytovacích služieb |
Registrácia subjektu CR
Základným procesom, ktorým bude tvorená údajová základňa systému eVisitor bude registračný proces. Proces bude realizovaný
- Koncová služba umožní subjektu CR, iniciovať proces registrácie do centralizovaného systému eVisitor a uskutočňovať zmeny v registrácii. Subjektom CR sú myslené všetky subjekty hostiteľov a ubytovateľov (Podnikateľ, FO, FO hostiteľ, subjekty zo segmentu HoReCa), ktoré poskytujú ubytovacie služby v segmente CR. Výsledkom registrácie je že hostitelia by mali byť povinní poskytnúť online platformám pre krátkodobé prenájmy svoje registračné čísla, zobraziť každé registračné číslo pri každej zodpovedajúcej položke a poskytnúť hosťom registračné číslo jednotky.
- Registrovaný subjekt bude mať v procese registrácie pridelený jednoznačný identifikátor, ktorým bude reprezentovaný ako subjekt oprávnený poskytovať službu v CR.
- Ak sa uplatní postup registrácie v podmienkach SR, musí byť zabezpečené, aby vnútroštátne právo umožňovalo príslušným orgánom nariadiť online platformám pre krátkodobé prenájmy, aby poskytli ďalšie informácie týkajúce sa konkrétnej jednotky a odstránili položky týkajúce sa jednotiek ponúkaných bez registračného čísla alebo s neplatným registračným číslom alebo v prípadoch zneužitia registračného čísla.
- Životný cyklus registrovaného subjektu bude vyžadovať vykonávanie zmien v registri eVisitor, ktoré sú vyvolané zmenou resp. zánikom podmienok poskytovania služieb ubytovateľa, expiráciou oprávnení na realizáciu týchto služieb, alebo iných dôvodov. Výsledkom zmien registrácie bude úprava evidovaných skutočností bez zmeny oprávnenia poskytovať ubytovacie služby, alebo pozastavenie registrácie resp. výmaz z registra.
- Postupy registrácie by mali umožniť MCRaS zbierať informácie o hostiteľoch a ubytovateľoch a jednotkách týkajúcich sa služieb krátkodobého prenájmu ubytovania. Registračné číslo, ktoré je jedinečným identifikátorom prenajatej jednotky, by malo zabezpečiť, aby sa údaje zozbierané a poskytované online platformami pre krátkodobé prenájmy mohli riadne priradiť hostiteľom/ubytovateľom a jednotkám. Toto registračné číslo by sa malo zahrnúť do verejného a ľahko prístupného registra a členské štáty by mali zabezpečiť, aby uvedené registračné číslo neobsahovalo osobné údaje[3].
- Registrácia subjektu CR umožní aj registráciu subjektu VS (obec/mesto) ako správcu miestnych daní. Registrácia takéhoto subjektu sprístupní služby registra prostredníctvom špecializovaného portálu a vybrané údaje o hostiteľoch/ubytovateľoch a prevádzke ich ubytovacích jednotiek.
Koncové služby v rámci tohto procesu sú realizované spracovaním elektronických žiadostí:
- Žiadosť o registráciu subjektu CR
- Žiadosť o aktualizáciu údajov
- Žiadosť o výmaz z registra
- Žiadosť o pozastavenie činnosti subjektu CR
Schvaľovanie registrácie
- Doručená žiadosť o registráciu subjektu CR a organizácie CR do el. schránky MCRaS bude automatizovane evidovaná v aplikačného komponentu Registratúra a prílohy žiadosti evidované v DMS.
- V prípade papierovej žiadosti bude evidovaná do Registratúry manuálne vrátane príloh žiadosti a samotného dokumentu žiadosti.
- Registratúra vydá notifikáciu o doručenej žiadosti a založenom registratúrnom zázname zodpovednej osobe správcovi registra eVisitor. Notifikácia je prezentovaná v používateľskom rozhraní aplikačného modulu riadenie procesov.
- Správca registra následne žiadosť preskúma v rámci dostupných informácií a overí relevantnosť priložených dokumentov k žiadosti.
- V používateľskom rozhraní komponentu riadenie procesov žiadosť schváli resp. zamietne. Komponent riadenia procesov spustí úlohu generovania oznámenia o schválení resp. zamietnutí a založí registratúrny záznam s prílohou oznámenia na základe integrácie so správou registratúry.
- Registratúra vygeneruje a odošle správu do el. schránky žiadateľa, resp. umožní manuálne dokončenie procesu uzavretím a vytlačením dokumentu oznámenia o registrácii, ktorý bude doručený poštou žiadateľovi.
- Proces je totožný pre všetky typy predložených žiadostí.
- Účel: Zápis do registra eVisitor je potrebný na to, aby subjekty CR mohli poskytovať ubytovacie služby a nahlasovať údaje o hosťoch. Zároveň sprístupňuje funkcionality systému eVisitor v prostredí portálu eVisitor a mobilnej aplikácie eVisitor pre autentifikovaných používateľov
- Špecifiká:
- Subjekty sú povinné predložiť identifikačné údaje (meno, adresa, IČO pre právnické osoby), informácie o ubytovacích jednotkách (kapacita, typ služieb) a doklady potvrdzujúce oprávnenie podnikať v CR.
- Registrácia je nevyhnutná na to, aby jednotky subjektov CR mohli byť ponúkané na online platformách – každej jednotke bude pridelené registračné číslo.
- Po dokončení registrácie získajú subjekty prístup k evidencii hostí prostredníctvom "knihy ubytovaných" a k správe hostiteľov/ubytovateľov v regióne spravovanom príslušnou samosprávou
- E-formulár hlavný:
- Žiadosť o registráciu subjektu CR.
- E-formuláre odvodené:
- Žiadosť o aktualizáciu údajov.
- Žiadosť o pozastavenie činnosti.
- Žiadosť o výmaz z registra.
- Výstup: Registračné číslo, autentifikačné údaje na portál/aplikáciu, vytvorenie elektronickej ubytovacej knihy.
- Účel: Zaregistrovať poskytovateľa online platformy (zahraničného alebo domáceho) do systému eVisitor, aby mohol poskytovať údaje o rezerváciách a overovať registráciu ubytovateľov prostredníctvom API s využitím mTLS autentifikácie.
- Špecifiká:
- Proces rozlišuje zahraničný subjekt (s prevádzkarňou na Slovensku, žiadosť podáva vedúci organizačnej zložky s eID) a domáci subjekt (slovenská firma, žiadosť podáva konateľ/oprávnená osoba s eID).
- Zahŕňa automatizované spracovanie cez Slovensko.sk, overenie žiadosti zamestnancom MCRaŠ, generovanie mTLS certifikátu, zápis do registra a sprístupnenie API GW.
- E-formulár hlavný :
- Žiadosť o registráciu poskytovala online platformy
- E-formuláre odvodené :
- Žiadosť o aktualizáciu údajov
- Žiadosť o výmaz z registra
- Výstup: API kľúče/prístupové tokeny
- Účel : Zaregistrovať mesto alebo obec ako správcu miestnej dane za ubytovanie v systéme eVisitor, umožniť zadanie parametrov poplatkov pri registrácii.
Registrácia subjektov CR nie je blokovaná neprihlásením sa správcom miestnej dane pre oblasť kde poskytujú ubytovacie služby.
- Špecifiká :
- Systém eVisitor zosynchronizuje číselník obcí (napr. z ŠÚ SR) na začiatku, z ktorého si mesto/obec vyberie svoju položku pri registrácii.
- Oprávnená osoba podáva žiadosť cez Slovensko.sk s parametrami dane, zamestnanec MCRaŠ overí stotožnenie s číselníkom; po schválení sa parametre zapíšu a subjekty CR sú notifikované.
- E-formulár hlavný :
- Žiadosť o registráciu do systému eVisitor
Výstupné informácie
- Potvrdenie registrácie, zapísané parametre dane v registri eVisitor a notifikácia subjektom CR pôsobiacim na území danej obce alebo mesta (napr. „Daň: 1,50 €/noc/osoba, štvrťročne“)
Vedenie evidencie ubytovaných
Je procesom, ktorým sa získavajú údaje o pobyte osoby v ubytovacej jednotke.
- Po príchode hostí na miesto ubytovania sa hostiteľ v používateľskom rozhraní portálu eVisitor, resp. mobilnej aplikácie eVisitor prihlási do aplikácie „Kniha ubytovaných“
- Do aplikácie manuálne zapíše údaje osôb, ktoré budú ubytované v jednotke. Ak je možné na predložený identifikačný dokument použiť funkciu OCR, vytvorí elektronický záznam osobného dokumentu a po rozpoznaní jeho textových polí vykoná ich overenie porovnaním automatizovane rozpoznaných údajov z predloženého dokumentu s fyzickým dokumentom. Následne ich koriguje resp. stotožní a zapíše do knihy ubytovaných.
- Do záznamu knihy ubytovaných uvedie všetky požadované údaje o dĺžke pobytu a požadovaných službách
- Na základe evidovaných údajov sa v prípade cudzinca automatizovane iniciuje odoslanie záznamu o pobyte cudzinca do IS CP SR
- Automatizovane sa vytvorí záznam v registri eVisitor
-
-
- Prehľad koncových služieb – budúci stav:
-
Kód KS (z MetaIS) | Názov KS | Používateľ KS (G2C/G2B/G2G/G2A) | Životná situácia (+ kód z MetaIS) | Úroveň elektronizácie KS |
Ks_381785 | KS1_ Registrácia subjektu CR | G2C/G2B | ŽS 5 administratívny chod podniku 1 Zmeny v registroch | úroveň 4 |
Ks_ 381786 | KS2_ Vydanie oznámenia o registrácii subjektu / plánujem vybudovať | G2C/G2B | úroveň 4 | |
sluzba_egov_7432 | KS3_ sluzba_egov_7432_ Registrácia organizácie CR/plánujem rozvíjať | G2B/G2C | úroveň 4 | |
Ks_ 381787 | KS4_ Evidencia ubytovaných | G2C/G2B | úroveň 4 | |
Ks_381788 | KS5_Spätná väzba používateľa systému eVisitor | G2C/G2B | úroveň 4 | |
Ks_381789 | KS6_Poskytnutie informácie o registrovanej jednotke a ubytovaných osobách/ plánujem vybudovať | G2G | úroveň 4 | |
Ks_381790 | KS7_Informovanie o činnosti jednotky/plánujem vybudovať | G2G | ŽS 5 administratívny chod podniku 3 štatistické vykazovanie | úroveň 4 |
sluzba_egov_7433 | KS8_ Publikovanie informácií v cestovnom ruchu_sluzba_egov_7433/plánujem rozvíjať | G2C/G2B/G2G | úroveň 4 |
Obrázok 3 Biznis architektúra To Be detail
Projektom budú realizované nasledovné koncové služby IS eVisitor:
KS1_ Registrácia subjektu CR
- Koncová služba umožní subjektu CR, iniciovať proces registrácie do centralizovaného systému eVisitor a uskutočňovať zmeny v registrácii. Subjektom CR sú myslené všetky subjekty (Podnikateľ, FO, FO hostiteľ, subjekty zo segmentu HoReCa), ktoré poskytujú služby v segmente CR. Registrovaný subjekt bude mať pridelený jednoznačný identifikátor, ktorým bude reprezentovaný ako subjekt oprávnený poskytovať službu v CR. Identifikátor ubytovateľa v kategórii STR bude svojou štruktúrou odpovedať harmonizovaným pravidlám v zmysle NARIADENIA EURÓPSKEHO PARLAMENTU A RADY (EÚ) 2024/1028 a následných legislatívnych aktov súvisiacich s týmto nariadením.
- Registrovaný subjekt bude mať sprístupnené vybrané funkcionality portálu eVisitor a mobilnej aplikácie eVisitor, ktoré môže využiť len autentifikovaný používateľ. Sprístupnené funkcie umožnia používateľovi realizovať požiadavky týkajúce sa registrácie formou elektronických formulárov žiadostí, ktoré bude možné v aplikácii vyplniť a odoslať. Odoslanie bude realizované s využitím služieb ÚPVS a doručené do elektronickej schránky MCRaS. Automatizovaná podpora procesu spracovania žiadosti umožní zrýchliť a zefektívniť procesy registrácie najmä v počiatočných fázach tvorby registra. Zníži sa tým administratívna záťaž úradníka, zamestnanca MCRaS.
- Životný cyklus registrovaného subjektu bude vyžadovať vykonávanie zmien v registri eVisitor, ktoré sú vyvolané zmenou resp. zánikom podmienok poskytovania služieb ubytovateľa, expiráciou oprávnení na realizáciu týchto služieb, alebo iných dôvodov. Výsledkom zmien registrácie bude úprava evidovaných skutočností bez zmeny oprávnenia poskytovať ubytovacie služby, alebo pozastavenie registrácie resp. výmaz z registra.
- Účelom registrácie subjektu a jeho ubytovacích jednotiek je tiež umožniť sprostredkovateľom ubytovania overenie registrácie.
- V rámci koncovej služby bude možné pre autorizovaného používateľa aktualizovať údaje, ktoré podmieňujú platnosť registrácie subjektu CR v systéme eVisitor.
- Koncová služba umožní oprávnenému subjektu iniciovať proces pozastavenia činnosti. Používateľom služby môže byť samotný správca registra, sám subjekt CR, resp oprávnená organizácia VS. Dôvodom pozastavenia činnosti je vznik skutočnosti, ktorá bráni vykonávaniu činností ubytovacej jednotky, resp. trvalý, alebo dočasný zánik zákonných podmienok registrácie. Proces iniciovaný koncovou službou bude zahŕňať aj preskúmanie dôvodov žiadosti zo strany správcu registra. Služba zabezpečí vydanie a doručenie oznámenia o pozastavení činnosti jednotky. Oznámenie bude zasielané registrovanému subjektu CR a mestu/obci. Oznámenie o pozastavení činnosti bude vizualizované aj v detaily záznamu registrovaného subjektu.
- Výmaz z registra eVisitor bude možný na základe žiadosti registrovaného subjektu CR, na základe žiadosti od oprávneného subjektu po overení skutočností uvádzaných ako dôvod žiadosti..
- Koncová služba umožní registrovaný subjekt taktiež zneplatniť pre službu overenia jeho registrácie. Zneplatnenie registrácie bude dôsledkom pozastavenia registrácie, resp. výmazom z registra. Zneplatnenie registrácie by malo na základe nových legislatívnych povinností pre on line sprostredkovateľov ubytovacích služieb, vyradiť poskytovateľa ubytovania z ponuky on line platformy.
- Registráciu subjektu CR bude možné overiť prostredníctvom funkcie portálu eVisitor formou manuálneho zadania registračného, čísla resp identifikácie poskytovateľa ubytovania zadaním údajov o osobe poskytovateľa v rozsahu verejne dostupných údajov. Koncovú službu bude môcť použiť používateľ bez autentifikácie na portáli.
- História registrácie subjektu zostane zachovaná v rozsahu podmienok uchovávania osobných údajov FO a údajov PO.
- Proces registrácie a zmien v registrácii bude vytvárať registratúrne záznamy v integrovanom systéme správy registratúry
- Koncovú službu bude možné realizovať prostredníctvom e-formulárov:
- Žiadosť o registráciu subjektu CR
- Žiadosť o aktualizáciu údajov
- Žiadosť o výmaz z registra
- Žiadosť o pozastavenie činnosti subjektu CR
KS2_ Vydanie oznámenia o registrácii subjektu / plánujem vybudovať
- Oznámenie o pridelení registračného čísla subjektu bude systém eVisitor prostredníctvom integrácie na služby ÚPVS odosielať do elektr. schránky subjektu, ktorý požiadal o registráciu, resp. odoslané poštou v papierovej podobe. Oznámenie bude generované automatizovane a formalizované do podoby úradného dokumentu. Tento dokument bude prílohou registratúrneho záznamu, ktorý bude evidovaný v systéme správy registratúry.
- Služba umožní subjektu CR, ktorý požiadal o registráciu v systéme eVisitor, vygenerovať a doručiť oznámenie o pridelení registračného čísla subjektu.
- Služba bude realizovaná aj na základe žiadosti, ktorá bude sprístupnená na portáli eVisitor prostredníctvom elektronického formuláru. Žiadosť môže predložiť registrovaný subjekt.
- Koncová služba bude realizovaná prostredníctvom e-formuláru
- Žiadosť o vydanie výpisu z registra eVisitor
- Oznámenie o registrácii bude realizované prostredníctvom odoslania správy s priloženým dokumentom výpisu z registra do el. schránky žiadateľa. V prípade, že subjekt vyžaduje papierovú komunikáciu bude možné Oznámenie vytlačiť a odoslať poštou.
KS3_ sluzba_egov_7432_ Registrácia organizácie CR/plánujem rozvíjať
- Registrácia organizácie cestovného ruchu. Ide o službu ústredných orgánov štátnej správy, vrátane ich regionálnych pracovísk, kancelárií štátnych inštitúcií a štátnej moci, polície, obrany a verejnoprávnych inštitúcií. Služba zabezpečí životný cyklus registrácie organizácie CR v rozsahu Metodického usmernenia MCRaS č.1/2024 k údajom vedených v Registri organizácií cestovného ruchu.
- Koncová služba bude sprístupnená na portáli eVisitor.
- Údaje registrácie budú súčasťou údajovej základne registra eVisitor
- Koncovú službu bude možné realizovať prostredníctvom e-formulárov:
- Žiadosť o registráciu organizácie CR
- Žiadosť o aktualizáciu údajov
- Žiadosť o výmaz z registra
- Žiadosť o pozastavenie činnosti organizácie CR
KS4_ Evidencia ubytovaných
- Koncová služba umožní viesť evidenciu ubytovaných hostí v ubytovacej jednotke vo forme „knihy ubytovaných“. Predpokladom jej použitia je predchádzajúca registrácia hostiteľa/ubytovateľa, jeho ubytovacích jednotiek v registri eVisitor.
- Zápis bude obsahovať údaje o ubytovaných osobách a dĺžke ich pobytu v jednotke v rozsahu novej legislatívnej povinnosti pre poskytovateľov ubytovania.
- Používateľské rozhranie služby sprístupní portál eVisitor aj mobilná aplikácia eVisitor.
- Súčasťou zápisu môžu byť aj údaje type vybraných doplnkových služieb, resp. benefitov.
- Služba bude evidovať aj údaje v rozsahu ohlasovacej povinnosti o pobyte cudzincov na území SR.
- Údaje, ktoré budú službou vytvárané budú súčasťou údajovej základne registra eVisitor a budú dokladovať činnosť jednotky u registrovaného subjektu.
- Prostredníctvom integrácií budú údaje o ubytovanej osobe/osobách poskytnuté na:
- overenie pobytu osoby pre PZ
- ohlasovaciu povinnosť pre CP
- Na základe nastavenia parametrov pre plnenie povinností ubytovateľa vyplývajúcich z miestneho VZN (definovaných mestom/obcou viď KS7)
- Pre mesto a obec bude v používateľskom rozhraní sprístupnená evidencia ubytovaných v ubytovacej jednotke za vybrané obdobie vo forme výpisu, ktorý nebude obsahovať osobné údaje ubytovaných osôb
- Osobné údaje získané použitím koncovej služby budú uchovávané v rozsahu životného cyklu záznamu a nariadenia o ochrane osobných údajov GDPR
KS5_Spätná väzba používateľa systému eVisitor
- Spätná väzba realizovaná koncovou službou umožní zbierať vyjadrenie používateľa k publikovaným službám za účelom zberu informácií o kvalite poskytovaných koncových služieb a nastavenia mechanizmu ich zlepšovania.
- Služba bude sprostredkovaná e-formulárom prostredníctvom, ktorého bude môcť používateľ služieb podať spätnú väzbu, čím bude umožnené kontinuálne zlepšovanie poskytovaných služieb MCraS. Koncová služba bude realizovaná prostredníctvom:
- elektronického formuláru dotazníka o používateľskej spokojnosti
- Použitie koncovej služby nebude vyžadovať zadanie osobných údajov žiadateľa, pokiaľ ich nechce uviesť.
- Spätná väzba bude doručená a evidovaná na oddelení IT MCRaS, ktoré ju vyhodnotí a na základe získaných informácií navrhne zlepšenie poskytovaných koncových služieb
KS6_Poskytnutie informácie o registrovanej jednotke a ubytovaných osobách/ plánujem vybudovať
- Pre automatizované sprístupnenie informácií bude koncová služba realizovať aplikačné rozhrania pre:
- Neanonymizované údaje o pobyte osoby v registrovanej jednotke ubytovateľa pre PZ SR
- Neanonymizované hlásenie o pobyte cudzinca pre CP SR v rozsahu ohlasovacej povinnosti
- Overenie registrácie subjektu pre on line platformu sprostredkovateľa ubytovania (true/false)
- Automatizované sprístupnenie informácií bude realizované pre PZ SR a CP SR na základe „dohody o integrácii a poskytovaní údajov“.
- Overenie registrácie prevádzkovateľom on line platformy bude realizované prostredníctvom služby Jednotného digitálneho kontaktného miesta v rozsahu definovanom nariadením EP a RE 2024/1028. Manuálne overenie bude možné v prostredí portálu eVisitor
- Overenie registrácie bude realizované na základe žiadosti prevádzkovateľa on line platformy na prístup ku koncovej službe. „Žiadosť o automatizované overovanie registrácie“ bude sprístupnená ako e-služba komponentom JDKM.
- Poskytnutie údajov o rezerváciách ubytovacích jednotiek bude realizované prostredníctvom služby JDKM pre on line platformy, na ktoré sa bude vzťahovať táto povinnosť v prípade, že bude zakotvená v legislatíve. Ak bude zavedená táto požiadavka pre online platformy pre krátkodobý prenájom, bude možné pravidelne získavať od online platforiem pre krátkodobé prenájmy údaje o činnosti. Druh údajov, ktoré možno získať, by mal byť plne harmonizovaný a mal by zahŕňať informácie o počte nocí, na ktoré bola registrovaná jednotka prenajatá, o počte hostí, ktorým bola jednotka prenajatá na noc, krajiny pobytu hostí, pričom sa zohľadnia prípadné zmeny pôvodnej rezervácie, konkrétnu adresu jednotky, registračné číslo a URL položky s jednotkou s cieľom umožniť identifikáciu hostiteľa. Povinnosť poskytovať údaje o činnosti, registračné číslo a URL položky s jednotkou sa vzťahuje len na online platformy pre krátkodobé prenájmy, ktoré skutočne sprostredkovali uzatváranie priamych transakcií medzi hostiteľmi a hosťami, keďže len tieto platformy sú schopné zbierať údaje, napríklad o počte nocí, na, ktoré sa jednotka prenajíma, a o počte hostí, ktorým bola jednotka prenajatá na noc.
KS7_Informovanie o činnosti jednotky/plánujem vybudovať
- Koncová služba bude realizovaná prostredníctvom aplikačného rozhrania a sprístupnením používateľského rozhrania pre registrovaný subjekt (obec/mesto, ostatné OVM) na portáli eVisitor.
- Mesto/Obec bude môcť v sprístupnenom používateľskom rozhraní na portáli eVisitor zadať parametre pre určenie/výpočet a výber poplatkov za ubytovanie v rozsahu určenom jeho VZN.
- V používateľskom rozhraní mesta/obce bude sprístupnený zoznam registrovaných jednotiek v systéme eVisitor a anonymizovaný detail o ich činnosti (bez údajov o ubytovaných osobách). Účelom je kontrolný prehľad o činnosti jednotky a výške poplatkov určených na základe evidencie v knihe ubytovaných.
- Oprávnenie prístupu k používateľskému rozhraniu bude na základe žiadosti o sprístupnenie funkcií informovania o registrovanej jednotke a jej činnosti prostredníctvom el. formuláru, ktorý môže predložiť OVM.
- Proces schvaľovania žiadosti bude vyžadovať overenie, či žiadateľ spĺňa požiadavky na sprístupnenie údajov o činnosti jednotky. Na základe typu žiadateľa budú sprístupnené údaje s anonymizovanými údajmi o ubytovaných osobách.
- Koncová služba umožní sprístupniť informáciu o činnosti jednotky v rozsahu zadaného časového intervalu. Služba bude sprístupnená prostredníctvom používateľského rozhrania na portáli eVisitor, alebo prostredníctvom aplikačného rozhrania pre ŠÚ SR na základe „dohody o integrácii a poskytovaní údajov“. Údaje budú využité na účely štatistického vykazovania, po anonymizácii osobných údajov a ich konsolidácii pre tvorbu Mesačného výkazu o činnosti ubytovacieho zariadenia (CR 1-12). Táto povinnosť je v súčasnosti uložená pre vlastníkov a prevádzkovateľov ubytovacích zariadení v oblasti hoteliérstva. V súčasnosti sa realizuje prostredníctvom vyplnenia výkazu sprostredkovaného e službou Štaistického úradu, alebo na základe integračného rozhrania, ktorým sa zbierané údaje môžu automatizovane odosielať z informačného systému ubytovateľa do IS ŠÚSR.
KS8_ Publikovanie informácií v cestovnom ruchu_sluzba_egov_7433/plánujem rozvíjať
- Koncová služba bude sprístupnená na portáli eVisitor v jeho verejne prístupnej časti.
- Koncová služba bude zabezpečovať informovanosť návštevníkov portálu o podstatných informáciách týkajúcich sa CR na území SR. Publikovať bude najmä informácie:
- o dostupnosti ubytovacích
- situácie v regiónoch SR s ohľadom na aktuálnu situáciu (bezpečnostnú, hydrologickú a meteorologickú, resp. hygienickú).
- o uzáverách turistických trás,
- obmedzeniach v doprave
Prípadne ďalšie informácie určené pre návštevníkov SR. Informačný servis bude zabezpečený aplikačnou službou InfoServis komponentu CMS.
-
-
- Jazyková podpora a lokalizácia
-
Uveďte a do katalógu požiadaviek zaevidujte požiadavky na jazykovú podporu a lokalizáciu používateľského rozhrania a výstupov do viacerých jazykov v riešení TO BE stavu.
Jazyková lokalizácia systému v jeho používateľských rozhraniach portálu eVisitor a mobilnej aplikácie eVisitor bude v slovenskom a anglickom jazyku.
-
- Aplikačná vrstva
Obrázok 4 Aplikačná architektúra - logický model – detail
Popis komponentov architektúry
Názov aplikačného komponentu | Popis |
Modul dátovej analýzy | Komponent realizuje proces manipulácie s dátami.
Komponent zabezpečí spracovanie analytických výstupov z pripravenej údajovej základne a poskytne nástroje BI |
Aplikačný firewall | Bezpečnostný komponent, ktorý chráni API a webové služby systému eVisitor pred neoprávneným prístupom a kybernetickými hrozbami. |
Autentifikačný modul | Modul zabezpečuje viacúrovňové overovanie identity používateľov systému eVisitor v závislosti od ich role a prístupových oprávnení. Subjekty CR sa budú autentifikovať prostredníctvom 2FA alebo eID (služby autentifikačného rozhodnutia systému IaM ÚPVS -WebSSO),Správcovia miestnej dane (obce/mestá) budú pristupovať k systému výhradne prostredníctvom eID. Interní zamestnanci ministerstva budú autentifikovaní cez Active Directory, pričom vo vybraných prípadoch budú administrátori v internom prostredí povinne používať 2FA na zvýšenie úrovne zabezpečenia kritických operácií. |
CMS | Komponent systému eVisitor zabezpečujúci správu obsahu publikovaného na portáli eVisitor. Poskytuje správu služby informačného servisu. Publikovaným obsahom sú všetky verejne publikovateľné informácie týkajúce sa CR. |
DMS | Aplikačný komponent, ktorý zabezpečuje ukladanie a správu elektronických dokumentov, ktoré sú súčasťou žiadostí subjektov CR a schvaľovacích procesov implementovaných v systéme eVisitor. Zároveň poskytne kapacity pre uloženie dokumentačných objektov pre potreby služby infoservisu (napr. propagačné video resp. dokumenty, video návody atď.) |
Integračný komponent | Komponent systému eVisitor, ktorý bude zabezpečovať podmienky pre konzumáciu/poskytovanie dát registra eVisitor, Poskytne služby on line import/export údajov registra. Zároveň bude poskytovať služby jednotného digitálneho komunikačného miesta. |
IS eVisitor | Nový komplexný informačný systém v správe MCRaS |
IS ŠÚ - IŠIS | Integrovaný štatistický informačný systém (IŠIS) je systém, prostredníctvom ktorého ŠÚ SR poskytuje elektronické služby a podporuje koncepčný prístup pre činnostiach súvisiacich s prácou so štatistickými údajmi. |
eSlužby | Komponent sprístupňuje elektronické služby systému eVisitor umožňujúce podanie žiadostí prostredníctvom služieb ÚPVS autorizovaných prostredníctvom eID/mID |
ÚPVS adaptér isvs_14525 | Aplikačný komponent zabezpečuje automatizované prepojenie systému správy registratúry na služby ÚPVS. Zároveň sprostredkúva služby ÚPVS pre komponent eSlužby |
Mobilná aplikácia eVisitor | Komponent IS eVisitor, ktorý pre autentifikovaného používateľa sprístupňuje koncové služby v mobilnej aplikácii pre platformu Android a IOS |
Modul elektronických schránok | Komponent ÚPVS poskytujúci služby elektronických schránok systému eVisitor. |
Portál eVisitor | Komponent IS eVisitor, ktorý je sprístupnený používateľom ako špecializovaný portál MCRaS pre oblasť CR. Publikuje informácie o CR v SR a sprístupňuje koncové služby pre autentifikovaných používateľov. |
Riadenie procesov | Aplikačný komponent, ktorým budú podporovať procesy spracovania (schvaľovania) žiadostí. Integrovaný bude na prevádzkovaný systém správy registratúry. |
Riadenie API oprávnení | Definuje pravidlá, kto môže pristupovať k jednotlivým API službám (napr. online platformy môžu čítať registrácie, ale nemôžu upravovať údaje). Implementuje mechanizmus mTLS autentifikácie. |
Register eVisitor | Komponent IS eVisitor, ktorý realizuje register subjektov CR v kategóriách poskytovateľ ubytovania, ubytovacia jednotka, hosť. |
RPO | Register právnických osôb, podnikateľov a orgánov verejnej moci (RPO) je zdrojom právne platných údajov o právnických osobách, podnikateľoch a orgánoch verejnej moci, ktorý vznikol v súlade s Národnou koncepciou informatizácie verejnej správy. Od 16. 5. 2016 je referenčným registrom v súlade s § 51 zákona č. 305/2013 Z. z. o elektronickej podobe výkonu pôsobnosti orgánov verejnej moci a o zmene a doplnení niektorých zákonov (zákon o e-Governmente). |
Správa API pre doručenie dát | Komponent zabezpečuje manažment pre aplikačné rozhrania, ktoré zabezpečujúce komunikáciu medzi IS eVisitor a externými systémami. Komunikácia medzi systémami bude realizovaná na základe zmluvy medzi MCRaS a prevádzkovateľom externého IS. |
Správa obsadenosti | Aplikačný komponent, ktorý zabezpečuje vybrané funkcionality „knihy ubytovaných“ pre autentifikovaných používateľov v prostredí portálu eVisitor a mobilnej aplikácie eVisitor |
Vizualizácia dát | Komponent GIS, predstavuje plnohodnotnú platformu pre tvorbu, publikáciu a integráciu mapových zobrazení a poskytuje klientské a serverové nástroje a komponenty pre prácu s priestorovými dátami umožňujúcu ich správu, udržiavanie, editáciu, publikáciu a prezeranie v koncových aplikáciách. |
Vyhľadávanie | Komponent zabezpečujúci vyhľadanie záznamov evidovaných v systéme eVisitor. |
Kód META IS | Aplikačná služba | Stav | Popis as |
as_67826 | as1_pridelenie/odobratie registračného čísla pre subjekt CR | plánujem vybudovať | Aplikačná služba slúži na zabezpečenie procesu registrácie subjektu CR do registra eVisitor. Jej súčasťou je aj spracovanie oznámenia o registrácii formou notifikácie, správy odoslanej do elektronickej schránky registrovaného subjektu a správy odoslanej do el. schránky oprávneného subjektu požadujúceho vydanie oznámenia. |
as_67827 | as2_ zmena v registrácii subjektu CR | plánujem vybudovať | Aplikačná služba pre zabezpečenie životného cyklu registračného záznamu subjektu CR. Zabezpečí aktualizáciu údajov, pozastavenie registrácie – stavové riadenie záznamu, výmaz subjektu z registra. História zmien údajov registra bude uchovávaný. |
as_67828 | as3_Overenie registrácie subjektu | plánujem vybudovať | Služba zabezpečí overiť platnosť registrácie subjektu zo strany žiadateľa o overenie. Registráciu umožní overiť v prostredí portálu eVisitor ako súčasť koncovej služby registrácie subjektu CR sprístupnenú portálom eVisitor. |
as_67829 | as4_vedenie záznamov o ubytovaných osobách | plánujem vybudovať | Aplikačná služba umožní viesť a spravovať záznamy o ubytovaných hosťoch v jednotke formou tzv knihy ubytovaných. Aplikačné funkcionality budú sprístupnené v prostredí portálu eVisitor pre autentifikovaných a autorizovaných používateľov a tak isto pre používateľov mobilnej aplikácie eVisitor. |
as_67830 | as5_služby JDKM | plánujem vybudovať | Aplikačná služba realizuje služby tzv jednotného komunikačného miesta, ktoré umožní komunikáciu registra eVisitor a tzv on line platformy. Zabezpečuje biznis službu overenia registrácie subjektu CR. Zároveň umožní doručiť údaje o rezervácii jednotky, ktorá bola on line platformou sprostredkovaná. Pre PZ SR a CP SR zabezpečí služby sprístupnenia údajov o pobyte osoby v ubytovacej jednotke.
|
as_67831 | as6_správa ubytovateľov v obci/meste | plánujem vybudovať | Aplikačná služba umožni na portáli eVisitor sprístupniť záznamy o činnosti jednotky prináležiacej k obci/mestu, ku ktorej sa viaže povinnosť miestnych daní a poplatkov. |
as_67832 | as7_Určenie dane za ubytovanie | plánujem vybudovať | Aplikačná služba umožní evidovať v systéme údaje o parametroch týkajúcich sa miestnych daní a poplatkov, za účelom stanovenia daňovej povinnosti ubytovateľa, ktorý prevádzkuje ubytovaciu jednotku v meste/obci Výpočet poplatku bude realizovaný na základe uvedených parametrov a táto funkcia bude dostupná používateľovi „knihy ubytovaných“ – funkcionality sprístupnenej na portáli eVisitor. |
as_67833 | as8_Infoservis | plánujem vybudovať | Zabezpečuje verejne dostupný informačný obsah portálu eVisitor a mobilnej aplikácie eVisitor. Obsah bude spravovaný určenými redaktormi komponentu CMS |
sluzba_is_48509 | as9_Zápis do registra organizácii v cestovnom ruchu_sluzba_is_48509 | plánujem rozvíjať | Aplikačná služba podporuje digitalizáciu procesu registrácie organizácie CR. |
as_67834 | as10_Spätná väzba | plánujem vybudovať | Aplikačne realizuje poskytnutie spätnej väzby o kvalite poskytnutých služieb používateľovi portálu a mobilnej aplikácie eVisitor |
As_67835 | As11_Poskytovanie údajov pre IS CPDI | plánujem vybudovať | Aplikačná služba realizuje poskytovanie údajov pre potreby IS CPDI |
As_67836 | As12_Konzumovanie služieb spoločných modulov | plánujem vybudovať | Aplikačná služba realizuje konzumovanie služieb spoločných modulov |
Používateľské rozhrania – prístupové kanály
Aplikačný komponent | Popis |
eVisitor portál | Sprístupňuje koncové služby pre autentifikovaných a autorizovaných používateľov. |
eVisitor portál | Sprístupňuje verejne dostupné informácie pre neautentifikovaného a neautorizovaného používateľa |
Mobilná Aplikácia eVisitor | Sprístupňuje koncové služby pre autentifikovaných a autorizovaných používateľov. |
Register eVisitor | Sprístupňuje služby modulu interným zamestnancom MCRaS na základe oprávnení |
Analytický modul | Sprístupňuje služby modulu interným zamestnancom MCRaS na základe oprávnení |
Modul GIS | Sprístupňuje služby modulu interným zamestnancom MCRaS na základe oprávnení |
Integračný komponent | Poskytuje službu JDKM a aplikačné rozhrania pre konzumáciu a poskytovanie dát |
-
-
- Rozsah informačných systémov – AS IS
-
Uveďte dotknuté ISVS a ich moduly AS IS:
Kód ISVS (z MetaIS) | Názov ISVS | Modul ISVS (zaškrtnite ak ISVS je modulom) | Stav IS VS (AS IS) | Typ IS VS | Kód nadradeného ISVS (v prípade zaškrtnutého checkboxu pre modul ISVS) |
isvs_14524 | Registratúra | ☐ | Plánujem budovať | Agendový | |
isvs_14525 | ÚPVS adaptér | ☐ | Plánujem budovať | Integračný |
-
-
- Rozsah informačných systémov – TO BE
-
Uveďte informácie o dotknutých ISVS z pohľadu ich ďalšej prevádzky po realizácii projektu – TO BE stav:
Kód ISVS (z MetaIS) | Názov ISVS | Modul ISVS (zaškrtnite ak ISVS je modulom) | Stav IS VS | Typ IS VS | Kód nadradeného ISVS (v prípade zaškrtnutého checkboxu pre modul ISVS) |
isvs_15315 | IS eVisitor | ☐ | Prevádzkovaný a plánujem rozvíjať | Agendový | |
isvs_14524 | Registratúra | ☐ | Prevádzkovaný a plánujem rozvíjať | Agendový | |
isvs_14525 | ÚPVS adaptér | ☐ | Prevádzkovaný a plánujem rozvíjať | Integračný |
-
-
- Využívanie nadrezortných a spoločných ISVS – AS IS
-
Vzhľadom k stavu implementácie IS MCRaS nie sú aktuálne využívané nadrezortné a spoločné ISVS
Kód IS | Názov ISVS | Spoločné moduly podľa zákona č. 305/2013 e-Governmente |
- | - | Vyberte jednu z možností. |
- | - | Vyberte jednu z možností. |
- | - | Vyberte jednu z možností. |
-
-
- Prehľad plánovaných integrácií ISVS na nadrezortné ISVS – spoločné moduly podľa zákona č. 305/2013 e-Governmente – TO BE
-
Kód IS | Názov ISVS | Spoločné moduly podľa zákona č. 305/2013 e-Governmente |
isvs_62 | Ústredný portál verejnej správy | Autentifikačný modul |
isvs_62 | Ústredný portál verejnej správy | Modul elektronických schránok |
isvs_62 | Ústredný portál verejnej správy | IS CSRÚ-Modul procesnej integrácie a integrácie údajov |
isvs_10684 | Slovensko v mobile | Modul mID |
isvs_5782 | Integrovaný informačný systém eDemokracie a otvorenej vlády | Modul Otvorené dáta |
isvs_8705 | IS MOU (Manažment osobných údajov) | Modul správy osobných údajov |
isvs_62 | Ústredný portál verejnej správy | Modul elektronických formulárov |
-
-
- Prehľad plánovaného využívania iných ISVS (integrácie) – TO BE
-
Kód ISVS (z MetaIS) | Názov ISVS
| Kód integrovaného ISVS (z MetaIS) | Názov integrovaného ISVS |
Isvs_15315 | IS eVisitor | isvs_189 | Evidencia cudzincov |
Isvs_15315 | IS eVisitor | isvs_235 | Elektronické služby informačných systémov MV SR na úseku policajného zboru |
Isvs_15315 | IS eVisitor | isvs_420 | Register právnických osôb, podnikateľov a orgánov verejnej moci |
Isvs_15315 | IS eVisitor | isvs_411 | Integrovaný štatistický informačný systém |
-
-
- Aplikačné služby pre realizáciu koncových služieb – TO BE
-
Kód AS (z MetaIS) | Názov AS | ISVS/modul ISVS (kód z MetaIS) | Aplikačná služba realizuje KS (kód KS z MetaIS) |
as_67826 | Pridelenie/odobratie registračného čísla pre subjekt CR/plánujem budovať | Isvs_15315 | Ks_381785_ Registrácia subjektu CR/plánujem budovať Ks_381786_Vydanie oznámenia o registrácii subjektu CR /plánujem budovať |
as_67827 | Zmena v registrácii subjektu CR/plánujem budovať | Isvs_15315 | Ks_381785_ Registrácia subjektu CR/plánujem budovať |
as_67828 | Overenie registrácie subjektu/plánujem budovať | Isvs_15315 | Ks_381789_Poskytnutie informácie o registrovanej jednotke a jej činnosti/ plánujem budovať |
as_67829 | Vedenie záznamov o ubytovaných osobách/plánujem budovať | Isvs_15315 | Ks_381787_Evidencia ubytovaných/plánujem budovať |
as_67830 | Služby JDKM/plánujem budovať | Isvs_15315 | Ks_381785_ Registrácia subjektu CR/plánujem vybudovať Ks_381787_Evidencia ubytovaných/plánujem budovať Ks_381789_Poskytnutie informácie o registrovanej jednotke a jej činnosti/ plánujem budovať Ks_381790_Informovanie o činnosti jednotky/plánujem Budovať |
as_67831 | Správa ubytovateľov vobci/meste /plánujem budovať | Isvs_15315 | Ks_3817869_Poskytnutie informácie o registrovanej jednotke a jej činnosti/ plánujem budovať |
as_67832 | Určenie dane za ubytovanie/plánujem budovať | Isvs_15315 | Ks_381789_Poskytnutie informácie o registrovanej jednotke a jej činnosti/ plánujem budovať |
as_67833 | Infoservis /plánujem budovať | Isvs_15315 | sluzba_egov_7433_Publikovanie informácií v cestovnom ruchu_ /plánujem rozvíjať |
sluzba_is_48509 | Zápis do registra organizácii v cestovnom ruchu/plánujem rozvíjať | Isvs_15315 | sluzba_egov_7432_v1.0_Registrácia organizácie CR_ /plánujem rozvíjať |
as_67834 | Spätná väzba/plánujem budovať | Isvs_15315 | Ks_381788_Spätná väzba používateľa systému e-Visitor/plánujem budovať |
-
-
- Aplikačné služby na integráciu – TO BE
-
AS (Kód MetaIS) |
Názov AS | Realizuje ISVS (kód MetaIS) | Poskytujúca alebo Konzumujúca | Integrácia cez CAMP | Integrácia s IS tretích strán | SaaS | Integrácia na AS poskytovateľa (kód MetaIS) |
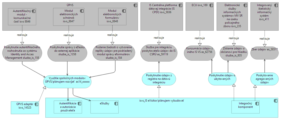
as14_ 67836 | Konzumovanie služieb spoločných modulov | isvs_15315 | Konzumujúca | Nie | Nie | Nie | sluzba_is_158 sluzba_is_1358 sluzba_is_184 |
as11_ 67835 | Poskytnutie údajov z registra na dátovú integráciu | Isvs_15315 | Poskytovaná | Nie | Áno
| Nie | as_59119 |
as12_ 67837 | Poskytnutie údajov eVisitor z knihy ubytovaných | Isvs_15315 | Poskytovaná | Nie | Áno | Nie | as_62756 sluzba_is_805 |
as13_36838 | Poskytovanie agregovaných údajov | Isvs_15315 | Poskytovaná | Nie | Áno | Nie | as_58517 |
Obrázok 5 Integrácie na spoločné moduly ISVS
-
-
- Poskytovanie údajov z ISVS do IS CSRÚ – TO BE
-
Pozn. určenie identifikátora (URI) pre evidovaný subjekt CR v registri eVisitor
ID OE | Názov (poskytovaného) objektu evidencie | Kód ISVS poskytujúceho OE | Názov ISVS poskytujúceho OE |
ID01 | Register poskytovateľov služieb CR | Isvs_eVisitor_15315 | Informačný systém eVisitor |
-
-
- Konzumovanie údajov z IS CSRU – TO BE
-
ID OE |
Názov (konzumovaného) objektu evidencie | Kód a názov ISVS konzumujúceho OE z IS CSRÚ | Kód zdrojového ISVS v MetaIS |
N/A | N/A | N/A | N/A |
-
- Dátová vrstva
-
-
- Údaje v správe organizácie
-
As Is stav
V súčasnosti nemá MCRaS zavedený IS, ktorý by spravoval údaje, ktoré sú predmetom tohto projektu.
To Be stav
Dátový model pre IS eVisitor bude vytvorený v rámci realizačných aktivít projektu.
Obrázok 6 Zjednodušený doménový model
Uvedený model zobrazuje základné vzťahy medzi entitami, ktoré sa budú podieľať na tvorbe údajovej základne, ktorú bude spravovať register eVisitor.
Entita | Popis |
Kniha ubytovaných | Entita spravovaná aplikačnou funkcionalitou „knihy ubytovaných“ spravuje najmä údaje typu
|
Konzument inej ako ubytovacej služby CR | Ide o návštevníka zariadenia CR, ktorý bol zaznamenaný ako konzument služby. Evidované sú údaje o poskytovateľovi služby, type konzumovanej služby a počte konzumentov služby. |
Hosť | Reprezentuje fyzickú osobu a jej identifikačné údaje na úrovni mikrodát, ktoré v určenom čase sú príslušné k entite Ubytovacia jednotka a konzument inej ako ubytovacej služby. Údaje entity Hosť sú evidované v registri eVisitor ako detail záznamu o činnosti entity Poskytovateľ ubytovacích služieb. |
Organizácia CR | Entita evidovaná v registri eVisitor, ktorej bude pridelený referencovateľný identifikátor, poskytovaný službami IS CSRÚ, na základe integrácie registra eVisitor. |
Parametre pre výpočet poplatkov za ubytovanie | Entita obsahuje údaje, ktoré sú určené správcom miestnej dane a vychádzajú z platného VZN. Údaje sú použité pri:
|
Podanie | Ide o entitu, ktorá reprezentuje údaje, ktoré vznikajú v procese žiadostí a ich schvaľovacieho procesu. Jej súčasťou sú tiež údaje, ktorých pôvod je v registratúrnych procesoch organizácie. |
Poplatok za ubytovanie | Je entitou, ktorá je reprezentuje údaje, na základe ktorých je možné vykonať výpočet poplatku za ubytovanie v určenom regióne. Parametre poplatku sú určené na základe platného VZN obce/mesta (viď. Správca miestnej dane) |
Poskytovateľ ubytovacích služieb | Entita evidovaná v registri eVisitor, ktorej bude pridelený referencovateľný identifikátor, poskytovaný službami IS CSRÚ, na základe integrácie registra eVisitor. |
Poskytovateľ iných ako ubytovacích služieb | Entita, ktorá bude evidovaná v systéme eVisitor. Bude jej pridelený interný identifikátor, ktorý nebude referencovateľný. |
Prevádzka | Entita, ktorá reprezentuje miesto realizácie ubytovacích služieb. Údaje o Prevádzke obsahujú dáta o lokácii prevádzky a jej kapacitných parametroch |
Register eVisitor | Register eviduje všetky typy subjektov CR. Jeho súčasťou je tiež báza záznamov o ubytovaných hosťoch, ktorých zdrojom je služba „knihy ubytovaných“ a integrácia údajov zo zdrojových IS poskytovateľov ubytovacích služieb. |
Rezervácia | Entita reprezentuje výsledok rezervačného procesu, ktorý je v dátovej podobe zaznamenaný v PMS systémoch poskytovateľov ubytovania/hostiteľov (pokiaľ prevádzkujú takýto systém) a údaje evidované u sprostredkovateľskej on line platformy. Entita obsahuje atribúty, ktoré identifikujú najmä:
|
Rozhodnutie | Entita, ktorá reprezentuje výsledok schvaľovacieho procesu. Obsahuje základné atribúty typu:
|
Služba CR | Reprezentuje služby poskytované Poskytovateľom ubytovacích resp. iných ako ubytovacích služieb v CR. Údaje o službe bude identifikovať kategóriu poskytovaných služieb, ich výčet, kvantitatívne a kvalitatívne parametre. |
Správca miestnej dane | Entita reprezentuje obec/mesto, ktoré spravuje miestne dane a poplatky. Entita je charakterizovaná okrem lokalizácie najmä parametrami pre určenie miestneho poplatku za ubytovaných hostí v ubytovacej jednotke v definovanej lokalite mesta/obce. |
Sprostredkovateľ ubytovania – on line platforma | Je entitou, ktorej sprostredkovateľská činnosť bude regulovaná. Regulácia sa bude týkať registrácie poskytovateľov ubytovania a ponuky ich služieb prostredníctvom sprostredkovateľa. Službu ubytovania bude môcť poskytnúť len overený Poskytovateľ. |
Ubytovacia jednotka | Entita, ktorá prináleží k prevádzke. Je jej podmnožinou, ktorá je charakterizovaná lokalitou a parametrami v rámci kategorizácie ubytovacej jednotky |
-
-
- Dátový rozsah projektu - Prehľad objektov evidencie - TO BE
-
ID OE | Objekt evidencie - názov | Objekt evidencie - popis | Referencovateľný identifikátor URI dátového prvku |
ID00 | Register eVisitor | Register, ktorý eviduje subjekty Realizuje registračnú povinnosť | |
ID01 | Poskytovateľ ubytovacích služieb | Realizuje ubytovacie služby pre hostí na základe zmluvného vzťahu o krátkodobom prenájme ubytovacej jednotky. Definícia týchto poskytovateľov služieb bude predmetom úpravy legislatívy súvisiacej s projektom, upravujúcej pôsobenie ekonomicky činných subjektov v CR a ich registračných a oznamovacích povinností | |
ID02 | Poskytovateľ iných ako ubytovacích služieb v CR | Poskytovateľ služieb, ktoré využívajú hostia/ubytovaní, alebo konzumenti týchto služieb. Definícia týchto poskytovateľov služieb bude predmetom úpravy legislatívy súvisiacej s projektom, upravujúcej pôsobenie ekonomicky činných subjektov v CR a ich registračných a oznamovacích povinností | |
ID03 | Organizácia CR | Právnická osoba (oblastná/krajská organizácia CR), ktorá je subjektom Registra organizácii cestovného ruchu v zmysle zákona č. 91/2010 Z.z. |
-
-
- Referenčné údaje
-
Z pohľadu referenčných údajov je možné tieto považovať za referenčné pre ostatné procesy
ID OE | Názov referenčného registra /objektu evidencie (uvádzať OE z tabuľky v kap. 4.3.2) | Názov referenčného údaja (atribúty) | Identifikácia subjektu, ku ktorému sa viaže referenčný údaj | Zdrojový register a registrátor zdrojového registra |
ID01 | Poskytovateľ ubytovacích služieb | ID subjektu CR | FO, PO poskytujúca ubytovacie služby | Register eVisitor/ MCRaS SR |
ID02 | Poskytovateľ iných ako ubytovacích služieb v CR | ID subjektu CR | FO, PO poskytujúca iné ako ubytovacie služby | Register eVisitor/ MCRaS SR |
ID03 | Organizácia CR | ID subjektu CR | PO – organizácia CR | Register eVisitor/ MCRaS SR |
-
-
-
- Identifikácia údajov pre konzumovanie alebo poskytovanie údajov do/z CSRU
-
-
ID OE | Názov referenčného údaja /objektu evidencie (uvádzať OE z tabuľky v kap. 4.3.2) | Konzumovanie / poskytovanie | Osobitný právny predpis pre poskytovanie / konzumovanie údajov |
ID00_xxxxx | Poskytovanie | NARIADENIE EURÓPSKEHO PARLAMENTU A RADY (EÚ) 2024/1028 |
-
-
-
- Roly a predbežné personálne zabezpečenie pri riadení dátovej kvality
-
-
Rola | Činnosti | Pozícia zodpovedná za danú činnosť (správca ISVS / dodávateľ) |
Dátový kurátor | Evidencia požiadaviek na dátovú kvalitu, monitoring a riadenie procesu | Dátový kurátor správcu IS |
-
-
- Otvorené údaje
-
Názov objektu evidencie / datasetu (uvádzať OE z tabuľky v kap. 4.3.2) |
Požadovaná interoperabilita (3★ - 5★) | Periodicita publikovania (týždenne, mesačne, polročne, ročne) |
Register poskytovateľov služieb CR | 3★ | Mesačne |
Automatizované publikovanie otvorených údajov v kvalite 3★ (Všetky datasety je potrebné registrovať v centrálnom katalógu otvorených údajov na data.gov.sk). Formát CSV, XML, ODS, JSON
-
-
- Analytické údaje
-
ID | Názov objektu evidencie pre analytické účely | Zoznam atribútov objektu evidencie | Popis a špecifiká objektu evidencie |
N/A | N/A | N/A | N/A |
-
-
- Moje údaje
-
ID | Názov registra / objektu evidencie (uvádzať OE z tabuľky v kap. 4.3.2) | Atribút objektu evidencie | Popis a špecifiká objektu evidencie |
1 | Register eVisitor | Poskytovateľ ubytovacích služieb | Názov subjektu, IČO, Adresa prevádzky, Typ poskytovaných služieb, Registračné číslo, Status registrácie
|
2 | Register eVisitor / ubytovacia kniha | Hosť | Meno, Priezvisko, Dátum narodenia, Číslo dokladu, Adresa trvalého pobytu, termín ubytovania, využité ubytovacie služby |
-
-
- Prehľad jednotlivých kategórií údajov
-
ID | Register / Objekt evidencie (uvádzať OE z tabuľky v kap. 4.3.2) | Referenčné údaje | Moje údaje | Otvorené údaje | Analytické údaje |
ID00 | Register eVisitor | ☒ | ☒ | ☒ | ☐ |
-
- Technologická vrstva
-
-
- Prehľad technologického stavu - AS IS
-
AS IS stav nie je, buduje sa nový systém.
-
-
- Požiadavky na výkonnostné parametre, kapacitné požiadavky – TO BE
-
Parameter | Jednotky | Predpokladaná hodnota | Poznámka |
Počet autentifikovaných používateľov externých | Počet | 10 000 | Externým používateľov je chápaný používateľ autentifikovanej časti verejného portálu eVisitor (napr. poskytovatelia ubytovacích služieb, ktorí využívajú el. ubytovaciu knihu,..) |
Počet autentifikovaných používateľov interných | 50 | Interným používateľov je chápaný zamestnanec MCRaŠ | |
Počet súčasne pracujúcich externých používateľov v špičkovom zaťažení | Počet | 200 | |
Počet súčasne pracujúcich interných používateľov v špičkovom zaťažení | Počet | 20 | |
Počet externých používateľov (anonymných, internet) | Počet | 5 000 000 | Prístup k anonymnej časti verejného portálu (CMS) |
Počet externých používateľov používajúcich systém v špičkovom zaťažení | Počet | 1000 | |
Počet transakcií (podaní, požiadaviek) za obdobie | Počet/obdobie | 100/min | Je možné odhadnúť, až počas testovania IS |
Objem údajov na transakciu | Objem/transakcia | N/A | Je možné odhadnúť, až počas testovania IS |
Objem existujúcich kmeňových dát | Objem | N/A | Je možné odhadnúť, až počas testovania IS |
-
-
- Návrh riešenia technologickej architektúry
-
Finálna technologická infraštruktúra a rozsah využívania cloud služieb bude určený návrhom úspešného uchádzača.
Požiadavkou je návrh formou „Cloud-native“ aplikácie (viď. architektonické požiadavky)
Diagram uvedený nižšie znázorňuje návrh technologickej architektúry systému IS eVisitor mapovanú na kľúčové aplikačné komponenty aplikačnej architektúry.
V nasledujúcich kapitolách sú stručne popísané kľúčové komponenty technologickej vrstvy IS eVistor.
-
-
- Popis jednotlivých komponentov/služieb
-
Zóna | Názov mikroslužby alebo komponentu | Stručný technologický popis |
DMZ/V1 | Reverzný proxy server | Reverzný proxy server bude slúžiť ako prostredník medzi klientmi (užívateľmi internetu) a internými službami. Hlavné úlohy: |
DMZ/V1 | WAF | Web Application Firewall (WAF) bude slúžiť ako bezpečnostná vrstva medzi internetom a internými aplikáciami. Poznámka: eGOV cloud poskytuje napr. služby IPS ale WAF nie. |
DMZ/V1 | API GW | API Gateway bude slúžiť ako centrálny bod pre všetky API požiadavky medzi klientmi (webová aplikácia, mobilná aplikácia) a internými mikroslužbami. Jeho hlavnou úlohou bude zjednodušiť, zabezpečiť a riadiť komunikáciu medzi externými a internými systémami. Hlavné funkcionality API GW: Riadenie prístupu a autentifikácia (API kľúče). Preklad API formátov. Logovanie a monitoring API požiadaviek. Transformácia požiadaviek a odpovedí (napr. pridanie hlavičiek, úprava JSON odpovedí). |
DMZ/V1 | Multifaktorové overovanie | Tento modul bude zabezpečovať vyššiu úroveň ochrany oproti jednému faktoru autentifikácie ( t. j. len meno a heslo). Podpora rôznych druhých faktorov (2FA): SMS/E-mail kódy – Overovací kód zaslaný cez SMS alebo e-mail. Správa autentifikačných pravidiel – Definovanie povinného alebo voliteľného MFA pre rôzne skupiny používateľov. |
DMZ/V1 | Autentifikácia autorizácia DMZ | Autentifikačný systém bude zabezpečovať prihlásenie a overenie identity používateľov (poskytovateľ ubytovacích služieb , správca miestnej dane - mesto/obc, poskytovateľ online platformy). Prihlásenie bude možné viacerými spôsobmi: |
DMZ/V1 | Web server - eVisitor portál | Web server bude zabezpečovať hosting a distribúciu frontendovej časti eVisitor portálu. Web server bude slúžiť ako statický hostiteľ webovej aplikácie, ktorá komunikuje s backendom cez API Gateway. |
DMZ/V1 | Overenie registrácie subjektu / mikroslužba Register Cache | In-memory cache databáza, ktorá bude uchovávať dáta priamo v operačnej pamäti (RAM) namiesto pomalšieho diskového úložiska. Prípadný výpadok interného systému neovplyvní funkčnosť API, overenie platnosti platnej registrácie subjektu CR, online platformou. |
V2 | DMS (dokumentové úložisko) | Hlavné funkcie objektového úložiska : Možnosť pridávať vlastné metadáta pre lepšiu kategorizáciu a vyhľadávanie. Podpora šifrovania dát pri ukladaní aj pri prenose. Auditovanie a logovanie operácií na sledovanie prístupu a zmien v úložisku. Podpora verzovania súborov – uchovávanie starších verzií objektov pre obnovu. Možnosť automatického mazania starých dát podľa nastavených pravidiel (napr. po určitom čase). |
V2 | Integračný komponent (Event-driven messaging systém) | Centrálny integračný systém bude zabezpečovať asynchrónnu komunikáciu medzi mikroslužbami pomocou event-driven architektúry. Namiesto priameho volania medzi službami bude systém fungovať na princípe publish-subscribe modelu, kde jednotlivé komponenty produkujú a odoberajú správy v reálnom čase. |
V2 | Centrálny audit log | Tento systém bude umožňovať zhromažďovanie, spracovanie a analýzu logov z rôznych zdrojov. Indexovať a optimalizovať dáta, čím zabezpečí rýchle vyhľadávanie a efektívny monitoring. |
V2 | App server - eVisitor Portal | Aplikačný server bude centrálnou výpočtovou vrstvou systému, ktorá bude spracovávať požiadavky z frontendu (webového portálu) a iných integračných komponentov. Bude poskytovať obchodnú logiku, API služby a komunikáciu s databázou. Hlavné úlohy aplikačného servera Spracovanie požiadaviek z frontend aplikácie – validácia, autentifikácia, autorizácia. Poskytovanie API služieb – REST na komunikáciu s webovým portálom a mobilnou aplikáciou. Integrácia s ďalšími systémami – volanie API Gateway. Komunikácia s databázou – čítanie a zapisovanie údajov s optimalizovanými dotazmi. |
V2 | App server - eVisitor Register | eVisitor Register bude interný systém pre zamestnancov MCRaŠ. Systém bude tiež replikovať údaje o platných registráciách do dočasnej pamäti v DMZ zóne, čím zabezpečí rýchle overovanie bez potreby priameho prístupu do internej databázy. |
V2 | Autentifikácia autorizácia LAN | Modul zabezpečí centrálnu správu identity, autentifikácie a autorizácie pre interné systémy v LAN prostredí. Modul bude zároveň riadiť pridelenie rolí a oprávnení pre jednotlivé aplikácie, hlavne pre eVisitor Register a Analytický modul. Pri administrátorských a citlivých operáciách sa vyžaduje dvojfaktorová autentifikácia (2FA). Audit a logovanie – evidencia prihlasovaní a pokusov o prístup k chráneným zdrojom. |
V2 | Analytický modul a BI | Systém poskytne pokročilú analýzu a vizualizáciu údajov o cestovnom ruchu, z dát ktoré sú zhromažďované z registra poskytovateľov ubytovania a online rezervačných platforiem. Bude integrovaný na modul „Vizualizácia dát – GIS“ pre zobrazenie dát o cestovnom ruchu na mapových podkladoch. |
V2 | Riadenie procesov | Systém bude slúžiť na modelovanie, riadenie a automatizáciu procesov v rámci eVisitor riešenia. Okrem ľudských aktivít musí podporovať aj systémové, integračné a notifikačné aktivity. |
V2 | Vizualizácia dát - GIS | Modul bude zabezpečovať spracovanie a poskytovanie geopriestorových dát ako službu pre ďalšie systémy, predovšetkým pre Analytický modul a eVisitor Register. Poskytne mapové vizualizácie, analytické vrstvy a priestorové dáta, ktoré budú využívané na analýzu cestovného ruchu a jeho vývoj v čase. |
V2 | Notifikácie | Služba notifikácií zabezpečí automatizované odosielanie správ rôznym subjektom v rámci eVisitor systému. Musí podporovať viaceré komunikačné kanály (SMS, e-mail) a umožniť šablónovanie notifikácií. Notifikácie budú generované na základe udalostí v systéme, ako sú schvaľovanie žiadostí, informovanie subjektov CR alebo upozornenia pre zamestnancov MCRaŠ. |
V3 | Databázový cluster server | Konkrétne technológie databázových systémov závisia od výberu technológií a frameworkov výsledného riešenia, avšak dá sa predpokladať, že budú použité najčastejšie open-source relačné databázy, ako sú PostgreSQL, MariaDB/MySQL, prípadne NoSQL riešenia pre špecifické účely (napr. Redis na caching). |
V3 | Správa kľúčov (HSM) | Modul správy kľúčov bude zabezpečovať, uchovávanie a správu kryptografických kľúčov potrebných na autentifikáciu online platforiem využívajúcich API. Autentifikácia je požadovaná cez vzájomné TLS (mTLS). |
-
-
- HW požiadavky jednotlivých komponentov/mikroslužieb
-
-
-
-
- Vývojové prostredie IS eVisitor - gCloud (IaaS)
-
-
ID | Vrstva | Názov služby | Dátový priestor (GB) | Tier diskového priestoru | Počet vCPU (ks) | RAM (GB) |
1 | DMZ/V1 | Reverzný proxy server | 10 | Tier2 | 2 | 4 |
2 | DMZ/V1 | WAF | 20 | Tier2 | 2 | 6 |
3 | DMZ/V1 | API GW | 200 | Tier2 | 2 | 6 |
4 | DMZ/V1 | Multifaktorové overovanie | 20 | Tier2 | 2 | 4 |
5 | DMZ/V1 | Autentifikácia autorizácia - DMZ | 30 | Tier2 | 2 | 4 |
6 | DMZ/V1 | Web server - eVisitor portál | 100 | Tier2 | 2 | 6 |
7 | DMZ/V1 | Overenie registrácie subjektu | 20 | Tier2 | 2 | 8 |
8 | V2 (APP) | DMS (dokumentové úložisko) | 100 | Tier2 | 4 | 8 |
9 | V2 (APP) | Integračný komponent | 100 | Tier2 | 4 | 16 |
10 | V2 (APP) | Centrálny audit log | 100 | Tier2 | 2 | 6 |
11 | V2 (APP) | App server - eVisitor Portal | 50 | Tier2 | 4 | 16 |
12 | V2 (APP) | App server - eVisitor Register | 50 | Tier2 | 4 | 8 |
13 | V2 (APP) | Autentifikácia autorizácia LAN | 50 | Tier2 | 2 | 4 |
14 | V2 (APP) | Analytický modul a BI | 200 | Tier2 | 4 | 16 |
15 | V2 (APP) | Riadenie procesov | 100 | Tier2 | 4 | 8 |
16 | V2 (APP) | Vizualizácia dát - GIS | 200 | Tier2 | 4 | 16 |
17 | V2 (APP) | Notifikácie | 100 | Tier2 | 4 | 8 |
18 | V3 (DB) | Databázový cluster server | 100 | Tier2 | 4 | 16 |
19 | V3 (DB) | Súborové úložisko
| 500 | Tier2 | 0 | 0 |
20 | V3(DB) | Persistentné úložisko pre databázy | 200 | Tier2 | 0 | 0 |
21 | V3(DB) | správa kľúčov (HSM) | 50 (kapacita úložiska) |
Poznámka: Pre operačný systém sa jednotne počíta s využitím CentOS 7 alebo Ubuntu 20.04 LTS
-
-
-
- Testovacie prostredie IS eVisitor - gCloud (IaaS)
-
-
ID | Vrstva | Názov služby | Dátový priestor (GB) | Tier diskového priestoru | Počet vCPU (ks) | RAM (GB) |
1 | DMZ/V1 | Reverzný proxy server | 10 | Tier2 | 4 | 8 |
2 | DMZ/V1 | WAF | 20 | Tier2 | 4 | 12 |
3 | DMZ/V1 | API GW | 200 | Tier2 | 4 | 12 |
4 | DMZ/V1 | Multifaktorové overovanie | 20 | Tier2 | 4 | 8 |
5 | DMZ/V1 | Autentifikácia autorizácia - DMZ | 30 | Tier2 | 4 | 8 |
6 | DMZ/V1 | Web server - eVisitor portál | 100 | Tier2 | 4 | 12 |
7 | DMZ/V1 | Overenie registrácie subjektu | 20 | Tier2 | 4 | 16 |
8 | V2 (APP) | DMS (dokumentové úložisko) | 1000 | Tier2 | 8 | 16 |
9 | V2 (APP) | Integračný komponent | 500 | Tier2 | 8 | 32 |
10 | V2 (APP) | Centrálny audit log | 500 | Tier2 | 4 | 12 |
11 | V2 (APP) | App server - eVisitor Portal | 100 | Tier2 | 8 | 32 |
12 | V2 (APP) | App server - eVisitor Register | 100 | Tier2 | 8 | 16 |
13 | V2 (APP) | Autentifikácia autorizácia LAN | 50 | Tier2 | 4 | 8 |
14 | V2 (APP) | Analytický modul a BI | 500 | Tier2 | 8 | 32 |
15 | V2 (APP) | Riadenie procesov | 200 | Tier2 | 8 | 16 |
16 | V2 (APP) | Vizualizácia dát - GIS | 1000 | Tier2 | 8 | 32 |
17 | V2 (APP) | Notifikácie | 1000 | Tier2 | 8 | 16 |
18 | V3 (DB) | Databázový cluster server | 200 | Tier2 | 8 | 32 |
19 | V3 (DB) | Súborové úložisko
| 2000 | Tier2 | 0 | 0 |
20 | V3(DB) | Persistentné úložisko pre databázy | 1000 | Tier2 | 0 | 0 |
21 | V3(DB) | správa kľúčov (HSM) | 50 (kapacita úložiska) |
Poznámka: Pre operačný systém sa jednotne počíta s využitím CentOS 7 alebo Ubuntu 20.04 LTS
-
-
-
- produkčné prostredie IS eVisitor - gCloud (IaaS)
-
-
ID | Vrstva | Názov služby | Dátový priestor (GB) | Tier diskového priestoru | Počet vCPU (ks) | RAM (GB) |
1 | DMZ/V1 | Reverzný proxy server | 10 | Tier1 | 4 | 8 |
2 | DMZ/V1 | WAF | 20 | Tier1 | 4 | 12 |
3 | DMZ/V1 | API GW | 200 | Tier1 | 4 | 12 |
4 | DMZ/V1 | Multifaktorové overovanie | 20 | Tier1 | 4 | 8 |
5 | DMZ/V1 | Autentifikácia autorizácia - DMZ | 30 | Tier1 | 4 | 8 |
6 | DMZ/V1 | Web server - eVisitor portál | 100 | Tier1 | 4 | 12 |
7 | DMZ/V1 | Overenie registrácie subjektu | 20 | Tier1 | 4 | 16 |
8 | V2 (APP) | DMS (dokumentové úložisko) | 1000 | Tier2 | 8 | 16 |
9 | V2 (APP) | Integračný komponent | 500 | Tier2 | 8 | 32 |
10 | V2 (APP) | Centrálny audit log | 500 | Tier2 | 4 | 12 |
11 | V2 (APP) | App server - eVisitor Portal | 100 | Tier1 | 8 | 32 |
12 | V2 (APP) | App server - eVisitor Register | 100 | Tier1 | 8 | 16 |
13 | V2 (APP) | Autentifikácia autorizácia LAN | 50 | Tier1 | 4 | 8 |
14 | V2 (APP) | Analytický modul a BI | 500 | Tier2 | 8 | 32 |
15 | V2 (APP) | Riadenie procesov | 200 | Tier1 | 8 | 16 |
16 | V2 (APP) | Vizualizácia dát - GIS | 1000 | Tier2 | 8 | 32 |
17 | V2 (APP) | Notifikácie | 1000 | Tier2 | 8 | 16 |
18 | V3 (DB) | Databázový cluster server | 200 | Tier1 | 8 | 64 |
19 | V3 (DB) | Súborové úložisko
| 2000 | Tier2 | 0 | 0 |
20 | V3(DB) | Persistentné úložisko pre databázy | 1000 | Tier1 | 0 | 0 |
21 | V3(DB) | správa kľúčov (HSM) | 1000 (kapacita úložiska) |
Poznámka: Pre operačný systém sa jednotne počíta s využitím CentOS 7 alebo Ubuntu 20.04 LTS
-
-
- Požadované architektonické princípy
-
Architektonický princíp | Popis |
Nezávislosť od cloud infraštruktúry | Riešenie bude postavené na bežne používaných štandardoch. Požiadavkou je návrh formou „Cloud-native“ aplikácie. Aj keď riešenie predpokladá využívanie cloudových služieb z katalógu služieb vládneho cloudu (Iaas,PaaS,SaaS), tento prístup zabezpečí jednoduchšiu migráciu medzi rôznymi cloudovými platformami bez nutnosti zásadných zmien v aplikácii. |
Integrácie | Vnútorná integrácia medzi mikroslužbami a systémovými komponentmi musí byť realizovaná asynchrónnym spôsobom prostredníctvom event-driven messaging architektúry. |
Škálovateľnosť | Backendové služby budú navrhnuté tak, aby bolo možné ich dynamicky škálovať podľa aktuálnej potreby a rastúcej záťaže. |
Preferencia Open-source riešení | Všade, kde existuje udržiavané a podporované open-source riešenie, ktoré spĺňa legislatívne požiadavky a technické kritériá, musí byť uprednostnené pred proprietárnym softvérom. Open-source riešenia musia byť aktívne vyvíjané, bezpečnostne aktualizované a kompatibilné s požiadavkami na integráciu a prevádzku v štátnej infraštruktúre. V prípade neexistencie vhodného open-source riešenia je možné použiť iné technológie, avšak s dôrazom na otvorené štandardy a minimalizáciu vendor lock-in. |
Redundancia | Prioritou je využitie active-active redundancie, ktorá zabezpečí spoľahlivosť jednotlivých služieb a minimalizuje riziko výpadkov. |
Eliminácia "single point of failure" | Systém nesmie obsahovať žiadny jediný bod zlyhania, ktorého porucha by spôsobila nefunkčnosť celej infraštruktúry. |
Retencia dát | Požiadavky na uchovávanie dát budú riešené v súlade so špecifikáciami projektu. |
Monitoring | Implementácia monitoringu bude zohľadňovať všetky požiadavky na dohľad a správu systému. |
Šifrovanie dát | Ochrana citlivých informácií bude zabezpečená prostredníctvom šifrovacích mechanizmov definovaných v požiadavkách. |
-
-
- Využívanie služieb z katalógu služieb vládneho cloudu
-
Kód infraštruktúrnej služby (z MetaIS) | Názov infraštruktúrnej služby | Kód využívajúceho ISVS (z MetaIS) | Názov integrovaného ISVS |
infra_sluzba_130 | Využívanie IaaS vládneho cloudu | Isvs_15315 | IS eVisitor |
infra_sluzba_509 | Virtuálny server | Isvs_15315 | IS eVisitor |
infra_sluzba_510 | Diskový priestor | Isvs_15315 | IS eVisitor |
infra_sluzba_511 | Služba pripojenia do špecifickej siete | Isvs_15315 | IS eVisitor |
infra_sluzba_512 | Sieťové služby | Isvs_15315 | IS eVisitor |
-
-
- Popis požiadaviek na prevádzkové prostredia (vývoj, test, produkčné)
-
Prostredie |
Kód infraštruktúrnej služby (z MetaIS) | Názov infraštruktúrnej služby/ Služba z katalógu cloudových služieb pre zriadenie výpočtového uzla | Požadované kapacitné parametre služby (doplňte stĺpec parametra, ak je dôležitý pre konkrétnu službu) | |||
Dátový priestor (GB) | Tier diskového priestoru | Počet vCPU | RAM (GB) | |||
Vývojové | infra_sluzba_509 | Virtuálny server | 1350 | Tier2 | 50 | 152 |
Vývojové | infra_sluzba_510 | Diskový priestor | 800 | Tier2 | ||
Testovacie | infra_sluzba_509 | Virtuálny server | 4350 | Tier2 | 100 | 304 |
Testovacie | infra_sluzba_510 | Diskový priestor | 3200 | Tier2 | ||
Produkčné | infra_sluzba_509 | Virtuálny server | 750 | Tier1 | 56 | 84 |
Produkčné | infra_sluzba_509 | Virtuálny server | 3600 | Tier2 | 44 | 220 |
Produkčné | infra_sluzba_510 | Diskový priestor | 1200 | Tier1 | ||
Produkčné | infra_sluzba_510 | Diskový priestor | 2000 | Tier2 |
Poznámka: Pre operačný systém sa jednotne počíta s využitím CentOS 7 alebo Ubuntu 20.04 LTS
-
- Bezpečnostná architektúra
Popis AsIs stavu bezpečnostnej architektúry
N/A
Požiadavky ToBe stavu bezpečnostnej architektúry
Bezpečnostná systémová architektúra budúceho stavu sa bude riadiť bezpečnostnými pravidlami a bezpečnostnou architektúrou vládneho cloudu. Vládny cloud je kontinuálne aktualizovaný proti najnovším bezpečnostným hrozbám. Cloudové prostredie využíva niekoľkoúrovňovú bezpečnostnú ochranu a analýzu zloženú z produktov napr. Firewall, IPS, IDS, DDoS, SIEM, NBAD a ďalšie. Bezpečnostný prvok WAF (web application firewall), ktorý nie je súčasťou bezpečnostných prvkov vládneho cloudu, je explicitne požadovaný ako súčasť navrhovanej technologickej architektúre riešenia.
Všetky rozhrania si budú vyžadovať pripojenie pomocou SSL. Zabezpečený bude monitoring sieťových prístupov, bezpečnosti údajov na diskových poliach, logovanie prístupov a zmien, ako aj služba poskytovania bezpečnej prístupovej siete.
Bezpečnostná architektúra budúceho stavu bude v súlade s dotknutými právnymi normami a zároveň s technickými normami, ktoré stanovujú úroveň potrebnej bezpečnosti IS, pre manipuláciu so samotnými dátami, alebo technické / technologické / personálne zabezpečenie samotnej výpočtovej techniky/HW vybavenia. Ide najmä o:
- Zákon č. 95/2019 Z.z. o informačných technológiách vo verejnej správe
- Zákon č. 69/2018 Z.z. o kybernetickej bezpečnosti
- Zákon č. 45/2011 Z.z. o kritickej infraštruktúre
- Vyhláška Úradu podpredsedu vlády Slovenskej republiky pre investície a informatizáciu č. 78/2020 Z. z. o štandardoch pre informačné technológie verejnej správy
- Vyhláška Úradu podpredsedu vlády Slovenskej republiky pre investície a informatizáciu č. 179/2020 Z. z., ktorou sa ustanovuje spôsob kategorizácie a obsah bezpečnostných opatrení informačných technológií verejnej správy
- Vyhláška Úradu na ochranu osobných údajov Slovenskej republiky č. 158/2018 Z. z. o postupe pri posudzovaní vplyvu na ochranu osobných údajov
- Vyhláška NBÚ č. 362/2018 Z. z., ktorou sa ustanovuje obsah bezpečnostných opatrení, obsah a štruktúra bezpečnostnej dokumentácie a rozsah všeobecných bezpečnostných opatrení.
- Nariadenie Európskeho parlamentu a Rady (EÚ) 2016/679 z 27. apríla 2016 o ochrane fyzických osôb pri spracúvaní osobných údajov a o voľnom pohybe takýchto údajov, ktorým sa zrušuje smernica 95/46/ES (všeobecné nariadenie o ochrane údajov)
- Zákon č. 18/2018 Z. z. o ochrane osobných údajov a o zmene a doplnení niektorých zákonov
-
-
- Požiadavky na bezpečnosť
-
Zabezpečenie komunikácie
- Komunikácia v systéme bude prebiehať cez HTTPS s TLS 1.2 alebo 1.3, využitím REST API vo formáte JSON (alternatívne SOAP v 1.2).
- Dáta budú chránené platnými certifikátmi od dôveryhodnej autority
- Dáta budú šifrované pri prenose (symetrické alebo asymetrické šifrovanie podľa potreby).
- Systém bude rozdelený na vrstvy:
- Prístupová vrstva/DMZ (portál, mobilná aplikácia).
- Aplikačná vrstva (logika systému).
- Databázová vrstva (úložisko údajov).
- Vrstvy budú oddelené firewallom a komunikácia medzi nimi bude filtrovaná.
- Sieťová komunikácia bude nepretržite monitorovaná, správcovské rozhrania budú dostupné len z internej siete cez VPN.
Technická ochrana
- Dáta (napr. údaje hostí, registrácie) budú šifrované pri ukladaní aj prenose (TLS, minimálne 2048-bitový kľúč RSA).
- Na serveroch bude nastavený host-based firewall podľa princípu najmenších privilégií.
- Webový portál:
- Bude používať HTTPS s HSTS na vynútenie šifrovania.
- Bude podporovať iba bezpečné šifry
- Bude chránený pred útokmi (napr. SQL injection) pomocou WAF.
- Systém bude pravidelne kontrolovaný na škodlivý kód a aktualizovaný.
Riadenie prístupu
- Používatelia (ubytovatelia, obce, online platformy) sa budú prihlasovať cez eID , 2FA alebo mTLS.
- Administrátori budú používať dvojfaktorovú autentifikáciu aj ako interní zamestnanci.
- Prístup bude obmedzený na roly (napr. správca registra) s princípom najmenších privilégií.
- Právomoci budú oddelené (napr. administrátor siete nebude správcom bezpečnosti).
- Prístupy budú časovo obmedzené a evidované.
Testovanie a monitoring
- Pred spustením budú vykonané penetračné testy (CSIRT.SK alebo tretia strana) na overenie bezpečnosti.
- Počas prevádzky:
- Incidenty budú monitorované (SIEM nástroj).
- Zraniteľnosti budú pravidelne testované.
- Logy budú minimálne obsahovať: čas udalosti, IP adresu, akciu, HTTP odpoveď.
Ochrana osobných údajov
- Osobné údaje hostí budú šifrované, uchovávané len po nevyhnutnú dobu a následne bezpečne vymazané.
- Prístup k nim budú mať len autentifikovaní používatelia (napr. hostiteľ po prihlásení).
- Údaje nebudú duplikované, zdrojom pravdy bude register eVisitor.
Komunikácia s tretími stranami
- Online platformy (napr. Booking) sa budú pripájať cez REST API (HTTPS, mTLS).
- API bude zdokumentované podľa Open API 3.0 / Soap 1.2
- Závislosti na ostatné ISVS / projekty
Projekt nie je závislý na iných projektoch rozvoja IT systémov
- Zdrojové kódy
Súčasťou dodávky budú aj zdrojové kódy k vytvorenému riešeniu, pokiaľ to nevylučujú licenčné podmienky tretích osôb vo vzťahu k štandardným Softvérovým produktom, s komentármi a technickým popisom, a to pre prevádzkové a testovacie verzie počítačových programov, a práva na ich zverejnenie v centrálnom repozitári zdrojových kódov podľa § 15 ods. 2 písm. d) Zákona o informačných technológiách vo verejnej správe a § 31 vyhlášky Úradu podpredsedu vlády Slovenskej republiky pre investície a informatizáciu o štandardoch pre informačné technológie verejnej správy č. 78/2020 Z. z., a iného predpisu, ktorý môže v budúcnosti vyhlášku č. 78/2020 Z. z. nahradiť alebo doplniť.
Zhotoviteľ je povinný pri akceptácii Diela alebo Časti diela odovzdať Objednávateľovi Vytvorený zdrojový kód v jeho úplnej aktuálnej podobe, zapečatený, na neprepisovateľnom technickom nosiči dát s označením časti a verzie Informačného systému, ktorej sa týka; za odovzdanie zdrojového kódu.
O odovzdaní a prevzatí technického nosiča dát bude oboma Zmluvnými stranami spísaný a podpísaný písomný preberací protokol.
Vytvorený zdrojový kód musí byť skompilovateľný v prostredí Objednávateľa a musí byť v podobe, ktorá zaručuje možnosť overenia, že je kompletný a v správnej verzii, t. j. v takej podobe, ktorá umožňuje kompiláciu, inštaláciu, spustenie a overenie funkcionality, a to vrátane kompletnej dokumentácie zdrojového kódu (napr. interfejsov a pod.) Zdrojové kódy k vytvorenému riešeniu budú disponovať licenciou EUPL a v rámci repozitára budú sprístupnené v kompletnom znení bez obmedzení.
- Prevádzka a údržba
Prevádzka a údržba v AsIs stave
N/A
Prevádzka a údržba v stave To Be
-
- Prevádzkové požiadavky
Metodická a aplikačná podpora bude realizovaná v troch vrstvách:
- L1: podpora prvej úrovne bude zabezpečovaná gestorom riešenia – zabezpečené bude určenou organizačnou zložkou MCRaS. V rámci prvej úrovne podpory bude realizovaný príjem a identifikácia požiadaviek s následným smerovaním na konkrétneho riešiteľa.
- L2: aplikačná podpora druhej úrovne bude poskytovaná špecializovanými používateľmi rôznych oddelení, na ktorých budú smerované hlásenia spracované prvou úrovňou. Druhá úroveň podpory bude rozdelená na viac oblastí podľa funkcie systému.
- L3: tretia úroveň podpory, bude pokrývaná pracovníkmi externej podpory dodávateľa,
Prevádzkovanie podpory L2 a L3 bude personálne zabezpečené dostatočným počtom riešiteľov, ktorých počet bude upravované v
závislosti od nárastu potrieb systému. V rámci metodickej podpory bude tím podpory realizovať:
- zabezpečovanie a poskytovanie odbornej prípravy a školení užívateľov služieb dátovej analytickej platformu
- tvorbu záväzných metodík a poskytovanie odborných rád a usmernení a publikovanie tzv. best practice postupov pre používateľov
- evidenciu poskytovanej podpory a na základe analýzy jej obsahu a štruktúry návrh realizácie úsporných, optimalizačných a racionalizačných opatrení.
-
-
- Úrovne podpory používateľov
-
Help Desk bude realizovaný cez 3 úrovne podpory, s nasledujúcim označením:
- L1 podpory IS (Level 1, priamy kontakt zákazníka) - jednotný kontaktný bod verejného obstarávateľa – IS Solution manager, ktorý je v správe verejného obstarávateľa a v prípade jeho nedostupnosti Centrum podpory používateľov (zabezpečuje prevádzkovateľ IS a DataCentrum).
- L2 podpory IS (Level 2, postúpenie požiadaviek od L1) - vybraná skupina garantov, so znalosťou IS (zabezpečuje prevádzkovateľ IS – verejný obstarávateľ).
- L3 podpory IS (Level 3, postúpenie požiadaviek od L2) - na základe zmluvy o podpore IS (zabezpečuje úspešný uchádzač).
Definícia:
- Podpora L1 (podpora 1. stupňa) - začiatočná úroveň podpory, ktorá je zodpovedná za riešenie základných problémov a požiadaviek koncových užívateľov a ďalšie služby vyžadujúce základnú úroveň technickej podpory. Základnou funkciou podpory 1. stupňa je zhromaždiť informácie, previesť základnú analýzu a určiť príčinu problému a jeho klasifikáciu. Typicky sú v úrovni L1 riešené priamočiare a jednoduché problémy a základné diagnostiky, overenie dostupnosti jednotlivých vrstiev infraštruktúry (sieťové, operačné, vizualizačné, aplikačné atď.) a základné užívateľské problémy (typicky zabudnutie hesla), overovanie nastavení SW a HW atď.
- Podpora L2 (podpora 2. stupňa) – riešiteľské tímy s hlbšou technologickou znalosťou danej oblasti. Riešitelia na úrovni Podpory L2 nekomunikujú priamo s koncovým užívateľom, ale sú zodpovední za poskytovanie súčinnosti riešiteľom 1. úrovne podpory pri riešení eskalovaného hlásenia, čo mimo iného obsahuje aj spätnú kontrolu a podrobnejšiu analýzu zistených dát predaných riešiteľom 1. úrovne podpory. Výstupom takejto kontroly môže byť potvrdenie, upresnenie, alebo prehodnotenie hlásenia v závislosti na potrebách Objednávateľa. Primárnym cieľom riešiteľov na úrovni Podpory L2 je dostať Hlásenie čo najskôr pod kontrolu a následne ho vyriešiť - s možnosťou eskalácie na vyššiu úroveň podpory – Podpora L3.
- Podpora L3 (podpora 3. stupňa) - Podpora 3. stupňa predstavuje najvyššiu úroveň podpory pre riešenie tých najobťiažnejších Hlásení, vrátane prevádzania hĺbkových analýz a riešenie extrémnych prípadov.
Pre služby sú definované takéto SLA:
- Help Desk je dostupný cez IS Solution manager a pre vybrané skupiny užívateľov cez telefón a email, incidenty sú evidované v IS Solution manager,
- Dostupnosť L3 podpory pre IS je 8x5 (8 hodín x 5 dní od 8:00h do 16:00h počas pracovných dní),
-
-
- Riešenie incidentov – SLA parametre
-
Za incident je považovaná chyba IS, t.j. správanie sa v rozpore s prevádzkovou a používateľskou dokumentáciou IS. Za incident nie je považovaná chyba, ktorá nastala mimo prostredia IS napr. výpadok poskytovania konkrétnej služby Vládneho cloudu alebo komunikačnej infraštruktúry.
Označenie naliehavosti incidentu:
Označenie naliehavosti incidentu | Závažnosť incidentu | Popis naliehavosti incidentu |
A | Kritická | Kritické chyby, ktoré spôsobia úplné zlyhanie systému ako celku a nie je možné používať ani jednu jeho časť, nie je možné poskytnúť požadovaný výstup z IS. |
B | Vysoká | Chyby a nedostatky, ktoré zapríčinia čiastočné zlyhanie systému a neumožňuje používať časť systému. |
C | Stredná | Chyby a nedostatky, ktoré spôsobia čiastočné obmedzenia používania systému. |
D | Nízka | Kozmetické a drobné chyby. |
možný dopad:
Označenie závažnosti incidentu |
Dopad | Popis dopadu |
1 | katastrofický | katastrofický dopad, priamy finančný dopad alebo strata dát, |
2 | značný | značný dopad alebo strata dát |
3 | malý | malý dopad alebo strata dát |
Výpočet priority incidentu je kombináciou dopadu a naliehavosti v súlade s best practices ITIL V3 uvedený v nasledovnej matici:
Matica priority incidentov | Dopad | |||
Katastrofický - 1 | Značný - 2 | Malý - 3 | ||
Naliehavosť | Kritická - A | 1 | 2 | 3 |
Vysoká - B | 2 | 3 | 3 | |
Stredná - C | 2 | 3 | 4 | |
Nízka - D | 3 | 4 | 4 |
Vyžadované reakčné doby:
Označenie priority incidentu | Reakčná doba(1) od nahlásenia incidentu po začiatok riešenia incidentu | Doba konečného vyriešenia incidentu od nahlásenia incidentu (DKVI) (2) | Spoľahlivosť (3) (počet incidentov za mesiac) |
1 | 0,5 hod. | 4 hodín | 1 |
2 | 1 hod. | 12 hodín | 2 |
3 | 1 hod. | 24 hodín | 10 |
4 | 1 hod. | Vyriešené a nasadené v rámci plánovaných releasov |
Vysvetlivky k tabuľke
(1) Reakčná doba je čas medzi nahlásením incidentu verejným obstarávateľom (vrátane užívateľov IS, ktorí nie sú v pracovnoprávnom vzťahu s verejným obstarávateľom) na helpdesk úrovne L3 a jeho prevzatím na riešenie.
(2) DKVI znamená obnovenie štandardnej prevádzky - čas medzi nahlásením incidentu verejným obstarávateľom a vyriešením incidentu úspešným uchádzačom (do doby, kedy je funkčnosť prostredia znovu obnovená v plnom rozsahu). Doba konečného vyriešenia incidentu od nahlásenia incidentu verejným obstarávateľom (DKVI) sa počíta počas celého dňa. Do tejto doby sa nezarátava čas potrebný na nevyhnutnú súčinnosť verejného obstarávateľa, ak je potrebná pre vyriešenie incidentu. V prípade potreby je úspešný uchádzač oprávnený požadovať od verejného obstarávateľa schválenie riešenia incidentu.
(3) Maximálny počet incidentov za kalendárny mesiac. Každá ďalšia chyba nad stanovený limit spoľahlivosti sa počíta ako začatý deň omeškania bez odstránenia vady alebo incidentu. Duplicitné alebo technicky súvisiace incidenty (zadané v rámci jedného pracovného dňa, počas pracovného času 8 hodín) sú považované ako jeden incident.
(4) Incidenty nahlásené verejným obstarávateľom úspešnému uchádzačovi v rámci testovacieho prostredia majú prioritu 3 a nižšiu
Vzťahujú sa výhradne k dostupnosti testovacieho prostredia. Za incident na testovacom prostredí sa nepovažuje incident vztiahnutý k práve testovanej funkcionalite.
Vyššie uvedené SLA parametre nebudú použité pre nasledovné služby:
- Služby systémovej podpory na požiadanie (nad paušál)
- Služby realizácie aplikačných zmien vyplývajúcich z legislatívnych a metodických zmien (nad paušál)
Pre tieto služby budú dohodnuté osobitné parametre dodávky.
-
- Požadovaná dostupnosť IS:
Popis | Parameter | Poznámka |
Prevádzkové hodiny | 12 hodín | od 6:00 hod. - do 18:00 hod. počas pracovných dní |
Servisné okno | 10 hodín | od 19:00 hod. - do 5:00 hod. počas pracovných dní |
24 hodín | od 00:00 hod. - 23:59 hod. počas dní pracovného pokoja a štátnych sviatkov Servis a údržba sa bude realizovať mimo pracovného času. | |
Dostupnosť produkčného prostredia IS | 98,5% | 98,5% z 24/7/365 t.j. max ročný výpadok je 66 hod. Maximálny mesačný výpadok je 5,5 hodiny. Vždy sa za takúto dobu považuje čas od 0.00 hod. do 23.59 hod. počas pracovných dní v týždni. Nedostupnosť IS sa počíta od nahlásenia incidentu Zákazníkom v čase dostupnosti podpory Poskytovateľa (t.j. nahlásenie incidentu na L3 v čase od 6:00 hod. - do 18:00 hod. počas pracovných dní). Do dostupnosti IS nie sú započítavané servisné okná a plánované odstávky IS. V prípade nedodržania dostupnosti IS bude každý ďalší začatý pracovný deň nedostupnosti braný ako deň omeškania bez odstránenia vady alebo incidentu. |
- Požiadavky na personál
Požiadavky na personál sú uvedené v dokumente Projektový zámer
- Implementácia a preberanie výstupov projektu
Vo vývojovom prostredí (vývojárske nástroje a podporné informačné systémy vrátane použitých knižníc tretích strán), v ktorom bude Dielo vyvíjané, musia byť implementované opatrenia na:
- zabezpečenie integrity vyvíjaného Diela na základe najvyššej Objednávateľom požadovanej úrovne ochrany dôvernosti, integrity dostupnosti informácií, ktoré budú spracovávané vo vyvíjanom riešení.
- zaistenie dôvernosti na základe Objednávateľom požadovanej úrovne ochrany dôvernosti citlivých údajov.
Pri implementácií bude zhotoviteľ povinný spĺňať nasledovné podmienky pri zhotovovaní Diela:
- pri tvorbe zdrojového kódu Diela musí byť použitý systém na verzionovanie (umožňujúci sledovanie zmien v jednotlivých verziách),
- nesmú sa používať funkcie/volania/nástroje, ktoré sú podľa ich dokumentácie v súčasnej dobe zastarané (angl. deprecated) alebo nebezpečné (angl. unsafe) a mali by byť nahradené odporúčanými alternatívami,
- Dielo musí podporovať logovanie a parametrizovateľnú tvorbu logov,
- logy musia byť centrálne ukladané a archivované minimálne 6 mesiacov po skončení záručnej doby,
- ak implementované Dielo potrebuje spracovávať Dôverné informácie, počas vývoja aj testovania musia byť použité anonymizované, resp. fiktívne údaje,
- počas vývoja Diela musí byť zabezpečené pravidelné monitorovanie nových zraniteľností jednotlivých (najmä externých) súčastí Diela a pravidelné aplikovanie autorizovaných bezpečnostných záplat.
- po ukončení vývoja musí prejsť Dielo alebo Časť diela (aplikácia) testovaním a verifikáciou implementovaných opatrení kybernetickej bezpečnosti.
Preberanie výstupov projektu
Odovzdanie a prevzatie Diela alebo Častí diela sa uskutoční v termínoch špecifikovaných v časovom harmonograme. Výsledkom odovzdania Diela alebo Častí diela (inkrementov) Zhotoviteľom a jeho prevzatia Objednávateľom je podpísanie akceptačného protokolu oprávnenými osobami.
Vlastnícke právo k Dielu alebo Časti diela prechádza na Objednávateľa odovzdaním a prevzatím Diela alebo Časti diela (inkrementu),
tzn. podpísaním Akceptačného protokolu vzťahujúceho sa k odovzdávanej Časti diela oboma Zmluvnými stranami. Objednávateľ neprevezme Časť diela , ak táto vykazuje právne a/alebo faktické vady. Časť diela má vady, ak je zhotovená v rozpore s podmienkami stanovenými v Zmluve o dielo a/alebo v rozpore so všeobecne záväznými právnymi predpismi, smernicami alebo
metodickými pokynmi Objednávateľa uvedenými Zmluve o dielo.
Prílohou Akceptačného protokolu je:
- zápisnica o vykonaných akceptačných testoch, ak sa Akceptačným protokolom odovzdáva Časť diela,
- zoznam autorov diel a zoznam autorských diel vytvorených v rámci plnenia tejto Zmluvy o dielo, ak sú súčasťou odovzdávanej Časti diela,
- vyhlásenie o splnení požiadaviek (dodržaní štandardov pre ISVS/ITVS) formou odpočtu splnenia jednotlivých relevantných požiadaviek stanovených vo Vyhláške č. 78/2020, Vyhláške č. 85/2020 a Vyhláške č. 179/2020, s výnimkou vypracovania a predloženia bezpečnostného projektu v zmysle Vyhlášky č. 85/2020, dokumenty a doklady osvedčujúce kvalitu a/alebo kompletnosť (napr.: zoznam dodávok a zariadení, osvedčenie o akosti a kompletnosti, návody na montáž a obsluhu, a testy, správy o vykonaní odborných prehliadok a skúšok, výsledky testovania a skúšok, certifikáty, osvedčenia o vykonaných skúškach, použitých materiáloch a výrobkoch, doklady o spôsobe likvidácie odpadov, a pod.,
- ak takéto dokumenty už neboli súčasťou ponuky predloženej Objednávateľovi a ak Zhotoviteľ odovzdáva také Časti diela, ktoré vyžadujú osvedčenie kvality.
- Ak Zhotoviteľ odovzdáva Časť diela (inkrement), Zmluvné strany vykonajú vo vzájomnej súčinnosti akceptačné testy.
- Akceptačné testy sa vykonajú v prostredí a na infraštruktúre Objednávateľa a v oddelených testovacích prostrediach t. j. bez možnosti ovplyvniť bežnú činnosť Objednávateľa, mimo produkčných databáz.
- Prílohy
N/A
[1] NARIADENIE EURÓPSKEHO PARLAMENTU A RADY (EÚ) 2024/1028 z 11. apríla 2024 o zbere a poskytovaní údajov týkajúcich sa služieb krátkodobého prenájmu ubytovania a o zmene nariadenia (EÚ) 2018/1724
[2] Druh údajov, ktoré možno získať, by mal byť plne harmonizovaný a mal by zahŕňať informácie o počte nocí, na ktoré bola registrovaná jednotka prenajatá, o počte hostí, ktorým bola jednotka prenajatá na noc, krajiny pobytu hostí, pričom sa zohľadnia prípadné zmeny
pôvodnej rezervácie, konkrétnu adresu jednotky, registračné číslo a URL položky s jednotkou s cieľom umožniť identifikáciu hostiteľa.
[3] NARIADENIE EURÓPSKEHO PARLAMENTU A RADY (EÚ) 2024/1028 z 11. apríla 2024 o zbere a poskytovaní údajov týkajúcich sa služieb krátkodobého prenájmu ubytovania a o zmene nariadenia (EÚ) 2018/1724