I-02 Projektový zámer (projektovy_zamer)
PROJEKTOVÝ ZÁMER
Vzor pre manažérsky výstup I-02
podľa vyhlášky MIRRI č. 401/2023 Z. z. (účinnosť od 1.4.2025)
Povinná osoba | Mesto Žilina | ||||
Názov projektu | Zavedenie prvkov podpory riadenia samosprávnych procesov na základe dátových analytických výstupov | ||||
Zodpovedná osoba za projekt | Ing. Filip Švec | ||||
Realizátor projektu | Mesto Žilina | ||||
Vlastník projektu | Mesto Žilina Schvaľovanie dokumentu | ||||
Položka | Meno a priezvisko | Organizácia | Pracovná pozícia | Dátum | Podpis |
Vypracoval | Ing. Vladimír Stromček, PhD. | Amazonite s.r.o. | konateľ | 23.07.2025 |
1. HISTÓRIA DOKUMENTU
Verzia | Dátum | Zmeny | Meno |
0.1 | 27.03.2025 | Prvá verzia dokumentu určená pre pripomienkovanie | Vladimír Stromček |
1.0 | 14.08.2025 | Verzia dokumentu určená na schválenie MIRRI SR so zapracovaním pripomienok verejného pripomienkovania | Vladimír Stromček |
2. ÚČEL DOKUMENTU, SKRATKY (KONVENCIE) A DEFINÍCIE
V súlade s vyhláškou MIRRI č. 401/2023 Z.z. v znení neskorších predpisov je tento výstup I-02 Projektový zámer určený na rozpracovanie detailných informácií prípravnej a iniciačnej fázy projektu z pohľadu aktuálneho stavu, budúceho stavu a navrhovaného riešenia.
Tento dokument obsahuje manažérske zhrnutie, rozsah, ciele a motiváciu na realizáciu projektu, zainteresované strany, návrh merateľných ukazovateľov. Okrem toho obsahuje aj
1. detailný opis požadovaných projektových výstupov,
2. detailný opis obmedzení, predpokladov, tolerancií a návrh organizačného zabezpečenia projektu,
3. detailný opis rozpočtu projektu a jeho prínosov,
4. harmonogram projektu,
5. vyhodnotenie rizík a závislostí,
6. architektúru riešenia projektu na úrovni biznis vrstvy, aplikačnej vrstvy, dátovej vrstvy, technologickej vrstvy a bezpečnostnej architektúry,
7. vyhodnotenie alternatív riešenia projektu pre každú vrstvu architektúry riešenia,
8. špecifikáciu a klasifikáciu údajov spracovaných v projekte,
9. požiadavky na prevádzku a údržbu výstupov projektu,
10. požiadavky na technologickú infraštruktúru,
11. požiadavky na zdrojové kódy,
12. opis implementácie projektu a preberania výstupov projektu.
V rámci projektového zámeru sa súbežne sa vyhotovujú dokumenty I-04 Katalóg požiadaviek (v tomto prípade je súčasťou dokumentu M-05), M-05 Analýza nákladov a prínosov a M-06 Evidencia komponentov v MetaIS.
2.1 Použité skratky a pojmy
SKRATKA/POJEM | POPIS |
AI | Artificial Intelligence (Umelá inteligencia) |
AS | Aplikačná služba |
BC/CBA | Business Case/Cost-Benefit Analysis (Biznis case a cost benefit analýza) |
BCR | Benefit-Cost Ratio (pomer prínosov k nákladom) |
CAMP | Centrálna API Manažment platforma |
CBA | Cost - Benefit Analysis (Metóda analýza nákladov a prínosov) |
CMS | Content Management System (Systém na správu obsahu) |
CR | Change Request (žiadanka o zmenu) |
DMS | Document Management System (Systém na správu dokumentov) |
DNR | Detailný návrh riešenia |
EČV | Evidenčné číslo vozidla |
eID | Elektronický občiansky preukaz |
EIRR | Economic Internal Rate of Return (ekonomická vnútorná miera návratnosti) |
ENPV | Economic Net Present Value (čistá súčasná hodnota) |
EÚ | Európska únia |
FTE | Full-Time Equivalent (ekvivalent plného úväzku) |
G2C/G2B/G2G/G2A | Government to Citizen (verejná správa ↔ občan); Government to Business (verejná správa ↔ biznis); Government to Government (verejná správa ↔ verejná správa); Government to Administration (verejná správa ↔ administratíva) |
GIS | Geografický informačný systém |
HW | Hardvér |
IAM | Identity and Access Management (Systém na správu identít a prístupov) |
ID | Identification (Identifikačné číslo) |
IKT | Informačno-komunikačné technológie (organizácie) |
IoT | Internet of Things (Internet vecí) |
IS | Informačný systém |
IS CSRÚ | Informačný systém centrálneho systému referenčných údajov |
ISVS, ISV | Informačný systém verejnej správy |
IT | Informačná technológia |
IT-CAPEX | Capital Expenditures (investičné (kapitálové) výdavky) |
ITMS | Informačný technologický monitorovací systém |
IT-OPEX | Operational Expenditures (neinvestičné, bežné prevádzkové výdavky) |
ITVS | Informačno-technologické vybavenie subjektu (verejnej správy) |
IUI | Integrovaná územná investícia |
KPI | Key Performance Indicator (Kľúčový ukazovateľ výkonnosti) |
KS | Koncová služba |
MCA | Multi-Criteria Analysis (Multikriteriálna analýza) |
MetaIS | Centrálny metainformačný systém verejnej správy |
MIRRI SR | Ministerstvo investícií, regionálneho rozvoja a informatizácie Slovenskej republiky |
NFP | Nenávratný finančný príspevok |
NFR | Non Functional Requirements (Nefunkčné požiadavky) |
NKIVS | Národná koncepcia informatizácie verejnej správy |
OSN | Organizácia spojených národov |
OVM | Orgán verejnej moci |
PIP | Plán implementácie projektu |
PM | Projektový manažér |
PSK | Program Slovensko |
RSO | Regulérny špecifický cieľ |
RV | Riadiaci výbor |
SaaS | Software as a Service |
SLA | Service Level Agreement – dohoda/zmluva o parametroch poskytovania služby |
SMS | Short Message Service (Krátka textová správa) |
SR | Slovenská republika |
SW | Softvér |
TCO | Total Cost of Ownership (celkové náklady na vlastníctvo) |
UAT | User Acceptance Testing (testovanie prijateľnosti používateľom) |
ÚPVS | Ústredný portál verejnej správy |
UX | User Experience (používateľská skúsenosť) |
Tabuľka 1 Skratky a pojmy
2.2 Konvencie pre typy požiadaviek (príklady)
V rámci projektu budú definované tri základné typy požiadaviek:
Funkčné (používateľské) požiadavky majú nasledovnú konvenciu:
Fxx
F – funkčná požiadavka
xx – číslo požiadavky
Nefunkčné (kvalitatívne, výkonové - Non Functional Requirements - NFR) požiadavky majú nasledovnú konvenciu:
Nxx
N – nefunkčná požiadavka (NFR)
xx – číslo požiadavky
Technické požiadavky majú nasledovnú konvenciu:
Txx
T – technická požiadavka
xx – číslo požiadavky
3. DEFINOVANIE PROJEKTU
3.1 Manažérske zhrnutie
Projekt je realizovaný na základe výzvy: „Podpora rozvoja tvorby, spracovania, využívania a prepájania dát v rámci verejnej správy pre inteligentné rozhodovanie, plánovanie a správu“, kód výzvy: PSK-MIRRI-619-2024-ITI-EFRR (ďalej len „Výzva“).
Projekt sa bude venovať nasledovným prioritám v rámci Programu Slovensko:
Priorita: 1P1 Veda, výskum a inovácie
Špecifický cieľ: RSO1.2 Využívanie prínosov digitalizácie pre občanov, podniky, výskumné organizácie a orgány verejnej správy
Opatrenie: 1.2.2. Podpora budovania inteligentných miest a regiónov
Priorita: 5P1 Moderné regióny
Špecifický cieľ: RSO 5.1 Podpora integrovaného a inkluzívneho sociálneho, hospodárskeho a environmentálneho rozvoja, kultúry, prírodného dedičstva, udržateľného cestovného ruchu a bezpečnosti v mestských oblastiach
Opatrenie: 5.1.3 Investície do bezpečného fyzického prostredia obcí, miest a regiónov
Projekt sleduje nasledovné ciele na základe poskytnutých finančných prostriedkov z výzvy:
- Zabezpečenie rozvoja mesta prostredníctvom implementácie inovatívnych technologických a netechnologických riešení a inteligentného riadenia v rámci podpory rozvoja tvorby, spracovania, využívania a prepájania dát v rámci verejnej správy, najmä rozvoja dátových platforiem, využívania priestorových a otvorených dát a súvisiacich nástrojov s pridanou hodnotou pre inteligentné rozhodovanie a správu mesta, proaktívnych elektronických služieb, ako aj poskytovanie služieb občanom a podnikateľom, vrátane získavania poznatkov o aktuálnom stave dostupnosti a využívania dát v rámci verejnej správy, budovania špecifických kapacít a infraštruktúry.
- Dosiahnuť podstatné zlepšenie kvality života všetkých občanov, a to prostredníctvom systémových riešení, racionalizáciou a zefektívnením agendy inteligentného rozvoja miest a regiónov v podmienkach SR v súlade aj s Akčným plánom inteligentných miest a regiónov na roky 2023 – 2026, ktorý bol schválený uznesením vlády SR č. 310 z 12. júna 2023.
- Budovanie infraštruktúry opatrení na predchádzanie problémových javov a napätia, zabezpečenie verejného poriadku, ochrany zdravia a majetku v obciach a regiónoch prostredníctvom podpory aktivít subjektov územnej samosprávy
Realizácia projektu bude pozostávať z dodávky štyroch samostatných celkov, ktoré sa navzájom dopĺňajú a v čase na seba nadväzujú. Ide o nasledovné 4 celky:
1. Analýza dátových zdrojov pre inteligentné systémy mesta Žilina umiestnených na sieti verejného osvetlenia
2. Optické senzory a bezpečnostné kamery
3. Inteligentné senzory
4. Analytický informačný systém na podporu riadenia samosprávnych procesov
3.2 Motivácia a rozsah projektu
3.2.1 Hlavný popis problému
Mesto Žilina spravuje územie v rámci katastrálnych území Žilina, Bytčica, Závodie, Bánová, Strážov, Žilinská Lehota, Považský Chlmec, Vranie, Budatín, Brodno, Zádubnie, Zástranie, Trnové a Mojšova Lúčka. V súčasnosti sú na území mesta rozmiestnené v rámci prototypového projektu inteligentné senzory – kamery, meteosenzory a mikročastice. Okrem toho Mesto Žilina disponuje verejným osvetlením s trvalým napájaním, t.j. každý stožiar verejného osvetlenia je pripojený do energetickej siete, ktorá okrem rozvodu elektrickej energie umožňuje aj prenos údajov. Súčasťou vybudovanej infraštruktúry je na území mesta veľmi hustá sieť vysokorýchlostného internetu v blízkosti stožiarov verejného osvetlenia, čo umožňuje pripojiť live stream optické senzory alebo bezpečnostné kamery.
Existujúca agenda mesta zahŕňa pôsobnosť mesta v oblasti napríklad:
- Dopravy
- Životného prostredia a výstavby
- Sociálnej pomoci a bývania
- Kultúry a ekonomiky
- Vzdelávania a voľného času
Táto agenda sa každoročne rozširuje – nie len z pohľadu legislatívnych povinností samosprávy, ale aj vyplývajúc z medzinárodných dohôd, ustanovení EÚ (napr. GreenDeal), zvyšovaním energetickej náročností inštalácií v správe mesta a súčasne zvyšovaním nákladov na energie. Neustále sa mení dynamika dopravy, nároky a požiadavky na statickú dopravu, okrem toho sú neustále vznášané požiadavky na
- Pravidelnú a nepravidelnú údržbu miestnych komunikácií
- Údržbu dopravného značenia
- Kontrolu a údržbu stavu chodníkov a verejných priestranstiev
- Kontrolu a údržbu mestskej zelene, vrátane stromov a krov
- Údržbu mostov, lávok, zábradlí
- Optimalizáciu a údržbu siete autobusových zástaviek
- Optimalizáciu a údržbu stojísk pre nádoby komunálneho a separovaného odpadu a jednotlivých nádob, vrátane zberných nádob
- Manažment mobiliáru mesta, športových a detských ihrísk a iné.
Samozrejmosťou sú neustále zvyšujúce sa nároky na rýchlosť rozhodovacích činností mesta vo vzťahu k občanom, podnikateľom a iným OVM.
Agenda mesta Žilina v sebe tiež zahŕňa hľadanie úspor resp. optimalizáciu vynakladaných finančných prostriedkov na všetky vyššie spomenuté agendy tak, aby tieto usporené finančné prostriedky dokázalo mesto investovať do zvyšovania kvality života občanov a podnikateľského prostredia pre podnikateľov na území mesta. Veľmi špecifickými sú potom investície do ochrany zdravia, majetku a životov, ktoré vyplývajú z analýz a predikcií z meteosenzorov, inteligentných senzorov, optických senzorov, protipovodňových senzorov a pod.
Základný problém mesta, ktorý bude vyriešený realizáciou projektu teda je – na základe veľmi veľkého množstva informácií z podaní občanov a podnikateľov, údajov od iných OVM a na základe z dát zo senzorov a kamier na území mesta dôjde k implementácii inovatívnych technologických a netechnologických riešení a inteligentného riadenia v rámci podpory rozvoja tvorby, spracovania, využívania a prepájania dát v meste Žilina, s využitím prepojenia existujúcich dátových platforiem, priestorových a otvorených dát a súvisiacich nástrojov s pridanou hodnotou pre inteligentné rozhodovanie a správu mesta, proaktívnych elektronických služieb, ako aj poskytovanie služieb občanom a podnikateľom, vrátane získavania poznatkov o aktuálnom stave dostupnosti a využívania dát v rámci verejnej správy, budovania špecifických kapacít a infraštruktúry.
Zároveň bude dosiahnuté podstatné zlepšenie kvality života všetkých občanov, a to prostredníctvom systémových riešení, racionalizáciou a zefektívnením agendy inteligentného rozvoja miest a regiónov v podmienkach SR v súlade s Akčným plánom inteligentných miest a regiónov na roky 2023 – 2026.
Bude vybudovaná infraštruktúra opatrení na predchádzanie problémových javov a napätia, zabezpečenie verejného poriadku, ochrany zdravia a majetku v meste Žilina.
3.2.2 Biznis procesy
Projektom budú dotknuté procesy mesta, ktoré:
- vyplývajú z agendy mesta (mestská doprava, životné prostredie a výstavba, sociálna pomoc a bývanie, kultúra a komunity, vzdelávanie a voľný čas) a predstavujú rozhodovaciu kompetenciu mesta
- sú viazané na optimalizáciu nákladov pri zabezpečovaní výkonu agendy mesta
- sa dotýkajú bezpečnosti občanov a podnikateľov na území mesta
- sú orientované na prenos dát zo senzorov do centrálneho analytického softvéru, ich inteligentného vyhodnotenia a vytváranie ich pridanej hodnoty v rámci aj mimo organizácie
- umožňujú zdieľanie získaných údajov zo senzorov a analytických údajov s inými OVM v medziach platnej legislatívy
- sú zamerané na publikovanie výsledkov analýz a štatistík zo senzorových dát v kombinácii aj s inými dátami (napr. agendové systémy mesta) vizuálnymi i nevizuálnymi službami
3.2.3 Rámcový rozsah projektu
Mesto Žilina v súčasnosti prevádzkuje niekoľko informačných systémov na podporu jeho agendy resp. prevádzkových činností:
- Komponent na vypĺňanie formulárov isvs_11191
- Work flow manažér isvs_11190
- Rezervačný systém isvs_11145
- ISV slúži na realizáciu povoľovania vstupu a výstupu z mesta isvs_11143
- Lokálne registre - Register právnických osôb isvs_5547
- DMS - Systém pre správu dokumentov isvs_5543
- Modul informovanie a poradenstvo isvs_5535
- Lokálne registre - Register obyvateľov isvs_5545
- Modul Majetok a prenajímanie isvs_5539
- Interný reporting isvs_5551
- Modul zastupiteľstvo isvs_5540
- Lokálne registre - Register adries a nehnuteľností isvs_5546
- Elektronické formuláre isvs_5538
- Modul Účtovníctvo isvs_5541
- CMS - Systém pre správu obsahu isvs_5536
- Modul Rozpočet a financie isvs_5542
- Modul dane a poplatky isvs_5544
- Modul správa registratúry isvs_5533
- Modul GIS isvs_5534
Predpokladáme, že realizácia projektu sa môže dotknúť všetkých uvedených systémov mesta.
Tieto systémy sú primárne určené na komunikáciu s občanmi a zabezpečovanie činností mesta v samostatných agendách – parkovanie, dane a poplatky, odpadové hospodárstvo a pod. Slabinou týchto systémov je absencia ich vzájomného prepojenia a poskytovanie komplexných informácií pre rozhodovania napríklad pri územnom plánovaní, pri mimoriadnych udalostiach, ale aj pri vydávaní stavebných povolení alebo počas mimoriadnych udalostí.
V rámci prebiehajúceho programového obdobia z Programu Slovensko implementuje mesto Žilina projekty:
- Zvýšenie úrovne kybernetickej bezpečnosti – Mesto Žilina (číslo projektu MetaIS: projekt_2500)
- Personalizácia služieb mesta Žilina (číslo projektu MetaIS: projekt_3149)
Okrem uvedených ISVS a realizovaných/pripravovaných projektov mesto Žilina z hľadiska technického prevádzkuje sieť verejného osvetlenia s tzv. trvalým napájaním, čo v praxi znamená, že každý svetelný bod je permanentne pod elektrickým napätím a súčasne táto sieť umožňuje dátový prenos z každého umiestnenia verejného svetelného bodu do centralizovaného riešenia na správu údajov. Celkovo je v meste Žilina k dispozícii 9044 svetelných bodov vybavených pripojením na internet a trvalým napájaním. Táto sieť umožňuje rozmiestniť na území mesta veľký počet inteligentných senzorov, ktoré v online režime budú zasielať sledované údaje na ďalšie spracovanie do centralizovaného systému mesta. Rovnako je v blízkosti mnohých stĺpov verejného osvetlenia privedený vysokorýchlostný internet (optické vlákna), vďaka čomu je možné na tieto stĺpy umiestniť kamery alebo optické senzory za účelom zberu a prenosu obrazových dát do centralizovaného systému mesta alebo pracovisku mestskej či štátnej polície.
Realizácia projektu sa dotkne nasledovných subjektov:
- Ministerstvo investícií, regionálneho rozvoja a informatizácie SR
- Občan / podnikateľ
- Administrátor IT systémov mesta
- Správca zariadení mesta
- Zamestnanec mesta
- OVM
3.2.4 Motivácia a obmedzenia pre dosiahnutie cieľov projektu
Motiváciou mesta je zabezpečiť nastavenie systematického a automatizovaného zberu, referencovania, zverejňovania a sprístupňovania údajov a tiež využívanie údajov v rámci procesov mesta v rámci inteligentného rozhodovania. Všetky údaje získané z IoT zariadení alebo kamerových systémov budú dátovými tokmi nasmerované do centralizovaného softvérového riešenia, ktoré bude údaje pre účely procesov mesta vyhodnocovať (aj s využitím umelej inteligencie), distribuovať oprávneným pracovníkom a poskytovať im informácie resp. podklady na rozhodovanie.
Problémy súčasného stavu:
Hoci má mesto Žilina rozvinutú technickú infraštruktúru (sieť verejného osvetlenia s trvalým napájaním, dostupné optické pripojenie, rozmiestnené inteligentné senzory a bezpečnostné kamery), neexistuje jednotný systém, ktorý by efektívne prepájal a vyhodnocoval dáta zo všetkých týchto zdrojov. Z jednotlivých senzorov sa zbierajú čiastkové dáta, ktoré však zostávajú nevyužité v plnom potenciáli, pretože:
- Dátové toky nie sú konsolidované – údaje z existujúcich senzorov nie sú systematicky zhromažďované, kombinované ani dlhodobo analyzované.
- Rozhodovacie procesy sú prevažne reaktívne a intuitívne, nie dátovo podložené a prediktívne.
- Automatizácia a inteligentné rozhodovanie nie sú zavedené – v praxi chýbajú funkcie ako alertovanie na základe senzorických údajov, prediktívna údržba alebo autonómna podpora rozhodovania.
- Agendové systémy mesta sú roztrúsené a nespojené s dátovými tokmi zo senzorov – znemožňuje to efektívne plánovanie a monitoring verejných politík.
- Bezpečnostná infraštruktúra má nízku mieru inteligentných funkcií – napríklad kamerový systém nedisponuje analytickými funkciami ako rozpoznávanie EČV, automatická zonácia, počítanie osôb a vozidiel.
Tieto problémy spôsobujú, že mesto nevyužíva potenciál už existujúcich technológií a zberaných údajov na zlepšenie správy územia, prevenciu rizík a zvýšenie efektívnosti služieb. V dôsledku toho dochádza k:
- nízkej miere pružnosti pri riešení problémov (napr. znečistenie, havárie, bezpečnosť),
- zbytočným nákladom z dôvodu nedostatočnej optimalizácie služieb (napr. údržba zelene, dopravné riadenie),
- strate dôvery občanov v digitálne riešenia z dôvodu ich viditeľného prínosu.
Návrh spôsobu riešenia problémov súčasného stavu:
Projekt reaguje na uvedené problémy realizáciou štyroch vzájomne prepojených komponentov, ktoré spoločne vytvoria základ pre dátovo riadenú, inteligentnú a efektívnu samosprávu:
1. Pasportizácia a analýza existujúcich dátových zdrojov, v rámci ktorého budú realizované nasledovné činnosti:
- Zmapovanie aktuálne rozmiestnených senzorov a kamier.
- Analýza kvality, typu a využiteľnosti dát, ktoré tieto zariadenia poskytujú.
- Návrh optimalizácie rozmiestnenia senzorov a doplnenie tam, kde chýbajú.
2. Optické senzory a bezpečnostné kamery
V tejto fáze dôjde k rozšíreniu senzorickej infraštruktúry o nové IoT zariadenia na detekciu dopravy (optické senzory) a AI bezpečnostné kamery s vysokou pridanou hodnotou:
- Optické senzory umožnia rozpoznávanie EČV, zisťovanie pohybu vozidiel, identifikáciu dopravných prúdov, čo podporí riadenie statickej a dynamickej dopravy.
- Bezpečnostné kamery budú schopné napríklad automaticky detegovať osoby, evidenčné čísla, vykonávať analýzu pohybu, rozpoznávanie tvárí a zonáciu s cieľom zvýšenia bezpečnosti.
Tieto zariadenia budú inštalované najmä na stožiaroch verejného osvetlenia s dostupným napájaním a optickým pripojením, čím sa zabezpečí efektívna prevádzka a minimálne investičné náklady do infraštruktúry.
3. Inteligentné senzory
V rámci tejto časti budú do mesta doplnené špecializované inteligentné senzory environmentálneho a prevádzkového charakteru, ktoré umožnia zber dát o:
- vlhkosti pôdy,
- stave ovzdušia a meteopodmienkach (meteostanice),
- výške vodných hladín a záplavových rizikách,
- pohybe osôb alebo objektov,
- stave verejného mobiliáru, zelene a iných infraštruktúrnych prvkov.
Tieto senzory vytvoria dátovú základňu pre prediktívne plánovanie údržby, manažment zelene, ekologickú optimalizáciu územia a krízový manažment (napr. protipovodňové opatrenia). Všetky zariadenia budú kompatibilné so štandardmi pre integráciu do centrálnej dátovej platformy.
4. Analytický informačný systém na podporu riadenia samosprávnych procesov
Táto záverečná, integračná časť predstavuje kľúčový softvérový komponent projektu, ktorého úlohou je:
- Zbieranie a centralizácia údajov zo všetkých senzorov, kamier a ďalších dátových zdrojov (vrátane agendových systémov),
- Spracovanie a analýza údajov s cieľom vytvárania analytických výstupov, dashboardov a prediktívnych modelov,
- Podpora inteligentného rozhodovania – systém bude poskytovať podklady na tvorbu politík, plánovanie investícií a operatívne riadenie mesta,
- Automatizácia procesov – alertovanie, reakcie na špecifické situácie, notifikácie občanom (napr. SMS pri riziku povodne),
- Zverejňovanie dát – otvorené dáta pre občanov a podnikateľov, podpora digitálnych dvojčiat a národných katalógov údajov.
Výhodou navrhovaného systému bude modularita a škálovateľnosť – jeho funkcionalita bude rozšíriteľná o ďalšie senzory, služby či algoritmy aj po ukončení projektu, čím sa zabezpečí dlhodobá udržateľnosť a pridaná hodnota. Rozšírenie senzorickej a kamerovej infraštruktúry
Výsledkom realizácie uvedených štyroch častí projektu bude Podpora inteligentného rozhodovania a automatizácie mesta Žilina t.j. nastavenie automatizovaných reakcií a upozornení (napr. vysoké emisie, riziko povodne, dopravné kolapsy), ale napríklad aj poskytnutie a vyhodnotenie dát pre rozhodovanie v oblastiach ako údržba zelene, manažment parkovania, urbanizmus a stavebné konania, bezpečnosť a prevencia kriminality, optimalizácia zberu odpadu a dopravy.
3.3 Zainteresované strany/Stakeholderi
ID | AKTÉR / STAKEHOLDER | SUBJEKT (názov / skratka) | ROLA (vlastník procesu/ vlastník dát/zákazník/ užívateľ …. člen tímu atď.) | Informačný systém (MetaIS kód a názov ISVS) |
1. | Ministerstvo investícií, regionálneho rozvoja a informatizácie SR | MIRRI SR | Gestor eGovernmentu Poskytovateľ služieb IS „Otvorené údaje 2.0“. | isvs_9184 |
2. | Občan / podnikateľ | Príjemcovia benefitov vyplývajúcich z prevádzky výstupov projektu Používateľ otvorených údajov poskytovaných z výstupov projektu (IoT zariadenia a IS) | isvs_15140 | |
3. | Administrátor IT systémov mesta | Mesto Žilina | Správca IS, prevádzkovateľ ISVS | isvs_15140 |
4. | Správca zariadení | Mesto Žilina | Správca IoT zariadení | isvs_15140 |
5. | Zamestnanec mesta | Mesto Žilina | Vlastník procesu / vlastník dát /Používateľ IS a údajov IoT | isvs_15140 |
6. | OVM | OVM | Používateľ otvorených údajov poskytovaných z výstupov projektu (IoT zariadenia a IS). Poskytovateľ otvorených údajov pre účely IS. | isvs_15140 |
Tabuľka 2 Zainteresované strany (Stakeholderi)
3.4 Ciele projektu
Hlavným cieľom Výzvy pre mechanizmus integrovaného územného rozvoja, je prostredníctvom nenávratného finančného príspevku:
- Zabezpečenie rozvoja obcí, miest a regiónov (ďalej len „mestá a regióny”) prostredníctvom implementácie inovatívnych technologických a netechnologických riešení a inteligentného riadenia v rámci podpory rozvoja tvorby, spracovania, využívania a prepájania dát v rámci verejnej správy, najmä rozvoja dátových platforiem, využívania priestorových a otvorených dát a súvisiacich nástrojov s pridanou hodnotou pre inteligentné rozhodovanie a správu mesta/regiónu, proaktívnych elektronických služieb, ako aj poskytovanie služieb občanom a podnikateľom, vrátane získavania poznatkov o aktuálnom stave dostupnosti a využívania dát v rámci verejnej správy, budovania špecifických kapacít a infraštruktúry.
- Dosiahnuť podstatné zlepšenie kvality života všetkých občanov, a to prostredníctvom systémových riešení, racionalizáciou a zefektívnením agendy inteligentného rozvoja miest a regiónov v podmienkach SR. Podpora budovania inteligentných miest a regiónov má význam nielen pre dotknuté samosprávy, ktorým zabezpečuje efektívnejšie využívanie zdrojov, čím zároveň prispieva k zvyšovaniu kvality života obyvateľov, avšak má význam i na národnej úrovni pre úspešné plánovanie investícií a rozvoja miest a regiónov. Uvedená výzva je v súlade aj s Akčným plánom inteligentných miest a regiónov na roky 2023 – 2026, ktorý bol schválený uznesením vlády SR č. 310 z 12. júna 2023.
- Budovanie infraštruktúry opatrení na predchádzanie problémových javov a napätia, zabezpečenie verejného poriadku, ochrany zdravia a majetku v obciach a regiónoch prostredníctvom podpory aktivít subjektov územnej samosprávy.
Ciele projektu sú definované v súlade s Národnou koncepciou informatizácie verejnej správy a očakávanými výsledkami definovanými v Partnerskej dohode SR na roky 2021-2027. Zároveň nadväzujú na priority definovanú pre výzvu:
Priorita: 1P1 Veda, výskum a inovácie
Špecifický cieľ: RSO1.2 Využívanie prínosov digitalizácie pre občanov, podniky, výskumné organizácie a orgány verejnej správy
Opatrenie: 1.2.2. Podpora budovania inteligentných miest a regiónov
V rámci tohto opatrenia sú definované nasledovné oprávnené typy akcie:
Povinná: Podpora rozvoja tvorby, spracovania, využívania a prepájania dát v rámci verejnej správy ( najmä rozvoja dátových platforiem, využívania priestorových a otvorených dát a súvisiacich nástrojov s pridanou hodnotou pre inteligentné rozhodovanie a správu mesta/regiónu, proaktívnych elektronických služieb, ako aj poskytovanie služieb občanom a podnikateľom, vrátane získavania poznatkov o aktuálnom stave dostupnosti a využívania dát v rámci verejnej správy, budovania špecifických kapacít a infraštruktúry v tejto oblasti).
Doplnkové - nepovinné aktivity v rámci opatrenia 1.2.2:
- podpora analytických aktivít s prínosom pre integrované plánovanie a riadenie, zavádzanie smart koncepcie a stratégie;
- zavádzanie a zvyšovanie kvality a odolnosti systémov a optimalizácie procesov verejnej správy a systémov riadenia kvality);
- aktivity medzi-obecnej, resp. medzi-regionálnej či cez-hraničnej spolupráce v oblasti rozvoja inteligentných miest a regiónov.
Priorita: 5P1 Moderné regióny
Špecifický cieľ: RSO 5.1 Podpora integrovaného a inkluzívneho sociálneho, hospodárskeho a environmentálneho rozvoja, kultúry, prírodného dedičstva, udržateľného cestovného ruchu a bezpečnosti v mestských oblastiach
Opatrenie: 5.1.3 Investície do bezpečného fyzického prostredia obcí, miest a regiónov
Doplnkové - nepovinné aktivity v rámci opatrenia 5.1.3:
- prevencia kriminality (kamerové systémy, inštalácia nových svetelných bodov verejného osvetlenia, ich rekonštrukcia v rizikových lokalitách ako súčasť integrovaného projektu, posilnenie pomáhajúcich profesií, adresná podpora aktivít zameraných na primárnu prevenciu, osveta a scitlivovanie bezpečnostných zložiek);
- zabezpečenie promptného prístupu k poradenstvu a pomoci pre obete trestných činov;
- terénna a dobrovoľnícka práca s rizikovými skupinami;
- analyticko-strategické činnosti, tvorba, implementácia, hodnotenie a monitorovanie strategických dokumentov v oblasti bezpečnosti a predchádzania vzniku, prehlbovania sociálno-patologických javov;
- zvyšovanie schopnosti územnej samosprávy predchádzať ďalšej polarizácii a nárastu extrémizmu a reagovať na prejavujúce sa nebezpečné sociálno-patologické javy.
ID |
Názov cieľa | Názov strategického cieľa | Spôsob realizácie strategického cieľa |
01 | Zabezpečenie rozvoja obcí, miest a regiónov | RSO 1.2. Využívanie prínosov digitalizácie pre občanov, podniky, výskumné organizácie a orgány verejnej správy a konkrétne opatrenie: 1.2.2 Podpora v oblasti informatizácie a digitálnej transformácie Zdroj: Partnerská dohoda a Program Slovensko Zdroj: NKIVS – Prioritná os 2 Lepšie služby Zvýšiť otvorenosť a transparentnosť údajov verejnej správy Dobudovať digitálne prostredie založené na zdieľaní údajov vo verejnej správe
| Realizácia analýzy dátových zdrojov pre inteligentné systémy mesta Žilina umiestnených na sieti verejného osvetlenia, dodávka, montáž a sprevádzkovanie optických a inteligentných senzorov na území mesta a sprístupnenie ich údajov resp. z nich spracovaných údajov verejnosti. |
02 | Dosiahnuť podstatné zlepšenie kvality života všetkých občanov | RSO 1.2. Využívanie prínosov digitalizácie pre občanov, podniky, výskumné organizácie a orgány verejnej správy a konkrétne opatrenie: 1.2.2 Podpora v oblasti informatizácie a digitálnej transformácie Zdroj: Partnerská dohoda a Program Slovensko Zdroj: NKIVS – Prioritná os 1 Lepšie služby Zvýšiť podiel elektronickej komunikácie s verejnou správou rozširovaním elektronickej komunikácie a elektronických služieb
| Zavedenie Analytického informačného systému na podporu riadenia samosprávnych procesov, ktorý zrýchli realizáciu rozhodovacej činnosti mesta a tým bude dosiahnuté podstatné zlepšenie kvality života všetkých občanov. |
03 | Budovanie infraštruktúry opatrení na predchádzanie problémových javov a napätia | RSO 5.1 Podpora integrovaného a inkluzívneho sociálneho, hospodárskeho a environmentálneho rozvoja, kultúry, prírodného dedičstva, udržateľného cestovného ruchu a bezpečnosti v mestských oblastiach a konkrétne opatrenie: 5.1.3 Investície do bezpečného fyzického prostredia obcí, miest a regiónov Zdroj: Partnerská dohoda a Program Slovensko | Dodávka, montáž a sprevádzkovanie bezpečnostných kamier a tým zvýšiť bezpečnosť otvorených priestorov na území mesta. |
Tabuľka 3 Ciele projektu
3.5 Merateľné ukazovatele (KPI)
ID | ID/Názov cieľa | Názov ukazovateľa (KPI) | Popis ukazovateľa | Merná jednotka | AS IS merateľné hodnoty (aktuálne) | TO BE Merateľné hodnoty (cieľové hodnoty) | Spôsob ich merania
| Pozn. |
1 | PSKPRCO76 | Integrované projekty pre územný rozvoj | 1.1 Počet integrovaných projektov podporovaných v rámci integrovaného územného rozvoja, ktoré sú integrované samé o sebe v súlade s článkom 28 nariadenia o spoločných ustanoveniach č. 2021/1060 2.1 Projekt zahŕňa rôzne sektory (napríklad sociálne, hospodárske a environmentálne sektory, do projektu je integrovaných niekoľko typov zainteresovaných strán (verejné orgány, súkromní činitelia, mimovládne organizácie) 2.2 Projekt zahŕňa rôzne administratívne územia (napríklad: obce) | projekt | 0 | 1 | 1.1. najmä: Podporené projekty, ITMS, správa o dokončení výstupu. 2.1 najmä: Podporené projekty, ITMS, správa o dokončení výstupu 2.2 najmä: Podporené projekty, ITMS, správa o dokončení výstupu | Typ ukazovateľa: Výstup KPI napĺňajú ciele 01, 02 a 03 uvedené v tabuľka 3 Ciele projektu. |
2 | PSKPRCO114 | Vytvorený alebo obnovený otvorený priestor | 1.1 Plocha prístupných obnovených/novovybudovaných otvorených verejných priestorov v dôsledku realizácie aktivít projektu. Ukazovateľ zahŕňa otvorené verejné priestory podľa definície OSN: „všetky miesta, ktoré sú vo verejnom vlastníctve alebo na verejné použitie, ku ktorým majú prístup a môžu využívať všetci zadarmo a bez ziskového motívu“. Medzi otvorené verejné priestranstvá môžu patriť parky, komunitné záhrady, malé verejné parky, námestia, brehy riek, nábrežia, atď. Ukazovateľ sa vzťahuje na obnovu / vybudovanie otvorených verejných priestorov v mestských oblastiach aj v iných ako mestských oblastiach. 2.1 Ukazovateľ nezahŕňa údržbu a opravy otvorených verejných priestorov, nezahŕňa ani intervencie, kde je primárnym cieľom budovanie/modernizácia ciest, obnova pôdy, ochrana proti zosuvom pôdy, protipovodňová ochrana alebo zlepšenie adaptácie na zmenu klímy, podpora lokalít sústavy Natura 2000 atď. 3.1 Merateľný ukazovateľ nemonitoruje výstupy projektov spadajúcich do režimu štátnej pomoci, či pomoci de minimis. | Metre štvorcové | 0 | 17 800,00 | 1.1 najmä: Projektová dokumentácia. Správa po dokončení výstupu s príslušnými technickými protokolmi. Kolaudačné rozhodnutie, resp. zameranie skutočného vyhotovenia po dokončení realizácie. 2.1 Projektová dokumentácia 3.1 Projektová dokumentácia | Typ ukazovateľa: Výstup KPI napĺňa ciel 03 uvedený v tabuľke C 3 Ciele projektu |
3 | PSKPSRI40 | Používatelia nových a vylepšených verejných inovatívnych služieb, produktov a procesov | 1.1 Používateľ 2.2 Inovácia – výrazne inovovaná. 3.1 Inovácia digitálnej verejnej služby. | Používatelia / rok | 9 000 | 9 000 | 1.1 Najmä: Monitorovanie používateľov služby, produktu, procesu v území, prihlásenie cez spoločný modul IAM (Identity Access Management) ÚPVS (Ústredného portálu verejnej správy), cez eID budeme vedieť identifikovať občana/podnikateľa. 2.2 Najmä: Modernizácia existujúcej elektronickej služby pre občana/podnikateľa podporená projektom. Významné inovácie sa týkajú iba nových funkcií. Ukazovateľ má východiskovú hodnotu 0, iba ak je inovatívna služba, produkt alebo proces nový. Používatelia označujú klientov novo vyvinutých alebo modernizovaných verejných služieb a produktov a zamestnancov verejnej inštitúcie, ktorí používajú novo vyvinuté alebo výrazne modernizované procesy. 3.1 Najmä: Počet podaní pre nové modernizované služby verejnej správy, overenie: Podpísané podania občana/podnikateľa logované v module IAM ÚPVS. | Typ ukazovateľa: Výsledok KPI napĺňajú ciele 01 a 02 uvedené v tabuľke 3 Ciele projektu. |
Tabuľka 4 Merateľné ukazovatele (KPI)
3.6 Špecifikácia potrieb koncového používateľa
Z pohľadu mesta Žilina sú koncovým používateľom projektu viaceré používateľské skupiny. Primárne sú koncovými používateľmi výstupov projektu zamestnanci mesta, u ktorých dochádza k zvýšeniu efektivity práce. To sa prejaví sekundárne pri používateľoch občanoch a podnikateľoch, ktorí vybavia agendu s mestom rýchlejšie. Samostatnými používateľmi sú potom OVM a iné osoby, ktoré majú záujem o údaje z informačného systému napríklad za účelom využívania otvorených dát, alebo za účelom využívania údajov bezpečnosti (napr. polícia pri zabezpečovaní bezpečnosti športových podujatí a pod.).
Používateľský prieskum medzi zamestnancami bol realizovaný na dvoch úrovniach:
- rokovanie s riadiacimi pracovníkmi všetkých odborov mesta
- individuálne rokovania na úrovni jendotlivých odborov mesta za účasti riadiaceho pracovníka a jeho podriadených, ktorí sú zodpovední za príslušnú agendu.
Používateľský prieskum medzi zamestnancami bol realizovaný na dvoch úrovniach:
- Rokovanie s riadiacimi pracovníkmi všetkých odborov mesta
- Individuálne rokovania na úrovni jednotlivých odborov mesta - riadiaci pracovník a jeho podriadení zodpovední za agendu.
V súčasnosti je teda obecný postup vybavovania podaní, ktorý má byť implementáciou projektu zrýchlený nasledovný (viď obrázok 1).
Všetci zamestnanci sa zhodli na tom, že je potrebné - ak je to možné - zaviesť procesy automatického vybavovania podaní a nástroje na podporu získavania a vyhodnocovania dát v prípade podaní, ktoré nemôžu byť vybavené automaticky. Ide o tri body, ktoré zásadným spôsobom zrýchlia vybavovanie podaní na ktoromkoľvek odbore mesta.
Obrázok 1 Obecný postup vybavovania podaní. Červenou sú v procese zvýraznené miesta, ktoré považujeme za najviac spomaľujúce procesy - absencia automatizovaného vybavenia a zber a vyhodnocovanie údajov.
Pri príprave projektu - s ohľadom na obecnú povahu vznikajúcich koncových služieb projektu - bola odborná verejnosť zapojená do prípravy projektu v rámci verejného pripomienkovania projektu a všetky jej pripomienky boli zapracované alebo vysvetlené.
S ohľadom na potreby koncových používateľov bude realizácia projektu pozostávať z dodávky štyroch samostatných celkov, ktoré sa navzájom dopĺňajú a v čase na seba nadväzujú. Ide o nasledovné 4 celky:
- Analýza dátových zdrojov pre inteligentné systémy mesta Žilina umiestnených na sieti verejného osvetlenia
- Optické senzory a bezpečnostné kamery
- Inteligentné senzory
- Analytický informačný systém na podporu riadenia samosprávnych procesov
1. Analýza dátových zdrojov pre inteligentné systémy mesta Žilina umiestnených na sieti verejného osvetlenia
Opis súčasného stavu
Mesto Žilina je prevádzkovateľom verejného osvetlenia, ktoré je pripojené na tzv. zdroj trvalého napájania. V praxi to znamená, že elektrická energia v sieti trvalého napájania nie je spustená iba v čase, kedy sú zdroje verejného osvetlenia zapnuté, ale počas celého dňa. Tento prístup o.i. umožňuje využívať verejné osvetlenie aj v čase mimoriadnych svetelných podmienok (napríklad počas búrky) a nastavovať využívanie svetelného osvetlenia podľa skutočnej potreby, nie v stanovenom intervale. Zdroj trvalého napájania okrem toho umožňuje prenos dát. Na rozdiel od napájania počas vybraného času je možné dátový prenos realizovať počas celého dňa. Údaje zo senzorov prevádzkovaných na sieti verejného osvetlenia sú tak permanentným zdrojom aktuálnych údajov, ktoré je možné využívať pre tvorbu, spracovanie, využívanie a prepájanie dát v rámci verejnej správy pre inteligentné rozhodovanie, plánovanie a správu.
Mesto spravuje 9044 svetelných bodov. Na uvedených svetelných bodoch alebo v ich blízkosti sú na mestom vlastnenej infraštruktúre umiestnené:
a) Senzory/zariadenia na zber dát
Každý senzor/zariadenie je napojený na zdroj trvalého napätia alebo zdroj napätia, ktoré umožňuje zber údajov zo senzorov. V prípade senzorov na verejnom osvetlení s permanentným napájaním ide o zber dát online, v prípade senzorov na verejnom osvetlení s bežným napájaním ide o zber dát v čase, keď je k dispozícii elektrické pripojenie.
Senzory sú rôzneho typu, pričom podľa jednotlivého typu je následne možné definovať, aký typ dát sú senzory schopné získavať a zasielať ich inteligentným systémom mesta na spracovanie.
b) Technológie na umiestnenie senzorov/zariadení na zber dát
Ide o sériu technických zariadení, ktoré umožňujú pripojenie nových senzorov na stĺpy verejného osvetlenia resp. v ich blízkosti.
V rámci zákazky bude zdokumentované priestorové rozloženie siete verejného osvetlenia (určenie polohy jednotlivých svetelných bodov/svetelných miest na styku so zemou s presnosťou na 30 cm; v prípade, že svetelný bod/miesto nie je pevne spojené zo zemou t.j. je mimo stožiaru alebo stĺpu verejného osvetlenia, bude zameraný voči úrovni terénu s poznámkou o výške umiestnenia v 3D súradniciach X, Y, Z v súradnicovom systéme WGS84). Priestorová poloha bude determinovaná iba pre 3764 svetelných bodov definovaných verejným obstarávateľom. Verejný obstarávateľ bude poskytovať určenie priestorovej polohy nasledovných svetelných bodov:
- 4425 svetelných bodov určených v rámci zákazky „Zvýšenie energetickej efektívnosti sústavy verejného osvetlenia v meste Žilina“
- 855 ks svetelných bodov určených v rámci zákazky „Lampové regulátory“
Pre každý svetelný bod/miesto (celkom 9044 svetelných bodov/miest) bude vykonaná analýza umiestnenia dátového zdroja (senzora) resp. analýza umiestnenia viacerých dátových zdrojov – senzorov – napájaných a inštalovaných na svetelných bodoch/ alebo technológií na umiestnenie senzorov/zariadení na zber dát.
Každé zariadenie – senzor – napájané a inštalované na svetelných bodoch/miestach bude mať determinovanú priestorovú väzbu na priestorovú polohu svetelného bodu/miesta. V prípade, že senzor nie je inštalovaný na svetelnom bode/mieste formou fyzického uchytenia o stožiar alebo stĺp verejného osvetlenia, ale na iných prvkoch sústavy verejného osvetlenia, budú tieto prvky priestorovo determinované samostatne.
Pre každý senzor/zariadenie na zber dát bude spracovaná fotodokumentácia aj s jeho fyzickým uchytením, identifikáciou typu zariadenia (napríklad informačná tabuľa, LED tabuľa, kamera, meteostanica, rozhlas, dopravná signalizácia, merač dopravy atď.), identifikáciou dodávateľa/výrobcu (napr. prostredníctvom výrobného alebo servisného štítku – v prípade, že nebude identifikácia možná, poskytne súčinnosť verejný obstarávateľ sprístupnením technickej dokumentácie), uvedením rozmerov, výšky umiestnenia, spôsobu uchytenia a iných dôležitých informácií o senzore/zariadení.
Z pohľadu napájania bude identifikovaný bod napojenia zariadenia (rozvodnica, stožiarová svorkovnica, svorky vzdušného vedenia a iné), spôsob napojenia, istenia a spotreba zariadenia (prostredníctvom výrobného štítku alebo meraním, v prípade že to nebude možné bude nutná súčinnosť mesta Žilina).
Z uvedených údajov musí byť zrejmé, aký typ dát je možné pre konkrétnu lokalitu získať tak, aby na základe tejto analýzy mohol byť realizovaný návrh:
- Rozmiestnenia nových senzorov
- Premiestnenia existujúcich senzorov
- Návrh usporiadania dátových tokov pre spracovanie, využívanie a prepájanie dát v rámci verejnej správy pre inteligentné rozhodovanie, plánovanie a správu
Výsledkom realizácie zákazky bude kompletná dokumentácia rozmiestnenia svetelných bodov/miest, k nim previazaných senzorov/zariadení, ako aj dokumentácia voľných technických bodov napojenia pre umiestnenie ďalších senzorov/zariadení v podobe:
- Vhodne zvoleného dokumentu (word, excel)
- Súboru s determináciou priestorového umiestnenia (napr. vo formáte shp).
2. Optické senzory a bezpečnostné kamery
Položky zákazky sú uvedené v súlade s Výzvou a sú určené pre nasledovné opatrenia:
1.2.2. Podpora budovania inteligentných miest a regiónov
5.1.3 Investície do bezpečného fyzického prostredia obcí, miest a regiónov
Položky označené ako „Opatrenie 1.2.2“ musia spĺňať nasledovnú podmienku:
- Nejde o zariadenia, ktoré slúžia primárne len na zaznamenávanie obrazu
- V prípade, že položky vytvárajú otvorené dáta, musia byť tieto dáta kompatibilné s centrálnym portálom otvorených dát MIRRI SR - data.slovensko.sk
- V prípade, že položky nevytvárajú otvorené dáta, musí byť zabezpečený súlad týchto dát so štandardami uvedenými v prílohe č. 11 Výzvy: Konsolidovaná analytická vrstva (opis štandardov pre integráciu), ktorej úplné znenie je uvedené na konci tohto Opisu predmetu zákazky.
Položky označené ako „Opatrenie 5.1.3“ musia spĺňať nasledovnú podmienku:
- Ide o optické zariadenia, určené na prevenciu kriminality
Pre účely zákazky verejný obstarávateľ uvádza, že všetky zariadenia budú inštalované na objektoch, ktoré sú:
- v jeho vlastníctve a budú mať zabezpečený prívod elektrickej energie. Rovnako budú mať zabezpečený prístup k trvalému napájaniu elektrickou energiou.
- nebudú v jeho vlastníctve, ale verejný obstarávateľ zabezpečí súhlas vlastníka na umiestnenie hnuteľnej veci
Verejný obstarávateľ požaduje dodávku nasledovných typov zariadení – položiek:
- IoT zariadenie detekcie dopravy TYP1 (Opatrenie 1.2.2)
- IoT zariadenie detekcie dopravy TYP2 (Opatrenie 1.2.2)
- IoT zariadenie monitoringu bezpečnosti (Opatrenie 5.1.3)
- Riadiaca a monitorovacia jednotka IoT zariadenia - TYP1 (Opatrenie 1.2.2)
- Riadiaca a monitorovacia jednotka IoT zariadenia - TYP2 (Opatrenie 1.2.2)
- Rozvádzač pre IoT zariadenie monitoringu bezpečnosti (290 ks pre Opatrenie 1.2.2 a 15 ks pre opatrenie 5.1.3)
- Rozhranie pre analytické operácie riadenia dopravy a monitoringu bezpečnosti (Opatrenie 1.2.2).
Senzory budú umiestnené na území mesta Žilina v katastrálnych územiach: Žilina, Bytčica, Závodie, Bánová, Strážov, Žilinská Lehota, Považský Chlmec, Vranie, Budatín, Brodno, Zádubnie, Zástranie, Trnové a Mojšova Lúčka.
Podrobné požiadavky na jednotlivé zariadenia sú uvedené v podrobne prílohe Opis predmetu zákazky. Pre každé zariadenie si verejný obstarávateľ vyhradzuje právo na to overiť, či ponúkaný tovar spĺňa príslušné parametre, a to napríklad kontrolou technických listov, výrobných listov, overením u výrobcu alebo požiadavkou na predvedenie funkčnosti zariadenia.
3. Inteligentné senzory
Položky zákazky sú uvedené v súlade s Výzvou a sú určené pre nasledovné opatrenia:
1.2.2. Podpora budovania inteligentných miest a regiónov
Pre účely zákazky verejný obstarávateľ uvádza, že všetky zariadenia budú inštalované na objektoch, ktoré sú:
- v jeho vlastníctve a budú mať zabezpečený prívod elektrickej energie. Rovnako budú mať zabezpečený prístup k trvalému napájaniu elektrickou energiou.
- nebudú v jeho vlastníctve, ale verejný obstarávateľ zabezpečí súhlas vlastníka na umiestnenie hnuteľnej veci
Verejný obstarávateľ požaduje dodávku nasledovných typov zariadení – položiek:
- senzor vlhkosti pôdy
- meteostanica
- snímač vodnej hladiny
- záplavový senzor
- SMART senzor
- SMART modul (LC modul)
- SMART modul meraní (PM modul)
Senzory budú umiestnené na území mesta Žilina v katastrálnych územiach: Žilina, Bytčica, Závodie, Bánová, Strážov, Žilinská Lehota, Považský Chlmec, Vranie, Budatín, Brodno, Zádubnie, Zástranie, Trnové a Mojšova Lúčka.
Podrobné požiadavky na jednotlivé zariadenia sú uvedené v podrobne prílohe Opis predmetu zákazky.
4. Analytický informačný systém na podporu riadenia samosprávnych procesov
Predmetom zákazky je vyhotovenie softvérového programu – diela v podobe informačného systému pod názvom „Inteligentný systém analýz a riadenia (ISAR)“.
Tento informačný systém bude umožňovať zber a vyhodnocovanie údajov z optických a inteligentných senzorov, ktoré budú do systému distribuované prostredníctvom internetového pripojenia cez komunikačné rozhrania. Informačný systém bude implementovať inovatívne technologické a netechnologické riešenia inteligentného riadenia v rámci podpory rozvoja tvorby, spracovania, využívania a prepájania dát v rámci verejnej správy, najmä rozvoja dátových platforiem, využívania priestorových a otvorených dát a súvisiacich nástrojov s pridanou hodnotou pre inteligentné rozhodovanie a správu mesta, proaktívnych elektronických služieb, ako aj poskytovanie služieb občanom a podnikateľom, vrátane získavania poznatkov o aktuálnom stave dostupnosti a využívania dát v rámci verejnej správy, budovania špecifických kapacít a infraštruktúry.
Predmetom realizácie bude vyhotovenie informačného systému vrátane dodávky potrebných licencií a ich konfigurácie, ktorý musí spĺňať zoznam požiadaviek, ktoré sú uvedené v prílohe Opis predmetu zákazky.
3.7 Detailný opis obmedzení a predpokladov
Z hľadiska technického, personálneho, odborného, ale ani legislatívneho neevidujeme žiadne obmedzenia, ktoré by mohli ovplyvniť úspešnú realizáciu projektu v prípade dodržiavania všetkých legislatívnych pravidiel.
Rozsah projektu – nakoľko mesto Žilina nemá záujem realizovať aktivity nad rámec oprávnených aktivít podľa Výzvy – je stanovený podmienkami oprávnenosti aktivít projektu podľa Výzvy:
Projekt musí byť vo vecnom súlade s nasledovným typom akcie opatrenia 1.2.2:
Podpora rozvoja tvorby, spracovania, využívania a prepájania dát v rámci verejnej správy (najmä rozvoja dátových platforiem, využívania priestorových a otvorených dát a súvisiacich nástrojov s pridanou hodnotou pre inteligentné rozhodovanie a správu mesta/regiónu, proaktívnych elektronických služieb, ako aj poskytovanie služieb občanom a podnikateľom, vrátane získavania poznatkov o aktuálnom stave dostupnosti a využívania dát v rámci verejnej správy, budovania špecifických kapacít a infraštruktúry v tejto oblasti).
Pre každý projekt financovaný v rámci Výzvy (resp. na základe žiadosti o nenávratný finančný príspevok) je povinná nasledovná hlavná aktivita opatrenia 1.2.2:
IoT, dáta a platformy - Podpora rozvoja tvorby, spracovania, využívania a prepájania dát v rámci verejnej správy, najmä rozvoja dátových platforiem, informačných systémov (v nadväznosti na inteligentné riadenie a podpory budovania miest a regiónov) a súvisiacich nástrojov s pridanou hodnotou pre inteligentné rozhodovanie, plánovanie a správu) cez:
- dátové platformy, GIS a/alebo, IoT riešenia a využitie údajov a/alebo analytických výstupov z nich priamo na rozhodovanie, plánovanie a/alebo riadenie pre inteligentné riešenia v záujme zvýšenia kvality života obyvateľov a fungovania spoločnosti a hospodárstva v obciach a mestách napr. v téme bezpečnosť, energetika, doprava, environment a pod.;
- sprístupnenie údajov na analytické účely;
- automatizovaná tvorba, spracovanie a zverejňovanie otvorených údajov a analytických výstupov;
- využitie a integrácia získaných údajov v rámci existujúcich/zavedených dátových platforiem, informačných systémov, zavedenie inovatívnych služieb, smart riešení, analytických nástrojov a aplikácií pre zvyšovanie kvality života, ekologickosti, bezpečnosti, odolnosti a udržateľnosti obcí, miest, ich systémového udržateľného fungovania a podpora budovania a rozširovania inteligentných systémov riadenia, monitorovania, prediktívnej údržby a prevencie.
Doplnkové - nepovinné aktivity v rámci opatrenia 1.2.2 sú:
- podpora analytických aktivít s prínosom pre integrované plánovanie a riadenie, zavádzanie smart koncepcie a stratégie;
- zavádzanie a zvyšovanie kvality a odolnosti systémov a optimalizácie procesov verejnej správy a systémov riadenia kvality);
- aktivity medzi-obecnej, resp. medzi-regionálnej či cez-hraničnej spolupráce v oblasti rozvoja inteligentných miest a regiónov.
Doplnkové - nepovinné aktivity v rámci opatrenia 5.1.3 sú:
- prevencia kriminality (kamerové systémy, inštalácia nových svetelných bodov verejného osvetlenia, ich rekonštrukcia v rizikových lokalitách ako súčasť integrovaného projektu, posilnenie pomáhajúcich profesií, adresná podpora aktivít zameraných na primárnu prevenciu, osveta a scitlivovanie bezpečnostných zložiek);
- zabezpečenie promptného prístupu k poradenstvu a pomoci pre obete trestných činov;
- terénna a dobrovoľnícka práca s rizikovými skupinami;
- analyticko-strategické činnosti, tvorba, implementácia, hodnotenie a monitorovanie strategických dokumentov v oblasti bezpečnosti a predchádzania vzniku, prehlbovania sociálno-patologických javov;
- zvyšovanie schopnosti územnej samosprávy predchádzať ďalšej polarizácii a nárastu extrémizmu a reagovať na prejavujúce sa nebezpečné sociálno-patologické javy.
3.8 Vyhodnotenie rizík a závislostí
Zoznam rizík a závislostí je detailne rozpracovaný v prílohe tohto dokumentu č. 1: Zoznam rizík a závislostí (I_01_PRILOHA_1_REGISTER_RIZIK-a-ZAVISLOSTI_Projekt_IUI_ZA.xlsx). Tento zoznam bude počas celej realizácie projektu aktualizovaný.
3.9 Detailný opis rozpočtu projektu a jeho prínosov
Súčasťou dokumentácie projektu v prípravnej a iniciačnej fáze je dokument M-05 Analýza nákladov a prínosov (xls. BC/CBA) v predpísanej štruktúrovanej forme.
Všetky náklady na obstaranie tovarov (hardvér, softvér) a služby boli stanovené prieskumom trhu, paušálne výdavky sú určené automatickým výpočtom v BC/CBA.
- vypočítané náklady (vývoj + prevádzka) v T10: 10 839 768,00 EUR
- vypočítané ekonomické prínosy v T10: 4 692 575,27 EUR
- slovne popísať výpočet prínosov, zakladené vstupné hodnoty pre BC/CBA sú:
- počet podaní, ktorých sa systém dotkne (zo strany koncového používateľa – občan, podnikateľ)
- ušetrenie času úradníka
- rok návratnosti: T5
3.9.1 Sumarizácia nákladov a prínosov
Prehľad nákladov a prínosov vychádzajúci z dokumentu M-05 Analýza nákladov a prínosov
Spolu | Analýza dátových zdrojov pre inteligentné systémy mesta Žilina umiestnených na sieti verejného osvetlenia | Optické senzory a bezpečnostné kamery | Inteligentné senzory | Inteligentný systém analýz a riadenia (ISAR) | |
Náklady | |||||
Všeobecný materiál | |||||
IT - CAPEX | 4570094,93 | 167 460,20 | 2 576 645,00 | 868 473,48 | 479 037,85 |
Aplikácie | 167 460,20 | 479 037,85 | |||
SW | 448 417,00 | ||||
HW | 2 128 228,00 | 868 473,48 | |||
Riadenie projektu | |||||
Mzdy uplatňuje sa rovnako pre všetky moduly | 178 876,00 | ||||
Paušálne výdavky uplatňuje sa rovnako pre všetky zákazky | 299 602,40 | ||||
IT - OPEX- prevádzka | |||||
Aplikácie | 226 673,00 | 18 309,00 | 208 364,00 | ||
SW | 282 503,00 | 282 503,00 | |||
HW | 1 396 779,00 | 1 340 784,00 | 55 995,00 | ||
Prínosy | |||||
Finančné prínosy | |||||
Administratívne poplatky | |||||
Ostatné daňové a nedaňové príjmy | |||||
Ekonomické prínosy | |||||
Občania (€) | |||||
Úradníci (€) | |||||
Úradníci (FTE) | |||||
Kvalitatívne prínosy | |||||
Tabuľka 5 Sumarizácia nákladov a prínosov
Ekonomická a finančná efektívnosť projektu je v analýze prínosov nákladov hodnotená kvantitatívne pomocou nasledujúcich ukazovateľov (prahové hodnoty v zmysle platných dokumentov v prípade financovania zo zdrojov EÚ sú uvedené):
- Pomer prínosov a nákladov (BCR): 1,16 t.j. viac ako 1,00
- Ekonomická vnútorná výnosová miera vyjadrená v % (EIRR): 21,2 % (t.j. viac ako 5,0 %)
- Ekonomická čistá súčasná hodnota vyjadrená v eurách (ENPV):2 268 557,00 (t.j. viac ako 0).
Všetky základné kritériá sú teda nad požadovanými hodnotami.
V zmysle spracovanej Analýzy nákladov a prínosov BC/CBA je návratnosť projektu 6 rok od zavedenia od začatia realizácie projektu.
Nie všetky sociálno-ekonomické vplyvy sa dajú vždy vyčísliť a zhodnotiť. Je to preto, že okrem odhadu ukazovateľov výkonnosti by sa mala zohľadniť aj úvaha o nepeňažných nákladoch a výnosoch, najmä vo vzťahu k týmto otázkam: (čistý) dosah na zamestnanosť, ochrana životného prostredia, sociálna rovnosť a rovnaké príležitosti.
Kvalitatívne prínosy projektov
Pri hodnotení návratnosti sme v rámci CBA hodnotili i kvantitatívne prínosy na úrovni projektu.
Vychádzali sme z predpokladu, že dôjde k zrýchleniu vybavenia podaní, ktoré dnes mesto Žilina spracúva. Podaní je ročne 9 000. Na základe rokovaní s manažérmi odborov a ich pracovníkmi sme stanovili priemerné trvanie vybavenia jedného konania a identifikovali kroky, ktoré by s využitím jednotlivých modulov zrýchlili rozhodovacie procesy mesta Žilina tak, aby vo výsledku došlo k skráteniu rozhodovacieho času úradníka. Tieto skutočnosti sme následne preniesli do monetizácie ušetreného času úradníka v CBA/TCO.
Občania/podnikatelia
Benefit – z pohľadu občanov a podnikateľov predpokladáme rôzne benefity, ktoré vyplynú z výsledkov projektu, ktoré je možné kvantifikovať finančne i nefinančne.
Finančne kvantifikovateľné prínosy projektu:
- Zrýchlenie rozhodovacej činnosti mesta pri vybavení podaní zo strany občanov
- Optimalizácia činností mesta s dopadom na znižovanie nákladov na komunálne služby
- Optimalizácia statickej dopravy v rámci mesta
- Optimalizácia dynamickej dopravy a tranzitu v rámci mesta
Finančne nekvalifikovateľné prínosy projektu:
- Zvýšenie komfortu využívania dopravy v rámci mesta
- Ochrana zdravia a majetku
- Zvyšovanie kvality životného prostredia, spoločenského vyžitia
- Zvyšovanie investícií z pohľadu mesta do správne zvolených investičných projektov k prospechu občanov
Zamestnanci mesta
Benefit - realizácia projektu zásadným spôsobom prispeje z pohľadu merateľných finančných faktorov zníženie času zamestnancov k vybavovaniu podaní vo vzťahu k občanom, podnikateľom a iným OVM. Okrem toho dôjde k zmene niektorých procesov, pretože pribudne možnosť automatizovaného vybavenia podaní.
Zavedený informačný systém umožní zamestnancom mesta na rôznych úrovniach okrem iného:
- identifikovať miesta vysokej koncentrácie prachových častíc a bude podporovať rozhodovanie o úprave a výsadbe zelene
- identifikovať aktuálne informácie o ohrození povodňami a dokáže varovať občanov (napríklad prostredníctvom cielených správ)
- zefektívniť a zrýchliť procesy stavebného konania a územného plánovania
- optimalizovať nastavenie statického aj premenlivého dopravného značenia (v spolupráci s políciou) na základe dlhodobých analýz hustoty dopravy v rámci jednotlivých dní v týždni a hodín v rámci dňa a pod.
- kontrolovať využívanie parkovania na základe meraní z optických senzorov bez nutnosti budovania parkovacích senzorov a kreslenia parkovacích miest
- automaticky identifikovať stav zelene, nutnosť starostlivosti o mestskú zeleň
Tieto nástroje umožnia optimalizáciu využívania prevádzkových a kapitálových prostriedkov mesta, využívanie údajov dlhodobých meraní pri odôvodňovaní investícií z vlastného rozpočtu, rozpočtu EÚ alebo dotačných programov Slovenskej republiky.
Administrátor IT systémov mesta
Benefit - správca IT systémov mesta bude mať k dispozícii údaje, ktoré bude môcť úspešne integrovať s inými ISVS prevádzkovanými na úrovni mesta a v rámci udržateľnosti projektu definovať nové scenáre na využívanie Analytického informačného systému na podporu riadenia samosprávnych procesov
Správca zariadení
Benefit:
Správcovi zariadení IoT systém umožní automatizované nastavenie pravidelnej i nepravidelnej údržby, optimalizáciu a kontrolu údržby, rozširovanie siete IoT zariadení, plánovanie a pasportizáciu IoT zariadení v meste s optimálnym využitím času.
Predstaviteľ bezpečnostných zložiek mesta
Benefit - predstaviteľom bezpečnostných zložiek mesta realizovaný projekt umožní zvýšiť ochranu mestských priestorov, majetku občanov a podnikateľov automatizovanými nástrojmi, identifikáciou páchateľov, prediktívnou identifikáciou možných páchateľov resp. zber dôkazných materiálov pri spáchaní priestupku alebo trestného činu.
Iné OVM
Benefit - údaje získavané prostredníctvom IoT zariadení budú k dispozícii pre iné OVM, občanov a podnikateľov prostredníctvom centrálneho portálu otvorených dát MIRRI SR (data.slovensko.sk) v podobe otvorených dát – ak to uvedená povaha dát umožní. V rámci projektu vznikne lokálny katalóg otvorených dát (LKOD) podľa štandardu DCAT-AP-SK2.0 (https://github.com/datova-kancelaria/dcatap-sk-2.0), alebo SPARQL Endpoint, datasety budú sprístupnené na data.slovensko.sk, a LKOD registrovaný do centrálneho Národného katalógu otvorených údajov (dostupný na data.gov.sk).
3.9.2 Zdroj financovania
Uveďte uvažovaný zdroj financovania: Štátny rozpočet, Európske štrukturálne a investičné fondy: program, výzva/národný projekt.
Európske štrukturálne a investičné fondy (85%)
Program Slovensko
Výzva: Podpora rozvoja tvorby, spracovania, využívania a prepájania dát v rámci verejnej správy pre inteligentné rozhodovanie, plánovanie a správu
Kód Výzvy: PSK-MIRRI-619-2024-ITI-EFRR
Štátny rozpočet (7%)
a finančné prostriedky mesta Žilina (8%).
3.10 Harmonogram projeku
ID | FÁZA/AKTIVITA | ZAČIATOK (odhad termínu) | KONIEC (odhad termínu) | POZNÁMKA |
1. | Prípravná fáza a Iniciačná fáza | 02/2025 | 08/2025 | Začiatok realizačnej fázy projektu vyplýva z predpokladu, že realizácia projektu začne až po ukončení administratívneho a odborného hodnotenia a po podpise Zmluvy o poskytnutí NFP, pričom je definovaná dostatočná časová rezerva na tieto úkony. Rovnako na procesy verejného obstarávania, ktoré môžu potenciálne začať v krátkom čase po podaní žiadosti o NFP. |
2. | Realizačná fáza | 01/2026 | 12/2027 | |
2a | Analýza a Dizajn | 01/2026 | 08/2027 | I. Inkrement 01/2026 – 03/2026 II. Inkrement 07/2026 – 10/2026 III. Inkrement 07/2027 – 08/2027 |
2b | Nákup technických prostriedkov, programových prostriedkov a služieb | 01/2026 | 06/2026 | I. Inkrement |
2c | Implementácia a testovanie | 10/2026 | 11/2027 | II. Inkrement – 10/2026 – 04/2027 III. Inkrement – 09/2027 – 11/2027 |
2d | Nasadenie a PIP | 04/2027 | 12/2027 | II. Inkrement – 04/2027 – 06/2027 III. Inkrement – 07/2027 – 12/2027 |
3. | Podpora prevádzky (SLA) | 01/2028 | 12/2032 | Po ukončení projektu začína fáza udržateľnosti projektu, t.z. podpora prevádzky (SLA). V rámci danej fázy bude prijímateľ udržiavať a využívať implementované systémy. Vzniknuté náklady v tejto fáze projektu bude hradiť z vlastných výdavkov, na čo v rozpočte každoročne vyčlení dostatok finančných prostriedkov. |
Tabuľka 6 Harmonogram projektu
3.11 Návrh organizačného zabezpečenia projektu (projektový tím)
Pre účely realizácie projektu bude zriadený Riadiaci výbor (RV) realizátora projektu minimálne v nasledovnom zložení:
- Predseda RV: Ing. Martin Kapitulík
- Biznis vlastník: Bude prijatý nový zamestnanec
- Zástupca prevádzky: Ing. Filip Švec
- Projektový manažér realizátora projektu (Objednávateľa) (PM): Ing. Miroslava Buznová
Pre účely realizácie projektu bude zriadený Projektový tím realizátora projektu:
- IT architekt: Ing. Filip Švec
- kľúčový používateľ: Amir Alkassiri
- IT analytik a biznis analytik: Bude prijatý nový zamestnanec
- biznis vlastník: Bude prijatý nový zamestnanec
- projektový manažér: Ing. Miroslava Buznová
- manažér kvality: Bude zabezpečený externými zdrojmi.
ID | Rola v projekte | Meno a Priezvisko | Pracovné zaradenie | Org. útvar |
1. | IT architekt | Ing. Filip Švec | Vedúci oddelenia informatiky | Odbor vnútornej organizácie a správy MsÚ Žilina oddelenie informatiky |
2. | Kľúčový používateľ – dátový špecialista | Amir Alkassiri | Kľúčový používate | Odbor vnútornej organizácie a správy MsÚ Žilina oddelenie informatiky |
3. | IT analytik a biznis analytik | Bude prijatý nový zamestnanec | IT analytik a biznis analytik | Odbor vnútornej organizácie a správy MsÚ Žilina oddelenie informatiky |
4. | Projektový manažér | Ing. Miroslava Buznová | Projektový manažér | Odbor riadenia projektov a investícií Oddelenie projektov EÚ Mesto Žilina |
5.. | Manažér kvality | Bude zabezpečený externými zdrojmi | Manažér kvality | Externý zdroj |
Tabuľka 7 Projektový tím
4. LEGISLATÍVA
Projekt nevyžaduje úpravu legislatívnych predpisov
Projekt bude realizovaný v súlade s nasledovnými legislatívnymi normami:
Zákon č. 305/2013 Z. z. o elektronickej podobe výkonu pôsobnosti orgánov verejnej moci a o zmene a doplnení niektorých zákonov (zákon o e- Governmente)
- Vyhláška Úradu podpredsedu vlády Slovenskej republiky pre investície a informatizáciu č.179/2020, ktorou sa ustanovuje spôsob kategorizácie a obsah bezpečnostných opatrení informačných technológií verejnej správy
- Zákon č. 69/2018 Z. z. o kybernetickej bezpečnosti a o zmene a doplnení niektorých zákonov
- Zákon č. 95/2019 Z. z. o informačných technológiách vo verejnej správe a o zmene a doplnení niektorých zákonov
- Vyhláška č.78/2020 Z.z. o štandardoch pre ITVS
- Vyhláška č.401/2023 Z.z. o riadení projektov a zmenových požiadaviek v prevádzke informačných technológií verejnej správy
- Vyhláška 362/2018 Z.z. o obsahu bezpečnostných opatrení, obsah a štruktúra bezpečnostnej dokumentácie a rozsah všeobecných bezpečnostných opatrení
- Vyhláška 547/2021 Z. z. o elektronizácii agendy verejnej správy
- Zákon č. 18/2018 Z. z. o ochrane osobných údajov a o zmene a doplnení niektorých zákonov
5. ARCHITEKTÚRA RIEŠENIA PROJEKTU
Realizácia projektu bude zahŕňať budovanie nového ISVS a jeho prepojenie s existujúcimi resp. budovanými ISVS mesta Žilina a súčasne nákup HW. Z toho dôvodu budú navrhnuté všetky vrstvy architektúry (biznis, aplikačná, technologická).
Pred uvedením a detailným popisom zvoleného navrhovaného riešenia boli vyhodnotené alternatívy riešenia pre každú vrstvu architektúry.
Architektúra navrhovaného riešenia projektu je v súlade s funkčnými, nefunkčnými a technickými požiadavkami definovanými v katalógu požiadaviek (M-05 Analýza nákladov a prínosov - BC/CBA, karta: Katalóg požiadaviek).
Obsah tejto kapitoly je tiež prehľadom realizácie výstupu M-06 - aktualizácia evidencie e-Government komponentov v MetaIS. Mesto Žilina tak plní výstupom M-06 povinnosti orgánu riadenia sprístupňovať a aktualizovať informácie o informačných technológiách verejnej správy prostredníctvom MetaIS bezodkladne podľa § 12 ods. 1 písm. b) zákona č. 95/2019 Z.z.
5.1 Stanovenie alternatív architektúry riešenia
Výber alternatív architektúry riešenia prebieha v dvoch kolách. Prvé kolo predstavuje uplatnenie multikriteriálnej analýzy (
ďalej len „MCA“) – výber relevantných alternatív. Druhé kolo predstavuje vypracovanie Analýzy nákladov M-05 BC/CBA. Do druhého kola vstupujú alternatívy ktoré splnili všetky vylučovacie kritéria stanovené v multikritériálnej analýze. Minimálny počet variant, je stanovený na 3:
- nulový variant, ktorý sa neposudzuje v MCA a je automaticky porovnávajúcim variantom v M-05 Analýza nákladov a prínosov,
- „minimalistický variant“, ktorý vychádza z rovnakého biznis variantu ako preferovaný variant, ale realizuje iba „nutné“ aplikačné moduly,
- preferovaný variant, ktorý splnil všetky kritéria MCA.
5.1.1 Stanovenie alternatív v biznisovej vrstve architektúry
V rámci biznisovej vrstvy architektúry sme porovnávali 3 variantné alternatívy riešenia súčasného stavu. Na základe identifikovaného rozsahu problému v projektovom zámere boli stanovené tri rôzne riešenia.
Alternatíva 1 znamená ponechanie existujúceho stavu. Systémy mesta zostanú v prevádzke tak, ako sú, nebudú využívať údaje zo senzorov, resp. iba tie, ktoré už sú k dispozícii; nebude existovať jedna platforma, ktorá umožní centralizáciu a vyhodnocovanie senzorických dát, a ktorá bude mať preddefinované postupy rozhodovania t.j. business intelligence, a to aj na základe umelej inteligencie a schopnosti machine learning. Zamestnanci mesta budú naďalej rozhodovať na základe dostupných informácií, bez senzorových dát, ktoré im nebudú k dispozícii online, svoje rozhodnutia budú opierať o neúplné údaje resp. údaje posunuté v čase. Údaje budú musieť overovať a vydávanie rozhodnutí bude trvať dlhšie, nakoľko bude musieť prebiehať aj interná komunikácia s dotknutými odbormi. Občania a podnikatelia budú na vydávanie rozhodnutí, povolení resp. inej agendy čakať tak, ako doteraz – pomerne dlho. Údaje zo senzorov nebudú pre OVM k dispozícii, pretože nebudú existovať resp. momentálne z existujúcich senzorov nie sú poskytované.
Alternatíva 2 predpokladá čiastkovú realizáciu riešenia. Agendové systémy naďalej zostanú oddelené a nebude existovať jedna spojujúca platforma na vyhodnocovanie údajov zo senzorických dát, avšak bude vybudovaná kompletná sieť optických senzorov, kamier a inteligentných senzorov – dáta z nich budú buď online, alebo v krátkych časových odstupoch (max. 1 deň) k dispozícii zamestnancom mesta. Zamestnanci mesta tak budú môcť svoje rozhodovanie oprieť o aktuálne údaje, ktoré manuálne vyhodnotia, nebudú mať k dispozícii prediktívne modelovanie, automatické nástroje na hodnotenie senzorických dát. Ich rozhodovanie sa skráti, pridaná hodnota však nedosiahne svoj potenciál, nakoľko absentujúca platforma neumožní napríklad analýzu historických dát, rýchle prehľadávanie údajov s pomocou umelej inteligencie, predikcie, kombináciu dát viacerých senzorov a pod., čím sa znemožní inteligentné riadenie mesta s využívaním pokročilých dátových analýz.
Alternatíva 3 predpokladá plnohodnotnú realizáciu riešenia. Znamená nielen vybudovanie siete optických senzorov, bezpečnostných kamier a inteligentných senzorov, ale aj vytvorenie centrálnej analytickej platformy, ktorá bude schopná v reálnom čase prijímať, spracovávať a vyhodnocovať údaje zo všetkých typov zariadení. Súčasťou riešenia bude aj prepojenie na vybrané agendové systémy mesta, čím sa umožní nielen sprístupnenie dát zamestnancom mesta, ale aj ich automatizované spracovanie, tvorba preddefinovaných analytických scenárov, vizualizácií a rozhodovacích stromov.
Zamestnanci mesta budú mať k dispozícii nástroje umožňujúce rýchle a efektívne rozhodovanie – založené na kombinácii aktuálnych a historických údajov, podporené algoritmami umelej inteligencie (napr. predikcia, alertovanie, detekcia vzorcov správania). Platforma zároveň umožní rýchle vyhľadávanie súvislostí, mapovanie javov v čase a priestore, ako aj nastavovanie autonómnych reakcií systému (napr. pri environmentálnych výkyvoch alebo bezpečnostných incidentoch).
Týmto spôsobom dôjde k zásadnému zrýchleniu a spresneniu rozhodovacích procesov, zníženiu počtu chýb, obmedzeniu duplicít a zvýšeniu spokojnosti občanov aj podnikateľov, ktorí budú profitovať z rýchlejšieho a adresnejšieho poskytovania služieb. Údaje budú takisto sprístupnené iným OVM prostredníctvom otvorených dát a integrácií, čím sa zvýši transparentnosť a interoperabilita mesta ako digitálne zrelej samosprávy.
Alternatíva 3 tak predstavuje systémové, dlhodobo udržateľné riešenie, ktoré dokáže reagovať na výzvy modernej samosprávy a zároveň flexibilne rásť podľa potrieb mesta a jeho obyvateľov.
Obrázok 1 Znázornenie alternatív riešenia v biznis vrstve architektúry
Výber alternatív na úrovni biznis vrstvy prebieha prostredníctvom Multikriteriálnej analýzy (MCA) zostavenej na základe kapitoly Motivácia, ktorá obsahuje ciele stakeholderov, ich požiadavky a obmedzenia pre dosiahnutie uvedených cieľov.
| KRITÉRIUM | ZDÔVODNENIE KRITÉRIA | STAKEHOLDER 1: Občan | STAKEHOLDER 2: Podnikateľ | STAKEHOLDER 3: Pracovník Mesta Žilina | STAKEHOLDER 4: OVM |
BIZNIS VRSTVA
| Kritérium A: Rozvoj dátových platforiem a inteligentné riadenie (KO) | Zabezpečenie centrálneho prístupu k dátam, ich spracovanie a využitie v analytických výstupoch podporujúcich efektívne riadenie samosprávy. | - | - | X | X |
Kritérium B: Poskytovanie služieb občanom a podnikateľom na základe dát (KO) | Proaktívne elektronické služby vychádzajúce z aktuálnych a historických dát zvyšujú kvalitu služieb a skracujú čas rozhodovania. | X | X | X | - | |
Kritérium C: Využívanie otvorených a priestorových dát | Prístup k otvoreným údajom podporuje transparentnosť, opätovné využitie údajov a zlepšuje plánovanie v rámci celej verejnej správy. | X | X | - | X | |
Kritérium D: Zvyšovanie kvality života prostredníctvom efektívnych procesov (KO) | Zavedenie systémových riešení, ktoré znižujú náklady, zvyšujú presnosť a skracujú časové lehoty rozhodnutí. | X | X | X | - | |
Kritérium E: Prístup k informáciám v reálnom čase | Informovanosť zvyšuje komfort života a umožňuje lepšie plánovanie každodenných aktivít. | X | X | X | X | |
Kritérium F: Predchádzanie problémovým javom pomocou technológií (KO) | Využitie inteligentných senzorov a analytických nástrojov umožňuje včasnú detekciu rizík (kriminalita, environmentálne javy). | X | X | X | - | |
Kritérium G: Zvýšenie bezpečnosti prostredníctvom analytických nástrojov | Bezpečnostné kamery a platformy s AI funkciami pomáhajú identifikovať incidenty a znižujú kriminalitu. | X | X | X | - | |
Kritérium H: Podpora prediktívnej správy infraštruktúry | Automatizované spracovanie senzorových údajov umožňuje efektívnejšiu údržbu verejných zariadení a úspornejšie hospodárenie. | - | - | X | - |
Tabuľka 8 Príklad šablóny pre spracovanie MCA
Vyhodnotenie kritérií vo vzťahu k jednotlivým alternatívam:
Zoznam kritérií | Alternatíva 1 | Spôsob dosiahnutia | Alternatíva 2 | Spôsob dosiahnutia | Alternatíva 3 | Spôsob dosiahnutia |
Kritérium A (KO) | Nie | Pri zachovaní súčasného stavu nebude kritérium naplnené. Jeho naplnenie bude dosiahnuté realizáciou projektu. | Nie | Centralizácia údajov zo senzorov nebude zavedená komplexne, zamestnanec bude pristupovať k údajom jednotlivo. | Áno | Bude realizovaný centrálny prístup k dátam zo senzorov, dynamické vyhodnocovanie a prístup k výstupom SMART zariadení. |
Kritérium B (KO) | Nie | Pri zachovaní súčasného stavu nebude kritérium naplnené. Jeho naplnenie bude dosiahnuté realizáciou projektu. | Nie | Služby nebudú poskytované proaktívne, pretože nebude prebiehať strojová analýza senzorových dát a ich následné vyhodnotenie a spustenie proaktívnych služieb (napr. varovanie pred povodňou a pod.) | Áno | Všetky služby sa budú opierať o aktuálne a historické dáta, budú výsledkom rozhodovania nad centralizovanými údajmi agendových systémov a senzorov v meste. |
Kritérium C | Nie | Pri zachovaní súčasného stavu nebude kritérium naplnené. Jeho naplnenie bude dosiahnuté realizáciou projektu. | Áno | Údaje zo senzorov bude možné poskytovať ako samostatné balíky formou otvorených údajov. | Áno | Údaje zo senzorov bude možné poskytovať ako samostatné balíky formou otvorených údajov. Rovnako vhodne zvolené údaje z dátových analýz. |
Kritérium D (KO) | Nie | Pri zachovaní súčasného stavu nebude kritérium naplnené. Jeho naplnenie bude dosiahnuté realizáciou projektu. | Čiastočne | Pri realizácii alternatívy 2 dôjde k čiastočnému zvýšeniu kvality života miernym zefektívnením procesov. | Áno | Dôjde k zásadnému zvýšeniu kvality života zefektívnením procesov na úrovni mesta a tým vybavovaním agendy vo vzťahu k občanom a podnikateľom. |
Kritérium E | Nie | Pri zachovaní súčasného stavu nebude kritérium naplnené. Jeho naplnenie bude dosiahnuté realizáciou projektu. | Áno | Údaje zo senzorov budú k dispozícii online. K dispozícii nebudú online údaje potenciálne získané ich analýzou a interpretáciou. | Áno | K dispozícii budú online údaje zo senzorov. K dispozícii budú online aj údaje získané analýzou a interpretáciou senzorických dát. |
Kritérium F (KO) | Nie | Pri zachovaní súčasného stavu nebude kritérium naplnené. Jeho naplnenie bude dosiahnuté realizáciou projektu. | Nie | Automatizácia bude iba čiastočná, nie v očakávanom resp. možnom dosiahnuteľnom rozsahu. | Áno | Bude možné predikovať prípadné problémové javy a aktívne im predchádzať. |
Kritérium G | Nie | Pri zachovaní súčasného stavu nebude kritérium naplnené. Jeho naplnenie bude dosiahnuté realizáciou projektu. | Čiastočne | Moderné kamery obsahujú softvér, vrátane prvkov umelej inteligencie, ktoré dokážu varovať v prípade narušenia bezpečnosti. Nepôjde však o komplexné bezpečnostné riešenie. | Áno | Bude zavedené komplexné riešenie na zvýšenie bezpečnosti prostredníctvom analytických nástrojov. |
Kritérium H | Nie | Pri zachovaní súčasného stavu nebude kritérium naplnené. Jeho naplnenie bude dosiahnuté realizáciou projektu. | Nie | Bez ucelenej analýzy dát nebude možné toto kritérium naplniť. | Áno | Automatizované spracovanie senzorových údajov vo väzbe na agendové systémy umožní efektívnejšiu údržbu verejných zariadení a úspornejšie hospodárenie. |
Tabuľka 9 Príklad šablóny pre vyhodnotenie MCA
Na základe vyhodnotenia MCA analýzy vychádza Alternatíva 3 ako jediná, ktorá spĺňa všetky požiadavky.
5.1.2 Stanovenie alternatív v aplikačnej vrstve architektúry
V aplikačnej vrstve budú projektom riešené len aplikačné moduly/funkcionality, ktoré sú nevyhnutné pre dosiahnutie cieľov vybranej alternatívy č. 3.
Požadované senzory a kamery používané v rámci riešenia disponujú vlastnými internými softvérmi, ktoré nie je možné zásadne meniť alebo preprogramovávať, keďže sú pevne naviazané na výrobcu zariadení. Výhodou však je, že tieto zariadenia podporujú štandardizované komunikačné rozhrania a protokoly, ktoré umožňujú jednak odosielanie dát, ako aj výstupov z vlastných analýz priamo do nadradeného systému.
Nový ISVS vznikajúci v rámci projektu bude vyvinutý na mieru s cieľom plného vlastníctva vrátane zdrojových kódov, čím sa zamedzí vendor lock-in a zabezpečí možnosť ďalšieho rozvoja bez závislosti od dodávateľa
5.1.3 Stanovenie alternatív v technologickej vrstve architektúry
Alternatívy na úrovni technologickej architektúry reflektujú alternatívy vypracované na základe „nadradenej“ architektonickej aplikačnej vrstvy.
Výstupmi projektu budú technologické zariadenia (hardvérové vybavenie), ktoré bude prostredníctvom existujúcej technologickej infraštruktúry napájané a bude zabezpečená jeho konektivita do centrálneho dátového bodu prostredníctvom existujúcej prenosovej dátovej infraštruktúry.
Pri posudzovaní požadovaných technologických zariadení boli zvážené viaceré technologické platformy a zariadenia, ktoré boli aj testované pri demo testoch. Navrhovaná zostava zariadení je definovaná tak, aby vykrývala potrebné pokrytie územia mesta Žilina a kombinovala potrebné senzory/kamery za účelom naplnenia cieľov projektu. Vďaka testovaniu konštatujeme, že ide o optimalizovanú verziu počtu jednotlivých zariadení.
Softvérové centrálne inštalované výstupy projektu budú prevádzkované na vlastnej existujúcej infraštruktúre Mesta Žilina, nakoľko je táto infraštruktúra dostatočne výkonná a implementácia softvéru na tejto infraštruktúre zabezpečí jeho bezproblémovú integráciu na interné i externé ISVS.
5.2 Náhľad architektúry a popis budúceho cieľového produktu
Výsledkom projektu budú:
- Projektové výstupy v zmysle vyhlášky 401/2023 o riadení projektov. V prípade, že predmetom realizácie bude dielo (oceniteľné práva a/alebo zdrojový kód), získa Mesto Žilina právo vykonávať autorské práva k tomuto dielu, vrátane výhradnej a územne neobmedzenej licencie. Tieto podmienky sa nevzťahujú na tzv. krabicový softvér, ktorý je predávaný ako produkt či už realizátora alebo tretej strany.
- kompletná dokumentácia rozmiestnenia svetelných bodov/miest, k nim previazaných senzorov/zariadení, ako aj dokumentácia voľných technických bodov napojenia pre umiestnenie ďalších senzorov/zariadení v podobe:
- Vhodne zvoleného dokumentu (word, excel)
- Súboru s determináciou priestorového umiestnenia (napr. vo formáte shp).
- 290 IoT zariadení detekcie dopravy (optických senzorov) vrátane riadiacich a monitorovacích jednotiek a rozvádzačov
- 15 bezpečnostných kamier, ktoré svojim záberom zvýšia úroveň bezpečnosti na plochách v rámci mesta Žilina v celkovom rozsahu 17 800 m² vrátane rozvádzačov
- Inteligentné senzory
- 16 senzorov vlhkosti pôdy
- 15 meteostaníc
- 8 snímačov vodnej hladiny
- 36 záplavových senzorov
- 205 SMART senzorov
- 59 SMAR modulov meraní
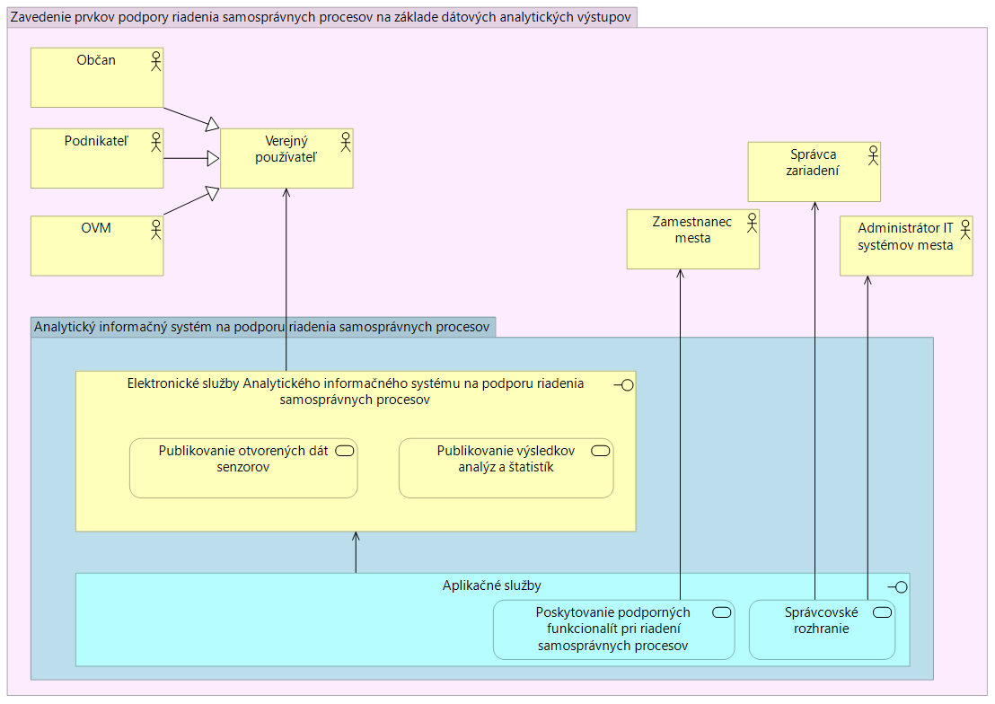
- Nový ISVS: Inteligentný systém analýz a riadenia (ISAR)
Základný pohľad na architektúru budúceho riešenia znázorňuje nasledovný obrázok:
Obrázok 2 Znázornenie alternatív riešenia v biznis vrstve architektúry
5.3 Biznis vrstva
V tejto kapitole je spracované detailnejšie rozpracovanie zvolenej alternatívy riešenia v biznis vrstve architektúry. Sú uvedené e-Government komponenty – Koncové služby, ktoré budú výstupom projektu, a ktoré sú zaevidované v MetaIS v rámci výstupu M-06.
5.3.1 Návrh riešenia v biznis vrstve architektúry
- Publikovanie otvorených dát senzorov
- Publikovanie výsledkov analýz a štatistík
- Vizuálne publikovanie výsledkov analýz a štatistík
Z pohľadu biznis vrstvy mesto Žilina v súčasnosti poskytuje nevyhnutné údaje formou otvorených dát zo svojich prevádzkových systémov. Formou otvorených dát neposkytuje údaje zo senzorov prevádzkovaných na území mesta; uvedené senzory je možné prehliadať na jednoduchom mapovom zobrazení, avšak bez možnosti získavania detailnejších informáciách pre občanov, podnikateľov alebo iné OVM.
Z pohľadu využívania analýz dát zo senzorov resp. kombinovaných analýz dát zo senzorov a iných agendových systémov mesta nie sú tieto údaje nijakým spôsobom vytvárané a zdieľané s verejnosťou.
Projekt sa týka nasledovných prioritných životných situácií, kedy buď priamo podporuje získavanie údajov občanmi alebo zrýchľuje rozhodovacie procesy mesta:
Nasledovný obrázok znázorňuje TO BE stav biznis vrstvy, pričom v rámci projektu pribudnú tri koncové služby určené pre občanov, podnikateľov a OVM:
- Obrázok 3 Znázornenie TO BE biznis vrstvy
5.3.2 Prehľad koncových služieb - budúci stav (TO BE):
V nasledujúcej tabuľke uveďte prehľad budovaných a rozvíjaných Koncových služieb. Údaje o koncových službách treba zapísať do MetaIS ako súčasť výstupu M-06.
Kód KS (z MetaIS) | Názov KS | Používateľ KS (G2C/G2B/G2G/G2A) | Životná situácia (+ kód z MetaIS) | Úroveň elektronizácie KS |
ks_381423 | Publikovanie otvorených dát senzorov | G2C/G2B/G2G | 055 Slobodný prístup k informáciám, prístup k odtajneným skutočnostiam, archívy 025 Služby | úroveň 4 |
ks_381424 | Publikovanie výsledkov analýz a štatistík | G2C/G2B/G2G | 055 Slobodný prístup k informáciám, prístup k odtajneným skutočnostiam, archívy 025 Služby | Úroveň 4 |
Tabuľka 10 Prehľad koncových služieb - budúci stav (TO BE)
5.3.3 Organizačné zmeny a Procesy dotknuté navrhovaným riešením
Z hľadiska procesného – ako bolo uvedené vyššie – budú projektom dotknuté procesy, ktoré:
- vyplývajú z agendy mesta (mestská doprava, životné prostredie a výstavba, sociálna pomoc a bývanie, kultúra a komunity, vzdelávanie a voľný čas) a predstavujú rozhodovaciu kompetenciu mesta
- sú viazané na optimalizáciu nákladov pri zabezpečovaní výkonu agendy mesta
- sa dotýkajú bezpečnosti občanov a podnikateľov na území mesta
- sú orientované na prenos dát zo senzorov do centrálneho analytického softvéru, ich inteligentného vyhodnotenia a vytváranie ich pridanej hodnoty v rámci aj mimo organizácie
- umožňujú zdieľanie získaných údajov zo senzorov a analytických údajov s inými OVM v medziach platnej legislatívy
- sú zamerané na publikovanie výsledkov analýz a štatistík zo senzorových dát v kombinácii aj s inými dátami (napr. agendové systémy mesta) vizuálnymi i nevizuálnymi službami
Jednotlivé procesy v rámci organizácie sa a priori meniť nebudú – avšak vďaka rýchlej analýze údajov a dostupnosti nových zdrojov dát sa na strane interných procesov zásadne zrýchlia.
V rámci procesov týkajúcich sa interakcie s občanmi pribudne proces – plne automatizovaný – poskytovania výsledkov analýz a štatistík zo senzorových dát prípadne v kombinácii aj s inými dátami. Tento proces bude podporovaný ako vizuálnymi tak aj nevizuálnymi službami.
5.3.4 Jazyková podpora lokalizácia
Vizuálne rozhrania koncových služieb musia byť dostupné v slovenskom a anglickom jazyku s možnosťou dopracovať ďalšie jazykové mutácie. Správcovské rozhrania musia byť k dispozícii pre koncových používateľov (zamestnancov mesta) v slovenskom jazyku, nástroje určené pre IT adminov môžu byť v odôvodnených prípadoch (open source, perzistentný softvér) v anglickom jazyku.
Dokumentácia projektu musí byť spracovaná výhradne v slovenskom alebo českom jazyku. Rovnako používateľské návody pre používateľov koncových služieb musia byť k dispozícii v slovenskom jazyku. Koncové služby projektu budú dostupné aj pre používateľov z iných členských štátov EÚ.
5.4 Aplikačná vrstva
V tejto kapitole je detailnejšie rozpracovaná aplikačná vrstva architektúry.
Obsahuje prehľad e-Government komponentov – Aplikačných služieb, Informačných systémov a ich podsystémov a ich vzájomných vzťahov, ktoré budú výstupom projektu (dodané nové alebo zmenené) a ktoré sú zaevidované v MetaIS v rámci výstupu M-06 (Evidencia e-Government komponentov v MetaIS).
V prehľade sú uvedené a v MetaIS v rámci výstupu M-06 evidujte aj vzťahy Aplikačných služieb, ktoré budú slúžiť Koncovým službám. Taktiež uveďte Aplikačné služby poskytované na externú integráciu a tiež konzumné integračné Aplikačné služby a ich vzťahy na poskytované služby iných systémov, hlavne spoločných modulov.
5.4.1 Návrh riešenia v aplikačnej vrstve architektúry
Predmetom realizácie budú nové aplikačné služby, ktoré:
- Slúžia koncovým službám projektu
- Sú určené ako aplikačné služby pre interných zamestnancov mesta
Podrobnosti o aplikačných službách uvádza nasledovný obrázok:
Obrázok 4 Rozpracovanie detailov budúcej (TO BE) aplikačnej architektúry a závislostí (dátových tokov) medzi externými komponentmi mesta
5.4.2 Rozsah informačných systémov - budúci stav (TO BE)
Informácie o dotknutých ISVS z pohľadu ich ďalšej prevádzky po realizácii projektu – budúci stav (TO BE):
Kód ISVS (z MetaIS) | Názov ISVS | Modul ISVS (zaškrtnite, ak ISVS je modulom) | Stav IS VS | Typ IS VS | Kód nadradeného ISVS (v prípade zaškrtnutého checkboxu pre modul ISVS) |
isvs_11191 | Komponent na vypĺňanie formulárov | ☐ | Prevádzkovaný a plánujem rozvíjať | Agendový | |
isvs_11190 | Work flow manažér | ☐ | Prevádzkovaný a plánujem rozvíjať | Ekonomický a admin. chod inštitúcie | |
isvs_11145 | Rezervačný systém | ☐ | Prevádzkovaný a plánujem rozvíjať | Agendový | |
isvs_11143 | ISV slúži na realizáciu povoľovania vstupu a výstupu z mesta | ☐ | Prevádzkovaný a plánujem rozvíjať | Agendový | |
isvs_5547 | Lokálne registre - Register právnických osôb | ☐ | Prevádzkovaný a plánujem rozvíjať | Agendový | |
isvs_5543 | DMS - Systém pre správu dokumentov | ☐ | Prevádzkovaný a plánujem rozvíjať | Ekonomický a admin. chod inštitúcie | |
isvs_5535 | Modul informovanie a poradenstvo | ☐ | Prevádzkovaný a plánujem rozvíjať | Agendový | |
isvs_5545 | Lokálne registre - Register obyvateľov | ☐ | Prevádzkovaný a plánujem rozvíjať | Agendový | |
isvs_5539 | Modul Majetok a prenajímanie | ☐ | Prevádzkovaný a plánujem rozvíjať | Ekonomický a admin. chod inštitúcie | |
isvs_5551 | Interný reporting | ☐ | Prevádzkovaný a plánujem rozvíjať | Ekonomický a admin. chod inštitúcie | |
isvs_5540 | Modul zastupiteľstvo | ☐ | Prevádzkovaný a plánujem rozvíjať | Ekonomický a admin. chod inštitúcie | |
isvs_5546 | Lokálne registre - Register adries a nehnuteľností | ☐ | Prevádzkovaný a plánujem rozvíjať | Agendový | |
isvs_5538 | Elektronické formuláre | ☐ | Prevádzkovaný a plánujem rozvíjať | Agendový | |
isvs_5541 | Modul Účtovníctvo | ☐ | Prevádzkovaný a plánujem rozvíjať | Ekonomický a admin. chod inštitúcie | |
isvs_5536 | CMS - Systém pre správu obsahu | ☐ | Prevádzkovaný a plánujem rozvíjať | Prezentačný | |
isvs_5542 | Modul Rozpočet a financie | ☐ | Prevádzkovaný a plánujem rozvíjať | Ekonomický a admin. chod inštitúcie | |
isvs_5544 | Modul dane a poplatky | ☐ | Prevádzkovaný a plánujem rozvíjať | Agendový | |
isvs_5533 | Modul správa registratúry | ☐ | Prevádzkovaný a plánujem rozvíjať | Ekonomický a admin. chod inštitúcie | |
isvs_5534 | Modul GIS | ☐ | Prevádzkovaný a plánujem rozvíjať | Agendový | |
isvs_14694 | Informačný systém elektronických služieb Mesta Žilina | ☐ | Plánujem budovať | Agendový | |
isvs_15140 | Analytický informačný systém na podporu riadenia samosprávnych procesov | ☐ | Plánujem budovať | Agendový |
Tabuľka 11 Rozsah informačných systémov - budúci stav (TO BE)
5.4.3 Využívanie nadrezortných a spoločných ISVS - AS IS
Predmetom projektu nie je realizácia rozvoja ISVS, z toho dôvodov nie sú popísané AS IS využívané nadrezortné a spoločné ISVS.
5.4.4 Prehľad plánovaných integrácií na nadrezortné ISVS – spoločné moduly podľa zákona č. 305/2013 Z.z. o e-Governmente – budúci stav (TO BE)
ISVS vyhotovený v rámci projektu nie je plánovaný na integráciu na nadrezortné ISVS – spoločné moduly podľa zákona č. 305/2013 Z.z. o e-Governmente.
5.4.5 Prehľad plánovaných integrácií na iné ISVS – budúci stav (TO BE)
Kód ISVS (z MetaIS) | Názov ISVS
| Kód integrovaného ISVS (z MetaIS) | Názov integrovaného ISVS |
isvs_15140 | Analytický informačný systém na podporu riadenia samosprávnych procesov | isvs_9184 | Otvorené údaje 2.0 |
isvs_15140 | Analytický informačný systém na podporu riadenia samosprávnych procesov | isvs_14694 | Informačný systém elektronických služieb Mesta Žilina |
Tabuľka 12 Prehľad plánovaných integrácií na iné ISVS – budúci stav (TO BE)
5.4.6 Aplikačné služby pre Koncové služby – budúci stav (TO BE)
Kód AS (z MetaIS) | Názov AS | Realizuje ISVS (kód ISVS, ktorý realizuje AS) | Aplikačná služba slúži KS (kód KS z MetaIS) |
as_67297 | Publikovanie otvorených dát senzorov | isvs_15140 | ks_381423 |
as_67298 | Publikovanie výsledkov analýz a štatistík | isvs_15140 | ks_381424 |
as_67299 | Kumulácia senzorických údajov do jednotného dátového dobu | isvs_15140 | |
as_67300 | Integrácia získaných senzorických údajov s ostatnými agendovými systémami | isvs_15140 | |
as_67301 | Analýza dát zo senzorov a integrovaných systémov | isvs_15140 | |
as_67302 | Poskytovanie podporných funkcionalít pri riadení samosprávnych procesov | isvs_15140 |
Tabuľka 13 Aplikačné služby pre Koncové služby – budúci stav (TO BE)
5.4.7 Aplikačné služby na integráciu – budúci stav (TO BE)
AS (Kód MetaIS) |
Názov AS | Realizuje ISVS (kód ISVS, ktorý realizuje AS) | Poskytujúca alebo Konzumujúca | Integrácia cez CAMP | Integrácia IS tretích strán | SaaS | Integrácia na AS poskytovateľa (kód MetaIS) |
as_67297 | Publikovanie otvorených dát senzorov | isvs_15140 | Poskytovaná | Nie | Nie | Nie |
(isvs_9184) |
as_67298 | Publikovanie výsledkov analýz a štatistík | isvs_15140 | Poskytovaná | Nie | Nie | Nie | as_67298 |
as_67300 | Integrácia získaných senzorických údajov s ostatnými agendovými systémami | isvs_15140 | Konzumujúca | Nie | Nie | Nie | as_67298 |
as_67299 | Kumulácia senzorických údajov do jednotného dátového bodu | isvs_15140 | Poskytovaná | Nie | Nie | Nie | as_67298 |
Tabuľka 14 Aplikačné služby na integráciu – budúci stav (TO BE)
5.5 Dátová architektúra
5.5.1 Objekty evidencie
V nasledujúcej tabuľke sú uvedené a popísané Objekty Evidencie (ďalej len OE) v jednotlivých ISVS/registroch súvisiace s projektom.
V číslovaní objektov evidencie nie je chyba. Ide o unikátne identifikátory evidované v rámci mesta. Tie objekty evidencie, ktoré nie sú predmetom projektu nie sú v tabuľke uvedené.
Finálny rozsah spracovania OE bude stanovený v realizačnej etape Analýza a dizajn.
D OE | Objekt evidencie - názov | Objekt evidencie - popis | Referencovateľný identifikátor URI dátového prvku |
1 | Osoby | - | Nemá |
2 | Podnikatelia | - | Nemá |
3 | Pobyty | - | Nemá |
4 | Prevádzky | - | Nemá |
5 | Dane | - | Nemá |
6 | Poplatky | - | Nemá |
7 | Odpady a nádoby | - | Nemá |
8 | Parkovanie | povolenia, karty | Nemá |
10 | Adresy | - | Nemá |
11 | Súpisné a orientačné čísla | - | Nemá |
12 | Psy | - | Nemá |
13 | Nehnuteľnosti | podskupina katastra | Nemá |
14 | Parcely | podskupina katastra | Nemá |
15 | Konania | stavebné, | Nemá |
16 | Povolenia | rozkopové, výrubové | Nemá |
17 | Nájmy | komerčné, sociálne, bytové | Nemá |
18 | Hrobové miesta | špecifické nájmy | Nemá |
20 | Dokumenty | naprieč všetkými objektmi evidencie v centrálnom dátovom sklade | Nemá |
24 | Sociálne veci | - | Nemá |
25 | Stavebné činnosti | - | Nemá |
27 | Registratúra a komunikácia | - | Nemá |
Tabuľka 15 Objekty evidencie
5.5.2 Referenčné údaje
Predmetom projektu nie je vyhlásenie referenčných údajov.
5.5.3 Poskytovanie údajov z ISVS do IS CPDI – budúci stav (TO BE)
Projekt nebude poskytovať údaje do do IS Centrálna platforma dátovej integrácie (IS CPDI, kód MetaIS=isvs_5836, pôvodné IS CSRÚ).
5.5.4. Konzumovanie údajov z IS CPDI - budúci stav (TO BE)
ISVS budovaný v rámci projektu nebude konzumovať údaje z IS Centrálna platforma dátovej integrácie (IS CPDI, kód MetaIS=isvs_5836, pôvodné IS CSRÚ); v prípade potreby bude využívať integrácie iných ISVS realizovaných v rámci mesta na prístup k týmto údajom.
5.5.5 Identifikácia údajov a subjektov pre konzumovanie alebo poskytovanie údajov do/z CPDI (CSRÚ)
Predmetom projektu nie je konzumovanie alebo poskytovanie údajov do/z CPDI (CSRÚ).
5.5.6 Kvalita a čistenie údajov
Predmetom projektu nebude čistenie údajov.
Z pohľadu kvality údajov ak bude údaj nepresný, bude mať nesprávnu hodnotu, formát, nebude vyplnený, alebo stotožnený voči referenčnému registru, nebude overovaný voči hodnotám referenčných údajov, bude možné:
- V interných systémoch mesta overiť hodnotu údaja (tie sú previazané na CPDI),
- bude zapracované pri zadávaní údajov obmedzenie hodnôt, napríklad formou číselníka, alebo podmienok.
ID OE | Názov Objektu evidencie (uvádzať OE z tabuľky v kap. 5.5.1) | Významnosť kvality 1 (malá) až 5 (veľmi významná) | Citlivosť kvality 1 (malá) až 5 (veľmi významná) | Priorita – poradie dôležitosti (začnite číslovať od najdôležitejšieho) |
1 | Osoby | 5 | 5 | 1. |
2 | Podnikatelia | 5 | 5 | 2. |
3 | Pobyty | 5 | 3 | 3. |
4 | Prevádzky | 5 | 3 | 4. |
5 | Dane | 4 | 5 | 5. |
6 | Poplatky | 4 | 5 | 6. |
7 | Odpady a nádoby | 4 | 5 | 13. |
8 | Parkovanie | 2 | 3 | 20. |
10 | Adresy | 4 | 5 | 14. |
11 | Súpisné a orientačné čísla | 4 | 5 | 15. |
12 | Psy | 2 | 2 | 21. |
13 | Nehnuteľnosti | 4 | 5 | 8. |
14 | Parcely | 4 | 5 | 9. |
15 | Konania | 5 | 5 | 10. |
16 | Povolenia | 5 | 3 | 11. |
17 | Nájmy | 5 | 5 | 12. |
18 | Hrobové miesta | 5 | 3 | 19. |
20 | Dokumenty | 5 | 5 | 17. |
24 | Sociálne veci | 5 | 4 | 7. |
25 | Stavebné činnosti | 3 | 3 | 18. |
27 | Registratúra a komunikácia | 5 | 5 | 16. |
28 | Senzorické údaje detekcie dopravy | 3 | 3 | 22. |
29 | Senzorické údaje monitoringu bezpečnosti | 3 | 3 | 23. |
30 | Senzorické údaje vlhkosti pôdy | 3 | 3 | 24. |
31 | Senzorické údaje meteostaníc | 3 | 3 | 25. |
32 | Senzorické údaje snímačov vodnej hladiny | 3 | 3 | 26. |
33 | Senzorické údaje záplavových senzorov | 3 | 3 | 27. |
34 | Senzorické údaje SMART senzorov | 3 | 3 | 28. |
35 | IoT zariadenie detekcie dopravy | 3 | 3 | 29. |
36 | IoT zariadenie monitoringu bezpečnosti | 3 | 3 | 30. |
37 | Senzor vlhkosti pôdy | 3 | 3 | 31. |
38 | Meteostanica | 3 | 3 | 32. |
39 | Snímač vodnej hladiny | 3 | 3 | 33. |
40 | Záplavový senzor | 3 | 3 | 34. |
41 | SMART senzor | 3 | 3 | 35. |
Tabuľka 16 Zhodnotenie dátovej kvality objektov evidencie
Potrebné personálne kapacity pre zabezpečenie riadenia dátovej kvality:
Rola | Činnosti | Pozícia zodpovedná za danú činnosť (správca ISVS / dodávateľ) |
Databázový špecialista | Analyzuje požiadavky na dáta, modeluje obsah procedúr | Dodávateľ |
Dátový špecialista pre dátovú kvalitu | Spracovanie výstupov merania, interpretácie, zápis biznis pravidiel, hodnotiace správy z merania | Dátový špecialista pre dátovú kvalitu – nová interná pozícia v projekte |
Tabuľka 17 Personálne zabezpečenie a roly pri riadení dátovej kvality
5.5.7 Otvorené údaje
V nasledujúcej tabuľke sú uvedené objekty evidencie, ktoré budú realizáciou projektu sprístupnené ako otvorené údaje.
ID OE | Názov objektu evidencie / datasetu (uvádzať OE z tabuľky v kap. 5.5.1) |
Požadovaná interoperabilita (3★ - 5★) | Periodicita publikovania (týždenne, mesačne, polročne, ročne) |
28 | Senzorické údaje detekcie dopravy | 3★ | Mesačne |
29 | Senzorické údaje monitoringu bezpečnosti | 3★ | Mesačne |
30 | Senzorické údaje vlhkosti pôdy | 3★ | Polročne |
31 | Senzorické údaje meteostaníc | 3★ | Polročne |
32 | Senzorické údaje snímačov vodnej hladiny | 3★ | Polročne |
33 | Senzorické údaje záplavových senzorov | 3★ | Polročne |
34 | Senzorické údaje SMART senzorov | 3★ | Polročne |
Tabuľka 18 Objekty evidencie, ktoré budú sprístupnené ako otvorené údaje
5.5.8 Analytické údaje
Analytické údaje sú údaje, ktoré sú hromadne získavané zo zdrojových registrov a iných zdrojov dát pre ich hromadné spracovanie a vyhodnotenie s cieľom zistenia trendov, faktov a vzorcov v získaných dátach popisujúcich skúmanú oblasť pre účely realizácie legislatívnej iniciatívy, tvorby štátnej politiky, skúmania problematiky v určitej oblasti a navrhovaní opatrení na riešenie rôznych otázok, hodnotenia výsledkov a kvality výkonu verejnej moci. V priestore verejnej správy sa jedná o dátové zdroje, ktoré sú vytvárané a spravované jednotlivými organizáciami za účelom podpory služieb verejnej správy, služieb vo verejnom záujme alebo verejných služieb. Tieto údaje môžeme okrem uvedenej primárnej funkcie využiť aj na analytické spracovanie tak, aby verejná správa dokázala využívať svoje údaje pre potreby prípravy analýz, na podporu rozhodovania, riadenia a lepší návrh politík. Podmienkou pre plné využitie potenciálu údajov vo verejnej správe je ich poznanie (informácie o dátových zdrojoch, ich obsahu a atribútoch) a zabezpečenie prístupu k analytickým údajom pre analytické jednotky.
V súlade s podmienkami používania údajov pri analytickej činnosti uvedenými na web stránkach MIRRI budú tieto dáta analyticky spracovávané až po pseudonymizovaní alebo anonymizovaní osobných alebo citlivých údajov. Predpokladá sa, že najvhodnejší spôsob pseudonymizácie a anonymizácie bude navrhnutý vo fáze detailného návrhu riešenia a preto ich nebolo potrebné v tejto prípravnej fáze špecifikovať ani obmedzovať rozsah atribútov datasetu poskytnutého pre analytické spracovanie.
OE ID | Názov objektu evidencie pre analytické účely | Zoznam atribútov objektu evidencie | Popis a špecifiká objektu evidencie |
35 | IoT zariadenie detekcie dopravy | identifikátor zariadenia, stav zariadenia, obec, okres, dátum evidencie, identifikácia vozidla, typ vozidla, EČV | údaje z evidencie automobilov a ich pohybu na území mesta |
36 | IoT zariadenie monitoringu bezpečnosti | identifikátor zariadenia, stav zariadenia, obec, okres, dátum evidencie, identifikácia udalostí, typ udalostí, vyhodnotenie udalostí, procesný postup na základe udalostí | Údaje z evidencie bezpečnostných kamier |
37 | Senzor vlhkosti pôdy | identifikátor zariadenia, stav zariadenia, obec, okres, dátum evidencie, hodnoty vlhkosti a teploty pôdy | Údaje z pravidelných meraní senzormi vlhkosti pôdy |
38 | Meteostanica | identifikátor zariadenia, stav zariadenia, obec, okres, dátum evidencie, hodnoty prachových častíc PM1, PM2,5 a PM10, hodnoty oxidu uhoľnatého, hodnoty oxidu siričitého, hodnoty oxidu dusičitého, hodnoty teploty vzduchu, hodnoty meraní vlhkosti vzduchu, hodnoty meraní tlaku vzduchu, hodnoty meraní intenzity slnečného žiarenia, hodnoty merania intenzity zrážok, rýchlosť vetra, smer vetra | Údaje z pravidelných meraní meteostanicami |
39 | Snímač vodnej hladiny | Hodnoty meraní stavu hladín riek a potokov | Údaje z pravidelných meraní snímačmi vodnej hladiny riek a potokov |
40 | Záplavový senzor | Hodnoty meraní stavu zaplavenia konkrétnej lokality | Údaje z pravidelných meraní stavu zaplavenia konkrétnej lokality |
41 | SMART senzor | Hodnoty meteorologických environmentálnych veličín vnútorného a vonkajšieho prostredia | Údaje z pravidelných meraní stavu meteorologických environmentálnych veličín vnútorného a vonkajšieho prostredia |
Tabuľka 19 Objekty evidencie, ktoré budú projektom pripravené pre analytické účely
5.5.9 Moje údaje
Predmetom projektu nebude vytvorenie OE označovaných ako „Moje údaje“.
5.5.10 Prehľad jednotlivých kategórií údajov
Súhrnná tabuľka pre kategorizáciu údajov dotknutých projektom z pohľadu využiteľnosti týchto údajov.
ID | Register / Objekt evidencie (uvádzať OE z tabuľky v kap. 5.5.1) | Referenčné údaje | Moje údaje | Otvorené údaje | Analytické údaje |
1 | Osoby | ☒ | ☐ | ☐ | ☐ |
2 | Podnikatelia | ☒ | ☐ | ☐ | ☐ |
3 | Pobyty | ☐ | ☐ | ☐ | ☐ |
4 | Prevádzky | ☐ | ☐ | ☐ | ☐ |
5 | Dane | ☐ | ☐ | ☐ | ☐ |
6 | Poplatky | ☐ | ☐ | ☐ | ☐ |
7 | Odpady a nádoby | ☐ | ☐ | ☐ | ☐ |
8 | Parkovanie | ☐ | ☐ | ☐ | ☐ |
10 | Adresy | ☒ | ☐ | ☐ | ☐ |
11 | Súpisné a orientačné čísla | ☐ | ☐ | ☐ | ☐ |
12 | Psy | ☐ | ☐ | ☐ | ☐ |
13 | Nehnuteľnosti | ☒ | ☐ | ☐ | ☐ |
14 | Parcely | ☒ | ☐ | ☐ | ☐ |
15 | Konania | ☐ | ☐ | ☐ | ☐ |
16 | Povolenia | ☐ | ☐ | ☐ | ☐ |
17 | Nájmy | ☐ | ☐ | ☐ | ☐ |
18 | Hrobové miesta | ☐ | ☐ | ☐ | ☐ |
20 | Dokumenty | ☐ | ☐ | ☐ | ☐ |
24 | Sociálne veci | ☐ | ☐ | ☐ | ☐ |
25 | Stavebné činnosti | ☐ | ☐ | ☐ | ☐ |
27 | Registratúra a komunikácia | ☐ | ☐ | ☐ | ☐ |
28 | Senzorické údaje detekcie dopravy | ☐ | ☐ | ☒ | ☐ |
29 | Senzorické údaje monitoringu bezpečnosti | ☐ | ☐ | ☒ | ☐ |
30 | Senzorické údaje vlhkosti pôdy | ☐ | ☐ | ☒ | ☐ |
31 | Senzorické údaje meteostaníc | ☐ | ☐ | ☒ | ☐ |
32 | Senzorické údaje snímačov vodnej hladiny | ☐ | ☐ | ☒ | ☐ |
33 | Senzorické údaje záplavových senzorov | ☐ | ☐ | ☒ | ☐ |
34 | Senzorické údaje SMART senzorov | ☐ | ☐ | ☒ | ☐ |
35 | IoT zariadenie detekcie dopravy | ☐ | ☐ | ☐ | ☒ |
36 | IoT zariadenie monitoringu bezpečnosti | ☐ | ☐ | ☐ | ☒ |
37 | Senzor vlhkosti pôdy | ☐ | ☐ | ☐ | ☒ |
38 | Meteostanica | ☐ | ☐ | ☐ | ☒ |
39 | Snímač vodnej hladiny | ☐ | ☐ | ☐ | ☒ |
40 | Záplavový senzor | ☐ | ☐ | ☐ | ☒ |
41 | SMART senzor | ☐ | ☐ | ☐ | ☒ |
Tabuľka 20 Prehľad jednotlivých kategórií údajov
5.6 Technologická architektúra
5.6.1 Návrh riešenia technologickej architektúry
Alternatívy na úrovni technologickej architektúry reflektujú alternatívy vypracované na základe „nadradenej“ architektonickej aplikačnej vrstvy
Výstupmi projektu budú technologické zariadenia (hardvérové vybavenie), ktoré bude prostredníctvom existujúcej technologickej infraštruktúry napájané a bude zabezpečená jeho konektivita do centrálneho dátového bodu prostredníctvom existujúcej prenosovej dátovej infraštruktúry.
Softvérové centrálne inštalované výstupy projektu budú prevádzkované na vlastnej existujúcej infraštruktúre Mesta Žilina, nakoľko je táto infraštruktúra dostatočne výkonná a implementácia softvéru na tejto infraštruktúre zabezpečí jeho bezproblémovú integráciu na interné i externé ISVS.
Návrh TO BE technologickej architektúry je uvedený na nasledovnom obrázku:
Obrázok 5 Príklad rozpracovania detailov budúcej (TO BE) technologickej architektúry
5.6.2 Požiadavky na výkonnostné parametre, kapacitné požiadavky – budúci stav (TO BE)
Parameter | Jednotky | Predpokladaná hodnota | Poznámka |
Počet interných používateľov | Počet | 415 | |
Počet súčasne pracujúcich interných používateľov v špičkovom zaťažení | Počet | 415 | |
Počet externých používateľov (internet) | Počet | 178 000 | |
Počet externých používateľov používajúcich systém v špičkovom zaťažení | Počet | 178 415 | Maximálny počet volaní (teoretických) všetkých unikátnych externých i interných používateľov |
Počet transakcií (podaní, požiadaviek) za obdobie | Počet/obdobie | 9000/rok | Počet transakcií pri rozhodovaní o podaniach, ktoré nový ISVS vybudovaný v rámci projektu ovplyvní. |
Objem údajov na transakciu | Objem/transakcia | 1 MB | |
Objem existujúcich kmeňových dát | Objem | 1 TB | |
Ďalšie kapacitné a výkonové požiadavky ... | - | - | - |
Tabuľka 29 Požiadavky na výkonnostné parametre, kapacitné požiadavky – budúci stav (TO BE)
5.6.3 Využívanie služieb z katalógu služieb vládneho cloudu
Služby vládneho cloudu nebudú v rámci projektu využité, nakoľko mesto Žilina disponuje vlastnou veľmi výkonnou infraštruktúrou na prevádzku riešenia. Okrem toho je potrebné brať do úvahy, že najmä údaje z optických senzorov (kamier) budú mať veľký objem a je potrebné ich pripojením k optickému internetu čo najskôr dopraviť do centrálneho dátového bodu a ďalej spracovať.
5.7 Bezpečnostná architektúra
5.7.1 Návrh riešenia bezpečnosti
Bezpečnostná architektúra je daná projektom „Zvýšenie úrovne kybernetickej bezpečnosti - Mesto Žilina“, ktorý v súčasnosti mesto Žilina realizuje z prostriedkov výzvy Podpora v oblasti kybernetickej a informačnej bezpečnosti na regionálnej úrovni – verejná správa, číslo výzvy: PSK-MIRRI-611-2024-DV-EFRR.
Základný náčrt architektúry je znázornený na nasledovnom obrázku, pričom celé opatrenia riešenia kybernetickej a informačnej bezpečnosti budú aplikované aj na tento projekt.
Obrázok 6 Aplikačná architektúra systému kybernetickej bezpečnosti mesta Žilina aplikovaná na všetky prvky projektu
5.7.2 Určenie obsahu bezpečnostných opatrení
Obsah bezpečnostných opatrení podľa vyhlášky ÚPVII č. 179/2020 Z. z | Aplikované opatrenia | Aplikovaná legislatíva |
Minimálne bezpečnostné opatrenia Kategórie I | Áno | Uveďte aplikovateľný odsek §3 vyhlášky 179/2020 vzťahujúci sa na vašu organizáciu, projekt a budované aktíva |
Minimálne bezpečnostné opatrenia Kategórie II | Áno | Uveďte aplikovateľný odsek §3 vyhlášky 179/2020 vzťahujúci sa na vašu organizáciu, projekt a budované aktíva |
Minimálne bezpečnostné opatrenia Kategórie III | Áno | Uveďte aplikovateľný odsek §3 vyhlášky 179/2020 vzťahujúci sa na vašu organizáciu, projekt a budované aktíva |
Bezpečnostný projekt | Áno | § 23 ods. 1 a 2 zákona 95/2019 Z.z. |
Bezpečnostné opatrenia podľa osobitného predpisu | Nie |
Tabuľka 22 Určenie zdrojov a obsahu minimálnych bezpečnostných opatrení
5.7.3 Legislatívne, právne, štatutárne, regulačné a zmluvné požiadavky
Navrhovaná bezpečnostná architektúra je v súlade s dotknutými právnymi normami a zároveň s technickými normami, ktoré stanovujú úroveň potrebnej bezpečnosti IS, pre manipuláciu so samotnými dátami, alebo technické/technologické/personálne zabezpečenie samotnej výpočtovej techniky. Ide najmä o nasledovnú legislatívu:
- Zákon č. 95/2019 Z.z. o informačných technológiách vo verejnej správe
- Zákon č. 69/2018 Z.z. o kybernetickej bezpečnosti
- Vyhláška 362/2018 Z. z. ktorou sa ustanovuje obsah bezpečnostných opatrení, obsah a štruktúra bezpečnostnej dokumentácie a rozsah všeobecných bezpečnostných opatrení
- Zákon č. 45/2011 Z.z. o kritickej infraštruktúre
- vyhláška Úradu podpredsedu vlády Slovenskej republiky pre investície a informatizáciu č. 78/2020 Z. z. o štandardoch pre informačné technológie verejnej správy
- vyhláška Úradu podpredsedu vlády Slovenskej republiky pre investície a informatizáciu č. 179/2020 Z. z., ktorou sa ustanovuje spôsob kategorizácie a obsah bezpečnostných opatrení informačných technológií verejnej správy
- vyhláška Úradu na ochranu osobných údajov Slovenskej republiky č. 158/2018 Z. z. o postupe pri posudzovaní vplyvu na ochranu osobných údajov
- Nariadenie Európskeho parlamentu a Rady (EÚ) 2016/679 z 27. apríla 2016 o ochrane fyzických osôb pri spracúvaní osobných údajov a o voľnom pohybe takýchto údajov, ktorým sa zrušuje smernica 95/46/ES (všeobecné nariadenie o ochrane údajov)
- Zákon č. 18/2018 Z. z. o ochrane osobných údajov a o zmene a doplnení niektorých zákonov.
Pre účely projektu bude aplikovaná i interná bezpečnostná dokumentácia mesta Žilina.
5.7.4 Riešenie autentifikácie a prístupov používateľov
V rámci back office budú na autentifikáciu používateľov použité technológie pre jednotné prihlásenie (Single Sign On). Pre verejnosť budú údaje dostupné bez potreby autentifikácie, nakoľko pôjde o otvorené údaje.
Používateľské role v rámci systému:
- Interní používatelia
- Administrátor IT systémov mesta – okrem samotného ISVS spravuje i ostatné systémy mesta
- Správca zariadení – je primárne zodpovedný za prevádzku senzorickej siete vybudovanú v rámci projektu
- Zamestnanec mesta – je dátový špecialista, ktorý analyzuje dáta a následne ich postupuje na spracovanie ďalším zamestnancom mesta podľa ich agendy.
- Externí používatelia – sú všetky fyzické a právnické osoby, ktoré využívajú výstupy systému či už priamo v podobe analytických a otvorených dát, alebo nepriamo, na základe toho, že využitie systému zásadne zrýchli biznis procesy a teda i rozhodovacie procesy mesta. Sú to najmä:
- občania
- podnikatelia
- OVM
6. PREVÁDZKA A ÚDRŽBA VÝSTUPOV PROJEKTU
6.1 Návrh riešenia prevádzky a údržby
Nasledujúce kapitoly popisujú navrhovaný budúci (TO BE) stav riešenia zabezpečenia prevádzky a údržby, úroveň poskytovania služieb (SLA) a obnovy systému a dát po výpadku prevádzky systému.
Pre účely údržby plánujeme používať informačný systém pre manažment služieb podpory a budeme požadovať jeho prevádzku na strane dodávateľa.
6.2 Zabezpečenie podpory používateľov a prevádzky
Podpora prevádzky a používateľov bude realizovaná cez 3 úrovne podpory, s nasledujúcim označením a obsahom činnosti:
- Podpora L1 (podpora 1. stupňa - Level 1) - začiatočná úroveň podpory, ktorej základnou funkciou je zhromaždiť informácie, previesť základnú analýzu a určiť príčinu problému a jeho klasifikáciu. Typicky sú v úrovni L1 riešené priamočiare a jednoduché problémy a základné diagnostiky, overenie dostupnosti jednotlivých vrstiev infraštruktúry (sieťové, operačné, vizualizačné, aplikačné atď.) a základné užívateľské problémy (typicky zabudnutie hesla), overovanie nastavení SW a HW atď. Je zabezpečovaná prostredníctvom pracoviska jednotného kontaktného miesta.
- Podpora L2 (podpora 2. stupňa – Level 2 - postúpenie požiadaviek od L1) – riešiteľské tímy s hlbšou technologickou znalosťou danej oblasti. Riešitelia na úrovni Podpory L2 nekomunikujú priamo s koncovým užívateľom, ale sú zodpovední za poskytovanie súčinnosti riešiteľom 1. úrovne podpory pri riešení eskalovaného hlásenia, čo mimo iného obsahuje aj spätnú kontrolu a podrobnejšiu analýzu zistených dát predaných riešiteľom 1. úrovne podpory. Výstupom takejto kontroly môže byť potvrdenie, upresnenie, alebo prehodnotenie hlásenia v závislosti na potrebách Objednávateľa. Primárnym cieľom riešiteľov na úrovni Podpory L2 je dostať Hlásenie čo najskôr pod kontrolu a následne ho vyriešiť - s možnosťou eskalácie na vyššiu úroveň podpory – Podpora L3.
- Podpora L3 (podpora 3. stupňa) - Podpora 3. stupňa predstavuje najvyššiu úroveň podpory pre riešenie tých najobtiažnejších Hlásení, vrátane prevádzania hĺbkových analýz a riešenie extrémnych prípadov.
Typické zodpovednosti za realizáciu podpory sú:
- L1 (Level 1: priamy kontakt zákazníka) - jednotný kontaktný bod je zvyčajne zabezpečovaný pracoviskom v správe správcu informačného systému, ak nedeleguje túto činnosť na špecializovanú organizáciu v jeho zriaďovacej pôsobnosti alebo výnimočne na externého dodávateľa.
- L2 (Level 2: postúpenie požiadaviek od L1) - riešiteľské tímy s hlbšou znalosťou prevádzkovaného systému sú zvyčajne tvorené pracovníkmi prevádzkovateľa informačného systému – buď pracovníkmi správcu alebo pracovníkmi špecializovanej organizácie v jeho zriaďovacej pôsobnosti. Časť špecializovaných prác môže byť za definovaných podmienok prenesená aj na externého dodávateľa.
- L3 (Level 3, postúpenie požiadaviek od L2) - na základe zmluvy o podpore inf. systému zvyčajne zabezpečuje externý dodávateľ, ktorý má potrebné kapacity a kvalifikovaný personál pre riešenie prevádzkových incidentov a servisných požiadaviek.
Prehľad očakávaného riešenia zabezpečenia podpory používateľov a prevádzky, hlavné zodpovednosti a očakávanú úroveň poskytovaných služieb:
Podpora | Poskytovateľ (subjekt zodpovedný za poskytnutie podpory) | Požadovaný Čas dostupnosti | STAV zabezpečenia | Pozn. (napr. známe obmedzenia služby, špeciálne zodpovednosti, a pod.) |
Podpora L1 - jednotný kontaktný bod | oddelenie informatiky | 8x5 (8 hodín x 5 dní od 8:00h do 16:00h počas pracovných dní) | Bude vytvorený v projekte | |
Podpora L2 | oddelenie informatiky v spolupráci s externým dodávateľom | 8x5 (8 hodín x 5 dní od 8:00h do 16:00h počas pracovných dní) | Bude vytvorený v projekte + Zmluva o zabezpečení prevádzky | |
Podpora L3 | Externý dodávateľ riešenia | 8x5 (8 hodín x 5 dní od 8:00h do 16:00h počas pracovných dní) | Bude obstaraná na konci projektu | |
Podpora infraštruktúrnych služieb | Dodávateľ servisnej podpory infraštruktúrnych služieb | 8x5 (8 hodín x 5 dní od 8:00h do 16:00h počas pracovných dní) | Servisná zmluva |
Tabuľka 23 Prehľad riešenia zabezpečenia podpory používateľov a prevádzky
6.3 Riešenie incidentov v prevádzke - parametre úrovní služby
Parametre služby riešenia incidentov v prevádzke sú špecifikované na základe určenia priority incidentu pomocou kombinácie jeho naliehavosti a dopadu podľa najlepších skúseností z praxe (best practice) z oblasti manažmentu IT služieb ( Information Technology Infrastructure Library - ITIL V3) nasledovným spôsobom:
Incident - za incident je považovaná každá nahlásená alebo inak zistená relevantná skutočnosť týkajúca sa aktíva (informačného systému) alebo jeho časti, ktorého nedostupnosť alebo nefunkčnosť má vplyv na poskytovanie služieb.
Klasifikácia naliehavosti incidentu | Závažnosť incidentu | Popis naliehavosti incidentu |
A | Kritická | Kritické chyby, ktoré spôsobia úplné zlyhanie systému ako celku a nie je možné používať ani jednu jeho časť, nie je možné poskytnúť požadovaný výstup z IS. |
B | Vysoká | Chyby a nedostatky, ktoré zapríčinia čiastočné zlyhanie systému a neumožňuje používať časť systému. |
C | Stredná | Chyby a nedostatky, ktoré spôsobia čiastočné obmedzenia používania systému. |
D | Nízka | Kozmetické a drobné chyby. |
Tabuľka 24 Klasifikácia Naliehavosti incidentu
Klasifikácia závažnosti incidentu |
Dopad | Popis dopadu |
1 | katastrofický | katastrofický dopad, priamy finančný dopad alebo strata dát, |
2 | značný | značný dopad alebo strata dát |
3 | malý | malý dopad alebo strata dát |
Tabuľka 25 Klasifikácia Závažnosti incidentu
Určenie priority incidentu je kombináciou dopadu a naliehavosti podľa nasledovnej matice:
Matica priority incidentov | Dopad | |||
Katastrofický - 1 | Značný - 2 | Malý - 3 | ||
Naliehavosť | Kritická - A | 1 | 2 | 3 |
Vysoká - B | 2 | 3 | 3 | |
Stredná - C | 2 | 3 | 4 | |
Nízka - D | 3 | 4 | 4 |
Tabuľka 26 Určenie priority incidentu
Parametre služby Riešenia incidentov v prevádzke:
Označenie priority incidentu | Reakčná doba(1) od nahlásenia incidentu po začiatok riešenia incidentu | Doba konečného vyriešenia incidentu od nahlásenia incidentu (DKVI) (2) | Spoľahlivosť (3) (počet incidentov za mesiac) |
1 | 1 hod. | 12 hodín | 1 |
2 | 1 hod. | 24 hodín | 2 |
3 | 1 hod. | 48 hodín | 10 |
4 | 1 hod. | Vyriešené a nasadené v rámci plánovaných releasov (vydaní novej verzie programového vybavenia a konfigurácie) |
Tabuľka 27 Parametre služby Riešenia incidentov v prevádzke
Vysvetlivky k tabuľke
(1) Reakčná doba je čas medzi nahlásením incidentu verejným obstarávateľom (vrátane užívateľov IS, ktorí nie sú v pracovnoprávnom vzťahu s verejným obstarávateľom) na helpdesk úrovne L3 a jeho prevzatím na riešenie.
(2) DKVI (Doba konečného vyriešenia incidentu) - znamená čas obnovenia štandardnej prevádzky - čas medzi nahlásením incidentu verejným obstarávateľom a vyriešením incidentu poskytovateľom podpory (do doby, kedy je funkčnosť prostredia znovu obnovená v plnom rozsahu). Doba konečného vyriešenia incidentu od nahlásenia incidentu verejným obstarávateľom sa počíta počas celého dňa. Do tejto doby sa nezarátava čas potrebný na nevyhnutnú súčinnosť verejného obstarávateľa, ak je potrebná pre vyriešenie incidentu. V prípade potreby je poskytovateľ podpory oprávnený požadovať od verejného obstarávateľa schválenie riešenia incidentu.
(3) Spoľahlivosť - maximálny počet incidentov za kalendárny mesiac. Každá ďalšia chyba nad stanovený limit spoľahlivosti sa počíta ako začatý deň omeškania bez odstránenia vady alebo incidentu. Duplicitné alebo technicky súvisiace incidenty (zadané v rámci jedného pracovného dňa, počas pracovného času 8 hodín) sú považované ako jeden incident.
(4) Incidenty nahlásené verejným obstarávateľom poskytovateľovi podpory v rámci testovacieho prostredia majú prioritu 3 a nižšiu. Vzťahujú sa výhradne k dostupnosti testovacieho prostredia. Za incident v testovacom prostredí sa nepovažuje incident vztiahnutý k práve testovanej funkcionalite.
Vyššie uvedené SLA parametre nebudú použité pre nasledovné služby:
- Služby systémovej podpory na požiadanie (nad paušál)
- Služby realizácie aplikačných zmien vyplývajúcich z legislatívnych a metodických zmien (nad paušál)
Pre tieto služby budú dohodnuté osobitné parametre dodávky.
6.4 Požadovaná dostupnosť informačného systému
Popis | Parameter | Upresnenie |
Prevádzkové hodiny | 12 hodín | od 6:00 hod. - do 18:00 hod. počas pracovných dní |
Servisné okno | 10 hodín | od 19:00 hod. - do 5:00 hod. počas pracovných dní |
24 hodín | od 00:00 hod. - 23:59 hod. počas dní pracovného pokoja a štátnych sviatkov Servis a údržba sa bude realizovať mimo pracovného času. | |
Dostupnosť produkčného prostredia IS | 98,5% | 98,5% z 24/7/365 t.j. max ročný výpadok je 66 hod. Maximálny mesačný výpadok je 5,5 hodiny. Vždy sa za takúto dobu považuje čas od 0.00 hod. do 23.59 hod. počas pracovných dní v týždni. Nedostupnosť IS sa počíta od nahlásenia incidentu Zákazníkom v čase dostupnosti podpory Poskytovateľa (t.j. nahlásenie incidentu na L3 v čase od 6:00 hod. - do 18:00 hod. počas pracovných dní). Do dostupnosti IS nie sú započítavané servisné okná a plánované odstávky IS. V prípade nedodržania dostupnosti IS bude každý ďalší začatý pracovný deň nedostupnosti braný ako deň omeškania bez odstránenia vady alebo incidentu. |
RTO (Recovery Time Objective) | 12 hodín | RTO vyjadruje množstvo času potrebné pre obnovenie dát a celej prevádzky nedostupného systému |
RPO (Recovery Point Objective) | 24 hodín | RPO vyjadruje, do akého času (bodu) v minulosti možno obnoviť dáta, t.j. rozsah dát, o ktoré môže organizácia prísť |
6.5 Požiadavky na ľudské zdroje potrebné pre zabezpečenie prevádzky
Pre zabezpečenie prevádzky nie sú kladené špecifické požiadavky na ľudské zdroje.
V rámci prevádzky musí prípadný dodávateľ vykonať školenie pracovníkov mesta Žilina tak, aby dokázali systém prevádzkovať a v prípade potreby i zabezpečiť jeho rozvoj.
6.6 Požiadavky na zdrojové kódy
Všetky zdrojové kódy, ktoré vzniknú v rámci projektu pre aplikačné časti riešenia a ich dokumentácia podľa § 15 ods. d) zákona č. 95/2019 Z.z.. Rovnako bude definovaná požiadavka zabezpečenia dispozičných práv (licencií) k zdrojovým kódom, ich dokumentácii a projektovým výstupom zhotovených dodávateľom.
Doplňte požiadavky na zdrojové kódy (zo vzorovej zmluvy):
Zhotoviteľ je povinný pri akceptácii Informačného systému alebo jeho časti odovzdať Objednávateľovi Vytvorený zdrojový kód v jeho úplnej aktuálnej podobe, zapečatený, na neprepisovateľnom technickom nosiči dát s označením časti a verzie Informačného systému, ktorej sa týka. Za odovzdanie Vytvoreného zdrojového kódu Objednávateľovi sa na účely tejto Zmluvy o dielo rozumie odovzdanie technického nosiča dát Oprávnenej osobe Objednávateľa. O odovzdaní a prevzatí technického nosiča dát bude oboma Zmluvnými stranami spísaný a podpísaný preberací protokol.
Vytvorený zdrojový kód Informačného systému (s výnimkou Modulu) vrátane jeho dokumentácie bude prístupný v režime podľa § 31 ods. 4 písm. b) Vyhlášky č. 78/2020 (s obmedzenou dostupnosťou pre orgán vedenia a orgány riadenia v zmysle Zákona o ITVS – vytvorený zdrojový kód je dostupný len pre orgán vedenia a orgány riadenia); týmto nie je dotknutý osobitný právny režim vzťahujúci sa na Preexistentný zdrojový kód. Objednávateľ je oprávnený sprístupniť Vytvorený zdrojový kód okrem orgánov podľa predchádzajúcej vety aj tretím osobám, ale len na špecifický účel, na základe riadne uzatvorenej písomnej zmluvy o mlčanlivosti a ochrane dôverných informácií.
Vytvorený zdrojový kód musí byť v podobe, ktorá zaručuje možnosť overenia, že je kompletný a v správnej verzii, t. j. v takej, ktorá umožňuje kompiláciu, inštaláciu, spustenie a overenie funkcionality, a to vrátane kompletnej dokumentácie zdrojového kódu (napr. interfejsov a pod.) takejto Informačného systému alebo jeho časti. Zároveň odovzdaný Vytvorený zdrojový kód musí byť pokrytý testami (aspoň na 90%) a dosahovať rating kvality (statická analýza kódu) podľa CodeClimate/CodeQL a pod. (minimálne stupňa B).
Pre zamedzenie pochybností, povinnosti Zhotoviteľa týkajúce sa Vytvoreného zdrojového kódu platí i na akékoľvek opravy, zmeny, doplnenia, upgrade alebo update Vytvoreného zdrojového kódu a/alebo vyššie uvedenej dokumentácie, ku ktorým dôjde pri plnení tejto Zmluvy o dielo alebo v rámci záručných opráv. Vytvorené zdrojové kódy budú vytvorené vyexportovaním z produkčného prostredia a budú odovzdané Objednávateľovi na elektronickom médiu v zapečatenom obale. Zhotoviteľ je povinný umožniť Objednávateľovi pri odovzdávaní Vytvoreného zdrojového kódu, pred zapečatením obalu, skontrolovať v priestoroch Objednávateľa prítomnosť Vytvoreného zdrojového kódu na odovzdávanom elektronickom médiu.
Nebezpečenstvo poškodenia zdrojových kódov prechádza na Objednávateľa momentom prevzatia Informačného systému alebo jeho časti, pričom Objednávateľ sa zaväzuje uložiť zdrojové kódy takým spôsobom, aby zamedzil akémukoľvek neoprávnenému prístupu tretej osoby. Momentom platnosti SLA zmluvy umožní Objednávateľ poskytovateľovi, za predpokladu, že to je nevyhnutné, prístup k Vytvorenému zdrojovému kódu výlučne na účely plnenia povinností z uzatvorenej SLA zmluvy.
Zmluvné strany sa dohodli, že pokiaľ Zhotoviteľ vytvorí v rámci plnenia tejto Zmluvy o dielo pre Objednávateľa SW, ktorý je počítačovým programom chráneným autorským právom alebo jeho časť, prevzatím Diela udeľuje Zhotoviteľ Objednávateľovi súhlas používať taký počítačový program (s výnimkou Modulu na ktorý sa vzťahujú osobitné podmienky) ako licenciu nevýhradnú, časovo neobmedzenú (po dobu trvania majetkových autorských práv), územne obmedzenú na územie Slovenskej republiky, v neobmedzenom rozsahu (najmä na neobmedzený počet zariadení a užívateľov) a na všetky spôsoby použitia najmä v súlade s § 19 ods. 4 Autorského zákona na účel, pre ktorý bolo Dielo vytvorené podľa tejto Zmluvy o dielo. Špecifikácia počítačových programov vytvorených Zhotoviteľom podľa tejto Zmluvy o dielo tvorí prílohu č. 6 tejto Zmluvy o dielo. Objednávateľ je bez potreby akéhokoľvek ďalšieho povolenia Zhotoviteľa oprávnený udeliť inému orgánu verejnej správy Slovenskej republiky sublicenciu na použitie počítačového programu v súlade s účelom na aký bude Dielo vytvorené, vrátane subjektov ovládaných v zmysle § 66a Obchodného zákonníka alebo subjektov zriadených orgánom verejnej správy za účelom plnenia úloh vo verejnom záujme (bez ohľadu na právnu formu), pokiaľ to nie je v rozpore s pravidlami na ochranu hospodárskej súťaže.
Predchádzanie vendor lock-in:
Jednotlivé senzory majú vlastné ovládače zabudované výrobcom, ktoré poskytujú dátové toky prípadne analytické funkcie v podobe popísaného rozhrania. Tieto dáta resp. výsledky analýz zo senzorov (príp. kamier) budú spracúvané ISVS Analytický informačný systém na podporu riadenia samosprávnych procesov, ktorý bude dodaný na mieru, t.j. naprogramovaný pre účely mesta Žilina. Súčasťou jeho odovzdania bude kompletné odovzdanie zdrojových kódov a autorských práv, čím sa zabráni vendor lock-in.
7. OPIS IMPLEMENTÁCIE PROJEKTU A PREBERANIA VÝSTUPOV PROJEKTU
Projekt bude realizovaný metódou Waterfall s logickými nadväznosťami realizácie jednotlivých modulov na základe funkčnej a technickej špecifikácie vypracovanej v rámci prípravy projektu.
Tento prístup bol zvolený nakoľko projekt má jasne definované ciele, postupy a rozdelenie práce.
Funkčné požiadavky boli definované v katalógu požiadaviek, pričom je projekt rozdelený do troch inkrementov. Každý inkrement pozostáva z troch realizačných fáz:
- Analýza a dizajn
- Implementácia a testovanie
- Nasadenie (ktoré sa v jednom mesiaci prekrýva s predchádzajúcou realizačnou fázou, nakoľko pri nasadení môžu byť požadované drobné implementačné úpravy a testy).
Každá z uvedených realizačných fáz je samostatným fakturačným míľnikom projektu, pričom k nej musí byť spracovaný preberací protokol. Finálne odovzdanie výstupu projektu (diela) je zakončené finálnou akceptáciou diela so samostatným preberacím protokolom. Pri podpise tohto finálneho protokolu začína plynúť záruka na dielo.
Projekt má tri samostatné inkrementy, pričom o.i. inkrementy slúžia na prehodnotenie stavu projektu a potvrenie jeho pokračovania. V rámci inkrementu II a III v realizačnej fázy "Implementácia a testovanie" dôjde k získavanie spätnej väzby od:
- zamestnancov
- odbornej i laickej verejnosti
aby bolo možné všetky vecné a relevantné pripomienky zapracovať najneskôr v rámci realizácie etapy nasadenie III. inkrementu.
8. PRÍLOHY
Príloha 1: Zoznam rizík a závislostí (Excel): https://www.mirri.gov.sk/sekcie/informatizacia/riadenie-kvality-qa/riadenie-kvality-qa/index.html
Koniec dokumentu