I-02 Projektový zámer (projektovy_zamer)

Naposledy upravil Soňa Saturyová Habrmanová 2025/08/18 14:35

PROJEKTOVÝ ZÁMER

Vzor pre manažérsky výstup  I-02

 podľa vyhlášky MIRRI č. 401/2023 Z. z.  (účinnosť od 1.4.2025)

Povinná osobaMinisterstvo životného prostredia SR
Názov projektuZvýšenie úrovne kybernetickej a informačnej bezpečnosti MŽP SR
Zodpovedná osoba za projektIng. Tomáš Dinka
Realizátor projektuMinisterstvo životného prostredia SR
Vlastník projektuIng. Pavol Mihalkovič, Riaditeľ sekcie IT

Schvaľovanie dokumentu

PoložkaMeno a priezviskoOrganizáciaPracovná pozíciaDátum

Podpis

(alebo elektronický súhlas)

SchválilIng. Pavol MihalkovičMinisterstvo životného prostredia SRRiaditeľ sekcie IT17.03.2025 
  1. HISTÓRIA DOKUMENTU
VerziaDátumZmenyMeno
0.124.02.2025Pracovný návrhIng. Tomáš Dinka
0.907.03.2025Zapracovanie pripomienok z IPKIng. Tomáš Dinka
1.017.03.2025Zapracovanie súladu s vyhláškou č. 401/2023 Z. z.Ing. Tomáš Dinka
  1. ÚČEL DOKUMENTU, SKRATKY (KONVENCIE) A DEFINÍCIE

V súlade s Vyhláškou č. 401/2023 Z.z. je dokument I-02 Projektový zámer určený na rozpracovanie detailných informácií prípravy projektu, aby bolo možné rozhodnúť o pokračovaní prípravy projektu, pláne realizácie, alokovaní rozpočtu a ľudských zdrojov.

Dokument Projektový zámer v zmysle vyššie uvedenej vyhlášky obsahuje manažérske zhrnutie, rozsah, ciele a motiváciu na realizáciu projektu, zainteresované strany, alternatívy, návrh merateľných ukazovateľov, detailný opis požadovaných projektových výstupov, detailný opis obmedzení, predpokladov, tolerancií a návrh organizačného zabezpečenia projektu, detailný opis rozpočtu projektu a jeho prínosov, náhľad architektúry a harmonogram projektu so zoznamom rizík a závislostí.


    1. Použité skratky a pojmy
IDSKRATKAPOPIS
1.APIApplication programming interface
2.BPMNBusiness Process Model and Notation
3.CSRÚCentrálna správa referenčných údajov
4.DevOpsJe skrátený názov pre developer, security alebo aj automatizovaný devops ako súbor procesov medzi vývojom a prevádzkou, skratka z developer operations. Vysvetlenie detail viď https://en.wikipedia.org/wiki/DevOps
5.DMSDocument management system
6.XDREndpoint Detection and Response
7.Európska únia
8..HWHardware
9.HLDHigh level dizajn – vysokoúrovňový dizajn napr architektúru, bezpečnosť
10.IaaSInfrastructure as a service
11.IAMIdentity and Access Management
12.IKTInformačno-komunikačné technológie
13.ISInformačný systém
14.IS VSInformačný systém verejnej správy
15.KPIKey performance indicator – Kľúčové indikátory, prostredníctvom ktorých sa meria naplnenie cieľov projektu.
16.LLDLow level dizajn – nízkoúrovňový dizajn napr. pre architektúru, bezpečnosť. Obsahuje detailné dizajny až na úrovní nastavení parametrov
17.MDMMobile devicemanagement
18.MIRRIMinisterstvo investícií, regionálneho rozvoja a informatizácie Slovenskej republiky
19.MV SRMinisterstvo vnútra SR
20.NKIVSNárodná koncepcia informatizácie verejnej správy
21.OOÚOchrana osobných údajov
22.POPlán obnovy a odolnosti
23.OVMOrgán verejnej moci
24.PaaSPlatform as a service
25.PILOTPILOT - Prevádzka riešenia na vybraných aktéroch na produkčnom prostredí.
26.PoCPoC - Implementovaný prototyp riešenia nasadený do produkčnej prevádzky a overený E2E testami minimálne s využitím mockov
27.PRProjektové riadenie
28.ROLLOUTROLLOUT - Postupné pripájanie ostatných aktérov na produkčnom prostredí.
29.RFORegister fyzických osôb
30.RPORegister právnických osôb
31.SDLSecurity development lifecycle
32.SFTPSSH File Transfer Protocol
33.SLAService level agreement
34.SOAPSimple Object Access Protocol
35.SOARSecurity orchestration, automation and response
36.SRSlovenská republika
37.MŽP SRMinisterstvo životného prostredia Slovenskej republiky
38.ŠÚ SRŠtatistický úrad Slovenskej republiky
39.VÚCVyšší územný celok alebo iný povoľovací orgán
  1. DEFINOVANIE PROJEKTU

    1. Manažérske zhrnutie

Tento projekt je vypracovaný v súlade s:

  • Vyhláškou č. 401/2023 Z. z. o riadení projektov a zmenových požiadaviek v prevádzke informačných technológií verejnej správy;
  • Výzvou č. PSK-MIRRI-616-2024-DV-EFRR na predkladanie Žiadostí o poskytnutie nenávratného finančného príspevku so zameraním na „Zvýšenie úrovne kybernetickej a informačnej bezpečnosti“.

Ministerstvo životného prostredia Slovenskej republiky (ďalej „MŽP SR“) je ústredný orgán štátnej správy zodpovedný za ochranu a zlepšovanie životného prostredia na Slovensku. Ministerstvo sa zaoberá ochranou prírody, správou národných parkov, odpadovým hospodárstvom, vodným hospodárstvom, ovzduším, a ochranou pôdneho a lesného fondu. Zodpovedá tiež za implementáciu environmentálnej legislatívy Európskej únie a medzinárodných dohovorov týkajúcich sa životného prostredia. Medzi hlavné úlohy ministerstva patria:

  • monitorovanie a zlepšovanie kvality ovzdušia, vody a pôdy,
  • ochrana biodiverzity a prírodných zdrojov,
  • riešenie problematiky zmeny klímy a znižovanie emisií skleníkových plynov,
  • správa a dohľad nad environmentálnymi fondami a grantovými programami.

Ministerstvo tiež spolupracuje s ďalšími štátnymi a medzinárodnými inštitúciami, miestnou samosprávou a neziskovými organizáciami pri tvorbe a realizácii environmentálnych politík. Na čele ministerstva stojí minister životného prostredia, ktorého vymenúva vláda Slovenskej republiky. Ministerstvo životného prostredia Slovenskej republiky si uvedomuje dôležitosť údajov potrebných na efektívny výkon svojich agendových činností, ktoré mu vyplývajú z platnej legislatívy. Údaje sú kľúčovým aktívom, ktoré organizácie vlastnia bez ohľadu na to, či pôsobia vo verejnom alebo komerčnom sektore. MŽP SR je zároveň subjektom zaradeným v registri prevádzkovateľov základných služieb podľa zákona o kybernetickej bezpečnosti č. 69/2018 Z. z. v sektore Verejná správa (https://www.nbu.gov.sk/7276-sk/zoznam-zakladnych-sluzieb/). Základná prevádzkovaná služba: webové sídlo a IS Ministerstva životného prostredia SR. MŽP SR je správca a prevádzkovateľ sietí a informačných systémov verejnej správy v pôsobnosti povinnej osoby podľa zákona č. 95/2019 Z. z. o informačných technológiách vo verejnej správe a o zmene a doplnení niektorých zákonov.

Projekt „Zvýšenie úrovne kybernetickej a informačnej bezpečnosti MŽP SR“ (ďalej len „Projekt“) bol vytvorený s cieľom posilniť kapacity v oblasti informačnej a kybernetickej bezpečnosti na Ministerstve životného prostredia Slovenskej republiky. Jeho cieľom je tiež zabezpečiť súlad s legislatívou, konkrétne so zákonom č. 69/2018 Z. z. o kybernetickej bezpečnosti a o zmene a doplnení ďalších zákonov (ďalej len „Zákon o KB“), a zaistiť poskytovanie služieb definovaných týmto zákonom, vrátane monitorovania a riešenia bezpečnostných incidentov týkajúcich sa dôležitých informačných systémov rezortu MŽP SR.

Podľa zákona č. 575/2001 Z. z. o organizácii činnosti vlády a organizácii ústrednej štátnej správy, je Ministerstvo životného prostredia Slovenskej republiky centrálnym orgánom štátnej správy pre rôzne oblasti vrátane ochrany prírody, správy národných parkov, odpadového hospodárstva, vodného hospodárstva, ovzdušia, a ochrany pôdneho a lesného fondu. S touto zodpovednosťou je spojená prevádzka relevantných informačných systémov. MŽP SR je zároveň prevádzkovateľom základnej služby podľa Zákona o KB a patrí do sektora Verejnej správy, podsektora Informačné systémy verejnej správy. Úrad má povinnosť implementovať bezpečnostné opatrenia podľa legislatívy a príslušných predpisov.

Hlavným zámerom projektu je zvýšiť úroveň kybernetickej a informačnej bezpečnosti na Ministerstve životného prostredia Slovenskej republiky v súlade s legislatívnymi požiadavkami Zákona o KB a zákona č. 95/2019 Z. z. o informačných technológiách vo verejnej správe (ďalej „Zákon o ITVS“), vrátane vykonávacích predpisov a ďalších relevantných legislatívnych rámcov.

Tento projekt nadväzuje na predchádzajúce investičné aktivity MŽP SR, ktorých cieľom bola modernizácia infraštruktúry s dôrazom na vyššiu úroveň bezpečnosti, zavádzanie bezpečnostných opatrení a implementáciu proaktívneho monitorovania kybernetických bezpečnostných incidentov (KBI). V rámci predkladaného projektu sa plánuje pokračovať v posilňovaní kybernetickej bezpečnosti prostredníctvom rozšírenia bezpečnostných technológií a ochrany informačných systémov Úradu, vrátane zabezpečenia prístupovej infraštruktúry pre organizácie patriace do pôsobnosti MŽP SR.

Projektové aktivity sú rozdelené na logické moduly:

  1. Bezpečnostný dohľad a riadenie incidentov, zahŕňajúce analytické práce a rozšírenie monitoringu prostredníctvom systému SIEM.
  2. Implementácia nástroja pre zavedenie zálohovania na obnovu siete a informačného systému vrátane pravidelného testovania obnovy záloh
  3. Implementácia nástroja na inventarizáciu IT aktív (nástrojom sa taktiež realizuje manažment konfigurácií počítačových sietí a IT aktív, zoznam ich vlastníkov/správcov, vzájomných väzieb, súvisiacej dokumentácie a zoznam a opis prostredí, v ktorom sú aktíva umiestnené a prevádzkované
  4. Implementácia nástroja na manažment zraniteľností kybernetickej bezpečnosti a riadenie záplat.
  5. Hodnotenie zraniteľností a bezpečnostné aktualizácie, zamerané na zavedenie nástroja na detekovanie zraniteľností programových a technických prostriedkov.
  6. Implementácia nástrojov pre zavedenia manažmentu mobilných zariadení
  7. Implementácia 2FA (dvojfaktorovej autentifikácie)
  8. Riešenie kybernetických bezpečnostných incidentov rozšírením antivírusovej a XDR ochrany, detailná analýza koncových zariadení s cieľom zvýšenia ochrany pred kybernetickými útokmi z externého prostredia
  9. Zvyšovanie kompetencií zamestnancov cez rozvoj bezpečnostného povedomia a pravidelné testovanie

Aktivity projektu budú realizované kombináciou interných kapacít odboru informačnej a kybernetickej bezpečnosti v spolupráci s externými dodávateľmi. Bude tiež zabezpečený nákup softvéru, ktorý bude využívaný v rámci integrácie a konfigurácie bez potreby vlastného vývoja. Projekt reaguje na narastajúce riziká kybernetických útokov. Podľa Správy o kybernetickej bezpečnosti v SR z roku 2023 (NBÚ) počet kybernetických útokov kontinuálne rastie. Medzi najčastejšie hrozby patria útoky prostredníctvom sociálneho inžinierstva, DDoS útoky, malvér a pokusy o zneužitie zraniteľností systémov. Hoci MŽP SR už má zavedené procesy riadenia kybernetickej bezpečnosti a spracovanú bezpečnostnú dokumentáciu, nedisponuje dostatočnými finančnými, technologickými a personálnymi zdrojmi na splnenie všetkých zákonných požiadaviek. Výstupy projektu budú zároveň v súlade s cieľmi Bezpečnostnej stratégie kybernetickej bezpečnosti a internými riadiacimi smernicami MŽP SR. Projekt reflektuje aj výsledky auditu kybernetickej bezpečnosti a analýzy rizík, ktoré definovali prioritné opatrenia a aktivity. Projektový zámer je v súlade so strategickými cieľmi Národnej koncepcie informatizácie verejnej správy (NKIVS 2021), ktorých dosiahnutie podporuje prostredníctvom administratívnych, procesných a technologických opatrení na minimalizáciu kybernetických bezpečnostných incidentov.

V súlade s § 29 zákona č. 69/2018 Z. z. o kybernetickej bezpečnosti a o zmene a doplnení niektorých zákonov (ďalej len „ZoKB“) prebiehal na MŽP SR v období od 6.12.2023 do 5.2.2024 audit kybernetickej bezpečnosti. Dňa 5.2.2024 bola MŽP SR odovzdaná finálna verzia záverečnej správy o výsledkoch auditu. V súlade s §29 ods. 5 MŽP SR ako prevádzkovateľ základnej služby v zákonom stanovenej lehote zaslala záverečnú správu o výsledkoch auditu NBÚ spolu s opatreniami na nápravu a s lehotami na ich odstránenie. Tento projekt rieši vybrané návrhy a opatrenia na nápravu nesúladov, ktoré majú pre MŽP SR najvyššiu prioritu a zabezpečia zvýšenie úrovne kybernetickej a informačnej bezpečnosti.

Projektom budú dosiahnuté nasledovné kvantitatívne ako aj kvalitatívne prínosy:

Kvantitatívne prínosy v rámci navrhovaného projektu sú:

  • Zamedzenie výpadku infraštruktúry z dôvodu zníženia pravdepodobnosti dopadu závažného kybernetického útoku.
  • Zabránenie riziku narušenia údajov implementáciou technických opatrení.

Kvalitatívne prínosy v rámci navrhovaného projektu sú:

  • Zníženie miery rizika vzniku kybernetického incidentu.
  • Zvýšenie miery súladu s platnou legislatívou.
  • Zvýšenie úrovne kybernetickej a informačnej bezpečnosti.
  • Zvýšenie detekcie kybernetických bezpečnostných incidentov.
  • Zvýšená spokojnosť a dôvera používateľov.

Časový harmonogram projektu je nastavený na 24 mesiacov a finálnym termínom dokončenia do 31.12.2027. Začiatok projektu je naplánovaný od 01/2026 a má byť ukončený najneskôr do 12/2027. Následne v rámci prevádzky bude prebiehať podpora prevádzky. Podporné aktivity budú zabezpečované počas celých 24 mesiacov od začiatku trvania projektu.

Rámcový rozpočet projektu je stanovený na sumu  999 988,63 EUR s DPH.

Projekt bude financovaný z Programu Slovensko:

  • špecifický cieľ RSO1.2 Využívanie prínosov digitalizácie pre občanov, podniky, výskumné organizácie a orgány verejnej správy,
  • opatrenie 1.2.1 Podpora v oblasti informatizácie a digitálnej transformácie,
  • oblasť B. Kybernetická a informačná bezpečnosť.

Projekt je v súlade s nasledovným typom akcie PSK: - Zlepšovanie technologického, procesného, infraštruktúrneho, vedomostného a organizačného zabezpečenia zručností a kapacít pre plnenie úloh v oblasti KIB v prostredí orgánov štátnej a verejnej správy s definovanou hlavnou aktivitou: - Zvýšenie úrovne informačnej a kybernetickej bezpečnosti prostredníctvom nákupu hardvéru a bezpečnostného softvéru.


    1. Motivácia a rozsah projektu

MŽP SR ako prevádzkovateľ základnej služby zapísanej v registri prevádzkovateľov základných služieb má povinnosti, ktoré vyplývajú zo zákona č. 69/2018 Z.z. o kybernetickej bezpečnosti a o zmene a doplnení niektorých zákonov. Medzi základné povinnosti patrí prijatie a dodržiavanie všeobecných bezpečnostných opatrení pre nasledovné oblasti:

  • organizácie kybernetickej bezpečnosti a informačnej bezpečnosti,
  • riadenia rizík kybernetickej bezpečnosti a informačnej bezpečnosti,
  • personálnej bezpečnosti,
  • riadenia prístupov,
  • riadenia kybernetickej bezpečnosti a informačnej bezpečnosti vo vzťahoch s tretími stranami,
  • bezpečnosti pri prevádzke informačných systémov a sietí,
  • hodnotenia zraniteľností a bezpečnostných aktualizácií,
  • ochrany proti škodlivému kódu,
  • sieťovej a komunikačnej bezpečnosti,
  • akvizície, vývoja a údržby informačných sietí a informačných systémov,
  • zaznamenávania udalostí a monitorovania,
  • fyzickej bezpečnosti a bezpečnosti prostredia,
  • riešenia kybernetických bezpečnostných incidentov,
  • kryptografických opatrení,
  • kontinuity prevádzky,
  • auditu, riadenia súladu a kontrolných činností.

Tieto bezpečnostné opatrenia sa prijímajú a realizujú na základe schválenej bezpečnostnej dokumentácie, ktorá musí byť aktuálna a musí zodpovedať reálnemu stavu. MŽP SR je povinná preveriť účinnosť prijatých bezpečnostných opatrení a plnenie požiadaviek stanovených zákonom vykonaním auditu kybernetickej bezpečnosti v stanovenom rozsahu. V súlade s § 29 zákona č. 69/2018 Z. z. o kybernetickej bezpečnosti a o zmene a doplnení niektorých zákonov (ďalej len „ZoKB“) prebiehal na MŽP SR v období od 6.12.2023 do 5.2.2024 audit kybernetickej bezpečnosti. Dňa 5.2.2024 bola MŽP SR odovzdaná finálna verzia záverečnej správy o výsledkoch auditu. V súlade s § 29 ods. 5 ZoKB MŽP SR ako prevádzkovateľ základnej služby v zákonom stanovenej lehote zaslala záverečnú správu o výsledkoch auditu NBÚ spolu s opatreniami na nápravu a s lehotami na ich odstránenie. Projektom budú financované oblasti, kde MŽP SR identifikovala najvyššiu mieru rizika a najvyššie dopady a kde má najvyššiu mieru nesúladu s legislatívnymi požiadavkami, vyplývajúce z vykonaného auditu kybernetickej bezpečnosti.

Dotknutý IS VS:

  • Projektom priamo nie sú ovplyvnené žiadne ISVS. Projekt zabezpečuje zvýšenie kybernetickej bezpečnosti v rámci organizácie.

Dotknuté úseky, agendy VS a životné situácie:

  • Projekt zabezpečuje zvýšenie kybernetickej a informačnej bezpečnosti v rámci organizácie, čím pokrýva kompletne všetky úseky, agendy a životné situácie realizované na MŽP SR.

Dotknuté prioritné osy v zmysle NKIVS:

  • Prioritná os 4 – Kybernetická a informačná bezpečnosť

Dotknuté čiastkové ciele pre danú prioritnú os v zmysle NKIVS:

Prioritná os 4: Kybernetická a informačná bezpečnosť

  • Zvýšenie schopnosti včasnej identifikácie kybernetických incidentov vo verejnej správe

Projekt je vo vecnom súlade so Zlepšovaním technologického, procesného, infraštruktúrneho, vedomostného a organizačného zabezpečenia zručností a kapacít pre plnenie úloh v oblasti KIB v prostredí orgánov štátnej a verejnej správy s oprávnenou hlavnou aktivitou Realizácia opatrení na zvýšenie úrovne informačnej a kybernetickej bezpečnosti. Projektom budú adresované nasledovné merateľné ukazovatele projektu relevantné pre Program Slovensko:

  • PO095 - Verejné inštitúcie podporované v rozvoji kybernetických služieb, produktov a procesov: 1
  • PR017 - Používatelia nových a vylepšených verejných digitálnych služieb, produktov a procesov: 700

Ukazovateľ PR017 uvádza počet všetkých zamestnancov MŽP SR, ktorí budú primárnou skupinou nových/vylepšených produktov a procesov realizovaných v rámci projektu.

P.č.Názov hodnotiaceho kritériaParametre v projekteZdroj
1.Miera rizík ohrozujúcich úspešnú realizáciu projektu

V rámci projektu bolo identifikovaných menej ako 10 % rizík z celkového počtu identifikovaných rizík v ŽoNFP je s vysokou závažnosťou, ktoré ohrozujú úspešnú realizáciu projektu.

 

viď príloha č. 1 projektového zámeru I_01_PRILOHA_1_REGISTER_RIZIK-a-ZAVISLOSTI_Projekt_KIB_MZPSR.xlsx, ktorý tvorí aj prílohu ŽoNFP.

 

2.Administratívne, odborné a prevádzkové kapacity žiadateľaŽiadateľ disponuje a plánuje (v súlade s podmienkami výzvy) dostatočné odborné kapacity s náležitou odbornou spôsobilosťou a know-how na riadenie a implementáciu projektu v danej oblasti. Popis zabezpečenia prevádzky riešenia je reálny, t. j. žiadateľ disponuje a plánuje (v súlade s podmienkami výzvy) personálne kapacity pre zabezpečenie prevádzky riešenia.

Informácie o projektovom tíme sú uvedené v kapitole 9 projektového zámeru.

Prílohou ŽoNFP sú:

-           Životopisy členov projektového tímu

3.Miera oprávnenosti výdavkov projektu.

Žiadateľ postupoval pri zostavovaní rozpočtu projektu v súlade s pravidlami oprávnenosti výdavkov uvedenými v:

- Príručke oprávnenosti výdavkov (príloha č. 6 Výzvy) a

- Osobitných podmienkach oprávnenosti výdavkov projektu (príloha č. 7 Výzvy);

Žiadateľ zadefinoval v ŽoNFP (časť 10. Aktivity projektu a očakávané merateľné ukazovatele) merateľné ukazovatele projektu uvedené v prílohe č. 4 Výzvy.

V rámci projektu budú realizované nasledovné podaktivity v súlade s výzvou a hlavnou aktivitou s cieľom z výšiť úroveň kybernetickej a informačnej bezpečnosti Ministerstvu životného prostredia Slovenskej republiky v oblastiach:

Personálna bezpečnosť

Hodnotenie zraniteľností a bezpečnostné aktualizácie

Ochrana proti škodlivému kódu

Zaznamenávanie udalostí a monitorovanie

Riadenie prístupov zariadení v sieti

Riešenie kybernetických bezpečnostných incidentov

Nasadenie nástroja na zálohovanie a uloženie záloh

Ceny jednotlivých výdavkov premietnutých do rozpočtu boli získané na základe prieskumov trhu.

Formulár ŽoNFP (časť 11. Rozpočet projektu) 

4.

Zabezpečenie základných činností

v oblasti kybernetickej a informačnej bezpečnosti

v organizácii žiadateľa.

Žiadateľ splnil bodové hodnotiace kritérium implementáciou základných činností v oblasti kybernetickej a informačnej bezpečnosti v rozsahu:

  • Implementácia nástroja pre zavedenie zálohovania na obnovu siete a informačného systému vrátane pravidelného testovania obnovy záloh.
  • Implementácia nástroja pre manažment konfigurácií počítačových sietí a IT aktív, zoznam ich vlastníkov/správcov, vzájomných väzieb, súvisiacej dokumentácie a zoznam a opis prostredí, v ktorom sú aktíva umiestnené a prevádzkované.
  • Implementácia nástroja na manažment zraniteľností kybernetickej bezpečnosti a riadenie záplat.
Viď dokument Zámer Projektu rozvoja IT a ŽoNFP čast 7.
5.Zabezpečenie vybraných činností zameraných na prevenciu pred kybernetickými bezpečnostnými incidentmi v organizácii žiadateľa.

Žiadateľ splnil bodové hodnotiace kritérium implementáciou vybraných činností zameraných na prevenciu pred kybernetickými bezpečnostnými incidentmi v rozsahu:

  • Implementácia nástroja pre zavedenie viac- faktorovej autentifikácie.
  • Implementácia nástrojov pre zavedenia manažmentu mobilných zariadení
  • Implementácia nástroja, ktorého cieľom je zvýšiť schopnosť detekcie škodlivých aktivít a bezpečnostných incidentov, resp. ochrany koncových bodov, dát, dátových prenosov a sieťovej komunikácie, a ktorého cieľom je zvýšenie ochrany pred kybernetickými útokmi z externého prostredia.
Viď dokument Zámer Projektu rozvoja IT a ŽoNFP čast 7.

Identifikované problémy súčasného stavu

Hlavným dôvodom realizácie projektu je nevyhovujúca úroveň kybernetickej bezpečnosti a potreba zavedenia nových opatrení definovaných legislatívou. Z auditu kybernetickej bezpečnosti (okrem iného) vyplynuli nasledovné skutočnosti:

Celková úroveň riadenia kybernetickej a informačnej bezpečnosti Ministerstvu životného prostredia Slovenskej republiky v zmysle požiadaviek zákona o kybernetickej bezpečnosti a  zavedených opatrení v zmysle vyhlášky 362/2018 Z.z., ktorou sa ustanovuje obsah bezpečnostných opatrení, obsah a štruktúra bezpečnostnej dokumentácie a rozsah všeobecných bezpečnostných opatrení (ďalej len „vyhláška 362/2018 Z.z.) sú považované na základe auditu za ČIASTOČNE SPLNENÉ. Ministerstvo životného prostredia Slovenskej republiky ako poskytovateľ základnej služby vykonáva procesy na základe schválenej a vydanej dokumentácie, v zmysle požiadaviek Vyhlášky č. 362/2018 Z. z..  Touto vyhláškou Národného bezpečnostného úradu sa ustanovuje obsah bezpečnostných opatrení, obsah a štruktúra bezpečnostnej dokumentácie a rozsah všeobecných bezpečnostných opatrení. Stratégia kybernetickej bezpečnosti obsahuje všetky požadované náležitosti definované v prílohe č. 1 k vyhláške č. 362/2018 Z. z.. Zavedený proces klasifikácie informácií je v súlade s požiadavkami vyhlášky č. 362/2018 Z. z. pre klasifikáciu informácií kategorizácia sietí a informačných systémov.

Najvyššia miera nesúladu s legislatívnymi požiadavkami vyplývajúca z auditu kybernetickej bezpečnosti bola identifikovaná v nasledovných oblastiach:

  • Nastaviť proces aktualizácie bezpečnostnej politiky tak, aby zahŕňal aj zapracovanie skúseností získaných z riešenia konkrétnych zaznamenaných incidentov. 
  • Zvážiť pravidelnú revíziu procesu nahlasovania incidentov. 
  • Nasadiť viacfaktorovú autentizáciu pomocou certifikátov pre všetkých používateľov koncových staníc.
  • Zavedenie nástroja určeného na detegovanie existujúcich zraniteľností programových prostriedkov a ich častí a detegovanie existujúcich zraniteľností technických prostriedkov a ich častí.
  • Implementácia technických riešení podporujúcich riadenie bezpečnosti pri prevádzke, napr. nástroj pre riadenie, evidenciu a schvaľovanie zmien.
  • Zavedenie SW nástroja na bezpečné tlačenie dokumentov na ľubovoľnej sieťovej tlačiarni, po autentifikácii kartou alebo PIN kódom.
  • Implementácia centrálneho nástroja na zaznamenávanie činností sietí a informačných systémov a používateľov a identifikovanie bezpečnostných incidentov (SIEM) ako aj zber a ukladanie logov z jednotlivých informačných systémov.
  • Implementácia automatizovaných systémov vykonávajúcich dohľad pred neoprávnenými zásahmi, neautorizovaným prístupom, najmä pred zmenami a zničením, vrátane monitorovania kapacity systémov a návrh adekvátnych opatrení na ukladanie záznamov a systému logovania.
  • Implementácia opatrení riadenia prístupov zariadení v sieti.
  • Riešenie kybernetických bezpečnostných incidentov.
  • Nasadenie nástroja na zálohovanie a uloženie záloh.

S ohľadom na vyššie uvedené bude teda predmetom projektu riešenie problematiky z nasledovných oblastí kybernetickej a informačnej bezpečnosti:

  • Personálna bezpečnosť
  • Hodnotenie zraniteľností a bezpečnostné aktualizácie
  • Ochrana proti škodlivému kódu
  • Zaznamenávanie udalostí a monitorovanie
  • Riadenie prístupov zariadení v sieti
  • Riešenie kybernetických bezpečnostných incidentov
  • Nasadenie nástroja na zálohovanie a uloženie záloh

Hlavným problémom, ktorému Ministerstvo životného prostredia Slovenskej republiky ako PZS čelí je teda vyriešenie vyššie pomenovaných oblastí informačnej a kybernetickej bezpečnosti tak, aby bol dosiahnutý významný pokrok pri plnení súladu v oblasti príslušných predpisov KIB a súčasne, aby boli technologické náležitosti KIB realizované tak, aby:

  • chránili IT systémy, ktoré zabezpečujú prevádzku základnej služby pred kybernetickými útokmi
  • plnili svoje úlohy počas implementácie i v čase udržateľnosti projektu,
  • boli pripravené na ďalší rozvoj IT technológií PZS a bolo možné ich flexibilne rozširovať bez ohrozenia prevádzkovaných i budúcich IT systémov.

file:///C:/Users/SONA~1.SAT/AppData/Local/Temp/msohtmlclip1/01/clip_image001.png

1755520002568-238.png

Obrázok 1. Motivačná architekúra

Hlavné ciele:

Hlavným cieľom projektu je zvýšenie a zlepšenie úrovne kybernetickej a informačnej bezpečnosti zavedením nových bezpečnostných opatrení:

  • Zvýšenie prijatých bezpečnostných opatrení v oblasti personálnej bezpečnosti.
  • Zvýšenie prijatých bezpečnostných opatrení v oblasti hodnotenia zraniteľností a bezpečnostných aktualizácií.
  • Zvýšenie prijatých bezpečnostných opatrení v oblasti ochrane proti škodlivému kódu.
  • Zvýšenie prijatých bezpečnostných opatrení v oblasti zaznamenávaní udalostí a monitorovaní.
  • Zvýšenie prijatých bezpečnostných opatrení v oblasti riadenia prístupov zariadení v sieti.
  • Zvýšenie prijatých bezpečnostných opatrení v oblasti riešenia kybernetických bezpečnostných incidentov.
  • Zvýšenie prijatých bezpečnostných opatrení v oblasti zálohovania.

Aplikované princípy informatizácie VS (v zmysle NKIVS):

Princíp P6: Bezpečnosť

  • Optimálna úroveň bezpečnosti
  • Včasné riešenie bezpečnosti
  • Dostupnosť – odolnosť voči výpadkom

    1. Zainteresované strany (Stakeholderi)
ID

AKTÉR / STAKEHOLDER

 

SUBJEKT

(názov / skratka)

ROLA

(vlastník procesu/ vlastník dát/zákazník/ užívateľ …. člen tímu atď.)

Informačný systém

(názov ISVS a MetaIS kód)

1.Ministerstvo životného prostredia Slovenskej republiky

 

MŽP SR

Vlastník procesu/ vlastník dát/ prevádzkovateľ/ Užívateľ IS

 

GEOcloud isvs_10290

SK - Copernicus collaborative ground segment isvs_10289

Národný Emisný Informačný Systém isvs_9525

Informačný systém odpadového hospodárstva isvs_8182

Komplexný informačný a monitorovací systém Štátnej ochrany prírody SR (KIMS) isvs_7480

Informačný systém nakladania s ťažobným odpadom isvs_7423

Informačný systém o oprávnených osôbách na vykonávanie oprávnených meraní emisií do ovzdušia isvs_7331

Elektronický systém nahlasovania vybraných údajov (správ o emisiách skleníkových plynov, správ o úrovni činnosti častí prevádzky a monitorovacích plánov) isvs_6497

Register priestorových informácií isvs_319

Informačný systém o vode určenej na ľudskú spotrebu isvs_302

Informačný systém Integrovaná prevencia a kontrola znečisťovania životného prostredia isvs_297

Čiastkový monitorovací systém "Rádioaktivita životného prostredia"  isvs_311

Informačný systém posudzovania vplyvov na životné prostredie (EIA/SEA) isvs_294

Informačný systém Environmentálne záťaže isvs_300

Geologický informačný systém isvs_314

Súhrnná evidencia o vodách isvs_310

Informačný systém prevencie závažných priemyselných havárií isvs_296

CITES - Informačný systém o medzinárodnom obchode s ohrozenými druhmi voľne žijúcich živočíchov a rastlín isvs_313

Informačný systém prevencie a nápravy environmentálnych škôd isvs_304

Informačný systém monitoringu isvs_299

Informačný systém Kvalita ovzdušia isvs_312

Národný register znečisťovania z oblasti vody, ovzdušia, odpadov a pôdy isvs_329

Informačný systém o kvalite vody na kúpanie isvs_303

Systém elektronickej pošty Ministerstva životného prostredia SR isvs_10027

Webové sídlo Ministerstvo životného prostredia isvs_9884

IS Nuntio MŽP SR isvs_9163

(pre priehľadnosť sme vymenovali len najdôležitejšie ISVS rezortu)

2.Ministerstvo investícií, regionálneho rozvoja a informatizácie SRMIRRI SRGestor  eGovernmentuN/A
3.Zamestnanec MŽP SR-UžívateľN/A
4.Národný bezpečnostný úradNBÚ N/A
5.Občan-Zákazník / UžívateľN/A
6.Podnikateľ-Zákazník / UžívateľN/A

    1. Ciele projektu

Hlavným cieľom projektu je zabezpečenie kybernetickej bezpečnosti Ministerstvu životného prostredia Slovenskej republiky, vrátane včasnej a efektívnej reakcie na kybernetické útoky. Zároveň by sa malo dosiahnuť kvalitnejšie a transparentnejšie riadenie celého životného cyklu identifikovaných kybernetických incidentov a zjednotenie postupov a technologickej úrovne kybernetickej odolnosti informačných systémov. Všeobecnými cieľmi preto sú:

  • Kvalitnejšie a rýchlejšie riadenie, monitorovanie a reagovanie na kybernetické hrozby.
  • Zvýšenie efektívnosti ochrany informačných systémov v oblasti ochrany životného prostredia
  • Zvýšenie odolnosti informačných systémov voči kybernetickým útokom.
  • Automatizovaný reporting o vzniku kybernetického bezpečnostného incident.
IDNázov cieľaNázov strategického cieľaSpôsob realizácie strategického cieľa
1Zvýšenie a zlepšenie úrovne kybernetickej a informačnej bezpečnostiZvýšenie schopnosti včasnej identifikácie kybernetických incidentov vo verejnej správeDodržanie legislatívnych požiadaviek, implementácia nových nástrojov

    1. Merateľné ukazovatele (KPI)
ID

 

ID/Názov cieľa

Názov
ukazovateľa 
(KPI)
Popis
ukazovateľa
Merná jednotka
 
AS IS
merateľné hodnoty

(aktuálne)
TO BE
Merateľné hodnoty

(cieľové hodnoty)

Spôsob ich merania

 

1.Zvýšenie a zlepšenie úrovne kybernetickej a informačnej bezpečnostiPO095 / PSKPSOI12 - Verejné inštitúcie podporované v rozvoji kybernetických služieb, produktov a procesov

Počet verejných inštitúcií, ktoré sú podporované za

účelom rozvoja a modernizácie kybernetických

služieb, produktov, procesov a zvyšovania

vedomostnej úrovne napríklad v kontexte opatrení

smerujúcich k elektronickej bezpečnosti verejnej

správy.

Počet01

Identifikácia počtu realizácie opatrení KIB pre inštitúciu – splnenie súladu KIB so zákonom o kybernetickej bezpečnosti a zákonom o ISVS

Čas plnenia merateľného ukazovateľa projektu:

Fyzické ukončenie realizácie hlavných aktivít projektu

2.PR017 / PSKPRCR11 - Používatelia nových a vylepšených verejných digitálnych služieb, produktov a procesovUkazovateľ PR017 uvádza počet všetkých zamestnancov MŽP SR, ktorí budú primárnou skupinou používateľov nových/vylepšených produktov a procesov realizovaných v rámci projektupoužívatelia / rok0700

Sumarizácia počtu používateľov nových a vylepšených digitálnych služieb – bude určené počtom prístupov, Databázou používateľov v oblasti KIB.

V prípade MŽP SR ide o počet zamestnancov, ktorí využívajú IS MŽP SR alebo akékoľvek elektronické zariadenia v správe MŽP SR.

Čas plnenia merateľného ukazovateľa projektu:

v rámci udržateľnosti projektu

3.Počet implementovaných  riešení kybernetickej a informačnej bezpečnostiUkazovateľ uvádza počet implementovaných  riešení kybernetickej a informačnej bezpečnosti projektomPočet / projekt06Akceptačný protokol

    1. Špecifikácia potrieb koncového používateľa

Projekt je zameraný na zvýšenie úrovne kybernetickej bezpečnosti v rámci celého MŽP SR. V rámci projektu nie sú budované ani upravované koncové služby, kde by vznikla potreba zisťovania potrieb koncového používateľa.


    1. Vyhodnotenie rizík a závislostí

Riziká a závislostí sú spracované v Prílohe č. 1 – Zoznam RIZÍK a ZÁVISLOSTÍ. Zoznam rizík a závislostí reflektuje riziká v čase prípravno-iniciačnej fázy projektu.

ID

NÁZOV RIZIKA a ZÁVISLOSTI

 

POPIS  / NÁSLEDOK
1Nebude možné naplniť všetky kvalitatívne požiadavky projektu.Nebudú plne dosiahnuté očakávané benefity projektu.
2Jednotlivé komponenty projektu nebudú vykazovať známky 100% kompatibility.Vzhľadom na vytvorenie ekosystému je dôležité, aby jednotlivé prvky boli schopné komunikovať vzájomne a mali rovnaké východiskové požiadavky na obojsmernú programovú komunikáciu.
3Nedostupnosť komponentov novej infraštruktúryNedostupnosť komponentov novej infraštruktúry, prípadne ich veľmi dlhé dodacie lehoty môžu mať negatívny vplyv na termín ukončenia projektu.
4Projekt nebude realizovaný a nasadený podľa plánu.V prípade omeškania dodávok projektu resp. v prípade omeškania nasadenia výstupov projektu, nebude možné efektívne a včas reagovať na bezpečnostné incidenty.
5Nepridelené finančné prostriedkyPredčasné ukončenie projektu, predĺženie doby realizácie projektu.
6Komplikácie s verejným obstarávanímV prípade neskorého vypísania VO, prípadne komplikácií v procese VO by bol ohrozený začiatok implementačnej fázy.
7Neúplné požiadavkyNeúplné požiadavky môžu spôsobiť predĺženie trvania projektu, navýšenie nákladov, z dôvodu potreby dodatočného obstarávania komponentov.
8Vysoké náklady na prevádzkuNáklady na prevádzku budú vyššie ako plánované. Prekročenie plánovaných nákladov na prevádzku. Potreba dodatočných finančných zdrojov.
9Ohrozenie prevádzky a dostupnosti systémuOhrozenie prevádzky a dostupnosti systému z dôvodu možných kybernetických útokov.
10Nedostatočné vyhodnotenie kvalityNeodhalenie slabých miest v jednotlivých fázach implementácie projektu.
11Nesúčinnosť a nespoľahlivosť dodávateľaPredčasné ukončenie projektu, alebo predĺženie doby realizácie projektu.
12Nedostatok ľudských zdrojovPredĺženie doby realizácie projektu. Výstupy projektu budú dodané v nedostatočnej kvalite.

    1. Detailný opis rozpočtu projektu a jeho prínosov

NÁKLADY

Sumarizácia nákladov:

file:///C:/Users/SONA~1.SAT/AppData/Local/Temp/msohtmlclip1/01/clip_image002.png1755520045479-124.png

Sumarizácia nákladov a prínosov riešenia za obdobie 10 rokov:

file:///C:/Users/SONA~1.SAT/AppData/Local/Temp/msohtmlclip1/01/clip_image003.png1755520056539-844.png

Interpretácia výsledkov:

Ekonomická a finančná efektívnosť projektu je v analýze prínosov a nákladov hodnotená kvantitatívne pomocou nasledujúcich ukazovateľov:

  • Pomer prínosov a nákladov (BCR): 4,70
  • Kumulovaná diskont. návratnosť ENPV: v t3


      1. Sumarizácia nákladov a prínosov

Rozpočet projektu: 999 988,63 EUR

Spôsob nacenenia rozpočtu projektu bol v súlade so zákonom č. 343/2015 Z. z. o verejnom obstarávaní a o zmene a doplnení niektorých zákonov, ktorý v § 6 ustanovuje: „Predpokladaná hodnota zákazky sa určuje ako cena bez dane z pridanej hodnoty s cieľom ustanovenia postupu verejného obstarávania podľa finančných limitov. Verejný obstarávateľ a obstarávateľ určia predpokladanú hodnotu zákazky na základe údajov a informácií o zákazkách na rovnaký alebo porovnateľný predmet zákazky. Ak nemá verejný obstarávateľ alebo obstarávateľ údaje podľa druhej vety k dispozícii, určí predpokladanú hodnotu na základe údajov získaných prieskumom trhu s požadovaným plnením, prípravnou trhovou konzultáciou, použitím systému sledovania vývoja cien podľa § 13 ods. 2 písm. d) alebo na základe údajov získaných iným vhodným spôsobom. Predpokladaná hodnota zákazky je platná v čase odoslania oznámenia o vyhlásení verejného obstarávania alebo oznámenia použitého ako výzva na súťaž na uverejnenie; ak sa uverejnenie takého oznámenia nevyžaduje, predpokladaná hodnota je platná v čase začatia postupu zadávania zákazky“ Pre účely výpočtu predpokladanej hodnoty zákazky bol uplatnený spôsob na základe údajov získaných prieskumom trhu výzvou/oslovením minimálne troch potenciálnych dodávateľov a ich následného predloženia cien alebo ponúk. Výsledkom cenového prieskumu je zistená cena s DPH za jednotlivé položky. Náklady projektu sú tvorené predovšetkým nakúpením softvérových nástrojov a ich implementáciou do prostredia MŽP SR. Celkové náklady na sluźby 518 -Ostatné služby na zabezpečenie riešenia boli vypočítané prostredníctvom UCP analýzy. Vypočítané náklady projektu a výšku rozpočtu môžeme rozdeliť nasledovne:

Hlavné aktivity

Vývoj aplikácií:

             

              Externé služby:               168 591,18  EUR s DPH

              SW a Licencie:                 765 977,63  EUR s DPH

Podporné aktivity

907 - Paušálna sadzba na nepriame výdavky podľa článku 54 písm. a) NSU:  65 419,82 EUR

V rámci ekonomickej analýzy je kladený dôraz predovšetkým na definovanie prínosov navrhovaného projektu a to ako kvalitatívnych, tak aj kvantitatívnych (finančné a ekonomické).

KVANTITATÍVNE PRÍNOSY:

1.) Zníženie % výpadku služieb Ministerstvu životného prostredia Slovenskej republiky a s tým súvisiaceho „prestoja“ zamestnancov ministerstva

% zníženia výpadkov infraštruktúry z dôvodu doplnenia kľúčových HW komponentov infraštruktúry. Prínos sme vypočítali ako rozdiel medzi nedostupnosťou infraštruktúry v AS-IS a TO-BE stave.

2.) Zamedzenie výpadku infraštruktúry z dôvodu zníženia pravdepodobnosti dopadu závažného kybernetického útoku

Riziko dopadu veľmi závažného incidentu p je v súčasnosti 10%. Aj keď z praxe vyplýva, že periodicita takéhoto incidentu je 1 krát za 10r. Nasadením riešenia dôjde k zníženiu pravdepodobnosti dopadu závažného incidentu o polovicu. Zároveň zmenou bezpečnostnej architektúry zavedením technologických opatrení dôjde k zníženiu doby obnovy z 14 (10 prac.) dní na 2 dni.

3.) Zabránené riziku narušenia údajov implementáciou XDR

Prínos je vypočítaný ako rozdiel medzi sumárom pravdepodobných priemerných nákladov v prípade narušenia údajov medzi prostredím bez implementovaného riešenia XDR a prostredím s implementovaným XDR. Priemerné náklady pre AS_IS sú vypočítané ako úspora na priemerných nákladoch pri úspešnom porušení údajov. Implementácia riešenia XDR počíta so snažením rozsahu dopadu o 97%.

KVALITATÍVNE PRÍNOSY:

Projekt Podpora v oblasti kybernetickej a informačnej bezpečnosti Ministerstvu životného prostredia Slovenskej republiky prináša viaceré významné kvalitatívne prínosy v oblasti kybernetickej bezpečnosti a ochrany kritických informačných systémov:

Zvýšená kybernetická ochrana - Projekt prispieva k posilneniu ochrany pred kybernetickými hrozbami a útokmi. Zvýšená schopnosť detekcie a prevencie hrozieb pomáha minimalizovať riziko kybernetických incidentov a znefunkčnenia kritických systémov. Zvýšenie kybernetickej bezpečnosti predstavuje kľúčový prvok projektu. Hlavným cieľom je zabezpečiť, že organizácia bude vystavená menej rizikám, ktoré sú spojené s rastúcimi a sofistikovanejšími kybernetickými hrozbami. Súčasné kybernetické hrozby neustále evolvujú a stávajú sa čoraz zložitejšími a nebezpečnejšími. Útoky sa objavujú na nových frontoch a využívajú nové techniky na obehnanie existujúcich obranných mechanizmov. Tieto hrozby predstavujú závažné riziká pre organizáciu, ktoré môžu mať vážne dôsledky na jej činnosť a povesť. V rámci projektu investujeme do nových technológií, nástrojov a stratégií, ktoré organizácii umožnia identifikovať a eliminovať tieto hrozby na najvyššej úrovni. Vytvoríme širší a komplexnejší prístup k kybernetickej bezpečnosti, ktorý zabezpečí, že organizácia bude dobre pripravená na kybernetické hrozby všetkých druhov. Rozšírením kybernetickej bezpečnosti na najvyššiu úroveň budeme mať možnosť brániť sa najnáročnejším útokom a minimalizovať ich škodlivé účinky. Tým zabezpečíme ochranu aktív a dôvernosti organizácie, čo je kritické pre našich klientov, zamestnancov a partnerov. Zvýšená kybernetická bezpečnosť je kľúčovým prínosom projektu a bude mať široký dosah na bezpečnosť a prosperitu organizácie.

Rýchlejšia reakcia na hrozby - Implementácia technologických riešení a automatizácia procesov umožní rýchlejšiu identifikáciu, analýzu a riešenie kybernetických hrozieb. Tým sa zabezpečí včasná reakcia a minimalizácia potenciálnych škôd. V rámci projektu budeme implementovať najmodernejšie technológie a nástroje, ktoré umožnia okamžité rozpoznanie potenciálnych hrozieb a ich priradenie do správnych kategórií. Implementáciou projektu dôjde k okamžitejšom nasadení potrebných opatrení na minimalizáciu potenciálnych škôd. To znamená, že vďaka implementácii projektu budeme schopní zareagovať na hrozby rýchlejšie a účinnejšie. Výsledkom je nielen zníženie rizika pre organizáciu, ale aj minimalizácia možných škôd, ktoré by takéto hrozby mohli spôsobiť. Zvýšená rýchlosť a efektivita reakcie na kybernetické hrozby prinesie organizácii významný prínos, a to v podobe zníženia rizika straty dôveryhodnosti, finančných strát a poškodenia povesť. Týmto spôsobom sa projekt stáva kľúčovým opatrením v oblasti kybernetickej bezpečnosti a ochrany organizácie pred hrozbami v dnešnom digitálnom svete.

Hĺbková analýza hrozieb – Projektom sa zvýši schopnosť odhaľovať sofistikované hrozby a budúce kybernetické útoky. Hĺbková analýza je kritická v identifikácii a porozumení novým a komplexným hrozbám, ktoré sa vyvíjajú v kybernetickom prostredí. Prostredníctvom projektu investujeme do školenia našich expertov a do moderných nástrojov na analýzu a identifikovanie hrozieb, čo umožní získať hlbší pohľad do štruktúry hrozieb a ich metód. Okrem toho, sledovanie správania útočníkov je ďalším významným prvkom hĺbkovej analýzy. S týmito nástrojmi sme schopní sledovať, ako sa útočníci pohybujú v našej sieti a aké kroky podnikajú na dosiahnutie svojich cieľov. Toto je kľúčové pri rozpoznaní sofistikovaných útokov, ktoré môžu byť skryté a ťažko detekovateľné tradičnými metódami. Zlepšená schopnosť hĺbkovej analýzy hrozieb prinesie organizácii výhody v podobe predchádzania novým, ešte neznámym útokom a rýchlejšiemu vytváraniu ochranných opatrení. Týmto spôsobom projekt prispieva k dlhodobejšiemu zabezpečeniu organizácie pred kybernetickými hrozbami a znižuje pravdepodobnosť závažných incidentov.

Spolupráca a komunikácia - Zlepšená spolupráca a komunikácia medzi rôznymi tímami v organizácii pomáha včasnému zdieľaniu informácií o hrozbách a koordinácii reakcií na kybernetické incidenty. Zlepšená spolupráca znamená, že tímy zamerané na bezpečnosť, IT, a všetky ďalšie príslušné oddelenia budú mať jednoduchší prístup k informáciám o kybernetických hrozbách. To umožní včasné a rýchle zdieľanie informácií o identifikovaných rizikách a aktuálnych situáciách. Týmto spôsobom môžeme predchádzať izolovaným silám a skrátiť čas, ktorý by inak bol stratený na vyhľadávanie dôležitých informácií. V prípade kybernetických incidentov, kedy každá sekunda záleží, umožňuje tento projekt okamžitú komunikáciu a koordináciu reakcií. Rôzne tímy sú schopné okamžite reagovať na situácie, spolupracovať na náprave incidentu a obnoviť normálnu prevádzku bez neprimeraného omeškania. Spolupráca a komunikácia sú kľúčom k efektívnemu kybernetickému bezpečnostnému procesu, a ich zdokonalenie v rámci tohto projektu posilňuje obranu organizácie proti hrozbám. Zabezpečuje to, že organizácia je jednotným tímom, ktorý je schopný reagovať na kybernetické hrozby s jednotným úsilím, čo vedie k zníženiu rizika a minimalizácii škôd.

Zvýšená reputácia a dôvera - Dôsledné opatrenia v oblasti kybernetickej bezpečnosti pomáhajú zvýšiť dôveru v štát a reputáciu krajiny. Zabezpečením integrity, dôvernosti a dostupnosti dôležitých informácií a služieb v kybernetickom priestore sa zlepšuje vnímaná kvalita a spoľahlivosť verejnej správy.

Rýchla identifikácia nových hrozieb - Vďaka zdokonaleným nástrojom môže organizácia rýchlejšie identifikovať nové kybernetické hrozby. S novými technológiami a analýzou správania útočníkov môžeme odhaliť aj rafinovanejšie útoky, ktoré by mohli uniknúť tradičným bezpečnostným systémom.

Včasné varovania - Proaktívna kybernetická bezpečnostná stratégia umožňuje organizácii generovať včasné varovania a upozornenia na potenciálne hrozby. To dáva tímom viac času na prípravu a predchádzanie útokom.

Preventívne opatrenia - Projekt zahŕňa implementáciu preventívnych opatrení na základe včasného rozpoznania hrozieb. Tieto opatrenia môžu zahŕňať aktualizácie zraniteľných systémov, zvýšenú monitorovanie, a iné kroky na minimalizáciu rizika.

Znižuje zraniteľnosť organizácie - Proaktivita v reakcii na kybernetické hrozby robí organizáciu menej zraniteľnou voči novým hrozbám. Tým sa minimalizuje potenciálna škoda, ktorú by organizácia mohla utrpieť v dôsledku kybernetického útoku.

Projektom sa zabezpečí, že organizácia nebude iba pasívnym príjemcom informácií o hrozbách, ale aktívnym účastníkom v boji proti nim. Tým sa MŽP SR stane schopnou predvídať a čeliť hrozbám s vyššou efektivitou a dôslednosťou, čím sa posilňuje celková kybernetická bezpečnosť. Celkovo projekt prispeje k vytvoreniu moderného a efektívneho systému včasnej reakcie na kybernetické hrozby v oblasti verejnej správy. Zvýšená kybernetická ochrana a reaktívna schopnosť pomôžu minimalizovať riziká, ktoré kybernetický priestor predstavuje pre dôležité informácie a služby, a to nielen v v pôsobnosti MŽP SR, ale aj pre celý štát.



      1. Zdroj financovania
  • Zdroj financovania: Európske štrukturálne a investičné fondy
  • Program Slovensko,
  • Výzva: Výzvou č. PSK-MIRRI-616-2024-DV-EFRR na predkladanie Žiadostí o poskytnutie nenávratného finančného príspevku so zameraním na „Zvýšenie úrovne kybernetickej a informačnej bezpečnosti“.

.


    1. Harmonogram projektu

Časový harmonogram projektu je nastavený na 24 mesiacov a finálnym termínom dokončenia do 12/2027. Začiatok projektu je naplánovaný od 01/2026 a má byť ukončený najneskôr do 12/2027. Následne v rámci prevádzky bude prebiehať podpora prevádzky. Podporné aktivity budú zabezpečované počas celých 24 mesiacov od začiatku trvania projektu.

IDFÁZA/AKTIVITA

ZAČIATOK

(odhad termínu)

KONIEC

(odhad termínu)

POZNÁMKA
1.Prípravná fáza a Iniciačná fáza04/202404/2025 
2.Realizačná fáza01/202612/2027 
2aAnalýza a Dizajn01/202608/2026 
2bNákup technických prostriedkov, programových prostriedkov a služieb01/202608/2026Je potrebné obstarať dodávateľa riešenia/ licencie[1]/ konzultačné služby/ HW a SW
2cImplementácia a testovanie09/202604/2027 
2dNasadenie a PIP05/202712/2027 
3.Dokončovacia fáza12/202712/2027 
4.Podpora prevádzky (SLA)01/202812/2032Potrebné  obstarať SLA zmluvu

Projekt bude realizovaný metódou Waterfall v súlade s Vyhláškou Ministerstva investícií, regionálneho rozvoja a informatizácie Slovenskej republiky č. 401/2023 Z. z. o riadení projektov a zmenových požiadaviek v prevádzke informačných technológií verejnej správy. Waterfall prístup počíta s detailným naplánovaním jednotlivých krokov a následnom dodržiavaní postupu počas vývoja alebo realizácie projektu. Táto metóda je vhodná v projektoch, ktoré majú jasný cieľ a jasne definovateľný postup a rozdelenie prác. Realizácia projektu, vrátane implementácie a preberanie výstupov, bude prostredníctvom jedného inkrementu v súlade s vyššie definovanou vyhláškou. 

1755520105790-606.png


    1. Návrh organizačného zabezpečenia projektu (projektový tím)

Riadiaci výbor projektu tvorí predseda riadiaceho výboru projektu a vlastníci procesov alebo nimi poverení zástupcovia.

Riadiaci výbor sa riadi “Štatútom riadiaceho výboru”, ktorý je popísaný v dokumente Štatút RV projektu ako najvyšší riadiaci orgán na účely realizácie projektu na základe schválenej projektovej dokumentácie.

Štatút Riadiaceho výboru upravuje najmä jeho pôsobnosť, úlohy, zloženie, zasadnutie a hlasovanie. Členom riadiaceho výboru projektu môže byť aj zástupca dodávateľa. Väčšina členov riadiaceho výboru projektu s hlasovacím právom sú osoby navrhnuté objednávateľom a zastupujú záujmy objednávateľa. Riadiaci výbor projektu dozerá na hospodárnosť, efektívnosť a účelové využívanie finančných prostriedkov a môže prispôsobiť štandardy projektového riadenia na realizovaný projekt.

Riadiaci výbor má minimálne 5 členov, vrátane predsedu Riadiaceho výboru (ďalej len „predseda“) :

Riadiaci výbor projektu môžu tvoriť:


    1. predseda Riadiaceho výboru projektu,
    2. podpredseda Riadiaceho výboru projektu,
    3. vlastník alebo vlastníci procesov  MŽP SR (biznis vlastník infraštruktúra) alebo nimi poverený zástupca alebo zástupcovia,
    4. zástupcu kľúčových používateľov (end user),
    5. zástupca za Dodávateľa v zmysle Zmluvy o Dielo s Dodávateľom.
    6. projektový manažér prijímateľa PPM.

Riadiaci výbor je riadený predsedom, ktorým je zástupca Objednávateľa. V prípade neprítomnosti predsedu na zasadnutí Riadiaceho výboru, predseda musí na toto konkrétne zasadnutie písomne delegovať svoju funkciu v rozsahu svojich práv a povinností formou splnomocnenia na zástupcu, ktorým môže byť aj iný člen Riadiaceho výboru s hlasovacím právom. Na rokovanie Riadiaceho výboru môžu byť v prípade potreby prizvaní aj iní účastníci tak zo strany Objednávateľa alebo za stranu Dodávateľa.

Riadiaci výbor zasadá pravidelne, spravidla raz za mesiac avšak najmenej jedenkrát za tri (3) po sebe nasledujúce kalendárne mesiace. Zasadnutie Riadiaceho výboru zvoláva predseda. Závery zo zasadnutia Riadiaceho výboru a jednotlivé body zo zasadnutia Riadiaceho výboru sa prijímajú súhlasným hlasovaním nadpolovičnej väčšiny prítomných členov Riadiaceho výboru s hlasovacím právom. Hlas predsedu má v prípade rovnosti hlasov hodnotu dvoch hlasov.

Hlavné dokumenty spojené s činnosťou Riadiaceho výboru sú program zasadnutia, pracovný materiál a záznam zo zasadnutia Riadiaceho výboru, ktorého prílohou musí byť aj prezenčná listina, prípadne aj písomné splnomocnenia členov Riadiaceho výboru.

Program zasadnutia a pracovné materiály Riadiaceho výboru distribuuje Asistent projektového manažéra na základe podkladov a inštrukcií predsedu alebo toho člena Riadiaceho výboru, ktorý požiadal o zasadnutie Riadiaceho výboru.

Asistent projektového manažéra zabezpečí ich distribúciu členom Riadiaceho výboru najneskôr 3 pracovné dni pred zasadnutím Riadiaceho výboru. Za vecnú správnosť distribuovaného materiálu zodpovedá člen Riadiaceho výboru, ktorý ho predkladá.

Riadiaci výbor zaniká ukončením plnohodnotnej implementácie projektu a jeho uvedením do produktívnej prevádzky. Zoznam členov Riadiaceho výboru je súčasťou dokumentu Komunikačná matica uloženom na zdieľanom projektovom úložisku.

IDMENO A PRIEZVISKOPOZÍCIAORGANIZAČNÝ ÚTVARROLA V PROJEKTE S UVEDENÍM HLASOVACIEHO PRÁVA
1.TBDTBDTBDPredseda RV (HP)
2.TBDTBDTBDPodpredseda  RV (HP)
3.TBDTBDTBDZástupca vlastníkov procesov (HP)
4.TBDTBDTBDZástupca vlastníkov procesov II. (HP)
5.TBDTBDTBDZástupcu kľúčových používateľov
6.TBDTBDTBDZástupca Dodávateľa
7.TBDProjektový manažérTBDProjektový manažér prijímateľa

Riadenie projektu zo strany Objednávateľa bude zabezpečené prostredníctvom Projektového manažéra a Finančného manažéra a bude trvať počas celej doby realizácie projektu. Bude pokrývať oblasť projektového riadenia (projektový manažment, celková koordinácia projektu, celkový dohľad nad vývojom dodávaného Diela, vrátane kvality), finančného riadenia a monitorovania realizácie projektu v zmysle riadenia podľa vyhlášky MIRRI č. 401/2023 Z. z. v platnom znení.

Projektový tím bude pozostávať z pozícií:

  • Projektové role:
  • Projektový manažér,
  • Kľúčový používateľ,
  • Manažér kybernetickej a informačnej bezpečnosti,
  • Ďalšie projektové role:
  • Finančný manažér
  • Asistent PM

V súlade s výzvou MŽP SR zabezpečí, aby počas implementácie projektu a po jeho skončení (počas obdobia udržateľnosti) bol k dispozícii interný personál na obsluhu, prevádzku a rozvoj riešenia. Zároveň bude minimálne počas obdobia udržateľnosti zabezpečené financovanie tohto personálu zo zdrojov MŽP SR.

Projektový manažér Objednávateľa bude zabezpečovať koordináciu projektových činností a manažment v súlade s metodikou PRINCE2 (hlavné dokumenty, priebežné manažérske výstupy, a pod.).

Projektový manažér Objednávateľa  bude riadiť, administratívne a organizačne zabezpečovať implementáciu projektu, komunikovať s  dodávateľmi, sledovať plnenie harmonogramu projektu a zabezpečovať dokumenty požadované MIRRI. Zároveň bude v spolupráci s projektovým manažérom dodávateľa koordinovať realizáciu hlavných aktivít, činností a úloh projektu.

Zodpovednosťou projektového manažéra je v spolupráci s finančným manažérom (objednávateľa) finančné riadenie projektu kontrolu rozpočtu projektu a jeho súlad s účtovnými dokladmi. Kontrolu podpornej účtovnej dokumentácie a poradenstvo pri definovaní oprávnených výdavkov bude zabezpečovať finančný manažér Objednávateľa.

Súčasťou projektového riadenia bude tiež operatívna projektová podpora zabezpečujúca administratívnu podporu pre písomnú komunikáciu, administratívne vedenie projektovej dokumentácie a prípravu podkladov pre členov projektového tímu, organizáciu stretnutí a pod.. V rámci aktivity budú taktiež zabezpečovaný manažment a hodnotenie kvality zo strany Objednávateľa.

IDMENO A PRIEZVISKOPOZÍCIAORGANIZAČNÝ ÚTVARPROJEKTOVÁ ROLA
1.TBDProjektový manažérTBDProjektový manažér
2.TBDŠpecialista v oblasti počítačových sietíTBDKľúčový používateľ
3.TBDManažér kybernetickej a informačnej bezpečnostiTBDManažér kybernetickej a informačnej bezpečnosti
4.TBDTBDTBDFinančný manažér
5.TBDTBDTBDAsistent PM
  1. LEGISLATÍVA

Zákon č. 69/2018 Z. z. o kybernetickej bezpečnosti a o zmene a doplnení niektorých zákonov.

Vyhláška Národného bezpečnostného úradu č. 362/2018 Z. z. ktorou sa ustanovuje obsah bezpečnostných opatrení, obsah a štruktúra bezpečnostnej dokumentácie a rozsah všeobecných bezpečnostných opatrení.

Vyhláška Národného bezpečnostného úradu č. 493/2022 Z. z o audite kybernetickej bezpečnosti.

Zákon č. 95/2019 Z. z. o informačných technológiách vo verejnej správe a o zmene a doplnení niektorých zákonov.

Vyhláška Úradu podpredsedu vlády Slovenskej republiky pre investície a informatizáciu č. 179/2020 Z. z. ktorou sa ustanovuje spôsob kategorizácie a obsah bezpečnostných opatrení informačných technológií verejnej správy.

Zákon č. 18/2018 Z. z. o ochrane osobných údajov a o zmene a doplnení niektorých zákonov.

Zákon č. 211/2000 Z. z. o slobodnom prístupe k informáciám a o zmene a doplnení niektorých zákonov.

Zákon č. 218/2013 Z.z. o núdzových zásobách ropy a ropných výrobkov a o riešení stavu ropnej núdze a o zmene a doplnení niektorých zákonov

Zákon č. 372/2012 Z. z. o štátnych hmotných rezervách a o doplnení zákona č. 25/2007 Z. z. o elektronickom výbere mýta za užívanie vymedzených úsekov pozemných komunikácií a o zmene a doplnení niektorých zákonov v znení neskorších predpisov

Smernica č. 1/2021 Postup pri tvorbe, hospodárení a použití mobilizačných rezerv

Smernica č. 4/2021 Postup pri tvorbe, hospodárení a použití pohotovostných zásob

Smernica č. 17/2021 Skladová evidencia štátnych hmotných rezerv

Smernica č. 8/2022 – Financovanie bežných výdavkov ochraňovateľov spojených s ochraňovaním mobilizačných rezerv a pohotovostných zásob hradených zo štátneho rozpočtu

Smernica č. 15/2019 Stanovenie spôsobu merania a výpočtu množstva skladovaných hmotných rezerv, noriem strát pri skladovaní a manipulácii s materiálmi zásob hmotných rezerv

  1. ARCHITEKTÚRA RIEŠENIA PROJEKTU

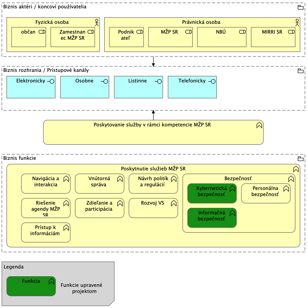
Projekt zameraný na zvýšenie kybernetickej bezpečnosti Ministerstvu životného prostredia Slovenskej republiky má za cieľ riešiť komplexné oblasti ochrany infraštruktúry, dát a personálnych kapacít pred kybernetickými hrozbami. Komplexné služby a funkcie budúceho systému sú zachytené v modeli budúceho stavu biznis architektúry. Ďalším dôležitým faktorom je zabezpečenie pripojenia na jednotný informačný systém kybernetickej bezpečnosti, ako aj následné poskytovanie informácii a údajov do jednotného informačného systému kybernetickej bezpečnosti. 

file:///C:/Users/SONA~1.SAT/AppData/Local/Temp/msohtmlclip1/01/clip_image005.png1755520139553-348.png

Ministerstvo životného prostredia sa rozhodlo výrazne posilniť svoju kybernetickú bezpečnosť prostredníctvom komplexného súboru technologických riešení, ktoré pokrývajú rôzne aspekty ochrany infraštruktúry, dát a prevádzky. Primárnym cieľom je vybudovanie robustnej architektúry bezpečnostného monitoringu a reakcie na incidenty, ktorá integruje moderné nástroje pre zber, analýzu a koreláciu bezpečnostných udalostí, správu zraniteľností, ochranu koncových zariadení a sieťovej prevádzky, ako aj automatizáciu bezpečnostných procesov. Implementáciou týchto riešení sa výrazne zvýši schopnosť organizácie detegovať, analyzovať a reagovať na kybernetické hrozby, čím sa zabezpečí ochrana kritických systémov a údajov ministerstva pred narastajúcimi bezpečnostnými rizikami. Kľúčovým prvkom tohto zlepšenia je zavedenie systému SIEM, ktorý umožní centralizovaný zber a spracovanie bezpečnostných udalostí z rôznych prvkov IT infraštruktúry, vrátane serverov, sieťových zariadení, koncových staníc, aplikácií, autentifikačných systémov a antivírusových riešení. SIEM riešenie zabezpečí, že všetky udalosti budú agregované, normalizované a analyzované s cieľom odhaliť potenciálne bezpečnostné incidenty a poskytnúť analytikom podklady na rýchlu reakciu. Tento systém bude navyše prepojený so SOAR riešením, ktoré automatizuje proces vyšetrovania a mitigácie incidentov, čím sa podstatne zrýchli a zefektívni odozva na bezpečnostné hrozby.

Dôležitou súčasťou architektúry je aj zavedenie XDR riešenia, ktoré umožní pokročilú detekciu a reakciu na kybernetické útoky na úrovni koncových zariadení. Tento nástroj rozšíri bezpečnostné monitorovanie o analýzu správania užívateľov a aktivity v rámci celej siete, čím umožní rýchlu identifikáciu podozrivých vzorcov a neobvyklých aktivít. XDR integruje viaceré bezpečnostné produkty do jedného systému, čo znamená, že incidenty nebudú vyhodnocované izolovane, ale v širšom kontexte celého IT prostredia. Takáto koordinovaná ochrana výrazne znižuje riziko preniknutia útočníkov do siete a umožňuje proaktívnu obranu pred neznámymi a sofistikovanými útokmi. Okrem samotnej detekcie hrozieb ministerstvo plánuje aj výrazne posilniť správu a riadenie zraniteľností. Implementáciou nástroja na manažment zraniteľností a riadenie záplat sa zabezpečí kontinuálne monitorovanie IT aktív s cieľom identifikácie slabých miest a automatizované riadenie aktualizácií softvéru a systémov. Tento proces pomôže predchádzať zneužitiu známych bezpečnostných dier, čím sa výrazne zníži riziko úspešného kybernetického útoku. Nástroj bude úzko prepojený so SIEM a XDR riešeniami, vďaka čomu budú zraniteľnosti analyzované v kontexte aktuálnych hrozieb a bezpečnostného stavu infraštruktúry.

Dôležitým aspektom posilňovania bezpečnosti je aj efektívna správa a monitorovanie mobilných zariadení, čo bude riešené implementáciou MDM riešenia. Tento nástroj umožní centralizovanú správu bezpečnostných politík pre mobilné telefóny a tablety, zabezpečí oddelenie pracovných a súkromných dát a umožní vzdialené riadenie zariadení v prípade ich straty alebo odcudzenia. MDM bude integrované so SIEM riešením, čím sa rozšíri viditeľnosť nad celou bezpečnostnou infraštruktúrou.

V neposlednom rade bude implementovaná viacfaktorová autentifikácia (MFA), ktorá posilní bezpečnosť prístupu do kritických systémov a aplikácií. Táto technológia zabezpečí, že prístup k citlivým údajom a službám bude chránený viacvrstvovou autentifikáciou, čím sa eliminuje riziko neoprávneného prístupu aj v prípade kompromitácie hesla. Celý bezpečnostný ekosystém bude spravovaný a monitorovaný z bezpečnostného operačného centra (SOC), ktoré zabezpečí dohľad nad všetkými bezpečnostnými procesmi, kontinuálnu analýzu hrozieb a rýchlu reakciu na bezpečnostné incidenty. SOC bude vybavené pokročilými analytickými nástrojmi a umožní proaktívne vyhodnocovanie bezpečnostných trendov s cieľom neustáleho zlepšovania bezpečnostného prostredia.

Riešenia MDM a MFA sú súčasťou riešenia XDR.

 

Bezpečnostná architektúra TO BE STAV 

file:///C:/Users/SONA~1.SAT/AppData/Local/Temp/msohtmlclip1/01/clip_image006.png

1755520156493-318.png

Popis technologických komponentov budúceho riešenia:

SIEM

Dobudovanie a podpora realizácie technologickej služby bezpečnostného monitoringu SIEM a SOAR si vyžaduje implementáciu nástroja na centralizovaný zber a analýzu bezpečnostných udalostí. SIEM riešenie musí byť integrované so všetkými prvkami virtualizačnej sieťovej infraštruktúry, výstupmi zo systému pre správu a riadenie prístupov, výstupmi a identifikovanými udalosťami forenzného monitoringu, ako aj s údajmi z manažmentu zraniteľností a automatizovaných penetračných testov. Medzi infraštruktúrne prvky, na ktoré je potrebné sa pripojiť, patria serverová infraštruktúra, sieťová infraštruktúra, prevádzkované aplikácie, pracovné stanice a výstupy z ESET antivírusového systému, ako aj Microsoft Active Directory a Microsoft Exchange. Základom SIEM technológie je centrálne získavanie a spracovanie bezpečnostne relevantných udalostí, pričom tieto údaje pochádzajú z rôznych zdrojov, ktoré sú následne agregované, normalizované, indexované a korelované. Tento proces umožňuje identifikáciu súvislostí medzi jednotlivými udalosťami a detekciu potenciálnych bezpečnostných incidentov. V prípade vzniku incidentu je možné prostredníctvom SIEM vykonať podrobné vyšetrovanie a analyzovať udalosti, ktoré mu predchádzali alebo ho sprevádzali. SIEM technológia zohráva kľúčovú úlohu aj v rámci forenznej analýzy bezpečnostných udalostí.

Funkcionalita SIEM zahŕňa zber logov a flow záznamov zo širokej škály zariadení, ich normalizáciu na jednotný formát, koreláciu udalostí na identifikáciu relevantných súvislostí, správu logov vrátane ich archivácie, komprimácie a indexácie, monitoring používateľských aktivít a aplikácií na odhalenie neobvyklého správania, auditné reportovanie pomocou preddefinovaných a konfigurovateľných výstupov pre audítorov a analytikov, a využitie umelej inteligencie na automatické prepojenie súvisiacich incidentov s cieľom zníženia duplicity vyšetrovania a rozšírenia analýzy nad rámec jedného incidentu. Systém musí umožňovať priorizáciu investigácií na základe risk skóre, pričom analytici budú môcť identifikovať najkritickejšie incidenty a efektívnejšie sa zameriavať na ich riešenie. Zároveň musí poskytovať mechanizmy na proaktívne zlepšovanie bezpečnostného prostredia, automatizované eskalačné procesy a využitie externých informačných zdrojov na rozšírenie kontextu vyšetrovaných incidentov. Kognitívne uvažovanie systému musí byť schopné identifikovať hrozby a prepojiť ich s konkrétnymi aktérmi, čo umožní efektívne blokovanie škodlivých aktivít a identifikáciu podozrivých entít, ako sú škodlivé súbory, neznáme IP adresy alebo falošné identity. Architektúra SIEM riešenia pozostáva z viacerých komponentov, ktoré zabezpečujú jeho efektívnu prevádzku. Konzola poskytuje používateľské rozhranie s real-time pohľadmi na udalosti, sieťové toky a hlásenia o identifikovaných bezpečnostných incidentoch. Event kolektor slúži na zber a normalizáciu udalostí zo širokého spektra zdrojov a ich následné zasielanie do Event Procesora, ktorý tieto udalosti vyhodnocuje na základe pravidiel definovaných v Custom Rules Engine (CRE). Data Node komponenty rozširujú kapacity ukladania a spracovania udalostí a App Host zabezpečuje dedikovaný výkon pre špecializované aplikácie. Medzi kľúčové nástroje SIEM riešenia patrí Admin, ktorý umožňuje správu komponentov a konfigurácií, Dashboard poskytujúci analytikom prvý pohľad na bezpečnostnú situáciu, Offense nástroj identifikujúci a vizualizujúci bezpečnostné hrozby, Log Activity pre zobrazovanie prijatých udalostí s možnosťou ich detailného filtrovania a vyhľadávania, a Report umožňujúci generovanie výstupov na účely auditov a prezentácií.

XDR - Extended Detection and Response

XDR je platforma pre pokročilú detekciu a reakciu na hrozby, ktorá integruje rôzne bezpečnostné nástroje a technológie do jedného centralizovaného systému. Tento produkt poskytuje širokú škálu analytických a detekčných schopností, ktoré pomáhajú organizáciám identifikovať, vyšetriť a odpovedať na kybernetické incidenty v reálnom čase. XDR zhromažďuje a analyzuje obrovské množstvo dát z rôznych bezpečnostných zariadení a aplikácií, čím poskytuje hlbšiu a širšiu viditeľnosť o aktuálnych hrozbách. Tento nástroj je schopný detekovať aj neznáme a zložité hrozby pomocou pokročilých analytických techník a strojového učenia. Vďaka integrácii s ďalšími produktmi a službami môže XDR poskytovať komplexné riešenie pre správu incidentov a reakciu na hrozby, ktoré umožňuje bezpečnostným tímom znížiť čas potrebný na zistenie a odstránenie hrozieb. Okrem toho platforma poskytuje robustné možnosti pre automatizované reakcie, čím urýchľuje proces riešenia incidentov a minimalizuje dopad na organizáciu. XDR je veľmi efektívny pri odhaľovaní zraniteľností v sieti a v aplikáciách a pomáha udržiavať bezpečnosť pred neustále sa vyvíjajúcimi hrozbami. XDR integruje viacero bezpečnostných produktov (z celého prostredia do jedného systému. Cieľom implementácie pokročilého riešenia Endpoint Detection and Response (XDR) je zabezpečiť bezpečnosť a ochranu všetkých koncových zariadení a serverov, v správe MŽP SR. Prioritou implemntácie modulu XDR je detekcia, monitorovanie a rýchla reakcia na kybernetické hrozby. Implementáciou modulu XDR sa zabezpečí schopnosť identifikovať a zabrániť rôznym typom hrozieb, vrátane malvéru, ransomvéru a iných škodlivých aktivít, pričom toto riešenie podporuje tkz. „samoučiaci režim“, ochranu pred neznámymi hrozbami a anti-ransomware ochranu. Riešenie umožní monitorovať všetky koncové zariadenia v reálnom čase, ponúknuť centralizovanú správu, vytvárať správy pre bezpečnostných administrátorov a definovať politiky pre jednotlivé skupiny administrátorov. XDR riešenie umožní rýchlu reakciu na incidenty, vrátane izolácie postihnutých zariadení, odstránenia hrozieb a obnovy systémov, a podporí threathunting s funkciou vizualizácie a minimálnou 30-dňovou retenciou dát. Cieľom je zabezpečiť bezpečnosť a ochranu všetkých koncových zariadení a serverov, v správe MŽP SR, s dôrazom na detekciu, monitorovanie a rýchlu reakciu na kybernetické hrozby. 

Minimálne požiadavky na riešenie XDR: 

  • Detekcia a prevencia hrozieb: Riešenie musí byť schopné identifikovať a zabrániť rôznym typom kybernetických hrozieb, vrátane malvéru, ransomvéru a iných škodlivých aktivít. Riešenie musí podporovať tzv. samoučiaci režim (machine learning), zero-day ochranu pred neznámymi hrozbami, anti-ramsoware ochranu (aktívne blokovanie neoprávneného šifrovania) a tiež skenovanie všetkých bežných súborov vrátane súborov typu obrázok. 
  • Monitorovanie a správa: Zákazník musí mať možnosť monitorovať všetky koncové zariadenia v reálnom čase a sledovať ich bezpečnostný stav. Riešenie musí ponúkať centralizovanú správu, vytváranie správ pre bezpečnostných administrátorov, umožňovať real-time správu klientov (serverov) a možnosti špecifických politík pre jednotlivé skupiny administrátorov. 
  • Rýchla reakcia na incidenty: XDR riešenie musí umožňovať rýchlu reakciu na detegované hrozby, vrátane izolácie postihnutých zariadení, odstránenia hrozieb a obnovy postihnutých systémov. Riešenie musí podporovať schopnosť threathuntingu (vrátane automatizovaného threathuntingu)  s funkciou vizualizácie, pričom požadovaná data retention je minimálne 30 dní. Riešenie musí mať schopnosť analyzovať správanie sa administrátora servera a v prípade jeho neštandardného správania odmietnuť overenie. 
  • Kompatibilita a integrácia: Riešenie by malo byť kompatibilné s existujúcimi bezpečnostnými infraštruktúrami a mala by byť možnosť jeho integrovať s ďalšími bezpečnostnými nástrojmi, ako sú firewally, SIEM systémy atď. 
  • Výkonnosť a škálovateľnosť: XDR riešenie musí byť dostatočne výkonné a škálovateľné, aby dokázalo spravovať a chrániť veľký počet koncových zariadení bez degradácie výkonu. V rámci dodávky požadujeme licencie pre 800  koncových zariadení. (Počty licencií vychádzajú z aktuálneho stavu aktívnych účtov v Active Directory.)
  • Aktualizácie a podpora: Dodávateľ musí poskytovať pravidelné aktualizácie bezpečnostných záplat a signatúr, tak ako aj technickú podporu v prípade problémov. Okrem licencie operačného systému musí riešenie obsahovať všetky licencie potrebné pre plnú funkcionalitu všetkých častí riešenia s platnosťou minimálne 12 mesiacov.  
  • Školenie a dokumentácia: Dodávateľ by mal poskytnúť školenie pre personál zákazníka a podrobnú dokumentáciu o používaní a konfigurácii riešenia. 
  • Dátová ochrana a súlad s reguláciami: Riešenie musí spĺňať všetky relevantné normy a regulácie v oblasti kybernetickej bezpečnosti a ochrany dát. 

RKB

Nástroj riadenia kybernetickej bezpečnosti (RKB) predstavuje komplexné softvérové riešenie, ktoré integruje kľúčové procesy riadenia bezpečnosti do jedného systému s cieľom zvýšiť efektivitu, konzistentnosť a mieru kontroly nad činnosťami súvisiacimi so zabezpečením informačných aktív organizácie. Tento nástroj podporuje systematické plánovanie, vykonávanie, monitorovanie a zlepšovanie činností v oblasti kybernetickej bezpečnosti, pričom zohľadňuje nielen technické, ale aj procesné a organizačné aspekty riadenia rizík. Riešenie poskytuje funkcionality na riadenie udalostí, vrátane auditu, analýzy rizík a správy výnimiek, čím zabezpečuje, že všetky bezpečnostné udalosti sú riadne zdokumentované, analyzované a riešené v súlade s definovanými postupmi a zodpovednosťami. Významnou súčasťou je aj modul kontinuity činnosti a plánovania obnovy IT po havárii, ktorý umožňuje vykonávať komplexné hodnotenia rizík, vypracúvať a testovať plány obnovy činnosti na úrovni organizácie, procesov, lokalít, aplikácií, infraštruktúry a informačných aktív.

Súčasťou nástroja je aj modul analýzy dopadov (Business Impact Analysis – BIA), ktorý umožňuje organizácii systematicky vyhodnocovať dopady mimoriadnych udalostí na jej funkčnosť a stanovovať priority obnovy. Dôležitým prvkom je riadenie bezpečnostných zraniteľností, ktoré umožňuje efektívne identifikovať, prioritizovať a manažovať hrozby a zraniteľnosti na základe hodnotenia úrovne rizika, čím výrazne prispieva k preventívnej ochrane organizácie. Nástroj obsahuje aj modul manažmentu IT rizík, ktorý poskytuje systematický prístup k správe aktív a organizačnej štruktúry, pričom zabezpečuje dokumentovanie všetkých kritických závislostí a ich vyhodnotenie v kontexte IT rizík. Manažment bezpečnostných incidentov, ako ďalší komponent riešenia, umožňuje efektívnu eskaláciu, vyšetrovanie a riešenie incidentov s cieľom minimalizovať ich dopad na organizáciu. Významnou súčasťou riešenia je manažment súladu, ktorý zabezpečuje, že organizácia plní požiadavky platných právnych a regulačných predpisov. Tento modul automatizuje pracovné postupy, testovanie súladu a poskytuje nástroje na prípravu reportov pre dohliadajúce a regulačné autority, čím znižuje administratívne zaťaženie a riziko nesúladu. Nástroj je koncipovaný tak, aby svojím komplexným záberom, vysokou mierou automatizácie a podporou štandardizovaných procesov výrazne prispel k zvyšovaniu kybernetickej odolnosti organizácie a zároveň umožnil efektívne riadiť plnenie legislatívnych a regulačných požiadaviek v oblasti informačnej a kybernetickej bezpečnosti.

UEBA

Nástroj typu UEBA (User and Entity Behavior Analytics) predstavuje pokročilý systém ochrany identít a prístupov v hybridnom prostredí, ktorý kombinuje prvky správy identít a prístupov (IAM) s analytikou správania užívateľov a entít. Tento systém je určený na zabezpečenie ľudských aj strojových identít, pričom pokrýva on-premise infraštruktúru aj cloudové prostredie organizácie. Riešenie poskytuje komplexnú ochranu prístupov na všetkých úrovniach, od bežných používateľských účtov až po vysoko citlivé a privilegované prístupy. Jeho základnou súčasťou je viacfaktorová autentifikácia (MFA), ktorá zabezpečuje, že prístup ku kritickým systémom a dátam je podmienený kombináciou viacerých faktorov overenia, čím sa výrazne znižuje riziko neoprávneného prístupu v prípade kompromitácie prihlasovacích údajov. Kľúčovým prvkom riešenia je zvýšená ochrana privilegovaných prístupov (Privileged Access Management – PAM), ktorá umožňuje detailnú kontrolu, správu a audit prístupov administrátorov a iných používateľov so zvýšenými právami. Tento mechanizmus zabezpečuje nielen ochranu pred vonkajšími hrozbami, ale aj pred vnútornými rizikami spojenými s možným zneužitím oprávnení. Systém obsahuje aj pokročilú schopnosť detekcie a reakcie na anomálie, založenú na strojovom učení a využívaní prvkov umelej inteligencie. V reálnom čase analyzuje správanie používateľov a entít v systéme, identifikuje odchýlky od normálneho správania a na základe toho generuje bezpečnostné upozornenia alebo automatizovane iniciuje obranné opatrenia. Tento prístup umožňuje včasné odhalenie a zmiernenie bezpečnostných incidentov, ktoré by pri tradičných metódach mohli zostať nepovšimnuté. Vďaka svojmu komplexnému prístupu k ochrane identít, vysokej úrovni automatizácie a adaptívnemu správaniu predstavuje riešenie UEBA zásadný nástroj pre posilnenie kybernetickej bezpečnosti organizácie, pričom zohľadňuje aktuálne trendy a požiadavky na modernú ochranu v prostredí rozšíreného využívania cloudových služieb a hybridných infraštruktúr.


    1. Stanovenie alternatív architektúry riešenia


      1. Stanovenie alternatív v biznisovej vrstve architektúry

V rámci biznisovej vrstvy architektúry sme porovnávali 3 variantné alternatívy riešenia súčasného stavu. Na základe identifikovaného rozsahu problému v projektovom zámere boli stanovené tri rôzne riešenia. Ako najefektívnejšia bola vybraná Alternatíva č. 2, taká, kt. pokrýva procesy a požiadavky všetkých stakeholderov a celú životnú situáciu rieši komplexne.

Alternatíva 1 - Ponechanie súčasného stavu

Prvou alternatívou je ponechanie existujúceho stavu ochrany informačných systémov. Zachovanie pôvodného stavu nezabezpečí povinnosť ochrany informácií a informačných aktív a je v plnom rozpore s povinnosťami vyplývajúcimi zo zákona č.69/2018 Z.z.

Alternatíva 2 – Plošná implementácia opatrení

Alternatíva 2 spočíva v simultánnom nasadení viacerých softvérových a hardvérových nástrojov na plošné zvýšenie úrovne kybernetickej bezpečnosti v krátkodobom časovom horizonte. Nakoľko je softvérové, hardvérové a infraštruktúrne prostredie z hľadiska KB bezpečné len do takej miery, do akej je zabezpečená jeho najzraniteľnejšia časť, považujeme centrálne plánovaný a komplexný prístup za najefektívnejší ako na biznis, aplikačnej aj technologickej vrstve. Táto alternatíva predstavuje komplexné a systémové riešenie voči kybernetickým útokom. Zabezpečí zavedenie systémových opatrení a zároveň vytvorí predpoklady na zefektívnenie poskytovaných. Realizáciou tohoto opatrenia sa zabezpečí systémové riešenie reakcie na kybernetické útoky a naplnia sa zákonom stanovené úlohy v oblasti kybernetickej bezpečnosti. Alternatíva uvažuje s implementáciou opatrení na základe zistení z vykonaného auditu kybernetickej bezpečnosti v súlade s legislatívnymi požiadavkami vyhlášky č. 362/2018 Z. z. ktorou sa ustanovuje obsah bezpečnostných opatrení, obsah a štruktúra bezpečnostnej dokumentácie a rozsah všeobecných bezpečnostných opatrení.

Alternatíva 3 – Postupná implementácia opatrení

Alternatíva 3 spočíva v tom, že by nedošlo k zásadným zmenám v oblasti zberu, spracovania a vyhodnocovania bezpečnostných údajov a v oblasti preventívnych opatrení, rýchlosti detekcie a riešenia incidentov. Avšak jednotlivé riešenia, nástroje a technológie by boli budované postupne a agendy v oblasti KB a jednotlivé oblasti by boli zefektívňované postupnými krokmi, viacerými projektami rozloženými v čase.

1755520264350-284.png
Obrázok 5 Znázornenie alternatív riešenia v biznis vrstve architektúry

Výber alternatív prebieha prostredníctvom MCA zostavenej na základe kapitoly Motivácia a rozsah projektu, ktorá obsahuje ciele stakeholderov, ich požiadavky a obmedzenia pre dosiahnutie uvedených cieľov.

Niektoré (nie všetky) kritériá, môžu byť označené ako KO kritériá. KO kritériá označujú biznis požiadavky na riešenie, ktoré sú z hľadiska rozsahu identifikovaného problému a motivácie nevyhnutné pre riešenie problému a všetky akceptovateľné alternatívy ich tak musia naplniť. Alternatívy, ktoré nesplnia všetky KO kritériá, môžu byť vylúčené z ďalšieho posudzovania. KO kritériá nesmú byť technologické (preferovať jednu formu technologickej implementácie voči druhej).

 KRITÉRIUMZDÔVODNENIE KRIÉRIAOBČAN/ PODNIKATEĽÚRADNÍKMŽP SRNBÚ

STANOVENÉ ALTERNATÍVY

 

Kritérium A (KO) Kvalitnejšie a rýchlejšie riadenie kybernetickej bezpečnosti,

Monitorovanie kritických informačných systémov.

Nový systém by mal výrazne skvalitniť poskytovanie služieb kybernetickej ochrany pre IS ministerstva. XXX
Kritérium B (KO) Zníženie administratívnej náročnosti a zvýšenie efektívnosti detekcie bezpečnostných incidentov.Automatizácia výkonu kybernetickej ochrany a hĺbková detekcia. XXX

Kritérium C (KO)

Integrácia všetkých používaných systémov.

Zjednotenie kybernetickej ochrany v rámci ministerstva.XXXX

Kritérium D (KO) Jednotnosť procesov a používaných

Aplikácií.

Jednotnosť procesov a postupov je základným cieľom efektívneho riadenia kybernetickej a informačnej bezpečnosti.XXXX
Kritérium E (KO) . Zber štruktúrovaných údajov o stave kybernetickej bezpečnosti IS

Kvalitné a efektívne riadenie kybernetickej bezpečnosti sa dá

zabezpečiť iba pomocou existencie

štruktúrovaných informácií na základe ktorých sa dajú prijímať

rýchle a kvalifikované rozhodnutia.

X XX

Kritérium F Bezpečné prepojenie so

systémami MŽP SR

 

Systematické zvýšenie úrovne zabezpečenia prenosu citlivých

Údajov.

XXXX
ZOZNAM KRITÉRIÍ

ALTER-NATÍVA

1

SPÔSOB

DOSIAHNUTIA

ALTER-NATÍVA 2

SPÔSOB

DOSIAHNUTIA

ALTERNATÍVA 3

SPÔSOB

DOSIAHNUTIA

Kritérium Aniealternatíva 1 je zachovanie statusu quo bez realizácie projektuánoImplementáciou alternatívy 2 sa zabezpečí kvalitnejšie a rýchlejšie riadenie kybernetickej bezpečnosti a monitorovanie kritických informačných systémov.ánoImplementáciou alternatívy 3 sa zabezpečí kvalitnejšie a rýchlejšie riadenie kybernetickej bezpečnosti a monitorovanie kritických informačných systémov.
Kritérium Bniealternatíva 1 je zachovanie statusu quo bez realizácie projektuánoImplementácia alternatívy 2 sa zabezpečí zníženie administratívnej náročnosti a zvýšenie efektívnosti detekcie bezpečnostných incidentov.ánoImplementácia alternatívy 3 sa zabezpečí zníženie administratívnej náročnosti a zvýšenie efektívnosti detekcie bezpečnostných incidentov.
Kritérium Cniealternatíva 1 je zachovanie statusu quo bez realizácie projektuánoImplementácia  alternatívy 2 zabezpečí zjednotenie kybernetickej ochrany v rámci ministerstva.nieImplementácia  alternatívy 3 nezabezpečí zjednotenie kybernetickej ochrany v rámci ministerstva.
Kritérium Dniealternatíva 1 je zachovanie statusu quo bez realizácie projektuáno

Implementácia alternatívy 2 prispeje k jednotnosti procesov a používaných

aplikácií.

nie

Implementácia alternatívy 3 neprispeje k jednotnosti procesov a používaných

aplikácií.

Kritérium Eniealternatíva 1 je zachovanie statusu quo bez realizácie projektuánoImplementácia alternatívy 2 zabezpečí zber štruktúrovaných údajov o stave kybernetickej bezpečnosti IS.ánoImplementácia alternatívy 3 zabezpečí zber štruktúrovaných údajov o stave kybernetickej bezpečnosti IS.
Kritérium Fniealternatíva 1 je zachovanie statusu quo bez realizácie projektuánoImplementácia alternatívy 2 zabezpečí bezpečné prepojenie IS na elektronický prenos informácií.nieImplementácia alternatívy 3 sa nezabezpečí prepojenie IS na elektronický prenos informácií.

Na základe vyhodnotenia MCA analýzy vychádza Alternatíva 2 ako jediná, ktorá spĺňa všetky požiadavky.



      1. Stanovenie alternatív v aplikačnej vrstve architektúry

Na aplikačnej vrstve budú projektom riešené len aplikačné moduly/funkcionality, ktoré sú nevyhnutné pre dosiahnutie cieľov vybranej alternatívy č. 2. Alternatívy na úrovni aplikačnej architektúry reflektujú alternatívy vypracované na základe „nadradenej" architektonickej biznis vrstvy, pričom vďaka uplatneniu nasledujúcich princípov aplikačná vrstva architektúry dopĺňa informácie k alternatívam stanoveným pomocou biznis architektúry.



      1. Stanovenie alternatív v technologickej vrstve architektúry

Alternatívy na úrovni technologickej architektúry reflektujú alternatívy vypracované na základe „nadradenej“ architektonickej aplikačnej vrstvy. Vzhľadom na to, že ide o implementáciu nástrojov na zvýšenie kybernetickej a informačnej bezpečnosti, je nutné tieto nástroje inštalovať, resp. implementovať v existujúcom technologickom prostredí a zariadeniach. Z tohto dôvodu je ekonomicky nevýhodné uvažovať s ďalšími alternatívami na technologickej vrstve architektúry.


    1. Náhľad architektúry a popis budúceho cieľového produktu

Projektom nevytvárame produkt ministerstva.


    1. Biznis vrstva


      1. Návrh riešenia v biznis vrstve architektúry

Súčasný stav kybernetickej a informačnej bezpečnosti Ministerstva životného prostredia Slovenskej republiky (ďalej len „MŽP SR“) odráža čiastočné splnenie legislatívnych požiadaviek vyplývajúcich zo zákona č. 69/2018 Z. z. o kybernetickej bezpečnosti a vykonávacej vyhlášky č. 362/2018 Z. z., ktorá ustanovuje obsah a štruktúru bezpečnostnej dokumentácie a rozsah všeobecných bezpečnostných opatrení. MŽP SR má zavedenú základnú bezpečnostnú dokumentáciu vrátane bezpečnostnej politiky, stratégie kybernetickej bezpečnosti a kategorizácie informačných systémov, ktoré boli v rámci interných procesov aktualizované v súlade s príslušnými legislatívnymi rámcami. V oblasti prevádzky a správy informačných systémov disponuje MŽP SR čiastočne implementovanými opatreniami na ochranu siete a koncových zariadení. Ministerstvo realizuje monitoring niektorých kritických systémov a služieb, využíva štandardné antivírusové riešenia, základné mechanizmy na správu identít a prístupov (IAM) a má implementované bežné bezpečnostné mechanizmy v oblasti perimetra siete. Napriek týmto opatreniam však v súčasnosti chýba centralizované bezpečnostné riešenie na zber a koreláciu bezpečnostných udalostí naprieč celým IT prostredím. Z výsledkov auditu kybernetickej bezpečnosti vyplynulo, že MŽP SR zatiaľ neprevádzkuje systém pre komplexné zaznamenávanie a spracovanie logovacích a sieťových údajov (SIEM), absentujú automatizované nástroje na detekciu a správu zraniteľností (Vulnerability Management), ako aj pokročilé riešenia na detekciu a reakciu na bezpečnostné hrozby na úrovni koncových bodov (XDR) a sieťovej vrstvy (NDR).

Ďalším identifikovaným nedostatkom je absencia technologickej a procesnej podpory pre bezpečnostné dohľadové činnosti, vrátane nedostatočne zavedených procesov pre správu kybernetických incidentov a ich eskaláciu. Incident management procesy sú zatiaľ riešené prevažne manuálne a s obmedzenou kapacitou pre detailnú forenznú analýzu. Chýba tiež centralizovaná správa aktualizácií a záplat pre jednotlivé IT aktíva, čo zvyšuje riziko zneužitia známych zraniteľností. Z pohľadu personálnych kapacít je odbor kybernetickej bezpečnosti limitovaný v oblasti dostupných zdrojov pre kontinuálne pokrytie monitoringu a incident managementu. Rovnako bol v rámci auditu identifikovaný nedostatok v oblasti pravidelného testovania pripravenosti zamestnancov a preverovania bezpečnostného povedomia (napr. simulované phishingové testy). Súčasný stav tak predstavuje len základnú úroveň bezpečnostnej ochrany, pričom v kontexte narastajúcich kybernetických hrozieb a legislatívnych požiadaviek je potrebné realizovať technologické, organizačné a procesné zlepšenia, ktoré zabezpečia vyššiu odolnosť infraštruktúry MŽP SR voči kybernetickým incidentom. Identifikované nedostatky a riziká tvoria základ pre plánované aktivity v rámci projektu na zvýšenie úrovne kybernetickej a informačnej bezpečnosti MŽP SR. MŽP SR je zároveň subjektom zaradeným v registri prevádzkovateľov základných služieb podľa zákona o kybernetickej bezpečnosti          č. 69/2018 Z. z. v sektore Verejná správa (https://www.nbu.gov.sk/7276-sk/zoznam-zakladnych-sluzieb/). Základná prevádzkovaná služba: webové sídlo a IS Ministerstva životného prostredia SR. MŽP SR je správca a prevádzkovateľ sietí a informačných systémov verejnej správy v pôsobnosti povinnej osoby podľa zákona č. 95/2019 Z. z. o informačných technológiách vo verejnej správe a o zmene a doplnení niektorých zákonov. V súlade s § 29 zákona č. 69/2018 Z. z. o kybernetickej bezpečnosti a o zmene a doplnení niektorých zákonov (ďalej len „ZoKB“) prebiehal na MŽP SR v období od 6.12.2023 do 5.2.2024 audit kybernetickej bezpečnosti. Dňa 5.2.2024bola MŽP SR odovzdaná finálna verzia záverečnej správy o výsledkoch auditu. V súlade s §29 ods. 5 MŽP SR ako prevádzkovateľ základnej služby v zákonom stanovenej lehote zaslala záverečnú správu o výsledkoch auditu NBÚ spolu s opatreniami na nápravu a s lehotami na ich odstránenie. Tento projekt rieši vybrané návrhy a opatrenia na nápravu nesúladov, ktoré majú pre MŽP SR najvyššiu prioritu a zabezpečia zvýšenie úrovne kybernetickej a informačnej bezpečnosti. V rámci poskytovaných služieb poskytuje služby prostredníctvom rôznych prístupových kanálov: elektronicky, listinne, osobne ako aj telefonicky. Pre poskytované služby MŽP SR poskytuje a realizuje viaceré biznis funkcie, kde v rámci tohto projektu je primárne relevantná biznis funkcia Bezpečnosť.

MŽP SR ako prevádzkovateľ základnej služby zapísanej v registri prevádzkovateľov základných služieb má povinnosti, ktoré vyplývajú zo zákona č. 69/2018 Z. z. o kybernetickej bezpečnosti a o zmene a doplnení niektorých zákonov (ďalej len „ZoKB“). Medzi základné povinnosti je prijatie a dodržiavanie všeobecných bezpečnostných opatrení pre nasledovné oblasti:

  • organizácie kybernetickej bezpečnosti a informačnej bezpečnosti,
  • riadenia rizík kybernetickej bezpečnosti a informačnej bezpečnosti,
  • personálnej bezpečnosti,
  • riadenia prístupov,
  • riadenia kybernetickej bezpečnosti a informačnej bezpečnosti vo vzťahoch s tretími stranami,
  • bezpečnosti pri prevádzke informačných systémov a sietí,
  • hodnotenia zraniteľností a bezpečnostných aktualizácií,
  • ochrany proti škodlivému kódu,
  • sieťovej a komunikačnej bezpečnosti,
  • akvizície, vývoja a údržby informačných sietí a informačných systémov,
  • zaznamenávania udalostí a monitorovania,
  • fyzickej bezpečnosti a bezpečnosti prostredia,
  • riešenia kybernetických bezpečnostných incidentov,
  • kryptografických opatrení,
  • kontinuity prevádzky,
  • auditu, riadenia súladu a kontrolných činností.

Tieto bezpečnostné opatrenia sa prijímajú a realizujú na základe schválenej bezpečnostnej dokumentácie, ktorá musí byť aktuálna a musí zodpovedať reálnemu stavu. MŽP SR je povinná preveriť účinnosť prijatých bezpečnostných opatrení a plnenie požiadaviek stanovených zákonom vykonaním auditu kybernetickej bezpečnosti v stanovenom rozsahu.

V súlade s § 29 zákona č. 69/2018 Z. z. o kybernetickej bezpečnosti a o zmene a doplnení niektorých zákonov (ďalej len „ZoKB“) prebiehal na MŽP SR audit kybernetickej bezpečnosti. V súlade s § 29 ods. 5 MŽP SR ako prevádzkovateľ základnej služby v zákonom stanovenej lehote zaslala záverečnú správu o výsledkoch auditu NBÚ spolu s opatreniami na nápravu a s lehotami na ich odstránenie. Konkrétne sa jedná o vybrané opatrenia, ktoré budú realizované týmto projektom:

  • Bezpečnostný dohľad a riadenie incidentov, zahŕňajúce analytické práce a rozšírenie monitoringu prostredníctvom systému SIEM a SOAR.
  • Implementácia nástroja pre zavedenie zálohovania na obnovu siete a informačného systému vrátane pravidelného testovania obnovy záloh
  • Implementácia nástroja na inventarizáciu IT aktív (nástrojom sa taktiež realizuje manažment konfigurácií počítačových sietí a IT aktív, zoznam ich vlastníkov/správcov, vzájomných väzieb, súvisiacej dokumentácie a zoznam a opis prostredí, v ktorom sú aktíva umiestnené a prevádzkované
  • Implementácia nástroja na manažment zraniteľností kybernetickej bezpečnosti a riadenie záplat.
  • Hodnotenie zraniteľností a bezpečnostné aktualizácie, zamerané na zavedenie nástroja na detekovanie zraniteľností programových a technických prostriedkov.
  • Implementácia nástrojov pre zavedenia manažmentu mobilných zariadení
  • Implementácia 2FA (dvojfaktorovej autentifikácie)
  • Riešenie kybernetických bezpečnostných incidentov rozšírením antivírusovej a XDR ochrany, detailná analýza koncových zariadení s cieľom zvýšenia ochrany pred kybernetickými útokmi z externého prostredia
  • Zvyšovanie kompetencií zamestnancov cez rozvoj bezpečnostného povedomia a pravidelné testovanie
  • Implementácia dohľadu SOC as a service
  • V nadväznosti na projekt bude aktualizovaná bezpečnostná dokumentácie.

V rámci kategorizácií aktív z pohľadu dôvernosti bol vyhodnotený dopad prípadného kybernetického incidentu (najhoršieho možného scenára a dopadov na MŽP SR podľa § 24 ods. 2, písm. a) až e) ZoKB v závislosti od kategórie bezpečnostného incidentu nasledovne:

  • 24 ods. 2 písm. a) zákona - Kategória III.
  • 24 ods. 2 písm. b) a c) zákona - Kategória III.
  • 24 ods. 2 písm. d) zákona - Kategória III.
  • 24 ods. 2 písm. e) zákona - Kategória III.

file:///C:/Users/SONA~1.SAT/AppData/Local/Temp/msohtmlclip1/01/clip_image007.png1755520396040-487.png

Obrázok 1:  Model biznis architektúry (vychádza zo strategickej architektúry VS) – AS IS

Biznis vrstva – budúci stav:

MŽP SR identifikovala najvyššiu mieru rizika a najvyššie dopady kybernetických incidentov v sieťovej a komunikačnej bezpečnosti a v rámci zaznamenávania udalostí a monitorovania. Tieto oblasti mali aj najvyššiu mieru nesúladu s legislatívnymi požiadavkami z vykonaného auditu kybernetickej bezpečnosti.

file:///C:/Users/SONA~1.SAT/AppData/Local/Temp/msohtmlclip1/01/clip_image008.png1755520408054-789.png

Obrázok 2: Model biznis architektúry (vychádza zo strategickej architektúry VS) – TO BE



      1. Organizačné zmeny a Procesy dotknuté navrhovaným riešením

Jedná sa o projekt kybernetickej bezpečnosti, projektom nedôjde k zmene procesov.



      1. Jazyková podpora lokalizácia

Požiadavky na jazykovú lokalizáciu riešenia a používateľské prostredie služieb bude implementované v slovenskom jazyku.


    1. Aplikačná vrstva
      1. Návrh riešenia v aplikačnej vrstve architektúry

Aplikačná vrstva MŽP SR pozostáva z viacerých informačných systémov podporujúcich výkon funkcií a činností definovaných na úrovni biznis architektúry. Je rozdelené primárne do nasledujúcich oblastí.

Moduly front-endu: predstavujú špecifické, najmä rezortné komponenty pre interakciu s používateľmi, čiže komponenty, ktoré nie sú spoločné a zdieľané viacerými inštitúciami (napr. rezortné portály).

Externé systémy: externé systémy integrované so systémami MŽP SR

Spoločné moduly front-endu: združujú spoločné komponenty, ktoré riešia interakciu s používateľmi (občanmi, podnikateľmi a zamestnancami verejnej správy)

Integrácia a orchestrácia: rieši integráciu a vzájomnú interoperabilitu informačných systémov verejnej správy SR na úrovni aplikačnej a dátovej integrácie a zabezpečuje služby orchestrácie najmä pre životné situácie.

Agendové informačné systémy: podporujú výkon konkrétnej agendy a realizujú kľúčové aplikačné služby.

Moduly back-endu: predstavujú špecifické, najmä rezortné komponenty pre podporu špecifických back office činností, čiže komponenty, ktoré nie sú spoločné a zdieľané viacerými organizáciami. Tu patria aj nástroje pre kybernetickú a informačnú bezpečnosť.

file:///C:/Users/SONA~1.SAT/AppData/Local/Temp/msohtmlclip1/01/clip_image009.png1755520422751-797.png

Obrázok 3: Aplikačná architektúra budúceho stavu



      1. Rozsah informačných systémov – budúci stav (TO BE)

Nie je relevantné pre projekt. Cieľom projektu sa realizuje zvýšenie kybernetickej a informačnej bezpečnosti v rámci celej organizácie. Nedochádza k rozširovaniu koncových alebo aplikačných služieb, funkcionalít v rámci agendových systémov, ani k zmene evidovaných a poskytovaných údajov.

V rámci projektu budú implementované nové nástroje pre zvýšenie úrovne kybernetickej a informačnej bezpečnosti.



      1. Využívanie nadrezortných a spoločných ISVS – AS IS

Nie je relevantné pre projekt. Cieľom projektu sa realizuje zvýšenie kybernetickej a informačnej bezpečnosti v rámci celej organizácie. Nedochádza k rozširovaniu koncových alebo aplikačných služieb, funkcionalít v rámci agendových systémov, ani k zmene evidovaných a poskytovaných údajov.



      1. Prehľad plánovaných integrácií na nadrezortné ISVS – spoločné moduly podľa zákona č. 305/2013 Z.z. o  e-Governmente – budúci stav (TO BE)

Nie je relevantné pre projekt. Cieľom projektu sa realizuje zvýšenie kybernetickej a informačnej bezpečnosti v rámci celej organizácie. Nedochádza k rozširovaniu koncových alebo aplikačných služieb, funkcionalít v rámci agendových systémov, ani k zmene evidovaných a poskytovaných údajov.



      1. Prehľad plánovaných integrácií na iné ISVS  – budúci stav (TO BE)

Nie je relevantné pre projekt. Cieľom projektu sa realizuje zvýšenie kybernetickej a informačnej bezpečnosti v rámci celej organizácie. Nedochádza k rozširovaniu koncových alebo aplikačných služieb, funkcionalít v rámci agendových systémov, ani k zmene evidovaných a poskytovaných údajov.



      1. Aplikačné služby pre Koncové služby – budúci stav (TO BE)

Nie je relevantné pre projekt. Cieľom projektu sa realizuje zvýšenie kybernetickej a informačnej bezpečnosti v rámci celej organizácie. Nedochádza k rozširovaniu koncových alebo aplikačných služieb, funkcionalít v rámci agendových systémov, ani k zmene evidovaných a poskytovaných údajov.



      1. Aplikačné služby na integráciu – budúci stav (TO BE)

Nie je relevantné pre projekt. Cieľom projektu sa realizuje zvýšenie kybernetickej a informačnej bezpečnosti v rámci celej organizácie. Nedochádza k rozširovaniu koncových alebo aplikačných služieb, funkcionalít v rámci agendových systémov, ani k zmene evidovaných a poskytovaných údajov.


    1. Dátová architektúra

Nie je relevantné pre projekt. Cieľom projektu sa realizuje zvýšenie kybernetickej a informačnej bezpečnosti v rámci celej organizácie. Nedochádza k rozširovaniu koncových alebo aplikačných služieb, funkcionalít v rámci agendových systémov, ani k zmene evidovaných a poskytovaných údajov.



      1. Objekty evidencie

Cieľom projektu sa realizuje zvýšenie kybernetickej a informačnej bezpečnosti v rámci celej organizácie. Nedochádza k rozširovaniu koncových alebo aplikačných služieb, funkcionalít v rámci agendových systémov, ani k zmene evidovaných a poskytovaných údajov.



      1. Referenčné údaje

Projektom nie sú plánované žiadne nové referenčné údaje ani údaje, ktoré je možné vyhlásiť za referenčné. Cieľom projektu sa realizuje zvýšenie kybernetickej a informačnej bezpečnosti v rámci celej organizácie. Nedochádza k rozširovaniu koncových alebo aplikačných služieb, funkcionalít v rámci agendových systémov, ani k zmene evidovaných a poskytovaných údajov.



      1. Poskytovanie údajov z ISVS do IS CPDI – budúci stav (TO BE)

Projektom nie je plánované poskytovanie údajov do IS CSRÚ. Cieľom projektu sa realizuje zvýšenie kybernetickej a informačnej bezpečnosti v rámci celej organizácie. Nedochádza k rozširovaniu koncových alebo aplikačných služieb, funkcionalít v rámci agendových systémov, ani k zmene evidovaných a poskytovaných údajov.



      1. Konzumovanie údajov z IS CPDI – budúci stav (TO BE)

Nie je relevantné pre projekt. Cieľom projektu sa realizuje zvýšenie kybernetickej a informačnej bezpečnosti v rámci celej organizácie. Nedochádza k rozširovaniu koncových alebo aplikačných služieb, funkcionalít v rámci agendových systémov, ani k zmene evidovaných a poskytovaných údajov.



      1. Identifikácia údajov a subjektov pre konzumovanie alebo poskytovanie údajov do/z CPDI (CSRÚ)

Projektom nie je plánované konzumovanie/poskytovanie údajov do IS CSRÚ. Cieľom projektu sa realizuje zvýšenie kybernetickej a informačnej bezpečnosti v rámci celej organizácie. Nedochádza k rozširovaniu koncových alebo aplikačných služieb, funkcionalít v rámci agendových systémov, ani k zmene evidovaných a poskytovaných údajov.



      1. Kvalita a čistenie údajov

Cieľom projektu nie je systematický manažment údajov z hľadiska citlivosti kvality údajov a čistenia údajov. Cieľom projektu sa realizuje zvýšenie kybernetickej a informačnej bezpečnosti v rámci celej organizácie. Nedochádza k rozširovaniu koncových alebo aplikačných služieb, funkcionalít v rámci agendových systémov, ani k zmene evidovaných a poskytovaných údajov.



      1. Otvorené údaje

Nie je relevantné pre projekt, nebudú poskytované žiadne nové Otvorené údaje. Cieľom projektu sa realizuje zvýšenie kybernetickej a informačnej bezpečnosti v rámci celej organizácie. Nedochádza k rozširovaniu koncových alebo aplikačných služieb, funkcionalít v rámci agendových systémov, ani k zmene evidovaných a poskytovaných údajov.



      1. Analytické údaje

Nie je relevantné pre projekt, nebudú poskytované žiadne nové Analytické údaje. Cieľom projektu sa realizuje zvýšenie kybernetickej a informačnej bezpečnosti v rámci celej organizácie. Nedochádza k rozširovaniu koncových alebo aplikačných služieb, funkcionalít v rámci agendových systémov, ani k zmene evidovaných a poskytovaných údajov.



      1. Moje údaje

Nie je relevantné pre projekt, nebudú poskytované žiadne nové Moje údaje. Cieľom projektu sa realizuje zvýšenie kybernetickej a informačnej bezpečnosti v rámci celej organizácie. Nedochádza k rozširovaniu koncových alebo aplikačných služieb, funkcionalít v rámci agendových systémov, ani k zmene evidovaných a poskytovaných údajov.



      1. Prehľad jednotlivých kategórií údajov

Projekt nie je zameraný na systematický manažment údajov, nemení štruktúru ani obsah údajov. Cieľom projektu sa realizuje zvýšenie kybernetickej a informačnej bezpečnosti v rámci celej organizácie. Nedochádza k rozširovaniu koncových alebo aplikačných služieb, funkcionalít v rámci agendových systémov, ani k zmene evidovaných a poskytovaných údajov.


    1. Technologická architektúra


      1. Návrh riešenia technologickej architektúry

Technologická architektúra sa oproti súčasnému stavu nemení a bude prevádzkovaná v rovnakom technologickom prostredí. Technologická vrstva budúceho stavu vychádza zo súčasného stavu a bude podporená novými nasadenými nástrojmi prevádzkovanými na viacerých technológiách.

file:///C:/Users/SONA~1.SAT/AppData/Local/Temp/msohtmlclip1/01/clip_image010.png1755520440953-490.png

Obrázok 4: Návrh riešenia technologickej architektúry MŽP SR



      1. Požiadavky na výkonnostné parametre, kapacitné požiadavky – budúci stav (TO BE)

V rámci navrhovaného riešenia sa predpokladá zachovanie súčasných výkonnostných požiadaviek a kapacitných požiadaviek.



      1. Využívanie služieb z katalógu služieb vládneho cloudu

Projekt nebude využívať služby z katalógu vládneho cloudu. Cieľom projektu sa realizuje zvýšenie kybernetickej a informačnej bezpečnosti v rámci celej organizácie. Nedochádza k rozširovaniu koncových alebo aplikačných služieb, funkcionalít v rámci agendových systémov, ani k zmene evidovaných a poskytovaných údajov. Implementované nástroje budú prevádzkované v infraštruktúre MŽP SR bez potreby jej rozšírenia.


    1. Bezpečnostná architektúra


      1. Návrh riešenia bezpečnosti

Vzhľadom na verejný charakter projektovej dokumentácie nie je možné poskytnúť detailnú špecifikáciu súčasného technologického stavu a mieru zraniteľnosti z pohľadu kybernetickej a informačnej bezpečnosti. Navrhované opatrenia v budúcom stave majú za cieľ zabezpečiť súlad aplikačnej a technologickej infraštruktúry s požiadavkami zákona o kybernetickej bezpečnosti, súvisiacich legislatívnych noriem a výsledkov samohodnotenia v zmysle zákona o kybernetickej bezpečnosti.

Za účelom zvýšenia úrovne zavedených postupov a opatrení týkajúcich sa kybernetickej a informačnej bezpečnosti je potrebné konsolidovať existujúcu bezpečnostnú architektúru a dobudovať ekosystému riadenia informačnej bezpečnosti implementáciou nových a inováciou existujúcich bezpečnostných nástrojov a procesov, a to najmä v nasledovných oblastiach a v súlade s nálezmi sebahodnotenia. Riešenie zabezpečenia prevádzkovaných ISVS v správe MŽP SR je rozdelené do viacerých častí, pričom každá časť komplexne pokrýva danú oblasť. Jedná sa o nasledovné hlavné oblasti:

Popis jednotlivých blokov implementovanej bezpečnostnej architektúry, realizovaných oprávnených aktivít a požiadaviek na jednotlivé technológie:

Projekt teda poskytne komplexnú ochranu na viacerých úrovniach a výrazne zvýši schopnosti verejného obstarávateľa odolávať moderným kybernetickým hrozbám, chrániť citlivé údaje a efektívne riadiť prístupy a oprávnenia v rámci celej organizácie. Služby a funkcie uvedené v tejto kapitole poskytujú z dôvodu, že sa jedná o projekt kybernetickej bezpečnosti len základné informácie a základný architektonický rámec riešenia, ktoré by malo byť implementované projektom.

Náhľad technologickej to be vrstvy architektúry:

file:///C:/Users/SONA~1.SAT/AppData/Local/Temp/msohtmlclip1/01/clip_image006.png1755520452851-517.png

Obrázok 5: Návrh riešenia bezpečnostnej a technologickej architektúry MŽP SR – TO-BE

Budúce riešenie zabezpečenia informačnej a kybernetickej bezpečnosti sa bude skladať najmä z nasledovných funkcií a realizovaných činností:

XDR

Navrhované riešenie v oblasti pokročilej detekcie a reakcie na incidenty (XDR) predstavuje moderný bezpečnostný systém na ochranu koncových zariadení a dátových tokov v prostredí Ministerstva životného prostredia SR. Riešenie je navrhnuté tak, aby dokázalo pokryť potreby kontinuálneho monitorovania a pokročilej analýzy bezpečnostných udalostí na úrovni jednotlivých koncových bodov, serverov a ďalších komponentov infraštruktúry. XDR platforma zabezpečí detekciu sofistikovaných kybernetických hrozieb, vrátane neznámych alebo tzv. zero-day útokov, s využitím pokročilých heuristických a behaviorálnych analýz. Systém je schopný korelovať dáta z viacerých zdrojov a tým poskytovať vyššiu úroveň viditeľnosti a kontextu k jednotlivým incidentom. Súčasťou riešenia je tiež automatizované reagovanie na incidenty (tzv. response funkcie), ktoré umožňuje systémom izolovať kompromitované zariadenia, blokovať podozrivé procesy alebo sieťové spojenia a zároveň informovať bezpečnostný tím o realizovaných opatreniach. Riešenie zahŕňa aj správu a optimalizáciu politiky endpoint zabezpečenia, pravidelné aktualizácie detekčných mechanizmov a poskytovanie analytických reportov. Cieľom nasadenia XDR je nielen zlepšiť detekciu a odozvu na incidenty, ale aj konsolidovať ochranu rôznych vrstiev infraštruktúry do jednotného riešenia, čím sa zjednoduší správa a zvýši efektivita bezpečnostného dohľadu.

Hlavné vlastnosti XDR riešenia:

  • Na všetky koncové zariadenia budú nasadené XDR senzory s minimálnym dopadom na výkon systémov. Agenty zabezpečia zber údajov o aktivitách v reálnom čase (procesy, spustené služby, pripojenia, prenosy dát, zmeny v registroch a pod.).
  • Riešenie disponuje pokročilými detekčnými mechanizmami schopnými analyzovať správanie užívateľov a systémov, pričom vyhodnocuje odchýlky od bežných vzorcov správania a identifikuje tak pokusy o laterálny pohyb, exfiltráciu dát alebo iné aktivity typické pre pokročilé hrozby (APT).
  • Automatizované preskúmanie podozrivých súborov alebo procesov v izolovanom prostredí bez rizika narušenia produkčných systémov.
  • Okrem detekcie poskytuje XDR riešenie aj funkcie automatizovanej odozvy – blokovanie škodlivých procesov, odpojenie kompromitovaných zariadení od siete, izolácia systémov a obnova zariadenia do bezpečného stavu.
  • Systém uchováva všetky relevantné údaje o aktivitách na koncových bodoch, čo umožní hlbokú forenznú analýzu incidentov vrátane časovej osi udalostí.

Technické parametre riešenia:

  • Podpora priepustnosti 500 Mbps na koncových senzoroch.
  • Zber a spracovanie minimálne 500 enriched flow záznamov za sekundu.
  • Plná funkcionalita vrátane detekčných pravidiel pre malware, ransomware, phishing, exploity a iné formy útokov.
  • Centrálna správa agentov a udalostí prostredníctvom bezpečnostnej konzoly s webovým rozhraním.

RKB

Nástroj riadenia kybernetickej bezpečnosti (RKB) predstavuje komplexné softvérové riešenie, ktoré integruje kľúčové procesy riadenia bezpečnosti do jedného systému s cieľom zvýšiť efektivitu, konzistentnosť a mieru kontroly nad činnosťami súvisiacimi so zabezpečením informačných aktív organizácie. Tento nástroj podporuje systematické plánovanie, vykonávanie, monitorovanie a zlepšovanie činností v oblasti kybernetickej bezpečnosti, pričom zohľadňuje nielen technické, ale aj procesné a organizačné aspekty riadenia rizík. Riešenie poskytuje funkcionality na riadenie udalostí, vrátane auditu, analýzy rizík a správy výnimiek, čím zabezpečuje, že všetky bezpečnostné udalosti sú riadne zdokumentované, analyzované a riešené v súlade s definovanými postupmi a zodpovednosťami. Významnou súčasťou je aj modul kontinuity činnosti a plánovania obnovy IT po havárii, ktorý umožňuje vykonávať komplexné hodnotenia rizík, vypracúvať a testovať plány obnovy činnosti na úrovni organizácie, procesov, lokalít, aplikácií, infraštruktúry a informačných aktív.

Súčasťou nástroja je aj modul analýzy dopadov (Business Impact Analysis – BIA), ktorý umožňuje organizácii systematicky vyhodnocovať dopady mimoriadnych udalostí na jej funkčnosť a stanovovať priority obnovy. Dôležitým prvkom je riadenie bezpečnostných zraniteľností, ktoré umožňuje efektívne identifikovať, prioritizovať a manažovať hrozby a zraniteľnosti na základe hodnotenia úrovne rizika, čím výrazne prispieva k preventívnej ochrane organizácie. Nástroj obsahuje aj modul manažmentu IT rizík, ktorý poskytuje systematický prístup k správe aktív a organizačnej štruktúry, pričom zabezpečuje dokumentovanie všetkých kritických závislostí a ich vyhodnotenie v kontexte IT rizík. Manažment bezpečnostných incidentov, ako ďalší komponent riešenia, umožňuje efektívnu eskaláciu, vyšetrovanie a riešenie incidentov s cieľom minimalizovať ich dopad na organizáciu. Významnou súčasťou riešenia je manažment súladu, ktorý zabezpečuje, že organizácia plní požiadavky platných právnych a regulačných predpisov. Tento modul automatizuje pracovné postupy, testovanie súladu a poskytuje nástroje na prípravu reportov pre dohliadajúce a regulačné autority, čím znižuje administratívne zaťaženie a riziko nesúladu. Nástroj je koncipovaný tak, aby svojím komplexným záberom, vysokou mierou automatizácie a podporou štandardizovaných procesov výrazne prispel k zvyšovaniu kybernetickej odolnosti organizácie a zároveň umožnil efektívne riadiť plnenie legislatívnych a regulačných požiadaviek v oblasti informačnej a kybernetickej bezpečnosti.

Nástroj, ktorým je možné riadiť a monitorovať procesy a činnosti nevyhnutné pre efektívne riadenie kybernetickej bezpečnosti obsahuje nasledovné moduly:                                                                                                                                                                                                  -

  • Riadenie udalostí
  • Modul umožňuje riadiť audit, analýzu rizík stanovením zodpovedností, riadiaceho procesu, reportovania výnimiek,
  • Kontinuita a plánovanie obnovy IT po havárii,
  • Modul umožňuje vykonať hodnotenie rizík a dokumentovať a testovať plány obnovy činnosti a plány kontinuity činnosti, ktoré sú zamerané na organizáciu, vrátane procesov, lokalít, IT aplikácií, infraštruktúry a informačných aktív,
  • Analýza dopadov (BIA),
  • Modul umožňuje vyhodnotiť dopad mimoriadnej udalosti na organizáciu,
  • Riadenie bezpečnostných zraniteľností,
  • Modul podporuje systematické identifikovanie a priorizovanie hrozieb a zraniteľností na základe úrovne rizika pre organizáciu a riadiť ich odstraňovanie,
  • Manažment IT rizík,
  • Modul umožňuje systematicky riadiť organizačnú štruktúru a aktíva IT a zabezpečiť aby všetky kritické závislosti boli zdokumentované, pochopené v správnom kontexte IT rizík,
  • Manažment bezpečnostných incidentov,
  • Modul umožňuje efektívnu eskaláciu, vyšetrovanie a riešenie identifikovaných incidentov,
  • Manažment súladu,
  • Modul konsoliduje súlad organizácie s požadovanými regulačnými štandardmi,
  • Automatizuje pracovné postupy dodržiavania predpisov a kontroluje testovanie s cieľom znížiť časové zaťaženie zdrojov a minimalizuje riziko nedodržiavanie predpisov,
  • Umožňuje vytváranie reportov deklarujúcich súlad pre autority dohľadu a regulácie.              

UEBA

Nástroj typu UEBA (User and Entity Behavior Analytics) predstavuje pokročilý systém ochrany identít a prístupov v hybridnom prostredí, ktorý kombinuje prvky správy identít a prístupov (IAM) s analytikou správania užívateľov a entít. Tento systém je určený na zabezpečenie ľudských aj strojových identít, pričom pokrýva on-premise infraštruktúru aj cloudové prostredie organizácie. Riešenie poskytuje komplexnú ochranu prístupov na všetkých úrovniach, od bežných používateľských účtov až po vysoko citlivé a privilegované prístupy. Jeho základnou súčasťou je viacfaktorová autentifikácia (MFA), ktorá zabezpečuje, že prístup ku kritickým systémom a dátam je podmienený kombináciou viacerých faktorov overenia, čím sa výrazne znižuje riziko neoprávneného prístupu v prípade kompromitácie prihlasovacích údajov. Kľúčovým prvkom riešenia je zvýšená ochrana privilegovaných prístupov (Privileged Access Management – PAM), ktorá umožňuje detailnú kontrolu, správu a audit prístupov administrátorov a iných používateľov so zvýšenými právami. Tento mechanizmus zabezpečuje nielen ochranu pred vonkajšími hrozbami, ale aj pred vnútornými rizikami spojenými s možným zneužitím oprávnení. Systém obsahuje aj pokročilú schopnosť detekcie a reakcie na anomálie, založenú na strojovom učení a využívaní prvkov umelej inteligencie. V reálnom čase analyzuje správanie používateľov a entít v systéme, identifikuje odchýlky od normálneho správania a na základe toho generuje bezpečnostné upozornenia alebo automatizovane iniciuje obranné opatrenia. Tento prístup umožňuje včasné odhalenie a zmiernenie bezpečnostných incidentov, ktoré by pri tradičných metódach mohli zostať nepovšimnuté. Vďaka svojmu komplexnému prístupu k ochrane identít, vysokej úrovni automatizácie a adaptívnemu správaniu predstavuje riešenie UEBA zásadný nástroj pre posilnenie kybernetickej bezpečnosti organizácie, pričom zohľadňuje aktuálne trendy a požiadavky na modernú ochranu v prostredí rozšíreného využívania cloudových služieb a hybridných infraštruktúr.

Funkcionality riešenia UEBA:

  • Ochrana pre ľudské ale aj strojové identity
  • Ochrana pristupov
  • Zvýšená ochrana privilegovaných prístupov
  • Viacfaktorová autentifikácia
  • Detekcia a reakcia na hrozby s využitím strojového učenia a prvkov AI

SIEM

V rámci riešenia bezpečnostného monitoringu je navrhnutá implementácia systému SIEM (Security Information and Event Management), ktorý predstavuje základný kameň centralizovaného zberu a vyhodnocovania bezpečnostných udalostí. Tento systém bude zbierať logy a udalosti z rôznych zdrojov IT infraštruktúry MŽP SR vrátane serverov, sieťových zariadení, koncových staníc, autentifikačných služieb, bezpečnostných systémov a aplikácií. Hlavným prínosom SIEM riešenia je agregácia a korelácia dát s cieľom odhalenia neštandardných vzorcov správania, anomálií a indikátorov kompromitácie. Systém umožňuje normalizáciu a spracovanie dát v reálnom čase, pričom poskytuje bezpečnostným analytikom prístup k prehľadným dashboardom, reportovacím mechanizmom a nástrojom na forenznú analýzu incidentov. Výsledkom je schopnosť včasnej detekcie bezpečnostných incidentov a podpora ich efektívneho riešenia. Súčasťou nasadenia SIEM je tiež definovanie sady detekčných pravidiel, ktoré budú vychádzať zo známych hrozieb, najnovších hrozbových feedov a špecifických bezpečnostných potrieb MŽP SR. SIEM riešenie bude plne integrovateľné s ostatnými bezpečnostnými komponentmi vrátane XDR a systémov pre správu zraniteľností, čím sa zabezpečí centralizovaná kybernetická ochrana a efektívna podpora rozhodovania v bezpečnostnom tíme.

Hlavné vlastnosti SIEM riešenia:

  • SIEM systém bude zbierať udalosti z rôznych zdrojov vrátane serverov, sieťových zariadení, bezpečnostných systémov (firewally, NDR, XDR), databáz, aplikácií, MS Active Directory a ďalších infraštruktúrnych komponentov.
  • Všetky získané dáta budú automaticky konvertované do jednotného formátu na účely efektívnej korelácie a analýzy.
  • Implementácia pokročilého korelačného engine-u umožní identifikáciu komplexných bezpečnostných incidentov na základe kombinácie viacerých zdrojov dát (napr. pokusy o brute-force útoky v kombinácii s anomálnym pohybom dát v sieti).
  • SIEM poskytne živý prehľad o aktuálnych udalostiach, ich vizualizáciu a okamžité notifikácie pri identifikácii podozrivých aktivít.
  • Administrátori budú môcť využívať množstvo predpripravených detekčných pravidiel, ako aj vytvárať vlastné korelačné pravidlá šité na mieru bezpečnostným politikám MŽP SR.

Podporné moduly SIEM riešenia:

  • Intuitívne a konfigurovateľné dashboardy pre bezpečnostných analytikov a manažérov s možnosťou exportu pravidelných reportov v požadovaných formátoch.
  • Funkcie na spätné vyhľadávanie a detailnú analýzu historických udalostí v prostredí.
  • Napojenie na automatizačné nástroje (SOAR) pre efektívnejšiu odozvu na incidenty vrátane playbookov.

Technické parametre riešenia:

  • Podpora spracovania vysokého počtu EPS (Events per second).
  • Rozšíriteľnosť úložiska prostredníctvom modulárnej architektúry (Data Node).
  • Podpora úložiska v redundantnej konfigurácii (RAID) pre zabezpečenie dostupnosti dát.
  • Administratívna a analytická konzola dostupná cez zabezpečené webové rozhranie.

Projektom sa zvyšuje úroveň kybernetickej a informačnej bezpečnosti nasadením resp. rozšírením nástrojov pre pokrytie kompletnej organizácie MŽP SR. V nadväznosti na projekt bude aktualizovaná bezpečnostná dokumentácia pre jednotlivé oblasti, ktorá vyplýva zo systému riadenia informačnej (a kybernetickej) bezpečnosti v súlade s vyhlášku Národného bezpečnostného úradu č. 362/2018 Z. z. ktorou sa ustanovuje obsah bezpečnostných opatrení, obsah a štruktúra bezpečnostnej dokumentácie a rozsah všeobecných bezpečnostných opatrení.



      1. Určenie obsahu bezpečnostných opatrení
Obsah bezpečnostných opatrení podľa vyhlášky ÚPVII č. 179/2020 Z. zAplikované opatreniaAplikovaná legislatíva
Minimálne bezpečnostné opatrenia Kategórie IÁnoUveďte aplikovateľný odsek §3 vyhlášky 179/2020 vzťahujúci sa na vašu organizáciu, projekt a budované aktíva
Minimálne bezpečnostné opatrenia Kategórie IIÁnoUveďte aplikovateľný odsek §3 vyhlášky 179/2020 vzťahujúci sa na vašu organizáciu, projekt a budované aktíva
Minimálne bezpečnostné opatrenia Kategórie IIIÁnoUveďte aplikovateľný odsek §3 vyhlášky 179/2020 vzťahujúci sa na vašu organizáciu, projekt a budované aktíva
Bezpečnostný projektÁno§ 23 ods. 1 a 2 zákona 95/2019 Z.z.

Tabuľka 33 Určenie zdrojov a obsahu minimálnych bezpečnostných opatrení



      1. Legislatívne, právne, štatutárne, regulačné a zmluvné požiadavky,

Bezpečnostná musí byť v súlade s dotknutými právnymi normami a zároveň s technickými normami, ktoré stanovujú úroveň potrebnej bezpečnosti IS,  pre manipuláciu so samotnými dátami, alebo technické/technologické/personálne zabezpečenie samotnej výpočtovej techniky. Ide najmä o nasledovnú legislatívu:

  • Zákon č. 95/2019 Z.z. o informačných technológiách vo verejnej správe
  • Zákon č. 69/2018 Z.z. o kybernetickej bezpečnosti
  • Vyhláška 362/2018 Z. z. ktorou sa ustanovuje obsah bezpečnostných opatrení, obsah a štruktúra bezpečnostnej dokumentácie a rozsah všeobecných bezpečnostných opatrení
  • Zákon č. 45/2011 Z.z. o kritickej infraštruktúre
  • vyhláška Úradu podpredsedu vlády Slovenskej republiky pre investície a informatizáciu č. 78/2020 Z. z. o štandardoch pre informačné technológie verejnej správy
  • vyhláška Úradu podpredsedu vlády Slovenskej republiky pre investície a informatizáciu č. 179/2020 Z. z., ktorou sa ustanovuje spôsob kategorizácie a obsah bezpečnostných opatrení informačných technológií verejnej správy
  • vyhláška Úradu na ochranu osobných údajov Slovenskej republiky č. 158/2018 Z. z. o postupe pri posudzovaní vplyvu na ochranu osobných údajov
  • Nariadenie Európskeho parlamentu a Rady (EÚ) 2016/679 z 27. apríla 2016 o ochrane fyzických osôb pri spracúvaní osobných údajov a o voľnom pohybe takýchto údajov, ktorým sa zrušuje smernica 95/46/ES (všeobecné nariadenie o ochrane údajov)
  • Zákon č. 18/2018 Z. z. o ochrane osobných údajov a o zmene a doplnení niektorých zákonov.
  1. PREVÁDZKA A ÚDRŽBA VÝSTUPOV PROJEKTU

    1. Návrh riešenia prevádzky a údržby

Prevádzka a údržba navrhnutého riešenia projektu bude zabezpečená internými personálnymi kapacitami na úrovni podpory L1 až L3 (L3 externe). Pre hlásenie problémov bude využívaný Helpdesk. Predpoklad riešenia problémov a požiadaviek bude od nahlásenia problému alebo požiadavky prostredníctvom helpdesku (e-mailom, telefonicky, formulárom), identifikácia a preverenie problému/požiadavky, vykonanie opravy/podpory.

MŽP SR v súčasnosti disponuje interným zamestnancom: Manažér kybernetickej a informačnej bezpečnosti.


    1. Zabezpečenie podpory používateľov a prevádzky

Help Desk bude realizovaný cez 3 úrovne podpory s nasledujúcim označením:

  • L1 podpora - začiatočná úroveň podpory, ktorá je zodpovedná za riešenie základných problémov a požiadaviek koncových užívateľov a ďalšie služby vyžadujúce základnú úroveň technickej podpory. Základnou funkciou podpory 1. stupňa je zhromaždiť informácie, previesť základnú analýzu a určiť príčinu problému a jeho klasifikáciu. Typicky sú v úrovni L1 riešené priamočiare a jednoduché problémy a základné diagnostiky, overenie dostupnosti jednotlivých vrstiev infraštruktúry (sieťové, operačné, vizualizačné, aplikačné atď.) a základné užívateľské problémy (typicky zabudnutie hesla), overovanie nastavení SW a HW atď.
  • L2 podpora - riešiteľské tímy s hlbšou technologickou znalosťou danej oblasti. Riešitelia na úrovni Podpory L2 nekomunikujú priamo s koncovým užívateľom, ale sú zodpovední za poskytovanie súčinnosti riešiteľom 1. úrovne podpory pri riešení eskalovaného hlásenia, čo mimo iného obsahuje aj spätnú kontrolu a podrobnejšiu analýzu zistených dát predaných riešiteľom 1. úrovne podpory. Výstupom takejto kontroly môže byť potvrdenie, upresnenie, alebo prehodnotenie hlásenia v závislosti na potrebách Objednávateľa. Primárnym cieľom riešiteľov na úrovni Podpory L2 je dostať Hlásenie čo najskôr pod kontrolu a následne ho vyriešiť - s možnosťou eskalácie na vyššiu úroveň podpory – Podpora L3.
  • L3 podpora - Podpora 3. stupňa predstavuje najvyššiu úroveň podpory pre riešenie tých najobťažnejších hlásení, vrátane prevádzania hĺbkových analýz a riešenie extrémnych prípadov, ktorú bude zabezpečovať výrobca implementovaných nástrojov.

Prevádzka implementovaných nástrojov v rámci projektu L1 až L3 bude zabezpečená internými zamestnancami MŽP SR. V prípade nevyhnutnej potreby bude zabezpečená L3 podpora výrobcu implementovaných nástrojov, ktorá bude financovaná z vlastných zdrojov MŽP SR.


    1. Riešenie incidentov v prevádzke - parametre úrovní služby

Za incident je považovaná chyba IS, t.j. správanie sa v rozpore s prevádzkovou a používateľskou dokumentáciou IS. Za incident nie je považovaná chyba, ktorá nastala mimo prostredia IS napr. výpadok poskytovania konkrétnej služby Vládneho cloudu alebo komunikačnej infraštruktúry.

Označenie naliehavosti incidentu:

Označenie naliehavosti incidentuZávažnosť  incidentuPopis naliehavosti incidentu
AKritickáJe to vada spôsobená vážnou chybou a/alebo nedostatkom dodávanej softvérovej aplikácie, pričom táto chyba a/alebo nedostatok zabraňuje používaniu dodávanej softvérovej aplikácie. Nie je možné poskytnúť požadovaný výstup z IS.
BVysoká

Je vada, spôsobená chybou a/alebo nedostatkom dodávanej softvérovej aplikácie, pričom táto chyba a/alebo nedostatok obmedzuje používanie dodávanej softvérovej aplikácie nasledovne:

Niektoré aplikačné funkcie (moduly, komponenty, objekty, programy) dodávanej softvérovej aplikácie nie sú funkčné alebo nie je umožnený prístup k niektorej aplikačnej funkcii (modulu, komponentu, objektu, programu) dodávanej softvérovej aplikácie

alebo

(ii) Nie je možné vykonať výber niektorých údajov alebo nie je možné vyhotoviť niektorý výstup z databázy údajov dodávanej softvérovej aplikácie alebo nie je možné vykonať prístup k niektorým údajom v databáze údajov dodávanej softvérovej aplikácie.

napr. tlač pomocných výstupov, zostavy, funkčnosť nesúvisiaca s vyrubením a pod.

CStredná

Do tejto kategórie spadajú všetky chyby a/alebo nedostatky spojené s používaním dodávanej softvérovej aplikácie, ktoré nie sú klasifikované ako závažné alebo kritické vady, pričom však čiastočne obmedzujú používanie dodávanej softvérovej aplikácie a vyžadujú si:

Nastavenie parametrov systému Poskytovateľom alebo

(ii) Vzniknutá vada a/alebo nedostatok má za príčinu miernu nepohodlnosť pri práci so softvérovou aplikáciou, ktorá je však funkčná.

možný dopad:

Označenie závažnosti incidentu

 

Dopad

Popis dopadu
1katastrofickýkatastrofický dopad, priamy finančný dopad alebo strata dát,
2značnýznačný dopad alebo strata dát
3malýmalý dopad alebo strata dát
  • Výpočet priority incidentu je kombináciou dopadu a naliehavosti v súlade s best practices ITIL V3 uvedený v nasledovnej matici:
Matica priority incidentovDopad
Katastrofický - 1Značný - 2Malý - 3
NaliehavosťKritická - A123
Vysoká - B233
Stredná - C234

Vyžadované reakčné doby:

Označenie priority incidentuReakčná doba(1) od nahlásenia incidentu po začiatok riešenia incidentuDoba konečného vyriešenia incidentu od nahlásenia incidentu (DKVI) (2)

Spoľahlivosť (3)

(počet incidentov za mesiac)

10,5 hod.4  hodín1
21 hod.12 hodín2
31 hod.24 hodín10
41 hod.Vyriešené a nasadené v rámci plánovaných releasov
  • (1) Reakčná doba je čas medzi nahlásením incidentu verejným obstarávateľom (vrátane užívateľov IS, ktorí nie sú v pracovnoprávnom vzťahu s verejným obstarávateľom) na helpdesk úrovne L3 a jeho prevzatím na riešenie.
  • (2) DKVI znamená obnovenie štandardnej prevádzky - čas medzi nahlásením incidentu verejným obstarávateľom a vyriešením incidentu úspešným uchádzačom (do doby, kedy je funkčnosť prostredia znovu obnovená v plnom rozsahu). Doba konečného vyriešenia incidentu od nahlásenia incidentu verejným obstarávateľom (DKVI) sa počíta počas celého dňa. Do tejto doby sa nezarátava čas potrebný na nevyhnutnú súčinnosť verejného obstarávateľa, ak je potrebná pre vyriešenie incidentu. V prípade potreby je úspešný uchádzač oprávnený požadovať od verejného obstarávateľa schválenie riešenia incidentu.
  • (3) Maximálny počet incidentov za kalendárny mesiac. Každá ďalšia chyba nad stanovený limit spoľahlivosti sa počíta ako začatý deň omeškania bez odstránenia vady alebo incidentu. Duplicitné alebo technicky súvisiace incidenty (zadané v rámci jedného pracovného dňa, počas pracovného času 8 hodín) sú považované ako jeden incident.



        • (4) Incidenty nahlásené verejným obstarávateľom úspešnému uchádzačovi v rámci testovacieho prostredia
  1. Majú prioritu 3 a nižšiu
  2. Vzťahujú sa výhradne k dostupnosti testovacieho prostredia
  3. Za incident na testovacom prostredí sa nepovažuje incident vztiahnutý k práve testovanej funkcionalite.

Vyššie uvedené SLA parametre nebudú použité pre nasledovné služby:

  • Služby systémovej podpory na požiadanie (nad paušál)
  • Služby realizácie aplikačných zmien vyplývajúcich z legislatívnych a metodických zmien (nad paušál)

Pre tieto služby budú dohodnuté osobitné parametre dodávky.


    1. Požadovaná dostupnosť informačného systému:
PopisParameterPoznámka
Prevádzkové hodiny8 hodínPo – Pia, 8:00 - 16:00
Servisné okno14 hodínod 17:00 hod. - do 7:00 hod. počas pracovných dní
24 hodínod 00:00 hod. - 23:59 hod. počas dní pracovného pokoja a štátnych sviatkov Servis a údržba sa bude realizovať mimo pracovného času.
Dostupnosť produkčného prostredia IS97%
  • 97% z 24/7/365 t.j. max ročný výpadok je 10,95 dňa. Maximálny mesačný výpadok je 21,9 hodiny.
  • Vždy sa za takúto dobu považuje čas od 0.00 hod. do 23.59 hod. počas pracovných dní v týždni.
  • Nedostupnosť IS sa počíta od nahlásenia incidentu Zákazníkom v čase dostupnosti podpory Poskytovateľa (t.j. nahlásenie incidentu na L3 v čase od 6:00 hod. - do 18:00 hod. počas pracovných dní). Do dostupnosti IS nie sú započítavané servisné okná a plánované odstávky IS.
  • V prípade nedodržania dostupnosti IS bude každý ďalší začatý pracovný deň nedostupnosti braný ako deň omeškania bez odstránenia vady alebo incidentu.

Dostupnosť (Availability)

Dostupnosť znamená, že dáta sú prístupné v okamihu jej potreby. Narušenie dostupnosti sa označuje ako nežiaduce zničenie (destruction) alebo nedostupnosť. Dostupnosť je zvyčajne vyjadrená ako percento času v danom období, obvykle za rok. V projekte sa uvažuje 97% dostupnosť znamená výpadok 10,95 dňa.

RTO (Recovery Time Objective)

V rámci projektu sa očakáva tradičné zálohovanie - výpadok a obnova trvá cca hodiny až dni.

RPO (Recovery Point Objective)

V rámci projektu sa očakáva tradičné zálohovanie - výpadok a obnova trvá cca hodiny až dni.


    1. Požiadavky na ľudské zdroje potrebné pre zabezpečenie prevádzky

Riadiaci výbor projektu tvorí predseda riadiaceho výboru projektu a vlastníci procesov alebo nimi poverení zástupcovia.

Riadiaci výbor sa riadi “Štatútom riadiaceho výboru”, ktorý je popísaný v dokumente Štatút RV projektu ako najvyšší riadiaci orgán na účely realizácie projektu na základe schválenej projektovej dokumentácie.

Štatút Riadiaceho výboru upravuje najmä jeho pôsobnosť, úlohy, zloženie, zasadnutie a hlasovanie. Členom riadiaceho výboru projektu môže byť aj zástupca dodávateľa. Väčšina členov riadiaceho výboru projektu s hlasovacím právom sú osoby navrhnuté objednávateľom a zastupujú záujmy objednávateľa. Riadiaci výbor projektu dozerá na hospodárnosť, efektívnosť a účelové využívanie finančných prostriedkov a môže prispôsobiť štandardy projektového riadenia na realizovaný projekt.

Riadiaci výbor má minimálne 5 členov, vrátane predsedu Riadiaceho výboru (ďalej len „predseda“) :

Riadiaci výbor projektu môžu tvoriť:


    1. predseda Riadiaceho výboru projektu,
    2. podpredseda Riadiaceho výboru projektu,
    3. vlastník alebo vlastníci procesov  MŽP SR (biznis vlastník infraštruktúra) alebo nimi poverený zástupca alebo zástupcovia,
    4. zástupcu kľúčových používateľov (end user),
    5. zástupca za Dodávateľa v zmysle Zmluvy o Dielo s Dodávateľom.
    6. projektový manažér prijímateľa.

Riadiaci výbor je riadený predsedom, ktorým je zástupca Objednávateľa. V prípade neprítomnosti predsedu na zasadnutí Riadiaceho výboru, predseda musí na toto konkrétne zasadnutie písomne delegovať svoju funkciu v rozsahu svojich práv a povinností formou splnomocnenia na zástupcu, ktorým môže byť aj iný člen Riadiaceho výboru s hlasovacím právom. Na rokovanie Riadiaceho výboru môžu byť v prípade potreby prizvaní aj iní účastníci tak zo strany Objednávateľa alebo za stranu Dodávateľa.

Riadiaci výbor zasadá pravidelne, spravidla raz za mesiac avšak najmenej jedenkrát za tri (3) po sebe nasledujúce kalendárne mesiace. Zasadnutie Riadiaceho výboru zvoláva predseda. Závery zo zasadnutia Riadiaceho výboru a jednotlivé body zo zasadnutia Riadiaceho výboru sa prijímajú súhlasným hlasovaním nadpolovičnej väčšiny prítomných členov Riadiaceho výboru s hlasovacím právom. Hlas predsedu má v prípade rovnosti hlasov hodnotu dvoch hlasov.

Hlavné dokumenty spojené s činnosťou Riadiaceho výboru sú program zasadnutia, pracovný materiál a záznam zo zasadnutia Riadiaceho výboru, ktorého prílohou musí byť aj prezenčná listina, prípadne aj písomné splnomocnenia členov Riadiaceho výboru.

Program zasadnutia a pracovné materiály Riadiaceho výboru distribuuje Asistent projektového manažéra na základe podkladov a inštrukcií predsedu alebo toho člena Riadiaceho výboru, ktorý požiadal o zasadnutie Riadiaceho výboru.

Asistent projektového manažéra zabezpečí ich distribúciu členom Riadiaceho výboru najneskôr 3 pracovné dni pred zasadnutím Riadiaceho výboru. Za vecnú správnosť distribuovaného materiálu zodpovedá člen Riadiaceho výboru, ktorý ho predkladá.

Riadiaci výbor zaniká ukončením plnohodnotnej implementácie projektu a jeho uvedením do produktívnej prevádzky. Zoznam členov Riadiaceho výboru je súčasťou dokumentu Komunikačná matica uloženom na zdieľanom projektovom úložisku.

IDMENO A PRIEZVISKOPOZÍCIAORGANIZAČNÝ ÚTVARROLA V PROJEKTE S UVEDENÍM HLASOVACIEHO PRÁVA
1.TBDTBDTBDPredseda RV (HP)
2.TBDTBDTBDPodpredseda  RV (HP)
3.TBDTBDTBDZástupca vlastníkov procesov (HP)
4.TBDTBDTBDZástupca vlastníkov procesov II. (HP)
5.TBDTBDTBDZástupcu kľúčových používateľov
6.TBDTBDTBDZástupca Dodávateľa
7.TBDProjektový manažérTBDProjektový manažér prijímateľa

Riadenie projektu zo strany Objednávateľa bude zabezpečené prostredníctvom Projektového manažéra a Finančného manažéra a bude trvať počas celej doby realizácie projektu. Bude pokrývať oblasť projektového riadenia (projektový manažment, celková koordinácia projektu, celkový dohľad nad vývojom dodávaného Diela, vrátane kvality), finančného riadenia a monitorovania realizácie projektu v zmysle riadenia podľa vyhlášky MIRRI č. 401/2023 Z. z. v platnom znení.

Projektový tím bude pozostávať z pozícií:

  • Projektové role:
  • Projektový manažér,
  • Kľúčový používateľ,
  • Manažér kybernetickej a informačnej bezpečnosti,
  • Ďalšie projektové role:
  • Finančný manažér
  • Asistent PM

V súlade s výzvou MŽP SR zabezpečí, aby počas implementácie projektu a po jeho skončení (počas obdobia udržateľnosti) bol k dispozícii interný personál na obsluhu, prevádzku a rozvoj riešenia. Zároveň bude minimálne počas obdobia udržateľnosti zabezpečené financovanie tohto personálu zo zdrojov MŽP SR.

Projektový manažér Objednávateľa bude zabezpečovať koordináciu projektových činností a manažment v súlade s metodikou PRINCE2 (hlavné dokumenty, priebežné manažérske výstupy, a pod.).

Projektový manažér Objednávateľa  bude riadiť, administratívne a organizačne zabezpečovať implementáciu projektu, komunikovať s  dodávateľmi, sledovať plnenie harmonogramu projektu a zabezpečovať dokumenty požadované MIRRI. Zároveň bude v spolupráci s projektovým manažérom dodávateľa koordinovať realizáciu hlavných aktivít, činností a úloh projektu.

Zodpovednosťou projektového manažéra je v spolupráci s finančným manažérom (objednávateľa) finančné riadenie projektu kontrolu rozpočtu projektu a jeho súlad s účtovnými dokladmi. Kontrolu podpornej účtovnej dokumentácie a poradenstvo pri definovaní oprávnených výdavkov bude zabezpečovať finančný manažér Objednávateľa.

Súčasťou projektového riadenia bude tiež operatívna projektová podpora zabezpečujúca administratívnu podporu pre písomnú komunikáciu, administratívne vedenie projektovej dokumentácie a prípravu podkladov pre členov projektového tímu, organizáciu stretnutí a pod.. V rámci aktivity budú taktiež zabezpečovaný manažment a hodnotenie kvality zo strany Objednávateľa.

IDMENO A PRIEZVISKOPOZÍCIAORGANIZAČNÝ ÚTVARPROJEKTOVÁ ROLA
1.TBDProjektový manažérOdbor informačných technológiíProjektový manažér
2.TBDŠpecialista v oblasti počítačových sietíOdbor informačných technológiíKľúčový používateľ
3.TBDManažér kybernetickej a informačnej bezpečnostiOdbor informačných technológiíManažér kybernetickej a informačnej bezpečnosti
4.TBDTBDTBDFinančný manažér
5.TBDTBDTBDAsistent PM

RV je riadiaci orgán projektu, ktorý zodpovedá najmä za splnenie stanovených cieľov projektu, rozhoduje o zmenách, ktoré majú zásadný význam a prejavujú sa hlavne dopadom na časový harmonogram a finančné prostriedky projektu. Reprezentuje najvyššiu akceptačnú autoritu projektu. Štatút Riadiaceho výboru projektu upravuje najmä úlohy, zloženie a pôsobnosť RV, ako aj práva a povinnosti členov RV pri riadení a realizácii predmetného projektu.

Projektový manažér riadi projekt, kvalitu a riziká projektu a zabezpečuje plnenie úloh uložených RV. Členovia projektového tímu zabezpečujú plnenie úloh uložených projektovým manažérom, alebo RV.

Ďalšie povinnosti členov RV, projektového manažéra a členov projektového tímu sú uvedené vo Vyhláške č. 401/2023 Z. z. a v doplňujúcich vzoroch a šablónach zverejnených na webovom sídle MIRRI SR.

Projektová rola:PROJEKTOVÝ MANAŽÉR
Detailný popis rozsahu zodpovedností, povinností a kompetencií:

- zodpovedá za každodenné riadenie projektu v mene RV, za monitorovanie projektu, za plánovanie aktivít, za informovanie o projekte, atď.,

- zodpovedá za určenie pravidiel, spôsobov, metód a nástrojov riadenia projektu a získanie podpory RV pre riadenie, plánovanie a kontrolu projektu a efektívne využívanie projektových zdrojov (ľudských a finančných),

- zodpovedá za splnenie všetkých legislatívnych požiadaviek (právne predpisy SR), metodických požiadaviek súvisiacich s implementáciou projektu a formálnu administráciu projektu súvisiacu s riadením, organizovaním, finančným zúčtovaním, sledovaním čiastkových a celkových výsledkov (monitorovaním) a hodnotením výsledkov,

- integrovane riadi prípravu a uskutočnenie projektu, nasadenie disponibilných prostriedkov, zabezpečuje koordináciu dodávateľov a zhotoviteľov jednotlivých výstupov projektu, zabezpečuje koordináciu partnerov, časový priebeh a kvalitu výstupov projektu, zmeny projektu a rieši konflikty s okolím projektu,

- prijíma rozhodnutia a riadi projekt tak, aby sa splnili stanovené ciele projektu, a aby projekt dodával dohodnuté produkty v dohodnutej kvalite, v čase, a v rámci rozpočtu,

- zodpovedá RV za plnenie cieľov projektu a celkový postup prác v projekte,

- informuje RV o stave a priebehu projektu, predkladá návrhy na zlepšenie,

- riadi strategické a projektové riziká, vrátane vývojových a rezervných plánov,

- zodpovedá za identifikovanie kritických miest projektu a navrhovanie ciest k ich eliminácii,

- aktívne komunikuje s dodávateľom, zástupcom dodávateľa a projektovým manažérom dodávateľa s cieľom zabezpečiť úspešné dodanie a nasadenie požadovaných projektových výstupov,

- zabezpečuje kontrolu dodržiavania a plnenia míľnikov v zmysle zmluvy s dodávateľom,

- zabezpečuje vecnú administráciu zúčtovania dodávateľských faktúr,

- predkladá požiadavky dodávateľa na rokovanie RV,

- zodpovedá za koordináciu a zabezpečenie podkladov pre oddelenie komunikačné pre potreby medializácie projektu,

- zodpovedá za informovanie zamestnancov a verejnosti o začatí a ukončení projektu v závislosti od jeho charakteru,

- zodpovedá za zabezpečenie vypracovania, priebežnej aktualizácie a verzionovania manažérskej a špecializovanej dokumentácie a produktov,

- pripravuje a predkladá stanovené dokumenty na schválenie RV,

- navrhuje zaradiť projekt alebo jeho časť do režimu utajenia,

- zabezpečuje permanentný dohľad a zvýšenú mieru kontroly a ochrany tokov informácií pri realizácii utajovaného projektu alebo utajovanej časti projektu,

- zodpovedá za vypracovanie požiadaviek na zmenu, návrh ich prioritizácie a predkladanie zmenových požiadaviek na rokovanie RV,

- zabezpečuje podanie žiadosti o rozpočtové opatrenie MF SR cez Rozpočtový informačný systém na projekt IT podľa potreby,

- zodpovedá za riadenie zmeny a prípadné požadované riadenie konfigurácií,

- navrhuje členov projektového tímu po dohode s líniovým vedúcim a tímovým manažérom a tiež navrhuje rozsah ich zodpovedností a činností,

- organizuje, riadi, motivuje projektový tím a deleguje úlohy členom projektového tímu,

- hodnotí členov projektového tímu,

- udeľuje pokyny na výkon činností projektovej kancelárie,

- podľa potreby deleguje svoje povinnosti a práva na tímových manažérov a koordinuje ich činnosť,

- plní úlohy tímového manažéra (vedúceho projektového tímu), ak takáto rola v projekte nie je obsadená –viď činnosť projektovej role „Tímový manažér“,

- monitoruje výkonnosť projektu, to znamená, že sleduje pokrok vo vybraných ukazovateľoch (KPI) projektu a predkladá ho na schválenie RV,

- zabezpečuje evidenciu v informačných systémoch pre štandardizované procesy programové a projektového riadenia, napr. IT monitorovací systém pre európske štrukturálne a investičné fondy,

- zodpovedá za publikovanie RV schválených projektových výstupov v MetaIS chronologicky, z každej fázy životného cyklu projektu,

- zodpovedá za publikovanie zápisov RV v MetaIS,

- počas celej doby realizácie projektu štandardne zabezpečuje nasledovné prierezové činnosti:

1. kontinuálne zdôvodňovanie projektu, ktoré zahŕňa posúdenie, či je projekt požadovaný a dosiahnuteľný, potrebné na rozhodovanie o pokračovaní vynakladania prostriedkov počas všetkých fáz projektu, vypracované aspoň po ukončení každej fázy projektu,

2. plánovanie a operatívne riadenie dodávania projektových produktov,

3. riadenie rizík a závislostí, ktoré zahŕňa identifikáciu, hodnotenie a riadenie rizík, závislostí a hrozieb na úspešnú realizáciu projektu,

- zabezpečuje dodržiavanie legislatívno-metodických zásad pre riadenie projektov,

- zodpovedá za formálnu administráciu projektu, riadenie centrálneho úložiska projektovej dokumentácie MŽP SR, správu a archiváciu projektovej dokumentácie,

- sleduje dodržiavanie interných riadiacich aktov.

Projektová rola:KĹÚČOVÝ POUŽÍVATEĽ
Stručný popis:
  • reprezentuje záujmy budúcich koncových používateľov projektových produktov alebo projektových výstupov,
  • poskytuje súčinnosť pri spracovaní interného riadiaceho aktu upravujúceho prevádzku, servis a podporu IT,
  • aktívne sa zúčastňuje stretnutí projektového tímu a spolupracuje na vypracovaní manažérskej a špecializovanej dokumentácie a produktov v minimálnom rozsahu určenom Prílohou č.1 tejto smernice,
  • plní pokyny PM a dohody zo stretnutí projektového tímu.

 

Detailný popis rozsahu zodpovedností, povinností a kompetencií
  • návrh a špecifikáciu funkčných, nefunkčných a technických požiadaviek, potreby, obsahu, kvalitatívnych a kvantitatívnych prínosov projektu, požiadaviek koncových používateľov na prínos systému a požiadaviek na bezpečnosť,
  • jednoznačnú špecifikáciu požiadaviek na jednotlivé projektové výstupy (špecializované produkty a výstupy) z pohľadu vecno-procesného a legislatívy,
  • návrh a definovanie rizík, rozhraní a závislostí,
  • vykonanie používateľského testovania funkčného používateľského rozhrania (UX testovania) a za finálne odsúhlasenie používateľského rozhrania,
  • návrh a definovanie akceptačných kritérií,
  • akceptačné testovanie (UAT) a návrh na akceptáciu projektových produktov alebo projektových výstupov a finálny návrh na spustenie do produkčnej prevádzky,
  • 7. predkladanie požiadaviek na zmenu funkcionalít produktov,
Projektová rola:PROJEKTOVÁ KANCELÁRIA („PMO“)
Projektovou kanceláriou je príslušný organizačný útvar MŽP SR v zmysle organizačného poriadku MŽP SR, ktorý zabezpečuje podporu riadenia projektu, najmä:

- administratívnu a technickú podporu v jednotlivých fázach životného cyklu projektu,

- vypracovanie a odovzdanie menovacích dekrétov a odvolacích dekrétov

pre predsedu RV, členov RV, PM a podpísaných predsedom RV pre členov projektového tímu a PMO,

- zabezpečenie oboznámenia predsedu RV, členov RV, a členov projektového tímu s projektom, ich

úlohami a rozsahom ich zodpovedností, atď. podľa pokynu PM,

- organizačné zabezpečenie zasadnutí RV, spracovanie zápisov zo zasadnutí RV a zabezpečenie ich

zverejnenia prostredníctvom MetaIS, ak je to potrebné,

- organizačné zabezpečenie stretnutí realizovaných v rámci projektu, spracovanie zápisov z týchto

stretnutí,

- vykonávanie úloh na základe pokynov PM,

- vypracovanie a aktualizácia zoznamov úloh, rizík, otvorených otázok a iných manažérskych správ,

reportov, zoznamov a požiadaviek,

- organizačné zabezpečenie pripomienkového konania projektovej dokumentácie,

- správu projektov, monitorovanie stavu projektu, udržiavanie aktuálnosti a hodnovernosti údajov

o projektoch a podľa potreby optimalizáciu projektov,

- prípravu informácií o stave realizácie projektu podľa potreby,

- zhromaždenie, analyzovanie a vyhodnotenie poznatkov z implementácie projektov a definovanie

ponaučenia za účelom predchádzania a opakovania chýb z minulosti,

- zabezpečenie zverejnenia projektových výstupov jednotlivých fáz životného cyklu projektu na centrálnom

úložisku projektovej dokumentácie MŽP SR a v MetaIS, ak je to potrebné,

- poskytuje súčinnosť PM pri predkladaní projektových produktov na posúdenie ekonomickej výhodnosti

a súladu s programovým riadením MIRRI SR, ak je to potrebné,

- organizáciu procesov súvisiacich s výkazmi práce členov projektových tímov jednotlivých projektov,

- vytvorenie a spravovanie centrálneho úložiska projektovej dokumentácie MŽP SR,

- vytvorenie komunikačnej platformy v rámci projektu a medzi projektami navzájom,

- zabezpečenie interakcie medzi zainteresovanými stranami, ich spokojnosť a realizáciu požiadaviek

spojených s implementáciou projektu,

- spoluprácu s metodickou podporou projektového riadenia,

- zabezpečenie uloženia originálov projektovej dokumentácie.

Projektová rola:MANAŽÉR KYBERNETICKEJ A INFORMAČNEJ BEZPEČNOSTI („KIB“)
Stručný popis:

- má neobmedzený aktívny prístup ku všetkým projektovým dokumentom, nástrojom a výstupom projektu, v ktorých sa opisuje predmet projektu z hľadiska jeho architektúry, funkcií, procesov, manažmentu informačnej bezpečnosti a spôsobov spracúvania dát, ako aj dát samotných,

- má sprístupnené všetky informácie o bezpečnostných opatreniach zavádzaných projektom v zmysle § 20 zákona č. 69/2018 Z. z. o kybernetickej bezpečnosti a o zmene a doplnení niektorých zákonov v znení neskorších predpisov a v zmysle ustanovení zákona č. 95/2019 Z. z. o informačných technológiách vo verejnej správe a o zmene a doplnení niektorých zákonov v znení neskorších predpisov,

- zodpovedá za posúdenie možných alternatív realizácie projektu za oblasť IB a KB,

- zodpovedá za posúdenie požiadaviek agendy IB a KB na rozhrania a spoločné komponenty, na integrácie a procesy konverzie a migrácie, identifikácia nesúladu a návrh riešenia,

- poskytuje konzultácie a súčinnosť pre problematiku IB a KB,

- poskytuje konzultácie pri tvorbe šablón a vzorov dokumentácie pre oblasť IB a KB,

- poskytuje konzultácie a vykonáva kontrolnú činnosť zameranú na obsah a komplexnosť dokumentácie z hľadiska IB a KB,

- dohliada na zosúladenie projektu s princípmi definovanými v interných riadiacich aktoch MŽP SR a dokumentoch týkajúcich sa bezpečnosti MŽP SR,

- zabezpečuje získavanie a spracovanie informácií nutných pre plnenie úloh v oblasti IB a KB,

- aktívne sa zúčastňuje stretnutí projektového tímu a spolupracuje na vypracovaní manažérskej a špecializovanej dokumentácie a produktov v minimálnom rozsahu určenom Prílohou č.1 tejto smernice,

- plní pokyny PM a dohody zo stretnutí projektového tímu.

- komunikuje s dodávateľom riešenia

Detailný popis rozsahu zodpovedností, povinností a kompetencií
  • zodpovedá́ za špecifikovanie:
  • štandardov, princípov a stratégií v oblasti informačnej bezpečnosti („IB“) a kybernetickej bezpečnosti („KB“) a ich dodržiavanie, 
  • funkčných, nefunkčných a technických požiadaviek na IB a KB a za ich analýzu,
  • požiadaviek na IB a KB, kontroluje ich implementáciu v realizovanom projekte,
  • požiadaviek na bezpečnosť̌ vývojového, testovacieho a produkčného prostredia,
  • požiadaviek na bezpečnosť̌ v rámci bezpečnostnej vrstvy,
  • požiadaviek na školenia pre oblasť̌ IB a KB,
  • požiadaviek na bezpečnostnú́ architektúru riešenia a technickú́ infraštruktúru pre oblasť̌ IB a KB,
  • požiadaviek na dostupnosť̌, zálohovanie, archiváciu a obnovu IS vzťahujúce sa na IB a KB,
  • požiadaviek na IB a KB, bezpečnostný́ projekt a riadenie prístupu,
  • požiadaviek na opis vývojového, testovacieho a produkčného prostredia za oblasť̌ IB a KB,
  • požiadaviek na testovanie z hľadiska IB a KB, realizáciu kontroly zapracovania a retestu,
  • požiadaviek na obsah dokumentácie v zmysle legislatívnych požiadaviek pre oblasť̌ IB a KB, ako aj v zmysle "best practies",
  • požiadaviek na dodanie potrebnej dokumentácie súvisiacej s IBaKB kontroluje ich implementáciu v realizovanom projekte,
  • požiadaviek a konzultácie pri návrhu riešenia za agendu IB a KB v rámci procesu „Mapovanie a analýza technických požiadaviek - detailný́ návrh riešenia (DNR)“,
  • požiadaviek nabezpečnosť ITaKB v rámci procesu "akceptácie, odovzdania a správy zdrojových kódov“,
  • akceptačných kritérií́ za oblasť̌ IB a KB,
  • pravidiel pre publicitu a informovanosť̌ s ohľadom na IB a KB,
  • podmienok na testovanie, reviduje výsledky a výstupy z testovania za oblasť̌ IB a KB,
  • požiadaviek na bezpečnostný́ projekt pre oblasť̌ IB a KB,
  • zodpovedá́ za realizáciu kontroly:
  • zameranej na naplnenie požiadaviek definovaných v bezpečnostnom projekte za oblasť̌ IB a KB,
  • zameranú́ na správnosť̌ nastavení́ a konfigurácii bezpečnosti jednotlivých prostredí́,
  • zameranú́ na realizáciu procesu posudzovania a komplexnosti bezpečnostných rizík, bezpečnosť̌ a kompletný́ popis rozhraní́, správnu identifikácia závislostí,
  • naplnenia definovaných požiadaviek pre oblasť̌ IB a KB,
  • zameranú́ na implementovaný́ proces v priamom súvise s IB a KB,
  • súladu s platnou legislatívou v oblasti IB a KB (obsahuje aj kontrolu legislatívnych požiadaviek),
  • zameranú́ na zabezpečenie procesu, interfejsov, integrácii, kompletného popisu rozhraní́ a spoločných komponentov a posúdenia z pohľadu bezpečnosti,

 

Projektová rola:ČLEN PROJEKTOVÉHO TÍMU
Stručný popis:

- vykonáva odbornú prácu v projekte a poskytuje odborné stanoviská a konzultácie za príslušnú oblasť,

- aktívne sa zúčastňuje odborných stretnutí tímu, ako aj konzultácií,

- zabezpečuje vypracovanie, priebežnú aktualizáciu a verzionovanie manažérskej a špecializovanej dokumentácie a produktov v minimálnom rozsahu určenom Prílohou č.1 tejto smernice v súčinnosti a podľa pokynov tímového manažéra a PM,

- plní úlohy uložené tímovým manažérom a PM v požadovanej kvalite a v stanovených termínoch,

- plní dohody zo stretnutí projektového tímu,

- odpočtuje plnenie úloh tímovému manažérovi a PM,

- predkladá námety, podnety, požiadavky a upozorňuje na problémy a riziká súvisiace s projektom tímovému manažérovi a PM,

- spolupracuje s projektovým tímom na strane dodávateľa,

- zodpovedá za splnenie všetkých legislatívnych požiadaviek (právne predpisy SR a EK) a metodických a administratívnych požiadaviek súvisiacich s implementáciou projektu.


    1. Požiadavky na zdrojové kódy

Projektom bude zvýšená úroveň kybernetickej a informačnej bezpečnosti, ktorý pozostáva z nákupu krabicových balíkov, ktoré budú dodávateľom nasadené do prevádzky. Vzhľadom na to, že predmetom nie je vývoj na mieru informačného systému je táto kapitola irelevantná.

  1. OPIS IMPLEMENTÁCIE PROJEKTU A PREBERANIA VÝSTUPOV PROJEKTU

Výstupom projektu je funkčný, stabilný, efektívny, bezpečný systém, ktorý sa dosiahne doplnením SW a HW infraštruktúry. Výstupom bude aj dodanie používateľskej príručky, inštalačnej príručky a pokynov na inštaláciu (úvodnú/opakovanú), prevádzkový opis a pokyny pre servis, údržbu a diagnostiku, pokyny na obnovu pri výpadku alebo havárii (Havarijný plán) a bezpečnostný projekt. Na dodržanie štandardov sa použije M-04 Audit kvality zameraný na výstupy z iniciačnej, realizačnej a dokončovacej fázy projektu.

Realizácia projektu bude v zmysle vyhlášky MIRRI SR č. 401/2023 Z. z. pozostávať z uvedených etáp:

  • Analýza a dizajn,
  • Nákup technických prostriedkov, programových prostriedkov a služieb
  • Implementácia a testovanie,
  • Nasadenie.

MŽP SR bude pri implementácii postupovať v zmysle vyhlášky MIRRI SR č. 401/2023 Z. z. Pre implementované zmeny budú dodané nasledovné špecializované a manažérske produkty, ktoré budú kompletne pokrývať celý rozsah dodávky popísaný v biznis, aplikačnej a technologickej architektúre a požadované výstupy budú dodávane primerane vzhľadom na charakter projektu.

EtapaPožadované výstupy
Analýza a dizajn

Úvodná správa (Projektový iniciálny dokument, ďalej ako „PID“) pre všetky funkčné oblasti

- Zoznam požiadaviek

- Akceptačné kritériá

- Rámcová špecifikácia riešenia (Popis produktu, Dekompozícia produktu, Vývojový diagram   

  produktu)

- Biznis architektúra

- Aplikačná architektúra

- Technologická architektúra – časť systémová architektúra

- Bezpečnostná architektúra

- Stratégia testovania

- Plán testovania

- Testovacie scenáre a prípady

Detailná funkčná špecifikácia riešenia

- detailný popis funkcionality a biznis požiadaviek,

- Blokové a dátové modely finálneho produktu

Detailná technická špecifikácia, pre všetky systémy samostatne

- technická architektúra – časť fyzická architektúra

- špecifikácia správy používateľov a používateľských profilov (vrátane rolí a práv)

- špecifikácia podpory identifikácie používateľov a autentifikácie vykonávaných činností

- špecifikácia technologických riešení a predpokladov na dosiahnutie výkonnostných požiadaviek

- Plán testovania

- Testovacie scenáre a prípady

- Plán Implementácie

Nákup technických prostriedkov, programových prostriedkov a služiebObstaranie programových prostriedkov a služieb (R2-2)
Implementácia a testovanie

Implementácia:

Implementačný plán pre všetky funkčné oblasti samostatne:

- Implementácia systémov pre všetky funkčné oblasti samostatne

- Implementácia integrácií systémov pre všetky funkčné oblasti samostatne

- Úvodná konfigurácia systému podľa reálnych biznis procesov pre testovacie účely

- Vybudovanie testovacieho prostredia, jeho nasadenie a oživenie diela pre všetky systémy a pre všetky funkčné oblasti samostatne

- Implementácia procesov

Testovanie:

Zrealizovanie testovania minimálne v nasledovnom rozsahu:

- Funkčné testy

- Bezpečnostné testy - v rozsahu dokumentu „Metodika pre systematické zabezpečenie organizácií verejnej správy v oblasti informačnej bezpečnosti“ (dostupná na https://www.csirt.gov.sk/doc/MetodikaZabezpeceniaIKT_v2.0.pdf)

- Záťažové testy

- Systémové integračné testy

- Testy použiteľnosti

- Používateľské akceptačné testovanie

Nasadenie

Nasadenie do produkcie:

- Príprava produkčného prostredia

- Administratívna príprava produkčného prostredia (procesy, dokumentácia)

- Inštalácia riešenia do produkčného prostredia

- Sprístupnenie riešenia v produkčnom prostredí vybraným používateľom

 

Dokončovacia fáza projektu

Manažérsky produkt

- M-02 Správa o dokončení projektu

- M-02 Plán kontroly po odovzdaní projektu

- M-02 Odporúčanie nadväzných krokov

- M-02 Plán monitorovania a hodnotenia po odovzdaní projektu

Služby projektového riadenia

Manažérsky produkt

- M-01 Plán etapy

- M-02 Manažérske správy, plány, reporty, zoznamy a požiadavky

- M-03 Akceptačný protokol

- M-04 Audit kvality

- M-05 Analýza nákladov a prínosov

Predmetom dodaného výstupu Obstaranie programových prostriedkov a služieb (R2-2) musí byť:

  • Potrebné licencie na pokrytie zariadení pre jednotlivé implementované nástroje vrátane aktualizácie najmenej na 3 roky.
  • Služby súvisiace s návrhom, nasadením, migráciou a inštaláciou licencií na zariadenia v infraštruktúre MŽP SR.
  • Služby súvisiace s aktualizáciou, konfiguráciou parametrov serverov, sieťových a koncových zariadení v infraštruktúre MŽP SR.
  • Služby súvisiace s testovaním a ladením výkonnosti implementovaných nástrojov.
  1. ODKAZY
  1. PRÍLOHY

Príloha 1: Zoznam rizík a závislostí (Excel): https://www.mirri.gov.sk/sekcie/informatizacia/riadenie-kvality-qa/riadenie-kvality-qa/index.html

  

Koniec dokumentu


[1] EUPL licencie: https://joinup.ec.europa.eu/sites/default/files/inline-files/EUPL%201_1%20Guidelines%20SK%20Joinup.pdf