I-02 Projektový zámer (projektovy_zamer)

Naposledy upravil Štefan Omasta 2025/09/08 19:33

SABLONA_I-02_PROJEKTOVY_ZAMER_Projekt_XYZ_YYMMDD_v0.1_5d283de4ad3c0b7a.png
PROJEKTOVÝ ZÁMER
Vzor pre manažérsky výstup I-02
podľa vyhlášky MIRRI č. 401/2023 Z. z.

Povinná osobaDataCentrum elektronizácie územnej samosprávy Slovenska (DEUS)
Názov projektuBudovanie životných situácií pre organizáciu DataCentrum elektronizácie územnej samosprávy Slovenska – Identity Management Upgrade
Zodpovedná osoba za projektIng. Peter Uhrík
Realizátor projektuDataCentrum elektronizácie územnej samosprávy Slovenska (DEUS)
Vlastník projektuĽubomír Lőrincz, výkonný riaditeľ

Schvaľovanie dokumentu

PoložkaMeno a priezviskoOrganizáciaPracovná pozíciaDátum

Podpis
(alebo elektronický súhlas)

VypracovalIng. Ingrid KurucováDataCentrum elektronizácie územnej samosprávy Slovenska (DEUS)Projektový manažér08.09.2025 

1.História DOKUMENTU

VerziaDátumZmenyMeno
v_125.08.2025Finálna verzia dokumentu Ing. Ingrid Kurucová
    

2.ÚČEL DOKUMENTU, SKRATKY (KONVENCIE) A DEFINÍCIE

V súlade s vyhláškou MIRRI č. 401/2023 Z.z. v znení neskorších predpisov je tento výstup I-02 Projektový zámer určený na rozpracovanie detailných informácií prípravnej a iniciačnej fázy projektu z pohľadu aktuálneho stavu, budúceho stavu a navrhovaného riešenia.

Dokument Projektový zámer má obsahovať manažérske zhrnutie, rozsah, ciele a motiváciu na realizáciu projektu, zainteresované strany, návrh merateľných ukazovateľov a obsahuje aj

            1. detailný opis požadovaných projektových výstupov,

            2. detailný opis obmedzení, predpokladov, tolerancií a návrh organizačného zabezpečenia projektu,

            3. detailný opis rozpočtu projektu a jeho prínosov,

            4. harmonogram projektu,

            5. vyhodnotenie rizík a závislostí,

            6. architektúru riešenia projektu na úrovni biznis vrstvy, aplikačnej vrstvy, dátovej vrstvy, technologickej vrstvy a bezpečnostnej architektúry,

            7. vyhodnotenie alternatív riešenia projektu pre každú vrstvu architektúry riešenia,

            8. špecifikáciu a klasifikáciu údajov spracovaných v projekte,

            9. požiadavky na prevádzku a údržbu výstupov projektu,

            10. požiadavky na technologickú infraštruktúru a posúdenie alternatív prevádzky infraštruktúry cloud computingom,

            11. požiadavky na zdrojové kódy,

            12. opis implementácie projektu a preberania výstupov projektu.

2.1Použité skratky a pojmy

SKRATKA/POJEMPOPIS
MIRRIMinisterstvo investícií, regionálneho rozvoja a informatizácie Slovenskej republiky
MF SRMinisterstvo financií Slovenskej republiky
ZMOSZdruženie miest a obcí Slovenska
DEUSDataCentrum elektronizácie územnej samosprávy Slovenska
IS DCOMInformačný systém Dátové centrum obcí a miest
SaaSSoftware as a Service – model poskytovania cloudových služieb
MÚSMiestna územná samospráva
eGovernmentElektronická verejná správa
IDMIdentity Management – systém riadenia identít a prístupov
SLAService Level Agreement – dohoda o úrovni poskytovaných služieb
DKVIDoba konečného vyriešenia incidentu
OVMOrgán verejnej moci

3.DEFINOVANIE PROJEKTU

3.1Manažérske zhrnutie

Tento projekt je vypracovaný v súlade s vyhláškou č. 401/2023 Z. z. o riadení projektov a zmenových požiadaviek v prevádzke informačných technológií verejnej správy a Zmluvou o poskytnutí prostriedkov mechanizmu č. ZL-2023-074.

Z hľadiska realizátora projektu bude projekt realizovaný združením DEUS, ktoré v zmysle § 9a odsek 1 zákona č. 305/2013 Z.z. o elektronickej podobe výkonu pôsobností orgánov verejnej moci (eGovernmente) vykonáva činnosti správcu a prevádzkovateľa IS DCOM. DEUS je záujmové združenie právnických osôb, ktorého jedinými členmi sú Ministerstvo financií SR (ďalej len „MF SR“) a Združenie miest a obcí Slovenska (ďalej len „ZMOS“). DEUS je špecifickým poskytovateľom cloudových služieb typu SaaS pre subjekty MÚS.

Cieľom projektu životných situácií ako celku je zjednodušenie a sprístupnenie digitálnej cesty občana k naplneniu jeho potrieb pri kontakte so štátom

Životná situácia má zjednodušiť elektronickú komunikáciu občana so štátom:

  • jasná a jednoduchá komunikácia, minimalizovať úkony na strane občana
  • 1x a dosť – prepájanie s registrami a databázami
  • digital first, redukovať vstupy občana  a redukovať formuláre
  • vedieť ľahko zistiť v akom stave je požiadavka
  • overenie cez počítač, mobil 
  • Informácie na jednom mieste – hľadanie informácií aj vyriešenie 
  • proaktívnosť štátu – notifikácie, možnosť autorizácie, vybavenie úkonov
  • poskytovať zrozumiteľné návody aj ich aktualizovanie 
  • dostupná online podpora

Motiváciou je výmena existujúceho IDM riešenia MidPoint za nové IDM riešenie pri zachovaní existujúcich funkčností, napojených aplikácií a potenciálom k zvýšeniu výkonu a bezpečnosti. V novom riešení dôjde k napojeniu nového systému Jira Service Desk. Jednotlivé funkcionality napojenie na zdrojové či cieľové systémy budú v novom riešení novo naprogramované s prípadným využitím dostupných zdrojových kódov existujúceho riešenia. Zdrojové kódy budú využité najmä k implementácii logiky, v niektorých prípadoch môžu byť použité aj celé funkčné bloky. Všetky zdrojové kódy budú umiestnené v Gitlabe Deus v separátnom projekte.

Časový harmonogram realizačnej fázy projektu je nastavený na 9 mesiacov so začiatkom realizačnej fázy 09/2025 a finálnym termínom dokončenia do 05/2026. Následne v rámci prevádzky bude prebiehať podpora prevádzky.

Projekt bude realizovaný v rámci Plánu obnovy a odolnosti:

Komponent 17: Digitálne Slovensko (štát v mobile, kybernetická bezpečnosť, rýchly internet pre každého, digitálna ekonomika)

Investícia 1: Lepšie služby pre občanov a podnikateľov

Celkové indikatívne náklady projektu sú vo výške 676 500,00 EUR s DPH.

3.2Motivácia a rozsah projektu

3.2.1. Problém, ktorý bude realizáciou projektu odstránený

IS DCOM je nadrezortný informačný systém pre samosprávu. Ponúka nielen elektronické služby, ale aj integrácie na ostatné registre a databázy verejnej správy a zároveň aj prepojenie na pôvodné informačný systémy samospráv. Vďaka tomu zahŕňa celú agendu vyplývajúcu z originálnych kompetencií samospráv. V rámci IS DCOM je spravovaných viac ako 20 tisíc identít rôznych typov, pričom používateľov miest a obcí je z celkového počtu viac ako 14 tisíc. Identity sú spravované nástrojom MidPoint, ktorý je neoddeliteľnou súčasťou celého riešenia IAM IS DCOM.

MidPoint je open-source identity provisioning systém, ktorý poskytuje unifikovaný model pre provisioning identít, privilégií a správu organizačnej štruktúry. Systém vytvára vzťah medzi identitami a ich účtami a poskytuje globálny pohľad na stav účtov, ich vlastníkov a v čiastočnej miere aj ich práva na všetkých koncových systémoch pripojených do riešenia. Obdobným spôsobom umožňuje systém provisioning služieb v multi-tenantných koncových systémoch.

Pre potreby IAM DCOM umožňuje MidPoint:

•          správu identít používateľov IS DCOM, 

•          synchronizáciu používateľských účtov do koncovými modulov IS DCOM,

•          správu rolí a privilégií prideľovaných identitám a ich synchronizáciu do modulov IS DCOM,

•          správu organizačnej štruktúry, synchronizáciu tenantov do koncových modulov IS DCOM,

•          správu meta-rolí a oprávnení prideľovaných obciam (ako organizačným jednotkám, resp. tenantom) a ich synchronizáciu do modulov IS DCOM.

MidPoint ako nástroj spravujúci identity je nasadený vo verzii 3.4.2-SNAPSHOT, ktorej podpora bola ukončená v roku 2018, čo predstavuje vysoké riziko prelomenia systému a obsiahnutých dát. MidPoint v rámci IS DCOM beží na JavaSe 1.8.0_241 na aplikačnom serveri Tomcat v7.x, ktoré nie je možné aktualizovať. V riešení sú využívané nepodporované konektory, ktorých architektúra taktiež nie je podporovaná ani samotnou platformou MidPoint. Nakoľko téma IDM je veľmi komplexná a má praktický dopad na funkcionalitu samotného IS DCOM, po zohľadnení všetkých rizík je nevyhnutné zabezpečiť nové IDM riešenie, ktoré bude na základe dodržaných kritérií následne implementované v rámci IS DCOM.

3.2.2. Biznis procesy, ktoré sú predmetom projektu

Z pohľadu biznis procesov územná samospráva realizuje výkon vybraných procesov štátnej správy (tzv. prenesený výkon štátnej správy) a zodpovedá za metodické riadenie a výkon procesov samosprávy (tzv. originálne kompetencie).  Z hľadiska zabezpečenia biznis procesov je predmetom projektu bezpečné pripojenie pracovníkov samosprávy, vrátane kompletnej zmeny mechanizmu prístupových rolí.

3.2.3. Informácie o oblasti (OBSAH / AGENDA / ŽIVOTNÁ SITUÁCIA), ktorým sa projekt venuje

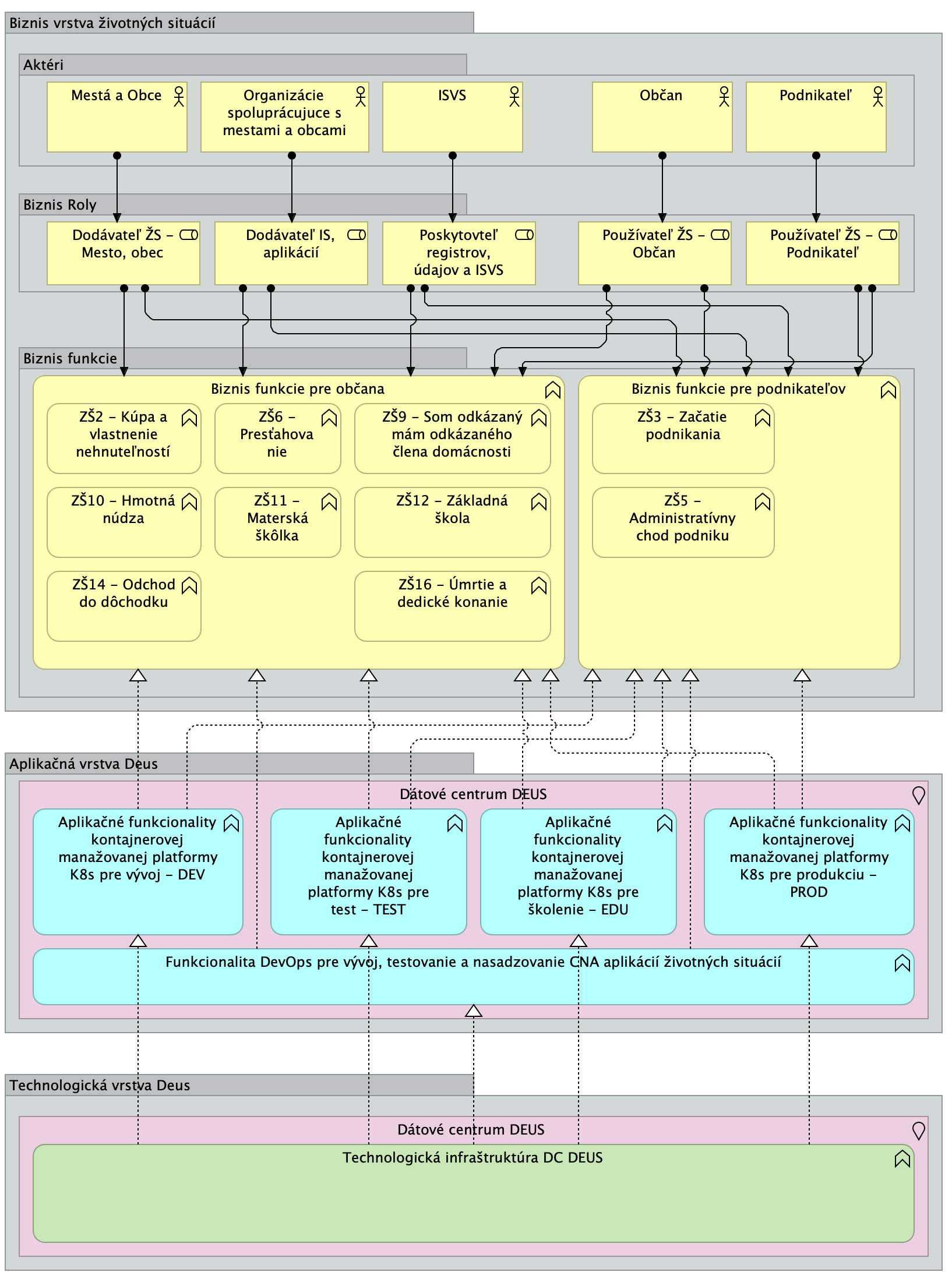
Riadiaci výbor pre Investíciu 1 „Lepšie služby pre občanov a podnikateľov“ a pre Reformu 1 „Budovanie eGovernment riešení prioritných životných situácií“ v rámci Komponentu 17 „Digitálne Slovensko“ Plánu obnovy a odolnosti Slovenskej republiky schválil Prioritný zoznam vybraných 16 životných situácií:

ZS1 - Strata a hľadanie zamestnania

ZS2 - Kúpa a vlastnenie nehnuteľnosti na bývanie

ZS3 - Začatie podnikania

ZS4 - Kúpa a vlastnenie motorového vozidla

ZS5 - Administratívny chod podniku

ZS6 - Presťahovanie

ZS7 - Narodenie dieťaťa

ZS8 - Som chorý, mám chorého člena rodiny

ZS9 - Som odkázaný, mám odkázaného člena rodiny

ZS10 - Hmotná núdza

ZS11 - Materská škola

ZS12 - Základná škola

ZS13 - Stredná škola

ZS14 - Odchod do dôchodku

ZS15 - Úmrtie a dedičské konanie

ZS16 - Uzavretie manželstva

Výnos MF SR č. 478/2010 Z. z. o základnom číselníku úsekov verejnej správy a agend verejnej správy nedefinoval pre samotného žiadateľa žiaden úsek. Avšak pre  tento projekt je relevantný nasledovný úsek:

Kód v číselníku (MetaIS)Názov úseku
U00029Informatizácia spoločnosti

Tabuľka č. 2 - Zoznam projektom zlepšovaných úsekov

3.2.4. ROZSAH PROJEKTU

Z hľadiska realizátora bude ŽS realizovaná združením DEUS, ktoré v zmysle § 9a odsek 1 zákona č. 305/2013 Z.z. o elektronickej podobe výkonu pôsobností orgánov verejnej moci (eGovernmente) vykonáva činnosti správcu a prevádzkovateľa IS DCOM (isvs_6391). DEUS je záujmové združenie právnických osôb, ktorého jedinými členmi sú Ministerstvo financií SR (ďalej len „MF SR“) a Združenie miest a obcí Slovenska (ďalej len „ZMOS“). DEUS je špecifickým poskytovateľom cloudových služieb typu SaaS pre subjekty MÚS. Informačný systém DCOM je nadrezortný informačný systém verejnej správy, prostredníctvom, ktorého vykonávajú obce verejnú moc elektronicky.

Cieľom projektu životných situácií ako celku je zjednodušenie a sprístupnenie digitálnej cesty občana k naplneniu jeho potrieb pri kontakte so štátom

Životná situácia má zjednodušiť elektronickú komunikáciu občana so štátom:

  • jasná a jednoduchá komunikácia, minimalizovať úkony na strane občana
  • 1x a dosť – prepájanie s registrami a databázami
  • digital first, redukovať vstupy občana  a redukovať formuláre
  • vedieť ľahko zistiť v akom stave je požiadavka
  • overenie cez počítač, mobil 
  • Informácie na jednom mieste – hľadanie informácií aj vyriešenie 
  • proaktívnosť štátu – notifikácie, možnosť autorizácie, vybavenie úkonov
  • poskytovať zrozumiteľné návody aj ich aktualizovanie 
  • dostupná online podpora

Projektom bude realizovaná výmena existujúceho IDM riešenia MidPoint za nové IDM riešenie pri zachovaní existujúcich funkčností, napojených aplikácií a potenciálom k zvýšeniu výkonu a bezpečnosti. V novom riešení dôjde k napojeniu nového systému Jira Service Desk. Jednotlivé funkcionality napojenie na zdrojové či cieľové systémy budú v novom riešení novo naprogramované s prípadným využitím dostupných zdrojových kódov existujúceho riešenia. Zdrojové kódy budú využité najmä k implementácii logiky, v niektorých prípadoch môžu byť použité aj celé funkčné bloky. Všetky zdrojové kódy budú umiestnené v Gitlabe Deus v separátnom projekte.

3.2.5. MOTIVÁCIA PROJEKTU

Hlavným cieľom združenia DEUS je podpora informatizácie a elektronizácie územnej samosprávy na Slovensku. DEUS je implementátorom štátnej stratégie a politík týkajúcich sa digitalizácie služieb miest a obcí, ktorým umožňuje plniť svoje zákonné povinnosti v súlade s legislatívou eGovernmentu a zásady „jedenkrát a dosť“. Deje sa tak predovšetkým prostredníctvom informačného systému Dátové centrum obcí a miest (DCOM), ktorý je centrálnym riešením dostupným pre všetky obce a mestá na Slovensku, a ktorý garantuje súlad s platnou legislatívou ohľadom povinností miest a obcí o eGovernmente. DCOM je na Slovensku unikátny svojou komplexnosťou a množstvom integrácií na ostatné informačné systémy verejnej správy na Slovensku. V rámci projektu je významnou motiváciou prispieť k naplneniu komplexného cieľa, a to nasadeniu eGovernment riešenia komplexných prioritných životných situácií pre občanov a podnikateľov EÚ, a to v súlade s investičným plánom, ktorý je výsledkom biznis časti projektu budovania prioritných životných situácií.

Motiváciou je výmena existujúceho IDM riešenia MidPoint za nové IDM riešenie pri zachovaní existujúcich funkčností, napojených aplikácií a potenciálom k zvýšeniu výkonu a bezpečnosti. V novom riešení dôjde k napojeniu nového systému Jira Service Desk. Jednotlivé funkcionality napojenie na zdrojové či cieľové systémy budú v novom riešení novo naprogramované s prípadným využitím dostupných zdrojových kódov existujúceho riešenia. Zdrojové kódy budú využité najmä k implementácii logiky, v niektorých prípadoch môžu byť použité aj celé funkčné bloky. Všetky zdrojové kódy budú umiestnené v Gitlabe Deus v separátnom projekte.

Projekt je v súlade s „Národnou koncepciou informatizácie verejnej správy“, schválenou Vládou SR uznesením č. 763/2021, ktorá definuje, že v prostredí miestnej samosprávy bude naďalej zohrávať úlohu centralizované riešenie IS DCOM a zdôrazňuje, že prepojenie agendových systémov a centrálnych referenčných registrov bude zvlášť podstatné v prostredí územnej a miestnej samosprávy, ktorá používa centralizované riešenie DCOM ako aj viacero decentralizovaných riešení. Bez takéhoto prepojenia nebude možné zabezpečiť on-line riešenie viacerých životných situácií.

3.3Zainteresované strany/Stakeholderi

  • Doplňte KTO (zoznam subjektov/osôb) sa zúčastňuje projektu a akú rolu zastáva
IDAKTÉR / STAKEHOLDER

SUBJEKT
(názov / skratka)

ROLA
(vlastník procesu/ vlastník dát/zákazník/ užívateľ …. člen tímu atď.)

Informačný systém
(MetaIS kód a názov ISVS)

1.Ministerstvo investícií, regionálneho rozvoja a informatizácie SRMIRRIvlastník procesu/ vlastník dát/isvs_6391 Dátové centrum obcí a miest (DCOM)
2.Ministerstvo financií SRMF SRvlastník procesu/ vlastník dát/isvs_6391 Dátové centrum obcí a miest (DCOM)
3.Združenie miest a obcí SlovenskaZMOSvlastník procesu/ vlastník dát/isvs_6391 Dátové centrum obcí a miest (DCOM)
4.Občan / podnikateľ-užívateľisvs_6391 Dátové centrum obcí a miest (DCOM)
5.DataCentrum elektronizácie územnej samosprávy SlovenskaDEUSvlastník procesu/ vlastník dát/isvs_6391 Dátové centrum obcí a miest (DCOM)
6.Samospráva-zákazníkisvs_6391 Dátové centrum obcí a miest (DCOM)

Popis stakeholderov:

  • MIRRI SR ako vykonávateľ sa zaväzuje, že na základe Zmluvy PPM č. 1604/2023 poskytne Prostriedky mechanizmu Prijímateľovi za účelom financovania Projektu. MIRRI SR zároveň ako autorita zodpovedná za centrálne riadenie informatizácie v Investičnom pláne definuje sadu legislatívnych, organizačných a procesných zmien, ktorými zavedie centralizovaný postup pre dizajn služieb a návodov. MIRRI SR  riadi, validuje a tiež koordinuje tvorbu a zmeny služieb v kontexte prioritných životných situácií, pričom dbá na zohľadnenie potrieb používateľa a dosahovanie nadrezortnej spolupráce.
  • Ministerstvo financií ako OVM je prispievateľom do rozpočtu DEUS a očakáva efektívne vynakladanie prostriedkov a zároveň zníženie nákladov na prevádzku samosprávy v oblasti papierovo realizovanej agendy v prospech digitálne realizovanej agendy.
  • ZMOS nie je definične OVM ale je prispievateľom do rozpočtu DEUS a zastupuje starostov obcí, ktorí sú predstaviteľmi OVM. ZMOS, podobne ako Ministerstvo financií, očakáva efektívne vynakladanie prostriedkov a zároveň zníženie nákladov na realizáciu agendových procesov.
  • DEUS ako prijímateľ sa zaväzuje prijať poskytnuté Prostriedky mechanizmu, použiť ich v súlade s podmienkami stanovenými v Zmluve PPM č. ZL-2023-074, Právnom rámci a Záväznej dokumentácii a zabezpečiť Realizáciu Projektu podľa Zmluvy Riadne a Včas tak, aby bol dosiahnutý Cieľ Projektu a udržaný počas Doby udržateľnosti Projektu. DEUS ako OVM je z pohľadu Zákona o ITVS orgánom riadenia a správcom ISVS. Z pohľadu projektu predstavuje realizátora zámeru. DEUS je na top úrovni riadený Správnou radou pozostávajúcou zo zástupcov Ministerstva financií a ZMOS.
  • Občan/podnikateľ - cieľová skupina projektu, cca 3,1 mil. osôb. Rola pracuje so systémom DCOM za účelom používania elektronických služieb samosprávy poskytovaných systémom DCOM. Pomocou mID  sa autentifikuje do systému v súlade s § 24 a nasl. Zákona o eGov.
  • Samospráva – cieľová skupina projektu, obce zapojené do IS DCOM.

3.4Ciele projektu

ID

Názov cieľa
Názov strategického cieľaSpôsob realizácie strategického cieľa
1.Zvýšiť podiel elektronickej komunikácie s verejnou správouZvýšiť podiel elektronickej komunikácie s verejnou správou...
2.Zvýšiť spokojnosť a dôveru osôb a subjektov verejnej správy s elektronickými službamiZvýšiť spokojnosť a dôveru osôb a subjektov verejnej správy s elektronickými službamiOptimalizácia dizajnu a funkcionalít webových stránok a aplikácií pre lepšiu užívateľskú prívetivosť a intuitívnosť. Občan nájsť informácie o možnosti získania príspevku na pohreb zo strany obcí, o formách, podmienkach a potrebných dokladoch pre získanie príspevku. 

3.5Merateľné ukazovatele (KPI)

ID

ID/Názov cieľa
Názov
 ukazovateľa 
(KPI)
Popis
 ukazovateľa
Merná jednotka
 
AS IS
 merateľné hodnoty
 
(aktuálne)
TO BE
Merateľné hodnoty
 
(cieľové hodnoty)
Spôsob ich meraniaPozn.
01Zvýšiť spokojnosť a dôveru osôb a subjektov verejnej správy s elektronickými službamiPočet komplexných životných situáciíPočet komplexných životných situácií (z atomických na bezproblémové zreťazené), vybavených plne elektronicky (úroveň elektronizácie 4 a viac), ktorých riešenie bude podporené výsledkami projektuPočet010Akceptačný protokol - Implementované riešenie v zmysle Zmluvy o PPM č. 1604/2023 

3.6Špecifikácia potrieb koncového používateľa

Realizácia programu budovania životných situácií je rozložená do viacerých projektov a zmenových požiadaviek, ktoré sú zamerané na vývoj alebo rozvoj  ISVS/s elektronickými službami , ktoré  majú grafické alebo iné používateľské rozhranie a sú určené pre občanov/podnikateľov (alebo aj pracovníkov verejnej správy pracujúcich s agendovým systémom), ďalej označených ako koncoví používatelia. 

  • Špecifikácia požiadaviek bola realizovaná koncovými používateľmi a je v súlade s legislatívou (s aktuálne platnou a s návrhom jej zmien ako súčasť projektov) a s postupmi pri vytváraní elektronických služieb verejnej správy, ako sú napríklad používateľský prieskum, mapovanie používateľskej cesty, vytváranie informačnej architektúry a testovanie prototypov podľa vyhlášky 547/2021 Z. z. o elektronizácii agendy verejnej správy.
  • Projekt definujte základné skupiny koncových používateľov elektronických služieb a popisuje cieľové skupiny koncových používateľov, vrátane sociodemografických charakteristík cieľových skupín a účastníkov používateľského prieskumu. 
  • Špecifikácia potrieb resp. cieľov koncových používateľov, ktoré identifikujú, čo jednotlivé skupiny koncových používateľov od elektronickej služby požadujú bola realizovaná prostredníctvom používateľského prieskumu realizovaného  MIRRI SR.
  • Pri rozvoji existujúcej elektronickej služby sme použili výstupy zo zisťovania spätnej väzby k elektronickej službe, ak z nich vyplývajú požiadavky koncových používateľov na rozvoj služby.  

3.7Detailný opis obmedzení a predpokladov

Rozsah projektu „Identity Management Upgrade“ je jednoznačne vymedzený ako výmena existujúceho IDM riešenia MidPoint za modernú a dlhodobo udržateľnú platformu, ktorá zachová súčasné funkcionality, integrácie a zároveň prinesie nové možnosti z pohľadu výkonu, bezpečnosti a flexibility. Projekt sa sústreďuje na zachovanie prevádzky všetkých procesov súvisiacich so správou identít, rolí, organizačných štruktúr a prístupových práv v rámci IS DCOM, pričom súčasťou realizácie je aj vybudovanie nových integrácií na systém Jira Service Desk. Implementácia zahŕňa prepracovanie napojení na zdrojové a cieľové systémy s využitím dostupného zdrojového kódu z existujúceho riešenia tam, kde to je možné a efektívne. Nové IDM riešenie pokryje celý životný cyklus identít od ich vzniku, cez zmenu a správu oprávnení až po deaktiváciu a zánik, pričom poskytne jednotné používateľské rozhranie pre administrátorov aj bežných používateľov. Autorizačný model bude založený na princípoch RBAC s dôrazom na parametrizáciu a vynucovanie bezpečnostných politík. Riešenie bude pripravené na rozširovanie dátových modelov a atribútov bez zásahu do zdrojového kódu, ponúkne reporting, notifikácie a workflow so schvaľovacími procesmi a bude nasaditeľné vo viacerých prevádzkových režimoch – on-premise, v cloude alebo v hybridnom prostredí. Časový rámec projektu je presne stanovený od septembra 2025 do mája 2026, pričom po nasadení do prevádzky bude nasledovať fáza podpory a údržby.

Dôvody pre takéto vymedzenie rozsahu vyplývajú predovšetkým z technologického zastarania existujúceho riešenia MidPoint, ktoré je nasadené vo verzii bez oficiálnej podpory už od roku 2018 a beží na neudržateľných komponentoch ako Java SE 1.8 a Tomcat 7.x. Tento stav predstavuje významné bezpečnostné riziko, keďže systém obsahuje nepodporované konektory a neposkytuje možnosti moderného rozvoja. Ďalším dôvodom je potreba zabezpečiť kontinuitu služieb IS DCOM, ktorý spravuje viac než dvadsaťtisíc identít a je nadrezortným riešením pre výkon originálnych aj prenesených kompetencií samospráv. Bez výmeny IDM by hrozilo ohrozenie funkčnosti celého systému a tým aj schopnosti samospráv poskytovať elektronické služby občanom. Vymedzenie rozsahu bolo zároveň podmienené požiadavkami Plánu obnovy a odolnosti SR v rámci komponentu Digitálne Slovensko, ktorý kladie dôraz na elektronizáciu životných situácií občanov a na zavedenie moderných, bezpečných a interoperabilných riešení. Do rozsahu boli preto zahrnuté len tie činnosti, ktoré priamo súvisia s výmenou IDM riešenia a so zachovaním alebo rozšírením jeho funkčnosti, aby bolo možné garantovať dosiahnutie merateľných cieľov a prínosov stanovených v projekte.

Úspešná realizácia projektu je podmienená viacerými predpokladmi. V prvom rade je potrebné zabezpečiť dostupnosť a kompatibilitu všetkých potrebných komponentov infraštruktúry, aby implementácia nebola zdržaná oneskorenými dodávkami alebo technickými problémami. Rovnako dôležité je presné a včasné zadefinovanie požiadaviek všetkých kľúčových používateľov, pretože neúplné alebo oneskorené požiadavky by mohli viesť k predlžovaniu harmonogramu či zvyšovaniu nákladov. Realizácia si vyžaduje aktívnu súčinnosť dodávateľa, dodržiavanie harmonogramu a kvalitatívnych požiadaviek, ako aj dostupnosť dostatočných ľudských zdrojov na strane DEUS a dodávateľov, ktorí zabezpečia analýzu, návrh architektúry, implementáciu, testovanie a prevádzku. Z pohľadu riadenia je nevyhnutné dodržiavať metodiky projektového riadenia, platnú legislatívu a pravidelné monitorovanie rizík vrátane kybernetických hrozieb. Predpokladom úspechu je aj dôsledné riadenie kvality a priebežné testovanie, ktoré pomôže odhaliť slabé miesta ešte pred nasadením. Nemenej dôležitá je pripravenosť organizačných a technických kapacít na strane DEUS, vrátane školení používateľov a zabezpečenia rozšírenej podpory po ukončení implementácie. Len splnením týchto predpokladov bude možné dosiahnuť, aby nové IDM riešenie plnilo svoju úlohu ako stabilný, bezpečný a dlhodobo udržateľný pilier informačného systému DCOM.

3.8Riziká a závislosti

ID

NÁZOV RIZIKA a ZÁVISLOSTI

 

POPIS  / NÁSLEDOK
1Nebude možné naplniť všetky kvalitatívne požiadavky projektu.Nebudú plne dosiahnuté očakávané benefity projektu.
2Jednotlivé komponenty projektu nebudú vykazovať známky 100% kompatibility.Vzhľadom na vytvorenie ekosystému je dôležité, aby jednotlivé prvky boli schopné komunikovať vzájomne a mali rovnaké východiskové požiadavky na obojsmernú programovú komunikáciu.
3Nedostupnosť komponentov novej infraštruktúryNedostupnosť komponentov novej infraštruktúry, prípadne ich veľmi dlhé dodacie lehoty môžu mať negatívny vplyv na termín ukončenia projektu.
4Projekt nebude realizovaný a nasadený podľa plánu.V prípade omeškania dodávok projektu resp. v prípade omeškania nasadenia výstupov projektu, nebude možné efektívne a včas reagovať na bezpečnostné incidenty.
5Neúplné požiadavkyNeúplné požiadavky môžu spôsobiť predĺženie trvania projektu, navýšenie nákladov, z dôvodu potreby dodatočného obstarávania komponentov.
6Vysoké náklady na prevádzkuNáklady na prevádzku budú vyššie ako plánované. Prekročenie plánovaných nákladov na prevádzku. Potreba dodatočných finančných zdrojov.
7Ohrozenie prevádzky a dostupnosti systémuOhrozenie prevádzky a dostupnosti systému z dôvodu možných kybernetických útokov.
8Nedostatočné vyhodnotenie kvalityNeodhalenie slabých miest v jednotlivých fázach implementácie projektu.
9Nesúčinnosť a nespoľahlivosť dodávateľaPredčasné ukončenie projektu, alebo predĺženie doby realizácie projektu.
10Nedostatok ľudských zdrojovPredĺženie doby realizácie projektu. Výstupy projektu budú dodané v nedostatočnej kvalite.

3.9Detailný opis rozpočtu projektu a jeho prínosov

3.9.1. Sumarizácia nákladov a prínosov

NákladyIS DCOM (Identity Management Upgrade)
Všeobecný materiál 
IT - CAPEX 
Aplikácie676 500,00 €
SW-
HW-
IT - OPEX- prevádzka 
Aplikácie47 355,00 €
SW-
HW-
Prínosy 
Finančné prínosy 
Administratívne poplatky-
Ostatné daňové a nedaňové príjmy-
Ekonomické prínosy 
Občania (€)-
Úradníci (€)-
Úradníci (FTE)-
Kvalitatívne prínosy 
 -

Tabuľka 1 Sumarizácia nákladov a prínosov

3.9.2. Zdroj financovania

Projekt bude realizovaný v rámci Plánu obnovy a odolnosti:

Komponent 17: Digitálne Slovensko (štát v mobile, kybernetická bezpečnosť, rýchly internet pre každého, digitálna ekonomika)

Investícia 1: Lepšie služby pre občanov a podnikateľov

3.10Harmonogram projektu

IDFÁZA/AKTIVITA

ZAČIATOK

(odhad termínu)

KONIEC

(odhad termínu)

POZNÁMKA
1.Prípravná a iniciačná fáza12/202308/2025 
2.Realizačná fáza09/202505/2026 
2aAnalýza a Dizajn09/202501/2026 
2cImplementácia a testovanie11/202504/2026 
2dNasadenie a PIP04/202605/2026 
3.Dokončovacia fáza06/202608/2026 

Projekt bude v DEUS realizovaný metódou Waterfall.

1757332954925-657.png

3.11Návrh organizačného zabezpečenia projektu (projektový tím)

Projekt sa bude riadiť v súlade s platnou legislatívou v oblasti riadenia projektov IT. Pre potreby riadenia projektu bude vytvorený riadiaci výbor projektu a budú menovaní členovia Riadiaceho výboru projektu (ďalej len „RV“), projektový manažér a členovia projektového tímu.

Najvyššou autoritou projektu je RV, ktorý tvorí:

  • predseda RV
  • zástupca vlastníkov procesov - zástupca predsedu RV (podpredseda RV)
  • zástupca kľúčových používateľov
  • Projektový manažér
  • zástupca dodávateľa

Zloženie riadiaceho výboru:

IDMENO A PRIEZVISKOPOZÍCIAORGANIZAČNÝ ÚTVARROLA V PROJEKTE S UVEDENÍM HLASOVACIEHO PRÁVA
1.Ľubomír Lőrinczvýkonný riaditeľDEUSPredseda RV (HP)
2.Ing. Peter Uhríkmanažér oddelenia ITDEUSZástupca vlastníkov procesov (HP)
3.Mgr. Štefan OmastaFinančný manažérDEUSZástupca vlastníkov procesov (HP)
4.Mgr. Jana ČervinkováManažérka obchoduDEUSZástupca kľúčových používateľov (HP)
5.Ingrid KurucováProjektový manažérDEUSČlen bez HP
6.TBCZástupca dodávateľa Zástupca dodávateľa (HP)

Projektový tím:

IDRola v projekteMeno a PriezviskoPracovné zaradenieOrg. útvar
1.Projektový manažérIngrid KurucováProjektový manažérDEUS
2.Vlastník projektuPeter UhríkManažér oddelenia ITDEUS
3.Kľúčový používateľTomáš ČikošKonzultant obcíDEUS
4.IT analytikIvan RovňanAnalytikDEUS
5.IT architekt tbd DEUS
6.Biznis vlastníkJana ČervinkováManažér oddelenia komunikácieDEUS
7.Manažér kvalitytbd DEUS
8.Manažér IT prevádzkyKatarína NespešnáService Delivery ManagerDEUS
9.Manažér KIBMilan AntalíkExterný dodávateľ MKBDEUS
10.IT TesterStanislav HalasTest ManagerDEUS

Tabuľka 1 Projektový tím

4.LEGISLATÍVA

Nie sú potrebné zmeny v oblasti legislatívy pre naplnenie cieľov a dodanie výstupov projektu.

5.ARCHITEKTÚRA RIEŠENIA PROJEKTU

  • Projekt je súčasťou súboru viacerých projektov verejnej správy, ktorých cieľom je zlepšenie služieb a ich spájanie hlavne do prioritných životných situácií, v rámci Investície 1: Nasadenie eGovernment riešenia 16 komplexných prioritných životných situácií pre občanov a podnikateľov EÚ.

    1757334225939-845.png

    Prehľad architektúry budúceho stavu ŽS

5.1Stanovenie alternatív architektúry riešenia

Nerelevantné - DEUS je ako prijímateľ prostredníctvom Zmluvy o PPM č. 1604/2023 je zapojený do projektu Budovanie životných situácií. Zmluva o PPM č. 1604/2023 presne definuje súbor požiadaviek, ktoré musí DEUS implementovať v zmysle definovaných spoločných cieľov programu Životných situácií. Z tohoto dôvodu neboli stanovené alternatívne riešenia, ich porovnanie ani realizovaná MCA analýza.

5.1.1. Stanovenie alternatív v biznisovej vrstve architektúry

Nerelevantné - DEUS je ako prijímateľ prostredníctvom Zmluvy o PPM č. 1604/2023 je zapojený do projektu Budovanie životných situácií. Zmluva o PPM č. 1604/2023 presne definuje súbor požiadaviek, ktoré musí DEUS implementovať v zmysle definovaných spoločných cieľov programu Životných situácií. Z tohoto dôvodu neboli stanovené alternatívne riešenia, ich porovnanie ani realizovaná MCA analýza.

5.1.2. Stanovenie alternatív v aplikačnej vrstve architektúry

Nerelevantné - DEUS je ako prijímateľ prostredníctvom Zmluvy o PPM č. 1604/2023 je zapojený do projektu Budovanie životných situácií. Zmluva o PPM č. 1604/2023 presne definuje súbor požiadaviek, ktoré musí DEUS implementovať v zmysle definovaných spoločných cieľov programu Životných situácií. Z tohoto dôvodu neboli stanovené alternatívne riešenia, ich porovnanie ani realizovaná MCA analýza.

5.1.3. Stanovenie alternatív v technologickej vrstve architektúry

Nerelevantné - DEUS je ako prijímateľ prostredníctvom Zmluvy o PPM č. 1604/2023 je zapojený do projektu Budovanie životných situácií. Zmluva o PPM č. 1604/2023 presne definuje súbor požiadaviek, ktoré musí DEUS implementovať v zmysle definovaných spoločných cieľov programu Životných situácií. Z tohoto dôvodu neboli stanovené alternatívne riešenia, ich porovnanie ani realizovaná MCA analýza.

5.2Náhľad architektúry a popis budúceho cieľového produktu

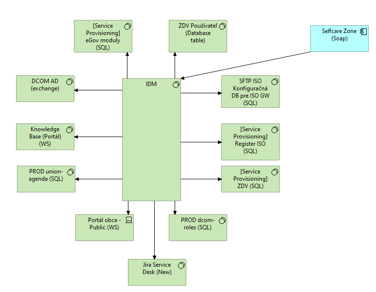
Nové IDM riešenie je navrhnuté ako moderná, škálovateľná a dlhodobo udržateľná platforma so životnosťou a podporou minimálne na desať rokov. Umožňuje neustály rozvoj funkcionalít, pravidelné bezpečnostné aktualizácie a jednoduchú konfiguráciu bez nutnosti zásahov do zdrojového kódu. Riešenie podporuje správu rôznych typov objektov, identít, rolí a organizačných štruktúr s možnosťou ich rozširovania o nové atribúty a dátové modely. Poskytuje funkcie hromadných akcií, importu a exportu dát v štandardných formátoch, rozsiahle možnosti vyhľadávania a filtrovania, ako aj konfigurovateľné logovanie.

Autorizačný model je postavený na RBAC so silnou parametrizáciou a umožňuje detailné riadenie prístupov vrátane definovania granulity na úrovni používateľských rolí či jednotlivých častí rozhrania. Riešenie podporuje politiky hesiel a účtov.

Integrácie sú zabezpečené prostredníctvom API rozhraní, najmä REST, pričom je zachovaná spätná kompatibilita pre SOAP tam, kde je nevyhnutná. Platforma je schopná prepájať sa s externými systémami vrátane ITSM nástrojov ako Jira či Jira Service Desk a zároveň podporuje integráciu s nástrojmi pre Access Management, napríklad Keycloak, ktorý zabezpečuje SSO. Synchronizácia dát medzi IDM a koncovými systémami je obojsmerná, s podporou binárnych dát a možnosťou opakovanej propagácie zmien pri neúspešných operáciách.

Správa identít pokrýva celý životný cyklus – od ich vzniku cez zmenu, aktiváciu či deaktiváciu, až po zánik. Identity môžu obsahovať jednotypové aj viacnásobné atribúty, binárne údaje ako fotografie či komplexné štruktúry vo forme tabuliek. K dispozícii sú nástroje na automatizované aj manuálne prideľovanie rolí, viacúrovňové schvaľovacie procesy, workflow s eskaláciami a možnosť podávania žiadostí o prístup, ktoré sú podrobené schvaľovaciemu procesu. Organizačné štruktúry je možné spravovať priamo v používateľskom rozhraní, pričom podporujú existenciu viacerých štruktúr a flexibilné väzby medzi používateľmi a rolami.

Používateľské rozhranie je jednotné pre bežných používateľov aj administrátorov a prístup k informáciám je riadený autorizačnými pravidlami. Rozhranie je prístupné z rôznych zariadení a podporuje moderné webové prehliadače. Delegovaní administrátori majú rozdielne prístupové práva podľa definovaných rolí, čo umožňuje rozdeliť kompetencie napríklad medzi pracovníkov call centra a vyšších administrátorov. Koncoví používatelia môžu cez rozhranie spravovať svoj profil, meniť heslo a atribúty či vykonávať zmeny v organizačnej štruktúre.

Riešenie umožňuje generovanie reportov v štandardných výstupných formátoch a podporuje notifikácie prostredníctvom SMTP, ktoré informujú o aktivitách čakajúcich na zásah používateľa. Prevádzka je prispôsobiteľná na on-premise, cloud aj hybridné nasadenie bez obmedzenia dostupných funkcií, čo uľahčuje prípadný prechod do cloudu. Aktualizácie sú testované v nižších prostrediach pred nasadením do produkcie a následne monitorované, aby bol zabezpečený bezproblémový chod.

Súčasťou riešenia je vysoká dostupnosť, rozšírený model podpory aj vzdelávacie služby, ktoré pomáhajú zvyšovať bezpečnosť a efektívne využitie systému. Platforma je navrhnutá tak, aby nemala obmedzenia na počet používateľov a umožňovala plynulé škálovanie podľa potrieb organizácie. Tým vznikne komplexné riešenie schopné pokrývať všetky aspekty správy identít a prístupov s dôrazom na bezpečnosť, flexibilitu a dlhodobú udržateľnosť.

1757333669856-296.png

Obrázok 9 IDM a jeho prepojenia

5.3Biznis vrstva

5.3.1. Návrh riešenia v biznis vrstve architektúry

Z pohľadu biznis procesov územná samospráva realizuje výkon vybraných procesov štátnej správy (tzv. prenesený výkon štátnej správy) a zodpovedá za metodické riadenie a výkon procesov samosprávy (tzv. originálne kompetencie). Ďalej z hľadiska originálnych kompetencií, obec pri výkone samosprávy najmä:

  • vykonáva úkony súvisiace s riadnym hospodárením s hnuteľným a nehnuteľným majetkom obce a s majetkom vo vlastníctve štátu prenechaným obci do užívania,
  • zostavuje a schvaľuje rozpočet obce a záverečný účet obce; vyhlasuje dobrovoľnú zbierku,
  • rozhoduje vo veciach miestnych daní a miestnych poplatkov a vykonáva ich správu,
  • usmerňuje ekonomickú činnosť v obci, a ak tak ustanovuje osobitný predpis, vydáva súhlas, záväzné stanovisko, stanovisko alebo vyjadrenie k podnikateľskej a inej činnosti právnických osôb a fyzických osôb a k umiestneniu prevádzky na území obce, vydáva záväzné stanoviská k investičnej činnosti v obci,
  • utvára účinný systém kontroly a vytvára vhodné organizačné, finančné, personálne a materiálne podmienky na jeho nezávislý výkon,
  • zabezpečuje výstavbu a údržbu a vykonáva správu miestnych komunikácií, verejných priestranstiev, obecného cintorína, kultúrnych, športových a ďalších obecných zariadení, kultúrnych pamiatok, pamiatkových území a pamätihodností obce,
  • zabezpečuje verejnoprospešné služby, najmä nakladanie s komunálnym odpadom a drobným stavebným odpadom, udržiavanie čistoty v obci, správu a údržbu verejnej zelene a verejného osvetlenia, zásobovanie vodou, odvádzanie odpadových vôd, nakladanie s odpadovými vodami zo žúmp a miestnu verejnú dopravu,
  • utvára a chráni zdravé podmienky a zdravý spôsob života a práce obyvateľov obce, chráni životné prostredie, ako aj utvára podmienky na zabezpečovanie zdravotnej starostlivosti, na vzdelávanie, kultúru, osvetovú činnosť, záujmovú umeleckú činnosť, telesnú kultúru a šport,
  • plní úlohy na úseku ochrany spotrebiteľa a utvára podmienky na zásobovanie obce; spravuje trhoviská,
  • obstaráva a schvaľuje územnoplánovaciu dokumentáciu obcí a zón, koncepciu rozvoja jednotlivých oblastí života obce,
  • obstaráva a schvaľuje programy rozvoja bývania a spolupôsobí pri utváraní vhodných podmienok na bývanie v obci,
  • vykonáva vlastnú investičnú činnosť a podnikateľskú činnosť v záujme zabezpečenia potrieb obyvateľov obce a rozvoja obce,
  • zakladá, zriaďuje, zrušuje a kontroluje podľa osobitných predpisov svoje rozpočtové a príspevkové organizácie, iné právnické osoby a zariadenia,
  • organizuje miestne referendum o dôležitých otázkach života a rozvoja obce,
  • zabezpečuje verejný poriadok v obci,
  • zabezpečuje ochranu kultúrnych pamiatok v rozsahu podľa osobitných predpisov a dbá o zachovanie prírodných hodnôt,
  • plní úlohy na úseku sociálnej pomoci v rozsahu podľa osobitného predpisu,
  • vykonáva osvedčovanie listín a podpisov na listinách,
  • vedie obecnú kroniku v štátnom jazyku, prípadne aj v jazyku národnostnej menšiny.

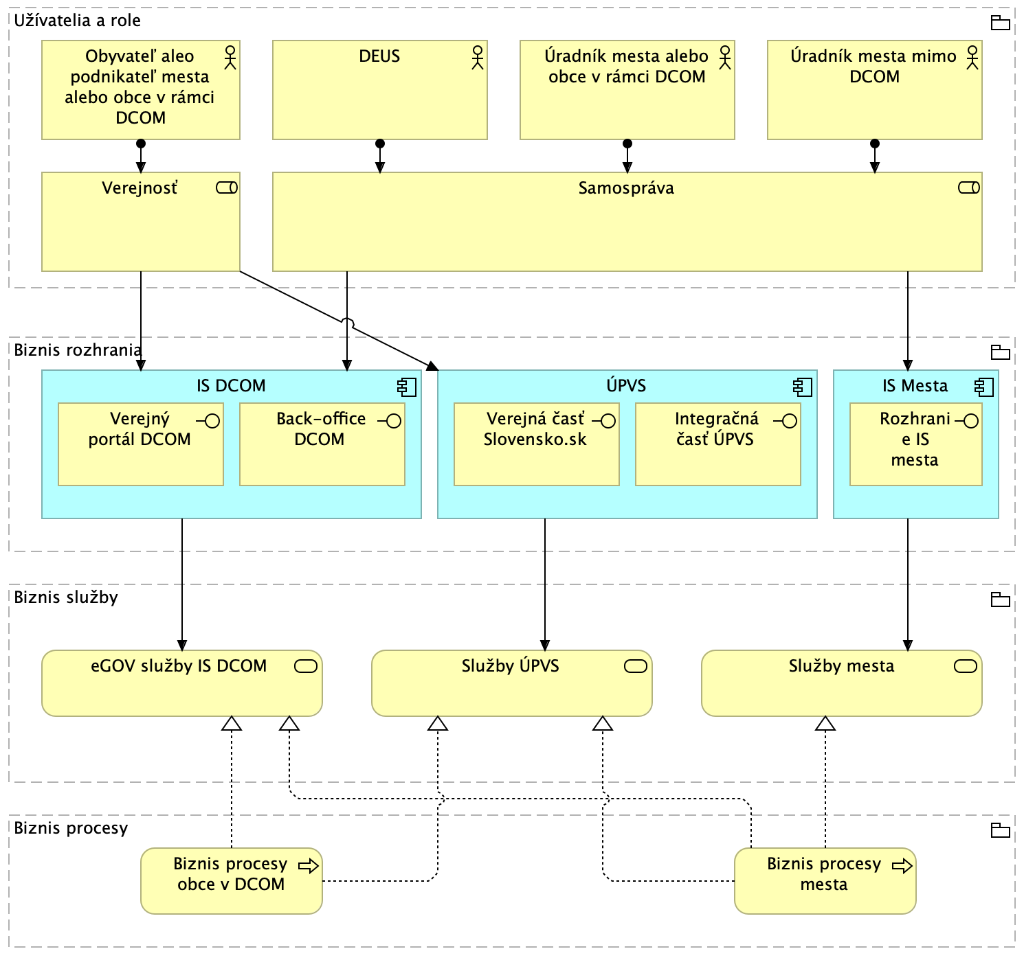
IS DCOM umožňuje občanom komunikovať s obcou elektronicky, prostredníctvom tzv. elektronickej schránky. Verejnosť má dispozícii elektronické komunikačné rozhranie v podobe webových stránok pre všetkých 139 poskytovaných elektronických služieb. Občania majú prostredníctvom webového portálu DCOM prístup k elektronických službám, vrátane súkromnej zóny s informáciami o aktuálnej a predchádzajúcej komunikácii s obcou, či mestom. Zamestnanci úradov majú k dispozícii plne integrované a navzájom prepojené riešenia pre spracovanie agendy. Obce majú zároveň možnosť prevádzkovať svoje webové stránky v prostredí dátového centra (DCOM). Pracovníci obcí, rovnako ako aj pracovníci technickej podpory majú prístup na samostatný intranetový portál.

Z hľadiska používateľov systému DCOM, týchto môžeme rozdeliť na nasledovné 2 skupiny:

Externí používatelia – anonymná alebo autentifikovaná osoba, pristupujúca z externých verejných sietí a využívajúca služby portálu dcom.sk. Autentifikáciu externých používateľov zabezpečuje spoločný modul IAM ÚPVS.

  • Obyvatelia (fyzické osoby)
  • Podnikatelia

Interní používatelia – autentifikovaní používatelia pristupujúci z externých privátnych alebo verejných sietí do back-office DCOM. Používateľské účty, oprávnenia a autentifikačné prostriedky interných používateľov pre prístup k používateľským rozhraniam DCOM sú spravované v IAM DCOM.

  • Reprezentant (úradník) obce alebo mesta - autentifikovaný zamestnanec obce alebo mesta, využívajúci služby IS DCOM
  • Pracovník prevádzky - autentifikovaný zamestnanec DEUS, dodávateľa DEUS, dodávateľa ISM, poskytujúci podporu prevádzky DCOM.

Schéma biznis architektúry je nasledovná

Biznis_architektura1.png

Obrázok 1 Biznis architektúra 

Schéma Biznis architektúry - Pod službami UPVS sa rozumejú služby UPVS dostupné cez verejnú časť slovensko.sk a služby integračné. Pod službami mesta sa rozumejú služby mesta, ktoré IS mesta poskytuje svojim úradníkom.

Z pohľadu biznis architektúry nedochádza projektom k zmene oproti AS IS stavu

5.3.2. Prehľad koncových služieb – budúci stav (TO BE):

Projektom nebudú budované/upravované koncové služby pre občanov a podnikateľov ani služby pre OVM

Kód KS

(z MetaIS)

Názov KSPoužívateľ KS (G2C/G2B/G2G/G2A)

Životná situácia

(+ kód z MetaIS)

Úroveň elektronizácie KS
N/AN/AN/AN/AN/A

Tabuľka 1Prehľad koncových služieb - budúci stav (TO BE)

5.3.3. Organizačné zmeny a Procesy dotknuté navrhovaným riešením

Implementácia projektu nebude mať organizačné dopady.

5.3.4. Jazyková podpora lokalizácia

Požiadavky na jazykovú lokalizáciu riešenia a používateľské prostredie bude implementované v slovenskom jazyku.

5.4Aplikačná vrstva

5.4.1. Návrh riešenia v aplikačnej vrstve architektúry

Z pohľadu súčasnej architektúry IS DCOM, tento poskytuje obciam a mestám potrebnú aplikačno-programovú podporu pri spracovaní jednotlivých agend samosprávy. Informačný systém DCOM zabezpečuje tiež prepojenie informačných systémov samospráv s inými Informačnými systémami verejnej správy (IS VS) a so základnými registrami. V rámci obce zapojenej do IS DCOM, Informačný systém obce (ISO) zabezpečuje funkcie vnútornej správy obce minimálne v súlade s rozsahom základných modulov ako sú účtovníctvo obce, finančný a rozpočtový systém, banka a pokladňa, personalistika a mzdy, registratúra, správa majetku obce a systém pre zastupiteľstvo, a IS DCOM zabezpečuje agendu súvisiacu s obsluhou verejnosti. Táto časť je prepojená na ÚPVS a zabezpečuje plnohodnotnú elektronickú komunikáciu. Prostredníctvom synchronizačnej vrstvy dátovej DCOM je riešenie prepojené s registrami verejnej správy.

Architektúra riešenia DCOM vychádza z požiadaviek efektívneho prevádzkovania systémov a aplikácií obcí a miest, z požiadaviek vyššieho štandardu prevádzkovania aplikácií a z požiadavky flexibilného prispôsobovania potrebám budúcich aplikácií a modulom eGov. Riešenie IS DCOM možno rozdeliť do troch skupín – Front Office, Mid Office a Back Office. Informačný systém obce je časťou Back Office.

Front Office – prezentačná vrstva reprezentuje prezentačnú vrstvu, ktorá obsahuje interaktívne používateľské rozhrania aplikačných systémov pre používateľov IS DCOM. Front Office zabezpečuje interakciu IS DCOM s externými používateľmi, obsahuje interaktívne používateľské rozhranie pre občanov a podnikateľov a je integrovaný na ÚPVS. Prostredníctvom tejto vrstvy sú sprístupnené služby občanovi a referentovi obce v kompaktnej podobe. Je komponovaná s ohľadom na efektivitu jednotlivých konzumentov služieb a prostredníctvom silnej personalizačnej črty, kladie dôraz na rozdielny štýl práce jednotlivých rolí (občan / pracovník obce). Je adaptabilná pre používateľa a podľa kontextu vybavovanej agendy sa prispôsobuje a variuje od štýlu práce v koncepte portálu, cez koncept vybavenia služby, až po koncept práce v agendovom systéme.

Mid Office – procesno - integračná vrstva. Vrstva Mid Office je reprezentovaná procesno-integračnou vrstvou, prostredníctvom ktorej sa realizuje integračné a procesné riadenie. Komponenty BPM a Business Rules zastrešujú správu procesov a dennej agendy. Integračná platforma ESB zabezpečuje podpornú vrstvu pre integráciu systémov, orchestráciu služieb a manažment služieb podľa princípov SOA. Modul BAM zabezpečuje sledovanie a diagnostiku procesov, čo umožňuje následnú optimalizáciu.

Back Office – Aplikačná vrstva, ktorá zabezpečuje interakciu s internými používateľmi IS DCOM, úradníkmi obcí. Back Office predstavuje aplikačnú vrstvu tvorenú modulmi a komponentmi zabezpečujúcimi výkon elektronických služieb samosprávy prostredníctvom agendových systémov a podporných systémov. Obsahuje vrstvu integrácií na okolie IS DCOM, ako je napr. ISO, správu konsolidovanej dátovej vrstvy, správu cloudovej vrstvy a hardvérovej vrstvy. Súčasťou Back Office sú Informačné systémy obcí. Projekt DCOM poskytuje cloud platformu na prevádzku ISO modulov. Podporné moduly zastrešujú procesy podpory a prevádzky IS DCOM. Podporné moduly sú integrované do riešenia prostredníctvom integračnej vrstvy formou poskytovaných a konzumovaných služieb.

Schéma aplikačná architektúra:

Aplikacna_architektura.png

Obrázok 1 Aplikačná architektúra 

5.4.2. Rozsah informačných systémov – budúci stav (TO BE)

Kód ISVS

(z MetaIS)

Názov ISVS

Modul ISVS

(zaškrtnite, ak ISVS je modulom)

Stav IS VSTyp IS VS

Kód nadradeného ISVS

(v prípade zaškrtnutého checkboxu pre modul ISVS)

(DCOM) isvs_6391Dátové centrum obcí a miest  Prevádzkovaný a plánujem rozvíjať  Agendový-

Tabuľka 1 Rozsah informačných systémov - budúci stav (TO BE)

5.4.3. Využívanie nadrezortných a spoločných ISVS – AS IS

Kód ISVS

(z MetaIS)

Názov ISVSSpoločné moduly podľa zákona č. 305/2013  e-Governmente
isvs_8847eDeskModul elektronických schránok
isvs_8846Autentifikačný modulAutentifikačný modul
isvs_8850Modul elektronických platieb (MEP)Modul elektronických platieb
isvs_9368Modul centrálnej elektronickej podateľne (CEP)Modul centrálnej elektronickej podateľne
isvs_8848Modulu elektronických formulárov (MEF)Modul elektronických formulárov
isvs_9369Modul elektronického doručovania (MED)Modul elektronického doručovania
isvs_9370Notifikačný modulNotifikačný modul
isvs_8851Modul dlhodobého uchovávania (MDU)Modul dlhodobého uchovávania
isvs_5836CSRÚModul procesnej integrácie a integrácie údajov
isvs_63MetaIS-

Tabuľka 2 Využívanie nadrezortných a spoločných ISVS – súčasný stav (AS IS)

5.4.4. Prehľad plánovaných integrácií na nadrezortné ISVS – spoločné moduly podľa zákona č. 305/2013 Z.z. o  e-Governmente – budúci stav (TO BE)

Realizáciou projektu nedochádza k zmene AS IS stavu a teda k zmene vo využívaní nadrezortných centrálnych blokov. V rámci predkladaného projektu sa neplánujú zmeny vo vzťahu k integrácii IS DCOM na nadrezortné ISVS – spoločné moduly.

Kód ISVS

(z MetaIS)

Názov ISVSSpoločné moduly podľa zákona č. 305/2013  e-Governmente
N/AN/AN/A
N/AN/AN/A
N/AN/AN/A

Tabuľka 3 Prehľad plánovaných integrácií na spoločné moduly – budúci stav (TO BE)

5.4.5. Prehľad plánovaných integrácií na iné ISVS  – budúci stav (TO BE)

V rámci predkladaného projektu sa neplánujú zmeny vo vzťahu k integrácii IS DCOM na iné ISVS.

Kód ISVS

(z MetaIS)

Názov ISVS

 

Kód integrovaného ISVS

(z MetaIS)

Názov integrovaného ISVS
N/AN/AN/AN/A
N/AN/AN/AN/A
N/AN/AN/AN/A

Tabuľka 4 Prehľad plánovaných integrácií na iné ISVS  – budúci stav (TO BE)

5.4.6. Aplikačné služby pre Koncové služby – budúci stav (TO BE)

Predmetom projektu nie je budovanie alebo rozvíjanie aplikačných služieb.

Kód AS

(z MetaIS)

Názov  AS

Realizuje ISVS

(kód ISVS, ktorý realizuje AS)

Aplikačná služba slúži KS

(kód KS z MetaIS)

N/AN/AN/AN/A
N/AN/AN/AN/A
N/AN/AN/AN/A

Tabuľka 5 Aplikačné služby pre Koncové služby – budúci stav (TO BE)

5.4.7. Aplikačné služby na integráciu – budúci stav (TO BE)

Predmetom projektu nie sú aplikačné služby na integráciu

AS

(Kód MetaIS)

 

Názov  AS

Realizuje ISVS

(kód ISVS, ktorý realizuje AS)

Poskytujúca alebo KonzumujúcaIntegrácia cez CAMPIntegrácia  IS tretích stránSaaS

Integrácia na AS poskytovateľa

(kód MetaIS)

N/AN/AN/AN/AN/AN/AN/AN/A
N/AN/AN/AN/AN/AN/AN/AN/A
N/AN/AN/AN/AN/AN/AN/AN/A

Tabuľka 6 Aplikačné služby na integráciu – budúci stav (TO BE)

5.5Dátová architektúra

Back Office IS DCOM predstavuje aplikačnú vrstvu tvorenú modulmi a komponentmi zabezpečujúcimi výkon elektronických služieb samosprávy prostredníctvom agendových systémov a podporných systémov. Kľúčové moduly IS DCOM a biznis objekty v rámci týchto modulov zobrazuje nasledovná schéma.

1757349533090-172.png

5.5.1. Objekty evidencie

Predmetom projektu nie sú nové objekty evidencie

ID OEObjekt evidencie - názovObjekt evidencie - popisReferencovateľný identifikátor URI dátového prvku
N/AN/AN/AN/A
N/AN/AN/AN/A
N/AN/AN/AN/A

Tabuľka 1 Objekty evidencie

5.5.2. Referenčné údaje

IS DCOM je integrovaný na externé systémy e-Governmentu – ÚPVS (isvs_62), Centrálny metainformačný systém verejnej správy (isvs_63), Informačný systém centrálnej správy referenčných údajov verejnej správy (isvs_5836), Register fyzických osôb (isvs_191), Register právnických osôb, podnikateľov a orgánov verejnej moci (isvs_420), Register adries (isvs_192), Kataster nehnuteľností (isvs_8791), Informačný systém riadenia sociálnych dávok (isvs_279), Systém elektronických služieb (Sociálna poisťovňa) (isvs_551), Evidencia vozidiel (isvs_171). Predmetom projektu nie je vyhlásenie nových objektov evidencie za referenčné.

ID OE

Názov referenčného registra /objektu evidencie

(uvádzať OE z tabuľky v kap. 1.1.1)

Názov referenčného údaja (atribúty)Identifikácia subjektu, ku ktorému sa viaže referenčný údajZdrojový register a registrátor zdrojového registra
N/AN/AN/AN/AN/A
N/AN/AN/AN/AN/A
N/AN/AN/AN/AN/A

Tabuľka 2 Návrh na vyhlásenie a zmeny referenčných údajov

5.5.3. Poskytovanie údajov z ISVS do IS CPDI – budúci stav (TO BE)

Predmetom projektu nie je poskytovanie nových údajov do IS CPDI

ID OENázov (poskytovaného) objektu evidencieKód ISVS poskytujúceho OENázov ISVS poskytujúceho OE
N/AN/AN/AN/A
N/AN/AN/AN/A
N/AN/AN/AN/A

Tabuľka 3 Poskytovanie údajov z ISVS do IS CPDI – budúci stav (TO BE)

5.5.4. Konzumovanie údajov z IS CPDI – budúci stav (TO BE)

Predmetom projektu nie je konzumovanie nových údajov z IS CPDI

ID  OENázov (konzumovaného) objektu evidencieKód ISVS konzumujúceho OEKód zdrojového ISVS v MetaIS
N/AN/AN/AN/A
N/AN/AN/AN/A
N/AN/AN/AN/A

Tabuľka 4 Konzumovanie údajov z IS CPDI – budúci stav (TO BE)

5.5.5. Identifikácia údajov a subjektov pre konzumovanie alebo poskytovanie údajov do/z CPDI (CSRÚ)

Predmetom projektu nie je konzumovanie nových údajov z IS CPDI ani poskytovanie nových údajov do IS CPDI

ID OE

Názov referenčného údaja /objektu evidencie

(uvádzať OE z tabuľky v kap. 1.1.1)

Konzumovanie alebo poskytovanie

Subjekt

(organizácia poskytovateľa-konzumenta)

Osobitný právny predpis pre poskytovanie / konzumovanie údajov
N/AN/AN/AN/AN/A
N/AN/AN/AN/AN/A
N/AN/AN/AN/AN/A

Tabuľka 5 Identifikácia údajov pre konzumovanie alebo poskytovanie údajov do/z CPDI (CSRÚ)

5.5.6. Kvalita a čistenie údajov

Predmetom projektu nie sú nové objekty evidencie

ID OE

Názov Objektu evidencie

(uvádzať OE z tabuľky v kap. 1.1.1)

Významnosť kvality

1 (malá) až 5 (veľmi významná)

Citlivosť kvality

1 (malá) až 5 (veľmi významná)

Priorita – poradie dôležitosti

(začnite číslovať od najdôležitejšieho)

N/AN/AN/AN/AN/A
N/AN/AN/AN/AN/A
N/AN/AN/AN/AN/A

Tabuľka 6 Zhodnotenie dátovej kvality objektov evidencie

RolaČinnostiPozícia zodpovedná za danú činnosť (správca ISVS / dodávateľ)
Dátový kurátorEvidencia požiadaviek na dátovú kvalitu, monitoring a riadenie procesunie je obsadené – plánuje sa vytvorenie pozície
Data stewardČistenie a stotožňovanie voči referenčným údajomRealizuje dodávateľ.
Databázový špecialistaAnalyzuje požiadavky na dáta, modeluje obsah procedúrInterná pozícia v rámci DEUS
Dátový špecialista pre dátovú kvalituSpracovanie výstupov merania, interpretácie, zápis biznis pravidiel, hodnotiace správy z meranianie je obsadené
*Iná rola (doplniť) N/A

Tabuľka 7 Personálne zabezpečenie a roly pri riadení dátovej kvality

5.5.7. Otvorené údaje

Predmetom projektu nie je sprístupnenie otvorených údajov.

ID OE

Názov objektu evidencie / datasetu

(uvádzať OE z tabuľky v kap. 1.1.1)

 

Požadovaná interoperabilita

(3★ - 5★)

Periodicita publikovania

(týždenne, mesačne, polročne, ročne)

N/AN/AN/AN/A
N/AN/AN/AN/A
N/AN/AN/AN/A
N/AN/AN/AN/A

Tabuľka 8 Objekty evidencie, ktoré budú sprístupnené ako otvorené údaje

5.5.8. Analytické údaje

Predmetom projektu nie je poskytovanie analytických údajov

OE IDNázov objektu evidencie pre analytické účelyZoznam atribútov objektu evidenciePopis a špecifiká objektu evidencie
N/AN/AN/AN/A
N/AN/AN/AN/A
N/AN/AN/AN/A

Tabuľka 9 Objekty evidencie, ktoré budú projektom pripravené pre analytické účely

5.5.9. Moje údaje

Predmetom projektu nie je poskytovanie údajov pre službu Moje údaje

OE ID

Názov registra / objektu evidencie

(uvádzať OE z tabuľky v kap. 1.1.1)

Atribút objektu evidenciePopis a špecifiká objektu evidencie
N/AN/AN/AN/A
N/AN/AN/AN/A
N/AN/AN/AN/A

Tabuľka 10 Objekty evidencie, ktoré spadajú do kategórie Mojich údajov

5.5.10. Prehľad jednotlivých kategórií údajov

Predmetom projektu nie sú nové objekty evidencie

ID

Register / Objekt evidencie

(uvádzať OE z tabuľky v kap. 1.1.1)

Referenčné údajeMoje údajeOtvorené údajeAnalytické údaje
N/AN/AN/AN/AN/AN/A
N/AN/AN/AN/AN/AN/A
N/AN/AN/AN/AN/AN/A

Tabuľka 11 Prehľad jednotlivých kategórií údajov

5.6Technologická architektúra

5.6.1. Návrh riešenia technologickej architektúry

Z pohľadu technologickej architektúry IS DCOM, základom riešenia je cloud infraštruktúra založená na princípoch ako sú redundancia lokality, redundancia funkčnosti, oddelenie sietí, obnoviteľnosť funkčnosti, modulárna infraštruktúra a štandardov pre dátové centrá a cloud infraštruktúru. Infraštruktúra pre prevádzku cloudu a aplikácií je vybudovaná ako vysoko dostupná, prevádzkovaná v dvoch nezávislých lokalitách a v prípade výpadku primárnej lokality je poskytujúca aplikácie z druhej, záložnej lokality, bez závislosti na dostupnosti komponentov a funkcií primárnej lokality. Cloud platforma umožňuje poskytovať služby IaaS (infraštruktúra ako služba) pre prevádzku ISO balíkov pre interné agendy obcí. Prístup používateľov (pracovníkov obcí a správcov ISO) k službám je štandardný, je definovaný spôsob, akým sú služby DCOM publikované pre obce. Pracovníci obcí pristupujú predovšetkým z koncových zariadení (PC alebo notebooky) dodaných v rámci projektu DCOM alternatívne cez privátnu komunikačnú sieť budovanú DataCentrom v rámci projektu FINNET, alebo cez internet.

Aktuálne je IS DCOM postavený na dvoch dátových centrách.

  1. Primárne DC je umiestnené na Kopčianskej ulici v Bratislave. Toto DC je prevádzkované na vlastných HW komponentoch. Aktuálne prebieha postupná migrácia zo starého 10 ročného HW na nový HW nakúpený v 2023. Do konca roka je plánované ukončenie tejto migrácie a celý DCOM bude prevádzkovaný na nových serveroch.
  2. Záložné DC – Vládny cloud MVSR v Tajove – používa DEUS ako službu. Súčasťou služby sú aj služby core firewallov a WAF na ktoré ale máme admin prístup a vieme tak manažovať rozsiahle potreby nastavovania a sperovania prevádzky a pravidiel.

Koncové zariadenia obsahujú operačný systém s potrebným softvérovým vybavením konfigurovaný, aktualizovaný a spravovaný centrálnym systémom. Z týchto pracovných staníc DCOM je možný aj alternatívny prístup cez sieť internet prostredníctvom zabezpečeného komunikačného kanálu. Tento stav sa v priebehu projektu a udržateľnosti môže zmeniť. Nesmie tým však utrpieť úroveň bezpečnosti samotného IS DCOM. Z dlhodobého pohľadu smeruje architektúra IS DCOM k riešeniu, kde nebude potrebné využívať zabezpečený kanál formou VPN, ale bezpečnosť bude riešená na úrovni ako infraštruktúry tak aj aplikácie tak, aby bolo aplikáciu možné používať ako úplne samostatnú SaaS službu so svojimi vlastnými bezpečnostnými riešeniami. Týmto postupom sa dlhodobo zruší závislosť na prevádzkovaní HW DEUSom a implementuje sa prístup “internetového bankovníctva“, teda dostupnosti riešenia z akéhokoľvek počítača pri zachovaní požadovanej bezpečnosti.

1757349705997-363.png

5.6.2. Požiadavky na výkonnostné parametre, kapacitné požiadavky – budúci stav (TO BE)

ParameterJednotkyPredpokladaná hodnotaPoznámka
Počet interných používateľovPočetN/AN/A
Počet súčasne pracujúcich interných používateľov v špičkovom zaťaženíPočetN/AN/A
Počet externých používateľov (internet)Počet11230Počet používateľov DCOM – zamestnancov samosprávy
Počet externých používateľov používajúcich systém v špičkovom zaťaženíPočet3761

 

N/A

Počet transakcií (podaní, požiadaviek) za obdobiePočet/obdobie515 993 (využitie KS IS DCOM)N/A
Objem údajov na transakciuObjem/transakciaN/AN/A
Objem existujúcich kmeňových dátObjemN/AN/A
Ďalšie kapacitné a výkonové požiadavky ... N/AN/A

Tabuľka 1 Požiadavky na výkonnostné parametre, kapacitné požiadavky – budúci stav (TO BE)

5.6.3. Využívanie služieb z katalógu služieb vládneho cloudu

Z hľadiska využívania služieb vládneho cloudu realizácia projektu nevytvára nové požiadavky na využívanie služieb vládneho cloudu oproti súčasnému stavu.

 

Kód infraštruktúrnej služby

(z MetaIS)

Názov infraštruktúrnej služby

Kód ISVS

(z MetaIS)

Názov Využívajúceho ISVS

Klasifikácia ISVS

Ux (Cx,Ix,Ax)

N/AN/AN/AN/AN/A
N/AN/AN/AN/AN/A
N/AN/AN/AN/AN/A

Tabuľka 2 Využívanie služieb z katalógu služieb vládneho cloudu

Prostredie

 

Kód infraštruktúrnej služby

(z MetaIS)

Názov infraštruktúrnej služby

(Služba z katalógu cloudových služieb pre zriadenie výpočtového uzla)

Požadované kapacitné parametre služby
(doplňte stĺpec parametra, ak je dôležitý pre konkrétnu službu)
Dátový priestor (GB)Tier diskového priestoruPočet vCPURAM (GB)
VývojovéN/AN/AN/AN/AN/AN/A
TestovacieN/AN/AN/AN/AN/AN/A
ProdukčnéN/AN/AN/AN/AN/AN/A

ďalšie...

(uviesť názov)

N/AN/AN/AN/AN/AN/A

Tabuľka 3Predpokladané kapacity požadovaných výpočtových zdrojov (sizing)

ProstredieĎalšie služby potrebné na prevádzku projektu z katalógu služieb vládneho cloudu (stručný popis / názov)

Kód služby

(z MetaIS)

Parametre pre službu (doplňte stĺpec parametra, ak je dôležitý pre konkrétnu službu)
VývojovéN/AN/AN/A
TestovacieN/AN/AN/A
ProdukčnéN/AN/AN/A

ďalšie...

(uviesť názov)

N/AN/AN/A

Tabuľka 4 Predpokladané kapacity ďalších cloudových (infraštruktúrnych) služieb

5.7Bezpečnostná architektúra

5.7.1. Návrh riešenia bezpečnosti

Bezpečnosť rozhraní

Volanie webových služieb DCOM zo strany ISO a ISM vyžaduje autentifikáciu a autorizáciu. Pre každý ISO a ISM je vytvorený v IAM DCOM technický používateľ, ktorý pre autentifikáciu používa SSL certifikát.  Jednotlivým technickým používateľom sú pridelené oprávnenia na volanie konkrétnych služieb vypublikovaným na spoločnej zbernici backendovej integrácie alebo frontendovej integrácie ÚPVS.

Autentifikácia používateľov – pracovníkov obcí miest

Autentifikácia používateľov pristupujúcich na používateľské rozhrania spoločných modulov cez Internet je 2-faktorová.

Postup pri autentifikácii používateľa:

  1. Používateľ do webového prehliadača zadá webovú adresu modul.intra.dcom.sk alebo www.intra.dcom.sk
  2. DCOM IAM (OpenAM) presmeruje webový prehliadač používateľa na stránku login.intra.dcom.sk
  3. F5 vyzve používateľa na zadanie používateľského mena a jednorazového hesla.
  4. Používateľ vypíše svoje prihlasovacie meno a presunie kurzor do poľa pre zadanie OTP. Vloží USB token do USB slotu a stlačí tlačidlo na tokene.
  5. F5 overí v Active Directory, že používateľ existuje a má priradený USB token.
  6. F5 odošle sériové číslo tokenu a zadané heslo na validačný server pre OTP.
  7. Validačný server overí jednorazové heslo.
  8. OpenAM vyzve používateľa na zadanie prístupového mena a hesla.
  9. Používateľ zadá svoje používateľské meno a heslo.
  10. OpenAM overí zadané heslo a vytvorí SSO session.
  11. OpenAM presmeruje webový prehliadač naspäť na pôvodnú stránku alebo na intranet obce.

Tokeny sú prenosné - v prípade, že používateľ s priradeným USB tokenom tento už nebude využívať, je možné ho prekonfigurovať a priradiť inému používateľovi.

V prípade využitia LAN-to-LAN VPN pre pripojenie infraštruktúry mesta a IS DCOM sa používa pre autentifikáciu používateľa používateľské meno a heslo.

Infraštruktúrne pripojenie IS obce/mesta  

Komunikácia DCOM s ISO a ISM je obojsmerná. Podľa konkrétnych možností mesta je možné zvoliť dve alternatívy pripojenia, prípadne ich kombináciu – s využitím LAN-to-LAN VPN alebo cez Internet.

Pri komunikácii cez Internet sú všetky služby IS DCOM vypublikované na niekoľkých konkrétnych IP adresách. Zároveň komunikácia prichádzajúca zo strany ISO a ISM musí byť z IP obce/mesta (ak má fixnú IP adresu) alebo FQDN servera resolvovateľné v Internete – tie budú zaradené do whitelistu. Komunikácia zo strany DCOM do ISO a ISM prichádza z konkrétnej IP adresy.

Povinnosťou v rámci projektu bude preukázať súlad so zákonom č. 95/2019 zákona o informačných technológiách vo verejnej správe a o zmene a doplnení niektorých zákonov. Pre úspešnú realizáciu projektu je potrebné zabezpečiť dodržanie pravidiel stanovených Vyhláškou č. 78/2020 (resp. jej novelizácii) Z. z. o štandardoch pre informačné technológie verejnej správy. Z hľadiska ochrany osobných údajov bude dátový manažment realizovaný v súlade so zákonom č. 18/2018 Z.z. o ochrane osobných údajov a o zmene a doplnení niektorých zákonov. Implementácia a prevádzka systému musí v oblasti bezpečnosti brať do úvahy aj Zákon 69/2018 Z. z. o kybernetickej bezpečnosti, v znení neskorších predpisov. Aktualizácia bezpečnostného projektu IS DCOM, ktorý je zdrojom poskytovaného Môjho údaja/údajov, bude realizovaná v rámci podaktivity 10.

5.7.2. Určenie obsahu bezpečnostných opatrení

Obsah bezpečnostných opatrení podľa vyhlášky ÚPVII č. 179/2020 Z. zAplikované opatreniaAplikovaná legislatíva
Minimálne bezpečnostné opatrenia Kategórie IÁno§3 ods. 4w) vyhlášky 179/2020
Minimálne bezpečnostné opatrenia Kategórie IIÁno§3 ods. 4w) vyhlášky 179/2020
Minimálne bezpečnostné opatrenia Kategórie IIIÁno§3 ods. 4w) vyhlášky 179/2020
Bezpečnostný projektÁno§ 23 ods. 1 a 2 zákona 95/2019 Z.z.
Bezpečnostné opatrenia podľa osobitného predpisuNieN/A

Tabuľka 1 Určenie zdrojov a obsahu minimálnych bezpečnostných opatrení

5.7.3. Legislatívne, právne, štatutárne, regulačné a zmluvné požiadavky,

Projekt nemá žiadny legislatívny dopad. Nové riešenie musí byť v súlade s platnou legislatívou a to najmä:

  • Zákon č. 95/2019 Z.z. o informačných technológiách vo verejnej správe Zákon č. 69/2018 Z.z. o kybernetickej bezpečnosti
  • Zákon č. 45/2011 Z.z. o kritickej infraštruktúre
  • Zákon č. 215/2004 Z. z. o ochrane utajovaných skutočností a o zmene a doplnení niektorých zákonov v znení neskorších predpisov,
  • Zákon č. 272/2016 Z. z. o dôveryhodných službách pre elektronické transakcie na vnútornom trhu a o zmene a doplnení niektorých zákonov (zákon o dôveryhodných službách),
  • Zákon č. 69/2018 Z. z. o kybernetickej bezpečnosti a o zmene a doplnení niektorých zákonov, v znení neskorších predpisov
  • Vyhláška Úradu podpredsedu vlády Slovenskej republiky pre investície a informatizáciu č. 78/2020 Z. z. o štandardoch pre informačné technológie verejnej správy
  • Vyhláška Úradu na ochranu osobných údajov Slovenskej republiky č. 158/2018 Z. z. o postupe pri posudzovaní vplyvu na ochranu osobných údajov
  • Nariadenie Európskeho parlamentu a Rady (EÚ) 2016/679 z 27. apríla 2016 o ochrane fyzických osôb pri spracúvaní osobných údajov a o voľnom pohybe takýchto údajov, ktorým sa zrušuje smernica 95/46/ES (všeobecné nariadenie o ochrane údajov)
  • Zákon č. 18/2018 Z. z. o ochrane osobných údajov a o zmene a doplnení niektorých zákonov.

5.7.4. Riešenie autentifikácie a prístupov používateľov

Autentifikácia používateľov – pracovníkov obcí miest

Autentifikácia používateľov pristupujúcich na používateľské rozhrania spoločných modulov cez Internet je 2-faktorová.

Postup pri autentifikácii používateľa:

  1. Používateľ sa ako prvý krok prihlási do VPN prevádzkovaného IS DCOM svojim prihlasovaím menom a heslom. Tieto sú uložené v Active Directory.
  2. Po úspešnom prihlásení sa do VPN sa užívateľ prihlasuje do aplikácie samotnej prostredníctvom prihlasovacej stránky cez webový prehliadač.
  3. Keycloak vyzve používateľa na zadanie prístupového mena a hesla.
  4. Používateľ zadá svoje používateľské meno a heslo.
  5. Keycloak overí zadané heslo a vytvorí SSO session.
  6. Keycoak presmeruje webový prehliadač naspäť na pôvodnú stránku alebo na intranet obce.

V prípade využitia LAN-to-LAN VPN pre pripojenie infraštruktúry mesta a IS DCOM sa používa pre autentifikáciu používateľa používateľské meno a heslo.

6.PREVÁDZKA A ÚDRŽBA VÝSTUPOV PROJEKTU

6.1Riadenie incidentov a servisných požiadaviek

Voči samospráve:

  • DCOM poskytuje podporu prevádzky pre zdieľané aplikačné moduly voči pomenovaným zástupcom používateľov (cca 2-3 pomenovaný používatelia za mesto).
  • Zástupcovia používateľov samosprávy majú možnosť zadávať požiadavky priamo cez DCOM Service Desk.

Voči dodávateľom ISO/ISM

  • DCOM poskytuje podporu prevádzky výhradne pre rozhrania na IS verejnej správy pre pomenovaných používateľom.
    • Dodávateľ ISO/ISM je povinný zrealizovať diagnostiku na vlastnej strane a na strane IS DCOM prostredníctvom modulu pre podporu prevádzky.
    • Dodávateľ ISO/ISM môže následne kontaktovať DCOM ServiceDesk: hlásenie musí obsahovať kompletnú diagnostiku, technický request/response – ktorý zlyhal a vedie k nasimulovaniu chyby, presný čas vedúci k dohľadaniu chyby.
    • Chyby tretích strán (IS VS integrované na IS DCOM):
      • IS DCOM sprostredkuje komunikáciu medzi dodávateľom ISO/ISM a prevádzkovateľom IS VS.

Riadenie zmien a vydaní

  • Integračné rozhrania medzi IS DCOM a dodávateľom ISO/ISM sú súčasťou integračných kontraktov. Zmena rozhrania môže byť realizovaná po dohode medzi DEUS a dodávateľom ISO/ISM, alebo pri zmene vynútenej poskytovateľom zdrojových údajov.
  • Z dôvodu eliminovania výpadkov poskytovaných služieb voči samospráve pri iných zmenách v rámci IS DCOM, je testovanie týchto rozhraní súčasťou regresných testov IS DCOM.

Podpora prevádzky

Pre správcov IT samosprávy a určených pracovníkov dodávateľa ISO/ISM je sprístupnený incident manažment systém DCOM. Modul podpory prevádzky, bude obsahovať potrebné pohľady pre:

  • Náhľad do logov
  • Monitoring biznis procesov
  • Systém pre riadenie incidentov
  • Monitoring prevádzky

Prostredníctvom „Modulu podpory prevádzky“, správcovia, prípadne poverení pracovníci, môžu dohľad nad zvereným systémom. V module podpory prevádzky je možnosť zadať požiadavku na L3 podporu cez tiketovací nástroj IS DCOM, podľa definovaných pravidiel pre zadávanie tiketov. V rámci modulu prevádzky bude pre pracovníkov ISO dodávateľa dostupná aj báza znalostí IS DCOM a oznamy o nasadených aktualizáciách, informácie o nedostupnosti integrácií na tretie strany, a podobne.

6.2Zabezpečenie podpory používateľov a prevádzky

Help Desk je realizovaný cez 3 úrovne podpory, s nasledujúcim označením:

  • L1 podpory IS (Level 1, priamy kontakt zákazníka) – zabezpečuje DEUS
  • L2 podpory IS (Level 2, postúpenie požiadaviek od L1) - vybraná skupina garantov, so znalosťou IS (zabezpečuje DEUS).
  • L3 podpory IS (Level 3, postúpenie požiadaviek od L2) - zabezpečuje dodávateľ.

Definícia:

  • Podpora L1 (podpora 1. stupňa) - začiatočná úroveň podpory, ktorá je zodpovedná za riešenie základných problémov a požiadaviek koncových užívateľov a ďalšie služby vyžadujúce základnú úroveň technickej podpory. Základnou funkciou podpory 1. stupňa je zhromaždiť informácie, previesť základnú analýzu a určiť príčinu problému a jeho klasifikáciu. Typicky sú v úrovni L1 riešené priamočiare a jednoduché problémy a základné diagnostiky, overenie dostupnosti jednotlivých vrstiev infraštruktúry (sieťové, operačné, vizualizačné, aplikačné atď.) a základné užívateľské problémy (typicky zabudnutie hesla), overovanie nastavení SW a HW atď.
  • Podpora L2 (podpora 2. stupňa) – riešiteľské tímy s hlbšou technologickou znalosťou danej oblasti. Riešitelia na úrovni Podpory L2 nekomunikujú priamo s koncovým užívateľom, ale sú zodpovední za poskytovanie súčinnosti riešiteľom 1. úrovne podpory pri riešení eskalovaného hlásenia, čo mimo iného obsahuje aj spätnú kontrolu a podrobnejšiu analýzu zistených dát predaných riešiteľom 1. úrovne podpory. Výstupom takejto kontroly môže byť potvrdenie, upresnenie, alebo prehodnotenie hlásenia v závislosti na potrebách Objednávateľa. Primárnym cieľom riešiteľov na úrovni Podpory L2 je dostať Hlásenie čo najskôr pod kontrolu a následne ho vyriešiť - s možnosťou eskalácie na vyššiu úroveň podpory – Podpora L3.
  • Podpora L3 (podpora 3. stupňa) - Podpora 3. stupňa predstavuje najvyššiu úroveň podpory pre riešenie tých najobťažnejších Hlásení, vrátane prevádzania hĺbkových analýz a riešenie extrémnych prípadov.

Pre služby sú definované takéto SLA:

Služby call centra pre koncových používateľov (obce) Po – Pia 7:00 - 17:00

IaaS pre IS DCOM/Maintenance SW datacentra Po – Pia 8:00 - 16:30

Riešenie poruchy Po – Pia 7:00 - 19:00

Manažment a správa PROD prostredia/ Podpora a prevádzka modulov IS DCOM - Verejnosť Po – Ned 6:00 - 24:00, Referenti Po – Pia, 7:00 - 19:00

Prehľad očakávaného riešenia zabezpečenia podpory používateľov a prevádzky, hlavné zodpovednosti a očakávanú úroveň poskytovaných služieb:

PodPora

Poskytovateľ

(subjekt zodpovedný za poskytnutie podpory)

Požadovaný Čas dostupnostiSTAV zabezpečenia

Pozn.

(napr. známe obmedzenia služby, špeciálne zodpovednosti, a pod.)

Podpora L1 - jednotný kontaktný bodDEUS, oddelenie ITNapr. 10x5 (10 hodín x 5 dní od 7:00h do 17:00h počas pracovných dní),Zriadený, poskytovaný správcom 
Podpora L2DodávateľManažment a správa PROD prostredia/ Podpora a prevádzka modulov IS DCOM - Verejnosť Po – Ned 6:00 - 24:00, Referenti Po – Pia, 7:00 - 19:00Zmluva o zabezpečení prevádzky 
Podpora L3DodávateľManažment a správa PROD prostredia/ Podpora a prevádzka modulov IS DCOM - Verejnosť Po – Ned 6:00 - 24:00, Referenti Po – Pia, 7:00 - 19:00Zmluva o zabezpečení prevádzky 
Podpora infraštruktúrnych služiebPrevádzkovateľ cloudovej služby

IaaS pre IS DCOM/Maintenance SW datacentra Po – Pia 8:00 - 16:30

 

Zmluva o zabezpečení prevádzky 

Tabuľka 1 Prehľad riešenia zabezpečenia podpory používateľov a prevádzky

6.3Riešenie incidentov v prevádzke - parametre úrovní služby

Parametre služby riešenia incidentov v prevádzke sú špecifikované na základe určenia priority incidentu pomocou kombinácie jeho naliehavosti a dopadu podľa najlepších skúseností z praxe (best practice) z oblasti manažmentu IT služieb (  Information Technology Infrastructure Library - ITIL V3) nasledovným spôsobom:

Incident - za incident je považovaná každá nahlásená alebo inak zistená relevantná skutočnosť týkajúca sa aktíva (informačného systému) alebo jeho časti, ktorého nedostupnosť alebo nefunkčnosť má vplyv na poskytovanie služieb.

klasifikácia naliehavosti incidentuZávažnosť  incidentuPopis naliehavosti incidentu
AKritickáKritické chyby, ktoré spôsobia úplné zlyhanie systému ako celku a nie je možné používať ani jednu jeho časť, nie je možné poskytnúť požadovaný výstup z IS.
BVysokáChyby a nedostatky, ktoré zapríčinia čiastočné zlyhanie systému a neumožňuje používať časť systému.
CStrednáChyby a nedostatky, ktoré spôsobia čiastočné obmedzenia používania systému.
DNízkaKozmetické a drobné chyby.

Tabuľka 1 Klasifikácia Naliehavosti incidentu

Klasifikácia závažnosti incidentu

 

Dopad

Popis dopadu
1katastrofickýkatastrofický dopad, priamy finančný dopad alebo strata dát,
2značnýznačný dopad alebo strata dát
3malýmalý dopad alebo strata dát

Tabuľka 2 Klasifikácia Závažnosti incidentu

Určenie priority incidentu je kombináciou dopadu a naliehavosti podľa nasledovnej matice:

Matica priority incidentovDopad
Katastrofický - 1Značný - 2Malý - 3
NaliehavosťKritická - A123
Vysoká - B233
Stredná - C234
Nízka - D344

Tabuľka 3 Určenie priority incidentu

Parametre služby Riešenia incidentov v prevádzke:

Označenie priority incidentuReakčná doba(1) od nahlásenia incidentu po začiatok riešenia incidentuDoba konečného vyriešenia incidentu od nahlásenia incidentu (DKVI) (2)

Spoľahlivosť (3)

(počet incidentov za mesiac)

10,5 hod.4  hodín1
21 hod.12 hodín2
31 hod.24 hodín10
41 hod.Vyriešené a nasadené v rámci plánovaných releasov

Tabuľka 4 Parametre služby Riešenia incidentov v prevádzke

Vysvetlivky k tabuľke

(1) Reakčná doba je čas medzi nahlásením incidentu verejným obstarávateľom (vrátane užívateľov IS, ktorí nie sú v pracovnoprávnom vzťahu s verejným obstarávateľom) na helpdesk úrovne L3 a jeho prevzatím na riešenie.

(2) DKVI (Doba konečného vyriešenia incidentu) - znamená čas obnovenia štandardnej prevádzky - čas medzi nahlásením incidentu verejným obstarávateľom a vyriešením incidentu poskytovateľom podpory (do doby, kedy je funkčnosť prostredia znovu obnovená v plnom rozsahu). Doba konečného vyriešenia incidentu od nahlásenia incidentu verejným obstarávateľom sa počíta počas celého dňa. Do tejto doby sa nezarátava čas potrebný na nevyhnutnú súčinnosť verejného obstarávateľa, ak je potrebná pre vyriešenie incidentu. V prípade potreby je poskytovateľ podpory oprávnený požadovať od verejného obstarávateľa schválenie riešenia incidentu.

(3) Spoľahlivosť - maximálny počet incidentov za kalendárny mesiac. Každá ďalšia chyba nad stanovený limit spoľahlivosti sa počíta ako začatý deň omeškania bez odstránenia vady alebo incidentu. Duplicitné alebo technicky súvisiace incidenty (zadané v rámci jedného pracovného dňa, počas pracovného času 8 hodín) sú považované ako jeden incident.

(4) Incidenty nahlásené verejným obstarávateľom poskytovateľovi podpory v rámci testovacieho prostredia majú prioritu 3 a nižšiu. Vzťahujú sa výhradne k dostupnosti testovacieho prostredia. Za incident v testovacom prostredí sa nepovažuje incident vztiahnutý k práve testovanej funkcionalite.

Vyššie uvedené SLA parametre nebudú použité pre nasledovné služby:

  • Služby systémovej podpory na požiadanie (nad paušál)
  • Služby realizácie aplikačných zmien vyplývajúcich z legislatívnych a metodických zmien (nad paušál)

Pre tieto služby budú dohodnuté osobitné parametre dodávky.

6.4Požadovaná dostupnosť informačného systému:

PopisParameterUpresnenie
Prevádzkové hodiny24 hodín

Služby call centra pre koncových používateľov (obce) Po – Pia 7:00 - 17:00

IaaS pre IS DCOM/Maintenance SW datacentra Po – Pia 8:00 - 16:30

Riešenie poruchy Po – Pia 7:00 - 19:00

Manažment a správa PROD prostredia/ Podpora a prevádzka modulov IS DCOM - Verejnosť Po – Ned 6:00 - 24:00, Referenti Po – Pia, 7:00 - 19:00

Servisné okno10 hodínod 19:00 hod. - do 5:00 hod. počas pracovných dní
24 hodín

od 00:00 hod. - 23:59 hod. počas dní pracovného pokoja a štátnych sviatkov

Servis a údržba sa bude realizovať mimo pracovného času.

Dostupnosť produkčného prostredia IS98,5%
  • 97% z 24/7/365  t.j. max ročný výpadok je 10,95 dňa.
  • Maximálny mesačný výpadok je 21,9 hodiny.
  • Vždy sa za takúto dobu považuje čas od 0.00 hod. do 23.59 hod. počas pracovných dní v týždni.
  • Nedostupnosť IS sa počíta od nahlásenia incidentu Zákazníkom v čase dostupnosti podpory Poskytovateľa (t.j. nahlásenie incidentu na L3 v čase od 6:00 hod. - do 18:00 hod. počas pracovných dní).  Do dostupnosti IS nie sú započítavané servisné okná a plánované odstávky IS.

V prípade nedodržania dostupnosti IS bude každý ďalší začatý pracovný deň nedostupnosti braný ako deň omeškania bez odstránenia vady alebo incidentu.

RTO (Recovery Time Objective) 24 hodín

Služby call centra pre koncových používateľov (obce) Po – Pia 7:00 - 17:00

IaaS pre IS DCOM/Maintenance SW datacentra Po – Pia 8:00 - 16:30

Riešenie poruchy Po – Pia 7:00 - 19:00

Manažment a správa PROD prostredia/ Podpora a prevádzka modulov IS DCOM - Verejnosť Po – Ned 6:00 - 24:00, Referenti Po – Pia, 7:00 - 19:00

RPO (Recovery Point Objective)10 hodínod 19:00 hod. - do 5:00 hod. počas pracovných dní

6.4.1 Dostupnosť (Availability)

Dostupnosť (Availability) znamená, že dáta alebo iné zariadenie sú prístupné v okamihu ich potreby. Vyjadruje sa v percentách dostupného času. Dostupnosť znamená, že dáta sú prístupné v okamihu jej potreby. Narušenie dostupnosti sa označuje ako nežiaduce zničenie (destruction) alebo nedostupnosť. Dostupnosť je zvyčajne vyjadrená ako percento času v danom období, obvykle za rok. Pre riešenie sa vyžaduje dostupnosť 97%.

6.4.2. RTO (Recovery Time Objective)

RTO (Recovery Time Objective) je jeden z ukazovateľov dostupnosti dát. RTO vyjadruje množstvo času potrebné pre obnovenie dát a celého prevádzky nedostupného systému (softvér). V rámci projektu sa očakáva tradičné zálohovanie - výpadok a obnova trvá cca hodiny až dni

6.4.3. RPO (Recovery Point Objective)

RPO (Recovery Point Objective) je jeden z ukazovateľov dostupnosti dát. RPO vyjadruje, do akého stavu (bodu) v minulosti možno obnoviť dáta. V rámci projektu sa očakáva tradičné zálohovanie - výpadok a obnova trvá cca hodiny až dni

6.5Požiadavky na ľudské zdroje potrebné pre zabezpečenie prevádzky

Zástupca vlastníkov procesov

Projektová rola:

 

VLASTNÍK PROCESOV (biznis vlastník)

 

Stručný popis:
  • zodpovedá za proces - jeho výstupy i celkový priebeh poskytnutia služby alebo produktu konečnému užívateľovi. Kľúčová rola na strane zákazníka (verejného obstarávateľa), ktorá schvaľuje biznis požiadavky a zodpovedá za výsledné riešenie, prínos požadovanú hodnotu a naplnenie merateľných ukazovateľov. Úlohou tejto roly je definovať na užívateľa orientované položky (user-stories), ktoré budú zaradzované a prioritizované v produktovom zásobníku. Zodpovedá za priebežné posudzovanie vecných výstupov dodávateľa v rámci analýzy, návrhu riešenia vrátane DNR z pohľadu analýzy a návrhu riešenia aplikácii IS.
  • zodpovedný za schválenie funkčných a technických požiadaviek, potreby, obsahu, kvalitatívnych a kvantitatívnych prínosov projektu. Definuje očakávania na kvalitu projektu, kvalitu projektových produktov, prínosy pre koncových používateľov a požiadavky na bezpečnosť. Definuje merateľné výkonnostné ukazovatele projektov a prvkov. Vlastník procesov schvaľuje  akceptačné kritériá, rozsah a kvalitu dodávaných projektových výstupov pri dosiahnutí platobných míľnikov, odsúhlasuje spustenie výstupov projektu do produkčnej prevádzky a dostupnosť ľudských zdrojov alokovaných na realizáciu projektu.
Detailný popis rozsahu zodpovednosti, povinností a kompetencií

Zodpovedný za:

  • Realizáciu dohľadu nad súladom projektových výstupov s požiadavkami koncových používateľov.
  • Spoluprácu pri riešení odpovedí na otvorené otázky  a riziká projektu.
  • Posudzovanie, pripomienkovanie, testovanie a protokolárne odsúhlasovanie projektových výstupov v príslušnej oblasti (v biznis procese) po vecnej stránke (najmä procesnej a legislatívnej)
  • Riešenie problémov a požiadaviek  v spolupráci s odbornými garantmi,
  • Spoluprácu pri špecifikácii a poskytuje súčinnosť pri riešení zmenových požiadaviek
  • Schválenie funkčných a technických požiadaviek, potreby, obsahu, kvalitatívnych a kvantitatívnych prínosov projektu z pohľadu používateľov koncového produktu
  • Definovanie očakávaní na kvalitu projektu, kritérií kvality projektových produktov, prínosov pre koncových používateľova požiadaviek na bezpečnosť,
  • Definovanie merateľných výkonnostných ukazovateľov projektov a prvkov,
  • Sledovanie a odsúhlasovanie nákladovosti, efektívnosti vynakladania finančných prostriedkov a priebežné monitorovanie a kontrolu odôvodnenia projektu (BC/CBA)
  • Schválenie akceptačných kritérií,
  • Riešenie problémov používateľov
  • Akceptáciu rozsahu a kvality dodávaných projektových výstupov pri dosiahnutí platobných míľnikov,
  • Vykonanie UX a UAT testovania
  • Odsúhlasenie spustenia výstupov projektu do produkčnej prevádzky,
  • Dostupnosť a efektívne využitie ľudských zdrojov alokovaných na realizáciu projektu,
  • Vykonávanie monitorovania a hodnotenia procesov v plánovaných intervaloch.
  • Poskytovanie vyjadrení k zmenovým požiadavkám, k ich opodstatnenosti a prioritizácii
  • Zisťovanie efektívneho spôsobu riadenia a optimalizácie zvereného procesu, vrátane analyzovanie všetkých vyskytujúcich sa nezhôd,
  • Okrem zvažovaní rizík prevádzkových alebo podporných procesov súčasne vlastník napomáha identifikovať príležitosti,
  • Zlepšovanie a optimalizáciu procesov v spolupráci s ďalšími prepojenými vlastníkmi procesov a manažérom kvality,
  • Odsúhlasenie akceptačných protokolov zmenových konaní
  • Aktívnu účasť v projektových tímoch a spoluprácu na vypracovaní manažérskej a špecializovanej dokumentácie a produktov v minimálnom rozsahu určenom Vyhláškou 401/20323 Z.z., Prílohou č.1
  • plnenie pokynov projektového manažéra a dohôd zo stretnutí projektového tímu

 

Zástupca kľúčových používateľov

Projektová rola:

 

KĽUČOVÝ POUŽIVATEĽ (end user)

 

Stručný popis:
  • zodpovedný za reprezentáciu záujmov budúcich používateľov projektových produktov alebo projektových výstupov a za overenie kvality produktu.
  • zodpovedný za návrh a špecifikáciu funkčných a technických požiadaviek, potreby, obsahu, kvalitatívnych a kvantitatívnych prínosov projektu, požiadaviek koncových používateľov na prínos systému a požiadaviek na bezpečnosť.
  • Kľúčový používateľ (end user) navrhuje a definuje akceptačné kritériá, je zodpovedný za akceptačné testovanie a návrh na akceptáciu projektových produktov alebo projektových výstupov a návrh na spustenie do produkčnej prevádzky. Predkladá požiadavky na zmenu funkcionalít produktov a je súčasťou projektových tímov
Detailný popis rozsahu zodpovednosti, povinností a kompetencií

 

Zodpovedný za:

  • Návrh a špecifikáciu funkčných a technických požiadaviek
  • Jednoznačnú špecifikáciu požiadaviek na jednotlivé projektové výstupy (špecializované produkty a výstupy) z pohľadu vecno-procesného a legislatívy
  • Vytvorenie špecifikácie, obsahu, kvalitatívnych a kvantitatívnych prínosov projektu,
  • Špecifikáciu požiadaviek koncových používateľov na prínos systému
  • Špecifikáciu požiadaviek na bezpečnosť, 
  • Návrh a definovanie akceptačných kritérií,
  • Vykonanie používateľského testovania funkčného používateľského rozhrania (UX testovania)
  • Finálne odsúhlasenie používateľského rozhrania
  • Vykonanie akceptačného testovania (UAT)
  • Finálne odsúhlasenie a  akceptáciu manažérskych a špecializovaných produktov alebo projektových výstupov
  • Finálny návrh na spustenie do produkčnej prevádzky, 
  • Predkladanie požiadaviek na zmenu funkcionalít produktov
  • Aktívnu účasť v projektových tímoch a spoluprácu na vypracovaní manažérskej a špecializovanej dokumentácie a produktov v minimálnom rozsahu určenom Vyhláškou 401/2023 Z.z., Prílohou č.1
  • Plnenie pokynov projektového manažéra a dohôd zo stretnutí projektového tímu

 

Projektový tím

Projektová rola:

 

PROJEKTOVÝ MANAŽÉR

 

Stručný popis:
  • zodpovedá za riadenie projektu počas celého životného cyklu projektu. Riadi projektové (ľudské a finančné) zdroje, zabezpečuje tvorbu obsahu, neustále odôvodňovanie projektu (aktualizuje BC/CBA) a predkladá vstupy na rokovanie Riadiaceho výboru. Zodpovedá za riadenie všetkých (ľudských a finančných) zdrojov, členov projektovému tím objednávateľa a za efektívnu komunikáciu s dodávateľom alebo stanovených zástupcom dodávateľa.
  • zodpovedá za riadenie prideleného projektu - stanovenie cieľov, spracovanie harmonogramu prác, koordináciu členov projektového tímu, sledovanie dodržiavania harmonogramu prác a rozpočtu, hodnotenie a prezentáciu výsledkov a za riadenie s tým súvisiacich rizík. Projektový manažér vedie špecifikáciu a implementáciu projektov v súlade s firemnými štandardami, zásadami a princípmi projektového riadenia.
  • zodpovedá za plnenie projektových/programových cieľov v rámci stanovených kvalitatívnych, časových a rozpočtovým plánov a za riadenie s tým súvisiacich rizík. V prípade externých kontraktov sa vedúci projektu/ projektový manažér obvykle podieľa na ich plánovaní a vyjednávaní a je hlavnou kontaktnou osobou pre zákazníka.
Detailný popis rozsahu zodpovednosti, povinností a kompetencií

Zodpovedný za:

  • Riadenie projektu podľa pravidiel stanovených vo Vyhláške 401/2023 Z.z.
  • Riadenie prípravy, inicializácie a realizácie projektu
  • Identifikovanie kritických miest projektu a navrhovanie ciest k ich eliminácii
  • Plánovanie, organizovanie, motivovanie projektového tímu a monitorovanie projektu
  • Zabezpečenie efektívneho riadenia všetkých projektových zdrojov s cieľom vytvorenia a dodania obsahu a zabezpečenie naplnenie cieľov projektu
  • Určenie pravidiel, spôsobov, metód a nástrojov riadenia projektu a získanie podpory Riadiaceho výboru (RV) pre riadenie, plánovanie a kontrolu projektu a využívanie projektových zdrojov
  • Zabezpečenie vypracovania manažérskej a špecializovanej dokumentácie a produktov v minimálnom rozsahu určenom Vyhláškou 401/2023 Z.z.
  • Zabezpečenie realizácie projektu podľa štandardov definovaných vo Vyhláške 78/2020 Z.z.
  • Zabezpečenie priebežnej aktualizácie a verzionovania manažérskej a špecializovanej dokumentácie v minimálnom rozsahu Vyhlášky 401/2023 Z.z. Vypracovanie, pravidelné predkladanie a zabezpečovanie prezentácie stavov projektu, reportov, návrhov riešení problémov a odsúhlasovania manažérskej a špecializovanej dokumentácie v rozsahu určenom Vyhláškou 401/2023 na rokovanie RV
  • Riadenie a operatívne riešenie a odstraňovanie strategických / projektových rizík a závislostí
  • Predkladanie návrhov na zlepšenia na rokovanie Riadiaceho výboru (RV)
  • Celkovú alokáciu a efektívne využívanie ľudských a finančných zdrojov v projekte
  • Celkový postup prác v projekte a realizuje nápravné kroky v prípade potreby
  • Vypracovanie požiadaviek na zmenu (CR), návrh ich prioritizácie a predkladanie zmenových požiadaviek na rokovanie RV
  • Riadenie zmeny (CR) a prípadné požadované riadenie konfigurácií a ich zmien
  • Riadenie implementačných a prevádzkových aktivít v rámci projektov.
  • Aktívne komunikuje s dodávateľom, zástupcom dodávateľa a projektovým manažérom dodávateľa s cieľom zabezpečiť úspešné dodanie a nasadenie požadovaných projektových výstupov,
  • Formálnu administráciu projektu, riadenie centrálneho projektového úložiska, správu a archiváciu projektovej dokumentácie
  • Kontrolu dodržiavania a plnenia míľnikov v zmysle zmluvy s dodávateľom,
  • Dodržiavanie metodík projektového riadenia,
  • Predkladanie požiadaviek dodávateľa na rokovanie Riadiaceho výboru (RV),
  • Vecnú a procesnú administráciu zúčtovania dodávateľských faktúr

 

Projektová rola:

 

IT ARCHITEKT

 

Stručný popis:
  • zodpovedá za návrh architektúry riešenia IS a implementáciu technológií predovšetkým z pohľadu udržateľnosti, kvality a nákladov, za riešenie architektonických cieľov projektu dizajnu IS a súlad s architektonickými princípmi.
  • vykonáva, prípadne riadi vysoko odborné tvorivé činnosti v oblasti návrhu IT. Študuje a stanovuje smery technického rozvoja informačných technológií, navrhuje riešenia na optimalizáciu a zvýšenie efektívnosti prostriedkov výpočtovej techniky. Navrhuje základnú architektúru informačných systémov, ich komponentov a vzájomných väzieb. Zabezpečuje projektovanie dizajnu, architektúry IT štruktúry, špecifikácie jej prvkov a parametrov, vhodnej softvérovej a hardvérovej infraštruktúry podľa základnej špecifikácie riešenia.
  • zodpovedá za spracovanie a správu projektovej dokumentácie a za kontrolu súladu implementácie s dokumentáciou. Môže tiež poskytovať konzultácie, poradenstvo a vzdelávanie v oblasti svojej špecializácie. IT architekt, projektant analyzuje, vytvára a konzultuje so zákazníkom riešenia na úrovni komplexných IT systémov a IT architektúr, najmä na úrovni aplikačného vybavenia, infraštruktúrnych systémov, sietí a pod. Zaručuje, že návrh architektúry a/alebo riešenia zodpovedá zmluvne dohodnutým požiadavkám zákazníka v zmysle rozsahu, kvality a ceny celej služby/riešenia.
Detailný popis rozsahu zodpovednosti, povinností a kompetencií

 

Zodpovedný za:

  • Navrhovanie architektúry IT riešení s cieľom dosiahnuť najlepšiu efektivitu.
  • Transformovanie cieľov, prísľubov a zámerov projektu do tvorby reálnych návrhov a riešení.
  • Navrhovanie takých riešení, aby poskytovali čo najvyššiu funkčnosť a flexibilitu.
  • Posudzovanie vhodnosti navrhnutých riešení s ohľadom na požiadavky projektu.
  • Zodpovednosť za technické navrhnutie a realizáciu projektu.
  • Zodpovednosť za vytvorenie technickej IT dokumentácie a jej následná kontrola.
  • Zodpovednosť za definovanie integračných vzorov, menných konvencií, spôsobov návrhu a spôsobu programovania.
  • Definovanie architektúry systému, technických požiadaviek a funkčného modelu (Proof Of Concept.)
  • Vytvorenie požiadaviek na HW/SW infraštruktúru IS
  • Udržiavanie a rozvoj konzistentnej architektúry s dôrazom na architektúru aplikačnú, dátovú a infraštruktúru
  • Analýzu a odhad náročnosti technických požiadaviek na vytvorenie IS alebo vykonanie zmien v IS
  • Navrhovanie riešení zohľadňujúce architektonické štandardy, časové a zdrojové obmedzenia,
  • Navrhovanie dátových transformácií medzi dátovými skladmi a aplikáciami
  • Vyhodnocovanie implementačných alternatív z pohľadu celkovej IT architektúry
  • Ladenie dátových štruktúr za účelom dosiahnutia optimálneho výkonu
  • Prípravu akceptačných kritérií
  • Analýza nových nástrojov, produktov a technológií
  • Správa, rozvoj a dohľad nad dodržiavaním integračných štandardov
  • Priebežné posudzovanie vecných výstupov dodávateľa v rámci analýzy, návrhu riešenia vrátane Detailného návrhu riešenia (DNR) z pohľadu analýzy a návrhu riešenia architektúry IS
  • Vykonáva posudzovanie a úpravu testovacej stratégie, testovacích scenárov, plánov testov, samotné testovanie a účasť na viacerých druhoch testovania
  • Vykonanie záťažových, výkonnostných a integračných testov a navrhnutie následných nápravných
  • Nasadenie a otestovanie migrácie, overenie kvality dát a navrhnutie nápravných opatrení
  • Participáciu na výkone bezpečnostných testov,
  • Participáciu na výkone UAT testov,
  • Posúdenie prevádzkovo-infraštruktúrnej dokumentácie pred akceptáciou a prevzatím od dodávateľa
  • Aktívnu účasť v projektových tímoch a spoluprácu na vypracovaní manažérskej a špecializovanej dokumentácie a produktov v minimálnom rozsahu určenom Vyhláškou 85/2020 Z.z., Prílohou č.1
  • Plnenie pokynov projektového manažéra a dohôd zo stretnutí projektového tímu

 

Projektová rola:

 

IT ANALYTIK

 

Stručný popis:
  • zodpovedá za zber a analyzovanie funkčných požiadaviek, analyzovanie a spracovanie dokumentácie z pohľadu procesov, metodiky, technických možností a inej dokumentácie. Podieľa sa na návrhu riešenia vrátane návrhu zmien procesov v oblasti biznis analýzy a analýzy softvérových riešení. Zodpovedá za výkon analýzy IS, koordináciu a dohľad nad činnosťou SW analytikov.
  • analyzuje požiadavky na informačný systém/softvérový systém, formálnym spôsobom zaznamenáva činnosti/procesy, vytvára analytický model systému, okrem analýzy realizuje aj návrh systému, ten vyjadruje návrhovým modelom.
  • Analytik informačných technológií pripravuje špecifikáciu cieľového systému od procesnej až po technickú rovinu. Mapuje a analyzuje existujúce podnikateľské a procesné prostredie, analyzuje biznis požiadavky na informačný systém, špecifikuje požiadavky na informačnú podporu procesov, navrhuje koncept riešenia a pripravuje podklady pre architektov a vývojárov riešenia, participuje na realizácii zmien, dohliada na realizáciu požiadaviek v cieľovom riešení, spolupracuje pri ich preberaní (akceptácie) používateľom.
  • Pri návrhu IT systémov využíva odbornú špecializáciu IT architektov a projektantov. Študuje a analyzuje dokumentáciu, požiadavky klientov, legislatívne a technické podmienky a možnosti zvyšovania efektívnosti a výkonnosti riadiacich a informačných procesov. Navrhuje a prerokúva koncepcie riešenia informačných systémov a analyzuje ich efekty a dopady. Zabezpečuje spracovanie analyticko-projektovej špecifikácie s návrhom dátových a objektových štruktúr a ich väzieb, užívateľského rozhrania a ostatných podkladov pre projektovanie nových riešení.
  • Spolupracuje na projektovaní a implementácii návrhov. Môže tiež poskytovať poradenstvo v oblasti svojej špecializácie. Zodpovedá za návrhovú (design) časť IT - pôsobí ako medzičlánok medzi používateľmi informačných systémov (biznis pohľad) a ich realizátormi (technologický pohľad).
Detailný popis rozsahu zodpovednosti, povinností a kompetencií

 

Zodpovedný za:

  • Vykonanie analýzy procesných a ďalších požiadaviek a vytvorenie špecifikácie súčasného alebo budúceho užívateľa softwaru („zákazníka“) a následne navrhuje dizajn a programátorské riešenie.
  • Participáciu na vývoji nových, ale i vylepšovaní existujúcich aplikácií v rámci celého vývojového cyklu – systémová analýza, dizajn, kódovanie, užívateľské testovanie, implementácia, podpora, dokumentácia. Úzko spolupracuje aj s IT architektom.
  • Analýza potrieb zákazníka vrátane tvorby úplnej analytickej dokumentácie a vstupov do verejného obstarávania (VO).
  • Mapovanie požiadaviek do návrhu funkčných riešení.
  • Návrh a správa katalóg požiadaviek  - registra požiadaviek riešenia
  • Analýza funkčných a nefunkčných požiadaviek,
  • Návrh fyzického a logického modelu,
  • Návrh testovacích scenárov,
  • V priebehu implementácie robí dohľad nad zhodou výstupov s pôvodným analytickým zadaním.
  • Zodpovednosť za dodržovanie správnej metodiky pri postupe analýzy
  • Definovanie akceptačných kritérií v projekte
  • Odsúhlasenie opisu produktov, ktoré predstavujú vstupy alebo výstupy (priebežné alebo konečné) úloh dodávateľov, alebo ktoré ich priamo ovplyvňujú a zabezpečovať akceptáciu produktov po ich dokončení
  • Priraďuje priority a poskytuje stanoviská používateľov na rozhodnutia Riadiaceho výboru projektu – k realizácii zmenových požiadaviek
  • Poskytuje merania aktuálneho stavu pre potreby porovnania s výsledkami projektu vzhľadom na realizáciu prínosov
  • Rieši požiadavky používateľov a konflikty iných priorít
  • Posúdenie prevádzkovo-infraštruktúrnej dokumentácie pred akceptáciou a prevzatím od dodávateľa
  • Aktívnu účasť v projektových tímoch a spoluprácu na vypracovaní manažérskej a špecializovanej dokumentácie a produktov v minimálnom rozsahu určenom Vyhláškou 401/2023
  • Plnenie pokynov projektového manažéra a dohôd zo stretnutí projektového tímu

 

Projektová rola:MANAŽÉR KVALITY
Stručný popis:

- zodpovedá za úvodné nastavenie pravidiel riadenia kvality a za následné dodržiavanie a kontrolu kvality,

- kontroluje, či sa riadenie a proces zabezpečenia kvality vykonáva správnym spôsobom, v správnom čase

a správnymi osobami,

- počas celej doby realizácie projektu zabezpečuje riadenie kvality projektových výstupov a zhodu

projektových výstupov s požiadavkami definovaním merateľných výkonnostných parametrov na vytváranie, overovanie projektových produktov, definovanie akceptačných kritérií, ktoré sú vhodné na požadovaný účel,

- počas celej doby realizácie projektu zodpovedá za priebežné vyžadovanie, hodnotenie a kontrolu kvality (vecnej aj formálnej), za plánovanie, zabezpečovanie, kontrolu, operatívne riadenie, zlepšovanie a vyhodnocovanie kvality projektu,

- aktívne sa zúčastňuje stretnutí projektového tímu spolupracuje na vypracovaní manažérskej a špecializovanej dokumentácie a produktov v minimálnom rozsahu určenom Prílohou č.1 tejto smernice,

- plní pokyny PM a dohody zo stretnutí projektového tímu,

- spolupracuje s PM,

- zodpovedá sa PM,

- informuje PM o stave plnenia úloh, o zisteniach a o rizikách,

- sleduje a hodnotí kvalitatívne ukazovatele projektových výstupov,

- zabezpečuje zhodnotenie kvality projektu zamerané na výstupy iniciačnej a realizačnej fázy projektu formou auditu na mieste, ktorého výsledky spracuje v produkte M-04 Audit kvality.

Detailný popis rozsahu zodpovednosti, povinností a kompetencií
  • návrh a zavádzanie do praxe postupov, techník, nástrojov a pravidiel, ktoré maximalizujú efektivitu práce a kvalitatívne parametre vývoja softwaru/produktu/IS, resp. IT projektu,
  • definovanie politiky kvality (stratégie kvality), meranie kvality, analýzu a spracovanie plánov kvality,
  • riadenie a monitorovanie dosahovania cieľov kvality,
  • špecifikáciu požiadaviek na kvalitu vyvíjaných funkcionalít systému,
  • špecifikáciu požiadaviek pre ďalší rozvoj,
  • definovanie akceptačných kritérií,
  • zabezpečenie súladu so štandardmi, normami, právnymi požiadavkami, požiadavkami užívateľov a prevádzkovateľov systémov,
  • posúdenie BC/CBA – odôvodenie projektu s katalógom funkčných, nefunkčných a technických požiadaviek,
  • kontrolu kvality plnenia vecných požiadaviek definovaných v zmluve s dodávateľom alebo v požiadavkách na zmenu,
  • akceptáciu splnenia vecných a kvalitatívnych požiadaviek v projekte svojím podpisom na akceptačnom protokole pri odovzdávaní jednotlivých fáz projektu/čiastkových projektov alebo pri odovzdávaní zmien vykonaných v rámci zmenových konaní,
  • monitoring a vyhodnocovanie kvality údajov a návrh nápravných opatrení za účelom zabezpečenia správnosti a konzistentnosti údajov,
  • definovanie postupov, navrhovanie a vyjadrovanie sa k plánom testov a testovacích scenárov,
  • analyzovanie výsledkov testovania,
  • kontrolu plnenia projektových úloh a časového harmonogramu projektu,
  • 15. kontrolu plnenia finančného plánu projektu,
Projektová rola:MANAŽÉR KYBERNETICKEJ A INFORMAČNEJ BEZPEČNOSTI („KIB“)
Stručný popis:

- má neobmedzený aktívny prístup ku všetkým projektovým dokumentom, nástrojom a výstupom projektu, v ktorých sa opisuje predmet projektu z hľadiska jeho architektúry, funkcií, procesov, manažmentu informačnej bezpečnosti a spôsobov spracúvania dát, ako aj dát samotných,

- má sprístupnené všetky informácie o bezpečnostných opatreniach zavádzaných projektom v zmysle zákona č. 69/2018 Z. z. o kybernetickej bezpečnosti a o zmene a doplnení niektorých zákonov v znení neskorších predpisov a v zmysle ustanovení zákona č. 95/2019 Z. z. o informačných technológiách vo verejnej správe a o zmene a doplnení niektorých zákonov v znení neskorších predpisov,

- zodpovedá za posúdenie možných alternatív realizácie projektu za oblasť IB a KB,

- zodpovedá za posúdenie požiadaviek agendy IB a KB na rozhrania a spoločné komponenty, na integrácie a procesy konverzie a migrácie, identifikácia nesúladu a návrh riešenia,

- poskytuje konzultácie a súčinnosť pre problematiku IB a KB,

- poskytuje konzultácie pri tvorbe šablón a vzorov dokumentácie pre oblasť IB a KB,

- poskytuje konzultácie a vykonáva kontrolnú činnosť zameranú na obsah a komplexnosť dokumentácie z hľadiska IB a KB,

- dohliada na zosúladenie projektu s princípmi definovanými v interných riadiacich aktoch DEUS a dokumentoch týkajúcich sa bezpečnosti DEUS,

- zabezpečuje získavanie a spracovanie informácií nutných pre plnenie úloh v oblasti IB a KB,

- aktívne sa zúčastňuje stretnutí projektového tímu a spolupracuje na vypracovaní manažérskej a špecializovanej dokumentácie a produktov v minimálnom rozsahu určenom Prílohou č.1 tejto smernice,

- plní pokyny PM a dohody zo stretnutí projektového tímu.

Detailný popis rozsahu zodpovednosti, povinností a kompetencií

- zodpovedá́ za špecifikovanie:

•          štandardov, princípov a stratégií v oblasti informačnej bezpečnosti („IB“) a kybernetickej bezpečnosti („KB“) a ich dodržiavanie,

•          funkčných, nefunkčných a technických požiadaviek na IB a KB a za ich analýzu,

•          požiadaviek na IB a KB, kontroluje ich implementáciu v realizovanom projekte,

•          požiadaviek na bezpečnosť vývojového, testovacieho a produkčného prostredia,

•          požiadaviek na bezpečnosť v rámci bezpečnostnej vrstvy,

•          požiadaviek na školenia pre oblasť IB a KB,

•          požiadaviek na bezpečnostnú architektúru riešenia a technickú infraštruktúru pre oblasť̌ IB a KB,

•          požiadaviek na dostupnosť, zálohovanie, archiváciu a obnovu IS vzťahujúce sa na IB a KB,

•          požiadaviek na IB a KB, bezpečnostný́ projekt a riadenie prístupu,

•          požiadaviek na opis vývojového, testovacieho a produkčného prostredia za oblasť IB a KB,

•          požiadaviek na testovanie z hľadiska IB a KB, realizáciu kontroly zapracovania a retestu,

•          požiadaviek na obsah dokumentácie v zmysle legislatívnych požiadaviek pre oblasť IB a KB, ako aj v zmysle "best practies",

•            požiadavieknadodaniepotrebnejdokumentáciesúvisiacejsIBaKBkontrolujeichimplementáciu v realizovanom projekte,

•          požiadaviek a konzultácie pri návrhu riešenia za agendu IB a KB v rámci procesu „Mapovanie a analýza technických požiadaviek - detailný návrh riešenia (DNR)“,

•          požiadaviek na bezpečnosť ITaKB v rámci procesu "akceptácie, odovzdania a správy zdrojových kódov“,

•          akceptačných kritérií za oblasť IB a KB,

•          pravidiel pre publicitu a informovanosť s ohľadom na IB a KB,

•          podmienok na testovanie, reviduje výsledky a výstupy z testovania za oblasť̌ IB a KB,

•          požiadaviek na bezpečnostný projekt pre oblasť IB a KB,

-  zodpovedá́ za realizáciu kontroly:

•          zameranej na naplnenie požiadaviek definovaných v bezpečnostnom projekte za oblasť IB a KB,

•          zameranú na správnosť nastavení a konfigurácii bezpečnosti jednotlivých prostredí,

•          zameranú na realizáciu procesu posudzovania a komplexnosti bezpečnostných rizík, bezpečnosť a kompletný popis rozhraní, správnu identifikáciu závislostí,

•          naplnenia definovaných požiadaviek pre oblasť IB a KB,

•          zameranú na implementovaný proces v priamom súvise s IB a KB,

•          súladu s platnou legislatívou v oblasti IB a KB (obsahuje aj kontrolu legislatívnych požiadaviek),

•          zameranú na zabezpečenie procesu, interfejsov, integrácií, kompletného popisu rozhraní a spoločných komponentov a posúdenia z pohľadu bezpečnosti,

Projektová rola:ČLEN PROJEKTOVÉHO TÍMU
Stručný popis:

- vykonáva odbornú prácu v projekte a poskytuje odborné stanoviská a konzultácie za príslušnú oblasť,

- aktívne sa zúčastňuje odborných stretnutí tímu, ako aj konzultácií,

- zabezpečuje vypracovanie, priebežnú aktualizáciu a verzionovanie manažérskej a špecializovanej dokumentácie a produktov v minimálnom rozsahu určenom Prílohou č.1 tejto smernice v súčinnosti a podľa pokynov tímového manažéra a PM,

- plní úlohy uložené tímovým manažérom a PM v požadovanej kvalite a v stanovených termínoch,

- plní dohody zo stretnutí projektového tímu,

- odpočtuje plnenie úloh tímovému manažérovi a PM,

- predkladá námety, podnety, požiadavky a upozorňuje na problémy a riziká súvisiace s projektom tímovému manažérovi a PM,

- spolupracuje s projektovým tímom na strane dodávateľa,

- zodpovedá za splnenie všetkých legislatívnych požiadaviek (právne predpisy SR a EK) a metodických a administratívnych požiadaviek súvisiacich s implementáciou projektu.

6.6Požiadavky na zdrojové kódy

Združenie DEUS získa majetkové práva k zdrojovým kódom podľa EUPL pre časti, ktoré budú preňho špecificky vyvinuté. Súčasťou zdrojových kódov budú aj komentáre, technická dokumentácia a spôsob kompilácie a/alebo zostavenia príslušných komponentov z kódu. Zdrojový kód, vytvorený počas zhotovovania, bude otvorený v súlade s licenčnými podmienkami verejnej softvérovej licencie Európskej únie podľa osobitného predpisu a to v rozsahu, v akom zverejnenie tohto kódu nemôže byť zneužité na činnosť smerujúcu k narušeniu alebo k zničeniu informačného systému. Časti riešenia a dokumentáciu, ktoré sú distribuované ako bežne distribuovaný OSS bude deklarovaný s uvedením licencie a zdroja. Pokiaľ ide o licenciu špecializovaného SW, obstaranie a užívanie špecializovaného SW sa bude riadiť štandardnými zmluvnými podmienkami dodávateľa. Požadovaná bude podrobná dokumentácia, aby bolo možná prevádzkovanie a rozvoj aj inými dodávateľmi.

7.OPIS IMPLEMENTÁCIE PROJEKTU A PREBERANIA VÝSTUPOV PROJEKTU

Výstupom projektu je funkčný, stabilný, efektívny, bezpečný systém, ktorý sa dosiahne Implementovaním projektu do prostredia DEUS. DEUS bude pri implementácii postupovať v zmysle vyhlášky 401/2023 Z.z.

Realizácia projektu bude v zmysle vyhlášky 401/2023 Z.z. pozostávať z uvedených etáp:

  • Analýza a dizajn,
  • Implementácia a testovanie,
  • Nasadenie.
IDPrehľad projektových výstupov
 Výstupy vytvárané PRIEBEŽNE počas celého projektu
M-01Plán etapy/Plán fázy
M-02Manažérske správy, plány, reporty, zoznamy, odporúčania a požiadavky:
 (1) Zoznam otvorených otázok
 (2) Zoznam funkčných zdrojových kódov
 (3) Zoznam licencií
 (4) Správa o stave projektu (Status report)
 (5) Požiadavka na zmenu (CR)
M-03Akceptačný protokol
M-06Evidencia e-Government komponentov v MetaIS, vrátane architektonických modelov*
 PRÍPRAVNÁ A INICIAČNÁ FÁZA
I-02Projektový zámer
I-04Katalóg požiadaviek
 REALIZAČNÁ FÁZA
R1ANALÝZA A DIZAJN
R-01Akceptačné kritériá
R1-1Detailný návrh riešenia (DNR)
(1) Zámer riešenia, analýza požiadaviek, používateľský prieskum a motivačná architektúra
(2) Popis postupu analýzy a návrhu riešenia
(3) Biznis architektúra*
a. Existujúca a cieľová biznis architektúra
b. Procesy podporované navrhovaným riešením
c. Vytvorenie informačnej architektúry a mapovanie používateľskej cesty
d. Vytvorenie grafického návrhu a prototypu používate používateľského rozhrania (UX, UI)
e. Prípady použitia (use case model)
(4) Dátová architektúra
(5) Aplikačná architektúra*
a. Existujúca a budúca aplikačná architektúra
b. Aplikačné komponenty a ich vzťah k biznis komponentom a funkčným požiadavkám
c. Integrácie – Komunikácia medzi komponentami (OpenAPI)
(6) Technologická architektúra*
a. Existujúca a budúca technologická architektúra
b. Technologické komponenty riešenia a ich vzťah k aplikačným komponentom
(7) Softvérové licencie a zdrojové kódy
(8) Požiadavky na úrovne služieb
(SLA) a výkonnosť
(9) Zabezpečenie dostupnosti, zálohovanie a obnova riešenia
(10 Bezpečnosť – riešenie požiadaviek na bezpečnosť
(11) Migrácia dát
(12) Harmonogram realizácie a nasadenia, závislosti
R1-2Plán a stratégia testovania
 (1) Testovacie prípady (UC/TC)
(2) Testovacie prostredia
(3) Testovacie dáta
(4) Defekt manažment, monitoring a reporting testov
R3IMPLEMENTÁCIA A TESTOVANIE
R3-1Vývoj, migrácia údajov a integrácia
R3-2Testovanie
(1) Funkčné testovanie (FAT)
(2) Systémové a integračné testovanie (SIT)
(3) Záťažové a výkonnostné testovanie
(4) Bezpečnostné testovanie (SW/HW a kybernetická bezpečnosť)
(5) Používateľské testy funkčného používateľského rozhrania (UX)
(6) Používateľské akceptačné testovanie (UAT)
R3-3Školenia personálu
R3-4Dokumentácia
1) Aplikačná príručka, vrátane aktualizovanej dokumentácie architektúry v rozsahu podľa položiek 3 až 10 Detailného návrhu riešenia R1-1
(2) Integračná príručka
(3) Používateľská príručka (vo forme kontextovej príručky - z aplikácie, bude priamo dostupný kontextový návod prostredníctvom jedného kliku. Technológia bude určená v rámci realizácie zmenového konania pre ŽS6)
(4) Zdrojové kódy a licencie
(5) Inštalačná a konfiguračná príručka
(6) Prevádzkový opis a pokyny pre diagnostiku, servis a údržbu
(7) Pokyny na obnovu pri výpadku alebo havárii (Havarijný plán)
(8) Bezpečnostný projekt
(9) Údaje o monitorovaní úrovne poskytovaných služieb (SLA) aktív IT
R4NASADENIE a POSTIMPLEMENTAČNÁ PODPORA (PIP)
R4-1Nasadenie do produkčnej prevádzky (vyhodnotenie)
R4-2Akceptácia spustenia do produkčnej prevádzky (vyhodnotenie)
 DOKONČOVACIA FÁZA
M-02Manažérske správy, plány, reporty, zoznamy, odporúčania
a požiadavky:
 Manažérske správy, plány, reporty, zoznamy, odporúčania a požiadavky:
 (1) Správa o dokončení projektu (etapy/fázy)

8.ODKAZY

9.PRÍLOHY

Príloha 1: Zoznam rizík a závislostí

Príloha 2: Katalóg požiadaviek