I-02 Projektový zámer (projektovy_zamer)

Version 2.3 by Lucia Klegová on 2025/09/30 19:36

LOGO.png

PROJEKTOVÝ ZÁMER

Vzor pre manažérsky výstup  I-02

 podľa vyhlášky MIRRI č. 401/2023 Z. z.  (účinnosť od 1.4.2025)

Povinná osobaMinisterstvo práce, sociálnych vecí a rodiny SR (MPSVR SR)
Názov projektuProjekt implementácie DWH ŽS pre MPSVR SR
Zodpovedná osoba za projektIng. Ján Kovaľ
Realizátor projektuMinisterstvo práce, sociálnych vecí a rodiny SR (MPSVR SR)
Vlastník projektuIng. Ján Kovaľ

Schvaľovanie dokumentu

PoložkaMeno a priezviskoOrganizáciaPracovná pozíciaDátum

Podpis

(alebo elektronický súhlas)

VypracovalIng. Ján KovaľMPSVR SRPM  
      

1. HISTÓRIA DOKUMENTU

VerziaDátumZmenyMeno a priezvisko
1.014.02.2025Projektový zámer v prvej verzii Juraj Krátky
1.108.04.2025Zapracovanie pripomienok MPSVR SRJuraj Krátky
1.216.05.2025Aktualizácia dokumentu, zapracovanie nových pripomienokJuraj Krátky
1.39.7.2025Zapracovanie pripomienok MPSVR SRŠtefánia Kováčová
1.419.8.2025Zapracovanie pripomienok MPSVR SRŠtefánia Kováčová

2. ÚČEL DOKUMENTU, SKRATKY (KONVENCIE) A DEFINÍCIE

V súlade s Vyhláškou 401/2023 Z. z. je dokument I-02 Projektový zámer určený na rozpracovanie detailných informácií prípravy projektu, aby bolo možné rozhodnúť o pokračovaní prípravy projektu, pláne realizácie, alokovaní rozpočtu a ľudských zdrojov.

Predkladaný dokument Projektový zámer tak v zmysle vyššie uvedenej vyhlášky obsahuje definovanie projektu, opis požadovaných výstupov, náhľad architektúry, legislatívne požiadavky, rozpočet na úrovni sumarizácie nákladov a prínosov, harmonogram jednotlivých fáz projektu vrátane metód jeho riadenia, návrh organizačného zabezpečenia projektu na úrovni projektového tímu a povinnú prílohu, ktorou je „Zoznam rizík a závislostí“ (vo formáte MS Excel).

Predkladaný dokument je vypracovaný v rámci prípravno-iniciačnej fázy projektu v súlade s Vyhláškou Ministerstva investícií, regionálneho rozvoja a informatizácie Slovenskej republiky č. 401/2023 Z. z. o riadení projektov a zmenových požiadaviek v prevádzke informačných technológií verejnej správy.

2.1 Použité skratky a pojmy

Tabuľka 1 - Skratky a pojmy

SKRATKA/POJEMPopis
BIBusiness Intelligence
BI Usage MetricsŠtatistiky o používaní nástroja Business Intelligence
BP Biznis požiadavka 
CPDICentrálna platforma dátovej integrácie
DMSDocument management system – Registratúra
DWHDatawarehouse, (Centrálny dátový sklad)
DCDátové centrum
Európska únia
GDPRGeneral Data Protection Regulation - Zákon č. 18/2018 Z. z. o ochrane osobných údajov a o zmene a doplnení niektorých zákonov
HostingPoskytovanie priestoru a infraštruktúry na prevádzku webových stránok alebo aplikácií
IKT Informačno–komunikačné technológie 
IRSInformačný riadiaci systém
IS Informačný systém 
IS CPDIInformačný systém Centrálna platforma dátovej integrácie
IS RSDInformačný systém riadenia sociálnych dávok
ISSZInformačný systém služieb zamestnanosti
ISVS Informačný systém verejnej správy 
IT Informačné technológie 
ITMSInformačný systém pre riadenie a monitorovanie projektov
MetaISCentrálna evidencia informačných systémov verejnej správy
MinisterstvoMinisterstvo práce, sociálnych vecí a rodiny Slovenskej Republiky
MIRRIMinisterstvo investícií, regionálneho rozvoja a informatizácie Slovenskej republiky
MPSVR / MPSVR SRMinisterstvo práce sociálnych vecí a rodiny SR. Vo viacerých prípadoch skratka MPSVR zahŕňa celý rezort  
n/aNeaplikovateľné (z anglického „Not Applicable“)
NGOsMimovládne organizácie
NIPNárodný inšpektorát práce
On-premInfraštruktúra MPSVR SR
Open dataOtvorené údaje, verejne prístupné údaje
OVM Orgán verejnej moci 
PIPPost implementačná podpora
RBACRole-based access control
RVRiadiaci výbor  
RSD MISInformačný systém riadenia sociálnych dávok - manažérsky informačný systém 
SaaSSoftvér ako služba (z ang. „Software as a Service“)
IS SAWOSafe Work (Informačný systém Národného inšpektorátu práce)
SLA Service Level Agreement – dohoda/zmluva o parametroch poskytovania služby 
SRSlovenská republika
SW Softvér 
TBDBude doplnené (z anglického „To Be Defined“)
TCOCelkové náklady na vlastníctvo (z anglického „Total Cost of Ownership“)
UPSVR/ÚPSVR  Úrad práce, sociálnych vecí a rodiny 
ÚPVS Ústredný portál verejnej správy 
Vedúci PTVedúci pracovného tímu
VOVerejné obstarávanie
Vyhláška 401/2023 Z. z.  Vyhláška Ministerstva investícií a regionálneho rozvoja Slovenskej republiky č. 401/2023 Z. z. o riadení projektov a zmenových požiadaviek v prevádzke informačných technológií verejnej správy 
ŽSŽivotné situácie

2.2 Konvencie pre typy požiadaviek (príklady)

Konvencie pre definíciu požiadaviek sú využité v rámci Katalógu požiadaviek. Tento katalóg obsahuje funkčné, nefunkčné a technické požiadavky kladené na riešenie realizované v rámci projektu Projekt implementácie DWH ŽS pre Ministerstvo práce, sociálnych vecí a rodiny Slovenskej republiky. Požiadavky sú rozdelené podľa jednotlivých modulov a inkrementov, pričom každá požiadavka opisuje relevantnú časť fázy projektu ako analýza a dizajn, implementácia a testovanie, nasadenie. Projektové riadenie je v súlade s vyhláškou č. 401/2023 Z. z..

Katalóg obsahuje nasledujúce kategórie požiadaviek:

  • Funkčné požiadavky - týkajú sa konkrétnej funkcionality systému, ktorú je potrebné implementovať. V rámci Katalógu požiadaviek sú označené v stĺpci B.
  • Ne-Funkčné požiadavky - zahŕňajú kvalitatívne a výkonové aspekty. V rámci Katalógu požiadaviek sú označené v stĺpci B.
  • Technické požiadavky - týkajú sa technického aspektu koncového riešenia. V rámci Katalógu požiadaviek sú označené v stĺpci B.

Oblasť požiadavky - popisuje kategóriu alebo doménu, do ktorej daná požiadavka patrí. Zahŕňa určitú ucelenú oblasť každého druhu požiadavky (Funkčné, Nefunkčné, Technické požiadavky). Kategória resp. doména, ktorú opisuje oblasť požiadavky je nadefinovaná na základe komponentu systému konkrétneho modulu. Napríklad pri module “ Dátový model - databáza” môžeme nadefinovať ako oblasť požiadavky Landing zóna, ktorá je nevyhnutnou súčasť komplexného modulu.

Názov požiadavky - ide o jednoduchý a krátky názov požiadavky, ktorý sumarizuje výpovednú hodnotu opisu požiadavky.  

Detailný popis požiadavky - poskytuje podrobné informácie o konkrétnej požiadavke. Jej účelom je zabezpečiť jasné pochopenie, čo sa má implementovať, aké sú očakávania a akým spôsobom sa má požiadavka realizovať. V tomto popise je vyjadrená aj potreba danej požiadavky:

  • Potrebná požiadavka je taká, ktorá musí byť implementovaná, aby systém alebo proces mohol správne fungovať podľa stanovených cieľov. Tieto požiadavky sú formulované pomocou slov ako „musí“ alebo „má“.
  • Odporúčaná požiadavka je taká, ktorá nie je kritická pre základnú funkčnosť systému, ale jej implementácia by zlepšila efektivitu, použiteľnosť alebo celkovú kvalitu systému. Tieto požiadavky sú vyjadrené slovami ako „môže“ alebo „by mal“ a ich implementácia závisí od dostupných zdrojov a priorít.

Vlastník požiadavky je osoba, oddelenie, alebo inštitúcia, ktorá je zodpovedná za definovanie danej požiadavky.

Názov modulu je pole, ktoré definuje modul, ku ktorému prináleží daná požiadavka. Každý modul musí byť jasne pomenovaný a vyšpecifikovaný prostredníctvom katalógu požiadaviek, aby sa predišlo nejasnostiam pri jednotlivých prípravných, implementačných a kontrolných fázach projektu realizácie DWH.

Počet prístupových kanálov  je údaj, ktorý kvantifikovane definuje údaj o počte prístupových miest ku danému modulu/ požiadavke.

Zložitosť požiadavky predstavuje číselné vyjadrenie v rozsahu 5, 10 a 15 náročnosť realizácie, integrácie alebo implementácie danej požiadavky na systém

3. DEFINOVANIE PROJEKTU

3.1 Manažérske zhrnutie

Ministerstvo práce, sociálnych vecí a rodiny SR v súčasnosti nemá centrálny dátový sklad, čo výrazne obmedzuje možnosti pri spracovaní a analýze údajov súvisiacich so životnými situáciami občanov. Dátové toky sú roztrieštené medzi viaceré informačné systémy, pričom neexistuje komplexný pohľad na klienta a efektívne riadenie sociálnych programov a súvisiacej pomoci a podpory.

Cieľom projektu je vytvorenie centrálneho dátového skladu, ktorý zabezpečí integráciu a harmonizáciu údajov zo všetkých relevantných informačných systémov ministerstva - ISSZ, IS RSD, DMS a IS SoS DMS,  IS SAWO ai.. Tento krok umožní automatizáciu spracovania údajov a zavedie jednotný pohľad na klienta, čím sa dosiahne možnosť analyzovať dáta a zlepší sa efektívnosť poskytovania sociálnej pomoci a podpory v ťažkých životných situáciách, ako je strata zamestnania, hmotná núdza alebo iné životné situácie spadajúce pod rezort.

Zavedenie centrálneho dátového skladu prinesie významné zlepšenie analytických možností ministerstva. Vytvorí sa moderné riešenie centrálneho dátového skladu s podporou nástrojov poskytujúcich podklady pre lepšie vyhodnocovanie efektívnosti  sociálnej pomoci a podpory a zlepšenie transparentnosti pri správe verejných zdrojov. Súčasne sa výrazne zníži administratívna náročnosť procesov zameraných na tvorbu ad-hoc analýz a výstupov. Komplexné prehľady a analýzy z celkového pohľadu a naprieč dátovými entitami budú dostupné v jednotnom a konzistentnom formáte, čím sa odstráni potreba manuálneho spracovania, prepisovania a opakovaného overovania dát zo zdrojových systémov.

Rovnako zabezpečí údaje o monitoringu koncových služieb, portálov a stavoch podaní, aby ich bolo možné ďalej poskytovať konzumentom.

Dôležitým prínosom centrálneho dátového skladu je aj zvýšenie bezpečnosti údajov a zabezpečenie ich súladu s legislatívnymi požiadavkami, ako je GDPR. Centralizovaná správa údajov umožní lepšiu kontrolu nad prístupmi a ochranu citlivých informácií.

Projekt centrálneho dátového skladu predstavuje kľúčový krok v modernizácii a digitalizácii ministerstva. Jeho realizácia umožní efektívnejšie analyzovať poskytované služby občanom, rýchlejšie a presnejšie rozhodovanie o využití finančných aj nefinančných prostriedkov, optimalizovať interné procesy a zabezpečiť lepšiu pripravenosť na budúce výzvy v oblasti zamestnanosti a sociálnej politiky.

3.2 Motivácia a rozsah projektu

Ministerstvo práce, sociálnych vecí a rodiny SR  aktuálne čelí zásadným obmedzeniam pri spracovaní a analýze údajov týkajúcich sa občanov v rôznych životných situáciách, ako je najmä strata zamestnania, odkázanosť na pomoc a hmotná núdza. Hlavným problémom je fragmentácia údajov medzi viaceré, dátovo nezjednotené informačné systémy (ISSZ, IS RSD, IS SoS, DMS), čo znemožňuje efektívnu tvorbu komplexných analýz a prehľad naprieč všetkými oblasťami sociálnej politiky a politiky trhu práce. Cieľom projektu je odstránenie  obmedzení v oblastiach:

  • komplexnej analýzy údajov – v súčasnom stave nie je možné efektívne analyzovať údaje naprieč všetkými informačnými systémami a získať jednotný pohľad na občana v kontexte jeho životnej situácie, a to z pohľadu najnižšej možnej granularity (jednotkové dáta). Ide hlavne o údaje o nezamestnanosti, poberaní sociálnych dávok a príspevkov v hmotnej núdzi, či o poskytnutých príspevkoch prostredníctvom nástrojov aktívnej politiky TP. Tieto dáta-informácie existujú v rôznych systémoch bez možnosti ich okamžitej kombinácie a vzájomného prepojenia. Výsledkom je nedostatočná schopnosť reagovať na potreby ad-hoc analýz a požiadaviek na výstupy pre vrcholové vedenie ministerstva, podriadených inštitúcii alebo požiadaviek z pohľadu EÚ.
  • tvorby analytických výstupov - bez centrálneho dátového skladu sa analýzy vykonávajú manuálnym spracovaním údajov, čo predstavuje:
    • Zdĺhavé a náročné procesy získavania dát – údaje sa získavajú individuálne z rôznych systémov, čo spôsobuje oneskorenia v analytických výstupoch.
    • Vysoké riziko chýb – ručné zlúčenie (integrácia) a interpretácia údajov z viacerých zdrojov môže viesť k nekonzistenciám a nepresným výsledkom.
    • Zložitosť komplexne predikovať vývoj situácie spojených so životnými situáciami – obmedzená možnosť vykonávať pokročilé prediktívne analýzy, čo bráni ministerstvu sa efektívne pripraviť na vývoj v oblasti nezamestnanosti a sociálnej pomoci. Okrem dátovej integrácie je potrebné zabezpečovať aj dostatočne dlhú históriu pre sledovanie dlhodobých a krátkodobých trendov vývoja v jednotlivých oblastiach sociálnej politiky a politiky trhu práce .
  • strategického rozhodovania a efektivitu sociálnych opatrení - Výrazná pracnosť efektívne analyzovať účinnosť sociálnych opatrení a realizovať strategické plánovanie na základe dátovo podložených rozhodnutí. Čo môže viesť k:
    • Obmedzenej schopnosti predvídať vývoj nezamestnanosti a sociálnej situácie v krajine.
    • Neefektívnemu alokovaniu zdrojov na programy aktívnej politiky trhu práce a sociálnu pomoc.
    • Slabej spätnej väzbe na prijaté opatrenia, čo znižuje efektívnosť verejnej politiky.

Hlavnou motiváciou projektu je v čo najväčšej miere odstrániť nedostatky vyplývajúce z neexistencie centrálnej dátovej platformy. Zavedením centrálneho dátového skladu (DWH) sa vytvorí jednotné prostredie pre zber, harmonizáciu a integráciu údajov z čo najväčšieho množstva zdrojových systémov. Dátová platforma zároveň zavedie moderný spôsob práce s údajmi – vrátane štandardizovaného modelovania dát, programovania ETL/ELT procedúr a tvorby analytických výstupov či reportov. Tento prístup výrazne zvýši kvalitu a konzistentnosť údajov a umožní získavať hodnotné poznatky pre oblasť riadenia sociálnych politík, podporí rozhodovanie založené na komplexných dátach a poskytne robustný základ pre analytiku a plánovanie na národnej úrovni.DWH zároveň poslúži ako centrálny dátový zdroj pre existujúce aj plánované projekty, pri ktorých sa počíta s využitím dát vytvorených, resp. spracovávaných v rámci MPSVR a partnerských subjektov. Medzi prvými projektami využívajúcimi data z centrálneho dátového skladu budú projekty:

  • Projekt budovania prioritných životných situácií – data pre monitoring životných situácií
  • Digitálna transformácia úsekov verejnej správy na Ministerstve práce, sociálnych vecí a rodiny Slovenskej republiky -    

3.3 Zainteresované strany (Stakeholderi)

V nasledujúcej tabuľke sú uvedené zainteresované osoby, resp. stakeholderi, ktorí predstavujú jednotlivcov, tím alebo organizáciu, ktorí môžu mať určitý záujem na navrhovanom riešení. Ide o osoby, ktoré majú záujem v daných oblastiach, agendách, procesoch na rôznej úrovni detailu.

Tabuľka 2 - Zoznam zainteresovaných strán / stakeholderov

IDAKTÉR / STAKEHOLDER

SUBJEKT

(názov / skratka)

ROLA

(vlastník procesu/ vlastník dát/zákazník/ užívateľ …. člen tímu atď.)

1.Ministerstvo práce, sociálnych vecí a rodiny SRMPSVR SRVlastník procesu, používateľ
2.Sprostredkovateľský orgán / vykonávateľ prostriedkov mechanizmuMPSVR SRZodpovedný za vykonávanie úloh delegovaných riadiacim orgánom
3.Prijímateľ finančných prostriedkov z fondov EUMPSVR SRVyužíva pridelené finančné prostriedky na dosiahnutie stanovených cieľov projektu
5.Vedúci zamestnanci MPSVRMPSVR SRPoužívateľ dát
6.IT dodávateľExterný partnerČlen tímu, vývojár
7.Ústredie práce, sociálnych vecí a rodinyÚPSVRPoužívateľ
8.Národný inšpektorát práceNIPPoužívateľ dát

3.4 Ciele projektu

Tabuľka 3 - Ciele projektu

IDNázov cieľaNázov strategického cieľaSpôsob realizácie strategického cieľa
1Jednotný pohľad na občana, klienta a historické dátaZabezpečenie jednotného  a komplexného pohľadu na občana v rôznych životných situáciáchIntegrácia všetkých dostupných dát, z pohľadu životnej situácie občana, uloženie týchto dát do rezortného dátového modelu a sprístupnenie dát pre analytické účely. Uchovanie histórie kompletných dát za účelom komplexných prehľadov a sledovania trendov.
2ModernizáciaModernizácia analytických a reportovacích možností ministerstvaImplementácia komplexného riešenia v oblasti dátového skladu od spôsobu získavanie dát, riadenia dátových transformácií a spracovanie, implementáciu moderných BI nástrojov a rozhraní pre implementáciu na iné riešenia. Štandardizácia modelovania dát, programovania ETL/ELT procedúr a tvorby analytických výstupov
3Zníženie záťažeZníženie administratívnej záťaže a automatizácia procesov spracovania dátAutomatizované ETL procesy, dodanie a implementácia rezortného dátového modelu dátového skladu reflektujúceho potrebu tvorby ad-hoc reportov a analýz.
4Zabezpečenie dátZabezpečenie transparentnosti a používaných dát v súlade s legislatívou, anonymizácia

Implementácia procesov pre ochranu dát, anonymizáciu, pseudo-anonymizáciu, zosúladenie procesov dátového manažmentu s požiadavkami legislatívy a interných smerníc. Aktívny monitoring na zabránenie neoprávneného použitia dát.

Komplexné logovanie prístupov k dátam, sledovanie kto, kedy a aká aktivita bola nad dátami vykonaná.

3.5 Merateľné ukazovatele (KPI)

Tabuľka 4 - Merateľné ukazovatele (KPI)

IDID/Názov cieľaNázov
ukazovateľa (KPI)
Popis
ukazovateľa
Merná jednotka
 
AS IS
merateľné hodnoty
(aktuálne)
TO BE
Merateľné hodnoty
(cieľové hodnoty)
Spôsob ich merania
1Jednotný pohľad na občana a historické dátaPočet integrovaných systémovNa DWH budú integrované všetky relevantné zdrojové systémy Početn/a4 integrované systémyETL monitoring, logy integračných procesov
2Jednotný pohľad na občana a historické dátaČas aktualizácie a synchronizácie dátPriemerný čas aktualizácie a synchronizácie dát zo zdrojových systémovČas (min.)n/a60 min.ETL monitoring
3ModernizáciaPočet vytvorených validačných reportov pre ŽSPočet validačných  reportov vytvorených v BI nástroji zo 4 zdrojových systémovPočetn/a12BI nástroj
4ModernizáciaPočet vytvorených dashboardov pre ŽSPočet analytických dashboardov vytvorených v BI nástroji zo 4 zdrojových systémovPočetn/a3BI nástroj
5Zníženie záťažePriemerný čas spracovania ETL úlohyPriemerný čas (min.) na dokončenie ETL procesovČas (min.)n/a60 min.ETL monitoring
6Zníženie záťažeEfektívnosť spracovania dát% nárastu spracovaných dát oproti pôvodnému stavu%n/a300%ETL monitoring
7Zabezpečenie dátPočet auditovaných prístupov k dátam% počet logovaných akcií v DWH (kto, kedy, aká aktivita)%n/a100%Logy ETL a BI nástroja
8Zabezpečenie dátPočet bezpečnostných incidentovPočet zistených neoprávnených prístupov za mesiacPočetn/a0Logy monitorovacie systému / SIEM

3.6 Špecifikácia potrieb koncového používateľa

Nasledujúca tabuľka obsahuje špecifikáciu potrieb koncového používateľa.

Tabuľka 5 - Potreby koncových používateľov

Koncový používateľPopisPotreba
Pracovníci verejnej správyzamestnanci MPSVR SR, Ústredia práce, sociálnych vecí a rodiny, Inšpektorátu práce  a Národného inšpektorátu práce  NIP

Zabezpečenie jednotného  a komplexného pohľadu na údaje občana v rôznych životných situáciách

Modernizácia analytických a reportovacích možností MPSVR

Zníženie administratívnej záťaže a automatizácia procesov spracovania dát

Zabezpečenie transparentnosti a používaných dát v súlade s legislatívou, anonymizácia

Poskytnutie centralizovaných nástrojov na prístup k údajom a efektívnu správu lokálnych analytických potrieb

Získavanie štruktúrovaných údajov potrebných k ďalšiemu spracovaniu.

3.7 Detailný opis obmedzení a predpokladov

Pre úspešnú realizáciu projektu bude potrebné naplniť nasledovné predpoklady, resp. vysporiadať sa s obmedzeniami:

  • Zabezpečiť včasnú dostupnosť a synchronizáciu zdrojových dát v požadovanom formáte,
  • Zabezpečiť dokumentáciu k existujúcim dátovým transformáciám (napr. v ISSZ, RSD MIS),
  • Jasne identifikovať vzájomné väzby medzi systémami s ohľadom na biznis prínosy pre jednotlivých používateľov,
  • Zabezpečiť v dostatočnom predstihu technické zdroje pre implementáciu riešenia
  • Zabezpečiť dostatočnú dátovú kvalitu / čistotu dát pre iniciálne naplnenie DWH
  • Nastaviť jednotné „data governance“ procesy naprieč MPSVR
  • Definovať technologickú stratégiu a prevádzkový model DWH

3.8 Vyhodnotenie rizík a závislostí

Riziká a závislosti predstavujú významné faktory, ktoré môžu ovplyvniť úspešnú realizáciu projektu. Ich identifikácia a pravidelná aktualizácia počas realizácie projektu sú kľúčové pre minimalizáciu negatívnych dopadov. V rámci tvorby projektového zámeru boli identifikované nasledujúce riziká:

  • Nedostatočne zdokumentované dátové štruktúry zdrojových systémov a s tým súvisiaca potrebná hĺbková analýza dátových zdrojov
  • Zmena súvisiacej legislatívy (normy, predpisy, zmluvy)
  • Zmena zdrojových systémov (napr. upgrade Fabasoftu)
  • Nedostatočný čas na implementáciu riešenia
  • Závislosť na dodávateľoch zdrojových systémov
  • Nedostatočné personálne kapacity na strane MPSVR
  • Odchod kľúčových odborníkov za stranu MPSVR
  • Parametre dohodnutej SLA sa nepodarí splniť
  • Riešenie nebude dostatočne flexibilné
  • Technologické riešenie nebude spĺňať kvalitatívne požiadavky používateľov (vyskytne sa veľké množstvo chýb, dlhé doby odozvy a podobne)
  • Nedostatočné riadenie zmeny počas vývoja a implementácie riešenia
  • Nedostupnosť centrálneho dátového skladu z dôvodu nedostupnosti v prostredí vládneho cloudu
  • Kompatibilita nových systémov s existujúcimi

Uvedené riziká vrátane ich popisu, mitigačných opatrení ako aj odhadu pravdepodobnosti ich výskytu a dopadu budú bližšie rozpracované v rámci prílohy č.1 - Zoznam rizík a závislostí (Excel)

3.9 Detailný opis rozpočtu projektu a jeho prínosov

  • Celkové náklady projektu vo výške 7.382.224 € s DPH sú tvorené:
  • aplikáciami (Dátový model – databáza, BI – reporting, ETL – dátová integrácia)
  • softvérovými produktmi
  • prevádzkou

Zdroje financovania sú nasledovné:

  • Plán obnovy
  • vlastné rozpočtové prostriedky MPRSV SR v prípade časti nákladov na prevádzku systému

Celkové prínosy projektu sú tvorené:

  • cenou ušetreného času pracovníkov MPSVR pri príprave analytických podkladov počas trvania projektu
  • cenou ušetreného rozvoja parciálnych DWH a reportingových nástrojov – v čase prípravy projektového zámeru nie je možné určiť, nakoľko nie sú prístupné finančné údaje za prevádzku existujúcich parciálnych DWH

Projekt má aj nevyčíslené prínosy v podobe efektívnejšieho poskytovania štatistických, analytických, kontrolných výstupov v sociálnej oblasti a v oblasti trhu práce, najmä vďaka:

  1. implementácii moderných nástrojov na analýzu a prezentáciu dát
  2. efektívnej práci s veľkým množstvom dát prostredníctvom užívateľsky prívetivého nástroja
  3. dynamickej práci so širšou bázou údajov
  4. tvorbe vlastných analytických výstupov naprieč viacerými zdrojmi dát

3.9.1 Sumarizácia nákladov a prínosov

Tabuľka 6 - Sumarizácia nákladov a prínosov

VLOŽIŤ TABUĽKU!!!

3.9.2 Zdroj financovania

Projekt je financovaný z Fondu obnovy a odolnosti RRF.

3.10 Harmonogram projektu

V nasledujúcej tabuľke je uvedený indikatívny harmonogram implementácie navrhovaného riešenia, samotná implementácia bude riadená „water-fall“ štandardami podľa uvedených míľnikov. Uvedené míľniky sú kriticky závislé od poskytnutia súčinnosti MPSVR a dodávateľov existujúcich systémov (ako napr. data, dátové štruktúry, prístupy, infraštruktúra a pod).

Tabuľka 7 - Harmonogram projektu

ID FÁZA/AKTIVITA 

ZAČIATOK 

(odhad termínu) 

KONIEC 

(odhad termínu) 

POZNÁMKA 
1. Prípravná fáza a Iniciačná fáza 10/2024 06/2025  
2. Analýza a Dizajn 12/2024 06/2025 
Implementácia a Testovanie12/2024 03/2026  
3

 Inkrement 1

  • Fáza 1
  • Fáza 2
01/202503/2026

Fáza 1:

  • Nasadenie v DEV a TEST prostredí
  • Vytvorenie rezortného dátového modelu
  • Mapovanie zdrojových dát
  • Implementácia ETL
  • Implementácia reportingu / BI
  • Integrácia s (ISSZ / IS RSD / RSD MIS / IS SoS / DMS

Fáza 2:

  • Nasadenie v PROD prostredí
  • Rozšírenie rezortného dátového modelu
  • Integrácia s IS KIDS / IS KIDS IP / IS SAWO
  • Mapovanie nových zdrojových dát
  • Rozšírenie ETL
  • Príprava prevádzkového modelu
     
4. Podpora prevádzky (SLA) 04/2026 -  Nie je predmetom projektu
5.Rozvoj systému a implementácia Fázy 304/2026 Bude riešené ako samostatné funkčné celky v rámci rozvoja

3.11 Návrh organizačného zabezpečenia projektu (projektový tím)

Organizačná štruktúra projektu pozostáva z riadiaceho výboru pre Budovanie životných situácií pre organizáciu MPSVR SR/Projekt implementácie DWH projektového tímu projektu. Zoznam členov projektového tímu  spolu s ich kontaktnými údajmi a projektovými rolami je uvedený v nasledovných tabuľkách.

Tabuľka 8 – Projektový a riadiaci výbor projektu

IDMeno a PriezviskoKontaktPozícia/organizačný útvarRola v projekte
1.Jana Krausová DanišJana.KrausovaDanis@employment.gov.skgenerálny riaditeľ, projektová kanceláriaPredseda Riadiaceho výboru
2.Peter DaňkoPeter.Danko@employment.gov.skgenerálny riaditeľ, SIPodpredseda Riadiaceho výboru
3.Branislav Brza     Branislav.Brza@employment.gov.skSIBiznis vlastník
4.Iveta KučerováIveta.Kucerova@employment.gov.skSIBiznis vlastník
5.Danica KelečínováDanica.Kelecinova@employment.gov.skgenerálny riaditeľ sekcie, Inštitút sociálnej politikyBiznis vlastník
6.Báto IvanIvan.Bato@employment.gov.skOdbor krízového manažmentu a bezpečnostiManažér kybernetickej bezpečnosti a IT bezpečnosti
7.Darina Košútovádarina.kosutova@upsvr.gov.skÚPSVRKľúčový používateľ
8.Judita HavalováJudita.Havalova@upsvr.gov.skÚPSVRKľúčový používateľ
9.Alena Klimanová Alena.Klimanova@upsvr.gov.skÚPSVRKĺľúčový používateľ
10.Szőnyi FrantišekFrantisek.Szonyi@employment.gov.skSIProgramový manažér
11.Marcela UrminskáMarcela.Urminska@employment.gov.skProjektová kanceláriaProjektový manažér
12.Tomáš SlaninkaTomas.Slaninka@employmnet.gov.skProjektová kanceláriaFinančný manažér
13.Anna MaťováAnna.Matova@employment.gov.skSIProduktový manažér
14.Erik Lukáčerik.lukac@stengl.sk Zástupcovia dodávateľov

Projektový tím

Riadenie projektu zo strany MPSVR bude zabezpečené prostredníctvom Projektového manažéra, vedúceho projektového tímu a Finančného manažéra a bude trvať počas celej doby realizácie projektu. Bude pokrývať oblasť projektového riadenia (projektový manažment, celková koordinácia projektu, celkový dohľad nad vývojom dodávaného Diela, vrátane kvality), finančného riadenia a monitorovania realizácie projektu v zmysle riadenia podľa Vyhlášky č. 401/2023 Z. z. v platnom znení.

Projektový tím bude pozostávať z pozícií:

  1. Hlavné projektové role:
  • Vedúci projektového tímu
  • Projektový manažér objednávateľa
  • Programový manažér
  • Kľúčový používateľ
  • IT architekt
  • IT analytik
  • Manažér kybernetickej a informačnej bezpečnosti
  • Vlastník procesov
  • Dátový špecialista
  • Hlavný dátový analytik
  • Dátový analytik – developer
  • Dátový analytik
  • Dátový integrátor
  • Dátový kurátor
  • Projektový manažér zhotoviteľa

II. Podporné projektové role:

  • Finančný manažér

Projektový manažér Objednávateľa bude zabezpečovať koordináciu projektových činností a manažment (hlavné dokumenty, priebežné manažérske výstupy, a pod.). Projektový manažér Objednávateľa bude riadiť, administratívne a organizačne zabezpečovať implementáciu projektu, komunikovať s dodávateľmi, sledovať plnenie harmonogramu projektu a zabezpečovať dokumenty požadované MIRRI. Zároveň bude v spolupráci s projektovým manažérom dodávateľa koordinovať realizáciu hlavných aktivít, činností a úloh projektu.

Tabuľka 14  - Projektový tím DWH

MenoE-mailFunkcia
Daňko Peter Mgr.peter.Danko@employment.gov.skVedúci projektového tímu
Szőnyi FrantišekFrantisek.Szonyi@employment.gov.skProgramový manažér
Maťová Anna Ing.anna.matova@employment.gov.skProduktový manažér
Kovaľ Ján Ing.jan.Koval@employment.gov.skProjektový manažér
Slaninka Tomáš Bc.Tomas.Slaninka@employment.gov.skFinančný manažér
Kelečínová Danica, Mgr.danica.Kelecinova@employment.gov.skVlastník procesov / Biznis vlastník
Vido Martin, Mgr.martin.Vido@employment.gov.skHlavný dátový analytik, Kľúčový používateľ
Velčická Danka, Mgr.danka.Velcicka@employment.gov.skDátový analytik - developer
Hybský Ivan, Bc.ivan.Hybsky@employment.gov.skDátový analytik - developer
Tatranský Ivanivan.Tatransky@employment.gov.skDátový analytik - developer
Tkáčiková Andrea, Ing.andrea.Tkacikova@employment.gov.skDátový analytik - developer
Cigánik Peter, Ing.peter.Ciganik@employment.gov.skDátový analytik - developer
Tomana Anton, Ing.anton.Tomana@employment.gov.skDátový analytik - developer
Gálová Andrea, Ing.andrea.Galova2@employment.gov.skDátový analytik - developer
Liška Igor, Mgr.igor.Liska@employment.gov.skDátový analytik
Hábel Branislav, Ing., PhD.branislav.Habel@employment.gov.skDátový analytik
Brza Branislav, Mgr.branislav.Brza@employment.gov.skIT architekt
Belák Peter, Ing.peter.belak@employment.gov.skManažér kybernetickej a informačnej bezpečnosti
Grosch Peter, Ing.peter.Grosch@employment.gov.skDátový kurátor
Kučera Martin, Ing.martin.Kucera@employment.gov.skDátový integrátor
Kovács Erich, Ing.erich.kovacs@employment.gov.skTechnická podpora
Hegedűs František, Mgr.frantisek.hegedus@employment.gov.skBiznis vlastník
Hudcovský Jaroslav, Ing., PhD.jaroslav.Hudcovsky@employment.gov.skKľúčový používateľ

Pracovné náplne členov projektového tímu

Detailné pracovné náplne jednotlivých členov projektového tímu budú definované až v ďalších fázach v rámci prípravných prác zahájenia realizácie projektu.

IDRola v projekteStručný popis role
1.Projektový manažér

• Zodpovedá za implementáciu projektu v súlade so Zmluvou o poskytnutí prostriedkov mechanizmu plánu obnovy a odolnosti, s platným systémom finančného riadenia a systémom implementácie POO, platnými právnymi predpismi SR a EK, usmerneniami a pokynmi súvisiacimi s čerpaním  EÚ.
• Zodpovedá za riadenie projektu počas celého životného cyklu projektu. Riadi projektové (ľudské a finančné) zdroje, zabezpečuje tvorbu obsahu, neustále odôvodňovanie projektu, vyhodnocuje aktualizáciu BC/CBA a predkladá vstupy na rokovanie Riadiaceho výboru projektu. Zodpovedá za riadenie všetkých (ľudských a finančných) zdrojov, členov projektového tím objednávateľa a za efektívnu komunikáciu s dodávateľom alebo stanovenými zástupcami dodávateľa.

• Zodpovedá za riadenie projektu - stanovenie cieľov, spracovanie harmonogramu prác, koordináciu členov projektového tímu, sledovanie dodržiavania harmonogramu prác a rozpočtu, hodnotenie a prezentáciu výsledkov a za riadenie s tým súvisiacich rizík. Projektový manažér vedie špecifikáciu a implementáciu projektov v súlade s metodikou riadenia projektov informatizácie verejnej správy, zásadami a princípmi projektového riadenia.

• Zodpovedá za plnenie projektových a programových cieľov v rámci stanovených kvalitatívnych, časových a rozpočtových plánov a za riadenie s tým súvisiacich rizík. V prípade externých kontraktov sa projektový manažér podieľa na ich plánovaní a vyjednávaní a je hlavnou kontaktnou osobou pre dodávateľa/zhotoviteľa.

2.Vedúci PT

• zodpovedá za koordináciu a riadenie tímu, ktorý pracuje na vývoji a implementácii DWH riešení.

• zodpovedá za plánovanie a riadenie projektu z pohľadu definovania cieľov, časového harmonogramu, rozpočtu a alokácie zdrojov na projekt.

•  za riadenie a motiváciu členov tímu, zabezpečenie efektívnej spolupráce medzi rôznymi oddeleniami (napr. vývojári, analytici, technická podpora).

• zabezpečuje dohľad nad kvalitou výstupov tímu a dodržiavaním stanovených termínov.

• identifikuje a hodnotí riadenie rizík počas celého životného cyklu projektu.

• zabezpečuje pravidelnú komunikáciu s kľúčovými zúčastnenými stranami (klienti, vedenie, partnermi) o pokroku, výzvach a riešeniach.

3.Kľúčový používateľ

• zodpovedný za reprezentáciu záujmov budúcich používateľov projektových produktov alebo projektových výstupov a za overenie kvality produktu.

• zodpovedný za návrh a špecifikáciu funkčných a technických požiadaviek, potreby, obsahu, kvalitatívnych a kvantitatívnych prínosov projektu, požiadaviek koncových používateľov na prínos systému a požiadaviek na bezpečnosť.

• navrhuje a definuje akceptačné kritériá, je zodpovedný za akceptačné testovanie a návrh na akceptáciu projektových produktov alebo projektových výstupov a návrh na spustenie do produkčnej prevádzky. Predkladá požiadavky na zmenu funkcionalít produktov a je súčasťou projektového tímu

4.Manažér kybernetickej a informačnej bezpečnosti

• zodpovedá za dodržanie princípov a štandardov na kybernetickú a IT bezpečnosť, za kontrolu a audit správnosti riešenia v oblasti bezpečnosti.

• koordinuje a riadi činnosť v oblasti bezpečnosti prevádzky IT, spolupracuje na projektoch, na rozvoji nástrojov a postupov k optimalizácii bezpečnostných systémov a opatrení. Stanovuje základné požiadavky, podmienky a štandardy pre oblasť bezpečnosti programov, systémov, databázy či sieti. Spracováva a kontroluje príslušné interné predpisy a dohliada nad plnením týchto štandardov a predpisov. Kontroluje a riadi činnosť nad bezpečnostnými testami, bezpečnostnými incidentmi v prevádzke IT. Poskytuje inštrukcie a poradenstvo používateľom počítačov a informačných systémov pre oblasť bezpečnosti

5.Dátový špecialistazodpovedá za získavanie, spracovanie, analýzu a interpretáciu dát s cieľom podporiť rozhodovanie a optimalizáciu procesov v rámci projektu.
6.IT Analytik

• zodpovedá za zber a analyzovanie funkčných požiadaviek, analyzovanie a spracovanie dokumentácie z pohľadu procesov, metodiky, technických možností a inej dokumentácie. Podieľa sa na návrhu riešenia vrátane návrhu zmien procesov v oblasti biznis analýzy a analýzy softvérových riešení. Zodpovedá za výkon analýzy IS, koordináciu a dohľad nad činnosťou SW analytikov.
• analyzuje požiadavky na informačný systém/softvérový systém, formálnym spôsobom zaznamenáva činnosti/procesy, vytvára analytický model systému, okrem analýzy realizuje aj návrh systému, ten vyjadruje návrhovým modelom.

• Analytik informačných technológií pripravuje špecifikáciu cieľového systému od procesnej až po technickú rovinu. Mapuje a analyzuje existujúce podnikateľské a procesné prostredie, analyzuje biznis požiadavky na informačný systém, špecifikuje požiadavky na informačnú podporu procesov, navrhuje koncept riešenia a pripravuje podklady pre architektov a vývojárov riešenia, participuje na realizácii zmien, dohliada na realizáciu požiadaviek v cieľovom riešení, spolupracuje pri ich preberaní (akceptácie) používateľom.

• Pri návrhu IT systémov využíva odbornú špecializáciu IT architektov a projektantov. Študuje a analyzuje dokumentáciu, požiadavky klientov, legislatívne a technické podmienky a možnosti zvyšovania efektívnosti a výkonnosti riadiacich a informačných procesov. Navrhuje a prerokúva koncepcie riešenia informačných systémov a analyzuje ich efekty a dopady. Zabezpečuje spracovanie analyticko-projektovej špecifikácie s návrhom dátových a objektových štruktúr a ich väzieb, užívateľského rozhrania a ostatných podkladov pre projektovanie nových riešení.

• Spolupracuje na projektovaní a implementácii návrhov. Môže tiež poskytovať poradenstvo v oblasti svojej špecializácie. Zodpovedá za návrhovú (design) časť IT - pôsobí ako medzičlánok medzi používateľmi informačných systémov (biznis pohľad) a ich realizátormi (technologický pohľad).

7.IT architekt

• zodpovedá za návrh architektúry riešenia IS a implementáciu technológií predovšetkým z pohľadu udržateľnosti, kvality a nákladov, za riešenie architektonických cieľov projektu dizajnu IS a súlad s architektonickými princípmi.

• vykonáva, prípadne riadi vysoko odborné tvorivé činnosti v oblasti návrhu IT. Študuje a stanovuje smery technického rozvoja informačných technológií, navrhuje riešenia na optimalizáciu a zvýšenie efektívnosti prostriedkov výpočtovej techniky. Navrhuje základnú architektúru informačných systémov, ich komponentov a vzájomných väzieb. Zabezpečuje projektovanie dizajnu, architektúry IT štruktúry, špecifikácie jej prvkov a parametrov, vhodnej softvérovej a hardvérovej infraštruktúry podľa základnej špecifikácie riešenia.

• zodpovedá za spracovanie a správu projektovej dokumentácie a za kontrolu súladu implementácie s dokumentáciou. Môže tiež poskytovať konzultácie, poradenstvo a vzdelávanie v oblasti svojej špecializácie. IT architekt, projektant analyzuje, vytvára a konzultuje so zákazníkom riešenia na úrovni komplexných IT systémov a IT architektúr, najmä na úrovni aplikačného vybavenia, infraštruktúrnych systémov, sietí a pod. Zaručuje, že návrh architektúry a/alebo riešenia zodpovedá zmluvne dohodnutým požiadavkám zákazníka v zmysle rozsahu, kvality a ceny celej služby/riešenia. Zodpovedá za testovanie implementovaného riešenia, identifikáciu a analýzu zistených chýb a ich reportovanie. 

8.Vlastník procesov / Biznis vlastník

• zodpovedá za proces - jeho výstupy i celkový priebeh poskytnutia služby alebo produktu konečnému užívateľovi. Kľúčová rola na strane zákazníka (verejného obstarávateľa), ktorá schvaľuje biznis požiadavky a zodpovedá za výsledné riešenie, prínos požadovanú hodnotu a naplnenie merateľných ukazovateľov. Úlohou tejto roly je definovať na užívateľa orientované položky (user-stories), ktoré budú zaradzované a priorizované v produktovom zásobníku. Zodpovedá za priebežné posudzovanie vecných výstupov dodávateľa v rámci analýzy, návrhu riešenia vrátane DNR z pohľadu analýzy a návrhu riešenia aplikácii IS.

• zodpovedný za schválenie funkčných a technických požiadaviek, potreby, obsahu, kvalitatívnych a kvantitatívnych prínosov projektu. Definuje očakávania na kvalitu projektu, kvalitu projektových produktov, prínosy pre koncových používateľov a požiadavky na bezpečnosť. Definuje merateľné výkonnostné ukazovatele projektov a prvkov. Vlastník procesov schvaľuje  akceptačné kritériá, rozsah a kvalitu dodávaných projektových výstupov pri dosiahnutí platobných míľnikov, odsúhlasuje spustenie výstupov projektu do produkčnej prevádzky a dostupnosť ľudských zdrojov alokovaných na realizáciu projektu.

9.Hlavný dátový analytik

• zodpovedá za zber, analýzu a interpretáciu dát na základe požiadaviek od stakeholderov. Jeho úlohou je identifikovať a definovať dátové potreby projektu, získať a transformovať dáta do vhodnej formy na analýzu, a vytvárať analytické modely. Používa nástroje ako SQL, Python, R alebo BI nástroje (napr. Power BI, Tableau) na analýzu trendov, vzorcov a anomálií v dátach. Taktiež navrhuje vizualizácie, ktoré pomáhajú biznisu lepšie pochopiť výsledky analýz, a podporuje rozhodovanie na základe dátových informácií.

• spolupracuje s vývojármi, analytikmi a biznis tímami pri implementácii dátových stratégií a optimalizácii procesov. Zabezpečuje kvalitu dát, testuje analytické nástroje a modely, a optimalizuje dátovú infraštruktúru. Vytvára dokumentáciu k analytickým procesom a poskytuje školenia kolegom a klientom.

10.Dátový analytik - developer

• zodpovedá za získavanie a spracovanie dát z rôznych zdrojov, ich čistenie, predspracovanie a integráciu do systému. Aplikuje analytické metódy na identifikáciu trendov a vytváranie vizualizácií pre lepšie pochopenie dát a rozhodovanie.

• navrhuje a spravuje databázové štruktúry, optimalizuje výkon pri práci s veľkými objemami dát a vyvíja dátové riešenia vrátane ETL procesov a dátových transformácií. Automatizuje analytické úlohy a optimalizuje databázové nástroje.

• spolupracuje s tímami vývojárov a stakeholdermi pri implementácii riešení, testuje nové nástroje a zabezpečuje kvalitu dát. Taktiež tvorí dokumentáciu a generuje pravidelné reporty. Rieši problémy s dátovými tokmi a nekonzistenciami v dátach.

11.Dátový analytik

• zodpovedá za zber, spracovanie a analýzu dát, ktoré podporujú rozhodovacie procesy v rámci projektu. Jeho hlavnou úlohou je identifikovať relevantné dátové zdroje, vykonávať analýzu, vyhodnocovať trendy a vytvárať prehľady alebo vizualizácie, ktoré poskytujú cenné informácie pre riadenie projektu. Dátový analytik zabezpečuje kvalitu dát, optimalizuje procesy ich spracovania a prispieva k tvorbe dátových modelov, ktoré pomáhajú efektívne riešiť projektové výzvy. Poskytuje podklady pre strategické rozhodovanie na základe analýzy dostupných dát.

• vykonáva štatistické analýzy a vytvára modely na identifikáciu trendov a vzorcov v dátach, vrátane predikcie a klasifikácie. Používa nástroje ako Power BI, Tableau, a Python na vizualizáciu výsledkov a prezentovanie analýz pre ne-technických používateľov. Podporuje rozhodovanie poskytovaním analytických vstupov a pravidelnými správami.

• spolupracuje s rôznymi tímami pri definovaní požiadaviek na dáta a analýzu, a komunikuje výsledky analýz s obchodnými tímami. Automatizuje analytické procesy a testuje presnosť dát a modelov, pričom zabezpečuje kvalitu analýz. Vytvára dokumentáciu k analytickým procesom a školí kolegov v používaní analytických nástrojov.

12.Dátový integrátor

• je zodpovedný za integráciu a synchronizáciu rôznych dátových zdrojov v rámci projektu. Jeho úlohou je zabezpečiť, aby dáta z rôznych systémov, databáz a aplikácií boli správne spracované, prepojené a dostupné pre ďalšie analýzy a využitie

• navrhuje a implementuje procesy ETL (extrakcia, transformácia, nahrávanie), ktoré umožňujú plynulý tok dát medzi rôznymi platformami.

• zabezpečuje aj kvalitu a konzistenciu dát pri ich presune medzi systémami, a spolupracuje s IT tímami na vývoji a optimalizácii integračných nástrojov a rozhraní. Je kľúčovým hráčom v procese centralizácie dát, čo umožňuje efektívnejšie využívanie informácií v rámci projektových aktivít.

13.Dátový kurátor

• je zodpovedný za správu, organizáciu a zabezpečenie kvality dát v rámci projektu. Jeho úlohou je vytvárať a implementovať procesy na správu dátového životného cyklu, vrátane ich zbierania, spracovania, ukladania a ochrany.

• zabezpečuje, aby dáta boli správne klasifikované, dokumentované a prístupné pre rôzne tímy a zainteresované strany. Dôležitou súčasťou jeho práce je aj zabezpečenie súladu s internými politikami a externými predpismi týkajúcimi sa ochrany a bezpečnosti dát.

• spolupracuje s ďalšími odborníkmi, ako sú dátoví analytici alebo integrátori, aby zaistil, že dáta sú kvalitné, konzistentné a pripravené na efektívne využitie v rámci projektových aktivít.

14.Technická podpora

• zodpovednosť za správu a údržbu technickej infraštruktúry, ktorá podporuje DWH systém. Hlavné úlohy zahŕňajú:

• zabezpečuje podporu a údržbu systémov, zabezpečuje funkčnosť databázových a serverových systémov, ako aj iných nástrojov súvisiacich s DWH.

• rýchla identifikácia a riešenie technických problémov, ktoré môžu ovplyvniť dostupnosť alebo výkon DWH.

• zabezpečuje inštaláciu potrebného softvéru, nastavenie konfigurácií a optimalizácia výkonu systému.

• monitoruje a implementuje bezpečnostných opatrení pre ochranu dát a systémov.

• poskytuje technickú pomoc pre koncových používateľov a tím projektov, riešenie problémov pri práci s DWH nástrojmi.

15.Finančný manažér

• zodpovedá za implementáciu projektu v súlade so Zmluvou o poskytnutí prostriedkov mechanizmu plánu obnovy a odolnosti, s platným systémom finančného riadenia a systémom implementácie POO, platnými právnymi predpismi SR a EK, usmerneniami a pokynmi súvisiacimi s čerpaním  EÚ.

• zodpovedá za riadenie projektu počas celého životného cyklu projektu z vecného hľadiska a neustále odôvodňovanie projektu z vecného hľadiska.

• zodpovedá za riadenie finančných zdrojov.

4. LEGISLATÍVA

Agenda realizovaná v rámci projektu je riadená nasledovnými legislatívnymi predpismi.

A. Predpisy súvisiace s koordináciou čerpania financií z fondov Európskej únie

  • Zákon č. 121/2022 Z. z. o príspevkoch z fondov Európskej únie a o zmene a doplnení niektorých zákonov v znení neskorších predpisov
  • zákon č. 357/2015 Z. z. o finančnej kontrole a audite a o zmene a doplnení niektorých zákonov v znení neskorších predpisov,
  • Zákon č. 368/2021 Z. z. o mechanizme na podporu obnovy a odolnosti a o zmene a doplnení niektorých zákonov
  • Zákon č. 523/2004 Z. z. o rozpočtových pravidlách verejnej správy a o zmene a doplnení niektorých zákonov v znení neskorších predpisov,

B. Právne predpisy v oblasti informatizácie

  • Nariadenie Európskeho parlamentu a Rady (EÚ) 2016/679 z 27. apríla 2016 o  ochrane fyzických osôb pri  spracúvaní osobných údajov  a  o voľnom pohybe takýchto údajov, ktorým sa zrušuje smernica 95/46/ES (všeobecné nariadenie o ochrane údajov);
  • Zákon č. 305/2013 Z. z. o elektronickej podobe výkonu pôsobnosti orgánov verejnej moci a o zmene a doplnení niektorých zákonov (zákon o e-Governmente);
  • Zákon č. 95/2019 Z. z. o informačných technológiách vo verejnej správe a o zmene a doplnení niektorých zákonov;
  • Vyhláška Úradu podpredsedu vlády Slovenskej republiky pre investície a informatizáciu č. 78/2020 Z. z. o štandardoch pre informačné technológie verejnej správy;
  • Vyhláška Úradu podpredsedu vlády Slovenskej republiky pre investície a informatizáciu č. 401/2023  z. z. o riadení projektov a zmenových požiadaviek v prevádzke informačných technológií verejnej správy;
  • Vyhláška Ministerstva investícií, regionálneho rozvoja a informatizácie Slovenskej republiky č. 547/2021 Z. z. o elektronizácii agendy verejnej správy;
  • Vyhláška Úradu podpredsedu vlády Slovenskej republiky pre investície a informatizáciu č. 179/2020 Z. z. ktorou sa ustanovuje spôsob kategorizácie a obsah bezpečnostných opatrení informačných technológií verejnej správy;
  • Zákon č. 69/2018 Z. z. o kybernetickej bezpečnosti a o zmene a doplnení niektorých zákonov;
  • Zákon č. 18/2018 Z. z.  o ochrane osobných údajov a o zmene a doplnení niektorých zákonov;

C. Sociálnoprávna ochrana detí a sociálna kuratela:

  • Zákon č. 305/2005 Z. z. o sociálnoprávnej ochrane detí a o sociálnej kuratele a o zmene a doplnení niektorých zákonov v znení neskorších predpisov
  • Vyhláška Ministerstva práce, sociálnych vecí a rodiny Slovenskej republiky č. 643/2008 Z. z., ktorou sa vykonávajú niektoré ustanovenia zákona č. 305/2005 Z. z. o sociálnoprávnej ochrane detí a o sociálnej kuratele a o zmene a doplnení...
  • Vyhláška Ministerstva práce, sociálnych vecí a rodiny Slovenskej republiky č. 103/2018 Z. z, ktorou sa vykonávajú niektoré ustanovenia zákona č. 305/2005 Z. z. o sociálnoprávnej ochrane detí a o sociálnej kuratele a o zmene a doplnení niektorých zákonov v znení neskorších predpisov
  • Vyhláška Ministerstva práce, sociálnych vecí a rodiny Slovenskej republiky č. 26/2024 Z.z. , ktorou sa mení zákon 103/2018 Z. z, ktorou sa vykonávajú niektoré ustanovenia zákona č. 305/2005 Z. z. o sociálnoprávnej ochrane detí a o sociálnej kuratele a o zmene a doplnení niektorých zákonov v znení neskorších predpisov 

D. Štátne sociálne dávky, sociálne dávky a iné formy sociálnej pomoci:

  • Zákon č. 383/2013 Z. z. o príspevku pri narodení dieťaťa a o príspevku na  viac  súčasne narodených detí a o zmene a doplnení niektorých zákonov v znení neskorších predpisov
  • Zákon č. 600/2003 Z. z. o prídavku na dieťa a o zmene a doplnení zákona č. 461/2003 Z. z. o sociálnom poistení v znení neskorších predpisov
  • Zákon č. 627/2005 Z. z. o príspevkoch na podporu náhradnej starostlivosti o dieťa v znení neskorších predpisov
  • Zákon č. 201/2008 Z. z. o náhradnom výživnom a o zmene a doplnení zákona č. 36/2005 Z. z. o rodine a o zmene a doplnení niektorých zákonov v znení nálezu Ústavného súdu Slovenskej republiky č. 615/2006 Z. z. v znení neskorších predpisov 
  • Zákon č. 561/2008 Z. z. o príspevku na starostlivosť o dieťa a o zmene a doplnení niektorých zákonov v znení neskorších predpisov
  • Zákon č. 571/2009 Z. z. o rodičovskom príspevku a o zmene a doplnení niektorých zákonov v znení neskorších predpisov
  • Zákon č. 238/1998 Z. z. o príspevku na pohreb v znení neskorších predpisov
  • Zákon č. 274/2007 Z. z. o príplatku k dôchodku politickým väzňom.
  • Zákon č. 544/2010 Z. z. o dotáciách v pôsobnosti Ministerstva práce, sociálnych vecí a rodiny Slovenskej republiky
  • Zákon č. 592/2006 Z. z. o poskytovaní vianočného príspevku niektorým poberateľom dôchodku a o doplnení niektorých zákonov v znení neskorších predpisov
  • Zákon 222/ 2019 Z.z. ktorým sa mení a dopĺňa zákon č. 592/2006 Z. z. o poskytovaní vianočného príspevku niektorým poberateľom dôchodku a o doplnení niektorých zákonov v znení neskorších predpisov a ktorým sa mení a dopĺňa zákon č. 544/2010 Z. z. o dotáciách v pôsobnosti Ministerstva práce, sociálnych vecí a rodiny Slovenskej republiky v znení neskorších predpisov

E. Hmotná núdza:

  • Zákon č. 417/2013 Z. z. o pomoci v hmotnej núdzi a o zmene a doplnení niektorých zákonov

F. Životné minimum:

  • Zákon č. 601/2003 Z. z. o životnom minime a o zmene a doplnení niektorých zákonov v znení neskorších predpisov
  • Opatrenie Ministerstva práce, sociálnych vecí a rodiny SR č. 168/2025 Z. z., ktorým sa od 1. júla 2025 upravujú sumy životného minima.

G. Kompenzácia ťažkého zdravotného postihnutia:

  • Zákon č. 447/2008 Z. z. o peňažných príspevkoch na kompenzáciu ťažkého zdravotného postihnutia a o zmene a doplnení niektorých zákonov v znení neskorších predpisov
  • Nariadenie vlády Slovenskej republiky č. 171/2025 Z. z., ktorým sa ustanovuje výška sadzby na jednu hodinu osobnej asistencie a výška peňažného príspevku na opatrovanie.
  • Opatrenie Ministerstva práce, sociálnych vecí a rodiny Slovenskej republiky č. 6/2009 Z. z., ktorým sa ustanovuje zoznam stavebných prác, stavebných materiálov a zariadení a maximálne zohľadňované sumy z ich ceny
  • Opatrenie Ministerstva práce, sociálnych vecí a rodiny Slovenskej republiky č. 7/2009 Z. z., ktorým sa ustanovuje zoznam pomôcok a maximálne zohľadňované sumy z ceny pomôcok

H. Sociálna práca:

  • Zákon č. 219/2014 o sociálnej práci a o podmienkach na výkon niektorých odborných činností v oblasti sociálnych vecí a rodiny a o zmene a doplnení niektorých zákonov
  • Zákon č. 448/2008 Z. z. o sociálnych službách a o zmene a doplnení zákona č. 455/1991 Zb. o živnostenskom podnikaní (živnostenský zákon) v znení neskorších predpisov

5. ARCHITEKTÚRA RIEŠENIA PROJEKTU

Navrhovaná architektúra DWH pozostáva zo štyroch základných vrstiev, ktoré sú nevyhnutné pre úspešnú implementáciu a splnenie cieľov projektu. 

1. Landing vrstva - predstavuje základ architektúry DWH. Zabezpečuje dodanie údajov zo zdrojových systémov ISSZ, IS RSD, IS SoS, IS SAWO, DMS,KIDS, KIDSIP a z iných relevantných systémov a zdrojov MPSVR v definovanom formáte a kontroluje ich kvalitu a kvantitu na úrovni jednotlivých prírastkov. Dáta sú uchovávané v pôvodnom formáte a nedochádza tu k historizácii údajov.  údajov.

2. Base vrstva (stage) – slúži ako dočasné úložisko, kde sa dáta ukladajú vo formáte 1:1 so zdrojovými dátami, bez akejkoľvek transformácie alebo agregácie, aby sa zabezpečila konzistencia so zdrojovými dátami (t.j. sú zachovávané názvy stĺpcov, dátové typy a ďalšie vlastnosti). Hlavným cieľom tejto vrstvy je zabezpečiť integritu dát, v base/stage zóne sa vykonávajú základné kontroly kvality, ktoré zahŕňajú:

  • Validácia údajov – kontrola správnosti dátových formátov a konzistencie.
  • Harmonizácia údajov – odstránenie duplicitných záznamov a štandardizácia hodnôt.
  • Historizácia údajov – uchovávanie zmien v dátach pre potreby dlhodobých analýz.
  • Generovanie syntetických kľúčov – zabezpečenie jednoznačnej identifikácie entít naprieč systémami.

Každá kontrola kvality je zaznamenaná a výsledky sú ukladané do logov, aby bolo možné spätne overiť kvalitu dát. Po úspešnej kontrole sú dáta pripravené na transformáciu a presun do ďalšej vrstvy DWH.

3. Integrované dáta (dátový model) – v tejto vrstve budú dáta v integrovanom tvare, transformované a historizované v zmysle modelu pre dané riešenie príslušnej agendy. Dáta budú ukladané do logických celkov špecifických pre danú problematiku, budú eliminované dodatočné úkony, ktoré majú snahu opätovne párovať už spracované dáta.

4. Sémantická vrstva (Data mart) – predstavuje kľúčovú vrstvu pre využívanie DWH, jej hlavnou úlohou je zjednodušiť prístup k dátam, skryť komplexnosť databázových schém a poskytnúť štruktúrovaný pohľad pre následný reporting v BI, t.j. bude tvoriť prezentačnú vrstvu nového DWH a bude mapovať fyzické dátové modely DWH na zrozumiteľné objekty, ako sú fakty, dimenzie, merania a KPI.

Navrhovaná architektúra zabezpečí efektívnu spoluprácu medzi technologickými, analytickými a užívateľskými časťami riešenia, čím sa vytvorí pevný základ pre jeho úspešnú realizáciu. Zároveň poslúži ako centrálny komponent pre poskytovanie dát pre následnú prezentáciu v:

  • BI aplikácii – Bude slúžiť na sprístupnenie, analýzu a vizualizáciu dát uložených v dátovom sklade. BI poskytne nástroje na tvorbu reportov, dashboardov, prediktívnu analýzu a self-service analytiku pre biznis používateľov.
  • Externých aplikáciách – dáta z DWH budú pripravené pre konzumáciu z iných systémov – napr. Systém predikcií, analýzy a poskytovania údajov (Digi projekt).

​​​​​​​

5.1 Stanovenie alternatív architektúry riešenia

V nasledujúcich kapitolách sú definované alternatívy v biznisovej / aplikačnej a technologickej vrstve architektúry.​​​​​​​

5.1.1 Stanovenie alternatív v biznisovej vrstve architektúry

Vzhľadom na to, že v súčasnom stave nie je v prostredí MPSVR nasadené a implementované komplexné riešenie DWH, tak stanovenie alternatív vychádza z analýzy potrieb koncových používateľov, sekcie informatiky a cieľov projektu.. Navrhované riešenie zohľadňuje principiálne ciele projektu: lepšie využitie dát a efektivity procesov, zníženie administratívnej záťaže a zvýšenie transparentnosti na úrovni MPSVR.

V rámci analýzy boli identifikované nasledujúce možnosti/alternatívy implementácie DWH riešenia:

Tabuľka 9 - Návrh alternatív v biznisovej vrstve architektúry

Názov alternatívyBiznis vrstvaAplikačná vrstvaTechnologická vrstva
Súčasný stavPokračovanie v súčasnom stave lokálnej správy dát na úrovni IS.Spracovanie a transformácia dát je fragmentovaná na úrovni jednotlivých systémov. Vizualizácia dát v BI nástroji je realizovaná  zo „systémového“ DWH.     Nulové technologické vylepšenie, vyžadujúce v prípade niektorých systémov technologický upgrade. 

Lokálne systémové DWH

 

Realizácia / rozšírenie samostatných dátových skladov na úrovni zdrojových systémov MPVSR.Spracovanie a transformácia dát (vrátane vizualizácie v BI nástroji) bude realizovaná samostatne pre každý zdrojový systém. Implementácia lokálnych DWH a BI nástrojov špecificky pre zdrojový systém. Data budú replikované podľa oblasti a parciálne publikované v rôznych BI nástrojoch. 

Centrálne DWH - on-premise implementácia

 

Realizácia projektu v plnom rozsahu s využitím výpočtových prostriedkov MPSVR

Vytvoriť plnohodnotnú implementáciu DWH s využitím dostupných nástrojov MPSVR

 

Implementácia založená na vlastnej infraštruktúre ministerstva (príp. vládneho cloudu) s možnosťou publikácie vybraných dát do externého prostredia.

Centrálne DWH - cloud implementácia

 

Realizácia projektu s využitím cloudového prostredia poskytovateľa Vytvoriť plnohodnotnú implementáciu založenú na podpore pokročilých cloudových služiebImplementácia založená na synchronizácii dát do cloudových služieb (hosting infraštruktúry vrátane DB, ETL, BI nástroja).

Popis alternatív:

  1. Súčasný stav - Ide o zachovanie súčasného stavu procesov, dátových tokov a technológií, ktorý by zostal nezmenený. Používatelia naďalej vykonávajú činnosti prostredníctvom existujúcich systémov a neefektívnych procesov. Data sú decentralizované na úrovni systémov a často duplikované a manuálne spracovávané pre potreby tvorby analytických výstupov z viacerých zdrojov. Časť existujúcich systémových komponentov je realizovaná na zastaraných (out-of-support) technológiách, čím sú limitované požiadavky na ďalší rozvoj a zároveň poskytované ako služba z prostredia dodávateľov.  
  2. Lokálne systémové DWH – Ide o rozšírenie súčasného stavu, v rámci ktorého bude pre každý zdrojový systém vybudované lokálne DWH a BI nástroj. V prípade potreby vizualizácie dát z viacerých zdrojov, tento variant počíta s lokálnou duplikáciou dát do systémového DWH a nastavením parciálnych Data governance procesov.
  3. Centrálne DWH - on-premise implementácia– Ide o implementáciu funkcionality v on-prem prostredí v rozsahu, ktoré umožňujú využitie dostupných nástrojov MPSVR, resp. Vládneho cloudu. Umožní kompletnú transformáciu dátových procesov a architektúry prostredníctvom návrhu a implementácie cieľového riešenia. Riešenie zahŕňa centralizovaný prístupu k manažmentu dát, ich integrácií a spracovania, implementáciu moderných technológií a automatizáciu procesov, ktoré pokryjú potreby všetkých cieľových skupín používateľov. 
  4. Centrálne DWH – cloudová implementácia - Tento variant poskytne obdobnú funkcionalitu ako on-prem implementácia, ale bude poskytovaný vo forme služby cloudovým poskytovateľom. Zahŕňa flexibilitu škálovania, vysokú dostupnosť a moderné nástroje pre spracovanie a vizualizáciu dát. Zároveň je potrebné počítať s variabilnými nákladmi v porovnaní s on-prem alternatívou, ako aj implementáciou cloud stratégie v rámci interných procesov MPSVR  a hlavne nevyhnutnosťou synchronizácie všetkých dát spracovávaných v rámci DWH a BI nástrojov do prostredia mimo MPSVR.  

V nasledujúcej tabuľke sú jednotlivé alternatív porovnané na základe nákladov, efektivity procesov, rizika implementácie, flexibility a prevádzky:

Tabuľka 10 – Porovnanie alternatív v biznisovej vrstve

KritériumSúčasný stavLokálne systémové DWHCentrálne DWH – on-premise implementáciaCentrálne DWH – cloud implementácia
NákladyNízkeStrednéVysokéVysoké
Efektivita procesovNízkaNízkaVysokáVysoká
Riziko implementácieNízkeStredné*StrednéStredné
FlexibilitaNízkaNízkaStrednáVysoké
Požiadavky na prevádzkuNezmenenéStrednéVysokéStredné
Technologická nezávislosť (vendor lock-in)NezmenenéNízkaStrednáVysoká
Technologické vylepšeniaŽiadneStrednéVysoké (open-source technológie, kontajnerizácia)Vysoké (cloudové služby)

* pre niektoré zdrojové systémy bude potrebné implementovať nové lokálne DWH aj BI nástroj.

Na základe analýzy a požiadaviek stakeholderov sa ako optimálne riešenie javí Centrálne DWH – on-premise implementácia, ktorá pri porovnateľných nákladoch pokrýva požadované funkcionality, napĺňa tak strategické ciele projektu ak aj ambíciu zníženia „vendor lock-inu“ implementáciou open-source technológií a zároveň poskytuje flexibilitu správy a konfigurácie riešenia internými zdrojmi MPSVR SR.

​​​​​​​

5.1.2 Stanovenie alternatív v aplikačnej vrstve architektúry

V nadväznosti na stanovenie alternatív biznisovej vrstvy za najvýhodnejšiu je považovaná alternatíva č. 3 – Centrálne DWH – on-premise implementácia, pričom výber aplikačnej architektúry zodpovedá výberu nadradenej biznis vrstvy.

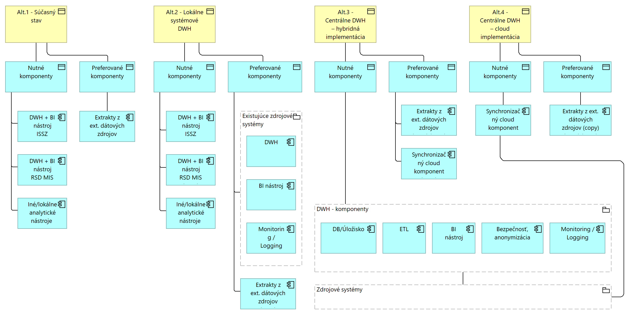
Pre dosiahnutie cieľov projektu je potrebné implementovať nasledovné „nutné“ aplikačné moduly:

  • DB / Úložisko dát
  • ETL nástroj na extrakciu, transformáciu a načítavanie dát 
  • BI nástroj na vizualizáciu dát
  • Aplikačné komponenty pre oblasť Bezpečnosti, Monitoringu a logovania Preferované aplikačné komponenty sa týkajú
  • načítavania extraktov dát z ext. dátových zdrojov
  • synchronizácie a publikovania dát do externého cloudového prostredia  

Obrázok č.1.png

Obrázok 1 - Schéma alternatív v aplikačnej vrstve architektúry

Vyhodnotenie alternatív na úrovni aplikačnej vrstvy

V nadväznosti na stanovenie alternatív biznisovej vrstvy za najvýhodnejšiu z danej analýzy sa považuje alternatíva 3 – Centrálne DWH – on-premise implementácia, tj. výber aplikačnej architektúry zodpovedá výberu nadradenej biznis vrstvy.

​​​​​​​

5.1.3 Stanovenie alternatív v technologickej vrstve architektúry

Táto kapitola opisuje možné alternatívy technologickej architektúry, pričom zohľadňuje nadradenú aplikačnú vrstvu a strategické princípy využitia lokálneho (on-prem) alebo cloudového riešenia (vládny cloud, resp. verejné cloud-y), ekonomickú efektivitu a bezpečnostné požiadavky, pričom:

  • Cloudovým riešením je myslené aj riešenie poskytované z prostredia existujúcich dodávateľov zdrojových systémov, nie len cloudy „verejných“ poskytovateľov

Tabuľka 11 - Alternatívy technologickej architektúry

ALTERNATÍVAPOPISVÝHODYNEVÝHODY

1.Súčasný stav

(infraštruktúra MPSVR, resp. súčasných dodávateľov)

Aplikácie ostávajú nasadené v súčasnej infraštruktúre MPSVR (resp. súčasných dodávateľov zdrojových systémov), bez zmeny technologickej architektúry.
  • Žiadne dodatočné náklady na zmenu infraštruktúry
  • Minimálne riziká spojené s migráciou
  • Obmedzené možnosti škálovateľnosti a modernizácie
  • Zvyšujúce sa náklady na údržbu staršej infraštruktúry (niektoré komponenty už sú bez podpory výrobcu)

2. Dátové centrum MPSVR

(lokálna on-premise infraštruktúra)

Aplikácie, spracovanie a vizualizácia dát sú plne nasadené v Dátovom centre MPSVR (lokálnej infraštruktúre)
  • Úplná kontrola nad infraštruktúrou a dátami.
  • Lepšia prispôsobiteľnosť špecifickým požiadavkám riešenia
  • Minimalizácia závislosti na externých poskytovateľoch
  • Predvídateľnosť investičných a prevádzkových nákladov/TCO
  • Potreba pravidelných investícií do hardvéru a softvérových licencií.
  • Potreba personálnych kapacít na zabezpečenie prevádzky
3. Vládny cloudKompletné nasadenie aplikácií vo verejnej časti vládneho cloudu
  • Zabezpečenie legislatívnych a bezpečnostných požiadaviek
  • Vysoká škálovateľnosť
  • Vyššia závislosť na prevádzke a kapacitách vládneho cloudu
  • Potenciálne vyššie počiatočné migračné náklady
  • Limitované možnosti implementácie najnovších technológií
4. Verejný cloudKompletné nasadenie aplikácií vo verejnom cloudu (Azure, AWS, Google, Oracle..)
  • Zabezpečenie legislatívnych a bezpečnostných požiadaviek
  • Vysoká škálovateľnosť
  • Vyššia závislosť na prevádzke a kapacitách verejného cloudu
  • Variabilné/nepredvídateľné prevádzkové náklady

Tabuľka 12 - Vyhodnotenie alternatív technologickej architektúry

KritériumAlternatíva 1Alternatíva 2Alternatíva 3Alternatíva 4
Ekonomická výhodnosťNízkaStrednáStrednáStredná
Bezpečnostné požiadavkyStrednáVysokáVysokáVysoká
ŠkálovateľnosťNízkaStrednáVysokáVysoká
Komplexita implementácieNízkaStrednáStrednáStredná
Závislosť na poskytovateľoviNízkaStrednáStrednáVysoká

Odporúčanie

Na základe multikriteriálnej analýzy sa odporúča Alternatíva 2: Nasadenie v Dátovom centre MPSVR (lokálnej on-premise infraštruktúre), pretože poskytuje najvyššiu úroveň kontroly nad spracovaním a ukladaním dát, čím zabezpečuje nezávislosť od externých poskytovateľov cloudových služieb a flexibilitu pri špecifických požiadavkách riešenia. Hoci táto alternatíva môže byť nákladnejšia z pohľadu údržby, dlhodobé prínosy v oblasti bezpečnosti a prispôsobiteľnosti zabezpečuje ekonomickú výhodnosť z pohľadu TCO projektu.

5.2 Náhľad architektúry a popis budúceho cieľového produktu

Architektúra riešenia projektu centrálneho dátového skladu pre Ministerstvo práce, sociálnych vecí a rodiny SR je navrhnutá ako viacvrstvový systém, ktorý zabezpečuje efektívnu správu, integráciu a analýzu údajov. Riešenie využíva databázovú platformu PostgreSQL a na integráciu údajov je navrhnutý nástroj Apache NiFi, ktorý umožňuje spoľahlivé a škálovateľné spracovanie dátových tokov.

Riešenie pozostáva z viacerých vrstiev, pričom každá plní špecifické funkčné úlohy - od príjmu a transformácie údajov, cez historizáciu a analytické spracovanie, až po bezpečnú správu údajov. Táto architektúra umožňuje konsolidáciu údajov zo zdrojových systémov ISSZ, RSD, , IS SoS a DMS a ich efektívne sprístupnenie pre analytické a manažérske potreby prostredníctvom BI nástrojov.

Obrázok č.2.png

Obrázok 2 - Základná architektúra systému

Landing vrstva - vrstva príjmu údajov

Vrstva príjmu údajov je určená na automatizované získavanie údajov zo zdrojových systémov ministerstva. Dáta sú ukladané v ich pôvodnej podobe, bez akejkoľvek transformácie, aby bola zachovaná ich úplnosť a presnosť. Procesy sú riadené automaticky, pričom zabezpečujú spoľahlivý prenos údajov s minimálnym dopadom na zdrojové systémy. Preferovaná forma prenosu je klonovanie zdrojových databáz tam, kde je tento prenos možné zabezpečiť. Pre iné dátové zdroje, ako je systém DMS bude vytvorený spôsob prenosu vo forme extrakcie. Pre DMS nie je možné priamo pristupovať k databázam, nakoľko celá logika je viazaná na aplikačnú časť. Pre budúce rozšírenie bude možné doplniť API rozhrania na načítanie dát z iných systémov alebo zdrojov, typicky dát z REST rozhraní a podobne.

Primárnou úlohou tejto vrstvy je spoľahlivý príjem údajov, ich uchovávanie a pripravenie na ďalšie spracovanie.

Base vrstva  - vrstva základného spracovania údajov

Po uložení údajov v landing vrstve sa dáta transformujú do base vrstvy, kde sa vykonáva základná kontrola spoľahlivosti údajov. V rámci tejto vrstvy sa implementujú nasledujúce kroky:

  • Validácia údajov – kontrola správnosti dátových formátov a konzistencie.
  • Harmonizácia údajov – odstránenie duplicitných záznamov a štandardizácia hodnôt.
  • Historizácia údajov – uchovávanie zmien v dátach pre potreby dlhodobých analýz.
  • Generovanie syntetických kľúčov – zabezpečenie jednoznačnej identifikácie entít naprieč systémami.

Cieľom tejto vrstvy je zabezpečiť dátovú kvalitu a pripraviť údaje na ich integráciu do jednotného modelu.

Vrstva integrovaných dát

Vrstva integrovaných dát predstavuje hlavnú úložnú štruktúru dátového skladu, kde sú údaje transformované do štandardizovaného dátového modelu v tretej normálnej forme (3NF) a uložené v PostgreSQL databázach. Táto vrstva zabezpečuje štandardizáciu, integritu a historizáciu údajov, čím umožňuje efektívne analytické spracovanie a podporu strategického rozhodovania.

Dáta sú v tejto vrstve uložené bezpečne s využitím mechanizmov na riadenie prístupu a ochranu údajov. Pre vybrané dáta, ktoré obsahujú citlivé osobné informácie, je aplikovaná anonymizácia a pseudonymizácia v súlade s legislatívnymi požiadavkami (napr. GDPR). Toto zabezpečí, že údaje zostanú použiteľné pre analytické účely, pričom nebude možné identifikovať jednotlivcov bez špeciálneho oprávnenia.

Dátový model v 3NF je navrhnutý tak, aby bol škálovateľný a rozšíriteľný pre budúce potreby ministerstva. Striktná normalizácia údajov umožní ľahké rozšírenie modelu o nové entity a atribúty, čím sa zabezpečí flexibilita pri budúcich legislatívnych alebo organizačných zmenách. V prípade potreby bude možné integrovať ďalšie zdrojové systémy bez narušenia existujúcej štruktúry.

Vrstva integrovaných dát slúži ako hlavný zdroj informácií pre všetky analytické a reportingové výstupy, pričom poskytuje konzistentné, bezpečné a historizované údaje pre efektívne riadenie sociálnych a zamestnaneckých politík ministerstva.

Sémantická vrstva (Data Mart)

Sémantická vrstva je navrhnutá na optimalizované analytické spracovanie údajov, pričom obsahuje špecifické data marty pre jednotlivé oblasti rozhodovania. Táto vrstva umožňuje rýchly a efektívny prístup k relevantným údajom pre analytikov, manažment a ďalších používateľov systému. Data marty sú štruktúrované tak, aby poskytovali agregované, denormalizované a optimalizované údaje pre reporting a analytické nástroje.

Data marty zabezpečujú:

  • Dátové štruktúry optimalizované pre reporting a analytické modely.
  • Agregované a denormalizované údaje, ktoré umožňujú rýchlu vizualizáciu a analytiku.
  • Podporu pre interaktívne reporty a dashboardy prostredníctvom BI nástrojov.
  • Zabezpečenie efektívneho výkonu pre ad-hoc analýzy a dopyty s vysokou výpočtovou náročnosťou.
  • obsahovali iba relevantné údaje pre konkrétnych používateľov.

Prístup k sémantickej vrstve cez rôzne BI nástroje

Architektúra dátového skladu bude navrhnutá tak, aby umožnila prístup do sémantickej vrstvy rôznymi BI nástrojmi. Používateľom ministerstva bude umožnené využívať BI riešenia podľa ich potrieb a preferencií, napríklad:

  • IBM Cognos Analytics, Microsoft Power BI – interaktívne dashboardy a samoobslužná analytika pre užívateľov bez potreby hlbších technických znalostí.
  • Priame SQL pripojenie cez PostgreSQL – pre analytikov a dátových vedcov, ktorí potrebujú vykonávať pokročilé dotazy a analýzy priamo nad štruktúrovanými dátami.

Playground – pre analytikov a dátových vedcov na testovanie, prototypovanie a experimentovanie s datami bez toho aby boli ohrozené zdrojové data  Táto flexibilita umožní, aby si rôzne skupiny používateľov ministerstva mohli vybrať najvhodnejší nástroj na analýzu a vizualizáciu dát, čím sa zvýši efektivita práce a dostupnosť údajov pre rôzne analytické úlohy.

Business Intelligence (BI) aplikácie

Analytické výstupy budú dostupné prostredníctvom BI nástrojov, ktorý poskytne robustné možnosti vizualizácie údajov a tvorby interaktívnych reportov. BI nástroj bude slúžiť pre generovanie štandardizovaných reportov a dashboardov pre manažérske výstupy, reporty ministerstva a príslušných organizácií.

V rámci riešenia budú vytvorené tri hlavné dashboardy, ktoré pokryjú prioritné životné situácie občanov:

  • Strata zamestnania – analýza trendov v nezamestnanosti a úspešnosti rekvalifikácií.
  • Hmotná núdza – prehľad o vyplácaných sociálnych dávkach a ich dlhodobom vývoji.
  • Som odkázaný/mám odkázaného člena rodiny – analýza podpory pre občanov odkázaných na rôzne formy sociálnej pomoci.

Externé aplikácie - Podpora modelovania a predikcií

Okrem štandardných BI riešení bude sémantická vrstva podporovať pokročilé analytické spracovanie údajov vrátane modelovania a predikcií. Pre tieto účely bude možné využívať:

  • Jupyter Notebook – interaktívne prostredie pre analytikov a dátových vedcov na tvorbu prediktívnych modelov.
  • Python s knižnicami ako Pandas, Scikit-Learn a TensorFlow – pre vývoj pokročilých analytických a prediktívnych modelov.
  • R Studio, Stata, Matlab (a pod) – pre štatistické modelovanie a analýzu trendov v sociálnych a zamestnaneckých politikách.

Predikčné modely umožnia analyzovať vývoj nezamestnanosti, odhadovať efektívnosť sociálnych programov a identifikovať rizikové skupiny, ktoré môžu byť v budúcnosti odkázané na pomoc.

Monitoring

Monitoring dátového skladu je nevyhnutnou súčasťou architektúry, ktorá zabezpečí kontinuálnu kontrolu dostupnosti, výkonu a správnosti spracovania údajov. Integrácia monitorovacieho systému umožní včasnú identifikáciu problémov a ich efektívne riešenie.

Systém monitoringu bude sledovať:

  • Dostupnosť dátového skladu – automatizované kontroly prístupu k dátam a dostupnosti databáz.
  • Výkon ETL procesov – sledovanie efektivity načítavania, transformácie a integrácie údajov v jednotlivých vrstvách.
  • Rýchlosť odpovedí analytických dopytov – monitorovanie výkonnosti BI riešenia a optimalizácia dopytov nad sémantickou vrstvou.
  • Infraštruktúru – sledovanie využitia procesora, pamäte a diskového priestoru v PostgreSQL databázach.
  • Anomálie a neštandardné operácie – identifikácia neobvykle dlhých alebo zlyhaných dotazov, ktoré by mohli naznačovať problémy v spracovaní dát.

Monitoring bude zabezpečený prostredníctvom automatizovaných nástrojov, ktoré umožnia vizualizáciu metriky výkonnosti a generovanie varovaní v prípade detekcie potenciálnych problémov.

Auditné logovania

Logovanie dátového skladu zabezpečí kompletnú evidenciu všetkých dôležitých operácií, čím sa umožní sledovanie zmien a analýza histórie prístupu k údajom. Audit logy budú dostupné pre administrátorov a bezpečnostné tímy, pričom ich hlavnou úlohou bude zabezpečiť transparentnosť, bezpečnosť a dohľadateľnosť všetkých akcií vykonaných v rámci dátového skladu.

Systém logovania bude evidovať:

  • Históriu prístupov používateľov – zaznamenávanie všetkých požiadaviek na prístup k dátam vrátane identity používateľa a času operácie.
  • Zmeny v dátových modeloch a ETL procesoch – verziovanie úprav v databázových štruktúrach a transformáciách údajov.
  • Neoprávnené pokusy o prístup – identifikácia potenciálnych bezpečnostných incidentov a automatizované blokovanie neoprávnených operácií.
  • Históriu analytických dopytov a reportov – zaznamenávanie všetkých dopytov vykonaných nad dátovým skladom, čo umožní optimalizáciu BI riešenia.
  • Sledovanie zmien údajov v sémantickej vrstve – evidencia všetkých aktualizácií v data martoch a reportovacích štruktúrach.

Logovacie mechanizmy budú integrované s bezpečnostnými nástrojmi, ktoré umožnia automatizovanú analýzu podozrivých aktivít a generovanie varovaní v prípade detekcie neštandardného správania. Logy budú uchovávané v zabezpečenom úložisku s definovanou retenciou údajov podľa legislatívnych požiadaviek.

Implementácia monitoringu a logovania zabezpečí stabilitu, bezpečnosť a spoľahlivosť centrálneho dátového skladu, pričom umožní transparentnú správu údajov a efektívne riešenie incidentov.

Kontrola a riadenie prístupov

Sémantická vrstva obsahuje mechanizmy na riadenie prístupu k údajom na úrovni jednotlivých používateľských rolí a oprávnení. Používateľské prístupy budú riadené podľa role-based access control (RBAC) modelu, kde každý používateľ bude mať prístup iba k údajom, ktoré sú nevyhnutné pre jeho pracovnú činnosť.

Prístupové práva budú nastavované na rôznych úrovniach:

  • Na úrovni data martov – niektoré dátové oblasti budú dostupné iba pre špecifické oddelenia ministerstva.
  • Na úrovni tabuliek a atribútov – citlivé údaje budú chránené a dostupné len pre oprávnených používateľov.
  • Na úrovni analytických výstupov – pre jednotlivé reporty a dashboardy

Zabezpečenie dátovej dostupnosti a škálovateľnosti

Sémantická vrstva bude navrhnutá tak, aby umožňovala efektívne spracovanie veľkých objemov údajov a súčasný prístup viacerých BI nástrojov. Prístup k dátam bude riadený cez role-based access control (RBAC), aby sa zabezpečilo, že každý používateľ bude mať k dispozícii len tie údaje, ktoré sú relevantné pre jeho pracovnú náplň.

Zavedenie viacúrovňového BI riešenia poskytne ministerstvu robustnú analytickú platformu s možnosťami detailného vizuálneho spracovania údajov, ako aj pokročilej analýzy založenej na modelovaní a predikciách. Tým sa zabezpečí efektívnejšie plánovanie sociálnej politiky a rýchlejšie identifikovanie trendov v zamestnanosti a sociálnej oblasti.

Bezpečnosť, anonymizácia, pseudonymizácia

Na úrovni dátového skladu budú implementované mechanizmy na riadenie spoľahlivosti údajov a zabezpečenie ich ochrany. Medzi hlavné bezpečnostné opatrenia patrí:

  • Anonymizácia, pseudonymizácia, citlivých údajov v súlade s GDPR.
  • Riadenie prístupových práv podľa rolí a kompetencií používateľov.
  • Audit logy na sledovanie všetkých zmien v údajoch a prístupov.

Tieto opatrenia zabezpečia ochranu údajov a ich dôveryhodnosť.

Playground je izolované a zabezpečené prostredie v rámci centrálneho dátového skladu, ktoré umožní koncovým používateľom vykonávať dátové modifikácie, testovanie a analýzu údajov bez vplyvu na produkčné dáta. Toto prostredie bude fungovať ako sandbox, kde používatelia môžu pracovať s reálnymi dátami, pričom sa zabezpečí plná auditovateľnosť všetkých vykonaných zmien.

Ukladanie údajov pre opakujúce sa činnosti pre podporu efektívnej a systematickej analytickej práce so zavedenim proces ukladania opakovane využívaných údajov. Tento proces umožňuje analytikom identifikovať datasety, ktoré sú predmetom pravidelnej analýzy, a zabezpečiť ich automatizované sprístupnenie a správu.

Všetky operácie v playgrounde budú monitorované a logované, aby sa zabezpečila transparentnosť a dohľadateľnosť všetkých úprav. Prístup do tohto prostredia bude riadený na základe oprávnení (RBAC), pričom každý používateľ bude mať presne definované práva na čítanie, úpravu alebo zápis údajov. Modifikácie vykonané v tomto prostredí nebudú mať okamžitý vplyv na produkčné dáta, čím sa predíde riziku neúmyselných zmien alebo poškodenia údajov.

Hlavné charakteristiky playgroundu:

  • Zabezpečené a izolované prostredie, ktoré umožňuje testovanie úprav na dátach bez dopadu na produkčný systém.
  • Plná auditovateľnosť – každá vykonaná operácia bude zaznamenaná v audit logoch vrátane používateľa, typu zmeny a časovej pečiatky.
  • Role-based access control (RBAC) – používateľské oprávnenia budú definované tak, aby zabezpečili, že len oprávnené osoby môžu vykonávať určité operácie.
  • Verziovanie a možnosť rollbacku – v prípade nesprávnych úprav bude možné vrátiť sa k predchádzajúcej verzii údajov.
  • Napojenie na BI nástroj – vybraní používatelia budú môcť vytvárať nové varianty reportov, vizualizácii a dashboardov pred ich „centrálnym“ zavedením (následne ich ostatní používateľa budú len používať)
  • Napojenie na analytické nástroje – používatelia budú môcť vykonávať modelovanie, testovanie predikčných algoritmov a simulácie dopadov zmien.

Playground bude kľúčovým prvkom dátovej platformy, ktorý umožní efektívne testovanie a validáciu dátových operácií pred ich nasadením do produkčného prostredia. Zároveň poskytne analytikom a dátovým expertom priestor na vykonávanie zložitých výpočtov a simulácií, čím sa podporí lepšie rozhodovanie a strategické plánovanie.

CI/CD - Automatizácia a agilný vývoj

Na podporu efektívneho vývoja a nasadzovania riešenia bude implementovaný CI/CD proces (Continuous Integration/Continuous Deployment), ktorý zabezpečí:

  • Automatizované testovanie a validáciu údajov pred ich nasadením.
  • Verziovanie ETL procesov, dátových modelov a reportov.
  • Zrýchlenie nasadzovania aktualizácií bez manuálnych zásahov.

Automatizácia zlepší stabilitu a spoľahlivosť dátového skladu.

Navrhovaná architektúra centrálneho dátového skladu umožní efektívnu správu a analytické spracovanie údajov zo zdrojových systémov, pričom zabezpečí jednotný zdroj pravdy pre všetky dáta ministerstva. Implementácia opensource technológií, ako napr. PostgreSQL databáz a Apache NiFi pre ETL procesy, umožní stabilné a škálovateľné riešenie, ktoré bude schopné zabezpečiť kompletnú historizáciu údajov, podporu rozhodovania a transparentné reportovanie v BI nástrojoch. Celkovo riešenie prinesie lepšiu analytiku, optimalizáciu procesov a zlepší možnosti tvorby reportov a analýz.

Data Governance

Na zabezpečenie kvality, dôveryhodnosti, bezpečnosti a jednoznačného vlastníctva k datam (počas celého životného cyklu), bude implementovaný vo forme Data Governance súbor pravidiel, procesov a zodpovedností pokrývajúci:

  • správu a kontrolu nad dátami:
  • dátovú kvalitu
  • vlastníctvo a zodpovednosť (data ownership/stewardship)
  • dátové definície a slovníky (business glossary)
  • správu metadát (metadata management)
  • bezpečnosť a prístup (data access & security)
  • dátovú integritu a lineage (sledovanie zmien)

5.3 Biznis vrstva

5.3.1 Návrh riešenia v biznis vrstve architektúry

Aktuálne ministerstvo nedisponuje centrálnym dátovým skladom, dáta sú roztrieštené v rôznych informačných systémoch (ako napr. ISSZ, RSD, IS SAWO a DMS), prípadne sú uložené lokálne, neexistuje jednotná platforma na ich integráciu, validáciu a analytické spracovanie.

Rovnako ani pre analytické a reportingové účely nie je aplikovaný jednotný prístup z pohľadu prípravy, validácie, vizualizácie alebo publikovania výstupov. Na úrovni zdrojových systémov sú implementované samostatné reportingové nástroje (napr. pre ISSZ je to IBM Cognos Analytics, pre RSD je to RSD MIS) s minimálnym presahom, resp. zdieľaním dát aj do iných oblastí.

Popis aktuálne používaných reportov, ich kategorizáciu podľa obsahu / zdrojového systému / používateľov bude vzhľadom na komplexnosť uvedený v rámci DNR. Samotný návrh na ich transformáciu / prerobenie do cieľového stavu v rámci BI (v súlade s novým governance modelom) bude predmetom analytických výstupov ďalších fáz projektu. 

Fragmentácia a nejednotnosť údajov

Dátové zdroje sú rozdelené medzi viaceré samostatné systémy, ktoré navzájom nezdieľajú dáta pre analytické účely a neumožňujú komplexnú analytiku naprieč sektorom. Údaje o sociálnych dávkach a príspevkoch, zamestnanosti a podpore občanov sú uložené v rôznych systémoch, čím vznikajú duplicitné a neúplné informácie. Neexistuje jednotný mechanizmus, ktorý by zabezpečoval správnosť a konzistenciu údajov, čo vedie k problémom pri tvorbe analytických výstupov.

Bezpečnostné riziká a nedostatočný dohľad nad údajmi

Bez centrálnej správy údajov nie je zabezpečená komplexná kontrola prístupov k citlivým údajom. Auditovanie a logovanie prístupov k údajom je obmedzené, čím sa zvyšuje riziko neoprávneného prístupu alebo manipulácie s údajmi. Manuálna správa údajov navyše nezaručuje dodržiavanie bezpečnostných a legislatívnych požiadaviek, ako je GDPR, čo môže viesť k právnym a reputačným rizikám pre ministerstvo.

Manuálne procesy integrácie a spracovania údajov

Integrácia údajov medzi jednotlivými systémami neprebieha automatizovane, ale je založená na manuálnych procesoch, ktoré sú časovo náročné, náchylné na chyby a neefektívne. Každé oddelenie ministerstva si údaje získava samostatne, pričom pracovníci musia manuálne exportovať a spracovávať dáta v exceloch alebo individuálnych databázach. Tento prístup výrazne spomaľuje rozhodovacie procesy a znemožňuje efektívne plánovanie.

Neexistencia historizácie všetkých údajov

V aktuálnom stave nie je zabezpečené uchovávanie historických dát (s výnimkou ISSZ, kde je historizácia riešená priamo systémom), čo znamená, že systém neumožňuje efektívne analyzovať zmeny v údajoch v priebehu času. Historické údaje sú často stratené alebo prepísané novými hodnotami, čo znemožňuje:

  • vyhodnocovanie dlhodobých trendov v oblasti zamestnanosti a sociálnych dávok a príspevkov,
  • analýzu zmien v životných situáciách občanov a ich vplyvu na prijímané opatrenia,
  • spätné overovanie správnosti rozhodnutí na základe pôvodných dátových záznamov.

Absencia historických údajov vedie k obmedzeným možnostiam analytiky a strategického plánovania, pretože nie je možné presne vyhodnotiť efektivitu implementovaných opatrení a zistiť ich dopad na cieľové skupiny.

Obrázok 3AS-IS stav diagram

 Obrázok č.3.png

TO-BE stav:

Po zavedení centrálneho dátového skladu dôjde k zásadným zmenám v spracovaní, uchovávaní a analyzovaní údajov na ministerstve. Navrhované riešenie odstráni fragmentáciu údajov, manuálne procesy integrácie, nekonzistenciu dát a absenciu historizácie, čím umožní efektívne, rýchle a presné spracovanie informácií pre potreby aktérov biznis procesu.

Obrázok 4 TO-BE stav diagram

 Obrázok č.4.png

Centralizácia a integrácia údajov

Dátové entity sú integrované do centrálneho dátového úložiska, čo zabezpečí dátovú konzistenciu. Aktuálne sú dáta roztrieštené v rôznych informačných systémoch (ako napr. ISSZ, RSD, IS SAWO, DMS) alebo uložené lokálne a ich integrácia prebieha manuálne, bez zabezpečenia konzistencie a kvality údajov.

Po zavedení centrálneho dátového skladu budú všetky údaje spracované v jednotnej dátovej platforme s automatizovaným ETL procesom riadeným v Apache NiFi. Údaje sa budú nachádzať v jedinom zdroji pravdy, pričom konzistencia, správnosť a historizácia budú riadené systémovo.

  • Súčasný stav: Manuálne prepojenie údajov medzi systémami, zvýšené riziko chybovosti duplicity a nekonzistentné údaje.
  • Budúci stav: Automatizovaná integrácia údajov do dátového skladu, zabezpečená konzistencia dát, odstránenie redundancií.

V budúcom riešení budú všetky relevantné dáta spracovávané v DWH udržiavané v rámci rezortného dátového modelu. Každý bude údaj historizovaný v dátovom sklade, pričom všetky zmeny v čase budú dohľadateľné. Analytici budú mať možnosť sledovať dlhodobý vývoj sociálnych dávok a príspevkov, zamestnanosti a ďalších parametrov.

Súčasný stav:

  • Absencia historizácie údajov, prepísanie pôvodných údajov novými hodnotami.
  • Budúci stav: Uchovávanie všetkých historických údajov a verzionovanie zmien pre pokročilú analytiku.

5.3.2 Prehľad koncových služieb – budúci stav (TO BE):

Projekt nezahŕňa žiadne koncové služby, a preto neobsahuje ich definíciu ani prepojenie na životné situácie, kódy v MetaIS či úrovne elektronizácie. Koncové služby nie sú predmetom tohto projektu.

5.3.3 Organizačné zmeny a Procesy dotknuté navrhovaným riešením

Biznis procesy

Po implementácii dátového skladu budú všetky relevantné údaje dostupné v sémantickej vrstve, ktorá bude optimalizovaná pre reporting a analytiku. BI nástroje  umožnia okamžité generovanie prehľadov a dashboardov bez potreby manuálneho spracovania údajov.

Odhad dĺžky trvania procesu pri tvorbe ad-hoc analýz

  • Súčasný stav: dni - týždne v závislosti od komplexnosti požadovaného analytického výstupu(semimanuálny zber údajov, čistenie a spracovanie).
  • Budúci stav: hodiny  (automatizovaný reporting v BI nástroji).

Po zavedení centrálneho dátového skladu bude implementované role-based access control (RBAC), ktoré umožní detailnú kontrolu prístupov k údajom podľa užívateľských oprávnení. Všetky operácie s údajmi budú auditované a logované v reálnom čase.

  • Súčasný stav: Chýbajúce riadenie prístupu k údajom, minimálna bezpečnostná kontrola.
  • Budúci stav: Centralizovaná správa prístupov, audit logovanie všetkých operácií s údajmi.

Implementácia centrálneho dátového skladu umožní ministerstvu lepšie manažovať sociálne politiky, efektívnejšie plánovať rozpočty a optimalizovať procesy podpory občanov. Automatizované spracovanie údajov výrazne zníži administratívnu záťaž, eliminuje manuálne chyby a zdĺhavé procesy, pričom poskytne rýchle a presné analytické výstupy.

DWH sa stane jednotným zdrojom pravdy, ktorý umožní efektívnejšiu a transparentnejšiu správu údajov. Zavedením tejto architektúry sa ministerstvo pripraví na budúce legislatívne výzvy a technologický rozvoj, pričom získa flexibilnú, bezpečnú a výkonnú analytickú platformu.

Rozhranie koncových konzumentov výstupov

Pre kľúčových aktérov, konzumentov výstupov centrálny dátový sklad prinesie výhody.

Zavedenie centrálneho dátového skladu prinesie významné výhody pre všetkých interných aj externých používateľov, čím zabezpečí, transparentnosť a automatizáciu spracovania údajov. Ministerstvo bude mať jednotný zdroj pravdy, ktorý odstráni súčasné problémy spojené s fragmentáciou údajov, manuálnymi procesmi a obmedzenými analytickými kapacitami.

  • Interní používatelia, ako sú minister, štátni tajomníci a manažérske štruktúry ministerstva, získajú rýchly a presný prehľad o dôležitých ukazovateľoch, čím sa zrýchli proces prijímania strategických rozhodnutí. Automatizované reportovanie a analytické nástroje umožnia hodnotenie efektivity sociálnych programov, lepšie plánovanie opatrení a optimalizáciu využitia verejných financií.
  • Pre analytické útvary ministerstva zavedenie centrálneho dátového skladu znamená elimináciu manuálnej práce, zníženie chybovosti a okamžitý prístup k historickým údajom. Automatizované spracovanie údajov z rôznych zdrojových systémov umožní pokročilú analytiku, tvorbu predikčných modelov a presnejšie vyhodnocovanie dlhodobých trendov v sociálnej oblasti a oblasti trhu práce
  • Externí používatelia, ako verejnosť, orgány verejnej moci a Európska únia, budú profitovať zo zvýšenej transparentnosti, dostupnosti štatistických údajov a zjednodušeného prístupu k analytickým výstupom. Občania budú lepšie informovaní o možnostiach sociálnej pomoci a trhu práce, bude zabezpečená podpora pre kvalitnú komunikáciu s verejnosťou založená na faktoch a správnych historických dátach.

Zavedením centrálneho dátového skladu sa ministerstvo pripraví na digitalizáciu a modernizáciu správy sociálnych údajov, pričom sa zabezpečí vyššia efektivita, bezpečnosť a flexibilita v správe údajov. Riešenie prinesie zníženie administratívnej záťaže, elimináciu redundantných procesov a zabezpečenie spoľahlivosti a dostupnosti údajov pre všetkých zainteresovaných aktérov.

5.3.4 Jazyková podpora lokalizácia

Implementované riešenie bude lokalizované v slovenskom jazyku.

5.4 Aplikačná vrstva

5.4.1 Návrh riešenia v aplikačnej vrstve architektúry

Aplikačná architektúra riešenia centrálneho dátového skladu je navrhnutá ako modulárna a škálovateľná platforma, ktorá zabezpečuje automatizovanú integráciu údajov, správu prístupov, monitoring a analytické spracovanie dát. Architektúra obsahuje jednotlivé vrstvy a aplikačné komponenty, ktoré zabezpečujú efektívnu výmenu a spracovanie údajov medzi zdrojovými systémami a analytickými aplikáciami.

Obrázok 5,6 Aplikačná architektúra

 Obrázok č.5.png

Obrázok č.6.png

Spodná vrstva architektúry obsahuje nasledujúce kľúčové zdrojové systémy, ktoré poskytujú dáta do centrálneho dátového skladu:

  • RSD – informačný systém riadenia sociálnych dávok
  • DMS – systém na správu dokumentov
  • ISSZ – informačný systém služieb zamestnanosti
  • IS SoS – Informačný systém sociálnych služieb
  • IS SAWO – informačný systém Safe Work
  •  
  • KIDS IP

KIDS - Informačný systém sociálnoprávnej ochrany detí a sociálnej k

Tieto systémy sú nezávislé a heterogénne, pričom poskytujú dáta v rôznych formátoch a štruktúrach.

Integrácia dát:

Vrstva integrácie dát je kritický komponent architektúry, ktorý umožňuje automatizované načítanie, transformáciu a zabezpečenie údajov pred ich uložením do centrálneho dátového skladu. Obsahuje nasledujúce moduly:

  • Transformácia dát – normalizácia, štandardizácia, odstránenie duplicít a príprava údajov v jednotnej štruktúre.
  • Anonymizácia/pseudonymizácia – ochrana citlivých osobných údajov v súlade s GDPR, odstránenie identifikátorov pre analytické účely.
  • Monitoring – nepretržité sledovanie ETL procesov, identifikácia problémov v spracovaní dát.
  • Audity – evidencia zmien, logovanie operácií s dátami a zabezpečenie transparentnosti.

Integrácia údajov minimalizuje manuálnu prácu, zlepšuje konzistenciu údajov a umožňuje ich bezpečné spracovanie.

Centrálne úložisko:

Centrálne dátové úložisko je hlavný komponent riešenia, kde sú údaje uložené v normalizovanej podobe (3NF) a historizované. Slúži ako jediný zdroj pravdy pre všetky analytické a reportingové systémy.

Využíva databázovú platformu PostgreSQL, ktorá umožňuje efektívne vyhľadávanie, agregáciu a analýzu veľkých objemov údajov.

Riadenie prístupov:

Vrstva riadenia prístupov zabezpečuje autorizáciu a autentifikáciu používateľov podľa ich rolí. Každý používateľ má prístup len k relevantným dátam a funkciám systému. Riadenie prístupov je založené na role-based access control (RBAC), čo umožňuje:

  • definovanie používateľských oprávnení podľa organizačných štruktúr ministerstva,
  • riadenie prístupu k citlivým údajom a implementáciu bezpečnostných politík,
  • zabezpečenie súladu s legislatívnymi požiadavkami (GDPR, bezpečnostné štandardy).

BI aplikácie, externé aplikácie (aplikačné rozhrania)

Z centrálneho dátového skladu sú dáta sprístupnené rôznym používateľom a aplikáciám:

  • BI aplikácie – analytické a reportingové nástroje, ako napr. IBM Cognos Analytics, Microsoft Power BI, Qlick, Knowage, ktoré umožňujú vizualizáciu údajov a tvorbu interaktívnych reportov.
  • Externé aplikácie – iné systémy, ktoré môžu využívať dáta z dátového skladu, napríklad platformy na štatistické spracovanie alebo európske reportingové systémy.

BI aplikácie poskytujú prehľadné výstupy pre manažérske rozhodovanie, predikčné analýzy a hodnotenie výkonnosti sociálnych programov.

Aplikačná architektúra centrálneho dátového skladu umožňuje efektívnu správu, integráciu a analýzu údajov z rôznych zdrojových systémov. Modularita a škálovateľnosť riešenia zabezpečujú automatizované spracovanie údajov, bezpečný prístup k dátam a komplexné analytické výstupy. Toto riešenie poskytne ministerstvu výrazné zlepšenie v správe údajov, elimináciu manuálnych procesov a zvýšenie transparentnosti a spoľahlivosti dát.

5.4.2 Rozsah informačných systémov – budúci stav (TO BE)

Nasledujúca tabuľka sumarizuje dotknuté informačné systémy v ASIS stave:

Tabuľka 13 - Rozsah informačných systémov - ASIS

Kód ISVS (z MetaIS)Názov ISVS

Modul ISVS

(zaškrtnite ak ISVS je modulom)

Stav IS VS

(AS IS)

Typ IS VS

Kód nadradeného ISVS

(v prípade zaškrtnutého checkboxu pre modul ISVS)

isvs_278Informačný systém služieb zamestnanosti (ISSZ)PrevádzkovanýAgendovýn/a
isvs_279Informačný systém riadenia sociálnych dávok (RSD)PrevádzkovanýAgendovýn/a
isvs_9627Informačný systém Sociálnych služieb (IS SoS)PrevádzkovanýAgendovýn/a
isvs_8992Informačný systém Safe Work (IS SAWO)PrevádzkovanýAgendovýn/a
isvs_274Informačný systém Dokument management system (DMS)PrevádzkovanýAgendovýn/a
isvs_8033Informačný systém sociálnoprávnej ochrany detí a sociálnej kurately (KIDS)PrevádzkovanýAgendovýn/a

Nasledujúca tabuľka sumarizuje informačné systémy v budúcom stave:

Tabuľka 14 - Rozsah informačných systémov - TOBE

Kód ISVS (z MetaIS)Názov ISVS

Modul ISVS

(zaškrtnite ak ISVS je modulom)

Stav IS VSTyp IS VS

Kód nadradeného ISVS

(v prípade zaškrtnutého checkboxu pre modul ISVS)

Isvs_15183Centrálny DWH  Plánujem budovať  Ekonomický a administratívny chod inštitúcien/a

5.4.3 Využívanie nadrezortných a spoločných ISVS – AS IS

V rámci projektu nie je plánované využívanie nadrezortných IS.

Tabuľka 15 - Využívanie nadrezortných a spoločných ISVS - ASIS

Kód ISNázov ISVSSpoločné moduly podľa zákona č. 305/2013  e-Governmente
n/an/an/a

5.4.4 Prehľad plánovaných integrácií na nadrezortné ISVS – spoločné moduly podľa zákona č. 305/2013 Z.z. o  e-Governmente – budúci stav (TO BE)

V rámci projektu nie je plánovaná integrácia ISVS na nadrezortné IS.

Tabuľka 16 - Prehľad plánovaných integrácií na nadrezortné ISVS

Kód ISNázov ISVSSpoločné moduly podľa zákona č. 305/2013  e-Governmente
n/an/an/a

5.4.5 Prehľad plánovaných integrácií na iné ISVS  – budúci stav (TO BE)

V rámci projektu sa budú získavať údaje pomocou integrácií z horeuvedených  ISVS.

Tabuľka 17 - Prehľad využívania iných ISVS (integrácie) - TOBE

Kód ISVS

(z MetaIS)

Názov ISVS

 

Kód integrovaného ISVS

(z MetaIS)

Názov integrovaného ISVS
isvs_278Informačný systém služieb zamestnanosti (ISSZ)n/an/a
isvs_279Informačný systém riadenia sociálnych dávok (RSD)n/an/a
isvs_9627Informačný systém Sociálnych služieb (IS SoS)n/an/a
isvs_8992Informačný systém Safe Work (IS SAWO)n/an/a
isvs_274Informačný systém Dokument management system (DMS)n/an/a
isvs_6369Centrálny register klientov (CRK)n/an/a
isvs_11551Národná sústava povolaní (NSP)n/an/a
isvs_15112Systém predikcií, analýzy a poskytovania údajovn/an/a

5.4.6 Aplikačné služby pre Koncové služby – budúci stav (TO BE)

V rámci projektu nie sú plánované integrácie na aplikačné služby zaevidované v MetaIS)

Tabuľka 18 - Prehľad aplikačných služieb pre realizáciu koncových služieb

Kód AS

(z MetaIS)

Názov  AS

ISVS/modul ISVS

(kód z MetaIS)

Aplikačná služba realizuje KS

(kód KS z MetaIS)

n/an/an/an/a

5.4.7 Aplikačné služby na integráciu – budúci stav (TO BE)

Tabuľka 19 - Prehľad aplikačných služieb na integráciu

AS

(Kód MetaIS)

 

Názov  AS

Realizuje ISVS

(kód MetaIS)

Poskytujúca alebo KonzumujúcaIntegrácia cez CAMPIntegrácia s IS tretích stránSaaS

Integrácia na AS poskytovateľa

(kód MetaIS)

n/an/an/an/an/an/an/a 

V rámci projektu nie sú plánované integrácie na aplikačné služby zaevidované v MetaIS)

5.5 Dátová architektúra

Vrstva integrovaných dát je centrálnou časťou dátového skladu, kde sú všetky údaje štandardizované, historizované a uložené v tretej normálnej forme (3NF). Táto vrstva zabezpečuje dátovú konzistenciu, minimalizáciu redundancie a zabezpečenie integrity údajov získaných zo zdrojových systémov ISSZ, RSD, DMS a IS SAWO. Cieľom tejto vrstvy je vytvoriť jednotný pohľad na osoby a ich interakcie s ministerstvom, čím rieši pokročilú analytiku zameranú na konkrétnu životnú situáciu.

Objekty evidencie v rámci DWH sú uvedené v logickom dátovom modeli

Obrázok 7 Logický dátový model

Obrázok č.7.png

Entita Osoba

Hlavnou entitou dátovej vrstvy je Osoba, ktorá predstavuje jednotlivca v systéme. Každá osoba má pridelený syntetický kľúč, ktorý zabezpečuje jednoznačnú identifikáciu naprieč rôznymi zdrojovými systémami. Evidujú sa základné identifikačné údaje, ako sú meno, priezvisko, dátum narodenia, štátna príslušnosť a pobyt, pričom citlivé informácie, ako rodné číslo, sú anonymizované. Osoba je prepojená s ďalšími entitami, ktoré reprezentujú jej životné situácie, sociálne dávky a príspevky a komunikáciu s úradmi.

Obrázok 8 Logický dátový model – Osoba

Obrázok č.8.png

Entita Životná situácia a Sociálna dávka

Entita Životná situácia zachytáva významné zmeny v statuse osoby, ktoré majú vplyv na poskytovanie sociálnej pomoci a zamestnanosť. Každá životná situácia je historizovaná, čo umožňuje sledovanie jej vývoja v čase. Táto entita je priamo prepojená s osobou a obsahuje informácie o dátume vzniku situácie, dôvodoch jej vzniku a ukončenia, ako aj o nadväzujúcich krokoch zo strany úradov.

Entita Sociálna dávka obsahuje informácie o poskytnutých finančných príspevkoch, podpore v nezamestnanosti a dávkach v hmotnej núdzi. Každý záznam v tejto entite je naviazaný na osobu a jej aktuálnu životnú situáciu, čím sa zabezpečí komplexný prehľad o poberaných dávkach a ich periodicite. Umožňuje sledovanie histórie vyplácania dávok a ich zmeny na základe zmien v sociálnom statuse osoby.

Obrázok 9 Logický dátový model – Dávka

Obrázok č.9.png

Entita Komunikácia

Entita Komunikácia eviduje všetky interakcie osoby s úradmi, ako sú podania žiadostí, doručené rozhodnutia a konzultácie. Táto entita umožňuje sledovať, aké procesy boli s osobou vykonané, aké dokumenty boli doručené a aké ďalšie kroky sú potrebné zo strany občana alebo ministerstva.

Obrázok 10 Logický dátový model – Komunikácia

Obrázok č.10.png

Logický dátový model vrstvy integrovaných dát je navrhnutý s dôrazom na dlhodobú udržateľnosť a flexibilitu, pričom umožňuje jeho rozšírenie o nové entity a atribúty podľa budúcich potrieb ministerstva. Všetky údaje sú historizované, čo umožňuje spätné sledovanie zmien a analýzu dlhodobých trendov v oblasti sociálnej podpory a zamestnanosti. Týmto spôsobom sa zabezpečí transparentnosť, presnosť a efektivita v rozhodovacích procesoch.

5.5.1 Referenčné údaje

V rámci analýzy súčasného stavu boli identifikované kľúčové zdrojové systémy údajov pre DWH – ISSZ, IS RSD, IS SoS, IS SAWO a DMS. Nad údajmi z týchto systémov bude prebiehať „vlastné“ spracovanie v rámci DWH, t.j. budú postavené kompletne nové štruktúry/ dátové modely, ETL procesy a vizualizácie v rámci BI nástroja.  V týchto aktivitách nejde o inováciu v zmysle doplnenia nových dát do zdrojových systémov, inovuje sa predovšetkým dátová a prezentačná vrstva. V čase prípravy tohto dokumentu neboli identifikované nové dáta s potenciálom transformácie na referenčné údaje.

V rámci projektu sa nepredpokladá, že vzniknuté štruktúry / objekty evidencie / údaje budú vyhlásené za referenčné.

 ID OE

Názov referenčného registra /objektu evidencie

(uvádzať OE z tabuľky v kap. Chyba! Nenašiel sa žiaden zdroj odkazov.)

Názov referenčného údaja (atribúty)Identifikácia subjektu, ku ktorému sa viaže referenčný údajZdrojový register a registrátor zdrojového registra
n/an/an/an/an/a

Tabuľka 20 Návrh na vyhlásenie a zmeny referenčných údajov

5.5.2 Poskytovanie údajov z ISVS do IS CPDI – budúci stav (TO BE)

V rámci projektu nie je plánované poskytovanie údajov z DWH do IS CPDI.

ID OENázov (poskytovaného) objektu evidencieKód ISVS poskytujúceho OENázov ISVS poskytujúceho OE
n/a n/a n/a n/a

Tabuľka 21 Poskytovanie údajov z ISVS do IS CPDI – budúci stav (TO BE)

5.5.3 Konzumovanie údajov z IS CPDI – budúci stav (TO BE)

V rámci projektu nie je plánované konzumovanie údajov z DWH do IS CPDI.

ID  OENázov (konzumovaného) objektu evidencieKód ISVS konzumujúceho OEKód zdrojového ISVS v MetaIS
n/a n/a n/a n/a

Tabuľka 22 Konzumovanie údajov z IS CPDI – budúci stav (TO BE)

5.5.4 Identifikácia údajov a subjektov pre konzumovanie alebo poskytovanie údajov do/z CPDI (CSRÚ)

V rámci projektu nie je plánované priame konzumovanie alebo poskytovanie údajov do/z IS CPDI.  

ID OE

Názov referenčného údaja /objektu evidencie

(uvádzať OE z tabuľky v kap. Chyba! Nenašiel sa žiaden zdroj odkazov.)

Konzumovanie alebo poskytovanie

Subjekt

(organizácia poskytovateľa-konzumenta)

Osobitný právny predpis pre poskytovanie / konzumovanie údajov
n/an/aVyberte jednu z možností.n/an/a

Tabuľka 23 Identifikácia údajov pre konzumovanie alebo poskytovanie údajov do/z CPDI (CSRÚ)

5.5.5 Kvalita a čistenie údajov

Nakoľko sa jedná o projekt dátového riešenia, dátová kvalita je jedným z kľúčových parametrov riešenia. Správne a plné fungovanie každej časti architektúry riešenia je potrebné k správnemu fungovaniu riešenia ako celku. Pokiaľ zlyhá napríklad proces napojenia na zdrojové systémy, nebude správne fungovať žiadna z DWH komponent na tento proces nadväzujúca a riešenia ako celok prestane doručovať požadované výsledky.

Z toho dôvodu je v tabuľke nižšie uvedená maximálna významnosť dátovej kvality pre každý evidovaný objekt riešenia. Prioritizácia je v tomto prípade bezpredmetná, plná funkčnosť všetkých komponentov musí byť kontinuálne zaručená.

Dátová kvalita bude administrovaná pomocou automatizovaných procesov dátovej kvality v rámci Base zóny DWH.  Pre riešenie bude prínosné, ak bude určený vlastník dátovej kvality, ktorý bude zodpovedný za správne nastavenie automatizovaných procesov kontroly a bude mať potrebné znalosti dátových štruktúr zdrojových systémov, aby vedel riadiť nápravu prípadných identifikovaných chýb.

Pre zabezpečenie dátovej kvality sa predpokladá potreba nasledovných personálnych kapacít na strane MPSVR (Finálne roly a znalosti pre nich potrebné budú definované v neskorších fázach projektu):

RolaČinnostiPozícia zodpovedná za danú činnosť (správca ISVS / dodávateľ)
Dátový kurátorEvidencia požiadaviek na dátovú kvalitu, monitoring a riadenie procesuSprávca ISVS
Data stewardČistenie a stotožňovanie voči referenčným údajomSprávca ISVS
Databázový špecialistaAnalyzuje požiadavky na dáta, modeluje obsah procedúrDodávateľ, Správca ISVS
Dátový špecialista pre dátovú kvalituSpracovanie výstupov merania, interpretácie, zápis biznis pravidiel, hodnotiace správy z meraniaSprávca ISVS

Tabuľka 24 Personálne zabezpečenie a roly pri riadení dátovej kvality

5.5.6 Otvorené údaje

V rámci dátových objektov evidovaných v rámci projektu sa nepočíta s tvorbou vlastných otvorených údajov, nakoľko dáta evidované v plánovanom IS budú len spracovávané a agregované zo zdrojových systémov.

ID OE

Názov objektu evidencie / datasetu

(uvádzať OE z tabuľky v kap. Chyba! Nenašiel sa žiaden zdroj odkazov.)

 

Požadovaná interoperabilita

(3★ - 5★)

Periodicita publikovania

(týždenne, mesačne, polročne, ročne)

n/an/an/an/a

Tabuľka 25 Objekty evidencie, ktoré budú sprístupnené ako otvorené údaje

5.5.7 Analytické údaje

Dáta evidované v DWH systéme budú využívané primárne na interné účely. V rámci dátových objektov evidovaných v DWH sa nepočíta so sprístupnením jednotlivých komponentov DWH systému (okrem BI nástroja) pre iné organizácie v správe MPSVR. Analytické výstupy publikované cez BI nástroj budú prístupné nie len používateľom MPSVR ale aj používateľom z IP/NIP a ÚP. Ďalšie analytické spracovanie môže byť vyhodnocované v rámci projektu Digitálnej transformácie úsekov verejnej správy na MPSVR, ktorý bude konzumovať vybrané dáta pre štatistické a prognózovacie účely.

OE IDNázov objektu evidencie pre analytické účelyZoznam atribútov objektu evidenciePopis a špecifiká objektu evidencie
n/an/an/an/a

Tabuľka 26 Objekty evidencie, ktoré budú projektom pripravené pre analytické účely

5.5.8 Moje údaje

Projekt a predovšetkým jeho prezentačná vrstva nepracuje s mojimi údajmi. Všetky dáta sú agregované.

5.5.9 Prehľad jednotlivých kategórií údajov

Kapitola nie je relevantná, detailné mapovanie údajov pre ich transformáciu do DWH bude súčasťou Detailného návrhu riešenia.

5.6 Technologická architektúra

5.6.1 Návrh riešenia technologickej architektúry

Na úrovni technologickej architektúry navrhované riešenie adresuje nasledujúce oblasti, resp. disponuje nasledujúcimi vlastnosťami:

  • Výpočtové prostredie bude obsahovať komponenty na príjem  dát zo zdrojových systémov prostredníctvom špecifických konektorov.
  • Serverová infraštruktúra zabezpečí spoľahlivý a bezpečný prenos dát, rýchle spracovanie a prístup k prediktívnym modelom.
  • Riešenie je navrhnuté ako modulárne, čo umožní nezávislý vývoj, flexibilnú údržbu a rýchlu škálovateľnosť jednotlivých komponentov.
  • Komunikácia medzi modulmi bude založená na API-first prístupe, čo umožní ľahkú integráciu so zdieľanými službami a externými systémami.

Navrhované riešenie bude úzko prepojené s doleuvedenými internými systémami, ktoré budú slúžiť ako zdroje dát pre ďalšie spracovanie v rámci DWH:

  • ISSZ – dátový model systému ISSZ je postavený na Oracle databáze, ktorá slúži ako primárny dátový zdroj pre údaje služieb zamestnanosti. Údaje sú transformované do parciálneho dátového skladu, ktorý bol zriadený za účelom spracovania veľkých objemov dát zo zdrojového systému ISSZ, primárne ako podpora tvorby reportov za účelom operatívnych analýz a biznis rozhodnutí.
  • IS RSD - dátový model systému IS RSD je postavený na Oracle databáze, ktorá slúži ako primárny zdroj dát pre údaje o poskytovaných sociálnych dávkach a príspevkoch. Obsahuje dátové diagramy na grafické znázornenie štruktúry dát a vzájomné prepojenia, popis dátových entít a špecifikáciu parametrov systému a číselníkov definujúcich hodnoty. IS RSD takisto obojsmerne transformuje dáta upravené v jeho aplikačnej logike späť do tejto databázy.
  • IS SAWO – dátový model je postavený na PostgreSQL, ktorý poskytuje detailné údaje v kontexte ochrany práce (ako napr. vyšetrovanie pracovných úrazov, závažných priemyselných havárií, smrteľných úrazov, chorôb z povolania a pod.), ktoré sú potrebné pre činnosť orgánov Národného inšpektorátu práce ako aj pre prezentáciu ich výsledkov navonok.
  • IS SoSdátový model Systému sociálnych služieb je postavený na Oracle databáze a je zdrojom informácií o poskytovaných sociálnych dávkach (ako napr. dávky v hmotnej núdzi, prídavky na deti, rodičovské príspevky, príspevky na opatrovanie) a zároveň eviduje údaje o klientoch, ktorým boli poskytované.
  • IS KIDS – dátový model Informačného systému sociálnoprávnej ochrany detí a sociálnej kurately je postavené na Oracle databáze a je zdrojom údajov z oblasti sociálnoprávnej ochrany detí, sociálnej kurately detí, náhradnej rodinnej starostlivosti, ústavná starostlivosť, maloletí bez sprievodu, repatriácie, kuratela plnoletých fyzických osôb, oblasť priorít, oblasť poradensko-psychologických služieb, detské domovy. Systém podporuje sledovanie vykonaných činností v rámci opatrenia a sledovanie zákonných lehôt medzi jednotlivými činnosťami.
  • DMS – Document management systém predstavuje centrálne úložisko dokumentov (vrátane súvisiacich metadát) spracovávaných v rámci IS registratúry na MPSVR. Z DMS budú konzumované aktuálne ale aj historické dáta ohľadom stavu riešenia jednotlivých žiadostí a dokumentov spracovávaných nie len v rámci Životných situácií.  
  • Externé súbory – DWH umožní spracovanie údajov z externých súborov (napr. XLS, CVS, Json), ktoré budú následne využívané v rámci analytických výstupov a modelovania. Práca so súbormi bude strikne riadená v súlade s politikami Data governance.    
  • API - Spracovanie podaní  napr. monitoringu služieb životných situácií (Sledovanie sluzby – spätná väzba na celu koncovu službu , spracovanie  dotaznika spokojnost so sluzbou odíde a odoslanie do KAV.

Projekt DWH počíta s možnosťou napojenia všetkých relevantných dátových zdrojov a systémov využívaných v rámci MPSVR, nie len horeuvedených.  Uvedené komponenty, ich napojenie na aplikačné komponenty je uvedené v schéme: Obrázok 5,6 Aplikačná architektúra.

5.6.2 Požiadavky na výkonnostné parametre, kapacitné požiadavky – budúci stav (TO BE)

V nasledujúcej tabuľke sú uvedené výkonnostné parametre, kapacitné požiadavky, ktoré majú vplyv na výkon a sizing prostredia:

Tabuľka 27 - Požiadavky na výkonnostné parametre

ParameterJednotkyPredpokladaná hodnotaPoznámka
Počet interných používateľovPočet50 
Počet súčasne pracujúcich interných používateľov v špičkovom zaťaženíPočet40 
Počet externých používateľov používajúcich systém v špičkovom zaťaženíPočet8000

Maximálna hodnota

 

Objem existujúcich dát zo zdrojových systémovObjem400TBLen produkčné systémy ISSZ, RSD, DMS, IS SAWO, IS SoS, KIDS bez započítania prírastkov, logov, metadát, dokumentov / príloh sú v objeme 50TB

5.6.3 Využívanie služieb z katalógu služieb vládneho cloudu

Projekt predpokladá prechodné využitie služieb vládneho cloudu do momentu vybudovania dátového centra (DC) v prostredí MPSVR, kde budú následne presunuté všetky komponenty DWH. Vo vládnom cloude bude vytvorené len Vývojové prostredie a Testovacie prostredie.. Realizácia Produkčného prostredia DWH sa predpokladá už priamo v DC MPSVR. 

Tabuľka 28 - Zoznam plánovaných infraštruktúrnych služieb vládneho cloudu

 

Kód infraštruktúrnej služby

(z MetaIS)

Názov infraštruktúrnej služby

Kód využívajúceho ISVS

(z MetaIS)

Názov integrovaného ISVS
infra_sluzba_6Virtuálny servern/aDWH
infra_sluzba_39Sieťové službyn/aDWH
infra_sluzba_37Služba pripojenia do špecifickej sieten/aDWH
infra_sluzba_130Využívanie IaaS vládneho cloudun/aDWH

V nasledujúcej tabuľke sú uvedené predpokladané parametre požadovaných zdrojov vládneho cloudu pre Vývojové prostredie. Presné požiadavky na sizing vládneho cloudu budú upresnené v analytickej fázy projektu (fáza prípravy DNR).

Tabuľka 29 - Predpokladané parametre požadovaných zdrojov vládneho cloudu

Prostredie

 

Kód infraštruktúrnej služby

(z MetaIS)

Názov infraštruktúrnej služby/ Služba z katalógu cloudových služieb pre zriadenie výpočtového uzla Požadované kapacitné parametre služby
(doplňte stĺpec parametra, ak je dôležitý pre konkrétnu službu)
Dátový priestor (GB)Tier diskového priestoruPočet vCPURAM (GB)
Vývojovéinfra_sluzba_6Virtuálny server1300
1100

V2

V3

40160
Vývojovéinfra_sluzba_39Sieťové službyn/an/an/an/a
Vývojovéinfra_sluzba_37Služba pripojenia do špecifickej sieten/an/an/an/a
Vývojovéinfra_sluzba_130Využívanie IaaS vládneho cloudun/an/an/an/a

Použitie iných ako horeuvedených služieb vládneho cloudu nie je predpokladané. Finálne bude potvrdené v rámci prípravy Detailného návrhu riešenia.

Tabuľka 30 - Využitie ďalších služieb z vládneho cloudu

ProstredieĎalšie služby potrebné na prevádzku projektu z katalógu služieb vládneho cloudu (stručný popis / názov)

Kód služby

(z MetaIS)

Parametre pre službu (doplňte stĺpec parametra, ak je dôležitý pre konkrétnu službu)
Vývojovén/an/an/a

5.7 Bezpečnostná architektúra

5.7.1 Návrh riešenia bezpečnosti

Na úrovni bezpečnostnej architektúry sa navrhované riešenie zameriava na tieto kľúčové oblasti a vyznačuje sa nasledujúcimi vlastnosťami:

  • Riešenie využije  lokálnu infraštruktúru, ktorá spĺňa bezpečnostné štandardy. Bude zabezpečovať flexibilitu, škálovateľnosť a spoľahlivosť pre výpočtové a analytické potreby, pričom nebude podporovať prístup z verejného internetu (ani pre mobilné zariadenia alebo externých partnerov).

Navrhované riešenie DWH vychádza z overených technológií, ktoré spĺňajú najvyššie bezpečnostné a prevádzkové štandardy moderných informačných systémov. Ďalej tiež budú aplikované bezpečnostné štandardy MPSVR. Riešenie je navrhnuté pre použitie v rámci organizácie, ale zároveň umožňuje bezpečný prístup z externého prostredia pomocou VPN, resp. iných, už zavedených technických prostriedkov MPSVR

V rámci implementácie budú všetky požiadavky definované v súlade s platnou legislatívou súvisiacou s bezpečnosťou informačných systémov vo verejnej správe ako napr.:

  • Zákon č. 95/2019 Z.z. o informačných technológiách vo verejnej správe
  • Zákon č. 69/2018 Z.z. o kybernetickej bezpečnosti
  • Zákon č. 367//2024 Z. z. o kritickej infraštruktúre a o zmene a doplnení niektorých zákonov 
  • Vyhláška Úradu podpredsedu vlády Slovenskej republiky pre investície a informatizáciu č. 179/2020 Z. z., ktorou sa ustanovuje spôsob kategorizácie a obsah bezpečnostných opatrení informačných technológií verejnej správy 
  • Vyhláška č. 362/2018 Z. z. Národného bezpečnostného úradu z 11. decembra 2018, ktorou sa ustanovuje obsah bezpečnostných opatrení, obsah a štruktúra bezpečnostnej dokumentácie a rozsah všeobecných bezpečnostných opatrení 

Hlavné komponenty a vlastnosti bezpečnostnej architektúry:

  • Bezpečnosť a autentifikácia
  • Všetky komponenty riešenia rešpektujú zásady Zero Trust Security. Autentifikácia používateľov bude poskytovať robustné mechanizmy na správu identít. Prihlásenie prebieha napr. cez protokoly OAuth 2.0 alebo SAML, pričom každá aplikácia využíva centralizovaný register používateľov. Webové rozhranie (BI nástroja) je zabezpečené pomocou ochrany prenosu dát (data in motion), zatiaľ čo uložené údaje sú šifrované, napríklad pomocou Transparent Data Encryption (TDE).
  • Prístup k reportom bude riadený cez rozhranie služby nástroja BI. Prístup ku konkrétnym reportom a častiam reportu bude riadený cez pracovné prostredia nástroja BI administrátorom reportingového rozhrania.
  • Používateľské oprávnenia, role a prístup k dátam budú detailne riadené na úrovni databáz, tabuliek, riadkov a dokonca jednotlivých polí. Riešenie predpokladá využitie technológií podporujúcich role-based access control policy, ktorá umožňuje presné definovanie prístupu k jednotlivým službám, dátovým sadám a operáciám na nich. Roly budú prideľované v súlade s povinnosťami a zodpovednosťami jednotlivých používateľov. Napríklad:
    • Contributor môže spravovať zdroje a nasadenia v rámci celej organizácie, vrátane vytvárania a úprav zostáv.
    • Reader má len práva na čítanie a môže zobrazovať zostavy alebo zoznamy zdrojov, ktoré sú relevantné pre jeho oddelenie.
    • Administrator: Zodpovedá za správu konfigurácií, bezpečnostných nastavení a infraštruktúry. Admin môže vykonávať nasledujúce úlohy:
      • správa virtuálnych strojov,
      • nastavovanie pravidiel,
      • zabezpečenie dostupnosti systémov a aplikácií.
  • Všetky role a prístupové práva budú spravované centralizovane a budú monitorované.
  • Transportná bezpečnosť – komunikácia medzi jednotlivými komponentmi je zaistená pomocou šifrovaných protokolov, ako napr. HTTPS, TLS, SMB over TLS a Secure FTP. Výmena dát medzi klientskymi zariadeniami, webovým rozhraním a servermi výpočtového prostredia je plne zabezpečená, čím sa minimalizuje riziko neautorizovaného prístupu alebo úniku informácií.
  • Logovanie a Auditovanie - všetky moduly riešenia generujú detailné logy, ktoré budú možné spätne analyzovať. Tieto nástroje umožňujú rýchlu identifikáciu technických problémov, sledovanie využívania systému a vytváranie bezpečnostných reportov. Auditné záznamy poskytujú prehľad o aktivitách používateľov, napríklad kto vytvoril alebo upravil dokument, kto sa prihlásil do systému a aké operácie vykonával.

5.7.2 Určenie obsahu bezpečnostných opatrení

V rámci projektu budú riešené bezpečnostné opatrenia v nasledovnom rozsahu (detail bezpečnostných opatrení bude uvedený v DNR a katalógu požiadaviek):

Obsah bezpečnostných opatrení podľa vyhlášky ÚPVII č. 179/2020 Z. zAplikované opatreniaAplikovaná legislatíva
Minimálne bezpečnostné opatrenia Kategórie IÁnoUveďte aplikovateľný odsek §3 vyhlášky 179/2020 vzťahujúci sa na vašu organizáciu, projekt a budované aktíva
Minimálne bezpečnostné opatrenia Kategórie IIÁnoUveďte aplikovateľný odsek §3 vyhlášky 179/2020 vzťahujúci sa na vašu organizáciu, projekt a budované aktíva
Minimálne bezpečnostné opatrenia Kategórie IIIÁnoUveďte aplikovateľný odsek §3 vyhlášky 179/2020 vzťahujúci sa na vašu organizáciu, projekt a budované aktíva
Bezpečnostný projektÁno§ 23 ods. 1 a 2 zákona 95/2019 Z.z.
Bezpečnostné opatrenia podľa osobitného predpisuNieDoplňte osobitný predpis alebo odkaz na predpisy, podľa ktorých budú aplikované ďalšie bezp. opatrenia

Tabuľka 31 Určenie zdrojov a obsahu minimálnych bezpečnostných opatrení

5.7.3 Legislatívne, právne, štatutárne, regulačné a zmluvné požiadavky,

Vývoj informačného systému  bude prebiehať v zmysle dokumentu Metodika pre systematické zabezpečenie organizácií verejnej správy v oblasti informačnej bezpečnosti, Ver. 2.1 (dostupné na Metodika pre systematické zabezpečenie organizácií verejnej správy v oblasti informačnej bezpečnosti | CSIRT.SK). 

Pre informačný systém bude vypracovaná relevantná dokumentácia v zmysle dokumentu „Metodika zabezpečenia procesu plánovania, vytvorenia alebo nadobudnutia informačných technológií verejnej správy (informačného systému verejnej správy) - bezpečnostné požiadavky“.

Realizácia riešenia si vyžiada zabezpečenie prevádzky, správy a údržby informačného systému v súlade s požiadavkami Bezpečnostnej politiky MPSVR . Systém musí byť realizovaný v súlade s legislatívou SR a v súlade s legislatívou EU. V zmysle definovaných výstupov projektu bude bezpečnostná architektúra budúceho systému detailne rozpracovaná v neskorších fázach projektu.

5.7.4 Riešenie autentifikácie a prístupov používateľov

V rámci implementácie DWH sa predpokladá podpora:

  • Centrálnej autentifikácie formou Single-Sign On – integrácia na IDM a  AD (prípadne AAD) / LDAP / ADFS
  • Role-based autentifikácie – na úrovni organizačného poriadku, prístupu k dátam (schémy / databázy / tabuľky), nástroja (BI)

Detailný popis autentifikácie a riadenia prístupov používateľov nielen do systému ale aj k dátam bude uvedený v Detailnom návrhu riešenia.

6. PREVÁDZKA A ÚDRŽBA VÝSTUPOV PROJEKTU

​​​​​​​

6.1 Návrh riešenia prevádzky a údržby

V rámci prevádzky, podpory a údržby IS budú využívané princípy a postupy v zmysle ITIL aplikované na konkrétnu situáciu podpory navrhovaného riešenia, tzn. s dôrazom na „service support“ procesy.

Vývojové a testovacie prostredie informačného systému bude zabezpečená vo vládnom cloude, následne v prostredí MPSVR, podľa dostupnosti potrebného hardvéru. Systém na sledovanie požiadaviek na podporu poskytne rezortný service desk na evidovanie požiadaviek, incidentov. Dodávateľ prostredníctvom MPSVR Service Desku bude vybavovať tikety.

Údržba bude pozostávať z nasledujúcich činností:

  • poskytovanie nových verzií softvéru – upgrade,
  • nasadzovanie patchov a hotpatchov,
  • technologický upgrade jednotlivých modulov navrhovaného riešenia, podpora štandardov a štandardov stanovených pre informačné systémy verejnej správy,
  • konfiguračné zmeny softvéru,
  • aktualizácia dokumentácie v slovenskom jazyku (administrátorská a používateľská príručka, školiace materiály) na základe aktualizácie alebo upgrade navrhovaného riešenia,
  • odovzdávanie informácií o nových verziách softvéru ich sprístupnením na internete alebo formou elektronického plnenia.

Služby Podpory sú poskytované počas pracovných dní v termíne od 8:00-16:00. Služby obsahujú telefonickú a online podporu používateľov vrátane poskytovania a zabezpečovania nasledujúcich IT procesov:

  • Service desk, ktorý poskytuje bežné funkcie na evidovanie a riadenie požiadaviek a zároveň na mesačnej báze poskytuje reporty o úrovni poskytovaných služieb.
  • Riadenie a riešenie incidentov a problémov.
  • Riadenie požiadaviek.
  • Poradenstvo k správnemu a efektívnemu využívaniu navrhovaného riešenia formou poradenstva s využitím všetkých dostupných komunikačných prostriedkov /prostredníctvom telefónu, faxu, elektronickej pošty, internetu / v rámci service desku každý pracovný deň v dobe medzi 8:00 - 16:00.

Pravidelný reporting (Servisné správy) o úrovni poskytovaných služieb a vykonaných službách za predchádzajúci mesiac.

6.2 Zabezpečenie podpory používateľov a prevádzky

Podpora používateľov a prevádzky bude realizovaná cez 3 úrovne podpory, s nasledujúcim označením:

  • L0 podpory IS (Level 1, priamy kontakt zákazníka) - jednotný kontaktný bod verejného obstarávateľa, ktorý je v správe verejného obstarávateľa a v prípade jeho nedostupnosti Centrum podpory používateľov (zabezpečuje prevádzkovateľ IS).
  • L2 podpory IS (Level 2, postúpenie požiadaviek od L1) - vybraná skupina garantov, so znalosťou IS (zabezpečuje prevádzkovateľ IS).
  • L3 podpory IS (Level 3, postúpenie požiadaviek od L2) - na základe zmluvy o podpore IS (zabezpečuje úspešný uchádzač).

Definícia:

  • Podpora L0 (podpora 1. stupňa) - začiatočná úroveň podpory, ktorá je zodpovedná za riešenie základných problémov a požiadaviek koncových užívateľov a ďalšie služby vyžadujúce základnú úroveň technickej podpory. Základnou funkciou podpory 1. stupňa je zhromaždiť informácie, previesť základnú analýzu a určiť príčinu problému a jeho klasifikáciu. Typicky sú v úrovni L1 riešené priamočiare a jednoduché problémy a základné diagnostiky, overenie dostupnosti jednotlivých vrstiev infraštruktúry (sieťové, operačné, vizualizačné, aplikačné atď.) a základné užívateľské problémy (typicky zabudnutie hesla), overovanie nastavení SW a HW atď.
  • Podpora L2 (podpora 2. stupňa) – riešiteľské tímy s hlbšou technologickou znalosťou danej oblasti. Riešitelia na úrovni Podpory L2 nekomunikujú priamo s koncovým užívateľom, ale sú zodpovední za poskytovanie súčinnosti riešiteľom 1. úrovne podpory pri riešení eskalovaného hlásenia, čo mimo iného obsahuje aj spätnú kontrolu a podrobnejšiu analýzu zistených dát predaných riešiteľom 1. úrovne podpory. Výstupom takejto kontroly môže byť potvrdenie, upresnenie, alebo prehodnotenie hlásenia v závislosti na potrebách Objednávateľa. Primárnym cieľom riešiteľov na úrovni Podpory L2 je dostať Hlásenie čo najskôr pod kontrolu a následne ho vyriešiť - s možnosťou eskalácie na vyššiu úroveň podpory – Podpora L3.
  • Podpora L3 (podpora 3. stupňa) - Podpora 3. stupňa predstavuje najvyššiu úroveň podpory pre riešenie tých najobťažnejších Hlásení, vrátane prevádzania hĺbkových analýz a riešenie extrémnych prípadov.

Pre služby sú definované takéto SLA:

Dostupnosť L3 podpory je 8x5 (8 hodín x 5 dní od 8:00h do 16:00h počas pracovných dní).

6.3 Riešenie incidentov v prevádzke - parametre úrovní služby

Parametre služby riešenia incidentov v prevádzke sú špecifikované na základe určenia priority incidentu pomocou kombinácie jeho naliehavosti a dopadu podľa najlepších skúseností z praxe (best practice) z oblasti manažmentu IT služieb (  Information Technology Infrastructure Library - ITIL V3) nasledovným spôsobom:

Incident - za incident je považovaná každá nahlásená alebo inak zistená relevantná skutočnosť týkajúca sa aktíva (informačného systému) alebo jeho časti, ktorého nedostupnosť alebo nefunkčnosť má vplyv na poskytovanie služieb.

klasifikácia naliehavosti incidentuZávažnosť  incidentuPopis naliehavosti incidentu
AKritickáKritické chyby, ktoré spôsobia úplné zlyhanie systému ako celku a nie je možné používať ani jednu jeho časť, nie je možné poskytnúť požadovaný výstup z IS.
BVysokáChyby a nedostatky, ktoré zapríčinia čiastočné zlyhanie systému a neumožňuje používať časť systému.
CStrednáChyby a nedostatky, ktoré spôsobia čiastočné obmedzenia používania systému.
DNízkaKozmetické a drobné chyby.
EBezpečnostnýBezpečnostný incident

Tabuľka 32 Klasifikácia Naliehavosti incidentu

Klasifikácia závažnosti incidentu

 

Dopad

Popis dopadu
1katastrofickýkatastrofický dopad, priamy finančný dopad alebo strata dát,
2značnýznačný dopad alebo strata dát
3malýmalý dopad alebo strata dát

Tabuľka 33 Klasifikácia Závažnosti incidentu

Určenie priority incidentu je kombináciou dopadu a naliehavosti podľa nasledovnej matice:

Matica priority incidentovDopad
Katastrofický - 1Značný - 2Malý - 3
NaliehavosťKritická - A123
Vysoká - B233
Stredná - C234
Nízka - D344

Tabuľka 34 Určenie priority incidentu

Parametre služby Riešenia incidentov v prevádzke:

Označenie priority incidentuReakčná doba(1) od nahlásenia incidentu po začiatok riešenia incidentuDoba konečného vyriešenia incidentu od nahlásenia incidentu (DKVI) (2)

Spoľahlivosť (3)

(počet incidentov za mesiac)

11 hod.24 hodín1
24 hod.48 hodín2
34 hod.96 hodín10
44 hod.Vyriešené a nasadené v rámci plánovaných releasov

Tabuľka 35 Parametre služby Riešenia incidentov v prevádzke

Vysvetlivky k tabuľke

(1) Reakčná doba je čas medzi nahlásením incidentu verejným obstarávateľom (vrátane užívateľov IS, ktorí nie sú v pracovnoprávnom vzťahu s verejným obstarávateľom) na helpdesk úrovne L3 a jeho prevzatím na riešenie.

(2) DKVI (Doba konečného vyriešenia incidentu) - znamená čas obnovenia štandardnej prevádzky - čas medzi nahlásením incidentu verejným obstarávateľom a vyriešením incidentu poskytovateľom podpory (do doby, kedy je funkčnosť prostredia znovu obnovená v plnom rozsahu). Doba konečného vyriešenia incidentu od nahlásenia incidentu verejným obstarávateľom sa počíta počas celého dňa. Do tejto doby sa nezarátava čas potrebný na nevyhnutnú súčinnosť verejného obstarávateľa, ak je potrebná pre vyriešenie incidentu. V prípade potreby je poskytovateľ podpory oprávnený požadovať od verejného obstarávateľa schválenie riešenia incidentu.

(3) Spoľahlivosť - maximálny počet incidentov za kalendárny mesiac. Každá ďalšia chyba nad stanovený limit spoľahlivosti sa počíta ako začatý deň omeškania bez odstránenia vady alebo incidentu. Duplicitné alebo technicky súvisiace incidenty (zadané v rámci jedného pracovného dňa, počas pracovného času 8 hodín) sú považované ako jeden incident.

(4) Incidenty nahlásené verejným obstarávateľom poskytovateľovi podpory v rámci testovacieho prostredia majú prioritu 3 a nižšiu. Vzťahujú sa výhradne k dostupnosti testovacieho prostredia. Za incident v testovacom prostredí sa nepovažuje incident vztiahnutý k práve testovanej funkcionalite.

Vyššie uvedené SLA parametre nebudú použité pre nasledovné služby:

  • Služby systémovej podpory na požiadanie (nad paušál)
  • Služby realizácie aplikačných zmien vyplývajúcich z legislatívnych a metodických zmien (nad paušál)

Pre tieto služby budú dohodnuté osobitné parametre dodávky.

6.4 Požadovaná dostupnosť informačného systému:

PopisParameterUpresnenie
Prevádzkové hodiny24 hodínod 00:00 hod. - do 23:59 hod. počas celého roka
Servisné okno10 hodínod 19:00 hod. - do 5:00 hod. počas pracovných dní
24 hodín

od 00:00 hod. - 23:59 hod. počas dní pracovného pokoja a štátnych sviatkov

Servis a údržba sa bude realizovať mimo pracovného času po plánovanom odsúhlasení

Dostupnosť produkčného prostredia IS98%

98% z 24/7/365 t.j. max ročný výpadok je 175 hod, t.j. 15,5 hod mesačne.

Vždy sa za takúto dobu považuje čas od 0.00 hod. do 23.59 hod. počas pracovných dní v týždni.

Nedostupnosť IS sa počíta od nahlásenia incidentu Zákazníkom v čase dostupnosti podpory Poskytovateľa (t.j. nahlásenie incidentu na L3 v čase od 8:00 hod. - do 16:00 hod. počas pracovných dní). Do dostupnosti IS nie sú započítavané servisné okná a plánované odstávky IS.

V prípade nedodržania dostupnosti IS bude každý ďalší začatý pracovný deň nedostupnosti braný ako deň omeškania bez odstránenia vady alebo incidentu.

RTO (Recovery Time Objective) 48 hodínRTO vyjadruje množstvo času potrebné pre obnovenie dát a celej prevádzky nedostupného systému
RPO (Recovery Point Objective)8 hodínRPO vyjadruje, do akého času (bodu) v minulosti možno obnoviť dáta, t.j. rozsah dát, o ktoré môže organizácia prísť

Dostupnosť (Availability)

Dostupnosť znamená, že dáta sú prístupné v okamihu jej potreby. Narušenie dostupnosti sa označuje ako nežiaduce zničenie (destruction) alebo nedostupnosť. Dostupnosť je zvyčajne vyjadrená ako percento času v danom období, obvykle za rok.

Požadovaná dostupnosť riešenia: 98% dostupnosť znamená výpadok 7,3 dňa.

Recovery Time Objective 

Recovery Time Objective (ďalej tiež ako „RTO“) vyjadruje množstvo času potrebné pre obnovenie dát a celej prevádzky nedostupného systému (softvér).

Požadovaná dostupnosť riešenia: 48 hodín.

Recovery Point Objective 

Recovery Point Objective (ďalej tiež ako „RPO“) vyjadruje, do akého stavu (bodu) v minulosti možno obnoviť dáta. Inými slovami množstvo dát, o ktoré môže organizácia prísť.

Požadovaná hodnota RPO: 8 hodín

6.5 Požiadavky na ľudské zdroje potrebné pre zabezpečenie prevádzky

Požiadavky na ľudské zdroje potrebné pre zabezpečenie prevádzky ako aj ich náplň práce bude definovaná v nasledujúcej fáze projektu. Predpokladá sa však zapojenie minimálne nasledovných rolí v alokácii min 80% fondu pracovnej doby:

  • DWH administrátor
  • ETL/DWH vývojár
  • BI analytik / vývojár
  • Data steward / správca dát
  • Dátový architekt / konzultant

Jednou z kľúčových podmienok pre úspešné nasadenie riešenia je potrebné povedomie, znalosti a motivácia pre používanie funkcionalít poskytovaných dodávaným riešením koncovými používateľmi, najmä zo strany pracovníkov MPSVR. Ako súčasť implementácie a nasadzovania riešenia bude realizovaná tzv. adopčná kampaň, ktorej cieľom bude jednoduchšie prijatie implementovanej zmeny zo strany relevantných stakeholderov. Adopčná kampaň bude pozostávať minimálne z nasledujúcich krokov:

  • Aktívna účasť koncových používateľov pri záverečnom testovaní riešenia, t. j. vo fáze akceptačného testovania.
  • Komunikačná kampaň na zvýšenie povedomia o prichádzajúcich zmenách a výhodách nových možností moderných pracovných nástrojov pre zvýšenie komfortu a efektivity používateľov.
  • Zaškolenie vedenia, nominovaných zamestnancov a IT podpory.

6.6 Požiadavky na zdrojové kódy

Pre zdrojové kódy, t. j. časti riešenia, ktoré budú vyvinuté na adresovanie špecifických potrieb a požiadaviek MPSVR budú platiť nasledovné pravidlá:

  • Dodávateľ informačného systému bude povinný najneskôr v okamihu podpisu akceptačného protokolu odovzdať MPSVR zdrojový kód každého jednotlivého čiastkového plnenia tvoriaceho IS, ktoré je počítačovým programom a za podmienky, že bol vytvorený prvýkrát a výlučne v súvislosti/na účely implementovaného riešenia.
  • Dodávateľ informačného systému sa bude zaväzovať, že zdrojový kód, ktorý bude vytvorený počas zhotovovania riešenia, bude otvorený v súlade s licenčnými podmienkami verejnej softvérovej licencie Európskej únie podľa osobitného predpisu (Vykonávacie rozhodnutie Komisie (EU) 2017/863 z 18.mája 2017, ktorým sa aktualizuje verejná open source softvérová licencia Európskej únie (EUPL) v záujme ďalšej podpory zdieľania a opätovného používania softvéru vyvinutého verejnými správami), a to v rozsahu, v akom zverejnenie tohto kódu nemôže byť zneužité na činnosť smerujúcu k narušeniu alebo k zničeniu implementovaného riešenia.
  • Zdrojové kódy vytvorené v rámci implementácie časovo neobmedzene, uchovávané a spravované v Repozitári zdrojových kódov Gitlab MPSVR, ktorý bude slúžiť ako centralizovaný repozitár pre vývoj a riadenie zdrojového kódu. MPSVR zodpovedá za jeho prevádzku, dostupnosť, integritu a nemennosť. Pre daný projekt bude vytvorená v repozitári samostatná skupina projektov, ktorý bude počas implementácie pod plnou kontrolou dodávateľa (najvyšší prístup v rámci projektu).
  • Dokumentácia zmeny zdrojového kódu bude obsahovať podrobný popis a komentár každého zásahu do zdrojového kódu. Dodávateľ sa zaväzuje, že zdrojový kód bude spĺňať stanovené podmienky „Code Quality“, vrátane dodržiavania kódovacích štandardov, vykonávania jednotkového testovania a používania nástrojov na statickú analýzu kódu, aby sa odhalili potenciálne chyby, bezpečnostné zraniteľnosti alebo nekvalitný kód. Na zdrojových kódov v repozitári budú prebiehať štandardné kontroly MPSVR na kvalitu a bezpečnosť kódu.
  • Kompilácia a integrácia verzie aplikácie do výsledného binárneho programu a knižníc, v podobe kontajnerového image, a  uloženie výsledného artefaktu do Repozitára zdrojových kódov (Registra image) MPSVR, bude počas implementácie v zodpovednosti Dodávateľa realizovaná v build nástroji MPSVR, ktorý je súčasťou repozitára zdrojových kódov Gitlab MPSVR.
  • Nasadzovanie image do kontajnerovej platformy MPSVR do všetkých prostredí bude realizované len s využitím CI/CD infraštruktúry MPSVR. Všetok zdrojový kód, ktorý dodávateľ vyvinie v rámci plnenia tejto zmluvy, bude vo vlastníctve MPSVR, ktoré získava právo na úpravy a distribúciu kódu podľa vlastného uváženia, a to aj prostredníctvom tretích strán.

7. OPIS IMPLEMENTÁCIE PROJEKTU A PREBERANIA VÝSTUPOV PROJEKTU

Realizácia a ukončenie projektu je plánované najneskôr 31.3.2026 vzhľadom na jeho financovanie z Plánu obnovy a odolnosti.

Rámcový harmonogram projektu je uvedený kapitole 8 – Harmonogram jednotlivých fáz projektu a metóda jeho riadenia v rámci dokumentu Projektový zámer. Projekt bude realizovaný metódou waterfall, má definované konkrétne projektové výstupy v zmysle Vyhlášky 401/2023 Z.z., ktorých dodanie bude podmienkou pre akceptáciu jednotlivých aktivít projektu. Jednotlivé etapy realizačnej fázy môžu prebiehať paralelne, pričom detailný harmonogram spolu s vyznačenými závislosťami medzi jednotlivými aktivitami a ich výstupmi bude odsúhlasený RV po podpise zmluvy s dodávateľom. Projekt má definované konkrétne projektové výstupy, ktorých dodanie bude podmienkou pre akceptáciu jednotlivých aktivít projektu.

Preberanie výstupov projektu sa bude riadiť nasledovnými princípmi

  • Plánovanie a príprava
    • Definovanie cieľov a rozsahu projektu: Jasne definujte ciele a rozsah projektu.
    • Identifikácia zainteresovaných strán: Určte všetky zainteresované strany a ich úlohy.
    • Vytvorenie projektového plánu: Zahrňte časový harmonogram, zdroje, rozpočet a riziká.
  • Implementácia
    • Vývoj a testovanie: Vyvinúť a otestovať DWH
    • Nasadenie do DC MPSVR (a Vládneho cloudu pre Vývojové prostredie): Nasadiť do DC MPSVR (a Vládneho cloudu pre Vývojové prostredie), pričom dodržiavajte bezpečnostné a regulačné požiadavky.
    • Monitorovanie a hodnotenie: Monitorovať výkon a zbierať spätnú väzbu od používateľov.
  • Preberanie výstupov
    • Odovzdanie a prevzatie: Odovzdanie a prevzatie DWH alebo jeho časti sa uskutoční v termínoch špecifikovaných v časovom harmonograme.
    • Akceptačný protokol: Podpísanie akceptačného protokolu oprávnenými osobami.
    • Kontrola kvality: Objednávateľ neprevezme čiastkové plnenie, ak vykazuje právne a/alebo faktické vady.
    • Prílohy akceptačného protokolu:
  • Zápisnica o vykonaných akceptačných testoch.
  • Zoznam autorov diel a zoznam autorských diel vytvorených v rámci plnenia Zmluvy o dielo.
  • Vyhlásenie o splnení požiadaviek (dodržaní štandardov pre ISVS/ITVS).
  • Dokumenty a doklady osvedčujúce kvalitu a/alebo kompletnosť.
  • Záverečné hodnotenie a uzavretie projektu
    • Záverečné hodnotenie: Vyhodnotiť celkový úspech projektu a identifikovať oblasti na zlepšenie.
    • Uzavretie projektu: Formálne uzavrieť projekt a informovať všetky zainteresované strany.

Tento návrh zabezpečí, že implementácia a preberanie výstupov projektu budú v súlade s vyhláškou 401/2023 a že DWH bude úspešne nasadené do DC MPSVR.

Vo vývojovom prostredí (vývojárske nástroje a podporné informačné systémy vrátane použitých knižníc tretích strán), v ktorom bude DWH vyvíjané, musia byť implementované opatrenia na:

  • Zabezpečenie integrity vyvíjaného DWH na základe najvyššej Objednávateľom požadovanej úrovne ochrany dôvernosti, integrity a dostupnosti informácií, ktoré budú spracovávané vo vyvíjanom riešení.
  • Zaistenie dôvernosti na základe Objednávateľom požadovanej úrovne ochrany dôvernosti citlivých údajov.

8. ODKAZY

Pre tento projektový zámer nie sú uvedené žiadne relevantné odkazy na externé dokumenty alebo informačné zdroje.

9. PRÍLOHY

Prílohy dokumentu:

Príloha č. 1 Zoznam rizík a závislostí (Excel)

Príloha č. 2: Cost-benefit analýza