I-02 Projektový zámer (projektovy_zamer)

Naposledy upravil Gabriela Debnárová 2025/09/03 11:31

PROJEKTOVÝ ZÁMER

Vzor pre manažérsky výstup  I-02

 podľa vyhlášky MIRRI č. 401/2023 Z. z.  (účinnosť od 1.4.2025)

Povinná osobaMinisterstvo hospodárstva Slovenskej republiky
Názov projektuIS Register odberných miest
Zodpovedná osoba za projektMgr. Anna Musalová
Realizátor projektuMinisterstvo hospodárstva Slovenskej republiky
Vlastník projektuMinisterstvo hospodárstva Slovenskej republiky

Schvaľovanie dokumentu

PoložkaMeno a priezviskoOrganizáciaPracovná pozíciaDátum

Podpis

(alebo elektronický súhlas)

      
      

1. HISTÓRIA DOKUMENTU

VerziaDátumZmenyMeno a priezvisko
    
    
    

2. ÚČEL DOKUMENTU, SKRATKY (KONVENCIE) A DEFINÍCIE

Dokument je výstupom prípravnej a iniciačnej fázy projektu v súlade s Vyhláškou č. 401/2023 Z. z. o riadení projektov určený na rozpracovanie detailných informácií prípravy projektu z pohľadu budúceho stavu a navrhovaného riešenia.

V súlade s vyhláškou MIRRI č. 401/2023 Z. z. v znení neskorších predpisov je tento výstup I-02 Projektový zámer určený na rozpracovanie detailných informácií prípravnej a iniciačnej fázy projektu z pohľadu aktuálneho stavu, budúceho stavu a navrhovaného riešenia.

2.1 Použité skratky a pojmy

SKRATKA/POJEMPOPIS
DPFODaňové priznanie pre daň z príjmu fyzickej osoby
FOFyzická osoba
FSFinančná správa
IS RSDInformačný systém riadenia sociálnych dávok
KNKataster nehnuteľností
MDSMiestne distribučné sústavy
MH SRMinisterstvo hospodárstva SR
MVSManažment vyšetrovacích spisov
MV SRMinisterstvo vnútra SR
OVMOrgán verejnej moci
RARegister Adries
RFORegister Fyzických Osôb
RPORegister právnických osôb
SocPoiSociálna poisťovňa
SPSlovenská pošta
SPP-DSPP Distribúcia
SSDStredoslovenská distribučná
ÚPSVaRÚstredie práce, sociálnych vecí a rodiny
UPVSÚstredný portál verejnej správy
VSDVýchodoslovenská distribučná
VšZPVšeobecná zdravotná poisťovňa
ZSDZápadoslovenská distribučná
ZPZdravotná poisťovňa

Tabuľka 1 Skratky a pojmy

2.2 Konvencie pre typy požiadaviek

Hlavné kategórie požiadaviek v zmysle katalógu požiadaviek, rozdeľujeme na funkčné (funkcionálne), nefunkčné (kvalitatívne, výkonové a pod.)

Funkcionálne (používateľské) požiadavky majú nasledovnú konvenciu:

FP-xx

  • F          – funkcionálna alebo používateľská požiadavka
  • P          – označenie požiadavky
  • xx         – číslo požiadavky

Nefunkčné (kvalitatívne, výkonové - NFP) požiadavky majú nasledovnú konvenciu:

NFP-xx

  • NF        – nefunkčná požiadavka (NFP)
  • P          – označenie požiadavky
  • xx         – číslo požiadavky

Ostatné typy požiadaviek môžu byť ďalej definované Objednávateľom/PM.

3. DEFINOVANIE PROJEKTU

3.1 Manažérske zhrnutie

Navrhované riešenie je výsledkom výberu optimálnej alternatívy na základe hodnotenia MCA metodiky uvedenej v tomto dokumente Projektový zámer (I-02). Predstavuje manažérsky sumár plánovanej architektúry a jej strategického prínosu pre rezort Ministerstva hospodárstva SR a agendy poskytnutia adresnej pomoci spotrebiteľom energií.

Projekt je orientovaný na vybudovanie jednotného informačného systému Register odberných miest Ministerstva hospodárstva SR v súlade so štandardami pre ISVS. Zohľadňuje potrebu zabezpečiť opakovaný zber a spracovanie údajov od poskytovateľov energií a prevádzkovú kontinuitu. Projekt zároveň vytvára predpoklady pre ďalší rozvoj a optimalizáciu elektronických služieb poskytovaných v rámci rezortu v rámci agendy adresnej pomoci. Samostatnú oblasť tvoria analytické moduly pre systematické monitorovanie, vyhodnocovanie, optimalizovanie a plánovanie v rámci energetickej politiky a stratégie energetickej bezpečnosti, rozvoja inteligentných distribučných sieti a využívanie obnoviteľných zdrojov energie.

Aktuálne je energopomoc udeľovaná paušálne bez presnej adresnosti cieľovým skupinám. Údaje sú zbierané a vyhodnocované manuálne. Predmetnú agendu nerieši žiadna iná organizácia. 

Cieľovými koncovými používateľmi sú občania – fyzické osoby a agendoví pracovníci MH SR.  

Dôvodom na realizáciu projektu je potreba systematického zberu, analýzy a správy sociálno-ekonomických a energetických údajov, ktoré sú nevyhnutné na efektívne vyhodnocovanie miery ohrozenia domácností energetickou chudobou. Tento proces zahŕňa: 

  • údaje o príjmoch, dávkach a príspevkoch domácností, ktoré tvoria ich príjmovú stránku;
  • informácie o veľkosti a charaktere spotreby energií a vody, ktoré tvoria ich výdavkovú stránku;
  • údaje o koncových odberateľoch elektriny, plynu, tepla a vody v domácnostiach vrátane ďalších členov domácností, ktorí sú konzumentmi energií. 

Navrhovaný IS Registra odberných miest je realizáciou časti aktivity 2 národného projektu „Vytvorenie systému podpory domácností ohrozených energetickou chudobou“, ktorého hlavným cieľom je vytvoriť automatizovaný systém poskytovania adresnej energopomoci, ktorým bude zabezpečená jednoznačná adresnosť pasívnych ako aj aktívnych opatrení oprávneným entitám (obytným jednotkám, dotknutým cieľovým skupinám ohrozených energetickou chudobou) v súlade s legislatívno-technicky ustálenou definíciou domácnosti ohrozenej energetickou chudobou. 

Navrhovaný IS na základe nových a spresnených definícií domácností ohrozených energetickou chudobou  pomôže poskytovať adresné kompenzácie nákladov na energie, ako aj riešiť aktívne opatrenia, ktorými sa zabezpečí adresná podpora pri realizácii opatrení domácností ohrozených energetickou chudobou.

Cieľom je vytvoriť podmienky pre poskytovanie cielenej podpory spôsobom, ktorý v strednodobom aj dlhodobom horizonte umožní týmto domácnostiam dosiahnuť udržateľný stav, z pohľadu narastajúcich cien energií spotrebovaných pri prevádzkovaní domácnosti, v súčinnosti s aktívnymi komplementárnymi opatreniami, ktorými bude zabezpečené zníženie potreby energií z distribučných sietí, ako napr. výroba vlastnej energie z obnoviteľných zdrojov energií. Navrhovaný projekt bude vo vzťahu k tomuto cieľu komplementárne pokračovať ďalšou operáciou realizovanou v súlade s oprávnenými typmi akcií opatrenia 2.3.1 „Podpora inteligentných energetických systémov vrátane uskladňovania energie“, a to najmä v nadväznosti na akcie: 

  • vytvorenie analýz na základe zozbieraných podkladov a informácií, ktoré umožnia vytypovať vhodné lokality na podporu vytvárania miestnych distribučných sietí, najmä v rámci energetických komunít s cieľom využívania elektriny v mieste jej výroby a až následne distribúcie prebytkov do regionálnych distribučných sústav;
  • vytvorenie analýz na základe zozbieraných podkladov a informácií, ktoré umožnia vytypovať vhodné lokality na podporu uskladňovania energie za účelom efektívneho využívania zdrojov, vytvorenia možností pre aktívne zapájanie koncových užívateľov do procesu optimalizácie a znižovania ich energetických nárokov a nákladov, ako aj zlepšenia energetickej efektívnosti a znižovania energetických strát;
  • vytvorenie analýzy na základe zozbieraných podkladov a informácií, ktoré umožnia vytypovať vhodné lokality na podporu inštalácie inteligentných prvkov v elektroenergetických systémoch na účel rozvoja/budovania inteligentných systémov na podporu integrácie nových zariadení na výrobu elektriny z obnoviteľných zdrojov (napr. zariadenia na spracovanie dát, regulácia, diaľkovo ovládané spínacie prvky);
  • modelovanie budúceho vývoja na lokálnej úrovni ohľadom plánovania investícií do inteligentných sietí na viacerých úrovniach a typoch energií.

IS register odberných miest vytvorí permanentne aktualizovanú údajovú základňu pre vyššie uvedené analytické moduly a zároveň ich implementáciu. 

Projekt nadväzuje na „Koncepcia na ochranu odberateľov  spĺňajúcich podmienky energetickej chudoby“ ktorú Vláda SR prijala dňa 25.01.2023 svojim uznesením na vedomie.  Projekt tiež nadväzuje na ODPORÚČANIE KOMISIE (EÚ) 2020/1563, zo 14. októbra 2020 týkajúce sa energetickej chudoby, ktoré odporúča členským štátom: 

  1. Rozvíjať systematický prístup k liberalizácii trhov s energiou s cieľom podeliť sa o výhody so všetkými skupinami spoločnosti, najmä tými, ktoré to najviac potrebujú. 
  2. Venovať osobitnú pozornosť sprievodnému pracovnému dokumentu útvarov Komisie, ktorý obsahuje usmernenia týkajúce sa ukazovateľov energetickej chudoby, ako aj vymedzenia významného počtu domácností v energetickej chudobe. Je dôležité, aby členské štáty používali usmernenie Komisie pri vykonávaní a aktualizácii svojich súčasných národných energetických a klimatických plánov v súlade s článkom 14 nariadenia (EÚ) 2018/1999 o riadení energetickej únie a opatrení v oblasti klímy.

V súlade s plánom vlády SR je cieľom vytvoriť systém dlhodobo udržateľnej a adresnej energetickej pomoci. Počas roka 2026 a v ďalších rokoch bude tzv. energopomoc poskytovaná zraniteľným odberateľom v domácnostiach, ktorí sú ohrození energetickou chudobou. 

3.2 Motivácia a rozsah projektu

1753351103292-546.png

Obrázok 1 Vizualizácia motivácie pre realizáciu projektu

3.3 Zainteresované strany (Stakeholderi)

IDAKTÉR / STAKEHOLDER

SUBJEKT

(názov / skratka)

ROLA
1.ObčanFOZákazník
2.Informačný systém riadenia sociálnych dávokISRSDVlastník dát
3.Kataster NehnuteľnostíKNVlastník dát
4.Register Fyzických osôbRFOVlastník dát
5.Register adriesRAVlastník dát
6.Finančná správaFSVlastník dát
7.Sociálna poisťovňaSocPoiVlastník dát
8.Ústredie práce, sociálnych vecí a rodinyÚPSVaRVlastník dát
9.Západoslovenská distribučnáZSDVlastník dát
10.Stredoslovenská distribučnáSSDVlastník dát
11.Východoslovenská distribučnáVSDVlastník dát
12.SPP - distribúciaSPP-DVlastník dát
13.Spoločné moduly UPVSUPVSPoužívateľ
14.Slovenská poštaSPKonzument dát
15.Ministerstvo hospodárstva SRMH SRPoužívateľ, pracovník agendy, vlastník procesu, vlastník dát, správca
16.Ministerstvo vnútra SRMV SRPoužívateľ, pracovník agendy, vlastník procesu, vlastník dát, správca
17.Zamestnanec MV SRMV SRPoužívateľ, pracovník agendy
18.Orgány verejnej mociOVMPoužívateľ
19.Manažment vyšetrovacích spisovMVSVlastník dát
20.Register TrestovRTVlastník dát
21.Pracoviská centrálnej ohlasovneCOPracovník agendy
22.Výrobca a predajca tepla Vlastník dát
23.Dodávateľ vody Vlastník dát
24.Informačný systém silových zložiek Vlastník dát
25.Všeobecná zdravotná poisťovňaVšZPVlastník dát
26.Union zdravotná poisťovňaUnion ZPVlastník dát
27.Dôvera zdravotná poisťovňaDôveraVlastník dát
28.Prevádzkovatelia miestnych distribučných sústavMDSVlastník dát
Tabuľka 2 Zainteresované strany (Stakeholderi)

3.4 Ciele projektu

IDNázov cieľaNázov strategického cieľaSpôsob realizácie strategického cieľa
1.Dátová báza pre analytické modulyDátová báza pre analytické modulyVytvorenie aktuálnej a kvalitnej databázy údajov, kde záznamy budú stotožnené s referenčnými registrami.
2.Digitalizácia manuálnej agendyDigitálna transformáciaZavedenie nového IS a automatizácia procesov.
3.Databáza odberných miestDátová transformáciaVytvorenie aktuálnej a kvalitnej databázy údajov, kde záznamy budú stotožnené s referenčnými registrami. Aplikácia princípu „jeden krát a dosť“.
4.Publikovanie otvorených a analytických údajovOtvorený -e-GovernmentPoskytovanie anonymizovaných údajov pre tretie strany.
5.Realizácia životných situáciíSlužby postavené  na princípe životných situácií.Implementácia personalizovaných rozhraní a riadenie procesov podľa konkrétnych životných situácií.
6.Automatizácia výpočtu a udelenia adresnej energopomociEliminácia administratívnej záťaže pre občanov a podnikateľovImplementácia algoritmov pre výpočet energopomoci a poskytovanie presných údajov pre predajcov energií na udelenie energopomoci.
7.Evidencia a monitoring distribučných sietiEkologickejšia, nízkouhlíková s prechodom na hospodárstvo s nulovým čistým obsahom uhlíka a odolná Európa vďaka presadzovaniu čistej a spravodlivej energetickej transformácie, zelených a modrých investícií, obehového hospodárstva, zmierňovania zmeny klím.Vytvorenie aktuálnej a kvalitnej databázy údajov prvkov distribučných sieti, spotreby, geolokačných údajov. Implementácia analytických algoritmov a generovanie výstupných prehľadov a analýz.
8.Optimalizácia výroby, distribúcie a spotreby energií.Ekologickejšia, nízkouhlíková s prechodom na hospodárstvo s nulovým čistým obsahom uhlíka a odolná Európa vďaka presadzovaniu čistej a spravodlivej energetickej transformácie, zelených a modrých investícií, obehového hospodárstva, zmierňovania zmeny klím.Implementácia analytických algoritmov a generovanie výstupných prehľadov a analýz.
9.Vstupy pre zavedenie inteligentných systémovVývoj inteligentných energetických systémov, sietí a uskladnenia mimo Transeurópskej energetickej siete.Implementácia analytických algoritmov a generovanie výstupných prehľadov a analýz.
10.Generovanie prognóz pre plánovanie investícií do inteligentných sieti.Vývoj inteligentných energetických systémov, sietí a uskladnenia mimo Transeurópskej energetickej siete. 
Tabuľka 3 Ciele projektu

3.5 Merateľné ukazovatele (KPI)

IDID/Názov cieľaNázov
ukazovateľa (KPI)
Popis
ukazovateľa
Merná jednotka
 
AS IS
merateľné hodnoty
(aktuálne)
TO BE
Merateľné hodnoty
(cieľové hodnoty)
Spôsob ich merania a Pozn.
1.Získanie a spracovanie zdrojových dátMiera úspešnosti získania a spracovania zdrojových údajovPercento úspešnosti získania a spracovania zdrojových údajovPercento70%98%Pomer počtu záznamov v vstupnom súbore a počtu záznamov spracovaných v databáze.
2.Identifikácia dát v referenčných registrochMiera stotožneniaPercento stotožnenia osoby a adresyPercento30%95%Pomer počtu záznamov v vstupnom súbore a počtu záznamov stotožnených v databáze.
4.Minimalizácia sťažností k (ne)poskytnutej adresnej pomociNespokojnosť s poskytnutou adresnej pomocouPercento oprávnených sťažnostíPercentoN/A5%Počet vyhovených sťažností voči celkovému počtu sťažností.
5.Čas spracovania nových údajovTrvanie spracovania nových údajovTrvanie od vygenerovania novej dávky zdrojových údajov po spracovanie a stotožnenie údajov.Mesiac12 mesiacov1 mesiacVyhodnotenie spracovania nových dávok na strane systému v audit-logu.
Tabuľka 4 Merateľné ukazovatele (KPI)

3.6 Špecifikácia potrieb koncového používateľa

Hlavnou skupinou koncových používateľov sú fyzické osoby a zamestnanci MH SR.

Fyzické osoby, občania SR, majú možnosť overiť udelenie adresnej pomoci, prípadne toto ne/udelenie reklamovať.

Zamestnanci MH SR majú prístup k administratívnemu portálu, kde je možnosť sledovania a nastavovania procesov adresnej pomoci.

Zamestnanci dotknutých inštitúcií, ktoré poskytujú zdrojové údaje.

Aktuálna situácia je absolútne nevyhovujúca, vyžaduje si enormné množstvo manuálnych aktivít, výsledkom ktorých sú neúplné a nepresné údaje. Potreba moderného IS s maximálnou automatizáciu procesov je nevyhnutná.

Všetky aktivity je potrebné opakovane manuálne vykonávať vzhľadom na meniace sa vstupné údaje ako aj zmeny v prístupe definovania adresnosti. Je žiadúce, aby nový IS úplne eliminoval aktivity takejto povahy a umožnil realizáciu zmien vo výpočtoch.

Na projekte okrem rezortných pracovníkov budú participovať aj zástupcovia všetkých dotknutých organizácií.

V rámci implementácie národného projektu bude dôsledne uplatnený princíp aktívneho zapojenia užívateľov, a to jednak ako prijímateľov adresnej energopomoci, ako aj ako spolupracujúcich subjektov v rámci dátovej a procesnej integrácie. Užívateľmi v zmysle § 3 písm. u) zákona č. 121/2022 Z. z. budú predovšetkým verejné a súkromné inštitúcie, ktoré sa podieľajú na spracovaní údajov nevyhnutných pre posúdenie nároku na energopomoc.

Zapojenie koncových užívateľov ako cieľovej skupiny do projektu bude realizované prostredníctvom IS Registra odberných miest, ktorý umožní domácnostiam získať adresnú energopomoc bez potreby manuálnych žiadostí. Užívateľ tak bude pasívnym príjemcom služby, pričom jeho nárok bude vyhodnotený na základe prepojených dát zo zdrojových registrov.

Ďalej prostredníctvom interaktívnych rozhraní pre aktívne zapojených užívateľov, akými sú napríklad dodávatelia energií, samosprávy, štátne inštitúcie a prevádzkovatelia verejných registrov. Títo budú zabezpečovať aktuálne a presné údaje pre rozhodovanie o nároku, ako aj priamu podporu užívateľov systému v jednotlivých etapách.

Očakáva sa participácia užívateľov v testovacích a validačných fázach vývoja systému, najmä v rámci pilotných overovaní jednotlivých komponentov IS a návrhov procesných tokov (napr. modelových situácií z reálnych domácností).

Cieľom zapojenia koncových užívateľov je zabezpečiť transparentnosť, adresnosť a užívateľskú prívetivosť systému energopomoci pre cieľovú skupinu. Projekt aktívne podporí participáciu všetkých relevantných aktérov a zabezpečí, aby ich potreby a skúsenosti boli zohľadnené v návrhu aj implementácii riešení.

Analytickí pracovníci MH SR požadujú vytvorenie dátovej bázy pre vykonávanie špeciálnych analýz a následne definovať zadanie na analytické moduly a algoritmy pre výpočet adresnej energopomoci.

Navrhované riešenie ušetrí enormné množstvo manuálnej činnosti, či už zavedením štandardizovaných elektronických služieb, používaním kvalitných údajov, ako aj automatizované spracovanie nových dávok zdrojových údajov a automatický výpočet adresnej energopomoci.

3.6.1 Overenie udelenia adresnej pomoci

Fyzická osoba, občan SR, má možnosť po autorizácii EID a výberom odberného miesta, ktorého je vlastníkom, zistiť či mu bola udelená adresná pomoc, a ak spĺňa definované podmienky adresnej pomoci aj v akej výške prostredníctvom slovensko.sk.

Fyzická osoba, občan SR overená dokladom totožnosti a výberom odberného miesta, ktorého je vlastníkom, môže zistiť či mu bola udelená adresná pomoc, a ak spĺňa definované podmienky adresnej pomoci aj v akej výške prostredníctvom Reklamačného pracoviska.

Dôvod realizácie:

  • Zjednodušenie a zrýchlenie komunikácie občana s verejnou správou ohľadom informácie o adresnej pomoci
  • Úspora času tým, že pracovník verejnej správy nemusí spracovávať žiadosť o informáciu, táto bude vybavená formou „self-service“ priamo občanom.
  • Poskytnutie neelektronickej služby špecifickým cieľovým skupinám občanov.

3.6.2 Reklamácia neudelenia adresnej pomoci

Fyzická osoba, občan SR, má možnosť po autorizácii EID a výberom odberného miesta reklamovať udelenie, či neudelenie adresnej pomoci, a to vyplnením elektronického formuláru pre reklamovanie adresnej pomoci prostredníctvom slovensko.sk.

Fyzická osoba, občan SR overená dokladom totožnosti a výberom odberného miesta, ktorého je vlastníkom, môže podať sťažnosť pre neudelenie adresnej pomoci prostredníctvom Reklamačného pracoviska.

Dôvod realizácie:

  • Zjednodušenie a zrýchlenie komunikácie reklamácie občana s pracovníkom verejnej správy
  • Pracovník verejnej správy má v reklamácii priamo k dispozícii informácie o odbernom mieste či osobe, ktorá reklamáciu vykonáva, pričom určitá množina údajov bude anonymizovaná aj pre pracovníka verejnej správy.
  • Poskytnutie neelektronickej služby špecifickým cieľovým skupinám občanov

3.6.3 Administrácia adresnej pomoci

Zamestnanci MH SR, majú možnosť po autorizácii v systéme Registra odberných miest definovať spôsoby výpočtu, podmienky pre udelenie a časové platnosti pre vytvorenie adresnej pomoci.

Dôvod realizácie:

  • Zjednodušenie definovania výpočtu adresnej pomoci a jej platnosti vo forme elektronického formuláru v administratívnej časti systému
  • Okamžité zobrazenie referenčných príkladov výpočtu a výsledku adresnej pomoci pre špecificky definované prípady

3.6.4 Prístup k údajom adresnej pomoci

Zamestnanci MH SR, majú možnosť pristupovať k databáze anonymizovaných údajov adresnej pomoci z externého systému Microsoft PowerBI z pracovnej stanice v sieti MH SR. Takto pristupované dáta sú anonymizované a neposkytujú žiadne osobné či citlivé údaje.

Dôvod realizácie:

  • Rýchla dátová analytika pre zamestnancov MH SR

3.6.5 Užívateľský prieskum medzi pracovníkmi, ktorí poskytujú energodotácie a reprezentujú rôzne skupiny užívateľov / občanov

Proces reklamácie vyplýva z existujúcej legislatívy a rešpektuje práva občanov vyjadriť názor, v tomto prípade nesúhlas.
Reklamácie pri adresnej energopomoci budeme riešiť individuálne v súčinnosti s príslušnými subjektmi (sociálna poisťovňa, finančná správa, dodávatelia a distribútori energií, ohlasovne pobytov, kataster...). Na reklamáciu sa nebudú vzťahovať ustanovenia zákona č. 71/1967 Zb. o správnom konaní (správny poriadok).
Takýto postup sa osvedčil pri realizovaní energodotácií, ktoré sme poskytovali subjektom vykonávajúcim hospodársku činnosť, vybraným subjektom verejnej správy a cirkevným organizáciám v rokoch 2022 – 2024, na základe Schémy štátnej pomoci na podporu podnikov v zmysle Dočasného krízového rámca pre opatrenia štátnej pomoci na podporu hospodárstva v dôsledku agresie Ruska proti Ukrajine v znení neskorších dodatkov a príslušných výziev na predkladanie žiadostí o poskytnutie dotácie na pokrytie dodatočných nákladov v dôsledku zvýšenia cien plynu a elektriny a Dotačnej schémy na podporu vybraných subjektov verejnej správy, cirkví, náboženských spoločností a právnických osôb, ktoré odvodzujú svoju právnu subjektivitu od cirkví alebo náboženských spoločností v znení neskorších dodatkov a príslušných výziev na predkladanie žiadostí o poskytnutie dotácie na pokrytie dodatočných nákladov v dôsledku zvýšenia cien plynu a elektriny pre vybrané subjekty verejnej správy, cirkvi, náboženské spoločnosti a právnické osoby, ktoré odvodzujú svoju právnu subjektivitu od cirkví alebo náboženských spoločností. Ak subjekt nahlásil nesprávnosť dát, tie sme preverili s jeho dodávateľom energií alebo distribútorom energií a podľa ich stanoviska sme sťažnosť vybavili pozitívne alebo negatívne. Išlo o veľké programy, vybavili sme viac ako 360 tisíc žiadostí, čiže aj tých reklamácii bolo dosť.
 

3.7 Detailný opis obmedzení a predpokladov

Kvalita zdrojových údajov a ich aktualizácia.

Dodávatelia energií vedú vlastné evidencie adries a vlastníkov odberných miest, ktoré vykazujú nízku kvalitu, neintegrujú žiadne referenčné systémy a ani nepoužívajú žiadne referenčné číselníky, ako napríklad číselníky Registra adries. Mnohé údaje majú historický pôvod, nie sú aktualizované a obsahujú napr. lokalizačné pomenovania, ktoré sú známe v rámci regiónu, ale nikde nie sú evidované. Osobné údaje sú neaktuálne, obsahujú množstvo preklepov a neúplných informácií. Nedochádza ku korekcii údajov.

Dostupnosť systémov tretích strán.

Aktuálne poskytovatelia zdrojových údajov manuálne exportujú údaje v neštandardných formátoch, opakovane už identifikované chybné údaje. Súbory sa musia manuálne kopírovať na rôzne zdieľané úložiska, prípadne postupmi, ktoré nie sú štandardne monitorované a chránené.

Dostupnosť prostredia vo Vládnom cloude.

V prípade prevádzkových problémov prostredia Vládneho cloudu môže dôjsť k nedostupnosti IS a k neposkytovaniu koncových a iných služieb. Očakáva sa deklarované SLA a kvalita služieb a potenciál navýšenia zdrojov primárne diskových kapacít na perzistenciu statických údajov.

Úplné a presné algoritmy pre výpočet pomoci.

Existuje riziko získania takých zdrojových údajov a v takej kvalite, že bude možné zadefinovať presný a objektívny algoritmus pre výpočet adresnej energopomoci. Za účelom eliminácie tohto limitu sa implementujú procedúry spracovania údajov a ich stotožnenia ako aj permanentnej aktualizácie. Využitie analytických nástrojov bude slúžiť na bezprostredné testovanie navrhovaných algoritmov a ich overenie voči reálnym údajom.

Zabezpečenie poskytnutia pomoci konečnému prijímateľovi pomoci.

V súčasnosti nebola poskytovaná konkrétna adresná pomoc, ale len paušálny príspevok. Ak by sa aj aktuálne podarilo spracovať vstupné údaje, navrhnúť objektívne algoritmy adresnosti, tak by bolo náročné zabezpečiť nesystémovými prostriedkami adresovanie pomoci, a nemenej komplikovanejšie následne overenie jej sprostredkovania predajcami energií. Zavedenie nového IS predpokladá plné automatizovanie a kontrolu nad uvedenými procesmi.

Definície vymieňaných údajov a procesov integrácie.
Je nevyhnutné, aby všetky kľúčové subjekty si vzájomne zadefinovali presné dátové štruktúry, spôsoby integrácie, bezpečnostné aspekty a pravidlá. Každá dohoda musí jednoznačne stanoviť časové intervaly výmeny údajov, kvalitatívne parametre údajov a integračných prostriedkov.
 

3.8 Vyhodnotenie rizík a závislostí

IDNÁZOV RIZIKA / ZÁVISLOSTIKategória rizikaPotenciálny dopadOpatrenia na zmiernenie rizika (mitigácia)
1Dostupnosť prostredí
(vývojové, testovacie, produkčné)
C1V prípade nedostupností prostredí je nemožné započať vývoj, či prevádzkovať riešeniePrioritne zariadiť dostupnosť prostredí podľa špecifikácie
2Nedostupnosť kritickej infraštruktúry
(Vládny cloud, sieťové prepojenia, a pod)
C1Nedostupnosť kritickej infraštruktúry má za následok výpadok službySLA dodávateľa infraštruktúry
3Nekonzistentnosť a/alebo neúplnosť údajov v importných dávkach B1Nekorektné priradenie súvisiacich podkladov k odbernému miestu a z toho vyplývajúce posudzovanie nároku na adresnej pomoc na základe neúplných údajov. Neúplné údaje o distribučných sieťach.Priebežné vyhodnocovanie kvality dát, manuálne došetrenie sporných prípadov a informovanie vlastníkov dát kvôli vykonaniu nápravy. Nová legislatíva nariaďujúca povinnosť poskytnúť údaje.
4SLA systémov tretích stránB1Neočakávané nedostupnosti služieb tretích strán, prípadne nedostatočné SLA služieb.Využitím event broker-u sú volania voči tretím stranám uložené vo fronte do času kým sú reálne vybavené. Nedochádza teda ku strate informácií, či vynechaniam spracovania v prípade že druhá strana integrácie nie je dostupná
5Bezpečnosť údajov B1Únik alebo kompromitácia osobných a citlivých údajov žiadateľov. Implementácia bezpečnostných štandardov (šifrovanie, autentifikácia, prístupové práva), pravidelný bezpečnostný audit, školenie používateľov. 
6Chybovosť integrácie s externými systémami (napr. API chybovosť, zmeny dátových rozhraní) B1Systém nezíska alebo získa nesprávne údaje, čo má za následok nesprávne posúdenie nároku na získanie adresnej pomoci. Definovanie rozhraní s externými partnermi (SLA, verziovanie API), fallback mechanizmy, monitorovanie chybových stavov. 
7Zmeny legislatívy alebo podmienok prideľovania adresnej pomoci B1Systém nebude reflektovať aktuálne požiadavky zákonov alebo nariadení, čo bude mať fatálne dopady na výstupy systému (napr. neoprávnené pridelenie adresnej pomoci). Priebežný monitoring legislatívnych zmien, zapojenie legislatívneho špecialistu do projektu, nastaviteľnosť parametrov systému. 
8Nedostatočný výkon a kapacita navrhovaného riešeniaC2Vzhľadom na povahu systému, objemom údajov a intenzita ich zmien a spracovanie, nie je vylúčiteľná možnosť zaplnenia systému veľkým množstvom dát.Riešenie musí byť koncipované ako škálovateľné, založené napríklad na microservice architektúre, pridaním ďalších "worker nodov" a horizontálnym škálovaním dokáže riešenie zvýšiť svoj výkon a dostatok priestoru pre údaje.
9Nedostatočný diskový priestorC2Diskový priestor slúži na ukladanie importných a exportných dávok, čím je možné diskový priestor zaplniť.Využitie vládneho cloudu poskytuje možnosť rozširovania diskového priestoru v čase. Staré dávky je možné odmazávať prípadne archivovať.
10Nevyplatenie energopomoci dodávateľmi energiíC1Cieľové riešenie zodpovedá za identifikáciu a pridelenie adresnej pomoci. Samotné poskytnutie adresnej pomoci je v kompetencii dodávateľov energií.Bude nevyhnutné implementovať kontrolné mechanizmy pre overenie poskytnutia adresnej pomoci.
11Oneskorenie dodania funkčných zmienB2Nedodržanie termínu vyplývajúce z legislatívy.Začatie realizácie zmeny čím skôr.
12Oneskorené schválenie projektových výstupov a zabezpečenie rozpočtu (MIRRI, UHP)C1Nedodržanie termínov vyplývajúcich z legislatívyDodanie potrebnej dokumentácie v rozsahu, komunikácia s MIRRI, UHP.
13Riziko viac prácB2Zvýšenie nárokov na rozpočet.Kvalitná príprava a definícia rozsahu projektu.
14Chyby v analytických/rozhodovacích algoritmoch B2Nesprávne výpočty, chybné výsledky reportov, nespokojnosť žiadateľov, straty financií. Dôsledná validácia algoritmov, testovacie scenáre podľa edge case, interné aj externé revízie výpočtov. 
Tabuľka 5 Prehľad najzávažnejších rizík a závislostí

3.9 Detailný opis rozpočtu projektu a jeho prínosov

3.9.1 Sumarizácia nákladov a prínosov

 Spolu
Náklady 
Všeobecný materiál

376 674 000 €

IT - CAPEX11 066 748 €
Aplikácie10 853 412 €
SW213 335 €
HW-
Riadenie projektu551 493 €
IT - OPEX- prevádzka6 504 926 €
Aplikácie6 504 926 €
SW-
HW-
Prínosy 
Finančné prínosy-
Administratívne poplatky-
Ostatné daňové a nedaňové príjmy-
Ekonomické prínosy2 544 710 130 €
Občania (€)1 657 061 600 €
Úradníci (€)887 648 530 €
Úradníci (FTE)39 818 €
Kvalitatívne prínosy-
Tabuľka 6 Sumarizácia nákladov a prínosov

3.9.2 Výpočet parametrov pre Agendové IS

3.9.2.1    Manažment prístupov a identít - overenie totožnosti osoby pri podávaní žiadosti voči referenčnému systému.

Na základe doteraz evidovaných žiadostí o vylúčenie z overovania údajov pre poskytnutie adresnej pomoci a percenta podaných reklamácii a overení voči dotáciám, ktoré sa realizovali v minulosti odhadujeme celkový počet podaní na 30 000. Akt overenia totožnosti spočíva vo vyžiadaní dokladu totožnosti, vizuálne overenie fotografie uvedenej na doklade totožnosti s fyzickým vizuálom osoby, ktorá doklad predkladá, prepísania osobných údajov ako rodné číslo, prípadne priezvisko a dátum narodenia do vyhľadávacieho formuláru informačného systému. Vyplnenie dôvodov lustrácie v informačnom systéme, čas vykonania lustrácie na strane informačného systému, porovnanie údajov v odpovedi z informačného systému s údajmi uvedenými na doklade. Overujú sa údaje ako Meno, Priezvisko, Dátum narodenia, Identifikačné číslo dokladu, Platnosť dokladu, Rodné číslo, Adresa trvalého pobytu. Trvanie uvedeného aktu sme nasimulovali 10 krát, výsledný čas sme spriemerovali a zaokrúhlili na 0,1 hodiny.

3.9.2.2    Import údajov - spracovanie importných dávok

Aktualizácia údajov z jednotlivých zdrojových informačných systémov bude prebiehať v rôznych intervaloch, minimálne však 1 krát za mesiac, preto počítame s 12 opakovaniami. Počet súborov očakávame 60. Alternatívou voči budúcemu stavu automatickému spracovaniu údajov je aktuálny stav - manuálne spracovanie prostredníctvom nástroja MS Excel. Uvedená aktivita si vyžaduje:
- prihlásenie sa na úložisko poskytovateľa alebo vlastné úložisko odberateľa - 0,001 hodiny, pričom rátame, že tak urobí v priemere 10 krát, 
- stiahnutie súborov, niektoré vo veľkosti gigabytov - 0,05 hodiny, predpokladáme dlhšie trvanie, ktoré ale nelimituje používateľa pri inej činnosti, 
- rozbalenie archívnych kontajnerov - 0,05 hodiny, 
- odheslovanie archívnych kontajnerov- 0,02 hodiny, 
- overenie kontrolných súčtov súborov - 0,02 hodiny, 
- import súborov do nástroja MS Excel - 0,1 hodiny, 
- archivácia súborov na archívne úložisko a zaevidovanie súboru - 0,03 hodiny,
- vizuálna, logická, formátová a údajová kontrola údajov - 0,1 hodiny, 
- overenie predpokladaného počtu záznamov - 0,01 hodiny,
- alternatívne riešenie vzniknutých problémov - 1,2 hodiny.
Celkový počet stráveného času a počtom opakovaní pre 60 súborov pre jednomesačnú iteráciu vychádza 24,01 hodiny, zaokrúhlene 24 hodín.

3.9.2.3    Identifikácia a stotožnenie dát

Pri predpokladaní manuálneho spracovania údajov očakávame overovanie údajov pre 2 000 000 odberných miest. Je veľmi náročné vypočítať potrebný čas, pretože je závislý od kvality poskytovaných údajov, intenzity ich aktualizácie a postupného skvalitňovania. Doterajšie analýzy poukazujú na 30% úspešnosť stotožnenia údajov o adresách a vlastníkov odberných miest. Naimportované údaje z jednotlivých zdrojových súborov je potrebné transformovať do jednotnej štruktúry, formátov, vyhodnotiť zmeny voči predchádzajúcemu stavu, prepojiť rovnaké údaje s pôvodne evidovanými a stotožnenými údajmi. Odhadujeme vyhľadanie konkrétneho záznamu adresy odberného miesta v Registri adries, vyhľadanie vlastníka odberného miesta v referenčnom zozname fyzických osôb, vyhľadanie jeho adresy trvalého pobytu a porovnanie adresy so stotožnenou adresou odberného miesta. Následne označenie záznamu ako stotožneného alebo nestotožneného. Vybrané záznamy si vyžadujú korektúru údajov. Trvanie tejto aktivity odhadujeme na 0,1 hodiny, pričom očakávame 10% zlepšenie údajov za každý rok.

3.9.2.4    Generátor energopomoci
Vyhodnocovanie adresnej energopomoci bude vykonávané 2 krát do roka, pričom v sumáre pôjde o 2000000 odberných miest. Cieľový stav počíta s nastavením legislatívnych parametrov pre konkrétne generovanie a následne vykonanie sady vyhodnocovacích algoritmov. Výsledkom sú označené odberné miesta a ich vlastníci pre konkrétnu kategóriu adresnej pomoci. Uvedený postup predpokladá aktuálne údaje zo zdrojových registrov, ktoré sú stotožnené a vzájomne prepojené. Ak by sa uvedené aktivity realizovali bez informačného systému, tak by sa vyžadovalo, aby občan predložil všetky relevantné podklady:

Potvrdenie o evidencii odberného miesta elektriny.
Alternatívne potvrdenie o evidencii odberného miesta plynu.
Alternatívne potvrdenie o evidencii odberného miesta tepla.
Potvrdenie o sociálnych dávkach zo Sociálnej poisťovne.
Potvrdenie o dávkach z Ústredia práce sociálnych vecí a rodiny.
Potvrdenie výške príjmov z Finančnej správy.
Vybavenie výpisu z Registra trestov.
Výpis lustrácie trestnej činnosti.
Potvrdenie o výške odvodov zdravotného poistenia zo zdravotnej poisťovne. Ak nastala zmena zdravotnej poisťovne, tak zo všetkých zdravotných poisťovní.

Ak počítame idealistický čas na jedno potvrdenie 30 minút, čo spolu predstavuje 4,5 hodiny a čas strávený cestovaním 1 hodina spolu.
Za ostatných členov domácnosti v priemere dvaja ďalší členovia sú to 4 hodiny.

Náklady na vyhotovenie listinných potvrdení v priemere 1,5 strany na dokument:
0,02€ 2ks kancelárskeho papiera formátu A4
0,12€ Cena čiernobielej tlače 2ks kancelárskych papierov vo formáte A4.
Počet potvrdení za celú domácnosť, kde okrem vlastníka odberných miest rátame v priemere ďalších dvoch členov je 17.

Cestovné náklady:
Motorové vozidlo
benzín: 1,70 €/l
spotreba: 6,5 l/100 km
palivo na 1 km = 6,5/100 × 1,70 = 0,1105 €
celkom = 0,1105 + 0,296 = 0,41 €/km
V priemere počítame 20km na 1 cestu tam a späť spolu.
Odhadujeme, že cesty musí absolvovať 2, v rámci jednej cesty vybaví polovicu potvrdení. Cestovné náklady rátame na 1 odberné miesto, nie na každého člena domácnosti.
Celková cena cestovných nákladov je 16,40€.

Na základe predložených dokladov musí úradník overiť údaje medzi dokladmi vzájomne a na základe legislatívnych požiadaviek vypočítať, či uvedená osoba za jednotlivé odberné miesta spĺňa požiadavky pre udelenie adresnej energopomoci a na akej úrovni.

Overenie potvrdenia o evidencii odberného miesta elektriny - 0,06 hodiny.
Overenie potvrdenia o evidencii odberného miesta plynu - 0,05 hodiny.
Overenie potvrdenia o evidencii odberného miesta tepla - 0,02 hodiny.
Overenie potvrdenia o sociálnych dávkach zo Sociálnej poisťovne - 0,1 hodiny.
Overenie potvrdenia o sociálnych dávkach zo Sociálnej poisťovne za v priemere ďalších dvoch členov domácnosti - 0,2 hodiny.
Potvrdenie o dávkach z Ústredia práce sociálnych vecí a rodiny - 0,2 hodiny.
Potvrdenie o dávkach z Ústredia práce sociálnych vecí a rodiny za v priemere ďalších dvoch členov domácnosti - 0,4 hodiny.
Overenie potvrdenia výške príjmov z Finančnej správy - 0,2 hodiny.
Overenie potvrdenia výške príjmov z Finančnej správy za v priemere ďalších dvoch členov domácnosti - 0,4 hodiny.
Overenie výpisu z Registra trestov - 0,06 hodiny.
Overenie výpisu lustrácie trestnej činnosti - 0,06 hodiny.
Overenie potvrdenia o výške odvodov zdravotného poistenia zo zdravotnej poisťovne. Ak nastala zmena zdravotnej poisťovne, tak zo všetkých zdravotných poisťovní - 0,2 hodiny.
Overenie potvrdenia o výške odvodov zdravotného poistenia zo zdravotnej poisťovne za v priemere ďalších dvoch členov domácnosti. Ak nastala zmena zdravotnej poisťovne, tak zo všetkých zdravotných poisťovní - 0,4 hodiny.
Overenie členov domácnosti a dokladov za členov domácnosti, kde priemer rátame 2 ďalší členovia - 0,4 hodiny.
Overenie adresy naprieč dokumentami - 0,2 hodiny.
Výpočet oprávnenosti na udelenie adresnej energopomoci, vrátane kontroly a zaevidovania výsledku - 0,4 hodiny.
Digitalizácia dokladov - 0,25 hodiny.
Archivácia listinných dokladov - 0,1 hodiny.

Celkový ušetrený čas úradníka: 3,7 hodiny.

3.9.2.5    Agendový systém
Ako je vyššie spomenuté očakávame v priemere 30 000 podaní ročne. Na každé podanie bude agendový pracovník vyhotovovať odpoveď. Cieľový stav očakáva prácu agendového pracovníka, ale minimalizovanú na kontrolu výstupov systému a prípadnú úpravu alebo doplnenie zdôvodnenia, čo sme odhadli na 0,1 hodiny. Manuálne spracovanie bez informačného systému si vyžaduje vyhľadanie údajov o osobe, trvalom pobyte, odberných miestach, príjmoch, ... Vyhodnotenie získaných údajov voči legislatívnym požiadavkám na výpočet adresnej energopomoci a vyhotovenie odpovede na podanie. Na základe doterajších skúseností z vyhotovovania odpovedí v iných dotačných projektoch odhadujeme v priemere čas spracovania tejto aktivity na strane úradníka na 0,5 hodiny a čas ušetrený na strane používateľa na 0,1 hodiny. Čas používateľa bude skrátený o prednaplnenie formuláru systémom.

Materiálové náklady pri neelektronickom aktuálnom stave, odhadujeme na odpoveď na jedno podanie nasledovne:
3,20€ Doporučená zásielka do vlastných rúk s doručenkou
0,20€ Obálka C5 s doručenkou, do vlastných rúk
0,02€ 2ks kancelárskeho papiera formátu A4
0,16€ Cena čiernobielej tlače 2ks kancelárskych papierov vo formáte A4.

3.9.2.6    Export energopomoci
Očakávame export finálnych údajov 2 krát do roka. Príprava exportu si vyžaduje vytvorenie samostatných súborov pre jednotlivých distribútorov a predajcov energetickej komodity. Súbory sa vytvárajú filtráciou údajov vypočítanej energopomoci a exportovanie do požadovaného formátu jednotlivých konzumentov. Súbory musia mať vypočítané kontrolné súčty, zbalené do archívnych súborov, ošetrené heslom a nahrané na úložisko. Zaslanie hesla kontaktnej osobe druhej strany. Uloženie súborov do archívu a ich zaevidovanie.
Na základe reálnej prípravy vzorových súborov a trvania celého procesu vrátane komunikácie a riešenia vzniknutých situácii odhadujeme trvanie jedného behu uvedenej aktivity na 24 hodín.
3.9.2.7    BI
Vzhľadom na interval aktualizácie údajov 12 krát do roka počítame aj s rovnakým intervalom aktualizácie údajov v nástroji BI. Od cieľového riešenia sa očakáva príprava údajov v štruktúrach a rozsahu použiteľných pre analytické spracovanie. Samostatnú požiadavku tvorí anonymizácia údajov. Budúci stav si bude vyžadovať čas aktualizácie údajov a ich verifikácia, čo odhadujeme na 1 hodinu. Uvedený odhad zodpovedá v priemere času, ktorý v súčasnosti je potrebný na finálne zhranie údajov a ich overenie. Všetky tieto aktivity je potrebné vykonať manuálne s použitím funkcionalít tabuľkových editorov prípadne BI nástroja. Realizovali sme obdobnú aktivitu na vzorových súboroch a zabrala nám 4 pracovné dni, pri opakovaní a určitej optimalizácii je uvedená aktivita stihnuteľná za 24 hodín.

Vzhľadom na povahu systému a rozsahu spracovávaných údajov, kde prínosy dosahujú obrovských čísel, neuvádzame ďalšie kvalitatívne prínosy, ďalšie ušetrené časy úradníka alebo používateľa, prípadne materiálové náklady. Samostatné prínosy prináša stotožnenie a oprava údajov osôb, trvalých pobytov, druhov nehnuteľností, výšky príjmov, evidencia odberných miest, cenné analytické údaje, ich publikovanie, auditovanie činnosti pracovníkov s relatívne citlivými údajmi ...
 

3.9.3 Zdroj financovania

Európske štrukturálne a investičné fondy: program Slovensko 2021 – 2027.

3.10 Harmonogram projektu

IDFÁZA/AKTIVITA

ZAČIATOK

(odhad termínu)

KONIEC

(odhad termínu)

POZNÁMKA
1.Prípravná fáza a Iniciačná fáza1/04/202531/08/2025 
2.Realizačná fáza1/09/202528/02/2027 
2aAnalýza a Dizajn1/09/202531/12/2025 
2bNákup infraštruktúrnych služieb, programových  a technických prostriedkov

1/09/2025

31/12/2025

Napr. Je potrebné obstarať dodávateľa IS riešenia/ licencie[1] / konzultačné služby
2cImplementácia a testovanie 1/01/202631/07/2026 
2dNasadenie a PIP1/08/202630/11/2026PIP - 3 mesiace po nasadení
3.Dokončovacia fáza1/09/202728/02/2027Realizácia inkrementu 3
4.Podpora prevádzky (SLA)1/09/202631/08/2037Je potrebné obstarať SLA zmluvu

3.11 Návrh organizačného zabezpečenia projektu (projektový tím)

Návrh personálneho obsadenia pre Riadiaci výbor (RV) realizátora projektu minimálne v nasledovnom zložení:

  • Predseda RV - Ing. Ondrej Varačka
  • Biznis vlastník - JUDr. Szabolcs Hodosy
  • Zástupca prevádzky - Ing. Adrián Jenčo, MBA
  • Projektový manažér realizátora projektu - Ing. Martin Mlynarovič

Personálne obsadenia pre Projektový tím realizátora projektu:

IDRola v projekteMeno a PriezviskoPracovné zaradenieOrg. útvar
1.kľúčový používateľJUDr. Miroslav RedajVedúci oddeleniaOddelenie výkonu mimoriadnych opatrení
2.IT architektPavol MaliarikRiaditeľ odboru systémovSekcia informatiky, telekomunikácií a bezpečnosti MVSR
3.Vedúci pracovnej skupiny 1Ing. Jozef ČapuškaExterný poradcaExterný poradca
4.Biznis vlastníkJUDr. Szabolcs HodosyŠtátny tajomník IMH SR
5.Vedúci pracovnej skupiny 2Ing. Ivan ŠajbanExterný poradcaExterný poradca
6.Manažér IT prevádzkyMgr. Tomáš BorkovičPoverený vykonávaním funkcie riaditeľa odboruOdbor informatiky
7.Manažér kybernetickej a informačnej bezpečnostiTibor KárászExpertOdbor bezpečnosti a krízového riadenia
8.Vedúci pracovnej skupiny 3Ing. Kamil BorošRiaditeľ inštitútu hospodárskych analýzInštitút hospodárskych analýz
9.Vedúci pracovnej skupiny 4JUDr. Miroslav RedajVedúci oddeleniaOddelenie výkonu mimoriadnych opatrení
10.Vedúci pracovnej skupiny 5Ing. Michal HudecExterný poradcaExterný poradca
11.UX dizajnérIng. Martin MlynarovičProjektový manažérKancelária štátneho tajomníka I MH SR
Tabuľka 7 Projektový tím

4. LEGISLATÍVA

Zákon č. 71/2025 Z. z. o poskytovaní údajov na účel adresnej energopomoci

Najdôležitejšou legislatívnou iniciatívou bude prijatie zákona o adresnej energopomoci, ktorý komplexne určí podmienky poskytovania adresnej energopomoci.

Návrh zákona musí byť:

  • predložený na rokovanie Národnej rady Slovenskej republiky najneskôr do 22.8.2025,
  • schválený poslancami Národnej rady Slovenskej republiky najneskôr do 24.10.2025,
  • platný najneskôr v mesiaci december 2025,
  • účinný od 1.1.2026.

V prípade, ak uvedené termíny nebudú dodržané, nebude existovať právny základ na realizáciu adresnej energopomoci, t. j. adresnú energopomoc nebude možné realizovať.

Zákon č. 251/2012 Z. z. o energetike

Predpokladá sa tiež zmena zákona č. 251/2012 Z. z. o energetike a o zmene a doplnení niektorých zákonov v znení neskorších predpisov, a to zavedenie povinnosti dodávateľom elektriny, prevádzkovateľovi distribučnej sústavy, organizátorovi krátkodobého trhu s elektrinou prevádzkovateľom distribučnej siete a dodávateľom plynu viesť údaje o adresách odberných miest odberateľov v súlade s údajmi registra obyvateľov.

Návrh zákona musí byť:

  • predložený na rokovanie Národnej rady Slovenskej republiky najneskôr na septembrovú schôdzu,
  • schválený poslancami Národnej rady Slovenskej republiky najneskôr na septembrovej schôdzi,
  • platný a účinný najneskôr v mesiaci október 2025.

V prípade, ak uvedené termíny nebudú dodržané, nemusí dôjsť k zabezpečeniu súladu údajov o adresách odberných miest odberateľov v súlade s údajmi registra obyvateľov.

Nariadenie EÚ č. 14 2018/1999 o riadení energetickej únie a opatrení v oblasti klímy.

Odporúčanie komisie EÚ 2020/1563, zo 14. októbra 2020 týkajúce sa energetickej chudoby.

Smernica Európskeho parlamentu a Rady (EÚ) 2018/2001 z 11. decembra 2018 o podpore využívania energie z obnoviteľných zdrojov.

Projekt bude vyvíjaný v súlade s platnou legislatívou týkajúcou sa elektronizácie verejnej správy:

  • zákon o ITVS 95/2019 Z. z.,
  • vyhláška o elektronizácii agendy verejnej správy 547/2021 Z. z.,
  • vyhláška o štandardoch pre informačné technológie verejnej správy 78/2020 Z. z.

5. ARCHITEKTÚRA RIEŠENIA PROJEKTU

Cieľové riešenie je navrhované ako centrálne prevádzkované vo vládnom cloud-e. Cieľom je poskytnúť:

  • Občanom možnosť kontroly adresnej pomoci;
  • Občanom možnosť “reklamácie” výšky a udelenia/neudelenia adresnej pomoci;
  • Zamestnancom MH SR kontrolu pridelenia adresnej pomoci;
  • Zamestnancom MH SR prístup k anonymizovaným dátam za účelom vykonávania dátových analytík;
  • Centrálny register odberných miest s komunikačným REST API pre ostatné systémy OVM na základe špecifických integračných zámerov;
  • Vytvorenie analýz na základe zozbieraných podkladov a informácií, ktoré umožnia vytypovať vhodné lokality na podporu vytvárania miestnych distribučných sietí, najmä v rámci energetických komunít s cieľom využívania elektriny v mieste jej výroby a až následne distribúcie prebytkov do regionálnych distribučných sústav;
  • Vytvorenie analýz na základe zozbieraných podkladov a informácií, ktoré umožnia vytypovať vhodné lokality na podporu uskladňovania energie za účelom efektívneho využívania zdrojov, vytvorenia možností pre aktívne zapojenia koncových užívateľov do procesu optimalizácie a znižovania ich energetických nárokov a nákladov, ako aj zlepšenia energetickej efektívnosti a znižovania energetických strát;
  • Vytvorenie analýzy na základe zozbieraných podkladov a informácií, ktoré umožnia vytypovať vhodné lokality na podporu inštalácie inteligentných prvkov v elektroenergetických systémoch na účel rozvoja/budovania inteligentných systémov na podporu integrácie nových zariadení na výrobu elektriny z obnoviteľných zdrojov (napr. zariadenia na spracovanie dát, regulácia, diaľkovo ovládané spínacie prvky);
  • Modelovanie budúceho vývoja na lokálnej úrovni ohľadom plánovania investícií do inteligentných sietí na viacerých úrovniach a typoch energií.

Riešenie je implementované ako microservice riešenie obsahujúce služby:

  • Dávkový import dát zo zdrojových systémov
  • Identifikácia zdrojových dát voči referenčným registrom
  • Generovanie adresnej pomoci
  • Odosielanie adresnej pomoci do systémov tretích strán
  • Poskytovanie dát o adresnej pomoci

Webové rozhranie:

  • Portál pre zamestnancov MH SR pre kontrolu a konfiguráciu adresnej pomoci
  • Portál pre FO pre kontrolu a “reklamáciu” adresnej pomoci
  • Portál pre výmenu dát medzi zainteresovanými systémami

Rozhranie pre zber a analýzu aplikačných logov

5.1 Stanovenie alternatív architektúry riešenia

1756285990170-609.png

Obrázok 2 Celková architektúra

5.1.1 Stanovenie alternatív v biznisovej vrstve architektúry

Alternatíva 1

Všetky agendy pre dosiahnutie cieľov sú vykonávané manuálnym spôsobom a to manuálnym analyzovaním zdrojových dát, manuálnym identifikovaním občanov a odberných miest a manuálnym prideľovaním adresnej pomoci podľa definovaných kritérií.

 KRITÉRIUMZDÔVODNENIE KRITÉRIA

STAKEHOLDER 1

Občan

STAKEHOLDER 2

MH SR

BIZNIS VRSTVA

 

Identifikácia vstupných údajov (KO)Pre prácu so zdrojovými údajmi, je nutné tieto údaje identifikovať voči referenčným registrom X
Vyhodnotenie adresnej pomoci (KO)Na základe definovaných kritérií je prideľovaná adresnej pomoci občanom X
Overenie adresnej pomoci (KO)Používateľ systému (Občan, Zamestnanci MV/MH SR) si môžu po autentifikácii a autorizácií overiť pridelenie adresnej pomociXX
Reklamácia nepridelenia energopomoci (KO)Občan môže po autentifikácii a autorizácii reklamovať nepridelenie adresnej pomociX 
 Žiadosť o vylúčenie z adresnej pomoci (KO)Občan môže požiadať o vylúčenie z prijímania adresnej pomociXX
Tabuľka 8 Spracovanie MCA
Zoznam kritériíNavrhované riešenie

Spôsob

dosiahnutia

Alternatíva 1

Spôsob

dosiahnutia

Identifikácia vstupných údajovánoAutomatizácia identifikácie dát voči referenčným registrom - RFO, RAnie 
Vyhodnotenie adresnej pomociánoAplikačná služba, ktorá podľa zvolených kritérií vyhodnotí poskytnutie adresnej pomocinieVzhľadom na nedostupnosť identifikovaných dát, finančných ukazovateľov a konfiguračných parametrov, nie je možné toto kritérium dosiahnuť v dostatočnej kvalite
Overenie adresnej pomociáno

 

E-Gov služba dostupná občanovi, kde po autentifikácii eID je občanovi poskytnutá informácia o pridelenej adresnej pomoci

nieDosiahnutie je možné zdĺhavým lustrovaním v externých systémoch
Reklamácia nepridelenia adresnej pomociánoE-Gov služba dostupná občanovi. Dáta zo služby sú zapísané v systéme, kde čaká na spracovanie agendovým pracovníkomnie-
Žiadosť o vylúčenie z adresnej pomociánoE-Gov služba dostupná občanovi. Dáta zo služby sú zapísané v systéme, kde čaká na spracovanie agendovým pracovníkomnie-
Tabuľka 9 Vyhodnotenie MCA

5.1.2 Stanovenie alternatív v aplikačnej vrstve architektúry

Aplikačná vrstva predpokladá použitie microservice architektúry, čím je aplikačná vrstva rozdelená na samostatné aplikačné moduly. Riešenie využíva len voľne dostupné knižnice a teda nie je potrebné obstaranie ďalších licencií.

5.1.3 Stanovenie alternatív v technologickej vrstve architektúry

Alternatívy na úrovni technologickej architektúry reflektujú alternatívy vypracované na základe „nadradenej“ architektonickej aplikačnej vrstvy, pričom sa prioritne uvažuje o využití služieb vládneho cloudu.

Cieľové riešenie spĺňa všetky podmienky a kritéria pre inštaláciu do vládneho cloudu. Alternatívou technologickej vrstvy je použitie dedikovaného hardware v správe prevádzkovateľa projektu. V tomto prípade sa však predpokladajú ďalšie náklady na obstaranie hardware, na zabezpečenie riešenia (vzhľadom na povahu ukladaných dát), ako aj riešenie potrebných integrácií so systémami 3tích strán.

ISVS/ModulUxCxIxAxPozn
Register odberných miest3333 
Tabuľka 10 Klasifikácia budovaných informačných systémov

1753351235097-790.png

Obrázok 3 Znázornenie alternatív riešenia v technologickej vrstve

5.2 Náhľad architektúry a popis budúceho cieľového produktu

Cieľové riešenie je koncipované ako centrálne riešenie s prevádzkou vo Vládnom Cloude. Cieľom riešenia je poskytnúť spracovanie životných situácií ohľadom adresnej pomoci a poskytnúť REST API pre zápis vstupných údajov (ako alternatívu k dátovým importom) ako aj REST API:

  • publikujúci informácie o adresnej pomoci umožňujúce integráciu tretích systémov;
  • pre integráciu front-end používateľského rozhrania, pre nastavovanie konfiguračných parametrov adresnej pomoci, spúšťanie a sledovanie spracovania dávok, odosielania šekov a generovania exportných dávok, ako aj prácu so žiadosťami občanov.

Riešenie taktiež poskytuje nezávislé dátové rozhranie dostupné pre zamestnancov MV/MH SR, pomocou ktorého je možné pripojiť k dátovému zdroju BI nástroj. Dátový zdroj je fyzicky oddelený od aplikačnej databázy, implementovaný samostatnou databázovou inštanciou na samostatnom virtuálnom stroji. Dáta v tejto databáze sú napĺňané replikáciou z aplikačnej databázy a je striktne definované, ktoré dáta sú replikované, tak aby nedošlo k úniku osobných údajov. Aplikačná a BI databáza budú obsahovať anonymizované údaje.

Dátová vrstva cieľového riešenia pozostáva z troch nezávislých databázových serverov:

  • Privátna databáza - databáza, ktorá nie je nijako dostupná pre 3tie systémy, ani pre microservice-y komunikujúce so systémami tretích strán. Obsahuje 2 schémy:
  • “Source_data” - obsahuje importované dáta zo zdrojových systémov vo forme “AS IS” rozšírené o unikátny identifikátor typu UUID v7 a časovú značku verzie importu
  • “Verified_data” - Obsahuje dáta zo “Source_data” schémy transformované podľa definovaných transformačných funkcií a identifikované voči referenčným registrom RFO a RA
  • Aplikačná databáza - obsahuje dáta potrebné pre samotnú aplikáciu. V prípade potreby referencovania dát z privátnej databázy sa používajú len unikátne identifikátory zo schémy “Verified_data”. Týmto je zabezpečené, že aplikácia nikdy nepracuje s osobnými údajmi, iba s identifikátormi
  • BI databáza - databáza určená pre zamestnancov MV/MH SR. Dáta v tejto databáze vznikajú replikáciou z Aplikačnej databázy a to striktne vymedzeným spôsobom, tak aby bolo zdieľané minimálne potrebné množstvo dát a pritom zostáva zaručené, že tieto dáta nie je možné priradiť ku konkrétnej osobe, či adresnému bodu. Údaje v uvedenej schéme budú kompletne anonymizované.

Aplikačná vrstva je zložená z dvoch základných komponentov:

  • Auditný a aplikačný log – obsahuje auditné záznamy a aplikačné logy z jednotlivých microservice-ov. Tento komponent sa bude používať aj na detailný aplikačný monitoring.
  • Microservice komponent – 3 nodový cluster obsahujúci služby:
  • Integračná proxy – poskytuje rozhranie pre komunikáciu so systémami tretích strán. Predpokladá sa autorizácia klientskymi certifikátmi
  • Event broker - zabezpečuje distribúciu udalostí a komunikáciu medzi aplikačnými službami
  • Aplikačné služby:
    • Admin Front-end API - služba poskytuje REST API pre front-endové komponenty
    • Export adresnej pomoci - služba zabezpečuje vytvorenie importných dávok s informáciami o adresnej pomoci pre dodávateľov energií
    • Generovanie adresnej pomoci - služba zabezpečuje v definovaných intervaloch a podľa definovaných konfiguračných parametrov vypočítanie a pridelenie adresnej pomoci občanom
    • Overenie poskytnutia adresnej pomoci – dodávatelia energií budú spätne zasielať informáciu o poskytnutí adresnej pomoci pre účely potvrdenia a zaevidovania v IS ROM.
  • IAM - Manažment identít a prístupov
  • Import dát - služba, ktorá zabezpečuje dávkový import dát od distribučných spoločností
  • Identifikácia dát - služba zabezpečujúca identifikáciu importovaných dát voči referenčným registrom RFO a RA
  • Log API – API komunikujúce s aplikačným a audit logom pre získavanie dát/KPI štatistík
  • Odoslanie adresnej pomoci - služba zabezpečuje vytvorenie exportných dávok pre dodávateľov energií, prípadne odoslanie šekov prostredníctvom API IS Slovenská pošta
  • Objektové úložisko - zabezpečuje možnosť uloženia súborov na úložisko súborov
  • Open Data - zabezpečuje funkcionality získavania dát zo systému pre potrebu vytvárania preddefinovaných reportov a dátových štruktúr pre “otvorené dáta”
  • Integračné služby:
    • API Odberné miesta - služba zabezpečuje vytváranie OM volaním REST API systémami tretích strán.
    • Overenie stíhania - služba zabezpečuje overenie stíhania občana v IS MVS a Register trestov
    • Finančné ukazovatele - zabezpečuje doťahovanie finančných ukazovateľov z IS FS, IS SocPoi, IS ÚPSVaR, IS RSD, IS silových zložiek, IS zdravotných poisťovní
    • EGOV API - služba zabezpečuje na poskytovanie informácie pre systémy e-Gov ako aj evidenciu podaní od občanov

DMZ vrstva obsahuje server obsahujúci reverznú proxy a službu poskytujúcu administratívny front-end integrujúci Admin Front-end API.

Integrácie so systémami tretích strán:

  • Importné dávky - predpokladáme importné dávky z IS distribučných spoločnosti: ZSD, SSD, VSD, SPP-D, výrobcov a predajcov tepla, dodávateľov vody v dohodnutom formáte v pravidelnej dohodnutej frekvencii.
  • Riešenie predpokladá s možnosťou nahradenia importných dávok volaním REST API.
  • IS Finančnej správy
  • IS ÚPSVaR
  • IS Sociálnej poisťovne
  • IS RSD
  • IS silových zložiek
  • IS VšZP
  • IS Union ZP
  • IS Dôvery
  • IS RFO - identifikácia občana v referenčnom registri
  • IS RA - identifikácia adresy v referenčnom registri
  • IS RPO – identifikácia právnickej osoby v referenčnom registri
  • IS MVS – overenie občana na prebiehajúce trestné stíhanie
  • Register trestov – overenie občana v registri trestov
  • ÚPVS - integrácia s e-Government - umožňuje podávania žiadosti občanmi
  • OVM - orgán verejnej moci
  • Exportné dávky určené pre dodávateľov energií, obsahujúce zoznam odberných miest a výšku pridelenej adresnej pomoci
  • Importné dávky – od dodávateľov energií pre overenie poskytnutia adresnej pomoci
  • IS SP - zabezpečuje možnosť automatického odosielania pridelenej adresnej pomoci vo forme šekov

1756287439764-271.png

Obrázok 4 Náhľad architektúry budúceho riešenia

1756297906309-195.png

Obrázok 5 Náhľad architektúry s hlavnými e-Government komponentami a ich vzťahmi

5.3 Biznis vrstva

5.3.1 Návrh riešenia v biznis vrstve architektúry

1756298006017-634.png

Obrázok 6 Biznis architektúra TO BE

5.3.2 Prehľad koncových služieb – budúci stav (TO BE):

V nasledujúcej tabuľke uveďte prehľad budovaných a rozvíjaných Koncových služieb. Údaje o koncových službách treba zapísať do MetaIS ako súčasť výstupu M-06.

Kód KS

(z MetaIS)

Názov KSPoužívateľ KS (G2C/G2B/G2G/G2A)

Životná situácia

(+ kód z MetaIS)

Úroveň elektronizácie KS
ks_381386Udelenie adresnej energopomoci.G2CEnergetická hospodárnosť budov_155úroveň 1
ks_381387Požiadanie o vylúčenie z udelenia adresnej energopomoci.G2CEnergetická hospodárnosť budov_155

úroveň 1

ks_381388Podanie sťažnosti voči neudeleniu adresnej energopomoci.G2CEnergetická hospodárnosť budov_155úroveň 1
ks_381389Overenie poskytnutia adresnej energopomoci.G2CEnergetická hospodárnosť budov_155

úroveň 1

Tabuľka 11Prehľad koncových služieb - budúci stav (TO BE)

5.3.3 Organizačné zmeny a Procesy dotknuté navrhovaným riešením

Koordinátorom adresnej energopomoci bude oddelenie výkonu mimoriadnych opatrení Ministerstva hospodárstva Slovenskej republiky. Oddelenie výkonu mimoriadnych vykonáva činnosti súvisiace s mimoriadnymi situáciami, vyplývajúcimi z prijatých uznesení vlády, pripravuje schémy štátnej pomoci a výzvy pre financovanie opatrení v rámci mimoriadnych situácií, pripravuje inú dokumentáciu pre financovanie opatrení v rámci mimoriadnych situácií a realizuje opatrenia v rámci mimoriadnych situácií.

Vzhľadom na skutočnosť, že sa v rámci projektu adresná energopomoc predpokladá aj reklamačné konanie, ktoré sa uskutoční na pracovisku čo najbližšie k osobe – prijímateľovi adresnej energopomoci, predpokladá sa zapojenie, resp. spolupráca medzi Ministerstvom hospodárstva Slovenskej republiky a:

  • Úradmi práce, sociálnych vecí a rodiny,
  • Ministerstvom vnútra Slovenskej republiky (call centrum),
  • Slovenskou poštou,
  • Obcami a mestami,
  • Ohlasovňami pobytov.

Reklamačné konanie (podanie sťažnosti) sa môže uskutočniť:

  • osobne (Úrady práce, sociálnych vecí a rodiny, obce a mestá, pošty, ohlasovne pobytov),
  • písomne:
    • listom
    • elektronicky, prostredníctvom všeobecnej agendy ústredného portálu verejnej správy
    • alternatíva je tiež vytvorenie špeciálneho elektronického formulára na slovensko.sk pre účely adresnej energopomoci.
5.3.3.1 Overenie poskytnutia adresnej energopomoci

1753351370576-837.png

5.3.3.2 Podanie sťažnosti pre nezískanie adresnej energopomoci

1753351384040-446.png

5.3.3.3 Žiadosť o vylúčenie z energopomoci

1753351405194-635.png

5.3.3.4 Udelenie adresnej energopomoci

Udelenie adresnej pomoci je komplexný akt aplikovania výpočtových algoritmov na údaje osoby, domácnosti, odberného miesta, kde po splnení legislatívnych požiadaviek je osoba a jej konkrétne odberné miesto označené za prijímateľa adresnej energopomoci a takýto záznam je zaslaný distribútorovi a predajcovi energetickej komodity pre dané odberné miesto, aby aplikoval predmetnú energopomoc.

5.3.4 Jazyková podpora lokalizácia

Služby sú určené primárne pre občanov Slovenskej republiky. Elektronické formuláre, s ktorými prídu koncoví používatelia zo strany občanov do kontaktu budú lokalizované do maďarského jazyka, rovnako ako používateľská dokumentácia. Iná medzinárodná lokalizácia nebude súčasťou projektu.

5.4 Aplikačná vrstva

5.4.1 Návrh riešenia v aplikačnej vrstve architektúry

1756298618141-536.png

Obrázok 7 Aplikačná architektúra TO BE

5.4.2 Rozsah informačných systémov – budúci stav (TO BE)

Kód ISVS

(z MetaIS)

Názov ISVS

Modul ISVS

(zaškrtnite, ak ISVS je modulom)

Stav IS VSTyp IS VS

Kód nadradeného ISVS

(v prípade zaškrtnutého checkboxu pre modul ISVS)

isvs_15138Register odberných miestPlánujem budovaťAgendový 
Tabuľka 12 Rozsah informačných systémov - budúci stav (TO BE)

5.4.3 Využívanie nadrezortných a spoločných ISVS – AS IS

Kód ISVS

(z MetaIS)

Názov ISVSSpoločné moduly podľa zákona č. 305/2013  e-Governmente
   
   
   
Tabuľka 13 Využívanie nadrezortných a spoločných ISVS – súčasný stav (AS IS)

5.4.4 Prehľad plánovaných integrácií na nadrezortné ISVS – spoločné moduly podľa zákona č. 305/2013 Z. z. o  e-Governmente – budúci stav (TO BE)

Kód ISVS

(z MetaIS)

Názov ISVSSpoločné moduly podľa zákona č. 305/2013  e-Governmente
isvs_8846Spoločné moduly ÚPVSAutentifikačný modul
isvs_8848Spoločné moduly ÚPVSModulu elektronických formulárov
isvs_9369Spoločné moduly ÚPVSModul elektronického doručovania
isvs_9368Spoločné moduly ÚPVSModul centrálnej elektronickej podateľne
Tabuľka 14 Prehľad plánovaných integrácií na spoločné moduly – budúci stav (TO BE)

5.4.5 Prehľad plánovaných integrácií na iné ISVS  – budúci stav (TO BE)

Kód ISVS

(z MetaIS)

Názov ISVS

 

Kód integrovaného ISVS

(z MetaIS)

Názov integrovaného ISVS
isvs_191Register fyzických osôb  
isvs_420Register právnických osôb  
isvs_533IS GP (Register Trestov)sluzba_is_32919Poskytnutie výpisu a odpisu z RT
isvs_4859Finančná správa  
isvs_14764Sociálna poisťovňa  
 Ústredie práce, sociálnych vecí a rodiny  
 Slovenská pošta  
isvs_279IS RSD  
isvs_192Register adries  
isvs_11944IS MVS  
isvs_62Ústredný portál verejnej správy Ústredný portál verejnej správy
isvs_558Komplexný informačný systém VšZP IS VšZP
isvs_556Produkčný informačný systém zdravotného poistenia - PISZP IS Union ZP
isvs_5808Elektronická pobočka Dôvery zdravotnej poisťovne IS Dôvera
Tabuľka 15 Prehľad plánovaných integrácií na iné ISVS  – budúci stav (TO BE)

5.4.6 Aplikačné služby pre Koncové služby – budúci stav (TO BE)

Kód AS

(z MetaIS)

Názov  AS

Realizuje ISVS

(kód ISVS, ktorý realizuje AS)

Aplikačná služba slúži KS

(kód KS z MetaIS)

 Generovanie energopomociisvs_15138ks_381386
 e-Gov APIisvs_15138ks_381387
 e-Gov APIisvs_15138ks_381388
 e-Gov APIisvs_15138ks_381389
 Evidencia odberných miestisvs_15138ks_381390
 Evidencia odberných miestisvs_15138ks_381391
 Evidencia odberných miestisvs_15138ks_381392
 Evidencia odberných miestisvs_15138ks_381393
Tabuľka 16 Aplikačné služby pre Koncové služby – budúci stav (TO BE)

5.4.7 Aplikačné služby na integráciu – budúci stav (TO BE)

AS

(Kód MetaIS)

 

Názov  AS

Realizuje ISVS

(kód ISVS, ktorý realizuje AS)

Poskytujúca alebo KonzumujúcaIntegrácia cez CAMPIntegrácia  IS tretích stránSaaS

Integrácia na AS poskytovateľa

(kód MetaIS)

 e-Gov APIisvs_15138PoskytovanáNieÁnoNie 
 e-Gov APIisvs_15138KonzumujúcaNieÁnoNie 
 Evidencia odberných miestisvs_15138PoskytovanáNieÁnoNie 
 Integrácia na Otvorené údaje OpenDataisvs_15138PoskytovanáNieÁnoNie 
 Overenie stíhania (MVS)isvs_11944KonzumujúcaNieÁnoNie 
 

Overenie stíhania (Register trestov)

 

Konzumujúca

NieÁnoNie 
 Finančné ukazovatele (FS) KonzumujúcaNieÁnoNie 
 Finančné ukazovatele (SocPoi) KonzumujúcaNieÁnoNie 
 Finančné ukazovatele (IS RZD) KonzumujúcaNieÁnoNie 
 

Finančné ukazovatele (IS ÚPSVaR)

 

 KonzumujúcaNieÁnoNie 
 Odoslanie energošeku (SP)isvs_15138KonzumujúcaNieÁnoNie 
 Identifikácia dátisvs_15138KonzumujúcaNieÁnoNie 
 Import dátisvs_15138KonzumujúcaNieÁnoNie 
 Generovanie energopomociisvs_15138KonzumujúcaNieNieNie 
isvs_8846IAMisvs_15138KonzumujúcaNieÁnoNie 
 Export energopomociisvs_15138PoskytovanáNieÁnoNie 
 Finančné ukazovatele (ZP) KonzumujúcaNieÁnoNie 
 Finančné ukazovatele (IS silových zložiek) KonzumujúcaNieÁnoNie 
Tabuľka 17 Aplikačné služby na integráciu – budúci stav (TO BE)

1756299636075-164.png

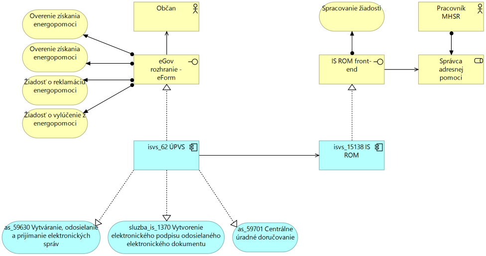
Obrázok 8 Integrácie na spoločné moduly ÚPVS a externé IS

5.5 Dátová architektúra

5.5.1 Objekty evidencie

ID OEObjekt evidencie - názovObjekt evidencie - popisReferencovateľný identifikátor URI dátového prvku
 odberné miesto elektrinyenergo_support.electricity_distributionnemá
 odberné miesto plynuenergo_support.gas_distributionnemá
 odberné miesto teplaenergo_support.heat_distributionnemá
 odberné miesto vodyenergo_support.water_distributionnemá
 spoločnosť distribúcie elektrinyenergo_support.electricity_distribution_sourcenemá
 spoločnosť distribúcie plynuenergo_support.gas_distribution_sourcenemá
 spoločnosť distribúcie teplaenergo_support.heat_distribution_sourcenemá
 spoločnosť distribúcie vodyenergo_support.water_distribution_sourcenemá
 podanieenergo_support.submissionnemá
 typ podaniaenergo_support.submission_typenemá
 odpoveďenergo_support.responsenemá
 importná dávkaverified_data.data_batchnemá
 položka importnej dávky SPP-Dverified_data.spp_dnemá
 položka importnej dávky ZSDverified_data.zsdnemá
 položka importnej dávky SSDverified_data.ssdnemá
 položka importnej dávky VSDverified_data.vsdnemá
 položka importnej dávky teplaverified_data.heatnemá
 položka importnej dávky vodyverified_data.waternemá
 stotožňovací procesverified_data.verification_processnemá
 anonymizované ID osobyverified_data.rfo_mappingnemá
 anonymizované ID adresyverified_data.ra_mappingnemá
 dopyt na stotožnenie osobyverified_data.rfo_querynemá
 dopyt na stotožnenie adresyverified_data.ra_querynemá
Tabuľka 18 Objekty evidencie

1753351461600-882.png

Obrázok 9 Dátový model pre schému so zdrojovými dátami (source_data)

1753351479543-501.png

Obrázok 10 Dátový model pre schému so stotožnenými dátami (verified_data)

1753351495047-205.png

Obrázok 11 Dátový model pre schému poskytovania adresnej pomoci (energo_support)

5.5.2 Referenčné údaje

Uvedený projekt nebude evidovať vlastné referenčné údaje.

5.5.3 Poskytovanie údajov z ISVS do IS CPDI – budúci stav (TO BE)

Uvedený projekt nebude poskytovať údaje do IS CPDI.

5.5.4 Konzumovanie údajov z IS CPDI – budúci stav (TO BE)

Uvedený projekt nebude konzumovať údaje z IS CPDI.

5.5.5 Identifikácia údajov a subjektov pre konzumovanie alebo poskytovanie údajov do/z CPDI (CSRÚ)

Uvedený projekt nebude konzumovať alebo poskytovať údaje z a do IS CPDI.

5.5.6 Kvalita a čistenie údajov

ID OE

Názov Objektu evidencie

(uvádzať OE z tabuľky v kap. 5.5.1)

Významnosť kvality

1 (malá) až 5 (veľmi významná)

Citlivosť kvality

1 (malá) až 5 (veľmi významná)

Priorita – poradie dôležitosti

(začnite číslovať od najdôležitejšieho)

 Osobné a identifikačné údaje o vlastníkovi odberného miesta551.
 Adresa pobytu vlastníka odberného miesta552.
 Iné zainteresované osoby domácnosti558.
 Odberné miesto pre elektrinu553.
 Odberné miesto pre plyn554.
 Odberné miesto pre teplo555.
 Odberné miesto pre vodu556.
 Adresa odberného miesta557.
Tabuľka 19 Zhodnotenie dátovej kvality objektov evidencie
RolaČinnostiPozícia zodpovedná za danú činnosť (správca ISVS / dodávateľ)
Dátový kurátorEvidencia požiadaviek na dátovú kvalitu, monitoring a riadenie procesuDátový kurátor správcu IS
Data stewardČistenie a stotožňovanie voči referenčným údajomPracovník IT podpory
Databázový špecialistaAnalyzuje požiadavky na dáta, modeluje obsah procedúrDodávateľ
Dátový špecialista pre dátovú kvalituSpracovanie výstupov merania, interpretácie, zápis biznis pravidiel, hodnotiace správy z meraniaDátový špecialista pre dátovú kvalitu – nová interná pozícia v projekte
*Iná rola (doplniť)  
Tabuľka 20 Personálne zabezpečenie a roly pri riadení dátovej kvality

5.5.7 Otvorené údaje

ID OE

Názov objektu evidencie / datasetu

(uvádzať OE z tabuľky v kap. 5.5.1)

 

Požadovaná interoperabilita

(3★ - 5★)

Periodicita publikovania

(týždenne, mesačne, polročne, ročne)

468fc03d-e20a-4b78-b9e8-1f7a1ffe23f6Agregované údaje o spotrebe elektrickej energie3★Ročne
18ae5d47-e2c6-42f3-983f-1854ac888c74Agregované údaje o spotrebe zemného plynu3★Ročne
5c7f73c5-1ed8-4f6f-af09-4ce57de5c55bAgregované údaje o spotrebe tepla3★Ročne
66a2447f-47cf-4d4d-8345-7ac3e525f6fdAgregované údaje o spotrebe vody3★Ročne
3e4f271b-8368-4aba-bf74-e4e546742cc4Vhodné lokality na podporu vytvárania miestnych distribučných sietí, najmä v rámci energetických komunít s cieľom využívania elektriny v mieste jej výroby a až následne distribúcie prebytkov do regionálnych distribučných sústav3★Ročne
56b73ea2-8560-489a-ba6a-84317a6496f6Vhodné lokality na podporu uskladňovania energie za účelom efektívneho využívania zdrojov, vytvorenia možností pre aktívne zapojenia koncových užívateľov do procesu optimalizácie a znižovania ich energetických nárokov a nákladov, ako aj zlepšenia energetickej efektívnosti a znižovania energetických strát3★Ročne
e7c7553b-6c63-4e9b-a988-9ae46907dca4Vhodné lokality na podporu inštalácie inteligentných prvkov v elektroenergetických systémoch na účel rozvoja/budovania inteligentných systémov na podporu integrácie nových zariadení na výrobu elektriny z obnoviteľných zdrojov (napr. zariadenia na spracovanie dát, regulácia, diaľkovo ovládané spínacie prvky)3★Ročne
6715e698-75ce-4cdf-91f0-b5842ab8f3f9Prognóza budúceho vývoja na lokálnej úrovni ohľadom plánovania investícií do inteligentných sietí na viacerých úrovniach a typoch energií3★Ročne
Tabuľka 21 Objekty evidencie, ktoré budú sprístupnené ako otvorené údaje

5.5.8 Analytické údaje

OE IDNázov objektu evidencie pre analytické účelyZoznam atribútov objektu evidenciePopis a špecifiká objektu evidencie
ROM-EOdberné miesto elektrinyEIC, PSČ, obec, spotreba, výroba, rezervovaná kapacita, parametre ističa, GPS súradniceanonymizované záznamy o odbernom mieste elektriny pochádzajúce z distribučných spoločností ZSD, SSD, VSD
ROM-POdberné miesto plynuPOD, tarifa, PSČ, obec, spotreba, GPS súradniceanonymizované záznamy o odbernom mieste plynu pochádzajúce z distribučných spoločností SPP-D
ROM-TOdberné miesto teplaID, PSČ, obec, spotreba, GPS súradniceanonymizované záznamy o odbernom mieste tepla pochádzajúce od výrobcov a predajcov tepla
ROM-VOdberné miesto vodyID, PSČ, obec, spotreba, GPS súradniceanonymizované záznamy o odbernom mieste vody pochádzajúce od dodávateľov vody
ROM-DSdistribučná sieťobjemy, prebytky, regulačné komponenty 
ROM-Oanalytické výstupyodporúčania, optimalizácie, informácie o ich aplikovaní a vyhodnotení, prognózy 
Tabuľka 22 Objekty evidencie, ktoré budú projektom pripravené pre analytické účely

5.5.9 Moje údaje

Predmetom projektu nebude publikovanie mojich údajov.

5.5.10 Prehľad jednotlivých kategórií údajov

Vyplňte nasledujúcu súhrnnú tabuľku pre kategorizáciu údajov dotknutých projektom z pohľadu využiteľnosti týchto údajov.

V tabuľke uveďte OE z tabuľky uvedenej v kapitole 5.5.1 Objekty evidencie .

ID

Register / Objekt evidencie

(uvádzať OE z tabuľky v kap. 5.5.1)

Referenčné údajeMoje údajeOtvorené údajeAnalytické údaje
ROM-SEEÚdaj o spotrebe elektrickej energie
ROM-SZPÚdaj o spotrebe zemného plynu
ROM-STÚdaj o spotrebe tepla
ROM-SVÚdaj o spotrebe vody
ROM-MDSVhodné lokality na podporu vytvárania miestnych distribučných sietí, najmä v rámci energetických komunít s cieľom využívania elektriny v mieste jej výroby a až následne distribúcie prebytkov do regionálnych distribučných sústav
ROM-UEVhodné lokality na podporu uskladňovania energie za účelom efektívneho využívania zdrojov, vytvorenia možností pre aktívne zapojenia koncových užívateľov do procesu optimalizácie a znižovania ich energetických nárokov a nákladov, ako aj zlepšenia energetickej efektívnosti a znižovania energetických strát
ROM-IESVhodné lokality na podporu inštalácie inteligentných prvkov v elektroenergetických systémoch na účel rozvoja/budovania inteligentných systémov na podporu integrácie nových zariadení na výrobu elektriny z obnoviteľných zdrojov (napr. zariadenia na spracovanie dát, regulácia, diaľkovo ovládané spínacie prvky)
ROM-PISPrognóza budúceho vývoja na lokálnej úrovni ohľadom plánovania investícií do inteligentných sietí na viacerých úrovniach a typoch energií
ROM-EOdberné miesto elektriny
ROM-POdberné miesto plynu
ROM-TOdberné miesto tepla
ROM-VOdberné miesto vody
ROM-DSdistribučná sieť
ROM-Oanalytické výstupy
Tabuľka 23 Prehľad jednotlivých kategórií údajov

5.6 Technologická architektúra

5.6.1 Návrh riešenia technologickej architektúry

1756299770968-995.png

Obrázok 12 - Technologická architektúra

5.6.2 Požiadavky na výkonnostné parametre, kapacitné požiadavky – budúci stav (TO BE)

ParameterJednotkyPredpokladaná hodnotaPoznámka
Počet interných používateľovPočet20Zamestnanci oddelenia výkonu mimoriadnych opatrení
Počet interných používateľovPočet8Zamestnanci Inštitútu hospodárskych analýz MHSR
Počet súčasne pracujúcich interných používateľov v špičkovom zaťaženíPočet20 
Počet externých používateľov (internet)Počet4 500 000Ide o všetkých členov domácnosti.
Počet externých používateľov používajúcich systém v špičkovom zaťaženíPočet100 
Počet transakcií (podaní, požiadaviek) za obdobiePočet/obdobie2 030 000/rok 
Objem údajov na transakciuObjem/transakcia10kb 
Objem existujúcich kmeňových dátObjemDesiatky GB 
Ďalšie kapacitné a výkonové požiadavky ...   
Tabuľka 24 Požiadavky na výkonnostné parametre, kapacitné požiadavky – budúci stav (TO BE)

5.6.3 Využívanie služieb z katalógu služieb vládneho cloudu

Podľa výpočtov na požadované zdroje nie je potrebná tak vysoká alokácia systémových diskov pre jednotlivé virtuálne servery, no katalóg Vládneho cloudu neposkytuje kombinácie s vyššou RAM a vCPU a menším systémovým diskom. Ak taká možnosť v čase realizácie bude k dispozícii, tak budú alokované menšie systémové diskové priestory. V úvodných fázach projektu sa očakáva väčší počet paralelných aktivít ohľadom spracovania zdrojových údajov a ich stotožňovania s referenčnými registrami. Za týmto účelom sú navrhované 4 samostatné prostredia. Po ukončení týchto aktivít a nábehu rutinnej prevádzky sa očakáva eliminácia minimálne jedného prostredia.

 

Kód infraštruktúrnej služby

(z MetaIS)

Názov infraštruktúrnej služby

Kód ISVS

(z MetaIS)

Názov Využívajúceho ISVS

Klasifikácia ISVS

Ux (Cx,Ix,Ax)

infra_sluzba_130Využívanie IaaS vládneho cloudu  3 (3, 3, 3)
Infra_sluzba_620Load Balancer ROM – Front-end Load Balancer3 (3, 3, 3)
Infra_sluzba_509Virtuálny server Front-end 13 (3, 3, 3)
Infra_sluzba_509Virtuálny server Front-end 23 (3, 3, 3)
Infra_sluzba_509Virtuálny server Audit/Aplikačný log3 (3, 3, 3)
infra_sluzba_510Diskový priestor Audit/Aplikačný log3 (3, 3, 3)
Infra_sluzba_509Virtuálny server Audit/Aplikačný log3 (3, 3, 3)
infra_sluzba_510Diskový priestor Audit/Aplikačný log3 (3, 3, 3)
Infra_sluzba_509Virtuálny server Audit/Aplikačný log3 (3, 3, 3)
infra_sluzba_510Diskový priestor Audit/Aplikačný log3 (3, 3, 3)
Infra_sluzba_509Virtuálny server Aplikačný server3 (3, 3, 3)
infra_sluzba_510Diskový priestor Aplikačný server3 (3, 3, 3)
Infra_sluzba_509Virtuálny server Aplikačný server3 (3, 3, 3)
infra_sluzba_510Diskový priestor Aplikačný server3 (3, 3, 3)
Infra_sluzba_509Virtuálny server Aplikačný server3 (3, 3, 3)
infra_sluzba_510Diskový priestor Aplikačný server3 (3, 3, 3)
Infra_sluzba_509Virtuálny server Power BI Report server3 (3, 3, 3)
Infra_sluzba_509Virtuálny server Databázový server BI - middleware3 (3, 3, 3)
Infra_sluzba_509Virtuálny server Databázový server BI 13 (3, 3, 3)
infra_sluzba_510Diskový priestor Databázový server BI 13 (3, 3, 3)
Infra_sluzba_509Virtuálny server Databázový server BI 23 (3, 3, 3)
infra_sluzba_510Diskový priestor Databázový server BI 23 (3, 3, 3)
Infra_sluzba_509Virtuálny server Databázový server Aplikačná databáza - middleware3 (3, 3, 3)
Infra_sluzba_509Virtuálny server Databázový server Aplikačná databáza 13 (3, 3, 3)
infra_sluzba_510Diskový priestor Databázový server Aplikačná databáza 13 (3, 3, 3)
Infra_sluzba_509Virtuálny server Databázový server Aplikačná databáza 23 (3, 3, 3)
infra_sluzba_510Diskový priestor Databázový server Aplikačná databáza 23 (3, 3, 3)
Infra_sluzba_509Virtuálny server Databázový server Osobné údaje - middleware3 (3, 3, 3)
Infra_sluzba_509Virtuálny server Databázový server Osobné údaje 13 (3, 3, 3)
infra_sluzba_510Diskový priestor Databázový server Osobné údaje 13 (3, 3, 3)
Infra_sluzba_509Virtuálny server Databázový server Osobné údaje 23 (3, 3, 3)
infra_sluzba_510Diskový priestor Databázový server Osobné údaje 23 (3, 3, 3)
Tabuľka 25 Využívanie služieb z katalógu služieb vládneho cloudu
Prostredie

 

Kód infraštruktúrnej služby

(z MetaIS)

Názov infraštruktúrnej služby

(Služba z katalógu cloudových služieb pre zriadenie výpočtového uzla)

Požadované kapacitné parametre služby
(doplňte stĺpec parametra, ak je dôležitý pre konkrétnu službu)
Dátový priestor (GB)Tier diskového priestoruPočet vCPURAM (GB)
VývojovéInfra_sluzba_620Load Balancer – D-ROM-LBFE    
VývojovéInfra_sluzba_509Virtuálny server – D-ROM-FE140212
VývojovéInfra_sluzba_509Virtuálny server – D-ROM-FE240212
VývojovéInfra_sluzba_509Virtuálny server – D-ROM-AUL1402416
VývojovéInfra_sluzba_510Diskový priestor – D-ROM-AUL1-D322  
VývojovéInfra_sluzba_509Virtuálny server – D-ROM-AUL2402416
VývojovéInfra_sluzba_510Diskový priestor – D-ROM-AUL2-D322  
VývojovéInfra_sluzba_509Virtuálny server – D-ROM-AUL3402416
VývojovéInfra_sluzba_510Diskový priestor – D-ROM-AUL3-D322  
VývojovéInfra_sluzba_509Virtuálny server – D-ROM-APP1402416
VývojovéInfra_sluzba_510Diskový priestor – D-ROM-APP1-D322  
VývojovéInfra_sluzba_509Virtuálny server – D-ROM-APP2402416
VývojovéInfra_sluzba_510Diskový priestor – D-ROM-APP2-D322  
VývojovéInfra_sluzba_509Virtuálny server – D-ROM-APP3402416
VývojovéInfra_sluzba_510Diskový priestor – D-ROM-APP3-D322  
VývojovéInfra_sluzba_509Virtuálny server – D-ROM-DBBI-MW40212
VývojovéInfra_sluzba_509Virtuálny server – D-ROM-DBBI140228
Vývojovéinfra_sluzba_510Diskový priestor – D-ROM-DBBI1-D322  
VývojovéInfra_sluzba_509Virtuálny server – D-ROM-DBBI240228
Vývojovéinfra_sluzba_510Diskový priestor – D-ROM-DBBI2-D322  
VývojovéInfra_sluzba_509Virtuálny server – D-ROM-DBAPP-MW40212
VývojovéInfra_sluzba_509Virtuálny server – D-ROM-DBAPP140228
Vývojovéinfra_sluzba_510Diskový priestor – D-ROM-DBAPP1-D322  
VývojovéInfra_sluzba_509Virtuálny server – D-ROM-DBAPP240228
Vývojovéinfra_sluzba_510Diskový priestor – D-ROM-DBAPP2-D322  
VývojovéInfra_sluzba_509Virtuálny server – D-ROM-DBS-MW40212
VývojovéInfra_sluzba_509Virtuálny server – D-ROM-DBS140228
Vývojovéinfra_sluzba_510Diskový priestor – D-ROM-DBS1-D322  
VývojovéInfra_sluzba_509Virtuálny server – D-ROM-DBS240228
Vývojovéinfra_sluzba_510Diskový priestor – D-ROM_DBS2-D322  
TestovacieInfra_sluzba_620Load Balancer – T-ROM-LBFE    
TestovacieInfra_sluzba_509Virtuálny server – T-ROM-FE140212
TestovacieInfra_sluzba_509Virtuálny server – T-ROM-FE240212
TestovacieInfra_sluzba_509Virtuálny server – T-ROM-AUL1402416
TestovacieInfra_sluzba_510Diskový priestor – T-ROM-AUL1-D322  
TestovacieInfra_sluzba_509Virtuálny server – T-ROM-AUL2402416
TestovacieInfra_sluzba_510Diskový priestor – T-ROM-AUL2-D322  
TestovacieInfra_sluzba_509Virtuálny server – T-ROM-AUL3402416
TestovacieInfra_sluzba_510Diskový priestor – T-ROM-AUL3-D322  
TestovacieInfra_sluzba_509Virtuálny server – T-ROM-APP1402416
TestovacieInfra_sluzba_510Diskový priestor – T-ROM-APP1-D322  
TestovacieInfra_sluzba_509Virtuálny server – T-ROM-APP2402416
TestovacieInfra_sluzba_510Diskový priestor – T-ROM-APP2-D322  
TestovacieInfra_sluzba_509Virtuálny server – T-ROM-APP3402416
TestovacieInfra_sluzba_510Diskový priestor – T-ROM-APP3-D322  
TestovacieInfra_sluzba_509Virtuálny server – T-ROM-DBBI-MW40212
TestovacieInfra_sluzba_509Virtuálny server – T-ROM-DBBI140228
Testovacieinfra_sluzba_510Diskový priestor – T-ROM-DBBI1-D322  
TestovacieInfra_sluzba_509Virtuálny server – T-ROM-DBBI240228
Testovacieinfra_sluzba_510Diskový priestor – T-ROM-DBBI2-D322  
TestovacieInfra_sluzba_509Virtuálny server – T-ROM-DBAPP-MW40212
TestovacieInfra_sluzba_509Virtuálny server – T-ROM-DBAPP140228
Testovacieinfra_sluzba_510Diskový priestor – T-ROM-DBAPP1-D322  
TestovacieInfra_sluzba_509Virtuálny server – T-ROM-DBAPP240228
Testovacieinfra_sluzba_510Diskový priestor – T-ROM-DBAPP2-D322  
TestovacieInfra_sluzba_509Virtuálny server – T-ROM-DBS-MW40212
TestovacieInfra_sluzba_509Virtuálny server – T-ROM-DBS140228
Testovacieinfra_sluzba_510Diskový priestor – T-ROM-DBS1-D322  
TestovacieInfra_sluzba_509Virtuálny server – T-ROM-DBS240228
Testovacieinfra_sluzba_510Diskový priestor – T-ROM_DBS2-D322  
PredprodukčnéInfra_sluzba_620Load Balancer – PP-ROM-LBFE    
PredprodukčnéInfra_sluzba_509Virtuálny server – PP-ROM-FE140214
PredprodukčnéInfra_sluzba_509Virtuálny server – PP-ROM-FE240214
PredprodukčnéInfra_sluzba_509Virtuálny server – PP-ROM-AUL1402432
PredprodukčnéInfra_sluzba_510Diskový priestor – PP-ROM-AUL1-D642  
PredprodukčnéInfra_sluzba_509Virtuálny server – PP-ROM-AUL2402432
PredprodukčnéInfra_sluzba_510Diskový priestor – PP-ROM-AUL2-D642  
PredprodukčnéInfra_sluzba_509Virtuálny server – PP-ROM-AUL3402432
PredprodukčnéInfra_sluzba_510Diskový priestor – PP-ROM-AUL3-D642  
PredprodukčnéInfra_sluzba_509Virtuálny server – PP-ROM-APP1402416
PredprodukčnéInfra_sluzba_510Diskový priestor – PP-ROM-APP1-D642  
PredprodukčnéInfra_sluzba_509Virtuálny server – PP-ROM-APP2402416
PredprodukčnéInfra_sluzba_510Diskový priestor – PP-ROM-APP2-D642  
PredprodukčnéInfra_sluzba_509Virtuálny server – PP-ROM-APP3402416
PredprodukčnéInfra_sluzba_510Diskový priestor – PP-ROM-APP3-D642  
PredprodukčnéInfra_sluzba_509Virtuálny server – PP-ROM-DBBI-MW40224
PredprodukčnéInfra_sluzba_509Virtuálny server – PP-ROM-DBBI1402416
Predprodukčnéinfra_sluzba_510Diskový priestor – PP-ROM-DBBI1-D642  
PredprodukčnéInfra_sluzba_509Virtuálny server – PP-ROM-DBBI2402416
Predprodukčnéinfra_sluzba_510Diskový priestor – PP-ROM-DBBI2-D642  
PredprodukčnéInfra_sluzba_509Virtuálny server – PP-ROM-DBAPP-MW40224
PredprodukčnéInfra_sluzba_509Virtuálny server – PP-ROM-DBAPP1402416
Predprodukčnéinfra_sluzba_510Diskový priestor – PP-ROM-DBAPP1-D642  
PredprodukčnéInfra_sluzba_509Virtuálny server – PP-ROM-DBAPP2402416
Predprodukčnéinfra_sluzba_510Diskový priestor – PP-ROM-DBAPP2-D642  
PredprodukčnéInfra_sluzba_509Virtuálny server – PP-ROM-DBS-MW40224
PredprodukčnéInfra_sluzba_509Virtuálny server – PP-ROM-DBS1402416
Predprodukčnéinfra_sluzba_510Diskový priestor – PP-ROM-DBS1-D642  
PredprodukčnéInfra_sluzba_509Virtuálny server – PP-ROM-DBS2402416
Predprodukčnéinfra_sluzba_510Diskový priestor – PP-ROM_DBS2-D642  
ProdukčnéInfra_sluzba_620Load Balancer – P-ROM-LBFE    
ProdukčnéInfra_sluzba_509Virtuálny server – P-ROM-FE140214
ProdukčnéInfra_sluzba_509Virtuálny server – P-ROM-FE240214
ProdukčnéInfra_sluzba_509Virtuálny server – P-ROM-AUL1402432
ProdukčnéInfra_sluzba_510Diskový priestor – P-ROM-AUL1-D641  
ProdukčnéInfra_sluzba_509Virtuálny server – P-ROM-AUL2402432
ProdukčnéInfra_sluzba_510Diskový priestor – P-ROM-AUL2-D641  
ProdukčnéInfra_sluzba_509Virtuálny server – P-ROM-AUL3402432
ProdukčnéInfra_sluzba_510Diskový priestor – P-ROM-AUL3-D641  
ProdukčnéInfra_sluzba_509Virtuálny server – P-ROM-APP1402432
ProdukčnéInfra_sluzba_510Diskový priestor – P-ROM-APP1-D641  
ProdukčnéInfra_sluzba_509Virtuálny server – P-ROM-APP2402432
ProdukčnéInfra_sluzba_510Diskový priestor – P-ROM-APP2-D641  
ProdukčnéInfra_sluzba_509Virtuálny server – P-ROM-APP3402432
ProdukčnéInfra_sluzba_510Diskový priestor – P-ROM-APP3-D641  
ProdukčnéInfra_sluzba_509Virtuálny server – P-ROM-PWBI1002832
ProdukčnéInfra_sluzba_509Virtuálny server – P-ROM-DBBI-MW40222
ProdukčnéInfra_sluzba_509Virtuálny server – P-ROM-DBBI1402416
Produkčnéinfra_sluzba_510Diskový priestor – P-ROM-DBBI1-D641  
ProdukčnéInfra_sluzba_509Virtuálny server – P-ROM-DBBI2402416
Produkčnéinfra_sluzba_510Diskový priestor – P-ROM-DBBI2-D641  
ProdukčnéInfra_sluzba_509Virtuálny server – P-ROM-DBAPP-MW40222
ProdukčnéInfra_sluzba_509Virtuálny server – P-ROM-DBAPP1402416
Produkčnéinfra_sluzba_510Diskový priestor – P-ROM-DBAPP1-D641  
ProdukčnéInfra_sluzba_509Virtuálny server – P-ROM-DBAPP2402416
Produkčnéinfra_sluzba_510Diskový priestor – P-ROM-DBAPP2-D641  
ProdukčnéInfra_sluzba_509Virtuálny server – P-ROM-DBS-MW40222
ProdukčnéInfra_sluzba_509Virtuálny server – P-ROM-DBS1402416
Produkčnéinfra_sluzba_510Diskový priestor – P-ROM-DBS1-D641  
ProdukčnéInfra_sluzba_509Virtuálny server – P-ROM-DBS2402416
Produkčnéinfra_sluzba_510Diskový priestor – P-ROM_DBS2-D641  
Tabuľka 26 Predpokladané kapacity požadovaných výpočtových zdrojov (sizing)
ProstredieĎalšie služby potrebné na prevádzku projektu z katalógu služieb vládneho cloudu (stručný popis / názov)

Kód služby

(z MetaIS)

Parametre pre službu
VývojovéNie sú požadované.  
TestovacieNie sú požadované.  
ProdukčnéNie sú požadované.  

ďalšie...

(uviesť názov)

   
Tabuľka 27 Predpokladané kapacity ďalších cloudových (infraštruktúrnych) služieb

5.7 Bezpečnostná architektúra

5.7.1 Návrh riešenia bezpečnosti

Bezpečnostná architektúra bude navrhnutá v súlade s aktuálne zaužívanou bezpečnostnou praxou a v rámci platnej legislatívy týkajúcej sa bezpečnosti informačných systémov verejnej správy:

  • Zákon č. 69/2018 Z. z. o kybernetickej bezpečnosti
  • Vyhláška č. 362/2018 Z. z. Národného bezpečnostného úradu z 11. decembra 2018, ktorou sa ustanovuje obsah bezpečnostných opatrení, obsah a štruktúra bezpečnostnej dokumentácie a rozsah všeobecných bezpečnostných opatrení
  • Zákon č. 95/2019 Z. z. o informačných technológiách vo verejnej správe
  • Vyhláška Úradu podpredsedu vlády Slovenskej republiky pre investície a informatizáciu č. 179/2020 Z. z., ktorou sa ustanovuje spôsob kategorizácie a obsah bezpečnostných opatrení informačných technológií verejnej správy
  • Zákon č. 367//2024 Z. z. o kritickej infraštruktúre a o zmene a doplnení niektorých zákonov

5.7.2 Určenie obsahu bezpečnostných opatrení

Riešenie bude v oblasti bezpečnosti a ochrany dát na technologickej úrovni v čo najvyššej možnej miere využívať existujúce bezpečnostné politiky, komponenty a technológie vládneho cloudu:

  • Monitoring sieťových prístupov, bezpečnosti dát na diskových poliach, logovanie prístupov a zmien pre audit;
  • Riadenie prístupov;
  • Nástroje pre ochranu proti škodlivému softvéru;
  • Nástroje pre monitorovanie a vyhodnocovanie bezpečnosti;
  • Nástroje pre testovanie a overovanie zraniteľnosti a odolnosti systému voči hrozbám.

Vývoj projektu bude prebiehať v zmysle dokumentu Metodika pre systematické zabezpečenie organizácií verejnej správy v oblasti informačnej bezpečnosti, Ver. 2.1 (dostupné na Metodika pre systematické zabezpečenie organizácií verejnej správy v oblasti informačnej bezpečnosti | CSIRT.SK).

Obsah bezpečnostných opatrení podľa vyhlášky ÚPVII č. 179/2020 Z. zAplikované opatreniaAplikovaná legislatíva
Minimálne bezpečnostné opatrenia Kategórie IÁnoAplikovateľný odsek č. 4 §3 vyhlášky 179/2020 vzťahujúci sa na vašu organizáciu, projekt a budované aktíva
Minimálne bezpečnostné opatrenia Kategórie IIÁnoAplikovateľný odsek č. 4 §3 vyhlášky 179/2020 vzťahujúci sa na vašu organizáciu, projekt a budované aktíva
Minimálne bezpečnostné opatrenia Kategórie IIIÁnoAplikovateľný odsek č. 4 §3 vyhlášky 179/2020 vzťahujúci sa na vašu organizáciu, projekt a budované aktíva
Bezpečnostný projektÁno§ 23 ods. 1 a 2 zákona 95/2019 Z. z.
Bezpečnostné opatrenia podľa osobitného predpisuNie 
Tabuľka 28 Určenie zdrojov a obsahu minimálnych bezpečnostných opatrení

Samotný bezpečnostný projekt bude popísaný v samostatnom dokumente Bezpečnostný projekt, ktorý je výstupom etapy R3-4 a jeho náležitosti ustanovuje príloha č. 3 vyhlášky ÚPVII č. 179/2020  Z. z., ktorou sa ustanovuje spôsob kategorizácie a obsah bezpečnostných opatrení informačných technológií verejnej správy.

5.7.3 Legislatívne, právne, štatutárne, regulačné a zmluvné požiadavky,

Zákon o kybernetickej bezpečnosti v §20, odsek 3 uvádza pre prevádzkovateľov základných služieb mimo iného aj povinnosť mať vypracovanú a schválenú bezpečnostnú dokumentáciu. Kompetenčné a certifikačné centrum kybernetickej bezpečnosti (podriadená organizácia NBÚ) vypracovalo na základe zmluvného vzťahu Ministerstvu hospodárstva Slovenskej republiky rozsiahly súbor dokumentov bezpečnostnej dokumentácie v súlade s požiadavkami zákona.

V tejto chvíli prebieha postupné revidovanie a konkretizovanie niektorých obecných požiadaviek na podmienky ministerstva s reálnym predpokladom predloženia na schválenie bezpečnostnej dokumentácie ministerkou (štatutárom) do konca tohto roka, čo znamená, že priebehu projektu adresnej energopomoci nastane situácia, kedy bude ministerstvo viazané rozsiahlou množinou interných predpisov v oblasti kybernetickej bezpečnosti.

Okrem toho je v príprave interná smernica o kybernetickej bezpečnosti cielená na používateľov, ktorá bude predložená do VPK do konca leta 2025, čo rovnako znamená, že v priebehu projektu adresnej energopomoci bude ministerstvo viazané touto smernicou, s čím je potrebné dopredu počítať v rámci prípravy a realizácie projektu.

Za MH SR uvedené zabezpečuje Ing. Ľubomír Kerepecký, manažér kybernetickej bezpečnosti.

5.7.4 Riešenie autentifikácie a prístupov používateľov

Externí koncoví používatelia budú autentifikovaní prostredníctvom spoločného modulu IAM ÚPVS. Interní používatelia systému budú autentifikovaní voči rezortnému IDM.

Systémoví používatelia budú autentifikovaní prostredníctvom klientskeho certifikátu, systémového účtu alebo API tokenov.

6. PREVÁDZKA A ÚDRŽBA VÝSTUPOV PROJEKTU

6.1 Návrh riešenia prevádzky a údržby

Aktuálne neexistuje žiaden informačný systém a nie je zabezpečovaná nijaká podpora. V cieľovom riešení sa očakáva zavedenie incident manažmentu a jeho integráciu na service desk riešenie L2 a L3 podpory.

Súčasťou riešenia prevádzky a údržby budú aktivity aktívneho systémového a aplikačného monitoringu, profylaktiky prostredia, aplikačných modulov a služieb.

6.2 Zabezpečenie podpory používateľov a prevádzky

PodPora

Poskytovateľ

(subjekt zodpovedný za poskytnutie podpory)

Požadovaný Čas dostupnostiSTAV zabezpečenia

Pozn.

(napr. známe obmedzenia služby, špeciálne zodpovednosti, a pod.)

Podpora L1 - jednotný kontaktný bodOddelenie IT podpory8x5 (8 hodín x 5 dní od 8:00h do 16:00h počas pracovných dní)Bude vytvorený v projekte2 FTE
Podpora L2Prevádzka Vládneho cloudu8x5 (8 hodín x 5 dní od 8:00h do 16:00h počas pracovných dní)Zmluva o zabezpečení prevádzky 
Podpora L3Dodávateľ riešenia alebo podpory8x5 (8 hodín x 5 dní od 8:00h do 16:00h počas pracovných dní)Súčasť obstarania 
Podpora infraštruktúrnych služiebDodávateľ servisnej podpory HW Vládneho cloudu alebo Prevádzkovateľ cloudovej služby8x5 (8 hodín x 5 dní od 8:00h do 16:00h počas pracovných dní)Servisná zmluva 
Tabuľka 29 Prehľad riešenia zabezpečenia podpory používateľov a prevádzky

6.3 Riešenie incidentov v prevádzke - parametre úrovní služby

Parametre služby riešenia incidentov v prevádzke sú špecifikované na základe určenia priority incidentu pomocou kombinácie jeho naliehavosti a dopadu podľa najlepších skúseností z praxe (best practice) z oblasti manažmentu IT služieb (  Information Technology Infrastructure Library - ITIL V3) nasledovným spôsobom:

Incident - za incident je považovaná každá nahlásená alebo inak zistená relevantná skutočnosť týkajúca sa aktíva (informačného systému) alebo jeho časti, ktorého nedostupnosť alebo nefunkčnosť má vplyv na poskytovanie služieb.

klasifikácia naliehavosti incidentuZávažnosť  incidentuPopis naliehavosti incidentu
AKritickáKritické chyby, ktoré spôsobia úplné zlyhanie systému ako celku a nie je možné používať ani jednu jeho časť, nie je možné poskytnúť požadovaný výstup z IS.
BVysokáChyby a nedostatky, ktoré zapríčinia čiastočné zlyhanie systému a neumožňuje používať časť systému.
CStrednáChyby a nedostatky, ktoré spôsobia čiastočné obmedzenia používania systému.
DNízkaKozmetické a drobné chyby.
Tabuľka 30 Klasifikácia Naliehavosti incidentu
Klasifikácia závažnosti incidentu

 

Dopad

Popis dopadu
1katastrofickýkatastrofický dopad, priamy finančný dopad alebo strata dát,
2značnýznačný dopad alebo strata dát
3malýmalý dopad alebo strata dát
Tabuľka 31 Klasifikácia Závažnosti incidentu

Určenie priority incidentu je kombináciou dopadu a naliehavosti podľa nasledovnej matice:

Matica priority incidentovDopad
Katastrofický - 1Značný - 2Malý - 3
NaliehavosťKritická - A123
Vysoká - B233
Stredná - C234
Nízka - D344
Tabuľka 32 Určenie priority incidentu

Parametre služby Riešenia incidentov v prevádzke:

Označenie priority incidentuReakčná doba(1) od nahlásenia incidentu po začiatok riešenia incidentuDoba konečného vyriešenia incidentu od nahlásenia incidentu (DKVI) (2)

Spoľahlivosť (3)

(počet incidentov za mesiac)

11 hod.4  hodín1
21 hod.12 hodín2
31 hod.24 hodín5
41 hod.Vyriešené a nasadené v rámci plánovaných releasov (vydaní novej verzie programového vybavenia a konfigurácie)
Tabuľka 33 Parametre služby Riešenia incidentov v prevádzke

Vysvetlivky k tabuľke

(1) Reakčná doba je čas medzi nahlásením incidentu verejným obstarávateľom (vrátane užívateľov IS, ktorí nie sú v pracovnoprávnom vzťahu s verejným obstarávateľom) na helpdesk úrovne L3 a jeho prevzatím na riešenie.

(2) DKVI (Doba konečného vyriešenia incidentu) - znamená čas obnovenia štandardnej prevádzky - čas medzi nahlásením incidentu verejným obstarávateľom a vyriešením incidentu poskytovateľom podpory (do doby, kedy je funkčnosť prostredia znovu obnovená v plnom rozsahu). Doba konečného vyriešenia incidentu od nahlásenia incidentu verejným obstarávateľom sa počíta počas celého dňa. Do tejto doby sa nezarátava čas potrebný na nevyhnutnú súčinnosť verejného obstarávateľa, ak je potrebná pre vyriešenie incidentu. V prípade potreby je poskytovateľ podpory oprávnený požadovať od verejného obstarávateľa schválenie riešenia incidentu.

(3) Spoľahlivosť - maximálny počet incidentov za kalendárny mesiac. Každá ďalšia chyba nad stanovený limit spoľahlivosti sa počíta ako začatý deň omeškania bez odstránenia vady alebo incidentu. Duplicitné alebo technicky súvisiace incidenty (zadané v rámci jedného pracovného dňa, počas pracovného času 8 hodín) sú považované ako jeden incident.

(4) Incidenty nahlásené verejným obstarávateľom poskytovateľovi podpory v rámci testovacieho prostredia majú prioritu 3 a nižšiu. Vzťahujú sa výhradne k dostupnosti testovacieho prostredia. Za incident v testovacom prostredí sa nepovažuje incident vztiahnutý k práve testovanej funkcionalite.

Vyššie uvedené SLA parametre nebudú použité pre nasledovné služby:

  • Služby systémovej podpory na požiadanie (nad paušál)
  • Služby realizácie aplikačných zmien vyplývajúcich z legislatívnych a metodických zmien (nad paušál)

Pre tieto služby budú dohodnuté osobitné parametre dodávky.

6.4 Požadovaná dostupnosť informačného systému:

PopisParameterUpresnenie
Prevádzkové hodiny12 hodínod 6:00 hod. - do 18:00 hod. počas pracovných dní
Servisné okno10 hodínod 19:00 hod. - do 5:00 hod. počas pracovných dní
24 hodín

od 00:00 hod. - 23:59 hod. počas dní pracovného pokoja a štátnych sviatkov

Servis a údržba sa bude realizovať mimo pracovného času.

Dostupnosť produkčného prostredia IS98,5%

98,5% z 24/7/365  t. j. max ročný výpadok je 66 hod.

Maximálny mesačný výpadok je 5,5 hodiny.

Vždy sa za takúto dobu považuje čas od 0.00 hod. do 23.59 hod. počas pracovných dní v týždni.

Nedostupnosť IS sa počíta od nahlásenia incidentu Zákazníkom v čase dostupnosti podpory Poskytovateľa (t. j. nahlásenie incidentu na L3 v čase od 6:00 hod. - do 18:00 hod. počas pracovných dní).  Do dostupnosti IS nie sú započítavané servisné okná a plánované odstávky IS.

V prípade nedodržania dostupnosti IS bude každý ďalší začatý pracovný deň nedostupnosti braný ako deň omeškania bez odstránenia vady alebo incidentu.

RTO (Recovery Time Objective) 4 hodinyRTO vyjadruje množstvo času potrebné pre obnovenie dát a celej prevádzky nedostupného systému
RPO (Recovery Point Objective)6 hodínRPO vyjadruje, do akého času (bodu) v minulosti možno obnoviť dáta, t. j. rozsah dát, o ktoré môže organizácia prísť
Tabuľka 34 Požadovaná dostupnosť informačného systému

6.5 Požiadavky na ľudské zdroje potrebné pre zabezpečenie prevádzky

ParameterJednotkyPredpokladaná hodnotaPoznámka
Počet interných používateľovPočet10-20Zamestnanci oddelenia výkonu mimoriadnych opatrení
Počet interných používateľovPočet8Zamestnanci Inštitútu hospodárskych analýz MHSR
Tabuľka 35 Požiadavky na ľudské zdroje

6.6 Požiadavky na zdrojové kódy

Zdrojové kódy budú manažované v repozitári zdrojových kódov vo vývojovom prostredí projektu vo Vládnom cloude a sprístupnené pracovníkom MH SR. Z uvedeného repozitára budú automatizovane nasádzané nové verzie aplikačných modulov a databázových skriptov.

Finálne zdrojové kódy všetkých modulov budú protokolárne odovzdané v rámci akceptácie diela, pričom bude preukázané nasadenie aplikačných modulov vytvorených z odovzdávaných zdrojových kódov.

7. OPIS IMPLEMENTÁCIE PROJEKTU A PREBERANIA VÝSTUPOV PROJEKTU

Projekt bude riadený metódou waterfall.

Výstupy projektu:

Výstupy vytvárané priebežne počas celého projektu

  • M-01 Plán etapy/Plán fázy
  • M-02 Manažérske správy, plány, reporty, zoznamy, odporúčania a požiadavky:
    • (1) Zoznam otvorených otázok
    • (2) Zoznam funkčných zdrojových kódov
    • (3) Zoznam licencií
    • (4) Správa o stave projektu (Status report)
    • (5) Požiadavka na zmenu (CR)
  • M-03 Akceptačný protokol
  • M-04 Audit kvality
  • M-05 Analýza nákladov a prínosov
  • M-06 Evidencia e-Government komponentov v MetaIS, vrátane architektonických modelov

PRÍPRAVNÁ A INICIAČNÁ FÁZA

  • I-01 Ideový zámer
  • I-02 Projektový zámer
  • I-04 Katalóg požiadaviek
  • I-05 Vyhlásenie k bezpečnostnému projektu

REALIZAČNÁ FÁZA

  • R1 ANALÝZA A DIZAJN
    • R-01 Projektový iniciálny dokument (PID)
      • Rozsah a ciele projektu
      • Výstupy projektu (manažérske/špecializované)
      • Prístup k realizácii projektu
      • Organizácia a štandardy pre riadenie projektu
      • Komunikačný plán a postupy eskalácie
      • Projektový plán (harmonogram/rozpočet/míľniky)
      • Pravidlá pre riadenie rizík a závislostí
      • Pravidlá pre riadenie kvality a požiadavky na kvalitu výstupov
      • Pravidlá pre riadenie konfigurácie
      • Pravidlá pre riadenie zmien
      • Pravidlá a mechanizmus prechodu na iného dodávateľa
      • Pravidlá akceptácie, odovzdania a správy zdrojových kódov
      • Pravidlá pre správu, aktualizáciu a udržiavanie licencií
      • Pravidlá pre finančné riadenie
      • Pravidlá pre publicitu a informovanosť
      • Akceptačné kritériá
      • Šablóny a vzorové dokumenty
    • R-02 Prototyp, overenie konceptu, pilot alebo minimálny životaschopný produkt
    • R1-1 Detailný návrh riešenia (DNR)
  • Detailný návrh riešenia (DNR)
    • (1) Zámer riešenia, analýza požiadaviek, používateľský prieskum a motivačná architektúra
    • (2) Popis postupu analýzy a návrhu riešenia
    • (3) Biznis architektúra
      • a. Existujúca a cieľová biznis architektúra
      • b. Procesy podporované navrhovaným riešením
      • c. Vytvorenie informačnej architektúry a mapovanie používateľskej cesty
      • d. Vytvorenie grafického návrhu a prototypu používateľského rozhrania (UX, UI)
      • e. Prípady použitia  (use case model)
    • (4) Dátová architektúra
    • (5) Aplikačná architektúra
      • a. Existujúca a budúca aplikačná architektúra
      • b. Aplikačné komponenty a ich vzťah k biznis komponentom a funkčným požiadavkám
      • c. Integrácie – Komunikácia medzi komponentami (OpenAPI)
    • (6) Technologická architektúra
      • a. Existujúca a budúca technologická architektúra
      • b. Technologické komponenty riešenia a ich vzťah k aplikačným komponentom
    • (7) Softvérové licencie a zdrojové kódy
    • (8) Požiadavky na úrovne služieb (SLA) a výkonnosť
    • (9) Zabezpečenie dostupnosti, zálohovanie a obnova riešenia
    • (10)Bezpečnosť – riešenie požiadaviek na bezpečnosť
    • (11) Migrácia dát
    • (12) Harmonogram realizácie a nasadenia, závislosti
  • R1-2 Plán a stratégia testovania
    • (1) Testovacie prípady (UC/TC)
    • (2) Testovacie prostredia
    • (3) Testovacie dáta
    • (4) Defekt manažment, monitoring a reporting testov
  • R2 NÁKUP TECHNICKÝCH PROSTRIEDKOV, PROGRAMOVÝCH PROSTRIEDKOV A SLUŽIEB
    • R2-2 Obstaranie programových prostriedkov a služieb
  • R3 IMPLEMENTÁCIA A TESTOVANIE
    • R3-1 Vývoj, migrácia údajov a integrácia
    • R3-2 Testovanie
      • (1) Funkčné testovanie (FAT)
      • (2) Systémové a integračné testovanie
      • (3) Záťažové a výkonnostné testovanie
      • (4) Bezpečnostné testovanie (SW/HW a kybernetická bezpečnosť)
      • (5) Používateľské testy funkčného používateľského rozhrania (UX)
      • (6) Užívateľské akceptačné testovanie (UAT)
    • R3-3 Školenia personálu
    • R3-4 Dokumentácia
      • (1) Aplikačná príručka vrátane aktualizovanej dokumentácie architektúry v rozsahu podľa položiek 3 až 10 Detailného návrhu riešenia R1-1
      • (2) Používateľská príručka
      • (3) Zdrojové kódy a licencie
      • (4) Inštalačná príručka
      • (5) Konfiguračná príručka
      • (6) Integračná príručka
      • (7) Prevádzkový opis a pokyny pre diagnostiku, servis a údržbu
      • (8) Pokyny pre obnovu pri výpadku alebo havárii (Havarijný plán)
      • (9) Bezpečnostný projekt
      • (10) Údaje o monitorovaní úrovne poskytovaných služieb (SLA) aktív IT
  • R4 NASADENIE a POSTIMPLEMENTAČNÁ PODPORA (PIP)
    • R4-1 Nasadenie do produkčnej prevádzky (vyhodnotenie)
    • R4-2 Akceptácia spustenia do produkčnej prevádzky (vyhodnotenie

DOKONČOVACIA FÁZA

  • M-02 Manažérske správy, plány, reporty, zoznamy, odporúčania a požiadavky:
    • Správa o dokončení projektu (etapy/fázy)
    • Plán kontroly po odovzdaní projekt
    • Odporúčanie nadväzných krokov
    • Plán monitorovania a hodnotenia po odovzdaní projektu

Dodané nové koncové služby:

Kód KS

(z MetaIS)

Názov KSPoužívateľ KS (G2C/G2B/G2G/G2A)

Životná situácia

(+ kód z MetaIS)

Úroveň elektronizácie KS
ks_381386Udelenie adresnej pomoci.G2CEnergetická hospodárnosť budov_155úroveň 1
ks_381387Požiadanie o vylúčenie z udelenia adresnej pomoci.G2CEnergetická hospodárnosť budov_155

úroveň 1

ks_381388Podanie sťažnosti voči neudeleniu adresnej pomoci.G2CEnergetická hospodárnosť budov_155úroveň 1
ks_381389Overenie poskytnutia adresnej pomoci.G2CEnergetická hospodárnosť budov_155

úroveň 1

Tabuľka 36 Dodané nové koncové služby

Nové podania:

Podanie žiadosti o vylúčenie z energopomoci

Podanie sťažnosti pre nezískanie energopomoci

Podanie sťažnosti o nesprávnej energopomoci

Nové rozhodnutia/odpovede:

Udelenie energopomoci

Vyhovenie žiadosti o vylúčení z energopomoci

Odpoveď na sťažnosť pre nezískanie energopomoci

Nové reporty:

Prehľad odberných miest v čase a podľa komodity

Prehľad potenciálnych prijímateľov energopomoci v čase a podľa komodity

Prehľad potenciálnych prijímateľov energopomoci podľa lokality

Prehľad potenciálnych prijímateľov energopomoci podľa komodity a spotreby

Prehľad potenciálnych prijímateľov energopomoci podľa vekovej skladby členov domácnosti

Prehľad potenciálnych prijímateľov energopomoci podľa príjmov

Prehľad udelenej energopomoci v čase a podľa komodity

Prehľad podaných sťažností pre nezískanie energopomoci v čase a podľa komodity

Prehľad podaných sťažností o nesprávnej energopomoci v čase a podľa komodity

Prehľad vydaných rozhodnutí v čase a podľa typu koncovej služby.

Prehľad spotreby v čase podľa komodity a lokality.

API rozhrania:

  • Zápis vstupných údajov (ako alternatívu k dátovým importom) ako aj REST API:
  • Publikovanie informácie o adresnej pomoci umožňujúce integráciu tretích systémov.
  • Rozhranie pre integráciu front-end používateľského rozhrania, pre nastavovanie konfiguračných parametrov adresnej pomoci, spúšťanie a sledovanie spracovania dávok, odosielania šekov a generovania exportných dávok, importných dávok pre overenie, ako aj prácu so žiadosťami občanov

Dátové rozhranie dostupné pre zamestnancov MV/MH SR, pomocou ktorého je možné pripojiť k dátovému zdroju BI nástroj. Dátový zdroj je fyzicky oddelený od aplikačnej databázy, implementovaný samostatnou databázovou inštanciou na samostatnom virtuálnom stroji. Dáta v tejto databáze sú napĺňané replikáciou z aplikačnej databázy a je striktne definované, ktoré dáta sú replikované, tak aby nedošlo k úniku osobných údajov.

8. ODKAZY

Nie sú uvedené žiadne odkazy.

[1] EUPL licencie: https://joinup.ec.europa.eu/sites/default/files/inline-files/EUPL%201_1%20Guidelines%20SK%20Joinup.pdf

9. PRÍLOHY

Príloha 1: Zoznam rizík a závislostí (Excel): https://www.mirri.gov.sk/sekcie/informatizacia/riadenie-kvality-qa/riadenie-kvality-qa/index.html

  


[1] EUPL licencie: https://joinup.ec.europa.eu/sites/default/files/inline-files/EUPL%201_1%20Guidelines%20SK%20Joinup.pdf